Next Article in Journal
Pediatric Ischemic Stroke: Clinical and Paraclinical Manifestations—Algorithms for Diagnosis and Treatment
Next Article in Special Issue
CentralBark Image Dataset and Tree Species Classification Using Deep Learning
Previous Article in Journal
Security and Ownership in User-Defined Data Meshes
Previous Article in Special Issue
Effect of the Light Environment on Image-Based SPAD Value Prediction of Radish Leaves
 
 
Font Type:
Arial Georgia Verdana
Font Size:
Aa Aa Aa
Line Spacing:
Column Width:
Background:
Article

A Multi-Stage Method for Logo Detection in Scanned Official Documents Based on Image Processing

1
Department of Computer Architecture and Automation, Complutense University of Madrid, 28040 Madrid, Spain
2
PSPDFKit GmbH, 28040 Madrid, Spain
*
Author to whom correspondence should be addressed.
Algorithms 2024, 17(4), 170; https://doi.org/10.3390/a17040170
Submission received: 18 March 2024 / Revised: 12 April 2024 / Accepted: 15 April 2024 / Published: 22 April 2024
(This article belongs to the Special Issue Recent Advances in Algorithms for Computer Vision Applications)

Abstract

A logotype is a rectangular region defined by a set of characteristics, which come from the pixel information and region shape, that differ from those of the text. In this paper, a new method for automatic logo detection is proposed and tested using the public Tobacco800 database. Our method outputs a set of regions from an official document with a high probability to contain a logo using a new approach based on the variation of the feature rectangles method available in the literature. Candidate regions were computed using the longest increasing run algorithm over the document blank lines’ indices. Those regions were further refined by using a feature-rectangle-expansion method with forward checking, where the rectangle expansion can occur in parallel in each region. Finally, a C4.5 decision tree was trained and tested against a set of 1291 official documents to evaluate its performance. The strategic combination of the three previous steps offers a precision and recall for logo detention of 98.9% and 89.9%, respectively, being also resistant to noise and low-quality documents. The method is also able to reduce the processing area of the document while maintaining a low percentage of false negatives.

1. Introduction

Automatic logo detection is the process by which logotypes are identified in the body of documents presented as images. In this document, a new expert system for the automatic detection of logos is proposed and tested. This expert system is designed to solve the detection of logos in documents.
To achieve this goal, human expert knowledge of logo search is inferred by the system, defining areas and features where a logo can be printed. The knowledge-based system, which learns about the feature vector, is trained to discriminate a logo. The objective of this work is to solve the bi-class problem of automatically deciding whether a document has at least a logotype or not, but not the recognition of the type of logo. This process has many applications, such as in logo-based surveillance, marketing analysis, or document identification. For example, in marketing analysis, logotype detection applied to public pictures uploaded by users may reveal important information about their preferred brands, interests, tastes, and needs. In particular, in the domain of document identification, logo-detection research revolves around the importance of being able to identify the source of a document. For example, a system may decide whether to explore or not the textual information in a document after the document logo has been recognized. The difficulties in the automatic process are due to the high variability in logo shapes and the low quality that scanned documents usually have. A logo-detection method should be able to cope with low-quality logos and, at the same time, be fast enough to process as many documents as possible in the shortest time.
To obey these requirements, we propose a novel expert system defined as a multi-stage detection framework based on the application of four stages: image binarization and noise filtering; candidate regions computed using a new longest increasing run algorithm to reduce the scanned area per document; an extension of a feature rectangle expansion method with forward checking, optimized for logos with multiple parts; and finally, a C4.5 decision tree trained and tested against a set of 1291 official documents to evaluate its performance. The combination and adjustment of different techniques of computer vision, which are used to infer the knowledge base, are the main contribution defined as a hierarchical approach to the detection of logos.
The paper is structured as follows: Section 1 provides an introduction to the topic of logo detection and its relevance, laying the groundwork for subsequent discussions. Section 2, offers a comprehensive review of existing literature pertaining to logo-detection techniques and artificial intelligence methods. In Section 3, we detail our logo-detection approach, which builds upon an extension to the feature rectangles method (FR). Specifically, we describe how an FR, defined as a rectangle with a minimum inner area encompassing at least one foreground pixel and surrounded by background pixels, forms the basis of our methodology. Section 4 presents experimental results showcasing the precision of our approach on the Tobacco database. Finally, Section 5 concludes the paper, summarizing key findings and outlining avenues for future research.

2. Related Work

Automatic logo recognition has received special attention from previous research efforts, in particular as a special case of the more general problem of shape recognition.
Logo detection represents a specialized branch within the broader scope of object detection. Its objective revolves around identifying instances of predefined logo classes in images or videos [1]. This section aims to delve into the current forefront of logo-detection methodologies.
Prior to the advent of deep learning, early approaches to logo detection relied on hand-crafted visual features (e.g., SIFT and HOG) coupled with traditional classification models (e.g., SVM) [2,3,4,5]. For instance, in 2013, Ref. [6] introduced a logo-matching system utilizing SIFT for logo detection and recognition. Their system not only facilitated the recognition and matching of multiple reference logos within an image, but also demonstrated efficacy in detecting similar logos. Nonetheless, these conventional methods exhibit certain limitations: (1) The region-selection search algorithm, predicated on sliding windows, lacks specificity, particularly with regard to high time complexity. (2) Hand-designed features exhibit limited robustness in accommodating variations in logo diversity.
Shape descriptors can be classified as internal descriptors, if they code the boundary of a shape, or external descriptors, if they code the area enclosed by a boundary. A logotype is a rectangular region defined by a set of characteristics, which come from the pixel information and region shape, with values that differ from those of the text. These descriptors are used to discriminate logotypes from text. One of the first proponents of internal descriptors was [7], who used moments of area for shape description. Moments perform well for small and simple objects, but they tend to perform worse as objects become more complex or bigger.
Regarding logotype recognition, some authors follow a statistical approach. For example, Ref. [8] investigated logotype indexing and matching using invariant moments and the histogram of edge directions. Ref. [9] proposed a logo-recognition method based on scale-invariant shape descriptors, considering logotypes as a distribution of points in 2D. A trademark-detection method based on a size function was presented by [10]. They tested the approach on a big set of trademark images with good results, but the authors pointed out that logos in noisy images are poorly detected. Our method tries to overcome that limitation.
Other authors, like [11], follow a more structural approach where logotypes are first decomposed into sets of closed contours, each of which is coded according to chain-code information. Then, a string-matching algorithm is applied to compute similarities between the contours. Ref. [12] used a hierarchical contour representation and string-matching algorithms to detect trademark pictograms. The downside of this method is that it is only appropriate when logotypes have the same hierarchical contour representation, which is rare.
Neural networks were proposed in the context of logo recognition by authors like [13,14]. The idea of this approach is to represent a logo using a structured representation called a contour tree. Contour trees associate a node with contour information extracted from logotype examples. Each node in the contour tree is labeled by a feature vector describing its curvature, perimeter, and other geometric properties. Then, a neural network is trained to learn from the examples represented by contour trees. The main advantage of this method is that it is very robust to changes in scale and imperfections. In our proposed method, we do not require a very high number of training examples, as a neural network does.
Some authors, like [15], proposed a hybrid approach to logotype recognition using both global and local invariants. In their work, the use of global invariants serves to prune the logotype database initially, and then, the use of local invariants helps obtain a more precise match. Local features, in general, involve very precise and convolutional operations applied over the logo contour, which makes this kind of method very coupled with a particular environment. As another example of these hybrid approaches, Ref. [16] used curvature and the distance to the centroid as local features and Zernike moments as global features. Then, similarities are computed using the Euclidean distance. Ref. [17] described logos using a variant of shape context descriptors and indexing over a database. Ref. [18] used several kinds of descriptors (Fourier transform, chain coded strings, etc.) to index and match over a trademark logotype database. As before, this approach did not perform well when occluded logos were present. Ref. [19] presents a logo-spotting framework applied to spotting logo images in document images and focused on the document-categorization and document-retrieval problems. This method is focused in terms of searching for matches between all interest points of the query logo images and of document images. From the images, the interest points are extracted. The local feature vectors are described by local detectors and local descriptors. The experiments showed that blob detectors and spectra descriptors are the most suitable description technique to represent logos. They validated the performance of their approach on both standard and private databases, including the Tobaco800 set, and achieved significantly better performance than prior methods for logo spotting. More recent works, such as the one presented in [20], also show very promising results using a Siamese neural network.
Logo detection, which is the extraction of logotypes inside a document with respect to letters and other graphical elements like signatures, has not received much attention from the research community, as far as we know. Ref. [21] used feature vectors with statistics about the connected components in the logo to construct a rule-based system that performed the classification. The main problem of this approach is deriving the rules to be applied. Ref. [22] is based on the segmentation and calculation of the spatial density of foreground pixels in document images. Ref. [23] presented a method for logo detection exploiting contour-based features using a learning-based method to score the strings of contours and used some rules to localize and correct the logo.
The works of [24,25] present a simple, dynamic approach to logo detection and recognition based on the boundary extension of feature rectangles in document images with a framework that reorganizes the structure of the logo-detection and -recognition procedures and integrates them. We consider this technique very promising for its simplicity and the good results it yields, but it still has problems when noisy or low-quality logos are used. Because of this deficiency, we focus the research by providing a new strategy to cope with these problems, which is structured into four steps, this being the main contribution of the paper.
Authors such as [26] have shown good results in terms of detection recall and recognition accuracy for the Tobacco database. However, during training, they used a manually chosen subset of 100 images as representative of all logos and their locations, and therefore, it is not a fully automated system.
In [27], logo detection was performed by preprocessing the input document, searching for connected components, and classifying these components into logo and non-logo candidates.
The article [28] serves as a crucial benchmark in the field of logo detection using deep learning techniques. Through a comprehensive and systematic review, the authors comprehensively addressed the most relevant approaches, promising neural network architectures, and significant datasets in this domain. Moreover, they provided a critical analysis of current challenges and outlined future trends, positioning this work as a fundamental resource for researchers, academics, and professionals in the fields of computer vision and image processing.

3. Materials and Methods

Our logo-detection approach is based on an extension to the feature rectangles method (FR) proposed by [24]. As defined by their work, an FR is a rectangle with a minimum inner area that surrounds at least one foreground pixel, and its four edges consist of background pixels. The process of computing FRs can be summarized in the following list of steps:
  • Extract a set of every foreground pixel in the input image.
  • Place a 3 × 3 window around each pixel.
  • If not all pixels in the top window border are background pixels, expand the top edge by one pixel and repeat this step. If every pixel is a background pixel, go to step 4.
  • If not all pixels in the bottom window border are background pixels, expand the bottom edge by one pixel and repeat this step. If every pixel is a background pixel, go to step 5.
  • If not all pixels in the left window border are background pixels, expand the left edge by one pixel and repeat this step. If every pixel is a background pixel, go to step 6.
  • If not all pixels in the right window border are background pixels, expand the right edge by one pixel and repeat this step. If every pixel is a background pixel, the region is considered a candidate region
Our main enhancements with respect to this method reside in two aspects. First, we do not scan the entire document looking for logotypes, so the number of false positives is reduced. Instead, we segment the document into regions with a high probability of containing a logotype, and we only expand the rectangles from those regions. Second, documents are pre-classified according to their level of image noise, and we apply specific morphological operations to those whose noise exceeds a given threshold. This reduces the number of FRs without impacting recognition, providing a look-ahead value, which we will introduce later, used before closing a rectangle.
One of the situations where the standard FR method does not perform well is when the logo is formed by two or more components separated by a small margin. Typically, one of those components is the logotype itself, and the other is the name of the company, organization, or group that the logo represents. The standard FR method has problems detecting these X-Y separated logos, as mentioned by [24]. With that method, only one part of the logo is detected, the graphical part, with no text, as we can see in Figure 1a. With our method, the full logo (image, picture, and text) is detected. We accomplish this by proposing that a region edge does not stop expanding when it is formed exclusively by background pixels. Instead, it may expand from one or many or its sides, depending on the initial shape of the region. Figure 1b is an example of the result of the modified extended rectangle method. Using the modified extended rectangle method, the logotype includes its text label, whereas in the original method, only the graphical part of the logotype is included. This is our main modification to the FR method, which we will describe along with the rest of our proposed detection framework in the following subsections.
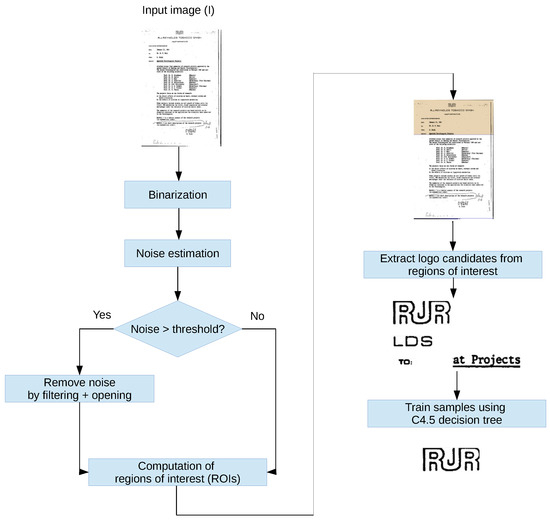
In short, our method consists of the following steps:
  • Binarization: Images are binarized using the Otsu method [29].
  • Noise estimation and image enhancement: document noise level estimation and reduction.
  • Computation of regions of interest (ROIs): extraction of consecutive image rows with a very low number of foreground pixels at the top and bottom.
  • Extended feature rectangles with look-ahead: a modified feature rectangles expansion method.
  • Region feature vectors: A C4.5 decision tree is applied to train and test the system against a collection of documents.
The complete workflow is depicted in the flow diagram of Figure 2, and a detailed explanation of each stage of our method is presented next.

3.1. Binarization

As a first step, the images are binarized using the well-known Otsu method [29]. This method binarizes the image according to an automatically calculated threshold, generating a black and white image.
The selection of this threshold is based on [30], where the Otsu algorithm was applied to the image difference result to extract the logo region and classify the logo type using the SURF function, k-means grouping, and a support vector machine (SVM). In [31], the Otsu algorithm assumes that the image includes two different kinds of pixels: one is an object (pixels in the foreground), and the other is the background (background pixels). Then, it finds the optimal threshold using an averaging method to separate the object from the background and obtain a binary image. Binarization is a previous step to the design of the algorithm and has been chosen due to its simplicity and speed.

3.2. Noise Estimation and Image Enhancement

Noise is one of the main impediments for a logotype-extraction algorithm to perform well with certain input images. In this context, noise is defined as spurious foreground pixels that can prevent true logos from being recognized, because a great part of the logotype extraction methods available in the literature is based on some properties of foreground pixels. Additionally, this high number of extraneous foreground pixels also makes the algorithm consume more processing time than necessary. On the other hand, image enhancement cannot be applied uniformly to the entire image set because noise is, by nature, a non-uniform feature of images.
Our proposal for image enhancement is preceded by a split of the image set into two categories: images with a high level of random noise and images with a low level of random noise. Image-enhancement techniques for reducing image noise are only applied to images in the first set, not the second one.
The first step considered in order to attempt the normalization of the image is to apply Local Normalization. Local Normalization tends to uniformize the mean and variance of an image around a local neighborhood [32]. In order to estimate the level of noise in an image, we use the method presented first by [33]. A second derivative Laplacian operator K, used in contour extraction, is applied to the entire image:
K = [ 1 2 1 2 4 2 1 2 1 ]
The standard deviation of the noise, σ n , is calculated as the sum of the absolute values of the intensity image convolved with this Laplacian operator. We use the coefficients proposed by [33] to compute the scaled-down value, where W and H are the image width and height, respectively:
σ n = π / 2 6 ( W 2 ) ( H 2 ) | I ( x , y ) K |
Immerkaer’s noise-estimation algorithm is applied to the image set in order to obtain an estimation of the standard deviation of the noise for each image. We assume that images with a high level of noise can be considered outliers in a random document test set. Thus, the set of standard deviations of the noise is processed using Thompson’s Tau criterion [34] to detect outliers. The threshold is set to the median of the outliers, and the group of images is divided in two categories, one for “noisy” documents (those with a σ n value greater than the threshold) and one for “non-noisy” documents (those with a σ n value less than or equal to the threshold).
Images in the “noisy” category are enhanced by the application of the following operations:
  • A bilateral filter operation, which is a non-linear, edge-preserving and noise-reducing filter, is first applied to the raw image. We used it with a spatial spread of 10 and a pixel value spread of 0.2, in order to reduce the number of noise spots that will interfere with the extended feature rectangle algorithm. Bilateral filtering was selected because of its property of smoothing images while preserving edges, which are very important for the logos to be correctly extracted. According to our experimentation, a spatial spread value of 10 better respected the logotype edges and smoothed larger features of the image. A pixel value spread of 0.2 reduced false positives by 2% with respect to larger values.
  • Next, an opening operation (erosion followed by dilation) is applied on the inverted image, where the background appears in black and the logo, noise, and text in white, using a disk-shaped structuring element. This operation will eliminate elements from the image whose radius is less than the radius of the structuring element. The structuring element that we used was a disk of radius 5. We chose that circular element because we consider the geometric forms of image noise to be random, so there is no strong evidence to use a particular shape over the others. Moreover, it acts equally in all spatial directions where noise can appear. Experimental results have demonstrated that a disk of size 5 suffices for the document resolution. Sizes greater than 5 are overly aggressive, removing parts of the candidate logos. On the contrary, sizes less than 5 still preserve undesired noisy parts. A trade-off is required between the size of the structuring element and the image resolutions, so that the main parts of the logo are preserved, although some parts of the text are damaged. This is achieved with the proposed size of the structuring element. Figure 3a shows a sample document from the training set. Figure 3b shows the same document, slightly smoothed after bilateral filtering has been applied. Figure 3c shows the result of the opening operation, which is a more relevant operation than bilateral filtering.
The output of this phase is the input of the ROI calculation phase, described next.

3.3. Computation of Regions of Interest (ROIs)

The next step of the process involves using a heuristic based on human observation, derived from the characteristics of official documents, to compute regions of interest where a logo is expected to be placed with higher probability. If the logo is not in this region, it will not be detected. Given the nature of official documents, where the central part is dedicated to textual information, we can certainly expect the logo to not be placed close to the central part.
In order to accurately extract an upper and lower region from the document and, at the same time, keep a high probability for those regions to contain a logo, we apply an algorithm for the classical longest increasing run problem, with the additional restriction that we only consider runs of consecutive integers. We should distinguish between the longest increasing subsequence, where the elements need not be consecutive, and the longest increasing run, where the elements must be consecutive. In our problem, the numbers in the sequence are the row numbers of those rows in the image that contain background pixels exclusively, and the longest increasing run is the biggest block of consecutive rows exclusively formed by background pixels. Our idea is that, as logos are meant to be noticeable, logo and non-logo elements in a document are separated by big blocks of background pixels.
The longest increasing consecutive run problem is a well-studied problem in computer science and can be formally defined as follows:
 Definition 1. 
The longest increasing consecutive run of a sequence s 1 , s 2 , , s m of m integers is a subsequence s i , s i + 1 , , s i + k 1 of k elements, where k n and s i + 1 s i = 1 i [ 0 , k ] .
The solution to this problem, applied to the particular context of logo spatial identification, is defined in Algorithm 1.
Algorithm 1 Longest increasing consecutive run algorithm to extract ROIs
 1:
function ExtractROI (Image)
 2:
      vector V← empty
 3:
      for all row in Image do
 4:
            if  n u m F o r e g r o u n d P i x e l s ( r o w ) < =
                             0.01 r o w . l e n g t h  then
 5:
                  Store r o w . i n d e x in vector V
 6:
       c u r r e n t B l o c k S i z e ← 0
 7:
       m a x B o c k S i z e ← 0
 8:
      for  i n d e x ← 2 to V . l e n g t h  do
 9:
            if  V ( i n d e x ) 1 = = V ( i n d e x 1 )  then
10:
                  c u r r e n t B l o c k S i z e c u r r e n t B l o c k S i z e +1
11:
            else
12:
                   c u r r e n t B l o c k S i z e = 0
13:
            if  m a x B o c k S i z e < c u r r e n t B l o c k S i z e  then
14:
                   m a x B o c k S i z e c u r r e n t B l o c k S i z e
15:
                   m a x B l o c k S t a r t i n d e x - m a x B o c k S i z e
16:
      return  m a x B l o c k S t a r t
The algorithm works as follows:
The E x t r a c t R o i ( I m a g e ) algorithm receives an image from which it extracts the largest block of consecutive rows with a number of black pixels greater than 1%. To do this, it stores in vector V the index of all the rows that meet this property (lines 2 to 5) and, then, goes through said vector V measuring the size of the blocks, c u r r e n t B l o c k S i z e , and selecting the largest, m a x B l o c k S i z e , returning the index where said block m a x B l o c k S t a r t begins (lines 6 to 16).
We apply this algorithm to both the upper half and lower half of the document. The output is, thus, a pair of y-coordinates (one from each half of the document) that delimit the upper and lower regions where a logo is expected to be found with the most probability. A representative image, from the set of images analyzed, is displayed in Figure 4. It shows, delimited with blue lines, once the proposed procedure has been applied, those regions in a document from the test set.

3.4. Extended Feature Rectangles with Look-Ahead

Once the regions of interest have been delimited, we modified the feature rectangles method (FR), explained at the beginning of this section, to select those regions that are candidates to be a logotype. When we first encounter the situation when an edge is formed entirely by background pixels, we record the width and height of the region so far and compute its height and width. This gives us an estimation of the general shape of the logotype, and we use that information to expand the initial logotype region from the sides. According to the height and width, we can distinguish between logotypes taller than wider, logotypes wider than taller, and almost square logotypes. Consequently, we have used the following expressions to compute the amount of pixels to expand the initial feature rectangle as a maximum. This is because we want our top and bottom limits to be linearly dependent on the region height and our left and right limits linearly dependent on the region width.
Top and bottom edges limit = h e i g h t w i d t h h e i g h t w i d t h
Left and right edges limit = w i d t h h e i g h t h e i g h t w i d t h
In our method, instead of stopping the edge expansion at the same point as the feature rectangles method, we iteratively check if the edge placed at one pixel of distance from the original one is formed entirely by background pixels, and we repeat this process at two pixels of distance, three pixels of distance, and so forth, until the top and bottom limits are reached. This gives the algorithm the opportunity to extract logotypes formed by multiple parts.

3.5. Region Feature Vectors

In order to perform classification over the test set, a feature vector for each candidate logo region was extracted. The features that we used for this vector were the Euler number, region area, connected components, and aspect ratio. These attributes are calculated based on relative measures and not absolute ones, making the size of the logo not relevant for its detection.
Euler number: The Euler number of a binary image is defined as the total number of objects in an image minus the total number of holes in those objects. The Euler number has been previously used in OCR applications [35] to distinguish between letters and non-letters, and we use it in this paper to distinguish between logos and non-logos, which are expected to be formed by letters (signatures, body text, dates, etc.) with a very high probability because we are working in the domain of official documents.
Region area: We define the region area of a candidate as follows, where we used the value of the width and height of our region:
Connected components: Let B be a binary image, and let B ( x , y ) = B ( x , y ) = v , where v = { 0 , 1 } . Then, the pixel ( x , y ) is connected to the pixel ( x , y ) with respect to v if there is a sequence of pixels ( x 1 , y 1 ) , ( x 2 , y 2 ) , , ( x n , y n ) , all of them equal to ( x , y ) , that forms a connected path from ( x , y ) to ( x , y ) . A connected component in B is a set of pixels C = { ( x , y ) B ( x , y ) and ( x , y ) connected with respect to v } .
A connected components labeling of B is another image L B in which the value of each pixel is the label of its connected component. In our experiment, we extracted connected components with a neighborhood of 8 pixels.
Aspect ratio: This is the relationship between the image width and height.

3.6. C4.5 Decision Tree

Logo classification could be performed with numerous expert systems, including neural networks or Bayesian networks. However, in the case of neural networks, they were initially discarded because they require a very large number of images for training, increasing the complexity of learning. Logo detection offers good results using simpler classifiers such as the C4.5-type decision tree [36], as can be seen in this research. The configuration of the C4.5 classifier was as follows: a confidence factor of 0.25 and with a minimum number of instances per leaf of 2. We selected a decision tree, introducing the above attributes, for this problem because it is fast and can perform well in bi-class problems. Bayesian networks were also considered promising for solving our problem; however, they performed worse for our particular problem than a C4.5 decision tree, both in terms of precision, which was 3% worse, and recall, which was 2% worse.
We chose a low value for the confidence factor to prune the tree more aggressively. Higher values for this confidence factor led to keeping more leaves and branches in the tree, and that did not contribute to its predictive accuracy. For comparison purposes, we chose the well-known SVM bi-class classifier. It is a powerful tool for solving bi-classification problems and also allows a direct comparison against the also bi-class C4.5 classifier [37]. A support vector machine (SVM) with a radial basis function kernel had a 2% worse precision and recall. The radial basis function was chosen because of its outperformance with respect to other classical kernels (linear, polynomial, and sigmoidal) [38]. The regularization cost parameters involved in the SVM have been set after experimentation to a value of 2000, i.e., a value high enough, as reported in the literature [39]. There is no consensus or unique criterion in the scientific community to set the value of this parameter.
The steps of our proposed logotype-detection algorithm are represented in Figure 5, where the image in Figure 5a is the input document. In Figure 5b, we obtain the result after computing regions of interest marked in light brown, with the algorithm explained in Section 3.3. In Figure 5c, we applied the logo-detection method (Section 3.4) exclusively to the regions of interest, where the candidates are marked in red. These candidates are extracted in Figure 5d. Finally, in Figure 5e, we obtain the valid logo using the feature vector described in Section 3.5. Figure 6 shows different documents, whereas, in Figure 6a, the possible logos are marked in red and in Figure 6b,c, the final result of the logos detected is shown.

4. Experiments and Results

In order to evaluate the accuracy of our method, we conducted a series of experiments to quantify the different phases of the detection process. First, we introduce a brief overview of the experiment and our setup; second, an analysis of the effectiveness of our heuristic will be presented, and third, a detailed explanation of the results will be shown.

4.1. Overview and Setup

The set we used in the experiment was the Tobacco800 database [40,41,42]. The Tabacco800 dataset is a publicly accessible document image set with a realistic scope and complexity. It is a set of 1291 official documents and is the most frequently used image database for logotype recognition and detection; the resolutions of the documents vary significantly from 150 to 300 DPI, and the dimensions of images range from 1200 by 1600 to 2500 by 3200 pixels. This set is a good representation of official documents for pattern matching and has been extensively used in the literature [9,23,43]. There is also ground-truth information about this set, annotated by humans, publicly available on the web (http://www.umiacs.umd.edu/~zhugy/tobacco800.html (accessed on 12 April 2024)).
The first step of the algorithm, noise estimation, was performed on the Tobacco800 set. Figure 7 shows a graph with the estimated standard deviation of the noise for each image of the Tobacco800 set. The threshold, that is the median of the outlier values in this set, was 0.02. We consider this test set a good representative of real-world scans of documents, and we expect that this threshold can be extrapolated to other sets of real documents as well. As a result, the set was divided in two groups: 25 images where a noise-reduction step was applied (those with a σ n greater than 0.02), and the rest of the 1267 images, who had no noise reduction (those with a σ n smaller than 0.02). After this step, the regions of interest were extracted and the modified extended feature rectangle (FR) method was applied to each of them, giving as a result a set of logo candidates, regardless of the rotation or scaling, which would not affect the accuracy. The effectiveness of our heuristics is explained next.

4.2. Effectiveness of the Heuristics in Noise Reduction and Regions of Interest Computation

In order to validate the effectiveness of our noise reduction and heuristics for computing the regions of interest, we quantified the precision for that set of candidates, considering a logotype as valid if it had more than 75% of the pixels of the ground-truth logo and less than 125% of the area of the ground-truth logo, as considered in the work by [9]. The results showed an increase in precision of 134% with respect to the same algorithm applied over the entire original document. This increment in precision was principally caused by the reduced number of candidates that the noise-reduction process yielded. Figure 8a shows an example of a logotype that was accurately detected by our method despite the high level of noise of the document that contains it. In Figure 8b, we applied salt and pepper noise to 5% of the image. In Figure 8c, we applied salt and pepper noise to 15% of the image, and the logotype was not detected. The salt and pepper noise is the most appropriate for simulation purposes. Indeed, it is common in scanned documents, but not noise based on probabilistic distributions, such as Gaussian. On the set of images analyzed, we verified that levels of salt and pepper noise above 12% fail for logo detection, which is considered a noise level of reference.

4.3. Classification Results

After the execution of our algorithm, each of the candidate regions was characterized by the feature vector that was described in Section 3.5. In order to determinate if this candidate region is a logo or not, a bi-classification was added to the system. The set was divided into a training set, with 65% of the images, and a test set, containing the remaining 35%. For the training and test set images, the class of each sample (logo, non-logo) was manually annotated along with its feature vector.
After the execution of our algorithm, each of the candidate regions was characterized by the feature vector that was described in Section 3.5. In order to determine if this candidate region is a logo or not, a bi-classification was added to the system. The set was divided into a training set, with 65% of the images, and a test set, containing the remaining 35%. For the training and test set images, the class of each sample (logo, non-logo) was manually annotated along with its feature vector.
The training and classification were performed through the Bayesian classifier, the SVM bi-class classifier, and the C4.5 decision tree. For the analysis of the results in this section, only the C4.5 classifier has been taken into account because of its better results.
The computed decision tree is depicted in Figure 9. The numbers placed on the tree branches represent the ranges of values for a particular feature, which are represented in circles in Figure 9. Therefore, we branched left or right depending on the attribute value computed for that region. Regarding the Euler number as a classification feature, setting the expected class to non-logo after testing that the Euler number of the sample was less than or equal to 26 yielded 77.57% correctly classified instances.

4.4. Error Analysis

In order to quantify the classification matches and errors, we computed a weighted value for the precision, the number of true logotype images retrieved divided by the total number of images retrieved, and the recall, which is the number of true logotype images retrieved divided by the total number of true logotypes in the set. Finally, we obtained with both parameters the F-measure, which is a combined measure of the precision and recall:
F - measure = 2 p r e c i s i o n r e c a l l p r e c i s i o n + r e c a l l
The weight value that we used is the number of instances of each class. The results are summarized in Table 1. We compared our precision and recall values against eight methods from the literature [9,19,20,23,24,25,27]. The selection of [19] was due to its high precision, but this method is conceived for logo recognition more than logo detection. They used a gallery of logos for matching, which is not the case of our method, but it this shows that this approach, with the density-based clustering process, is more accurate than the methods of [9,23,24,25]. Therefore, a fair comparison cannot be made because this method uses a different number of documents for testing.
As we can observe in Table 1, in this study, we also compared the precision of our approach with different state-of-the-art methods for logo detection on the Tobacco-800 database [9,23,27], where the improvement of our novel method is evident. We selected [24,25] because they are also based on the feature rectangles technique and are two of the most prominent results available in logotype detection. We observed an increment of a 3.5% in precision and 5.3% in recall with respect to those methods that we have compared to. That means that our method is able to retrieve more logotypes from the set of documents, also with a slight decrease in the number of false positives.

5. Conclusions and Future Work

In this paper, we presented a new method for logotype detection. The extraction of candidates is based on the feature rectangles method because of its performance and simplicity. Our proposed method makes use of positional information about logotypes in official documents and enhances images with a high level of noise. The use of positional information speeds up the process significantly with a low risk of losing logo candidates. This also lets the system work with different parts of an image independently, potentially in parallel, increasing the rate of processing of documents. The regions of interest are selected efficiently using a horizontal profile from the image and blank line separations, making it possible to extend this idea to other kinds of computer vision processing over documents. In the classification stage, we used a simple and efficient decision tree, but we introduced the Euler number as a feature. According to our experiments, the Euler number is a feature that performs well in logotype-detection problems, especially when we want to quickly discard regions that are not a logotype.
Our algorithm offers a precision of 98.9% and a recall of 89.9% in logo detention, which corresponds to an increase of 3.5% and 5.3%, respectively, with respect to other similar methods available in the literature, which makes our method a good candidate for the logo-detection problem.
Possible future work could be the identification of more than one logotype in a document. Also, we have identified that occlusions are problematic because our proposed features depend on a clear view of a given logotype.

Author Contributions

M.G.: conceptualization, formal analysis, funding acquisition, investigation, methodology, project administration, supervision, writing—original draft. J.B.: writing—review and editing, investigation D.M.-C.: investigation, methodology, resources, software, writing—original draft. J.R.: data curation, formal analysis, methodology, supervision, validation, writing—review and editing. All authors have read and agreed to the published version of the manuscript.

Funding

This project has been partially supported by the Spanish Ministry of Science and Innovation, grant numbers PID2021-125596OB-I00 and PLEC2022-009261.

Data Availability Statement

No new data were created or analyzed in this study. Data sharing is not applicable to this article.

Conflicts of Interest

The authors declare no conflicts of interest. The funders had no role in the design of the study; in the collection, analyses, or interpretation of the data; in the writing of the manuscript; nor in the decision to publish the results.

References

  1. Hoi, S.C.; Wu, X.; Liu, H.; Wu, Y.; Wang, H.; Xue, H.; Wu, Q. Logo-net: Large-scale deep logo detection and brand recognition with deep region-based convolutional networks. arXiv 2015, arXiv:1511.02462. [Google Scholar]
  2. Constantinopoulos, C.; Meinhardt-Llopis, E.; Liu, Y.; Caselles, V. A robust pipeline for logo detection. In Proceedings of the 2011 IEEE International Conference on Multimedia and Expo, Barcelona, Spain, 11–15 July 2011; pp. 1–6. [Google Scholar]
  3. Boia, R.; Florea, C.; Florea, L. Elliptical asift agglomeration in class prototype for logo detection. BMVC 2015, 1, 115. [Google Scholar]
  4. Revaud, J.; Douze, M.; Schmid, C. Correlation-based burstiness for logo retrieval. In Proceedings of the 20th ACM International Conference on Multimedia, Nara, Japan, 29 October 2012; pp. 965–968. [Google Scholar]
  5. Velazquez, D.A.; Gonfaus, J.M.; Rodríguez, P.; Roca, F.X.; Ozawa, S.; Gonzàlez, J. Logo Detection With No Priors. IEEE Access 2021, 9, 106998–107011. [Google Scholar] [CrossRef]
  6. Sahbi, H.; Ballan, L.; Serra, G.; Del Bimbo, A. Context-dependent logo matching and recognition. IEEE Trans. Image Process. 2012, 22, 1018–1031. [Google Scholar] [CrossRef] [PubMed]
  7. Hu, M.K. Visual Pattern Recognition by Moment Invariants. IRE Trans. Inf. Theory 1962, 8, 179–187. [Google Scholar] [CrossRef]
  8. Ciocca, G.; Schettini, R. Content-based similarity retrieval of trademarks using relevance feedback. Pattern Recognit. 2001, 34, 1639–1655. [Google Scholar] [CrossRef]
  9. Zhu, G.Z.G.; Doermann, D. Logo Matching for Document Image Retrieval. In Proceedings of the 2009 10th International Conference on Document Analysis and Recognition, Barcelona, Spain, 26–29 July 2009; pp. 606–610. [Google Scholar] [CrossRef]
  10. Trucco, E.; Cerri, A.; Ferri, M.; Giorgi, D. Retrieval of trademark images by means of size functions. Graph. Model. 2006, 68, 451–471. [Google Scholar]
  11. Peng, H.L.; Chen, S.Y. Trademark shape recognition using closed contours. Pattern Recognit. Lett. 1997, 18, 791–803. [Google Scholar] [CrossRef]
  12. Cortelazzo, G.; Mian, G.; Vezzi, G.; Zamperoni, P. Trademark shapes description by string-matching techniques. Pattern Recognit. 1994, 27, 1005–1018. [Google Scholar] [CrossRef]
  13. Francesconi, E.; Frasconi, P.; Gori, M.; Marinai, S.; Sheng, J.Q.; Soda, G.; Sperduti, A. Logo recognition by recursive neural networks. In Graphics Recognition Algorithms and Systems; Tombre, K., Chhabra, A.K., Eds.; Springer: Berlin/Heidelberg, Germany, 1998; pp. 104–117. [Google Scholar]
  14. Cesarini, F.; Francesconi, E.; Gori, M.; Marinai, S.; Sheng, J.Q.; Soda, G. A neural-based architecture for spot-noisy logo recognition. Proc. Fourth Int. Conf. Doc. Anal. Recognit. 1997, 1, 175–179. [Google Scholar] [CrossRef]
  15. Doermann, D.; Rivlin, E.; Weiss, I. Applying algebraic and differential invariants for logo recognition. Mach. Vis. Appl. 1996, 9, 73–86. [Google Scholar] [CrossRef]
  16. Wei, C.H.; Li, Y.; Chau, W.Y.; Li, C.T. Trademark image retrieval using synthetic features for describing global shape and interior structure. Pattern Recognit. 2009, 42, 386–394. [Google Scholar] [CrossRef]
  17. Rusiñol, M.; Lladós, J. Efficient logo retrieval through hashing shape context descriptors. In Proceedings of the 8th IAPR International Workshop on Document Analysis Systems—DAS ’10, New York, NY, USA, 9 June 2010; pp. 215–222. [Google Scholar]
  18. Mehtre, B.M.; Kankanhalli, M.S.; Lee, W.F. Shape measures for content based image retrieval: A comparison. Inf. Process. Manag. 1997, 33, 319–337. [Google Scholar] [CrossRef]
  19. Le, V.P. Logo Detection, Recognition and Spotting in Context by Matching Local Visual Features. Ph.D. Theses, Université de La Rochelle, La Rochelle, France, 2015. [Google Scholar]
  20. Wiggers, K.L.; Britto, A.S.; Heutte, L.; Koerich, A.L.; Oliveira, L.S. Image Retrieval and Pattern Spotting using Siamese Neural Network. In Proceedings of the 2019 International Joint Conference on Neural Networks (IJCNN), Budapest, Hungary, 14–19 July 2019; pp. 1–8. [Google Scholar] [CrossRef]
  21. Seiden, S.; Dillencourt, M.; Irani, S. Logo detection in document images. In Proceedings of the International Conference on Imaging Science, Systems, and Technology, Las Vegas, NV, USA, 12 February 1997; pp. 2–5. [Google Scholar]
  22. Pham, T.D. Unconstrained logo detection in document images. Pattern Recognit. 2003, 36, 3023–3025. [Google Scholar] [CrossRef]
  23. Pham, T.A.; Delalandre, M.; Barrat, S. A Contour-Based Method for Logo Detection. In Proceedings of the 2011 International Conference on Document Analysis and Recognition, Beijing, China, 18–21 September 2011; pp. 718–722. [Google Scholar] [CrossRef]
  24. Wang, H.; Chen, Y. Logo Detection in Document Images Based on Boundary Extension of Feature Rectangles. In Proceedings of the 2009 10th International Conference on Document Analysis and Recognition, Barcelona, Spain, 26–29 July 2009; pp. 1335–1339. [Google Scholar] [CrossRef]
  25. Wang, H. Document Logo Detection and Recognition Using Bayesian Model. In Proceedings of the 2010 20th International Conference on Pattern Recognition, Istanbul, Turkey, 23–26 August 2010; pp. 1961–1964. [Google Scholar] [CrossRef]
  26. Alaei, A.; Delalandre, M. A Complete Logo Detection/Recognition System for Document Images. In Proceedings of the 2014 11th IAPR International Workshop on Document Analysis Systems, Tours, France, 7–10 April 2014; pp. 324–328. [Google Scholar] [CrossRef]
  27. Dixit, U.D.; Shirdhonkar, M.S.; Sinha, G.R. Automatic logo detection from document image using HOG features. Multimed. Tools Appl. 2023, 82, 863–878. [Google Scholar] [CrossRef]
  28. Hou, S.; Li, J.; Min, W.; Hou, Q.; Zhao, Y.; Zheng, Y.; Jiang, S. Deep Learning for Logo Detection: A Survey. ACM Trans. Multimed. Comput. Commun. Appl. 2023, 20, 72. [Google Scholar] [CrossRef]
  29. Otsu, N. A threshold selection method from gray-level histograms. Automatica 1975, 11, 23–27. [Google Scholar] [CrossRef]
  30. Jingmeng, H.; Yuxiang, X.; Xidao, L.; Xiao, N.; Xin, Z. A TV logo detection and recognition method based on SURF feature and bag-of-words model. In Proceedings of the 2016 2nd IEEE International Conference on Computer and Communications (ICCC), Chengdu, China, 14–17 October 2016; pp. 370–374. [Google Scholar]
  31. Porter, J.; Michael, M.; Chuanhun, Y.; Sujendro, J.; Yan, F.Y. Logo Detection Video Analytics. U.S. Patent 15/403,482, 19 July 2018. [Google Scholar]
  32. Sage, D.; Unser, M. Teaching image-processing programming in Java. IEEE Signal Process. Mag. 2003, 20, 43–52. [Google Scholar] [CrossRef]
  33. Immerkær, J. Fast Noise Variance Estimation. Comput. Vis. Image Underst. 1996, 64, 300–302. [Google Scholar] [CrossRef]
  34. Thompson, W.R. On a criterion for the rejection of observations and the distribution of the ratio of deviation to sample standard deviation. Ann. Math. Stat. 1935, 6, 214–219. [Google Scholar] [CrossRef]
  35. Neumann, L.; Matas, J. A method for text localization and recognition in real-world images. In Computer Vision–ACCV 2010: 10th Asian Conference on Computer Vision, Queenstown, New Zealand, 8–12 November 2010; Springer: Berlin/Heidelberg, Germany, 2011; Volume 6494 LNCS, pp. 770–783. [Google Scholar] [CrossRef]
  36. Quinlan, J.R. C4.5: Programs for Machine Learning; Elsevier: Amsterdam, The Netherlands, 1993; Volume 1, p. 302. [Google Scholar] [CrossRef]
  37. Vapnik, V.N.; Vapnik, V. Statistical Learning Theory; Wiley: New York, NY, USA, 1998; Volume 1. [Google Scholar]
  38. Chang, C.C.; Lin, C.J. LIBSVM: A Library for Support Vector Machines. ACM Transactions on Intelligent Systems and Technology, 2: 27: 1–27: 27, 2011. Available online: http://www.csie.ntu.edu.tw/cjlin/libsvm (accessed on 31 December 2011).
  39. Cherkassky, V.S.; Mulier, F. Learning from Data: Concepts, Theory, and Methods, 1st ed.; John Wiley & Sons, Inc.: New York, NY, USA, 1998. [Google Scholar]
  40. Lewis, D.; Agam, G.; Argamon, S.; Frieder, O.; Grossman, D.; Heard, J. Building a Test Collection for Complex Document Information Processing. In Proceedings of the 29th Annual International ACM SIGIR Conference, New York, NY, USA, 6 August 2006; pp. 665–666. [Google Scholar]
  41. Agam, G.; Argamon, S.; Frieder, O.; Grossman, D.; Lewis, D. The Complex Document Image Processing ({CDIP}) Test Collection Project; Illinois Institute of Technology: Chicago, IL, USA, 2006. [Google Scholar]
  42. University of California, San Francisco. The Legacy Tobacco Document Library; University of California, San Francisco: San Francisco, CA, USA, 2007. [Google Scholar]
  43. Hassanzadeh, S.; Pourghassem, H. Fast logo detection based on morphological features in document images. In Proceedings of the 2011 IEEE 7th International Colloquium on Signal Processing and Its Applications, Penang, Malaysia, 4–6 March 2011; pp. 283–286. [Google Scholar] [CrossRef]
Figure 1. Feature rectangles method applied to a document. (a) Original result. (b) Our modified method.
Figure 1. Feature rectangles method applied to a document. (a) Original result. (b) Our modified method.
Algorithms 17 00170 g001
Figure 2. Workflow of our proposed method.
Figure 2. Workflow of our proposed method.
Algorithms 17 00170 g002
Figure 3. Logotype-detection algorithm. (a) Original image. (b) Image after bilateral filtering. (c) Image after opening morphological operation.
Figure 3. Logotype-detection algorithm. (a) Original image. (b) Image after bilateral filtering. (c) Image after opening morphological operation.
Algorithms 17 00170 g003
Figure 4. Regions of interest with more probability to have a logo.
Figure 4. Regions of interest with more probability to have a logo.
Algorithms 17 00170 g004
Figure 5. Logotype-detection algorithm. (a) Input document. (b) Regions of interest (marked in light brown). (c) Logo detection (marked in red). (d) Logo candidates. (e) Valid logo.
Figure 5. Logotype-detection algorithm. (a) Input document. (b) Regions of interest (marked in light brown). (c) Logo detection (marked in red). (d) Logo candidates. (e) Valid logo.
Algorithms 17 00170 g005
Figure 6. Logotype–detection algorithm. (a) Full document. (b) Candidate 1. (c) Candidate 2.
Figure 6. Logotype–detection algorithm. (a) Full document. (b) Candidate 1. (c) Candidate 2.
Algorithms 17 00170 g006
Figure 7. Noise estimation for the documents in the Tobacco800 set. The X axis represents each image, and the Y axis is the standard deviation of the noise for that image.
Figure 7. Noise estimation for the documents in the Tobacco800 set. The X axis represents each image, and the Y axis is the standard deviation of the noise for that image.
Algorithms 17 00170 g007
Figure 8. Example of logotype detection in an image from the corpus with a high level of noise. (a) Original image. (b) Image with 5% salt and pepper noise. (c) Image with 15% salt and pepper noise.
Figure 8. Example of logotype detection in an image from the corpus with a high level of noise. (a) Original image. (b) Image with 5% salt and pepper noise. (c) Image with 15% salt and pepper noise.
Algorithms 17 00170 g008
Figure 9. C4.5 decision tree for the classification of unknown logotype instances.
Figure 9. C4.5 decision tree for the classification of unknown logotype instances.
Algorithms 17 00170 g009
Table 1. Results of our classification method applied to the test set.
Table 1. Results of our classification method applied to the test set.
StudyPrec. (%).Recall (%)F-Meas. (%)
C4.5 Dec. Tree98.989.594.0
Bayesian95.787.691.5
SVM96.887.892.1
Wang [25]94.784.289.1
Wang [24]93.380.486.4
Wiggers [20]948388.2
Le [19]97.688.492.8
Dixit [27]95.4--
Zhu [9]73.5--
Pham [23]85--
Disclaimer/Publisher’s Note: The statements, opinions and data contained in all publications are solely those of the individual author(s) and contributor(s) and not of MDPI and/or the editor(s). MDPI and/or the editor(s) disclaim responsibility for any injury to people or property resulting from any ideas, methods, instructions or products referred to in the content.

Share and Cite

MDPI and ACS Style

Guijarro, M.; Bayon, J.; Martín-Carabias, D.; Recas, J. A Multi-Stage Method for Logo Detection in Scanned Official Documents Based on Image Processing. Algorithms 2024, 17, 170. https://doi.org/10.3390/a17040170

AMA Style

Guijarro M, Bayon J, Martín-Carabias D, Recas J. A Multi-Stage Method for Logo Detection in Scanned Official Documents Based on Image Processing. Algorithms. 2024; 17(4):170. https://doi.org/10.3390/a17040170

Chicago/Turabian Style

Guijarro, María, Juan Bayon, Daniel Martín-Carabias, and Joaquín Recas. 2024. "A Multi-Stage Method for Logo Detection in Scanned Official Documents Based on Image Processing" Algorithms 17, no. 4: 170. https://doi.org/10.3390/a17040170

APA Style

Guijarro, M., Bayon, J., Martín-Carabias, D., & Recas, J. (2024). A Multi-Stage Method for Logo Detection in Scanned Official Documents Based on Image Processing. Algorithms, 17(4), 170. https://doi.org/10.3390/a17040170

Note that from the first issue of 2016, this journal uses article numbers instead of page numbers. See further details here.

Article Metrics

Back to TopTop