Energy-Efficient Speed Profile Approximation: An Optimal Switching Region-Based Approach with Adaptive Resolution
Abstract
:1. Introduction
1.1. Literature Review
1.1.1. The Significant Milestones
1.1.2. Mathematical Methods and Optimal Theory
1.1.3. Computational Intelligence
1.2. Main Contents
2. Problem Description
2.1. Problem Statement
2.2. An Illustration of Excellent Train Drivers
2.3. Speed Profile Approximation Framework
3. A Simplified Optimal Speed Profile Model on Non-Steep Track
3.1. Optimal Coast on Level Track
3.2. Optimal Train Operation on Non-Steep Track
3.2.1. Optimality of Speed Holding on a Non-Steep Track
3.2.2. Optimal Switching Points on Non-Steep Tracks
4. Two Factors Affecting Energy Consumption
4.1. Optimal Coast-Brake Switching Region
4.1.1. Optimal Switching Region without Regenerative Braking
4.1.2. Optimal Switching Region with Regenerative Braking
4.2. Influence of Running Time on Energy Consumption
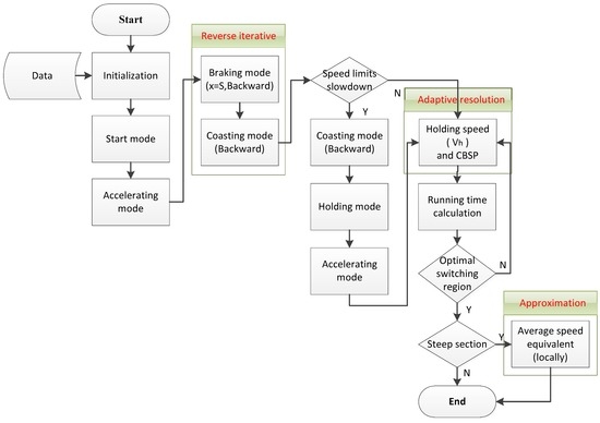
5. Adaptive Resolution of Speed Profile Approximation
- (1)
- Upload required data (e.g., speed limits, gradients, curves, tunnels, train formation, mass, length, running time, distance, traction characteristics, braking characteristics, and step size).
- (2)
- Switch to start mode until the end of the train begins to move forward at a low speed. Then switch to accelerating mode and increase the speed until the maximum speed limit is achieved (always 80 km/h in China) (see Section 5.1).
- (3)
- To fully utilize the scheduled running time and ensure the accuracy of parking, derive the braking process from the parking point using a reverse iterative. Then derive the coasting process from CBSP using a reverse iterative until the train speed reaches the speed limit (see Section 5.2).
- (4)
- If there are sections in which the speed limit is lower than in the former section, insert a set of coasting–holding–accelerating modes (see Section 5.3).
- (5)
- To filter out part of the invalid control output alternatives and reduce the number of calculations, draw a speed–ceiling profile which means that the train runs as fast as possible and travels with a minimal running time (see Section 5.4).
- (6)
- Find a proper holding speed by adaptive resolution, set it as the cruise speed, cut the overshoot, and calculate the corresponding running time. Then, analyze whether the CBSP is within the optimal switching region (see Section 5.5).
- (7)
- Draw a speed reference profile considering of all operating constraints, except the tractive force limitation on steep slopes. (see Section 5.6).
- (8)
- Approximate the speed profile of steep track sections locally using the average speed equivalent algorithm (see Section 5.7).
5.1. Start and Accelerating Modes
5.2. Coasting and Braking Modes
5.3. Speed Limit Slowdown
5.4. Speed–Ceiling Profile ()
5.5. Adaptive Resolution of Holding Speed
5.6. Speed Reference Profile
5.7. Local Approximation for Steep Tracks (Average Speed Equivalent Algorithm)
5.7.1. A Local Speed Profile Approximation Algorithm for Steep Uphill Slopes
5.7.2. Average Speed Equivalent Algorithm for Steep Downhill Track
6. Case Study
7. Conclusions and Future Work
Acknowledgments
Author Contributions
Conflicts of Interest
Appendix A. Mathematical Basis
| Symbol | Definition |
|---|---|
| Resultant force per unit mass of time step i | |
| Energy input from the electric power network of time step i | |
| Traction force per unit mass arc | |
| Maximum traction force per unit mass arc | |
| Maximum adherence force per unit mass | |
| Track gradient additional resistance per unit mass | |
| Length of the train and the tunnel | |
| Mass of the train | |
| Power of auxiliary systems | |
| Trip distance | |
| Time of starting point, time of end point, scheduled running time | |
| Central angle of the curve | |
| Empirical constants of rolling resistance, track resistance, and aerodynamic resistance | |
| Empirical constants of curve resistance and tunnel resistance | |
| Efficiency of mechanical system, power system, and motor | |
| Basic resistance, additional resistance, curve additional resistance, and tunnel additional resistance per unit mass | |
| Time step size |
Appendix B. Operation Constraints
| Symbol | Definition |
|---|---|
| Acceleration at time step i, minimum acceleration, and maximum acceleration | |
| Position of the parking point, and maximum acceptable parking error | |
| Parking time, and maximum acceptable parking time error | |
| Speed constraint, static speed constraint, and dynamic speed constraint | |
| Weight of the acceleration, speed limit constraint, on time, and arrival location satisfactory degree function |
Appendix C. Construction of the Railway Line Matrix

References
- Sidelnikov, V. Computation of optimal controls of a railroad locomotive. Proc. State Railw. Res. Inst. 1965, 2, 52–58. [Google Scholar]
- Cheng, J.; Howlett, P. A note on the calculation of optimal strategies for the minimization of fuel consumption in the control of trains. IEEE Trans. Autom. Control 1993, 38, 1730–1734. [Google Scholar] [CrossRef]
- Cheng, J. Analysis of Optimal Driving Strategies for Train Control Problems. Ph.D. Thesis, University of South Australia, Adelaide, Australia, 1997. [Google Scholar]
- Howlett, P. The optimal control of a train. Ann. Oper. Res. 2000, 98, 65–87. [Google Scholar] [CrossRef]
- Howlett, P.G.; Pudney, P.J. Energy-Efficient Train Control; Springer Science & Business Media: New York, NY, USA, 2012. [Google Scholar]
- Vu, X. Analysis of Necessary Conditions for the Optimal Control of a Train: New Necessary Conditions for Energy-Efficient Train Control; VDM Publishing: Berlin, Germany, 2009. [Google Scholar]
- Albrecht, A.; Howlett, P.; Pudney, P.; Vu, X.; Zhou, P. The key principles of optimal train control—Part 1: Formulation of the model, strategies of optimal type, evolutionary lines, location of optimal switching points. Transp. Res. B Methodol. 2015, in press. [Google Scholar] [CrossRef]
- Albrecht, A.; Howlett, P.; Pudney, P.; Vu, X.; Zhou, P. The key principles of optimal train control—Part 2: Existence of an optimal strategy, the local energy minimization principle, uniqueness, computational techniques. Transp. Res. B Methodol. 2015, in press. [Google Scholar] [CrossRef]
- Khmelnitsky, E. On an optimal control problem of train operation. IEEE Trans. Autom. Control 2000, 45, 1257–1266. [Google Scholar] [CrossRef]
- Liu, R.R.; Golovitcher, I.M. Energy-efficient operation of rail vehicles. Transp. Res. A Policy Pract. 2003, 37, 917–932. [Google Scholar] [CrossRef]
- Lu, S. Optimising Power Management Strategies for Railway Traction Systems. Ph.D. Thesis, University of Birmingham, Birmingham, UK, 2011. [Google Scholar]
- Lu, S.; Weston, P.; Hillmansen, S.; Gooi, H.B.; Roberts, C. Increasing the regenerative braking energy for railway vehicles. IEEE Trans. Intell. Transp. Syst. 2014, 15, 2506–2515. [Google Scholar] [CrossRef]
- Lu, S.; Wang, M.Q.; Weston, P.; Chen, S.; Yang, J. Partial Train Speed Trajectory Optimization Using Mixed-Integer Linear Programming. IEEE Trans. Intell. Transp. Syst. 2016. [Google Scholar] [CrossRef]
- Miyatake, M.; Matsuda, K. Energy Saving Speed and Charge/discharge Control of a Railway Vehicle with On-board Energy Storage by Means of an Optimization Model. IEEJ Trans. Electr. Electron. Eng. 2009, 4, 771–778. [Google Scholar] [CrossRef]
- Miyatake, M.; Ko, H. Optimization of Train Speed Profile for Minimum Energy Consumption. IEEJ Trans. Electr. Electron. Eng. 2010, 5, 263–269. [Google Scholar] [CrossRef]
- Ho, T.K.; Mao, B.H.; Yuan, Z.Z.; Liu, H.D.; Fung, Y.F. Computer simulation and modeling in railway applications. Comput. Phys. Commun. 2002, 143, 1–10. [Google Scholar] [CrossRef]
- Sheu, J.W.; Lin, W.S. Energy-saving automatic train regulation using dual heuristic programming. IEEE Trans. Veh. Technol. 2012, 61, 1503–1514. [Google Scholar] [CrossRef]
- Yasunobu, S.; Miyamoto, S. Automatic train operation system by predictive fuzzy control. Ind. Appl. Fuzzy Control 1985, 1, 1–18. [Google Scholar]
- Jia, L. Intelligent Distributed Railway Traffic Control Based on Fuzzy Decision making. China Railw. Sci. 1994, 62, 255–268. [Google Scholar]
- Bai, Y.; Ho, T.K.; Mao, B.; Ding, Y.; Chen, S. Energy-efficient locomotive operation for Chinese mainline railways by fuzzy predictive control. IEEE Trans. Intell. Transp. Syst. 2014, 15, 938–948. [Google Scholar] [CrossRef]
- Chang, C.S.; Sim, S.S. Optimising train movements through coast control using genetic algorithms. IEE Proc. Electr. Power Appl. 1997, 144, 65–73. [Google Scholar] [CrossRef]
- Wong, K.K.; Ho, T.K. Dynamic coast control of train movement with genetic algorithm. Int. J. Syst. Sci. 2004, 35, 835–846. [Google Scholar] [CrossRef]
- Lu, Q.; Feng, X.; Wang, Q. Energy-saving optimal control of following trains based on genetic algorithm. J. Southwest Jiaotong Univ. 2012, 2, 10–17. [Google Scholar]
- Li, X.; Lo, H.K. An energy-efficient scheduling and speed control approach for metro rail operations. Transp. Res. B Methodol. 2014, 64, 73–89. [Google Scholar] [CrossRef]
- Huang, Y.; Ma, X.; Su, S.; Tang, T. Optimization of Train Operation in Multiple Interstations with Multi-Population Genetic Algorithm. Energies 2015, 8, 14311–14329. [Google Scholar] [CrossRef]
- Lin, F.; Liu, S.; Yang, Z.H.; Zhao, Y.; Yang, Z.P.; Sun, H. Multi-Train Energy Saving for Maximum Usage of Regenerative Energy by Dwell Time Optimization in Urban Rail Transit Using Genetic Algorithm. Energies 2016, 9, 208. [Google Scholar] [CrossRef]
- Yin, J.; Chen, D.; Li, L. Intelligent train operation algorithms for subway by expert system and reinforcement learning. IEEE Trans. Intell. Transp. Syst. 2014, 15, 2561–2571. [Google Scholar] [CrossRef]
- Domínguez, M.; Fernández-Cardador, A.; Cucala, A.P.; Gonsalves, T.; Fernández, A. Multi objective particle swarm optimization algorithm for the design of efficient ATO speed profiles in metro lines. Eng. Appl. Artif. Intell. 2014, 29, 43–53. [Google Scholar] [CrossRef]
- Bai, Y. Modeling and Real-time Algorithm on Energy-efficient Operation for Freight Train with Diesel Locomotive. Ph.D. Thesis, Beijing Jiaotong University, Beijing, China, 2010. [Google Scholar]























| Symbol | Definition |
|---|---|
| Acceleration per unit mass arc | |
| Braking force per unit mass arc | |
| Traction energy consumption per unit mass arc | |
| Component of gravitational acceleration in the direction of motion | |
| Basic resistance per unit mass | |
| Control input, maximum braking input, and maximum traction input | |
| Speed of train | |
| Holding speed | |
| Speed of theoretically optimal CBSP where brake should be applied |
| Symbol | Definition |
|---|---|
| Energy consumption of the steep uphill slope in strategies i and j | |
| Energy consumption of the trip except for the steep uphill slope in strategies i and j | |
| Strategy i and strategy j | |
| Time of hold–accelerate and accelerate–hold switching points | |
| Time cost of the steep uphill slope in strategies i and j | |
| Time cost of the trip except for the steep uphill slope in strategies i and j | |
| Speed of position in strategies i and j | |
| Positions of HCSP, HASP, and AHSP |
© 2016 by the authors; licensee MDPI, Basel, Switzerland. This article is an open access article distributed under the terms and conditions of the Creative Commons Attribution (CC-BY) license (http://creativecommons.org/licenses/by/4.0/).
Share and Cite
Yang, J.; Jia, L.; Lu, S.; Fu, Y.; Ge, J. Energy-Efficient Speed Profile Approximation: An Optimal Switching Region-Based Approach with Adaptive Resolution. Energies 2016, 9, 762. https://doi.org/10.3390/en9100762
Yang J, Jia L, Lu S, Fu Y, Ge J. Energy-Efficient Speed Profile Approximation: An Optimal Switching Region-Based Approach with Adaptive Resolution. Energies. 2016; 9(10):762. https://doi.org/10.3390/en9100762
Chicago/Turabian StyleYang, Jie, Limin Jia, Shaofeng Lu, Yunxiao Fu, and Ji Ge. 2016. "Energy-Efficient Speed Profile Approximation: An Optimal Switching Region-Based Approach with Adaptive Resolution" Energies 9, no. 10: 762. https://doi.org/10.3390/en9100762
APA StyleYang, J., Jia, L., Lu, S., Fu, Y., & Ge, J. (2016). Energy-Efficient Speed Profile Approximation: An Optimal Switching Region-Based Approach with Adaptive Resolution. Energies, 9(10), 762. https://doi.org/10.3390/en9100762

