Comparative Assessment of Supervised Machine Learning Models for Predicting Water Uptake in Sorption-Based Thermal Energy Storage
Abstract
1. Introduction
2. Materials and Methods
2.1. Governing Equations
2.1.1. Adsorption Model
2.1.2. Vapor Transport in Bed
2.1.3. Heat Transfer
2.2. Validation of the Simulation Results
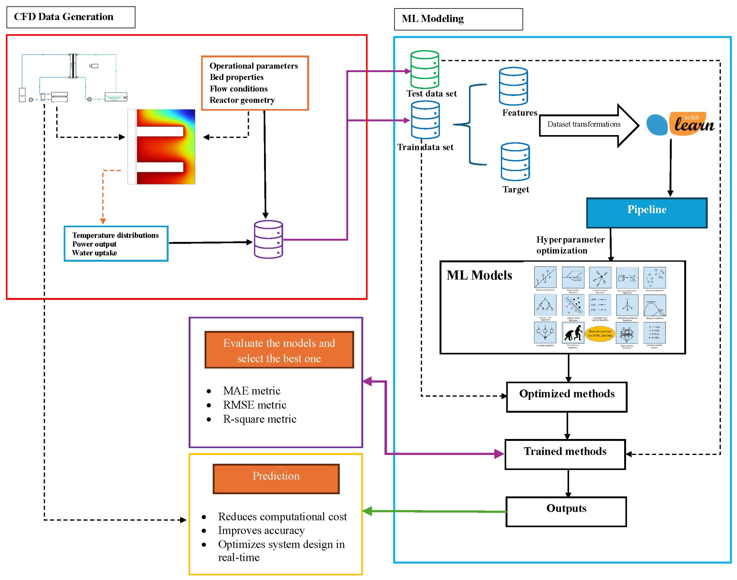
2.3. Machine Learning
3. Results
3.1. Performance Metrics of the ML Models
3.2. Training Results for Water Uptake
3.3. ML Prediction Results
4. Conclusions
- Among the evaluated machine learning models, the MLP neural network achieved the highest predictive accuracy, with an R2 value of 0.9148 and the lowest MAE and RMSE values.
- The trained MLP model successfully predicted water uptake for unseen fin geometries (20 mm and 30 mm) with good agreement compared to numerical simulations.
- The machine learning approach significantly reduces computational time, producing predictions in seconds compared with approximately 30 min required for CFD simulations.
- The results demonstrate that ML models provide an efficient alternative for rapid prediction and optimization of sorption-based thermal energy storage systems.
Author Contributions
Funding
Data Availability Statement
Conflicts of Interest
Abbreviations
| ANNs | Artificial neural networks |
| CAT | Complete adsorption time |
| CFD | Computational fluid dynamics |
| COP | Coefficient of performance |
| DNNs | Deep Neural Networks |
| DOE | Design of Experiments |
| FEM | Finite element method |
| GBDT | Gradient boosting decision tree |
| GPR | Gaussian Process Regression |
| HTF | Heat transfer fluid |
| IQR | Interquartile range |
| LDF | Linear driving force |
| LHS | Latent heat storage |
| MAE | Mean absolute error |
| ML | Machine learning |
| MLPs | Multilayer perceptron neural networks |
| RMSE | Root mean squared error |
| RNN | Recurrent neural network |
| RSM | Response Surface Methodology |
| SHS | Sensible heat storage |
| SVR | Support vector regression |
| TCES | Thermochemical energy storage |
| TES | Thermal energy storage |
References
- Huo, T.; Ma, Y.; Cai, W.; Liu, B.; Mu, L. Will the urbanization process influence the peak of carbon emissions in the building sector? A dynamic scenario simulation. Energy Build. 2021, 232, 110590. [Google Scholar] [CrossRef]
- Cabeza, L.F.; Chafer, M. Technological options and strategies towards zero energy buildings contributing to climate change mitigation: A systematic review. Energy Build. 2020, 219, 110009. [Google Scholar] [CrossRef]
- International Energy Agency. The Future of Cooling. 2022. Available online: https://www.iea.org/reports/the-future-of-cooling (accessed on 15 May 2022).
- Solé, A.; Martorell, I.; Cabeza, L.F. State of the art on gas–solid thermochemical energy storage systems and reactors for building applications. Renew. Sustain. Energy Rev. 2015, 47, 386–398. [Google Scholar] [CrossRef]
- Gbenou, T.R.S.; Fopah-Lele, A.; Wang, K. Recent status and prospects on thermochemical heat storage processes and applications. Entropy 2021, 23, 953. [Google Scholar] [CrossRef] [PubMed]
- Zhang, Y.; Wang, R. Sorption thermal energy storage: Concept, process, applications and perspectives. Energy Storage Mater. 2020, 27, 352–369. [Google Scholar] [CrossRef]
- N’Tsoukpoe, K.E.; Kuznik, F. A reality check on long-term thermochemical heat storage for household applications. Renew. Sustain. Energy Rev. 2021, 139, 110683. [Google Scholar] [CrossRef]
- Zbair, M.; Bennici, S. Survey summary on salts hydrates and composites used in thermochemical sorption heat storage: A review. Energies 2021, 14, 3105. [Google Scholar] [CrossRef]
- Jarimi, H.; Aydin, D.; Zhang, Y.; Ozankaya, G.; Chen, X.; Riffat, S. Review on the recent progress of thermochemical materials and processes for solar thermal energy storage and industrial waste heat recovery. Int. J. Low-Carbon Technol. 2019, 14, 44–69. [Google Scholar] [CrossRef]
- Zhang, Y.N.; Wang, R.Z.; Li, T.X. Experimental investigation on an open sorption thermal storage system for space heating. Energy 2017, 141, 2421–2433. [Google Scholar] [CrossRef]
- Köll, R.; Van Helden, W.; Engel, G.; Wagner, W.; Dang, B.; Jänchen, J.; Kerskes, H.; Badenhop, T.; Herzog, T. An experimental investigation of a realistic-scale seasonal solar adsorption storage system for buildings. Sol. Energy 2017, 155, 388–397. [Google Scholar] [CrossRef]
- Padamurthy, A.; Nandanavanam, J.; Rajagopalan, P. Sustainable and open sorption system for low-temperature heat storage applications. Int. J. Energy Res. 2022, 1, 17. [Google Scholar] [CrossRef]
- Ji, W.; Zhang, H.; Liu, S.; Li, Y.; Wang, Z.; Deng, S. A metal mesh net-packed method for improving thermochemical energy storage reactor performance by increasing the void fraction. Appl. Therm. Eng. 2023, 225, 120248. [Google Scholar] [CrossRef]
- Gaeini, M.; Van Alebeek, R.; Scapino, L.; Zondag, H.A.; Rindt, C.C.M. Hot tap water production by a 4 kW sorption segmented reactor in household scale for seasonal heat storage. J. Energy Storage 2018, 17, 118–128. [Google Scholar] [CrossRef]
- Palo, M.D.; Sabatelli, V.; Buzzi, F.; Gabbrielli, R. Experimental and numerical assessment of a novel all-in-one adsorption thermal storage with zeolite for thermal solar applications. Appl. Sci. 2020, 10, 8517. [Google Scholar] [CrossRef]
- Gao, S.; Wang, S.; Sun, Y.; Wang, J.; Hu, P.; Shang, J.; Ma, Z.; Liang, Y. Effect of charging operating conditions on open zeolite/water vapor sorption thermal energy storage system. Renew. Energy 2023, 215, 119033. [Google Scholar] [CrossRef]
- Bayrak, F.; Abu-Hamdeh, N.; Alnefaie, K.A.; Öztop, H.F. A review on exergy analysis of solar electricity production. Renew. Sustain. Energy Rev. 2017, 74, 755–770. [Google Scholar] [CrossRef]
- Hassani, F.; Kouhkord, A.; Golshani, A.; Amirmahani, M.; Moghanlou, F.S.; Naserifar, N.; Beris, A.T. Micro-electro-mechanical acousto fluidic mixing system: A response surface-metaheuristic machine learning fusion framework. Expert Syst. Appl. 2024, 249, 123638. [Google Scholar] [CrossRef]
- Rashidi, S. Applications of machine learning techniques in energy systems integrated with phase change materials—A concise review. Eng. Anal. Bound. Elem. 2023, 150, 237–245. [Google Scholar] [CrossRef]
- Zhou, Y.; Zheng, S.; Liu, Z.; Wen, T.; Ding, Z.; Yan, J.; Zhang, G. Passive and active phase change materials integrated building energy systems with advanced machine-learning based climate-adaptive designs, intelligent operations, uncertainty-based analysis and optimisations: A state-of-the-art review. Renew. Sustain. Energy Rev. 2020, 130, 109889. [Google Scholar] [CrossRef]
- Sammil, S.; Sridharan, M. Employing ensemble machine learning techniques for predicting the thermohydraulic performance of double pipe heat exchanger with and without turbulators. Therm. Sci. Eng. Prog. 2024, 47, 102337. [Google Scholar] [CrossRef]
- Kouhkord, A.; Hassani, F.; Amirmahani, M.; Golshani, A.; Naserifar, N.; Moghanlou, F.S.; Beris, A.T. Controllable microfluidic system through intelligent framework: Data-driven modeling, machine learning energy analysis, comparative multi-objective optimization, and experimental study. Ind. Eng. Chem. Res. 2024, 63, 13326–13344. [Google Scholar] [CrossRef]
- Balakrishnan, V.K.V.; Kumaresan, K. Thermal analysis of PCM magnesium chloride hexahydrate using various machine learning and deep learning models. Eng. Appl. Artif. Intell. 2023, 126, 107159. [Google Scholar] [CrossRef]
- Amudhalapalli, G.K.; Devanuri, J.K. Prediction of transient melt fraction in metal foam-nanoparticle enhanced PCM hybrid shell and tube heat exchanger: A machine learning approach. Therm. Sci. Eng. Prog. 2023, 46, 102241. [Google Scholar] [CrossRef]
- Zhao, H.; Alshehri, S. Development of advanced hybrid mechanistic-artificial intelligence computational model for learning of numerical data of flow in porous membranes. Eng. Appl. Artif. Intell. 2023, 126, 106910. [Google Scholar] [CrossRef]
- Delmarre, C.; Resmond, M.-A.; Kuznik, F.; Obrecht, C.; Chen, B.; Johannes, K. Artificial neural network simulation of energetic performance for sorption thermal energy storage reactors. Energies 2021, 14, 3294. [Google Scholar] [CrossRef]
- Scapino, L.; Zondag, H.A.; Diriken, J.; Rindt, C.C.; Van Bael, J.; Sciacovelli, A. Modeling the performance of a sorption thermal energy storage reactor using artificial neural networks. Appl. Energy 2019, 253, 113525. [Google Scholar] [CrossRef]
- Skrobek, D.; Krzywanski, J.; Sosnowski, M.; Kulakowska, A.; Zylka, A.; Grabowska, K.; Ciesielska, K.; Nowak, W. Implementation of deep learning methods in prediction of adsorption processes. Adv. Eng. Softw. 2022, 173, 103190. [Google Scholar] [CrossRef]
- Abohamzeh, E.; Hosseinizadeh, S.E.; Frey, G. Numerical investigation and response surface optimization of a sorption heat storage systems performance using Y-shaped fins. J. Energy Storage 2024, 84, 110803. [Google Scholar] [CrossRef]
- Glueckauf, E. Theory of chromatography. Part 10.—Formulæ for diffusion into spheres and their application to chromatography. Trans. Faraday Soc. 1955, 51, 1540–1551. [Google Scholar] [CrossRef]
- Bering, B.P.; Dubinin, M.M.; Serpinsky, V.V. Theory of volume filling for vapor adsorption. J. Colloid Interface Sci. 1966, 21, 378–393. [Google Scholar] [CrossRef]
- Critoph, R.E.; Turner, H.L. Performance of ammonia-activated carbon and ammonia zeolite heat pump adsorption cycles. Appl. Therm. Eng. 1996, 16, 419–427. [Google Scholar] [CrossRef]
- Solmuş, I.; Yamalı, C.; Kaftanoğlu, B.; Baker, D.; Çağlar, A. Adsorption properties of a natural zeolite–water pair for use in adsorption cooling cycles. Appl. Energy 2010, 87, 2062–2067. [Google Scholar] [CrossRef]
- Wang, L.W.; Wang, R.Z.; Oliveira, R.G. A review on adsorption working pairs for refrigeration. Renew. Sustain. Energy Rev. 2009, 13, 518–534. [Google Scholar] [CrossRef]
- Latrille, C.; Zoia, A. Estimating apparent diffusion coefficient and tortuosity in packed sand columns by tracers experiments. J. Porous Media 2011, 14, 507–520. [Google Scholar] [CrossRef]
- Wu, J.W.; Biggs, M.J.; Hu, E.J. Dynamic model for the optimisation of adsorption-based desalination processes. Appl. Therm. Eng. 2014, 66, 464–473. [Google Scholar] [CrossRef]
- Nwaila, G.T.; Zhang, S.E.; Bourdeau, J.E.; Frimmel, H.E.; Ghorbani, Y. Spatial Interpolation Using Machine Learning: From Patterns and Regularities to Block Models. Nat. Resour. Res. 2024, 33, 129–161. [Google Scholar] [CrossRef]
- Shen, S.; Wu, C.; Duan, F. Machine learning for predicting the PCM melting process in a rectangular enclosure energy storage. AI Therm. Fluids 2025, 1, 100001. [Google Scholar] [CrossRef]










| Model | Paradigm | Nonlinearity | Data Efficiency | Interpretability |
|---|---|---|---|---|
| CatBoost | Gradient boosting trees | Very high | High | Medium |
| MLP | Neural networks | Very high | Medium | Low |
| SVR | Kernel regression | High (kernel-dependent) | High | Medium |
| Random Forest | Bagging trees | High | High | High |
| XGBoost | Regularized boosting trees | Very high | Medium-High | Medium |
| Model | MAE (mm) | RMSE (mm) | R2 |
|---|---|---|---|
| CatBoost | 6.7592 | 9.0051 | 0.6397 |
| MLP | 2.8311 | 4.3785 | 0.9148 |
| SVR | 13.5053 | 15.5059 | −0.0680 |
| Random Forest | 6.9690 | 9.0638 | 0.6350 |
| XGBoost | 7.1103 | 9.1468 | 0.6283 |
| Hyperparameter | Optimized Value |
|---|---|
| Hidden layer sizes | (512, 256, 128) |
| Activation function | ReLU |
| Solver | Adam |
| Learning rate | 0.0005 |
| Batch size | 32 |
| L2 regularization (α) | 0.0001 |
| Maximum iterations | 5000 |
| Early stopping | Yes |
| Validation fraction | 0.15 |
| Random seed | 42 |
Disclaimer/Publisher’s Note: The statements, opinions and data contained in all publications are solely those of the individual author(s) and contributor(s) and not of MDPI and/or the editor(s). MDPI and/or the editor(s) disclaim responsibility for any injury to people or property resulting from any ideas, methods, instructions or products referred to in the content. |
© 2026 by the authors. Licensee MDPI, Basel, Switzerland. This article is an open access article distributed under the terms and conditions of the Creative Commons Attribution (CC BY) license.
Share and Cite
Tajik Jamalabad, M.; Abohamzeh, E.; Minhas, D.M.; Kim, S.; Kim, D.; Yoon, A.; Frey, G. Comparative Assessment of Supervised Machine Learning Models for Predicting Water Uptake in Sorption-Based Thermal Energy Storage. Energies 2026, 19, 1619. https://doi.org/10.3390/en19071619
Tajik Jamalabad M, Abohamzeh E, Minhas DM, Kim S, Kim D, Yoon A, Frey G. Comparative Assessment of Supervised Machine Learning Models for Predicting Water Uptake in Sorption-Based Thermal Energy Storage. Energies. 2026; 19(7):1619. https://doi.org/10.3390/en19071619
Chicago/Turabian StyleTajik Jamalabad, Milad, Elham Abohamzeh, Daud Mustafa Minhas, Seongbhin Kim, Dohyun Kim, Aejung Yoon, and Georg Frey. 2026. "Comparative Assessment of Supervised Machine Learning Models for Predicting Water Uptake in Sorption-Based Thermal Energy Storage" Energies 19, no. 7: 1619. https://doi.org/10.3390/en19071619
APA StyleTajik Jamalabad, M., Abohamzeh, E., Minhas, D. M., Kim, S., Kim, D., Yoon, A., & Frey, G. (2026). Comparative Assessment of Supervised Machine Learning Models for Predicting Water Uptake in Sorption-Based Thermal Energy Storage. Energies, 19(7), 1619. https://doi.org/10.3390/en19071619

