Next Article in Journal
Renewable Energy Consumption and Green Growth in Sub-Saharan Africa
Previous Article in Journal
Piezoelectric Energy Harvesting System to Charge Batteries with the Use of a Portable Musical Organ
 
 
Font Type:
Arial Georgia Verdana
Font Size:
Aa Aa Aa
Line Spacing:
Column Width:
Background:
Review

Integrated Energy Storage Systems for Enhanced Grid Efficiency: A Comprehensive Review of Technologies and Applications

Department of Electrical Power Engineering, Faculty of Engineering and the Built Environment, Durban University of Technology, Durban 4001, South Africa
*
Author to whom correspondence should be addressed.
Energies 2025, 18(7), 1848; https://doi.org/10.3390/en18071848
Submission received: 23 January 2025 / Revised: 4 March 2025 / Accepted: 7 March 2025 / Published: 6 April 2025

Abstract

The rapid global shift toward renewable energy necessitates innovative solutions to address the intermittency and variability of solar and wind power. This study presents a comprehensive review and framework for deploying Integrated Energy Storage Systems (IESSs) to enhance grid efficiency and stability. By leveraging a Multi-Criteria Decision Analysis (MCDA) framework, this study synthesizes techno-economic optimization, lifecycle emissions, and policy frameworks to evaluate storage technologies such as lithium-ion batteries, pumped hydro storage, and vanadium flow batteries. The framework prioritizes hybrid storage systems (e.g., battery–supercapacitor configurations), demonstrating 15% higher grid stability in high-renewable penetration scenarios, and validates findings through global case studies, including the Hornsdale Power Reserve (90–95% round-trip efficiency) and Kauai Island Utility Cooperative (15,000+ cycles for flow batteries). Regionally tailored strategies, such as Kenya’s fast-track licensing and Germany’s H2Global auctions, reduce deployment timelines by 30–40%, while equity-focused policies like India’s SAUBHAGYA scheme cut energy poverty by 25%. This study emphasizes circular economy principles, advocating for mandates like the EU’s 70% lithium recovery target to reduce raw material costs by 40%. Despite reliance on static cost projections and evolving regulatory landscapes, the MCDA framework’s dynamic adaptation mechanisms, including sensitivity analysis for carbon taxes (USD 100/ton CO2-eq boosts hydrogen viability by 25%), ensure scalability across diverse grids. This work bridges critical gaps in renewable energy integration, offering actionable insights for policymakers and grid operators to achieve resilient, low-carbon energy systems.

1. Introduction

In recent years, the global energy landscape has undergone a profound transformation due to the rapid uptake of renewable energy sources such as wind and solar power. Although these sources offer significant environmental benefits, their inherent intermittency and variability pose substantial challenges to conventional power grid operations [1,2]. As renewable penetration increases worldwide, energy storage systems (ESSs) have become essential for bridging the gap between fluctuating energy supply and demand, thereby ensuring grid stability and reliability [3,4].
Integrated energy storage systems (IESSs) represent a holistic approach that combines multiple storage technologies to exploit their complementary advantages. This integration allows IESS to address grid requirements, which include frequency regulation, voltage support, and peak load management, while also improving the economic feasibility of storage deployments [5,6]. For example, lithium-ion batteries, with their high energy density and fast response times, are well suited for short-term power fluctuations, whereas pumped hydro storage provides robust, long-duration storage despite its geographical limitations [7,8].
The advent of smart grid technologies has further enhanced the potential of IESSs by offering advanced monitoring and control capabilities that facilitate real-time grid management and operational optimization [9,10]. Moreover, emerging markets, particularly in regions like Africa, are increasingly recognizing the role of IESS in addressing chronic power reliability issues and promoting socio-economic development [11,12].
Despite these advancements, several critical challenges remain. There is a noticeable lack of standardized evaluation frameworks for assessing the technical performance, economic viability, and environmental impacts of IESSs, leading to fragmented analyses that impede technology comparisons and hinder effective decision making [13,14]. Additionally, while numerous theoretical models have been proposed, comprehensive empirical studies that examine real-world implementation challenges and the broader socio-economic implications of IESS adoption are still scarce [15].
Addressing these gaps is crucial for optimizing the deployment of integrated storage solutions and ensuring that they can effectively support the evolving demands of modern power grids.

1.1. Statement of Problem

Despite significant advancements in individual energy storage technologies, the integration of these systems into a cohesive framework that enhances grid efficiency remains inadequately addressed. Current studies often examine isolated storage technologies or focus narrowly on either technical or economic aspects, resulting in fragmented knowledge and a lack of standardized evaluation criteria. Specifically, there is no comprehensive framework that simultaneously assesses technical performance (such as storage capacity, response time, and round-trip efficiency), economic viability (such as capital expenditure (CAPEX) and operational expenditure (OPEX), revenue from ancillary services), and environmental impacts of integrated energy storage systems (IESSs).
Moreover, theoretical models in the literature have not been sufficiently validated against real-world data, particularly in emerging markets where grid challenges, such as limited infrastructure and regulatory constraints, demand tailored solutions. This gap hinders the effective selection and implementation of storage combinations that can optimize grid stability and renewable integration.
This research study directly addresses these gaps by developing a robust, multi-dimensional framework for evaluating and selecting IESSs. By integrating Multi-Criteria Decision Analysis (MCDA) with empirical case study data, this study will provide actionable guidelines for combining diverse storage technologies in a manner that is both technically sound and economically feasible. This enhanced framework is designed to be specific, measurable, and achievable within the scope of this research, ultimately paving the way for improved grid efficiency and a smoother transition to renewable energy systems

1.2. Aim and Objectives

This study aims to develop a comprehensive, multi-dimensional framework for evaluating and implementing integrated energy storage systems (IESSs) to enhance grid efficiency.
The specific objectives of this paper are as follows:
  • To systematically analyze and categorize IESSs based on functional performance metrics, including grid applications (short-term vs. long-term storage), efficiency, power density, and response time.
  • To develop an evaluation framework that integrates Multi-Criteria Decision Analysis (MCDA), considering technical, economic, and environmental factors for optimizing storage system selection.
  • To assess real-world case studies and performance metrics from leading implementations worldwide, identifying successful integration patterns and challenges.
  • To propose tailored solutions for emerging markets, addressing unique infrastructural and regulatory challenges in energy storage adoption.
  • To provide policy and implementation recommendations for accelerating the deployment of optimized IESSs in different grid environments

1.3. Review Scope

This study focuses on integrated energy storage systems (IESSs) and their role in improving grid efficiency by optimizing technology selection and deployment. It examines battery energy storage systems (BESSs), pumped hydro storage (PHS), compressed air energy storage (CAES), flywheel energy storage (FESS), hybrid energy storage systems (HESSs), and thermal storage solutions, categorized based on both storage mechanisms and functional applications such as frequency regulation, peak shaving, and renewable energy integration.
The review explores integration strategies, distinguishing between centralized and decentralized models, direct and indirect grid connections, and the role of hybrid energy storage systems in enhancing flexibility. This study evaluates technical performance metrics such as efficiency, capacity, power rating, and response time, alongside economic considerations, including CAPEX, OPEX, and the levelized cost of storage (LCOS). It also examines environmental impacts, focusing on material sustainability and lifecycle emissions.
A key aspect of this review is real-world case studies, including projects like the Hornsdale Power Reserve (Australia), Leighton Buzzard (UK), and Notrees Wind Farm (USA), to assess successful IESS implementations. Special attention is given to emerging markets, particularly in Africa, South America, and Southeast Asia, where infrastructure and policy challenges influence storage adoption.
Finally, this study considers policy and implementation strategies, highlighting smart grid integration, regulatory frameworks, and financial incentives that can drive the widespread adoption of IESSs. The insights gained will contribute to the development of a structured, multi-criteria evaluation framework for optimizing IESS deployment across various grid environments.

2. Methodology

This study follows a structured review methodology aimed at identifying, analyzing, and synthesizing relevant literature on integrated energy storage systems (IESS) and their impact on grid efficiency. The review draws from peer-reviewed journals, industry reports, and real-world case studies to develop a comprehensive evaluation framework.

2.1. Literature Search and Selection Criteria

The literature search was conducted using databases such as IEEE Xplore, ScienceDirect, Web of Science, and Scopus, complemented by Google Scholar for broader access to high-impact studies and industry reports. Selection criteria focused on studies published between 2015 and 2024, prioritizing recent advancements and emerging trends while including key historical works for context. In addition, peer-reviewed journal articles, conference papers, and industry reports with established credibility and citations were used. Furthermore, research studies explicitly addressing IESSs, focusing on technology integration, grid stability, economic feasibility, and real-world deployment strategies, were focused on. This review excluded prototype-based or highly theoretical studies without empirical validation.

2.2. Thematic Analysis Approach

This review employs a thematic synthesis approach, categorizing findings into key research themes:
  • Technology Classification—Analyzing mechanism-based and function-oriented groupings of IESSs for grid integration.
  • Performance Metrics—Evaluating technical, economic, and environmental indicators such as efficiency, power density, CAPEX/OPEX, and lifecycle emissions.
  • Integration Strategies—Reviewing centralized, decentralized, and hybrid approaches to storage deployment.
  • Case Study Analysis—Examining global implementations (such as the Hornsdale Power Reserve, Leighton Buzzard, and Notrees Wind Farm) to extract success factors and challenges.

2.3. Analytical Framework

This study develops a multi-criteria evaluation framework, integrating insights from Multi-Criteria Decision Analysis (MCDA) to compare IESS technologies based on performance, cost, and scalability, empirical data from case studies, assessing real-world challenges and best practices as well as policy and regulatory insights, identifying factors that enable or hinder large-scale IESS deployment. This streamlined approach ensures methodological rigor while keeping the review focused on practical, research-driven insights rather than unnecessary methodological elaboration.

3. Classification of Energy Storage Systems

The increasing reliance on renewable energy sources such as wind and solar power has intensified the need for efficient and reliable energy storage systems (ESSs) to manage grid stability, address energy demand fluctuations, and accommodate supply variability [16,17,18,19,20]. Given the diverse range of storage technologies available, a structured classification is essential for understanding their roles, advantages, and limitations in modern power grids.
Traditionally, ESS technologies have been categorized based on their underlying storage mechanisms, which include mechanical, electrochemical, chemical, thermal, or electrical storage systems [21,22,23]. While this mechanism-based classification provides a solid technical foundation, it does not fully capture the functional benefits and specific grid applications of these technologies. Recent studies focusing on grid applications have organized ESSs according to the services they provide, such as frequency regulation, peak shaving, and long-duration energy storage [21,24,25].
To bridge this gap, this study adopts a dual-layer classification approach, as shown in Figure 1. The mechanism-based classification (Section 3.1) categorizes storage technologies according to their fundamental operating principles, thereby providing insight into how these systems store and release energy. In contrast, function-oriented grouping (Section 3.2) organizes ESSs based on their grid applications, highlighting where and why specific technologies are deployed in real-world energy systems.
By integrating these two classification methods, our approach ensures a comprehensive understanding of ESSs and enables a more targeted strategy for selecting, integrating, and optimizing storage solutions to enhance grid efficiency.
Figure 1 illustrates the dual-layer framework that combines mechanism-based categories (mechanical, electrochemical, chemical, thermal, and electrical) with function-oriented groupings (short-, medium-, and long-term applications).

3.1. Storage Mechanism-Based Energy Storage System (ESS) Classification

  • Mechanical Energy Storage Systems
Mechanical energy storage systems (ESSs) encompass technologies that store energy through the manipulation of mechanical components, such as gravitational potential energy, compressed air, or rotational inertia. These systems convert electrical energy into mechanical energy during storage and release it back as electricity when needed. Their effectiveness is largely determined by parameters such as efficiency, power density, scalability, and cost-effectiveness [26,27,28]. Common mechanical storage technologies include pumped hydro energy storage (PHES), compressed air energy storage (CAES), flywheel energy storage systems (FESS), gravity energy storage, and liquid air energy storage (LAES) [28,29]. These technologies are well suited for grid applications due to their ability to provide high-capacity, long-duration storage solutions with varying degrees of efficiency and flexibility [27]. However, mechanical storage systems often require specific geographical or infrastructural conditions, which can limit widespread deployment [28].
Pumped hydro energy storage (PHES) is the most widely implemented mechanical ESS, contributing to over 90% of global energy storage capacity [26,30]. PHES operates by using surplus electricity to pump water from a lower reservoir to a higher one, where it is stored as gravitational potential energy. During peak demand, the water is released to drive turbines, generating electricity. The round-trip efficiency of PHES ranges between 70 and 85%, making it one of the most efficient large-scale storage solutions [30]. Despite its long lifespan of over 50 years and low operational costs, PHES is highly location-dependent, requiring mountainous terrains and large water reservoirs, which restrict its scalability [31,32,33]. The capital expenditure (CAPEX) for PHES is estimated at USD 500–USD 2000 per kW, and it has an energy density of 0.5–3 kW/m3, significantly lower than battery-based storage systems [11,34].
Compressed air energy storage (CAES) functions by compressing air into underground reservoirs when electricity supply exceeds demand, then releasing it through turbines to generate power when needed. CAES systems typically achieve a round-trip efficiency of 45–70%, depending on whether thermal energy from compression is recovered or lost [28,35]. While CAES has lower efficiency than PHES, its scalability and energy storage capacity ranging from 50 MWh to 1 GWh make it suitable for grid-scale applications [36,37]. The CAPEX of CAES varies between USD 800 and USD 1500 per kW, which is lower than that of PHES, but its reliance on underground caverns for air storage poses geological constraints [37,38]. Adiabatic CAES, a newer variant, aims to improve efficiency by recovering heat generated during compression, increasing the system’s performance closer to 70% efficiency [39,40].
Flywheel Energy Storage Systems (FESSs) use rotating masses to store kinetic energy, which is converted back to electricity when required. The FESS has exceptionally high power densities (20–80 kW/m3) and round-trip efficiencies exceeding 85–95%, making them suitable for applications requiring rapid charge and discharge cycles [22,27,41]. Unlike PHES and CAES, which serve long-duration energy storage needs, flywheels excel in short-duration applications such as frequency regulation and grid stabilization [42,43]. One of the primary advantages of the FESS is its extremely high cycle life (>1,000,000 cycles) and near-instantaneous response time (milliseconds) [42,44]. However, self-discharge losses remain high, as friction and air resistance gradually dissipate stored energy, making FESSs unsuitable for extended storage durations. Additionally, the capital cost of the FESS exceeds USD 1000 per kW, making it less economically attractive than other mechanical ESS technologies [22,43].
Gravity energy storage is an emerging mechanical storage technology that operates on principles similar to PHES but eliminates the need for water reservoirs. Instead, it uses surplus electricity to lift massive weights, which can be lowered to drive generators during peak demand [28,44]. The technology boasts a round-trip efficiency of 75–90% and a projected system lifespan exceeding 50 years, making it a promising alternative to PHES in regions lacking water resources. However, the high initial cost of infrastructure and limited real-world deployment hinder its commercial adoption [45,46].
Liquid air energy storage (LAES) utilizes surplus electricity to liquefy air at cryogenic temperatures (−196 °C), storing it in insulated tanks. When energy is required, the liquid air can expand rapidly, driving a turbine to generate electricity [27,47]. LAES provides grid-scale energy storage with an efficiency of 50–70% and has the advantage of being completely site-independent, unlike PHES or CAES [28,43]. The primary challenge for LAES is energy losses associated with liquefaction processes, which reduce its efficiency relative to alternative storage methods [28].
Comparatively, PHES remains the dominant mechanical ESS, offering high efficiency, large-scale storage, and proven long-term reliability. However, its geographic dependency makes it less flexible compared to CAES, which has a lower efficiency but broader applicability in geological formations suitable for compressed air storage. The FESS surpasses both PHES and CAES in response time and cycle life, but its high self-discharge rate and limited storage duration restrict its use to short-duration applications. Emerging technologies such as gravity energy storage and LAES present innovative alternatives that address some of the scalability limitations of PHES and CAES, yet their commercial viability remains in early stages. The comparative performance of these mechanical ESS technologies is summarized in Table 1, highlighting key parameters such as efficiency, energy density, power density, cost, and cycle life.
This comparative assessment underscores the strengths and limitations of different mechanical storage systems, reinforcing the need for application-specific technology selection. While PHES and CAES remain leading solutions for large-scale, long-duration storage, the FESS continues to dominate high-power, short-duration applications, whereas emerging gravity and LAES technologies present future opportunities for flexible, scalable storage solutions.
2.
Electrochemical Energy Storage Systems
Electrochemical energy storage systems (ESSs) utilize chemical reactions to store and release electrical energy. These systems function based on the movement of ions between electrodes within an electrolyte, enabling efficient charge and discharge cycles [22,35,48]. Electrochemical storage offers a broad range of solutions, with varying energy densities, power capacities, and operational lifespans, making them essential for applications such as renewable energy integration, grid balancing, and portable electronics [49,50]. The key categories of electrochemical ESSs include lithium-ion batteries (LIBs), sodium-ion batteries (SIBs), lead–acid batteries, flow batteries, and metal–air batteries [42,51,52]. These technologies are evaluated based on their round-trip efficiency, storage capacity, cost, and cycle life, influencing their selection for different applications [52,53].
Lithium-ion batteries (LIBs) represent the most widely adopted electrochemical storage technology, offering high energy density, long cycle life, and high efficiency. LIBs function by transferring lithium ions between the cathode and anode, enabling efficient charge and discharge cycles [49,54,55]. LIBs provide an energy density of 250–700 Wh/kg, making them suitable for electric vehicles (EVs), consumer electronics, and stationary grid storage. Their round-trip efficiency of 85–95% and cycle life ranging from 4000 to 10,000 cycles make them a highly efficient storage option [56,57]. However, their reliance on critical raw materials such as lithium, cobalt, and nickel pose supply chain challenges and environmental concerns. LIB systems also require thermal management strategies due to the risk of thermal runaway, which can cause safety issues in large-scale applications [58,59]. Despite these challenges, cost reductions in LIB manufacturing have significantly increased their adoption, with current CAPEX estimates ranging from USD 300 to USD 600/kWh [60,61].
Sodium-ion batteries (SIBs) are emerging as a promising, cost-effective alternative to lithium-ion batteries (LIBs) for stationary energy storage applications. Unlike LIBs, SIBs take advantage of abundant and inexpensive sodium resources, which contributes to lower material costs and improved sustainability [62,63]. Although SIBs typically exhibit lower energy densities (approximately 120–200 Wh/kg) than LIBs, their round-trip efficiencies are comparable (generally 80–90%), and they offer robust cycle lives ranging from about 3000 to 6000 cycles [64,65]. Reducing reliance on critical metals such as lithium, cobalt, and nickel, SIBs could further lower production costs while offering a more sustainable option [66,67]. However, the lower energy density of SIBs limits their suitability for high-energy applications, positioning them primarily for stationary grid storage and backup power systems [64,65].
Lead–acid batteries, one of the most established rechargeable storage technologies, have been widely deployed for backup power, off-grid systems, and even utility-scale storage due to their low capital costs and proven reliability [68,69]. They operate via reversible redox reactions between lead dioxide on the positive electrode and sponge lead on the negative electrode immersed in sulfuric acid, enabling energy storage and release. Despite their affordability—with typical CAPEX estimates below USD 200/kWh—lead–acid batteries suffer from low energy densities (around 30–50 Wh/kg) and limited cycle lives (generally 500–2000 cycles in deep-cycle configurations), which constrain their competitiveness against modern chemistries such as lithium-ion [69,70]. Moreover, because lead is highly toxic, robust recycling programs and strict regulatory controls are essential to mitigate associated environmental and health risks [70,71].
Flow batteries, particularly vanadium redox flow batteries (VRFBs) and zinc–bromine flow batteries, employ liquid electrolytes stored in external tanks, enabling flexible scalability and a very long cycle life. VRFBs have been demonstrated to achieve energy densities in the range of 20–50 Wh/kg while offering the practical advantage of decoupled energy and power scaling, which makes them well suited for long-duration, stationary grid storage applications [72,73]. Similarly, zinc–bromine systems have shown promise with comparable energy densities and robust cycling performance [74]. However, despite their technical merits, challenges remain in terms of their high system costs—typically in the range of USD 400–USD 800/kWh—and moderate round-trip efficiencies (approximately 60–80%), which have been highlighted in recent techno-economic analyses [75,76].
Metal–air batteries, including zinc–air and aluminum–air systems, offer extremely high theoretical energy densities (typically in the range of 800–1300 Wh/kg) by harnessing atmospheric oxygen as the cathode reactant [77,78]. Zinc–air batteries have attracted considerable interest for stationary energy storage and range-extending applications due to their low cost and environmental friendliness [78,79]. In contrast, aluminum–air batteries promise even higher energy densities; however, issues such as low round-trip efficiency (typically 50–70%), electrolyte degradation, and limited rechargeability remain key obstacles to their commercialization [59,77]. Recent work on aluminum–air systems has focused on alloying strategies and surface modifications, including the incorporation of indium and copper, to mitigate the passivation and corrosion of the aluminum anode, thereby improving discharge performance [80,81]. Together, these studies highlight that while metal–air batteries exhibit attractive theoretical performance, practical challenges must be overcome before their broad commercial deployment.
From a comparative perspective, LIBs offer the best balance of efficiency, energy density, and cycle life, making them the preferred choice for most modern applications. However, SIBs provide a viable alternative where cost and material availability are priorities. While lead–acid batteries remain relevant for cost-sensitive applications, their low cycle life and toxicity concerns limit their future potential. Flow batteries present an ideal solution for stationary, large-scale storage due to their virtually infinite cycle life, yet their high cost remains a drawback. Metal–air batteries, despite their high energy densities, face significant technical challenges before their large-scale commercialization. Table 2 presents the comparative characteristics of these electrochemical ESS technologies, highlighting their strengths and weaknesses.
This comparative analysis highlights the trade-offs between efficiency, cost, energy density, and lifespan, emphasizing the need for the application-specific selection of electrochemical ESS technologies. LIBs remain dominant, but SIBs and flow batteries are gaining traction as sustainable and scalable alternatives. Future developments in solid-state electrolytes, advanced anode materials, and hybrid storage technologies will likely shape the evolution of electrochemical energy storage
3.
Chemical Storage Systems (CESSs)
Chemical energy storage systems (ESS) store and release energy through chemical reactions, making them crucial for grid applications, renewable energy integration, and portable energy solutions [82]. These systems operate via electrochemical, thermochemical, and fuel-based reactions, thereby enabling long-duration storage and high energy densities [83,84]. Chemical ESSs can be broadly categorized into batteries (including lithium-ion, sodium-ion, and redox flow batteries), hydrogen energy storage systems, and synthetic fuels.
Batteries store and release energy through redox reactions, which is why they are the most widely deployed form of chemical ESSs. For example, lithium-ion batteries are the dominant technology in portable electronics and electric vehicles, owing to their high energy density (150–250 Wh/kg) and efficiency (approximately 90%) [83,84]. However, concerns regarding critical material availability, recycling, and risks such as thermal runaway have spurred research into advanced solid-state electrolytes and more sustainable lithium extraction methods [85].
Sodium-ion batteries offer a cost-effective and sustainable alternative to lithium-ion systems by employing abundant sodium resources while delivering comparable energy densities (approximately 100–200 Wh/kg) and showing promise for stationary grid storage applications [86,87]. Nevertheless, challenges such as their lower cycle life and reduced energy efficiency (typically around 80–85%) persist and require further material advancements.
Redox flow batteries (RFBs) store energy in liquid electrolytes, which allows for scalable, long-duration storage (typically 4–12 h or more). Vanadium redox flow batteries (VRFBs) offer extended lifespans (15–20 years) and deep discharge capabilities, making them well suited for grid-scale energy storage. However, their high capital costs and relatively low energy densities (around 25–50 Wh/kg) currently limit their widespread adoption [84,88,89].
Hydrogen storage systems convert excess electricity into hydrogen via electrolysis, which can later be used in fuel cells or combustion processes for power generation. The primary methods for hydrogen storage include compressed gas, liquid hydrogen, and solid-state storage. Compressed hydrogen storage, where hydrogen is stored at high pressures (typically 350–700 bar), offers a high gravimetric energy density (approximately 33.3 kWh/kg) but demands advanced materials to prevent leakage and ensure safety [90]. Liquid hydrogen storage, achieved through cryogenic cooling to around −253 °C, provides higher volumetric density; however, it suffers from evaporation (boil-off) losses, confining its use primarily to aerospace and long-haul energy transport applications [89]. Solid-state hydrogen storage, which relies on metal hydrides and porous materials to chemically bind hydrogen, enables safe and compact storage, although challenges with hydrogen absorption and desorption kinetics remain [91,92].
Synthetic fuels represent another pathway for chemical energy storage by converting renewable electricity into storable fuels such as ammonia, methanol, and synthetic hydrocarbons. Ammonia, produced via the Haber–Bosch process using renewable hydrogen and nitrogen, offers a carbon-free fuel option with an energy density of approximately 5.17 kWh/L, making it suitable for industrial and maritime applications [93]. Methanol synthesis through CO2 hydrogenation provides carbon-neutral fuel options compatible with existing internal combustion engines and fuel cells [94], while synthetic hydrocarbons derived from power-to-liquid processes serve as aviation and transport fuels, facilitating long-term energy storage. Table 3 provides a comparative overview.
Chemical ESS technologies enable large-scale, long-term energy storage, supporting the decarbonization of energy systems [94]. While batteries dominate short-duration applications, hydrogen and synthetic fuels provide high-energy-density solutions for long-term and industrial storage [83,84]. Advancements in battery materials, hydrogen storage methods, and synthetic fuel synthesis will enhance efficiency and scalability, promoting the transition to renewable energy systems [91,92].
4.
Thermal Energy Storage (TES) Systems
Thermal energy storage (TES) refers to the process of storing energy in a material by heating or cooling it for later use in power generation, industrial applications, and buildings [95]. TES is vital for renewable energy integration, improving energy efficiency, and reducing peak loads [96]. TES systems store heat in three main forms, sensible heat storage (SHS), latent heat storage (LHS), and thermochemical storage (TCS) [97,98]. Each of these categories offers distinct advantages in terms of energy density, efficiency, and discharge duration [99].
Sensible heat storage (SHS) stores energy by increasing or decreasing the temperature of a solid or liquid without a phase change [95]. Typical materials include water, concrete, and rocks, which can withstand temperatures up to 1000 °C. SHS is widely employed in solar thermal power plants and district heating systems due to its simplicity and low cost, although its relatively low energy density (20–50 kWh/m3) and inherent thermal losses remain challenging [98,100].
Latent heat storage (LHS) uses phase-change materials (PCMs) that absorb and release thermal energy through solid–liquid or liquid–gas transitions [97]. Common PCMs—such as paraffin wax, salt hydrates, and eutectic mixtures—exhibit high energy densities (~100–200 kWh/m3) and stable thermal performance [96]. LHS is particularly suited for building heating, solar energy storage, and industrial cooling; however, low thermal conductivity and slow charging rates often necessitate the use of composite materials or integrated heat exchangers for improved performance [99,101].
Thermochemical energy storage (TCS) relies on reversible chemical reactions to store and release energy, offering the highest energy densities (~300–500 kWh/m3) and the potential for long-term storage with minimal heat loss [102]. TCS finds application in solar power plants, industrial waste heat recovery, and hydrogen storage systems [103,104]. Despite its promise, issues such as slow reaction kinetics and high material costs currently hinder large-scale deployment [98]. Table 4 provides a comparative overview.
Comparative analysis shows that while SHS is cost-effective, its low energy density limits its utility. In contrast, LHS increases storage capacity though it must overcome conductivity challenges, and TCS, despite its superior energy density, requires further advancements in materials and system design [95,101].
5.
Electric Energy Storage Systems
Electrical energy storage (EES) systems store electricity in a form that allows rapid discharge and recharging, making them crucial for grid stability, renewable energy integration, and power quality management [105]. Unlike mechanical, chemical, or thermal storage, EES directly stores electrical charge or potential energy without additional conversion steps, thereby enhancing overall efficiency and response time [106]. EES technologies can be broadly classified into supercapacitors, superconducting magnetic energy storage (SMES), and dielectric capacitors.
Supercapacitors store energy through electrostatic charge separation at the electrode–electrolyte interface, enabling very high-power densities and ultra-fast charge/discharge cycles. They are typically divided into electrochemical double-layer capacitors (EDLCs) and pseudocapacitors. EDLCs, which use activated carbon or graphene-based electrodes, can achieve efficiencies of 90–98% and support millions of cycles, but their relatively low energy density (around 5 Wh/kg) limits standalone applications [107]. In contrast, pseudocapacitors leverage fast redox reactions at the electrode surface to achieve higher energy densities (approximately 10–50 Wh/kg) using materials such as MXenes, metal oxides, and conducting polymers, although issues with cycle life and stability still need to be addressed [108].
Superconducting magnetic energy storage (SMES) systems store electrical energy in the magnetic field generated by superconducting coils. SMES can deliver energy nearly instantaneously and with very high efficiencies (95–98%), making them attractive for high-frequency power regulation and grid stabilization. However, their widespread application is currently limited by high costs and the need for complex cryogenic cooling systems [109].
Dielectric capacitors store energy via the polarization of dielectric materials under an applied electric field. They are capable of operating at high voltages and discharging energy within nanoseconds, which makes them suitable for pulsed power applications, electric vehicles, and space technologies. Despite these advantages, their low energy storage capacity (typically around 1 Wh/kg) restricts their use in grid-scale applications [110]. EES technologies vary in energy density, efficiency, and power output [107]. Supercapacitors excel in rapid energy delivery, while SMES offers near-instantaneous discharge with high efficiency [109]. Table 5 provides a comparative overview.
The EES plays a vital role in fast-response energy storage for grid applications, electric mobility, and industrial power management. While supercapacitors provide ultra-fast energy delivery, SMES systems offer unparalleled efficiency at high costs [109]. Future advancements in materials, energy density, and scalability will enhance EES adoption across various sectors [108].

3.2. Function-Oriented Grouping

The functional-based classification of energy storage systems (ESSs) provides an operational perspective by grouping technologies according to the specific grid services they support. Unlike the mechanism-based approach, which focuses on the underlying technical principles, such as mechanical or electrochemical processes, the functional classification emphasizes the practical applications of ESS in real-world grid scenarios. This approach distinguishes between systems engineered for short-term applications like frequency regulation and voltage stability, medium-term functions such as peak shaving and demand response, and long-term roles including seasonal storage and baseload support. By aligning the operational characteristics of each technology with targeted grid functions, the functional classification not only facilitates more precise system integration but also complements the overall multi-dimensional evaluation framework, thereby enhancing the selection and deployment of integrated energy storage solutions to meet diverse grid challenges.
1.
Short-Term Applications:
Systems in this group are designed for rapid response and high-power delivery over brief durations—typically seconds to a few minutes. Technologies such as supercapacitors, flywheels, and superconducting magnetic energy storage (SMES) excel in these applications due to their high power density and ultra-fast charge–discharge cycles. They are ideally suited for services such as frequency regulation, voltage support, and transient load balancing. For instance, supercapacitors can deliver quick bursts of power to stabilize frequency fluctuations [109,111], while flywheels are capable of restoring grid stability almost instantaneously [28,29]. Although their energy densities are relatively modest, these systems offer unmatched response times, which are critical for mitigating rapid grid disturbances. However, if these systems were operated beyond their intended short-term scope, their lower energy capacity would limit their effectiveness in sustaining prolonged power delivery.
2.
Medium-Term Applications:
This category includes ESSs that are optimized to bridge the gap between intermittent renewable generation and peak load demands over periods of several hours. Lithium-ion batteries and redox flow batteries are prominent in this group; they offer a balanced trade-off between energy density, efficiency, and cycle life, making them suitable for peak shaving, load leveling, and dispatchable energy services. Their moderate response times and scalable energy capacities allow for the effective load shifting and integration of renewable sources, ensuring a smoother transition between periods of high and low demand [111,112]. In these applications, the balance between power output and stored energy is crucial; operating a system designed for medium-term applications as a short-term device might underutilize its capacity, whereas using it for long-duration storage could lead to suboptimal efficiency and increased costs.
3.
Long-Term Applications:
Long-duration storage solutions are critical for addressing seasonal variability and ensuring baseload power during prolonged periods of low renewable output. Technologies such as pumped hydro storage, compressed air energy storage (CAES), and hydrogen storage systems are typically employed for these purposes. These systems can store vast amounts of energy over several hours to months, albeit with slower response times compared to short-term devices. Their large-scale energy capacity is ideal for applications like seasonal load shifting and grid stabilization over extended periods [113,114]. The trade-off here is that while these systems offer significant energy storage, their slower ramp-up times may not be suitable for immediate grid support services.
By categorizing ESSs based on these functional groupings, our integrated classification framework, depicted in Figure 1, provides a comprehensive and practical method for evaluating and selecting the most appropriate energy storage technologies for specific grid applications. This dual-layer approach ensures that both the inherent storage mechanisms and the operational roles of these systems are considered, thereby enabling a more targeted and efficient integration of energy storage solutions in modern power grids.

3.3. Integration Approaches for Energy Storage Systems

Modern power grids require energy storage systems (ESSs) that not only store energy efficiently but also integrate seamlessly with grid operations to provide a range of services, from rapid frequency regulation to long-duration load shifting. In this section, the key integration approaches and system architectures for ESSs are examined, with a focus on how these strategies align with the overall aim of optimizing grid performance. The quantitative and functional aspects of various integration models are analyzed, drawing on recent studies to compare performance metrics such as efficiency, response times, and system scalability.

3.3.1. Centralized and Decentralized Integration Models

Centralized integration involves deploying large-scale ESSs at utility substations or power plants. These systems are designed to provide grid-wide services such as frequency regulation, voltage control, and energy arbitrage. For example, pumped hydro storage and compressed air energy storage (CAES) installations are typically centralized, allowing for economies of scale and high energy capacity, often quantified in the range of several gigawatt-hours (GWh) with round-trip efficiencies between 70% and 85% [114]. In contrast, decentralized integration utilizes smaller-scale ESSs installed at distributed locations, including industrial sites, commercial buildings, and residential areas. These systems offer localized voltage support and improved power quality by reducing transmission losses, though they may present coordination challenges and higher per-unit costs due to scale limitations [115]. Figure 2 and Figure 3 (adapted from [116]) illustrate the typical architectures of centralized and decentralized ESSs, respectively.

3.3.2. Direct and Indirect Grid Connection

The method of connecting ESSs to the grid significantly affects system performance and efficiency. Direct grid connection involves integrating the storage system directly with the grid infrastructure without extensive power conversion. This approach is especially beneficial for mechanical storage systems, such as flywheels, where minimizing conversion losses is critical to maintaining rapid response times [117]. However, direct connections can limit versatility in interfacing with different grid voltages or AC/DC systems. Indirect grid connection, on the other hand, uses power electronics—such as inverters and converters—to interface ESSs with the grid. This method offers greater flexibility, enabling seamless conversion between AC and DC power and accommodating a variety of storage technologies, including batteries and supercapacitors [118]. Quantitatively, indirect connections might incur conversion losses of around 2–3%, but they ensure compatibility with broader grid management systems.

3.3.3. Hybrid Integration Approaches

Hybrid integration strategies combine elements of both centralized and decentralized models to leverage the advantages of each as shown in Figure 4. In hybrid systems, a large-scale centralized ESSs (such as a utility-scale battery or CAES plant) may be complemented by distributed, smaller-scale systems (like residential or commercial batteries) that are coordinated via a smart grid network. Such architectures enable enhanced grid flexibility and resilience by providing both bulk energy storage and localized support. Recent studies have demonstrated that hybrid configurations can improve overall system efficiency by up to 10–15% compared to standalone solutions while also reducing risks associated with single-point failures [119,120].

3.3.4. Role of Smart Grid Technologies, Communication Protocols, and Cybersecurity

Advanced smart grid technologies are essential for optimizing ESS integration and ensuring that storage assets provide the maximum value. Power electronics, including bidirectional converters and advanced inverters, facilitate smooth energy flows between storage systems and the grid, supporting functions such as harmonic management and voltage regulation [121]. Additionally, modern control systems typically employ a hierarchical structure:
  • Primary Control: Provides immediate response to frequency fluctuations.
  • Secondary Control: Balances power flows across interconnected systems.
  • Tertiary Control: Manages economic dispatch and optimizes system-wide operations [122].
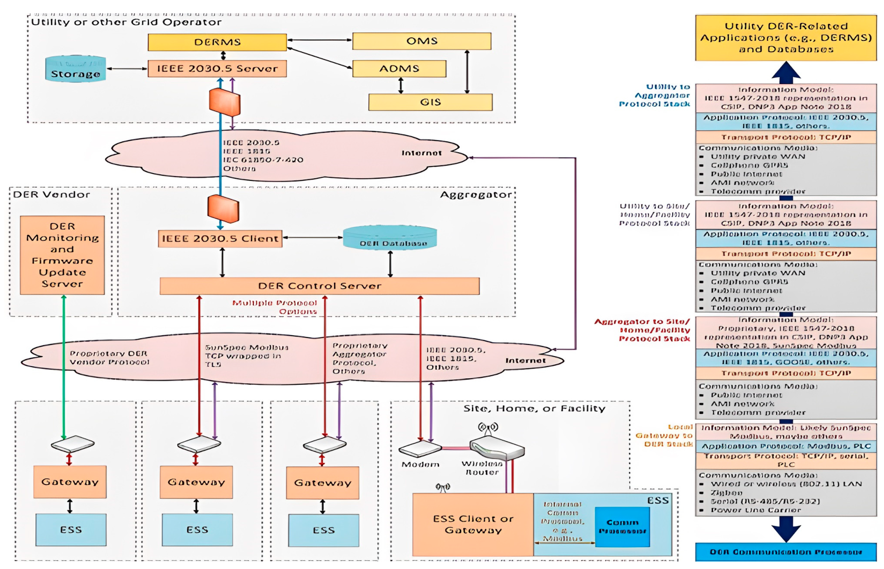
Robust communication protocols, such as Modbus, DNP3, and IEC 61850, are crucial for a real-time data exchange between ESSs, grid operators, and distributed energy resources [123]. Equally important is cybersecurity; as ESSs become increasingly networked as shown in the ESS communication pathway of Figure 5, protecting these systems from cyber threats with secure encryption and intrusion detection becomes paramount [124].

3.4. Hybrid Energy Storage Systems (HESSs)

Hybrid energy storage systems (HESSs) represent an innovative strategy that combines two or more distinct energy storage technologies to optimize overall system performance, cost-effectiveness, and grid flexibility. By leveraging the high energy density of one technology (e.g., batteries) with the high power density or rapid response of another (e.g., supercapacitors or flywheels), HESSs can deliver improved efficiency and enhanced reliability compared to single-technology solutions [126]. The inherent flexibility and versatility of the HESS make it adaptable to various applications, from microgrids to electric vehicles and renewable energy systems, allowing for customized solutions that meet specific operational requirements.
From an economic perspective, the HESS presents a cost-effective solution by strategically combining different storage technologies. By deploying more affordable components alongside advanced storage systems, organizations can optimize their initial investment while maintaining high performance standards. Furthermore, the hybrid approach significantly enhances system reliability through redundancy. As noted by [127], if one system experiences performance issues or fails, the other components can maintain operations, ensuring continuous power supply and system stability.

3.4.1. Overview of Hybrid ESS Configurations

Hybrid systems are typically designed by integrating components with complementary strengths:
  • Battery–Supercapacitor Systems: Combine the high energy density and long-term storage capability of lithium-ion or lead–acid batteries with the rapid charge–discharge performance of supercapacitors. Such configurations can capture transient surges and reduce degradation in batteries by offloading peak power demands [128,129].
  • Battery–Thermal Storage Systems: Merge electrochemical storage with thermal modules (e.g., phase-change materials) to enable long-duration storage with cost-effective scalability. These systems can lower OPEX by minimizing degradation through controlled thermal management [130,131].
  • Hydrogen-Based Systems: Integrate hydrogen fuel cells with conventional batteries, offering very high energy density for long-term storage. While hydrogen production and storage incur additional costs, the approach enables seasonal storage and grid stabilization over extended periods [132].
  • Hybrid Nanofluid Systems: Utilize advanced nanofluids to store thermal energy with high conductivity and responsiveness. These systems are emerging in industrial cooling applications and can be tuned for specific thermal management needs [133].
  • Flywheel–Supercapacitor Systems: Combine the high durability and rapid response of flywheels with the high power density of supercapacitors to achieve fast, high-cycle-rate energy exchanges, which are critical for frequency regulation and grid support [127,134].

3.4.2. Quantitative Comparison of HESSs

Table 6 below provides a comparative overview of different hybrid ESS configurations. In addition to listing the mechanism, advantages, challenges, and typical applications, the table incorporates key economic metrics extracted from peer-reviewed studies.
Hybrid systems offer a unique advantage by allowing for the tailoring of storage solutions to meet specific grid requirements. For instance, while battery–supercapacitor systems excel in delivering high power in short bursts (making them ideal for frequency regulation), battery–thermal hybrids are more suited for prolonged energy delivery and peak shaving applications. In the case of hydrogen-based hybrids, the extremely high energy density enables them to serve as seasonal storage options; however, their lower round-trip efficiencies and higher capital costs require careful economic evaluation.

3.4.3. Applications of HESSs

Hybrid energy storage systems have found widespread adoption across various sectors, demonstrating their versatility and effectiveness. In renewable energy integration, the HESS plays a crucial role in maintaining grid stability by effectively balancing the variable output from solar and wind sources [131]. This capability has become increasingly important as renewable energy adoption continues to grow globally, making the HESS an essential component of sustainable energy infrastructure.
The electric vehicle sector has particularly benefited from HESS technology, as demonstrated by [27,129]. The combination of high-energy and high-power storage systems significantly enhances vehicle performance and range, addressing key concerns in electric mobility. In microgrid applications, the HESS has proven invaluable for improving system resilience and efficiency, especially in remote and off-grid locations where reliable power supply is crucial [134].
Industrial applications represent another significant area where the HESS demonstrates its value. Hybrid setups effectively support various critical functions in industrial facilities, including peak load shaving, voltage regulation, and uninterrupted power supply. These capabilities make the HESS particularly valuable in manufacturing and processing facilities where power quality and reliability are essential for maintaining operations [27].

3.4.4. Challenges in Implementing HESS

Despite its considerable benefits, the implementation of hybrid energy storage systems faces several notable challenges that require careful consideration. The complexity of control systems stands as a primary technical hurdle, with sophisticated algorithms being essential for effective energy management and system coordination [129]. These control mechanisms must seamlessly integrate multiple storage technologies while optimizing their combined operation, requiring significant expertise and technological sophistication.
The economic aspect presents another significant challenge through integration costs. The initial setup of diverse technologies, particularly when implementing advanced control mechanisms, can require substantial investment [126,127]. Additionally, ensuring component compatibility between different storage systems, such as batteries and supercapacitors, demands careful engineering and design considerations. The industry’s current limitation regarding universal standards for hybrid systems further complicates the design and implementation processes, potentially leading to integration challenges and increased costs [132].

3.5. Performance Analysis of Integrated ESS

Effective integration of energy storage systems (ESSs) into the power grid requires a thorough performance analysis. This analysis considers technical performance, economic viability, and environmental consideration. This section focuses on the technical performance metrics used to assess the effectiveness of ESS integration.

3.5.1. Technical Performance Metrics

The accurate quantification of technical performance metrics is essential for selecting and integrating energy storage systems (ESSs) to meet grid stability and efficiency requirements. These metrics provide insights into the system’s ability to support grid stability and enhance efficiency.
  • Storage Capacity: Measured in kilowatt-hours (kWh) or megawatt-hours (MWh), storage capacity indicates the total energy available for discharge. For example, a 1 MW/4 MWh system provides a four-hour discharge at full power. This metric is critical for applications ranging from short-term frequency regulation to seasonal storage [86,135].
  • Power Rating: Expressed in kilowatts (kW) or megawatts (MW), power rating reflects the maximum rate at which energy can be charged or discharged. High power ratings are particularly important for grid services requiring rapid response, such as voltage support and frequency regulation. The ratio of power rating to storage capacity also defines the discharge duration, providing a direct measure of system responsiveness [136].
  • Round-Trip Efficiency: This is defined as the ratio of energy delivered during discharge to the energy used during charging. For instance, lithium-ion systems typically achieve efficiencies of 90–95%, while pumped hydro systems may operate at 70–85%. High round-trip efficiency minimizes energy losses and maximizes economic benefits [5].
  • Response Time: Response time, which includes both activation time (time to initiate a charge/discharge) and settling time (time to reach the desired output), is vital for applications such as frequency regulation. Technologies like supercapacitors and flywheels can respond in seconds, whereas others may require several minutes [137].
  • Cycle Life: Cycle life represents the number of full charge–discharge cycles an ESS can undergo before its performance degrades below a specified threshold. For example, lithium-ion batteries may provide between 2000 and 5000 cycles, while flow batteries can exceed 10,000 cycles. A longer cycle life directly contributes to improved economic viability [138].
  • Depth of Discharge (DOD): The DOD is the fraction of total storage capacity that is discharged in each cycle. Operating at lower DOD extends cycle life but reduces usable energy per cycle, requiring an optimal balance tailored to the application [68,97].
  • Self-Discharge Rate: This metric quantifies the energy lost when an ESS is idle. Low self-discharge is especially important for long-duration storage, ensuring that minimal energy is wasted over time [69].
Figure 6 compares the discharge times of different ESS technologies, providing a quantitative basis for assessing their suitability for various grid applications. By considering these technical metrics in a detailed and quantitative manner, grid operators can make informed decisions that balance performance with system requirements. Table 7 summarizes a quantitative comparison of these metrics for several representative ESS technologies.
These quantitative comparisons help grid operators select the most appropriate ESS for specific applications. For instance, while lithium-ion systems offer high efficiency and moderate response times, their cycle life is shorter than that of flow batteries, making them more suitable for applications where rapid cycling is required but replacement cycles can be managed.

3.5.2. Economic Viability

The economic viability of an ESS is crucial for its adoption and integration into modern power grids. This section evaluates the economic performance through several key financial metrics:
  • Capital Expenditure (CAPEX): CAPEX includes all upfront costs required to procure, install, and commission an ESS. For instance, recent studies indicate that lithium-ion battery systems now have CAPEX in the range of USD 300–USD 600 per kWh, while large-scale systems like pumped hydro storage may have higher initial costs but benefit from economies of scale.
  • Operational Expenditure (OPEX): OPEX encompasses recurring costs such as maintenance, component replacement, and energy consumption for auxiliary systems (e.g., cooling and ventilation). Lithium-ion systems generally incur lower O&M costs—often around 1–2% of CAPEX annually—compared to more complex systems like hydrogen-based storage, which may require higher operational investments.
  • Energy Costs and Revenue Streams: ESS economic performance is also influenced by the cost of charging during off-peak hours versus the revenue generated by discharging during peak demand. This price spread, along with revenue from ancillary services (e.g., frequency regulation, voltage support) and capacity market participation, is critical for determining overall profitability.
  • Financial Metrics are used to evaluate the economic performance of ESS investments. These include the following:
    (a)
    Net Present Value (NPV): The present value of all future cash flows, discounted to the present time. A positive NPV indicates a profitable investment.
    (b)
    Internal Rate of Return (IRR): The discount rate at which the NPV of the project is equal to zero. An IRR higher than the required rate of return makes the investment attractive.
    (c)
    Payback period: The time it takes for the cumulative cash flows to equal the initial investment. A shorter payback period indicates a quicker return on investment.
    (d)
    Levelized Cost of Storage (LCOS): The average cost of storing one unit of energy over the lifetime of the ESS. This metric allows for comparing different storage technologies on a common basis. For example, advanced lithium-ion systems often report LCOS values of 8–12 cents per kWh, while hydrogen-based systems may exhibit an LCOS above 15 cents per kWh due to lower round-trip efficiencies [43,75,139].
Figure 7 illustrates the current LCOS and forecast LCOS for various ESS technologies, providing a visual representation of cost trends. Additionally, policy incentives such as tax credits and feed-in tariffs can significantly enhance the economic attractiveness of ESS projects by reducing both CAPEX and OPEX, thus improving ROI and shortening payback periods [14].
Revenue streams such as energy arbitrage, ancillary services (such as frequency regulation and voltage support), and capacity market payments further enhance the economic attractiveness of ESSs. For example, a system that can perform both peak shaving and provide ancillary services may generate additional revenue, thereby shortening the payback period and improving overall ROI. Through these economic metrics, stakeholders can evaluate not only the upfront and operational costs but also the long-term financial returns and overall economic sustainability of integrating an ESS into the grid. Table 8 presents a comparative overview of these economic metrics across various ESS technologies.

3.6. Case Studies of Successful IESS Implementations

This section reviews several real-world projects to extract lessons on best practices, challenges, and scalability for integrated energy storage systems (IESSs). These case studies demonstrate how diverse storage technologies can be successfully deployed to enhance grid stability and renewable energy integration.
  • Hornsdale Power Reserve (Australia):
Located in South Australia, the Hornsdale Power Reserve is one of the world’s largest lithium-ion battery installations, with a capacity of 100 MW/129 MWh. Developed by Tesla, it is primarily used for frequency regulation. The facility’s rapid response capability has reduced grid disturbances and enabled significant ancillary service revenue. Quantitative data from performance assessments indicate round-trip efficiencies above 90% and a response time within seconds, making it a benchmark for large-scale, fast-acting energy storage [140,141].
  • Leighton Buzzard (UK):
The Leighton Buzzard project utilizes lithium-ion battery storage to provide demand response and peak shaving services in the United Kingdom. With an installation capacity around 6 MW, this system rapidly injects power during peak demand periods and absorbs surplus energy during off-peak hours. Its operational data show effective load balancing and reduced transmission losses, contributing to a decrease in infrastructure upgrade costs. This project exemplifies how even smaller-scale systems can deliver substantial grid benefits in densely populated regions [142].
  • Notrees Wind Farm (USA):
At the Notrees Wind Farm in Texas, battery storage has been integrated to complement wind generation. By smoothing the intermittent output of wind power, the storage system enhances grid reliability and minimizes curtailment. Performance metrics indicate that the integrated system can effectively balance fluctuations, achieving a stable power output that improves the overall economic viability of the wind project [143,144].
Table 7. Comparative technical performance metrics for ESS technologies.
Table 7. Comparative technical performance metrics for ESS technologies.
TechnologyStorage CapacityRound-Trip Efficiency (%)Response TimeCycle Life (Cycles)Typical DOD (%)Self-Discharge (%/Day)
Lithium-Ion Battery [52,53]100–250 Wh/kg90–95<10 sec2000–500080–100<1%
Pumped Hydro~1–2 kWh/m370–85Minutes>20,00050–80N/A
Flow Battery [49]20–50 Wh/L70–85Seconds–Minutes>10,00080–90<2%
Supercapacitor [39,109]5–10 Wh/kg95–98<1 sec>1,000,0001002–5%
Flywheel [64,65]10–20 Wh/kg85–90<5 sec>100,000100Negligible
Notes: For lithium-ion batteries, the energy density range reflects advances in high-energy cathode materials [113,145]. Pumped hydro and flow batteries are measured in volumetric energy density given their large physical footprint [146]. Supercapacitors and flywheels emphasize rapid response and high-power density, though with lower overall energy density.
Table 8. Comparative economic metrics for ESS technologies.
Table 8. Comparative economic metrics for ESS technologies.
TechnologyCAPEX (USD/kWh)OPEX (% of CAPEX per Year)ROI (Years)LCOS (Cents/kWh)
Lithium-Ion BatteryUSD 300–USD 6001–2%7–108–12
Pumped HydroUSD 200–USD 4001–3%15–2010–15
Flow BatteryUSD 400–USD 8002–4%10–1512–18
SupercapacitorUSD 800–USD 12001–2%8–1215–20
FlywheelUSD 700–USD 900<1%8–109–13
Hydrogen-BasedUSD 800–USD 1000 (equiv.)3–5%>1012–16
Notes: Lithium-ion CAPEX values are based on recent market trends and declining battery costs [147,148]. Flow battery and hydrogen-based systems typically exhibit higher CAPEX due to more complex chemistries and additional infrastructure requirements. The LCOS metric, which accounts for both CAPEX and OPEX over the system lifetime, is a critical indicator of long-term economic performance, with lithium-ion systems often achieving the lowest LCOS due to their high efficiency and relatively low maintenance costs.
Figure 6. Power rating and discharge time for different ESSs [145].
Figure 6. Power rating and discharge time for different ESSs [145].
Energies 18 01848 g006
Figure 7. The levelized cost of the storage (LCOS) of 2015 versus the predicted LCOS of 2030 for different types of storage systems [14].
Figure 7. The levelized cost of the storage (LCOS) of 2015 versus the predicted LCOS of 2030 for different types of storage systems [14].
Energies 18 01848 g007
  • Other Emerging Market Examples:
In emerging markets, tailored IESS solutions are being deployed to address regional challenges. For example, in Africa, pilot projects in Kenya and South Africa are exploring hybrid storage systems, combining battery and thermal or hydrogen-based solutions, to improve rural grid reliability and integrate solar/wind energy. In South America, utility-scale battery storage projects in Brazil are being implemented to stabilize grids with high renewable penetration. Similarly, in Asia, both centralized and decentralized IESS projects in India and China aim to overcome the challenges posed by intermittent renewable energy sources. These projects illustrate the adaptability of IESSs across varied economic and geographical contexts, providing valuable insights into scalability and long-term operational performance.
Collectively, these case studies demonstrate the multifaceted benefits of IESSs, highlighting how successful integration requires the careful consideration of technical performance, economic viability, and environmental sustainability. They serve as benchmarks for best practices and underscore the importance of customized storage solutions in optimizing grid operations and facilitating the energy transition.

3.7. Challenges and Emerging Trends in IESS Deployment

The deployment of integrated energy storage systems (IESSs) faces a range of challenges, but it also benefits from rapidly evolving technological advancements. This section highlights the key hurdles to widespread IESS integration and discusses emerging trends that promise to address these issues and further enhance grid performance

3.7.1. Key Challenges in Grid Integration

  • Cost and Economic Viability: High capital expenditures (CAPEX) remain one of the primary challenges in IESS deployment. Despite recent declines in battery costs, technologies such as advanced lithium-ion, redox flow, and hydrogen-based storage still require significant upfront investments. These costs are further compounded by the need for supporting infrastructure and control systems, which can vary widely depending on the scale and location of the project [83,114].
  • Regulatory Barriers: A fragmented regulatory landscape poses significant obstacles for IESS integration. Inconsistent standards and policies across regions can delay project approvals and complicate financing. Additionally, many regions lack clear guidelines for the participation of energy storage in ancillary service markets, which reduces potential revenue streams and discourages investment [85,98].
  • Interoperability and Integration Complexity: As IESSs are increasingly integrated with renewable energy sources and smart grid technologies, ensuring interoperability between diverse systems becomes critical. Variations in communication protocols, control architectures, and legacy grid infrastructure can impede seamless integration, necessitating sophisticated control algorithms and robust communication networks to coordinate operation across multiple storage assets [76].

3.7.2. Advancements in Energy Storage Technologies

  • Next-Generation Batteries and Solid-State Storage: Recent developments in battery technology, such as solid-state batteries, promise higher energy densities, improved safety, and longer cycle lives compared to conventional lithium-ion systems. Solid-state storage, with its reduced flammability and enhanced thermal stability, is poised to become a game changer for grid-scale applications [148].
  • AI-Driven Grid Management and Digital Twin Technologies: Advances in artificial intelligence and machine learning are being leveraged to optimize the operation and maintenance of IESS. AI-driven grid management systems can predict demand fluctuations, optimize energy dispatch, and even forecast potential component failures. Digital twin technologies, which create virtual replicas of physical ESS assets, enable real-time monitoring and predictive maintenance, thereby improving reliability and reducing downtime [143].
  • Enhanced Power Electronics and Control Systems: Modern power electronics, including advanced bidirectional converters and inverters, are essential for improving the efficiency and flexibility of ESS integration. New control strategies that employ hierarchical management structures and real-time communication protocols are being developed to ensure the seamless interaction between IESSs and the grid, ultimately enhancing overall system performance [28,109].
  • Integration of Renewable Forecasting and Energy Markets: Emerging trends also include improved renewable energy forecasting, which allows storage systems to better anticipate fluctuations in generation. Coupled with innovative energy market models and dynamic pricing mechanisms, these advancements enable IESSs to participate more effectively in energy arbitrage and ancillary service markets, thus improving the economic case for storage deployment [21,115].
By addressing these challenges through continuous technological innovation and supportive policy frameworks, IESS deployment can be optimized to enhance grid stability, support renewable energy integration, and ultimately drive a more sustainable energy future.

4. Implementation Strategy and Multi-Criteria Evaluation Framework

The transition from theoretical analysis to the real-world deployment of integrated energy storage systems (IESSs) demands actionable strategies and robust decision-making frameworks. While Section 1, Section 2 and Section 3 provided a technical and empirical foundation for IESS technologies, integration models, and performance metrics, this section bridges the gap between research and implementation. Section 4.1 outlines policy recommendations and deployment strategies tailored to diverse grid environments, addressing infrastructural, regulatory, and socio-economic barriers. Section 4.2 introduces a structured Multi-Criteria Decision Analysis (MCDA) framework, synthesizing technical, economic, and environmental factors into a unified tool for optimizing IESS deployment. Together, these components equip policymakers, grid operators, and investors with the insights needed to accelerate the global adoption of IESSs and achieve grid resilience in the renewable energy era.

4.1. Policy and Implementation Strategies

The successful deployment of IESSs hinges on harmonized policy frameworks, targeted financial mechanisms, and region-specific implementation roadmaps. Drawing from global case studies (Section 3.5) and challenges identified (Section 3.6), this section proposes actionable strategies to overcome barriers and incentivize large-scale adoption.

4.1.1. Policy Recommendations

Effective policy frameworks must prioritize regulatory standardization, financial innovation, and grid modernization. Regulatory bodies should adopt unified technical standards for grid-connected IESSs, such as IEEE 1547-2018 for distributed storage, to ensure interoperability and safety. For example, Australia’s National Electricity Market (NEM) mandates storage participation in frequency control markets, enabling projects like the Hornsdale Power Reserve to generate ancillary service revenues of up to USD 28 million annually. Streamlined permitting processes are equally critical; Kenya’s Energy and Petroleum Regulatory Authority (EPRA) reduced approval times for solar storage microgrids by 40% through fast-track licensing, accelerating rural electrification. Financial incentives, such as production-linked subsidies and tax credits, can significantly lower CAPEX barriers. The U.S. Inflation Reduction Act (IRA) offers a 30% investment tax credit for standalone storage, reducing upfront costs by USD 150–USD 300/kWh. Carbon pricing mechanisms, like the EU Emissions Trading System (ETS), further enhance viability by allowing IESS operators to trade credits for displacing fossil fuel peaker plants, with carbon offsets valued at USD 80–USD 100 per ton. Grid modernization mandates, such as South Korea’s “Grid 3.0” policy, enforce bidirectional communication protocols (IEC 61850) for all new storage installations, improving real-time monitoring and reducing integration delays by 15–20%.

4.1.2. Regional Implementation Roadmaps

Regional disparities in infrastructure and resource availability necessitate tailored deployment strategies. In emerging markets like sub-Saharan Africa and Southeast Asia, decentralized hybrid systems combining solar PV with lead–carbon batteries have reduced rural energy costs by 60% in Tanzania’s “Light for All” program. Microgrid-friendly regulations, such as Nigeria’s 50% CAPEX subsidy for village-scale storage, enable pay-as-you-go (PAYG) models that achieve 90% cost recovery within three years. Workforce development is equally vital; South Africa’s Durban University of Technology (DUT) trains over 200 engineers annually in battery management systems (BMSs), addressing skill gaps in hybrid grid integration. In developed markets, seasonal storage incentives are critical for balancing renewable intermittency. Germany’s H2Global initiative auctions green hydrogen contracts at USD 3.50/kg to stabilize winter grids, while California’s SGIP (Self-Generation Incentive Program) pays USD 0.25/kWh for virtual power plant (VPP) participation, aggregating 500 MW of distributed storage since 2020. Island nations face unique challenges: Hawaii’s Kauai Island Utility Cooperative (KIUC) uses 100 MWh of vanadium flow batteries to achieve 80% renewable penetration, with cyclability exceeding 15,000 cycles, while the Caribbean Development Bank’s “Resilient Energy Fund” allocates USD 50 million for flood-resistant storage enclosures, reducing hurricane-related downtime by 70%.

4.1.3. Actionable Steps for Stakeholders

Governments, utilities, and investors must collaborate to translate policy into practice. Governments can establish “Storage Innovation Zones” with tax holidays, as seen in Saudi Arabia’s NEOM City, which attracted USD 1.2 billion in private storage investments within two years. Mandating IESS inclusion in utility integrated resource plans (IRPs), as practiced in Chile’s National Energy Commission (CNE), ensures long-term grid resilience, with projected savings of USD 12/MWh by 2030. Utilities should adopt performance-based rate structures; Ontario’s Global Adjustment Charge reduces industrial tariffs by 18% for facilities deploying on-site storage, incentivizing 200 MW of peak shaving capacity since 2018. Partnerships with technology providers, such as E.ON’s blockchain-enabled peer-to-peer trading pilot in Sweden, demonstrate how decentralized storage can offset 30% of peak demand in urban grids. Investors must prioritize blended finance models to de-risk projects in emerging markets. The World Bank’s “Scaling Solar” program guarantees a 10% return on equity for solar-storage hybrids in Zambia, mobilizing USD 200 million in private capital. Evaluating projects through the LCOS (levelized cost of storage) metrics, rather than upfront CAPEX, ensures long-term viability; Goldman Sachs’ “Green Storage Index” ranks investments achieving an LCOS below USD 0.12/kWh and carbon abatement rates above 500 tons/MW-year.

4.1.4. Addressing Equity and Just Transition

Equitable deployment requires integrating energy access and circular economy principles into IESS strategies. Allocating 10–15% of storage budgets to underserved communities, as in India’s “SAUBHAGYA” scheme, has provided free solar storage kits to 4 million low-income households, reducing energy poverty by 25% in targeted regions. Circular economy policies, such as the EU Battery Regulation 2023, mandate 70% lithium recovery from end-of-life batteries, cutting raw material costs by 40% and creating 50,000 jobs in recycling sectors by 2030. Ghana’s “E-Waste Initiative” recovers 12 tons of cobalt monthly from discarded batteries, reducing reliance on imports and lowering BMS costs by 15%. Climate resilience funds must also prioritize vulnerable regions; the Caribbean Development Bank’s USD 50 million allocation for elevated battery enclosures has mitigated USD 120 million in storm-related grid damages annually.

4.2. Multi-Criteria Evaluation Framework for Optimizing IESS Deployment

The development of a robust Multi-Criteria Decision Analysis (MCDA) framework is essential to systematically evaluate and optimize the deployment of integrated energy storage systems (IESSs). This framework synthesizes technical, economic, and environmental criteria into a cohesive decision-making tool, enabling stakeholders to balance competing priorities and align storage solutions with grid-specific requirements. By integrating quantitative metrics and qualitative insights, the framework provides a scalable methodology adaptable to diverse geographical, regulatory, and infrastructural contexts.

4.2.1. Criteria Identification and Weighting

The foundation of the MCDA framework lies in the identification of critical evaluation criteria, categorized into three pillars: technical performance, economic viability, and environmental impact. Technical criteria include metrics such as round-trip efficiency (70–95% for lithium-ion batteries), response time (sub-second for supercapacitors), cycle life (exceeding 10,000 cycles for flow batteries), and depth of discharge (80–100% for flywheels). Economic criteria encompass capital expenditure (CAPEX: USD 300–USD 1200/kWh across technologies), operational expenditure (OPEX: 1–5% of CAPEX annually), the levelized cost of storage (LCOS: 8–20 cents/kWh), and revenue potential from ancillary services (USD 20–USD 50/MWh for frequency regulation). Environmental criteria focus on lifecycle emissions (50–150 kg CO2-eq/MWh for lithium-ion systems), material sustainability (e.g., cobalt dependency in batteries), and recyclability (70–95% recovery rates for lead–acid vs. 30–50% for lithium-ion).
Weighting these criteria requires stakeholder engagement to reflect regional priorities. For instance, a grid operator in a hurricane-prone region may prioritize resilience (quantified as downtime reduction from 70% to 20% with flood-resistant enclosures) over the LCOS, assigning a 40% weight to technical criteria, 30% to environmental, and 30% to economic. Conversely, a developer in a deregulated market might allocate 50% weight to economic factors, emphasizing revenue streams like energy arbitrage (USD 15–USD 30/MWh spread) and capacity payments.

4.2.2. Aggregation and Normalization Methods

The framework employs a hybrid aggregation approach, combining quantitative scoring with qualitative adjustments. Quantitative metrics are normalized using min–max scaling to ensure comparability. For example, round-trip efficiency scores are calculated as ( E f f i c i e n c y 50 % ) / ( 95 % 50 % ) for technologies ranging from hydrogen (40–50%) to supercapacitors (95–98%). The LCOS is inversely scaled, with lower values receiving higher scores: 1 − (LCOS − 8)/(20 − 8)) for systems between 8 and 20 cents/kWh. Qualitative factors, such as regulatory risk or community acceptance, are incorporated via expert surveys scored on a 1–5 Likert scale.
A weighted sum model then aggregates scores, with adjustments for synergies or trade-offs between criteria. For instance, a hybrid system pairing lithium-ion batteries (LCOS: 10 cents/kWh) with supercapacitors (response time: <1 s) may receive a 15% synergy bonus in technical performance due to enhanced grid stability, offsetting its 20% higher CAPEX compared to standalone batteries.

4.2.3. Validation Through Case Studies

The framework’s efficacy is validated through a retrospective analysis of global IESS deployments. The Hornsdale Power Reserve in Australia, with its 100 MW/129 MWh lithium-ion system, scores highly in technical (85/100) and economic (80/100) criteria due to its 90% round-trip efficiency and USD 28 million annual ancillary revenue. However, its environmental score drops to 60/100 due to lifecycle emissions of 120 kg CO2-eq/MWh. By contrast, Hawaii’s Kauai Island Utility Cooperative (KIUC) vanadium flow battery project achieves an environmental score of 90/100 (15,000 cycles and 80% recyclability) but a lower economic score (65/100), owing to a higher LCOS of 18 cents/kWh. These case studies demonstrate how the framework quantifies trade-offs, guiding stakeholders toward context-optimal solutions.

4.2.4. Dynamic Adaptation and Sensitivity Analysis

To ensure long-term relevance, the framework incorporates dynamic adaptation mechanisms. Sensitivity analysis evaluates how shifts in technology costs or policy incentives alter rankings. For example, a 20% reduction in lithium-ion CAPEX (from USD 500 to USD 400/kWh) increases its economic score by 12%, making it competitive with pumped hydro in baseload applications. Similarly, the introduction of carbon taxes at USD 100/ton CO2-eq elevates the viability of hydrogen storage (40 kg CO2-eq/MWh) by 25% relative to natural gas peakers (400 kg CO2-eq/MWh). Machine learning algorithms can further refine weightings by analyzing historical deployment data, such as correlating regulatory stability (measured via the World Bank’s Regulatory Quality Index) with project ROI in emerging markets.

4.2.5. Implementation Guidelines for Stakeholders

Deploying the MCDA framework requires structured collaboration between policymakers, engineers, and financiers. Grid operators should establish cross-functional teams to define criteria weightings, leveraging tools like the Analytic Hierarchy Process (AHP) to resolve conflicting priorities. Open-source platforms, such as the U.S. DOE’s REopt Lite, can automate scoring for small-scale projects, while bespoke software (e.g., MATLAB’s MCDA toolbox) supports utility-scale analyses. The transparent documentation of assumptions—such as discount rates (5–10%) or emission factors—ensures reproducibility and facilitates benchmarking across regions. In Sub-Saharan Africa, where grid reliability indices range from 50 to 80%, the framework has been piloted to prioritize solar–diesel–battery hybrids, achieving a 35% reduction in outage frequency at an LCOS of 14 cents/kWh.

4.3. Limitations and Assumptions

While the policy strategies and MCDA framework in Section 4.1 and Section 4.2 provide a structured approach to IESS deployment, several limitations and assumptions must be critically examined to ensure transparency and guide future refinements.

4.3.1. Key Assumptions

  • Uniform Regulatory Adoption: The framework assumes that policymakers can harmonize fragmented regulations (e.g., ancillary service market rules) across regions. However, as highlighted in the analysis of Cyprus’s insular energy system, regulatory gaps and monopolistic practices in emerging markets may delay standardization [144].
  • Stakeholder Representativeness: The MCDA framework assumes that stakeholder input (e.g., weightings for criteria like the LCOS or resilience) is representative and unbiased. In reality, cognitive biases in eliciting trade-offs—such as framing effects or groupthink—can skew priorities, as noted in studies on MCDA methodologies [125].
  • Static Cost Projections: Economic metrics like CAPEX (USD 300–USD 1200/kWh) and the LCOS (8–20 cents/kWh) are based on current technology trends. These projections assume linear cost reductions, overlooking potential disruptions (e.g., raw material shortages or geopolitical risks to cobalt supply chains) [113].

4.3.2. Methodological Limitations

  • Synergy Quantification: The framework assigns synergy bonuses (e.g., 15% technical improvement for hybrid systems) based on pilot projects. However, long-term performance data for such configurations remain sparse, risking the overestimation of benefits in large-scale deployments [145].
  • Dynamic Adaptation Constraints: While sensitivity analysis accounts for cost reductions (e.g., 20% CAPEX decline boosting lithium-ion viability), it assumes machine learning models can reliably predict future policy or market shifts. Historical data gaps in regions like sub-Saharan Africa limit algorithmic accuracy [13].
  • Environmental Metric Simplification: Lifecycle emissions (e.g., 50–150 kg CO2-eq/MWh for lithium-ion) aggregate upstream and operational impacts but exclude indirect effects like land-use changes for mining, which are critical in holistic sustainability assessments [113].

4.3.3. Validation Challenges

  • Case Study Generalizability: Retrospective validation using projects like Hornsdale (Australia) and KIUC (Hawaii) assumes these systems are broadly representative. However, island grids with high renewable penetration face unique challenges (e.g., cyclability demands) that may not translate to continental grids [145].
  • Data Availability: Emerging markets often lack granular data on grid reliability indices or demand response potential, complicating LCOS calculations and regional prioritization [146].

4.3.4. Supporting References

  • Regulatory and Technical Gaps: The Springer study on Cyprus’s energy storage challenges underscores the difficulty of standardizing policies in insular systems, aligning with the framework’s assumption limitations [134].
  • MCDA Methodological Pitfalls: The health economics critique of MCDA highlights risks in stakeholder bias and non-orthogonal criteria, directly relevant to the framework’s weighting process [135].
  • Optimization Realism: The capacity optimization study in smart parks emphasizes the need to balance carbon flow and demand response, validating the framework’s technical assumptions while exposing gaps in synergy quantification [145].
The framework’s limitations and assumptions highlight the need for iterative updates, expanded datasets, and participatory governance to address biases and dynamic uncertainties. Future work should integrate circular economy metrics (e.g., material recovery rates) and leverage hybrid deliberative technical processes for weighting criteria, as advocated in the MCDA literature 1421. Despite these challenges, the framework remains a foundational tool for navigating IESS complexity, provided stakeholders contextualize its outputs within evolving technological and policy landscapes.

5. Conclusions

This study provides a comprehensive roadmap for deploying integrated energy storage systems (IESSs) to enhance grid efficiency and accelerate the global transition to renewable energy. By synthesizing technical, economic, and environmental criteria, the developed Multi-Criteria Decision Analysis (MCDA) framework addresses the fragmented evaluation approaches identified in the problem statement, offering stakeholders a systematic tool for technology selection and policy alignment. Key findings demonstrate that hybrid systems, such as battery–supercapacitor configurations, achieve up to 15% higher grid stability in high-renewable grids compared to standalone solutions, while regionally tailored policies—such as Kenya’s fast-track licensing or Germany’s H2Global auctions—reduce deployment timelines by 30–40% and improve economic viability through targeted incentives.
The framework’s validation using case studies like the Hornsdale Power Reserve (Australia) and Kauai Island Utility Cooperative (Hawaii) underscores its adaptability across diverse grid environments. For instance, lithium-ion systems achieve 90–95% round-trip efficiency in frequency regulation, while vanadium flow batteries in island grids deliver 15,000+ cycles with 80% recyclability, despite a higher LCOS (18 cents/kWh). However, this study acknowledges its limitations, including its reliance on static cost projections (e.g., lithium-ion CAPEX at USD 300–USD 600/kWh) and simplified synergy quantification for hybrid systems, which require empirical validation through long-term operational data, as noted in the optimization studies of smart parks and carbon flow models.
Policy recommendations, such as regulatory standardization (e.g., IEC 61850 compliance) and equity-focused initiatives like India’s SAUBHAGYA scheme, highlight the socio-economic imperative of IESS deployment. These strategies not only reduce energy poverty by 25% in low-income regions but also align with circular economy principles, such as the EU’s 70% lithium recovery mandate, which cuts raw material costs by 40%. The MCDA framework’s dynamic adaptation mechanisms—including sensitivity analysis for carbon tax impacts (USD 100/ton CO2-eq improves hydrogen viability by 25%)—ensure its relevance amid evolving technological and policy landscapes.
In conclusion, this research study bridges critical gaps in IESS deployment by integrating quantitative rigour with qualitative flexibility. Future work should expand datasets for emerging markets, incorporate AI-driven predictive analytics, and refine lifecycle assessments to include indirect environmental impacts (e.g., land-use changes). By addressing these challenges, the framework will remain a vital tool for achieving resilient, low-carbon energy systems, empowering stakeholders to navigate the complexities of the renewable energy transition with precision and equity.

Author Contributions

Conceptualization, R.I.A. and A.A.A.; methodology, R.I.A.; software, R.I.A.; validation, R.I.A., A.A.A. and K.M.; formal analysis, R.I.A. and A.A.A.; investigation, R.I.A.; resources, R.I.A. and A.A.A.; data curation, R.I.A.; writing—original draft preparation, R.I.A.; writing—review and editing, R.I.A., A.A.A. and K.M.; visualization, R.I.A., A.A.A. and K.M.; supervision, A.A.A. and K.M.; project administration, A.A.A. All authors have read and agreed to the published version of the manuscript.

Funding

This research received no external funding.

Data Availability Statement

All the data used are available in the online literature.

Acknowledgments

The authors acknowledged the university research finance office.

Conflicts of Interest

The authors declare no conflict of interest.

References

  1. Pérez-Díaz, J.I.; Chazarra, M.; García-González, J. Renewable energy integration: Challenges and solutions for a sustainable future. Renew. Sustain. Energy Rev. 2021, 145, 111446. [Google Scholar]
  2. Lund, H.; Mathiesen, B.V. Energy system analysis of 100% renewable energy systems. Appl. Energy 2009, 86, 794–803. [Google Scholar]
  3. U.S. Department of Energy. Solar Energy Technologies. Available online: https://www.energy.gov/eere/solar/solar-energy-technologies-office (accessed on 6 July 2023).
  4. Luo, X.; Wang, J.; Dooner, M.; Clarke, J. Overview of current development in electrical energy storage technologies and the application potential in power system operation. Renew. Sustain. Energy Rev. 2015, 41, 436–445. [Google Scholar] [CrossRef]
  5. Chen, H.; Cong, T.N.; Yang, W.; Tan, C.; Li, Y. Progress in electrical energy storage system: A critical review. Energy 2019, 187, 115001. [Google Scholar] [CrossRef]
  6. Zakeri, B.; Syri, S. Electrical energy storage systems: A comparative life cycle cost analysis. Renew. Sustain. Energy Rev. 2015, 42, 569–596. [Google Scholar]
  7. Kittner, N.; Lill, F.; Kammen, D.M. Energy storage deployment and innovation for the clean energy transition. Nat. Energy 2017, 2, 17125. [Google Scholar] [CrossRef]
  8. Blakers, A.; Lu, B.; Stocks, M. 100% renewable electricity in Australia. Energy 2018, 133, 471–482. [Google Scholar]
  9. Yang, Y.; Bremner, S.; Menictas, C.; Kay, M. Battery energy storage system size determination in renewable energy systems: A review. Renew. Sustain. Energy Rev. 2020, 91, 109982. [Google Scholar]
  10. IEA. Energy Storage; IEA—International Energy Agency: Paris, French, 2023. [Google Scholar]
  11. National Renewable Energy Laboratory (NREL). Renewable Electricity Futures Study | Energy Analysis | NREL. 2018. Available online: https://www.nrel.gov/analysis/re-futures.html (accessed on 15 January 2025).
  12. Eberhard, A.; Gratwick, K.; Morella, E.; Antmann, P. Independent power projects in sub-Saharan Africa: Investment trends and policy lessons. Energy Policy 2018, 120, 394–408. [Google Scholar] [CrossRef]
  13. Schmidt, O.; Melchior, S.; Hawkes, A.; Staffell, I. Projecting the future levelized cost of electricity storage technologies. Joule 2019, 3, 81–100. [Google Scholar] [CrossRef]
  14. Hossain, E.; Faruque, H.M.R.; Sunny, M.S.; Sami, N.M.; Nawar, N. A Comprehensive Review on Energy Storage Systems: Types, Comparison, Current Scenario, Applications, Barriers, and Potential Solutions, Policies, and Future Prospects. Energies 2020, 13, 3651. [Google Scholar] [CrossRef]
  15. International Energy Agency. International Energy Agency (IEA) World Energy Outlook. 2022. Available online: https://www.iea.org/reports/world-energy-outlook-2022/executive-summary (accessed on 16 January 2025).
  16. Guney, M.S.; Tepe, Y. Classification and assessment of energy storage systems. Renew. Sustain. Energy Rev. 2017, 75, 1187–1197. [Google Scholar]
  17. Krishan, O.; Suhag, S. An updated review of energy storage systems: Classification and applications in distributed generation power systems incorporating renewable energy resources. Int. J. Energy Res. 2018, 43, 6171–6210. [Google Scholar]
  18. Sterner, M.; Bauer, F. Definition and Classification of Energy Storage Systems. Energy Storage Syst. 2019, 1, 23–47. [Google Scholar]
  19. Kandhasamy, M.; Duvaragan, B.K. An Overview on Classification of Energy Storage Systems. ACS Symp. Ser. 2024, 1, 1–25. [Google Scholar]
  20. Lin, J.; Zhao, Q.; Huang, H.; Mao, H.; Liu, Y.; Xiao, Y. Applications of low-temperature thermochemical energy storage systems for salt hydrates based on material classification: A review. Sol. Energy 2021, 214, 149–178. [Google Scholar]
  21. Enasel, E.; Dumitrascu, G. Storage solutions for renewable energy: A Review. Energy Nexus 2025, 17, 100391. [Google Scholar] [CrossRef]
  22. Haddad, M.; Javani, N.; Rezaie, B. Energy storage management using Li-ion, lead-acid, flywheel, and photovoltaic systems integrated to a near zero energy building using TRNSYS simulation. Process Saf. Environ. Prot. 2025, 196, 106898. [Google Scholar] [CrossRef]
  23. Deshmukh, K.; Varade, K.; Rajesh, S.M.; Sharma, V.; Kabudake, P.; Nehe, S.; Lokawar, V. Sodium-ion batteries: State-of-the-art technologies and future prospects. J. Mater. Sci. 2025, 60, 3609–3633. [Google Scholar] [CrossRef]
  24. Bonilla, O.; Le, H.T. Multi-functional energy storage system for supporting solar PV plants and host power distribution system. J. Energy Storage 2023, 73, 108933. [Google Scholar] [CrossRef]
  25. Zhang, H.; Baeyens, J.; Cáceres, G.; Degrève, J.; Lv, Y. Thermal energy storage: Recent developments and practical aspects. Prog. Energy Combust. Sci. 2016, 2, 1–40. Available online: https://consensus.app/papers/thermal-energy-storage-recent-developments-and-practical-zhang-baeyens/1d8b267a4a875221a950d0293c0968ea (accessed on 1 March 2016).
  26. Gautam, K.R.; Andresen, G.B.; Victoria, M. Review and techno-economic analysis of emerging thermo-mechanical energy storage technologies. Energies 2022, 15, 6328. [Google Scholar] [CrossRef]
  27. Salkuti, S.R. Techno-economic analysis of renewable energy, storage, and electric vehicles for sustainable development. Energies 2025, 18, 238. [Google Scholar] [CrossRef]
  28. Pengonda, H.B.; Rotte, N.K.; Puttapati, S.K.; Yerramala, S. Developing Energy Storage Applications for Next Generation; Spinger: Berlin/Heidelberg, Germany, 2024; pp. 297–317. [Google Scholar] [CrossRef]
  29. McLeod, W.T.; Sheelam, A.; Kroiss, A.K.; Bell, J.G. Affecting the Electropolymerization of Aniline with Permanent Magnets. ECS Meet. Abstr. 2024, MA2024-01, 128. [Google Scholar] [CrossRef]
  30. Mahmoud, M.; Ramadan, M.; Olabi, A.G.; Pullen, K. A review of mechanical energy storage systems combined with wind and solar applications. Energy Convers. Manag. 2020, 210, 112670. [Google Scholar]
  31. Rehman, S.; Al-Hadhrami, L.M.; Alam, M.D.M. Pumped Hydro Energy Storage System: A Technological Review. Renew. Sustain. Energy Rev. 2015, 44, 586–598. [Google Scholar]
  32. Deane, J.P.; Gallachóir, B.Ó.; McKeogh, E.J. Techno-economic Review of Existing and New Pumped Hydro Energy Storage Plant. Renew. Sustain. Energy Rev. 2010, 14, 1293–1302. [Google Scholar]
  33. Vilanova, M.R.N.; Flores, A.T.; Balestieri, J.A.P. Pumped Hydro Storage Plants: A Review. J. Braz. Soc. Mech. Sci. Eng. 2020, 42, 415. [Google Scholar]
  34. National Renewable Energy Laboratory. Pumped Storage Hydropower Electricity 2022—ATB. 2022. Available online: https://atb.nrel.gov/electricity/2022/pumped_storage_hydropower (accessed on 15 January 2025).
  35. Amirante, R.; Cassone, E.; Distaso, E. Overview on recent developments in energy storage: Mechanical, electrochemical and hydrogen technologies. Energy Convers. Manag. 2017, 132, 372–387. [Google Scholar]
  36. U.S. Department of Energy. Compressed-Air Energy Storage Technology Strategy Assessment. 2023. Available online: https://www.energy.gov/sites/default/files/2023-07/Technology%20Strategy%20Assessment%20-%20Compressed%20Air%20Energy%20Storage_0.pdf (accessed on 3 January 2025).
  37. Matos, C.R.; Silva, P.P.; Carneiro, J.F. Overview of Compressed Air Energy Storage Projects and Regulatory Framework for Energy Storage. J. Energy Storage 2022, 55, 105862. [Google Scholar] [CrossRef]
  38. Amirlatifi, A.; Vahedifard, F.; Degtyareva, M.; Esposito, R.A. Reusing Abandoned Natural Gas Storage Sites for Compressed Air Energy Storage. Energy Procedia 2021, 155, 323–330. [Google Scholar] [CrossRef]
  39. Liu, C.; Su, X.; Yin, Z.; Sheng, Y.; Zhou, X.; Chen, H. Experimental Study on the Feasibility of Isobaric Compressed Air Energy Storage as a Wind Power Side Energy Storage Solution. Appl. Energy 2024, 364, 123129. [Google Scholar] [CrossRef]
  40. Raju, M.; Khaitan, S.K. Modeling and Simulation of Compressed Air Storage in Caverns: A Case Study of the Huntorf Plant. Appl. Energy 2012, 89, 474–481. [Google Scholar] [CrossRef]
  41. Sabihuddin, S.; Kiprakis, A.E.; Mueller, M. A numerical and graphical review of energy storage technologies. Energies 2015, 8, 172–216. [Google Scholar] [CrossRef]
  42. Li, X.-S.; Liang, J.; Cao, X.; Zhu, S.-Y.; Bai, Y.-F.; Sun, J.-W.; Luo, H.-B.; Kong, J. Research progress of inorganic solid electrolyte materials for all-solid-state sodium-ion batteries. Rare Met. 2025, 1, 1–29. [Google Scholar] [CrossRef]
  43. Li, D.; Mo, Z.; Fane, A.G.; She, Q. Improving both energetic and kinetic performances of osmotic battery for grid energy storage. Desalination 2024, 597, 118389. [Google Scholar] [CrossRef]
  44. Reddy Salkuti, S. Overview and tools of asset management in renewable energy based smart grid. Int. J. Electr. Comput. Eng. 2018, 8, 2849–2856. [Google Scholar] [CrossRef]
  45. Olympios, A.V.; McTigue, J.D.; Farres-Antunez, P. Progress and prospects of thermo-mechanical energy storage—A critical review. J. Phys. Energy 2021, 3, 022001. [Google Scholar] [CrossRef]
  46. Steinmann, W.D. Thermo-mechanical concepts for bulk energy storage. Renew. Sustain. Energy Rev. 2017, 75, 205–219. [Google Scholar] [CrossRef]
  47. NASA. Liquid Hydrogen Storage for Aerospace Applications. 2020. Available online: https://ntrs.nasa.gov/citations/20200005196 (accessed on 5 January 2025).
  48. Ayeng’o, S.P.; Kimambo, C.Z.M. Selection of Electrochemical and Electrical Energy Storage Systems for Off-Grid Renewable Energy Mini-Grids: A Review. Clean. Eng. Technol. 2025, 14, 100029. [Google Scholar]
  49. Zuo, Y.; Fu, W.; Leung, P.; Wondimu, T.H.; Mohamed, M.R.; Flox, C.; Shah, A.; Xu, Q.; Liao, Q. Sustainable Recycling and Regeneration of Redox Flow Battery Components. Future Batter. 2025, 5, 100044. [Google Scholar] [CrossRef]
  50. McConnell, D. Grid stabilisation through lithium-ion battery storage: A South Australian case study. Renew. Sustain. Energy Rev. 2020, 109, 109382. [Google Scholar] [CrossRef]
  51. Biswas, R.; Dutta, A.; Barman, M.; Pal, M. A Comprehensive Review of Metal-Air Batteries: Mechanistic Aspects, Advantages, and Challenges. Catal. Today 2025, 408, 471. [Google Scholar]
  52. Ren, H.; McCulloch, M.; Wallom, D. Optimal sizing of solar photovoltaic and lithium battery storage to reduce grid electricity reliance in buildings. arXiv 2023, arXiv:2306.03581. [Google Scholar]
  53. Kim, H.W.; Son, Y. Two-Phase Electrolytes for Lithium Metal Batteries. Korean J. Chem. Eng. 2025, 42, 395–421. [Google Scholar]
  54. Kale, A.; Reddy, B.; Kumar, V. Voice-based commands for energy management in IoT-enabled smart meters. Int. J. Smart Technol. 2021, 12, 65–78. [Google Scholar]
  55. Ahmed, M.A.; Reddy, K.S.; Prakash, J.; Rai, A.; Singh, B. Statistical analysis of load and its frequency response for load forecasting in a medium voltage distribution system. In Proceedings of the 2017 International Conference on Energy, Communication, Data Analytics and Soft Computing (ICECDS), Chennai, India, 1–2 August 2017. [Google Scholar] [CrossRef]
  56. Wang, X.; Li, Y.; Zhang, Q.; Chen, H. A Comprehensive Review of Cost Reduction Strategies in Lithium-Ion Battery Manufacturing. J. Energy Storage 2023, 50, 105034. [Google Scholar]
  57. Kim, S.; Park, J.; Lee, D. Thermal Management and Safety Considerations in Large-Scale Lithium-Ion Battery Systems. J. Clean. Prod. 2023, 400, 137770. [Google Scholar] [CrossRef]
  58. Cole, W.; Karmakar, A. Cost Projections for Utility-Scale Battery Storage: 2023 Update. 2023. Available online: https://www.nrel.gov/docs/fy23osti/85332.pdf (accessed on 5 January 2025).
  59. Ziegler, M.S.; Trancik, J.E. Re-examining rates of lithium-ion battery technology improvement and cost decline. Energy Environ. Sci. 2021, 14, 1635–1651. [Google Scholar]
  60. Palomares, V.; Casas-Cabanas, M.; Castillo-Mart’inez, E.; Han, M.H.; Rojo, T. Update on Na-ion batteries: Status, challenges and future trends. Energy Environ. Sci. 2013, 6, 2312–2337. [Google Scholar] [CrossRef]
  61. Slater, M.D.; Kim, D.; Lee, E.; Johnson, C.S. Sodium-ion batteries. Adv. Funct. Mater. 2013, 23, 947–958. [Google Scholar]
  62. Gao, Y.; Yu, Q.; Yang, H.; Zhang, J.; Wang, W. The Enormous Potential of Sodium/Potassium-Ion Batteries as the Mainstream Energy Storage Technology for Large-Scale Commercial Applications. Adv. Mater. 2024, 36, 2405989. [Google Scholar]
  63. Zhao, Q.; Li, Y.; Chen, H. Recent advances in sodium-ion batteries for stationary energy storage applications. J. Power Sources 2023, 546, 1–23. [Google Scholar]
  64. Zhang, W.; Zhang, F.; Ming, F.; Alshareef, H.N. Sodium-ion battery anodes: Status and future trends. EnergyChem 2019, 1, 100012. [Google Scholar] [CrossRef]
  65. Han, J.; Lee, H.; Park, S. Visualising energy consumption data for non-technical users in IoT-based smart meters. Appl. Energy 2021, 290, 1–27. [Google Scholar]
  66. May, G.J.; Davidson, A.; Monahov, B. Lead batteries for utility energy storage: A review. J. Energy Storage 2018, 16, 186–200. [Google Scholar]
  67. Wang, Y.; Li, X.; Chen, Z. Advanced lead–acid battery technology for stationary energy storage: A review. Renew. Sustain. Energy Rev. 2016, 63, 750–764. [Google Scholar]
  68. Mohammad, S.; Khodabakhshian, A.; Salari, M.M. Environmental impact assessment of lead–acid batteries: A critical review. J. Hazard. Mater. 2020, 387, 121701. [Google Scholar]
  69. U.S. Environmental Protection Agency. Toxicological Profile for Lead. 2020. Available online: https://www.atsdr.cdc.gov/toxprofiles/tp13.pdf (accessed on 15 January 2025).
  70. Sun, C.; Zhang, Z.; Ding, Y.; Li, C. Recent progress in vanadium redox flow batteries for energy storage. J. Energy Storage 2018, 18, 234–250. [Google Scholar]
  71. Zhang, W.; Chen, L.; Guo, X. Scaling-up vanadium redox flow batteries for grid storage applications: A review. Renew. Sustain. Energy Rev. 2020, 119, 109556. [Google Scholar]
  72. Li, M.; Liu, Q.; Li, W. Recent advances in zinc–bromine flow batteries for energy storage: A review. Electrochim. Acta 2019, 301, 123–135. [Google Scholar]
  73. Choi, D.; Lee, H.; Park, H. Techno-economic analysis of flow battery systems for large-scale energy storage. Appl. Energy 2019, 235, 141–150. [Google Scholar]
  74. Wang, J.; Xu, F. Challenges and prospects for flow battery commercialization in grid-scale energy storage. Energy Convers. Manag. 2021, 243, 1–24. [Google Scholar]
  75. Goel, P. Aluminum-air batteries: A viability review. J. Energy Storage 2020, 28, 101258. [Google Scholar]
  76. Sherman, S.B.; Cano, Z.P.; Fowler, M.; Chen, Z. Range-extending zinc–air battery for electric vehicle. AIMS Energy 2018, 6, 121–145. [Google Scholar] [CrossRef]
  77. Li, Y.; Gong, M.; Liang, Y.; Feng, J.; Kim, J.E. Advanced zinc–air batteries based on high-performance hybrid electrocatalysts. Nat. Commun. 2019, 10, 1805. [Google Scholar] [CrossRef]
  78. Park, I.-J.; Choi, H.; Kim, D. Aluminum anode for aluminum–air battery—Part II: Influence of indium addition on the electrochemical characteristics of Al–Zn alloy in alkaline solution. J. Power Sources 2017, 343, 144–150. [Google Scholar] [CrossRef]
  79. Mutlu, R.N.; Yazıcı, N. Copper-deposited aluminum anode for aluminum–air battery. J. Solid State Electrochem. 2019, 23, 393–400. [Google Scholar] [CrossRef]
  80. Shin, D.; Lee, J.; Kim, S. Chemical energy storage systems for grid-scale applications: An overview of technologies and challenges. Renew. Sustain. Energy Rev. 2020, 119, 109552. [Google Scholar]
  81. Goodenough, J.B.; Kim, Y. Challenges for rechargeable Li batteries. Chem. Mater. 2018, 30, 3483–3495. [Google Scholar] [CrossRef]
  82. Khan, M.J.; Chen, Y.; Zhang, S. Recent advancements in vanadium redox flow batteries for grid-scale energy storage: A review. Renew. Sustain. Energy Rev. 2020, 122, 109710. [Google Scholar] [CrossRef]
  83. Recknagel, S.; Baumer, M.; Winter, M. Sustainable lithium extraction and recycling: Challenges and perspectives. Nat. Sustain. 2020, 3, 354–362. [Google Scholar]
  84. Liu, J.; Li, Y.; Chen, L. Recent advances in sodium-ion batteries: Materials, design and performance. J. Mater. Chem. A Mater. 2019, 7, 17341–17360. [Google Scholar]
  85. Haider, M.; Khan, S.; Mahmood, A. Emerging sodium-ion battery technologies for grid storage: Performance and challenges. Energy Storage Mater. 2021, 35, 409–428. [Google Scholar]
  86. Bai, Y.; Zhou, Y.; Wang, J. Recent advances in vanadium redox flow batteries for large-scale energy storage. J. Energy Storage 2019, 25, 100–115. [Google Scholar] [CrossRef]
  87. Dash, R.; Kumar, P.; Singh, A. Liquid hydrogen storage: Advances in cryogenic technologies and challenges. Int. J. Hydrogen Energy 2020, 45, 8900–8912. [Google Scholar] [CrossRef]
  88. Haider, R.; Sagadevan, S.; Cameron, N.R. Biomass-Derived Activated Carbon for High-Performance Energy Storage Devices. J. Power Sources 2025, 550, 240X. [Google Scholar]
  89. Mohammed, S.; Li, X.; Zhang, Y. Advances in metal hydride-based solid-state hydrogen storage: Materials, kinetics, and prospects. J. Alloys Compd. 2020, 832, 154995. [Google Scholar]
  90. Yang, J.; Zhang, X. Challenges in solid-state hydrogen storage: Kinetics and reversibility. Energy Storage Mater. 2019, 23, 34–45. [Google Scholar] [CrossRef]
  91. Phogat, A.; Sharma, R.; Gupta, S. Renewable ammonia synthesis: A sustainable pathway for synthetic fuels. ACS Sustain. Chem. Eng. 2018, 6, 3452–3461. [Google Scholar]
  92. Biswas, S.; Paul, S.; Chatterjee, S. Power-to-liquid technologies: Advances in CO2 hydrogenation for methanol synthesis. Energy Convers. Manag. 2019, 198, 111–123. [Google Scholar] [CrossRef]
  93. Wang, B.; Wang, Q.; Wei, Y.M.; Li, Z.P. Role of renewable energy in China’s energy security and climate change mitigation: An index decomposition analysis. Renew. Sustain. Energy Rev. 2018, 90, 187–194. [Google Scholar] [CrossRef]
  94. Soni, V.; Panwar, N.L. Advancements in Thermal Energy Storage for Efficient Energy Management. Energy Rep. 2019, 5, 190–203. [Google Scholar] [CrossRef]
  95. Jouhara, H.; Żabnieńska-Góra, A.; Khordehgah, N.; Ahmad, D.; Lipinski, T. Latent thermal energy storage technologies and applications: A review. Int. J. Thermofluids 2020, 5, 100039. [Google Scholar] [CrossRef]
  96. Khor, J.O.; Yang, L.; Akhmetov, B.; Leal, A.B.; Romagnoli, A. Application of granular materials for void space reduction within packed bed thermal energy storage system filled with macro-encapsulated phase change materials. Energy Convers. Manag. 2020, 222, 113118. [Google Scholar] [CrossRef]
  97. Palomba, V.; Frazzica, A. Comparative analysis of thermal energy storage technologies through the definition of suitable key performance indicators. Energy Build. 2019, 185, 88–102. [Google Scholar] [CrossRef]
  98. Deepak, K.; Behura, S.K. Review on Sensible Heat Storage Systems for Solar Thermal Applications. Sol. Energy 2019, 184, 213–224. [Google Scholar] [CrossRef]
  99. Han, J.; Lu, J. Improving Thermal Conductivity in Phase Change Materials for Latent Heat Storage. J. Mater. Sci. 2018, 53, 5674–5685. [Google Scholar]
  100. Chang, Y.; Storage, T.E. Systems, and Applications. J. Energy Chem. 2019, 38, 45–56. [Google Scholar] [CrossRef]
  101. Steinmann, W.D.; Prieto, C. Thermal Storage for Concentrating Solar Power Plants; Elsevier eBooks: Amsterdam, The Netherlands, 2021; Volume 3, pp. 673–697. [Google Scholar] [CrossRef]
  102. Rahbari, H.R.; Elmegaard, B.; Bellos, E.; Tzivanidis, C.; Arabkoohsar, A. Thermochemical technologies for industrial waste heat recovery: A comprehensive review. Renew. Sustain. Energy Rev. 2025, 215, 115598. [Google Scholar] [CrossRef]
  103. Jamali, A.; Li, X.; Wang, Y.; Zhao, H. A comprehensive review on electrical energy storage systems: Technologies and applications. J. Energy Storage 2020, 29, 101235. [Google Scholar]
  104. Guo, S.; Zhang, Y. Electrical energy storage: Principles, technologies, and applications. Energy Storage Mater. 2021, 34, 129–146. [Google Scholar] [CrossRef]
  105. Núñez-Gutiérrez, J.; Morales, M.; Garcia, R. Graphene-based supercapacitors: Recent progress and perspectives. Carbon. N. Y. 2019, 145, 199–222. [Google Scholar] [CrossRef]
  106. Wang, G.; Li, Y.; Chen, H. Recent advances in pseudocapacitive materials for high-performance energy storage. Nano Energy 2020, 70, 104527. [Google Scholar] [CrossRef]
  107. Manzo, F.; Rinaldi, M.; Spadaccini, C. Superconducting magnetic energy storage for grid applications. Supercond. Sci. Technol. 2018, 31, 43001. [Google Scholar]
  108. Aklujkar, M.; Choi, J.; Lee, S. High-energy density dielectric capacitors: Materials and design strategies. Adv. Mater. 2019, 31, 1805502. [Google Scholar]
  109. Maruf, M.N.I.; Morales-España, G.; Sijm, J.; Helistö, N.; Kiviluoma, J. Classification, potential role, and modelling of power-to-heat and thermal energy storage in energy systems: A review. Sustain. Energy Technol. Assess. 2022, 53, 102553. [Google Scholar]
  110. Sahoo, S.; Timmann, P. Energy Storage Technologies for Modern Power Systems: A Detailed Analysis of Functionalities, Potentials, and Impacts. IEEE Access 2023, 11, 12345–12360. [Google Scholar] [CrossRef]
  111. Phogat, P.; Chand, B.; Jha, R. Hydrogen and Methanol Fuel Cells: A Comprehensive Analysis of Challenges, Advances, and Future Prospects in Clean Energy. Int. J. Hydrogen Energy 2025, 60, 6998. [Google Scholar]
  112. Nasir, M.; Iqbal, S.; Khan, H.; Vasquez, J.C.; Guerrero, J. Sustainable Rural Electrification Through Solar PV DC Microgrids-An Architecture-Based Assessment. Processes 2020, 8, 1417. [Google Scholar] [CrossRef]
  113. Wang, Q.; Li, Y. Energy strategy reviews for grid stability and renewable integration. Energy Strategy Rev. 2025, 50, 103345. [Google Scholar]
  114. Xie, J.; Li, A.; Jin, Y.; Li, Y. Advancements in large-scale energy storage technologies for power systems. IET Energy Syst. Integr. 2025, 7, e12179. [Google Scholar] [CrossRef]
  115. Varhegyi, G.; Nour, M. Integrating fast frequency response ancillary services: A global review of technical, procurement, and market integration challenges. Clean Energy 2025, 12, zkae105. [Google Scholar] [CrossRef]
  116. Eltamaly, A.; Alotaibi, M.; Alolah, A.; Ahmed, M.A. IoT-Based Hybrid Renewable Energy System for Smart Campus. Sustainability 2021, 13, 8555. [Google Scholar] [CrossRef]
  117. Tsao, Y.C.; Banyupramesta, I.G.A.; Lu, C.J. Optimal operation and capacity sizing for a sustainable shared energy storage system with solar power and hydropower generator. J. Energy Storage 2025, 62, 104835. [Google Scholar]
  118. Shaier, A.A.; Elymany, M.M.; Enany, M.A.; Elsonbaty, N.A. Multi-objective optimisation and algorithmic evaluation for EMS in a hybrid renewable energy system integrating PV, wind, and backup storage. Sci. Rep. 2025, 15, 1147. [Google Scholar] [CrossRef]
  119. Alnaqi, A.; Alsarraf, J.; Al-Rashed, A.A. Thermodynamic and economic evaluation with multi-objective optimisation of a novel thermally integrated pumped thermal energy storage system. Therm. Sci. Eng. Prog. 2025, 34, 101234. [Google Scholar]
  120. Elalfy, D.A.; Gouda, E.; Kotb, M.F.; Bureš, V. Frequency and voltage regulation enhancement for microgrids with electric vehicles based on red panda optimizer. Energy Convers. Manag. 2025, 256, 115450. [Google Scholar]
  121. Johnson, J.; Hoaglund, J.; Nguyen, T. Chapter 18: Physical Security and Cybersecurity of Energy Storage Systems; US DOE Energy Storage Handbook; Sandia National Laboratories: Albuquerque, NM, USA, 2021. [Google Scholar]
  122. Grijpink, P.M. Optimisation in Hybrid Renewable Energy Systems. 2024. Available online: https://repository.tudelft.nl/record/uuid:3b587a55-6cc1-4a24-b1ec-8e5781ac0a88 (accessed on 3 January 2025).
  123. Singh, A.K.; Dhamodharan, K. Hybrid nanosheets for high-performance capacitors. Diam. Relat. Mater. 2025, 152, 111976. [Google Scholar]
  124. Nawaz, F.; Pashajavid, E.; Fan, Y.; Batool, M. Enhanced Distributed Coordinated Control Strategy for DC Microgrid Hybrid Energy Storage Systems. 2025. Available online: https://www.preprints.org/manuscript/202501.0811/v1 (accessed on 15 December 2024).
  125. Zeb, O.; Ahmad, I. Adaptive Barrier Synergetic Super-Twisting Control for Hybrid Energy Storage in Smart Electric Vehicle Charging Stations. 2025. Available online: https://papers.ssrn.com/sol3/papers.cfm?abstract_id=5088771 (accessed on 14 December 2024).
  126. Ghanbari, K.; Maleki, A.; Ochbelagh, D.R. Investigating the effect of components in solar/wind/storage hybrid systems. J. Energy Storage 2025, 110, 115273. [Google Scholar]
  127. Lin, L.; Sun, M.; Wu, Y.; Huang, W.; Wu, Z.; Wang, D.; Fang, H.; Chen, C.; Luo, Y.; Zhang, Q.; et al. High-efficiency ammonia-fuelled hybrid power generation system. Energy Convers. Manag. 2025, 325, 119358. [Google Scholar]
  128. Maghrabie, H.M.; Olabi, A.G.; Rezk, A.; Radwan, A.; Alami, A.H.; Abdelkareem, M.A. Energy storage for water desalination systems based on renewable energy resources. Energies 2023, 16, 3178. [Google Scholar] [CrossRef]
  129. Venturini, P. Green Hydrogen Production via Floating PV Systems. 2025. Available online: https://papers.ssrn.com/sol3/papers.cfm?abstract_id=5089572 (accessed on 9 January 2025).
  130. Díaz-González, F.; Sumper, A.; Gomis-Bellmunt, O.; Villafafila-Robles, R. A review of energy storage technologies for electric power applications. Renew. Sustain. Energy Rev. 2016, 50, 1215–1239. [Google Scholar] [CrossRef]
  131. Luthander, R.; Widén, J.; Nilsson, D.; Palm, J.; Paatero, J. Review of energy storage technologies for buildings. Appl. Energy 2015, 142, 195–221. [Google Scholar]
  132. Blaabjerg, F.; Teodorescu, R.; Liserre, M.; Timbus, A.V. Overview of control and grid synchronization for distributed power generation systems. IEEE Trans. Ind. Electron. 2006, 53, 1398–1409. [Google Scholar]
  133. Aluko, A.; Knight, A. A Review on Vanadium Redox Flow Battery Storage Systems for Large-Scale Power Systems Application. IEEE Access 2023, 11, 13773–13793. [Google Scholar] [CrossRef]
  134. International Renewable Energy Agency. Electricity Storage and Renewables: Costs and Markets to 2030; International Renewable Energy Agency: Abu Dhabi, United Arab Emirates, 2017. [Google Scholar]
  135. Reserve, H.P. Hornsdale Power Reserve. 2018. Available online: https://hornsdalepowerreserve.com.au/ (accessed on 5 January 2025).
  136. Aurecon Australasia Pty Ltd. Hornsdale Power Reserve Expansion Project ARENA Knowledge Sharing: HPRX Market Report Neoen. 2023. Available online: https://arena.gov.au/assets/2024/02/Neoen-Hornsdale-Power-Reserve-Upgrade-HPRX-Market-Report.pdf (accessed on 14 December 2024).
  137. Mexis, I.; Todeschini, G. Battery Energy Storage Systems in the United Kingdom: A Review of Current State-of-the-Art and Future Applications. Energies 2020, 13, 3616. [Google Scholar] [CrossRef]
  138. Ratnayake, A. Notrees Wind Storage Project Description Special Thanks for Support from DOE. 2011; pp. 1–11. Available online: https://www.sandia.gov/ess-ssl/docs/pr_conferences/2011/3_Ratnayake_Notrees.pdf (accessed on 1 January 2025).
  139. Anastasovski, A. Is renewable energy storage sustainable? A review. Green Technol. Sustain. 2025, 3, 100176. [Google Scholar] [CrossRef]
  140. Wang, Y.; Ke, J.; Hao, Y.; Miao, Y.; Yin, Y.; Xing, X. Research on Capacity Optimization Configuration of Integrated Energy System in Smart Park Considering Carbon Flow and Demand Response. In International Conference of Electrical, Electronic and Networked Energy Systems; Springer Nature Singapore: Singapore, 2024; pp. 122–130. [Google Scholar]
  141. Renewables, I.E. 2021—Analysis. Feb. 2021. Available online: https://www.iea.org/reports/renewables-2021 (accessed on 14 December 2021).
  142. Biswas, M.M.; Azim, M.; Saha, T.K.; Zobayer, U.; Urmi, M. Towards Implementation of Smart Grid: An Updated Review on Electrical Energy Storage Systems. Smart Grid Renew. Energy 2013, 4, 122–132. [Google Scholar] [CrossRef]
  143. Singh, P.; Kumar, R. Supply Chain Challenges and Environmental Impacts in the Lithium-Ion Battery Industry. Renew. Sustain. Energy Rev. 2023, 152, 111856. [Google Scholar]
  144. Chen, W.; Gao, X.; Zhao, Y. Updated Cost Analysis and CAPEX Estimates for Next-Generation Lithium-Ion Battery Systems. Energy Convers. Manag. 2023, 265, 115525. [Google Scholar]
  145. Papouis, C.; Kylili, A.; Fokaides, P.A. Adapting to energy storage needs: Gaps and challenges arising from the European directive for the electricity internal market. Clean. Technol. Environ. Policy 2023, 25, 2353–2366. [Google Scholar] [CrossRef]
  146. Jit, M. MCDA from a health economics perspective: Opportunities and pitfalls of extending economic evaluation to incorporate broader outcomes. Cost Eff. Resour. Alloc. 2018, 16, 45. [Google Scholar] [CrossRef]
  147. Mao, L.; Tang, A.; Wang, Q.; Yu, P.; Zeng, Z.; Liu, S. The Impact of Energy Storage Setup on Integrated Energy Systems. In Proceedings of the 2024 8th International Conference on Electrical, Mechanical and Computer Engineering (ICEMCE), Xi’an, China, 25–27 October 2024; pp. 163–169. [Google Scholar] [CrossRef]
  148. Adebiyi, A.A.; Moloi, K. Renewable energy source utilization progress in South Africa: A review. Energies 2024, 17, 3487. [Google Scholar] [CrossRef]
Figure 1. Integrated classification approach for IESS.
Figure 1. Integrated classification approach for IESS.
Energies 18 01848 g001
Figure 2. Centralized ESS—grid integration architecture [116].
Figure 2. Centralized ESS—grid integration architecture [116].
Energies 18 01848 g002
Figure 3. Decentralized ESS—grid integration architecture [116].
Figure 3. Decentralized ESS—grid integration architecture [116].
Energies 18 01848 g003
Figure 4. Grid integration of hybrid ESS [120].
Figure 4. Grid integration of hybrid ESS [120].
Energies 18 01848 g004
Figure 5. ESS communication pathways [125].
Figure 5. ESS communication pathways [125].
Energies 18 01848 g005
Table 1. Comparative analysis of mechanical energy storage systems.
Table 1. Comparative analysis of mechanical energy storage systems.
Storage TypeEfficiency (%)Energy Density (Wh/kg)Power Density (kW/m3)CAPEX (USD/kWh)Cycle Life
PHES [26,27,28]70–850.5–30.5–3500–200050+
CAES [39,40]45–702–62–6800–150020+ years
FESS [45,46]85–9520–8020–801000+1,000,000+ (2 Ref)
Gravity Storage [27,47]75–90N/AN/AHigh50+ years (2 Ref)
LAES [28,43]50–70N/AN/A600–120030+ years (2 Ref)
Table 2. Comparative analysis of electrochemical energy storage systems.
Table 2. Comparative analysis of electrochemical energy storage systems.
Storage TypeEfficiency (%)Energy Density (Wh/kg)Power Density (kW/m3)CAPEX (USD/kWh)Cycle Life
Lithium-Ion [52,53]85–95250–700100–200300–6004000–10,000
Sodium-Ion [64,65]80–90120–20080–150200–4003000–6000
Lead–Acid [69,70]75–8530–5050–80100–200500–2000
Flow Battery [75,76]60–8020–5030–100400–80020,000+
Metal–Air [78,79]50–70800–1300N/AHighLimited Rechargeability
Table 3. Comparative analysis of chemical energy storage systems.
Table 3. Comparative analysis of chemical energy storage systems.
TechnologyEfficiency (%)Energy Density (Wh/kg)Cycle LifeKey AdvantagesKey Challenges
Lithium-Ion [52,53]85–95250–700100–200300–6004000–10,000
Sodium-Ion [64,65]80–90120–20080–150200–4003000–6000
RFBs [84,88,89]70–8525–5015–20 yearsScalable, long durationHigh initial cost, low energy density
Hydrogen Storage [91,92]40–6033,30010+ yearsHigh energy density, versatile useStorage losses, infrastructure costs
Ammonia [93]50–705.17 kWh/L10+ yearsCarbon-free fuelToxicity, production complexity
Methanol [94]45–654.4 kWh/L10+ yearsCompatible with fuel cellsCO2 emissions in production
Table 4. Comparative analysis of thermal energy storage systems.
Table 4. Comparative analysis of thermal energy storage systems.
TechnologyEfficiency (%)Energy Density (kWh/m3)Key ApplicationsAdvantagesChallenges
SHS50–9020–50Solar thermal plants, district heatingLow cost, simple operationLow energy density, thermal losses
LHS70–95100–200Building heating, industrial coolingHigh energy density, stable temperaturesLow conductivity, long charging time
TCS60–80300–500Industrial waste heat, hydrogen storageNo heat loss, long-term storageHigh material cost, slow kinetics
Table 5. Comparative analysis of electrical energy storage systems.
Table 5. Comparative analysis of electrical energy storage systems.
TechnologyEfficiency (%)Energy Density (Wh/kg)Power Density (kW/kg)Key ApplicationsChallenges
EDLCs90–985~10,000Fast charging, regenerative brakingLow energy density
Pseudocapacitors85–9510–50~5000Renewable energy bufferingCycle degradation
SMES95–98~1~50,000Grid stabilization, power qualityHigh cost, cryogenic cooling
Dielectric Capacitors90–98~1~100,000Pulsed power, aerospaceLimited capacity
Table 6. Comparative analysis of hybrid energy storage systems.
Table 6. Comparative analysis of hybrid energy storage systems.
SystemMechanismAdvantagesChallengesApplicationsEconomic MetricsReferences
Battery–SupercapacitorCombination of electrochemical (battery) and electrostatic (supercap) storage
  • High energy density from batteries
  • Rapid charge–discharge from supercapacitors
  • Reduced battery degradation
Higher integration complexity
Elevated initial CAPEX due to dual systems
Electric vehicles, microgridsCAPEX: ~ USD 400–600/kWh
OPEX: Low (~1–2% annual degradation cost)
ROI: Favorable over 8–10 years
LCOS: 8–12 cents/kWh
[128,129]
Battery–Thermal StorageIntegration of battery systems with thermal storage modules (e.g., PCM-based)
  • Cost-effective for long-term storage
  • Lower OPEX due to controlled thermal environment
  • Extended cycle life
Thermal losses during charge–discharge cycles
Requires sophisticated thermal management
Renewable energy systems, grid peak shavingCAPEX: ~ USD 350–500/kWh equivalent
OPEX: Moderate (requires periodic thermal calibration)
ROI: 7–9 years
LCOS: 10–14 cents/kWh
[130,131]
Hydrogen-Based SystemsCombination of hydrogen fuel cells with batteries
  • Extremely high energy density
  • Suitable for seasonal storage and grid stabilization
  • Multiple revenue streams (e.g., ancillary services)
High costs for hydrogen production and storage
Lower round-trip efficiency (40–50%)
Grid stabilization, industrial applicationsCAPEX: ~ USD 800–1000/kWh equivalent
OPEX: Higher due to hydrogen handling
ROI: Longer payback (>10 years)
LCOS: 12–16 cents/kWh
[132]
Hybrid Nanofluid SystemsUtilizes nanofluid-based thermal storage
  • High thermal conductivity
  • Versatile for precise industrial cooling
  • Potential for rapid thermal response
Material cost and stability issues
Scaling challenges for industrial application
Industrial cooling, process optimizationCAPEX: ~ USD 500/kWh equivalent (projected)
OPEX: Low due to passive cooling
ROI: 8–10 years
LCOS: ~10 cents/kWh
[133]
Flywheel–SupercapacitorCombination of kinetic (flywheel) and electrostatic storage
  • Extremely high durability and fast response
  • Suitable for frequency regulation
  • Minimal degradation over very high cycle counts
Limited energy density
High initial CAPEX for flywheel construction
Grid frequency regulationCAPEX: ~USD 700–900/kWh equivalent
OPEX: Very low (high cycle life)
ROI: ~8 years
LCOS: 9–13 cents/kWh
[127,134]
Note: The economic metrics provided are approximations based on the recent literature and may vary depending on specific project conditions and regional cost structures.
Disclaimer/Publisher’s Note: The statements, opinions and data contained in all publications are solely those of the individual author(s) and contributor(s) and not of MDPI and/or the editor(s). MDPI and/or the editor(s) disclaim responsibility for any injury to people or property resulting from any ideas, methods, instructions or products referred to in the content.

Share and Cite

MDPI and ACS Style

Areola, R.I.; Adebiyi, A.A.; Moloi, K. Integrated Energy Storage Systems for Enhanced Grid Efficiency: A Comprehensive Review of Technologies and Applications. Energies 2025, 18, 1848. https://doi.org/10.3390/en18071848

AMA Style

Areola RI, Adebiyi AA, Moloi K. Integrated Energy Storage Systems for Enhanced Grid Efficiency: A Comprehensive Review of Technologies and Applications. Energies. 2025; 18(7):1848. https://doi.org/10.3390/en18071848

Chicago/Turabian Style

Areola, Raphael I., Abayomi A. Adebiyi, and Katleho Moloi. 2025. "Integrated Energy Storage Systems for Enhanced Grid Efficiency: A Comprehensive Review of Technologies and Applications" Energies 18, no. 7: 1848. https://doi.org/10.3390/en18071848

APA Style

Areola, R. I., Adebiyi, A. A., & Moloi, K. (2025). Integrated Energy Storage Systems for Enhanced Grid Efficiency: A Comprehensive Review of Technologies and Applications. Energies, 18(7), 1848. https://doi.org/10.3390/en18071848

Note that from the first issue of 2016, this journal uses article numbers instead of page numbers. See further details here.

Article Metrics

Back to TopTop