Numerical Investigations of Inlet Recirculation in a Turbocharger Centrifugal Compressor
Abstract
1. Introduction
1.1. Overview of Inlet Recirculation
1.2. Goals and Objectives
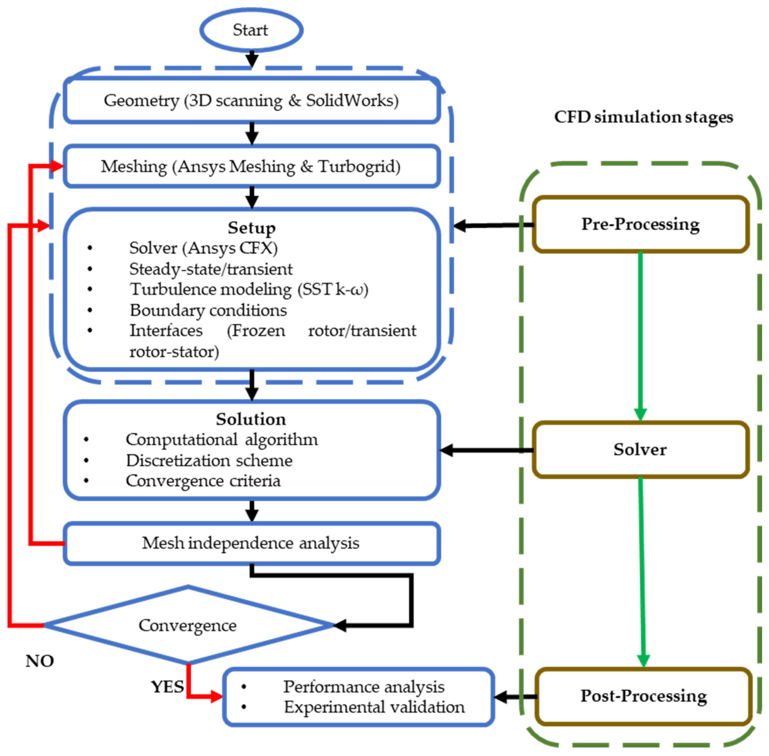
2. Materials and Methods
2.1. Computational Domain
2.2. Grid Generation
2.3. Solver Setup
2.4. Grid Sensitivity Analysis
2.5. Validation
3. Results and Discussion
3.1. Casing Pressures
3.2. Reversed Flow Area
3.3. Instantaneous and Time-Average Flow Patterns
3.4. Swirl Velocity Component
3.5. Thickness of the Reversed Flow Zone
4. Conclusions
- The analysis of results under various operating conditions revealed that the presence and extent of inlet recirculation impact the compressor performance as flow rates decreased toward the surge limit, with a 15.7% drop in efficiency between the points of the weak and strong inlet recirculation.
- The casing pressure distributions showed the growth of inlet recirculation in the streamwise direction. In the presence of strong inlet recirculation, the static pressure significantly exceeded the total inlet pressure as the work was performed on the flow. It provides the possibility of the simple detection of surge proximity through pressure measurements.
- As flow rates decreased, the reverse flow area increased significantly, with the backflow reaching about 27% of the impeller inlet area for the strong inlet recirculation, i.e., for the operating point on the surge line.
- Analyzed flow patterns indicated the growth of the recirculation zones in two distinct stages, exhibiting a substantial expansion both in the radial and streamwise directions as the flow rate decreased. The radial growth dominated at medium mass flow rates, whereas the streamwise growth was much more substantial at low mass flow rates.
- Based on the instantaneous and time-average velocity fields, it was found that the inlet recirculation structure is significantly time-varying. This causes challenges in the prediction of its influence in mean line modeling. On the other hand, this gives the possibility of easy identification of the inlet recirculation.
- The swirl velocity in the inlet recirculation zone increases significantly with a decrease in the mass flow rate. It is particularly high near the shroud due to the interaction of highly swirling flows with the core flow.
Author Contributions
Funding
Data Availability Statement
Acknowledgments
Conflicts of Interest
Nomenclature
| Variables | |
| n | rotational speed [rev/s] |
| p | pressure [kPa] |
| T | temperature [K] |
| y+ | dimensionless near-wall distance [–] |
| ηs | isentropic efficiency [–] |
| π | pressure ratio [–] |
| Abbreviations | |
| CFD | Computational Fluid Dynamics |
| RANS | Reynolds-Averaged Navier–Stokes |
| SST | Shear Stress Transport |
| 3D | Three-dimensional |
| Subscripts | |
| in | impeller inlet region |
References
- Greitzer, E.M. Surge and Rotating Stall in Axial Flow Compressors—Part I: Theoretical Compression System Model. J. Eng. Power 1976, 98, 190–198. [Google Scholar] [CrossRef]
- Greitzer, E.M. Surge and Rotating Stall in Axial Flow Compressors—Part II: Experimental Results and Comparison with Theory. J. Eng. Power 1976, 98, 199–211. [Google Scholar] [CrossRef]
- Everitt, J. Investigation of Stall Inception in Centrifugal Compressor Using Isolated Simulations; Massachusetts Institute of Technology: Cambridge, MA, USA, 2010; p. 158. [Google Scholar]
- Engela, A. Rotating Stall in Centrifugal Compressor and Its Effect on Inducing Vibration. In Proceedings of the 30th Joint Propulsion Conference and Exhibit, Indianapolis, IN, USA, 27–29 June 1994; p. 2973. [Google Scholar]
- Tamaki, H.; Ouchida, S.; Unno, M. Experimental fluid dynamics applications in radial turbomachines: Inlet recirculation in centrifugal compressor, rotating stall and flow in vaneless diffuser, and improvement in accuracy of CFD for predicting flow fields in a radial turbine rotor. J. Phys. Conf. Ser. 2021, 1909, 012089. [Google Scholar] [CrossRef]
- Liśkiewicz, G.; Sobczak, K.; Stickland, M.; Kryłłowicz, W. Numerical study of off-design centrifugal compressor operation and flow phenomena preceding surge. In Turbo Expo: Power for Land, Sea, and Air; American Society of Mechanical Engineers: Oslo, Norway, 2018; p. V02AT45A035. [Google Scholar]
- Ribaud, Y. Experimental Aerodynamic Analysis Relative to Three High Pressure Ratio Centrifugal Compressors; American Society of Mechanical Engineers: New York, NY, USA, 1987; Volume 79238. [Google Scholar]
- Lou, F.; Harrison, H.M.; Brown, W.J.; Key, N.L. Investigation of Surge in a Transonic Centrifugal Compressor With Vaned Diffuser: Part II—Correlation With Subcomponent Characteristics. J. Turbomach. 2022, 145, 5. [Google Scholar] [CrossRef]
- Tuzson, J. Inlet recirculation in centrifugal pumps. In ASME Symposium on Performance Characteristics of Hydraulic Turbines and Pumps; American Society of Mechanical Engineers: New York, NY, USA, 1983; pp. 195–200. [Google Scholar]
- Chmielecki, J.; Liśkiewicz, G.; Kryłłowicz, W. Numerical study of surge predecessors in centrifugal blower—Inlet recirculation. In Transactions of the Institute of Fluid-Flow Machinery; Wydawnictwo Instytutu Maszyn Przepływowych PAN: Gdańsk, Poland, 2016. [Google Scholar]
- Daugherty, R.L. Centrifugal Pumps; McGraw-Hill Book Company, Incorporated: New York, NY, USA, 1915. [Google Scholar]
- Stepanoff, A.J. Centrifugal and axial flow pumps. In Theory, Design, and Application; Krieger Publishing Company: Malabar, FL, USA, 1957. [Google Scholar]
- Gülich, J.F. Centrifugal Pumps; Springer: Berlin/Heidelberg, Germany, 2008; Volume 2. [Google Scholar]
- Semlitsch, B.; Mihăescu, M. Flow phenomena leading to surge in a centrifugal compressor. Energy 2016, 103, 572–587. [Google Scholar] [CrossRef]
- Andersen, J.; Lindström, F.; Westin, F. Surge definitions for radial compressors in automotive turbochargers. SAE Int. J. Engines. 2009, 1, 1. [Google Scholar] [CrossRef]
- Lin, Y.; Fan, T.; Zheng, X. Roles of recirculating bubble on the performance of centrifugal compressors. Aerosp. Sci. Technol. 2021, 118, 107073. [Google Scholar] [CrossRef]
- Liśkiewicz, G.; Kabalyk, K.; Jaeschke, A.; Grapow, F.; Kulak, M.; Stajuda, M.; Kryłłowicz, W. Unstable Flow Structures Present at Different Rotational Velocities of the Centrifugal Compressor. Energies 2020, 13, 4146. [Google Scholar] [CrossRef]
- Qiu, X.; Japikse, D.; Anderson, M. A meanline model for impeller flow recirculation. In Turbo Expo: Power for Land, Sea, and Air; American Society of Mechanical Engineers: New York, NY, USA, 2008; pp. 1687–1694. [Google Scholar]
- Harley, P.; Spence, S.; Filsinger, D.; Dietrich, M.; Early, J. Meanline modeling of inlet recirculation in automotive turbocharger centrifugal compressors. J. Turbomach. 2015, 137, 1. [Google Scholar] [CrossRef]
- Harley, P.; Spence, S.; Early, J.; Filsinger, D.; Dietrich, M. Inlet recirculation in automotive turbocharger centrifugal compressors. In Proceedings of the 11th International Conference on Turbocharger and Turbocharging, London UK, 13–14 May 2014; IMechE: London, UK, 2014; pp. 89–100. [Google Scholar]
- Tamaki, H. Effect of recirculation device with counter swirl vane on performance of high pressuSre ratio centrifugal compressor. J. Turbomach. 2012, 134, 051036. [Google Scholar] [CrossRef]
- Tokieda, K.; Ueno, T.; Unno, M.; Morita, I. Unsteady Computational Fluid Dynamics Simulation of Inlet Fins in Centrifugal Compressor. In Turbo Expo: Power for Land, Sea, and Air; American Society of Mechanical Engineers: London, UK, 2024; p. V12DT35A007. [Google Scholar]
- Tamaki, H.; Unno, M.; Tanaka, R.; Yamaguchi, S.; Ishizu, Y. Enhancement of centrifugal compressor operating range by control of inlet recirculation with inlet fins. J. Turbomach. 2016, 138, 10. [Google Scholar] [CrossRef]
- Gancedo, M.; Guillou, E.; Gutmark, E. Effect of bleed slots on turbocharger centrifugal compressor stability. Int. J. Heat Fluid Flow 2018, 70, 206–215. [Google Scholar] [CrossRef]
- Gancedo, M.; Guillou, E.; Gutmark, E. Bleed slot benefits on turbocharger centrifugal compressor stability. In Turbo Expo: Power for Land, Sea, and Air; American Society of Mechanical Engineers: New York, NY, USA, 2014; p. V02DT42A044. [Google Scholar]
- Ma, S.-B.; Kim, K.-Y. Stability enhancement of a centrifugal compressor using inclined discrete cavities. Aerosp. Sci. Technol. 2020, 107, 106252. [Google Scholar] [CrossRef]
- Sivagnanasundaram, S.; Spence, S.; Early, J.; Nikpour, B. An Impact of various shroud bleed slot configurations and cavity vanes on compressor Mmap width and the inducer flow field. J. Turbomach. 2013, 135, 3. [Google Scholar] [CrossRef]
- Růžička, M. Enhancement of centrifugal compressor stable operation using an internal recirculation channel. Appl. Comput. Mech. 2016, 10, 2. [Google Scholar]
- Broatch, A.; Ruiz, S.; García-Tíscar, J.; Roig, F. On the influence of inlet elbow radius on recirculating backflow, whoosh noise and efficiency in turbocharger compressors. Exp. Therm. Fluid Sci. 2018, 96, 224–233. [Google Scholar] [CrossRef]
- Cravero, C.; Leutcha, P.J.; Marsano, D. Simulation and Modeling of Ported Shroud Effects on Radial Compressor Stage Stability Limits. Energies 2022, 15, 2571. [Google Scholar] [CrossRef]
- Schreiber, C. Inlet Recirculation in Radial Compressors; University of Cambridge: Cambridge, UK, 2018. [Google Scholar]
- Ullah, T.; Klüver, M.; Jaatinen-Värri, A.; Turunen-Saaresti, T.; Sobczak, K.; Liskiewicz, G. Analsysis of the Inlet Recirculation Phenomenon in a High-Speed Industrial Centrifugal Compressor: Experimental and Computational Study. In Turbo Expo: Power for Land, Sea, and Air; American Society of Mechanical Engineers: New York, NY, USA, 2024; p. V12CT32A002. [Google Scholar]
- ANSYS Inc. ANSYS Workbench Release 2022; ANSYS Inc.: Canonsburg, PA, USA, 2022. [Google Scholar]
- Menter, F.R. Two-equation eddy-viscosity turbulence models for engineering applications. AIAA J. 1994, 32, 8. [Google Scholar] [CrossRef]
- Shukla, I.; Tupkari, S.S.; Raman, A.K.; Mullick, A.N. Wall Y+ approach for dealing with turbulent flow through a constant area duct. AIP Conf. Proc. 2012, 1440, 144–153. [Google Scholar]
- Celik, I.B.; Ghia, U.; Roache, P.J.; Freitas, C.J. Procedure for Estimation and Reporting of Uncertainty Due to Discretization in CFD Applications. J. Fluids Eng.-Trans. ASME 2008, 130, 078001. [Google Scholar] [CrossRef]
- Liśkiewicz, G.; Horodko, L.; Stickland, M.; Kryłłowicz, W. Identification of phenomena preceding blower surge by means of pressure spectral maps. Exp. Therm. Fluid Sci. 2014, 54, 267–278. [Google Scholar] [CrossRef]
- Harrison, H.M.; McNichols, E.O.; Blaha, M.R. NASA Small Engine Components Compressor Test Facility: High Efficiency Centrifugal Compressor Vaneless Diffuser and Transition Duct Configurations. In Turbo Expo: Power for Land, Sea, and Air; American Society of Mechanical Engineers: New York, NY, USA, 2023; p. V13DT35A018. [Google Scholar]
- Mckee, R.J.; Edlund, C.E. Method and Apparatus for Detecting the Occurrence of Surge in a Centrifugal Compressor. U.S. Patent 6,981,838, 3 January 2006. [Google Scholar]
- McKee, R.J.; Siebenaler, S.P.; Deffenbaugh, D.M. Increased Flexibility of Turbo-Compressors in Natural Gas Transmission Through Direct Surge Control; Southwest Research Institute (US): San Antonio, TX, USA, 2005. [Google Scholar]
- Harley, P.X.L.; Spence, S.W.T.; Early, J. Inlet Recirculation in Automotive Turbocharger Centrifugal Compressors; Woodhead Publishing Limited: Cambridge, UK, 2014. [Google Scholar]
- Harley, P.X.L.; Starke, A.; Bamba, T.; Filsinger, D. Axial groove casing treatment in an automotive turbocharger centrifugal compressor. Proc. Inst. Mech. Eng. 2018, 232. [Google Scholar] [CrossRef]













| Component | Parameter | Dimension |
|---|---|---|
| Inlet pipe | Total length | 72.1 mm |
| Impeller | Number of main blades | 6 |
| Number of splitter blades | 6 | |
| Outer tip diameter | 51.9 mm | |
| Tip gap | 0.33 mm | |
| Diffuser | Outer diameter | 74 mm |
| Height | 4.065 mm | |
| Design point | Efficiency | 0.77 |
| Rotational speed | 136,156 rpm | |
| Pressure ratio | 1.906 | |
| Mass flow rate | 0.116 kg/s |
| Parameters | Φ = Pressure Ratio | Φ = Isentropic Efficiency | ||
|---|---|---|---|---|
| N1, N2, N3 | 40.57, 25.78, 15.74 (million elem.) | 40.57, 25.78, 15.74 (million elem.) | ||
| r21 | 1.2 | 1.2 | ||
| r31 | 1.4 | 1.4 | ||
| Design point | Surge point | Design point | Surge point | |
| Φ1 | 1.788 | 1.913 | 0.723 | 0.600 |
| Φ2 | 1.777 | 1.901 | 0.714 | 0.602 |
| Φ3 | 1.763 | 1.893 | 0.707 | 0.606 |
| p | 2.2 | 2.3 | 2.4 | 2.4 |
| Φ21ext | 1.813 | 1.939 | 0.742 | 0.593 |
| e21a (approximate relative error) | 0.6% | 0.6% | 1.2% | 0.4% |
| e21ext (extrapolated relative error) | 1.5% | 1.4% | 2.9% | 1.0% |
| GCI21fine (Grid Convergence Index) | 2.0% | 1.7% | 3.4% | 1.2% |
Disclaimer/Publisher’s Note: The statements, opinions and data contained in all publications are solely those of the individual author(s) and contributor(s) and not of MDPI and/or the editor(s). MDPI and/or the editor(s) disclaim responsibility for any injury to people or property resulting from any ideas, methods, instructions or products referred to in the content. |
© 2025 by the authors. Licensee MDPI, Basel, Switzerland. This article is an open access article distributed under the terms and conditions of the Creative Commons Attribution (CC BY) license (https://creativecommons.org/licenses/by/4.0/).
Share and Cite
Ullah, T.; Sobczak, K.; Liskiewicz, G.; Mucha, M. Numerical Investigations of Inlet Recirculation in a Turbocharger Centrifugal Compressor. Energies 2025, 18, 903. https://doi.org/10.3390/en18040903
Ullah T, Sobczak K, Liskiewicz G, Mucha M. Numerical Investigations of Inlet Recirculation in a Turbocharger Centrifugal Compressor. Energies. 2025; 18(4):903. https://doi.org/10.3390/en18040903
Chicago/Turabian StyleUllah, Tariq, Krzysztof Sobczak, Grzegorz Liskiewicz, and Mariusz Mucha. 2025. "Numerical Investigations of Inlet Recirculation in a Turbocharger Centrifugal Compressor" Energies 18, no. 4: 903. https://doi.org/10.3390/en18040903
APA StyleUllah, T., Sobczak, K., Liskiewicz, G., & Mucha, M. (2025). Numerical Investigations of Inlet Recirculation in a Turbocharger Centrifugal Compressor. Energies, 18(4), 903. https://doi.org/10.3390/en18040903

