Cyber-Physical Power System Digital Twins—A Study on the State of the Art
Abstract
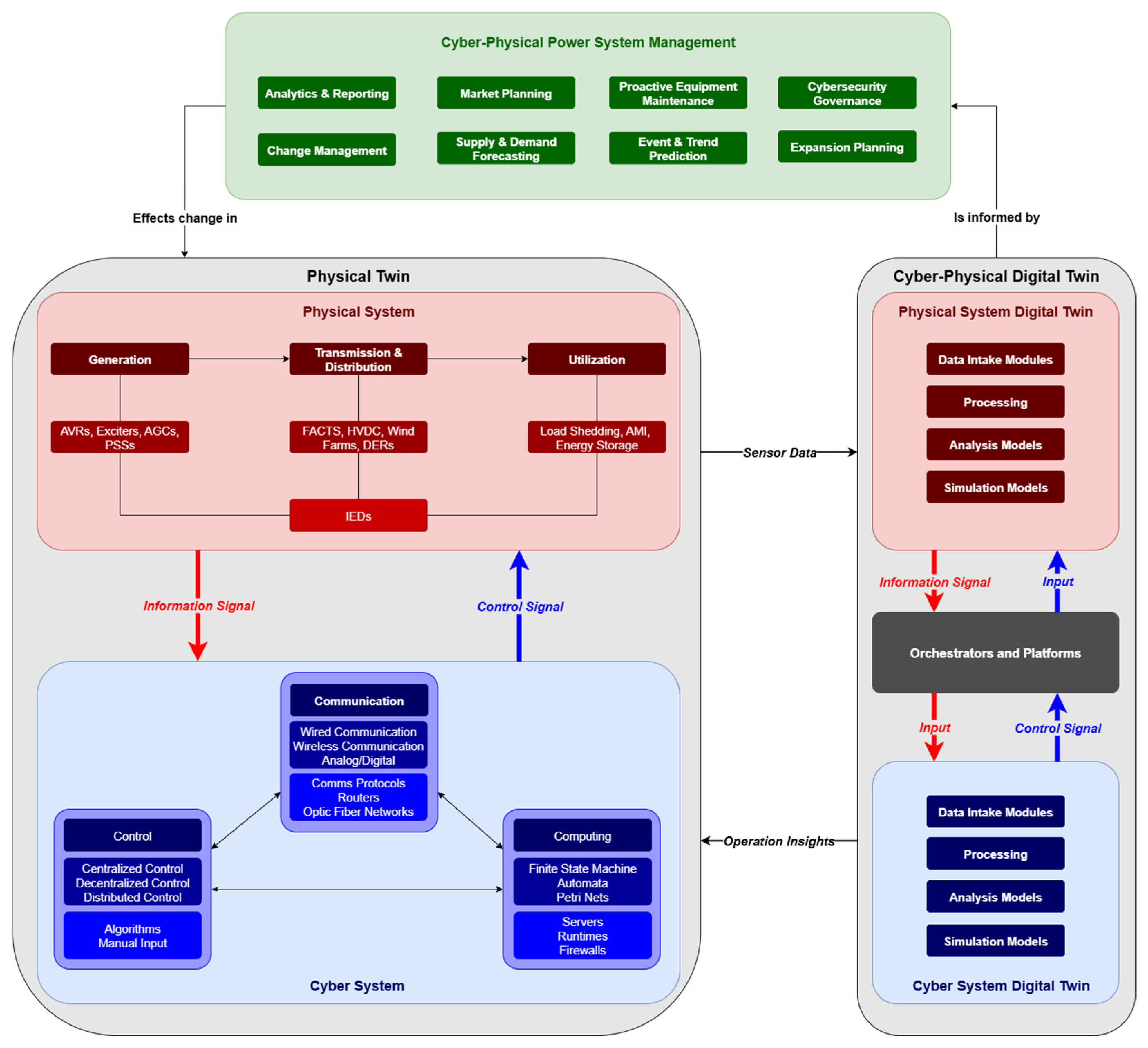
1. Introduction
2. Research Methodology
- Definition of search axes, keywords, and databases;
- Aggregation and filtering of the original database through removal of duplicates, books and patents, scientific relevancy/impact analysis, and manual inspection of titles and summaries to determine a final bibliographic portfolio.
2.1. Research Scope and Initial Database Creation
2.2. Database Refinement and Selection Criteria
- Step 1: Duplicate removal and exclusion of patents and books, reducing the corpus to 1847 documents;
- Step 2: Filter based on historical scientific relevancy, only retaining papers with more than 3 citations per year or published post-2021, resulting in 703 papers;
- Step 3: Title screening, resulting in 164 papers;
- Step 4: Abstract and contribution analysis, achieving the final curated database of 74 key publications
2.3. Key Observations
3. Applications of Interest in the Literature
3.1. Real-Time Monitoring
3.2. Assistance to Proactive Maintenance
3.3. Decision Support Systems
3.4. Resilience and Risk Management
3.5. Energy Management Optimization
3.6. Renewable Energy and Decentralized Resource Integration
3.7. Cybersecurity
4. Enabling Technologies
4.1. Data Acquisition Systems
4.2. 5G Communication Networks
4.3. Cloud and Edge Computing
4.4. Data Analytics and Machine Learning
4.5. Advanced Simulation Techniques and Platforms
4.5.1. Discrete Event Simulation
- Statistical Counters, which are variables used for storing statistical information about system performance;
- Initialization Routine, which is a subprogram/method that initializes the simulation model at time zero (first iteration);
- Event List, which is a list containing all information about all scheduled events, such as when each type of event will occur;
- Simulation Clock, which is a variable containing the current value of simulated time;
- System State, which is a collection of state variables necessary to describe the system at a particular stamp in time.
4.5.2. Continuous Time Simulation
4.5.3. Agent-Based Simulation
4.5.4. Monte Carlo Simulation
4.5.5. Real-Time Simulation
4.5.6. Hardware-in-the-Loop Simulation
4.5.7. Co-Simulation
- Model Exchange (ME): Exposes models as hybrid differential-algebraic equations for external solvers
- Co-Simulation (CS): Couples self-contained simulators at discrete communication points
- Scheduled Execution (SE): Orchestrates model partitions via time-based scheduling
5. Case Studies
6. Discussion
- There is a pressing need to standardize the ontology of digital twins, encompassing both their definitions and maturity categorizations, in order to establish conceptual clarity in the field, enable researchers to efficiently identify key contributions, and assist journals in distinguishing substantive work from studies employing digital twin terminology primarily as a buzzword.
- The behavior of CPPS digital twins in large-scale systems remains uncertain despite various case studies and test beds.
- The potential of CPPS digital twins in planning for power grid expansion or changes needs further exploration, as the introduction of full-scale grid and communication network simulations can facilitate more varied study types that can be relied on with greater confidence—potentially leading to reductions in design times and better device settings to help protect equipment and grid.
- Integration of CPPS digital twins into operation centers is an open question.
- Structuring digital twins to handle energy trading scenarios with prosumers requires more research.
- Cybersecurity publications focus mainly on false data injection and DoS attacks, but other types of threats need to be addressed.
- Real-world issues in data acquisition and transmission to/from digital twins are not adequately covered in existing papers.
- A broader analysis of edge and cloud computing’s impact on CPPS digital twins, particularly regarding performance and security, is needed.
- Current CPPS works do not consistently utilize industry-agnostic simulation frameworks like FMI, highlighting the need for standardized, scalable tools and frameworks to support future developments such as federated and multi-domain digital twins.
7. Conclusions
Author Contributions
Funding
Data Availability Statement
Conflicts of Interest
References
- Song, Z.; Hackl, C.M.; Anand, A.; Thommessen, A.; Petzschmann, J.; Kamel, O.; Braunbehrens, R.; Kaifel, A.; Roos, C.; Hauptmann, S. Digital Twins for the Future Power System: An Overview and a Future Perspective. Sustainability 2023, 15, 5259. [Google Scholar] [CrossRef]
- Jing, Y.; Zhang, Y.; Wang, X.; Li, Y. Research and Analysis of Power Transformer Remaining Life Prediction Based on Digital Twin Technology. In Proceedings of the IEEE 2021 3rd International Conference on Smart Power & Internet Energy Systems (SPIES), Shanghai, China, 25–28 September 2021; pp. 65–71. [Google Scholar]
- Grieves, M.W. Virtually Indistinguishable. In Product Lifecycle Management: Towards Knowledge-Rich Enterprises; Springer: Berlin/Heidelberg, Germany, 2012; pp. 226–242. [Google Scholar]
- Yohanandhan, R.V.; Elavarasan, R.M.; Manoharan, P.; Mihet-Popa, L. Cyber-Physical Power System (CPPS): A Review on Modeling, Simulation, and Analysis With Cyber Security Applications. IEEE Access 2020, 8, 151019–151064. [Google Scholar] [CrossRef]
- Botín-Sanabria, D.M.; Mihaita, A.-S.; Peimbert-García, R.E.; Ramírez-Moreno, M.A.; Ramírez-Mendoza, R.A.; Lozoya-Santos, J.d.J. Digital Twin Technology Challenges and Applications: A Comprehensive Review. Remote Sens. 2022, 14, 1335. [Google Scholar] [CrossRef]
- Kong, X.; Lu, Z.; Guo, X.; Zhang, J.; Li, H. Resilience Evaluation of Cyber-Physical Power System Considering Cyber Attacks. IEEE Trans. Reliab. 2024, 73, 245–256. [Google Scholar] [CrossRef]
- Cao, G.; Gu, W.; Li, P.; Sheng, W.; Liu, K.; Sun, L.; Cao, Z.; Pan, J. Operational Risk Evaluation of Active Distribution Networks Considering Cyber Contingencies. IEEE Trans. Ind. Inf. 2020, 16, 3849–3861. [Google Scholar] [CrossRef]
- Ti, B.; Li, G.; Zhou, M.; Wang, J. Resilience Assessment and Improvement for Cyber-Physical Power Systems Under Typhoon Disasters. IEEE Trans. Smart Grid 2022, 13, 783–794. [Google Scholar] [CrossRef]
- Alvarez-Alvarado, M.S.; Apolo-Tinoco, C.; Ramirez-Prado, M.J.; Alban-Chacón, F.E.; Pico, N.; Aviles-Cedeno, J.; Recalde, A.A.; Moncayo-Rea, F.; Velasquez, W.; Rengifo, J. Cyber-Physical Power Systems: A Comprehensive Review about Technologies Drivers, Standards, and Future Perspectives. Comput. Electr. Eng. 2024, 116, 109149. [Google Scholar] [CrossRef]
- Uhlenkamp, J.F.; Hauge, J.B.; Broda, E.; Lutjen, M.; Freitag, M.; Thoben, K.D. Digital Twins: A Maturity Model for Their Classification and Evaluation. IEEE Access 2022, 10, 69605–69635. [Google Scholar] [CrossRef]
- Tasca, J.E.; Ensslin, L.; Ensslin, S.R.; Alves, M.B.M. An Approach for Selecting a Theoretical Framework for the Evaluation of Training Programs. J. Eur. Ind. Train. 2010, 34, 631–655. [Google Scholar] [CrossRef]
- Harzing, A.W. Publish or Perish. 2007. Available online: https://harzing.com/resources/publish-or-perish (accessed on 14 June 2025).
- Tao, F. Five-Dimension Digital Twin Model and Its Ten Applications. Jisuanji Jicheng Zhizao Xitong/Comput. Integr. Manuf. Syst. C. 2019, 25, 1–18. [Google Scholar]
- Es-haghi, M.S.; Anitescu, C.; Rabczuk, T. Methods for Enabling Real-Time Analysis in Digital Twins: A Literature Review. Comput. Struct. 2024, 297, 107342. [Google Scholar] [CrossRef]
- Long, Y.; Li, X.; Gan, R.; Luo, Z.; Su, H. Digital Twin Technology for State Monitoring of Power Transformers Based on Supercomputing Platforms. In Proceedings of the IEEE 2023 3rd International Conference on Energy, Power and Electrical Engineering (EPEE), Wuhan, China, 15–17 September 2023; pp. 1067–1071. [Google Scholar]
- Adhikari, U.; Morris, T.; Pan, S. WAMS Cyber-Physical Test Bed for Power System, Cybersecurity Study, and Data Mining. IEEE Trans. Smart Grid 2017, 8, 2744–2753. [Google Scholar] [CrossRef]
- Nguyen, T.-T.; Hooshyar, H.; Kadavil, R. A Real-Time Cyber-Physical Simulation Testbed for Cybersecurity Assessment of Power Systems. In Proceedings of the 2023 IEEE Industry Applications Society Annual Meeting (IAS), Nashville, TN, USA, 29 October–2 November 2023; pp. 1–5. [Google Scholar]
- Musleh, A.S.; Ahmed, J.; Ahmed, N.; Xu, H.; Chen, G.; Hu, J.; Jha, S. Development of a Collaborative Hybrid Cyber-Physical Testbed for Analysing Cybersecurity Issues of DER Systems. In Proceedings of the 2023 IEEE International Conference on Communications, Control, and Computing Technologies for Smart Grids (SmartGridComm), Glasgow, UK, 31 October–3 November 2023; pp. 1–6. [Google Scholar]
- Sen, Ö.; Bleser, N.; Henze, M.; Ulbig, A. A Cyber-Physical Digital Twin Approach to Replicating Realistic Multi-Stage Cyberattacks on Smart Grids. IET Conf. Proc. 2023, 2023, 995–999. [Google Scholar] [CrossRef]
- Wang, X.; Ji, Y.; Sun, Z.; Liu, C.; Jing, Z. Improving Cyber-Physical-Power System Stability through Hardware-in-Loop Co-Simulation Platform for Real-Time Cyber Attack Analysis. Front. Energy Res. 2024, 12, 1402566. [Google Scholar] [CrossRef]
- Semertzis, I.; Goyel, H.; Rajkumar, V.S.; Presekal, A.; Ştefanov, A.; Palensky, P. Towards Real-Time Distinction of Power System Faults and Cyber Attacks on Digital Substations Using Cyber-Physical Event Correlation. In Proceedings of the IEEE 2024 12th Workshop on Modeling and Simulation of Cyber-Physical Energy Systems (MSCPES), Hong Kong, China, 13 May 2024; pp. 1–6. [Google Scholar]
- Suhail, S.; Iqbal, M.; Hussain, R.; Jurdak, R. ENIGMA: An Explainable Digital Twin Security Solution for Cyber–Physical Systems. Comput. Ind. 2023, 151, 103961. [Google Scholar] [CrossRef]
- Bahrami, J.; Ebrahimabadi, M.; Younis, M.; Karimi, N. Digital Twin Based Topology Fingerprinting for Detecting False Data Injection Attacks in Cyber-Physical Systems. In Proceedings of the ICC 2024—IEEE International Conference on Communications, Denver, CO, USA, 9–13 June 2024; pp. 2053–2058. [Google Scholar]
- van der Velde, D.; Fatemi, A.; Hacker, I.; Bäumer, R.; Andres, M.; Ulbig, A. Towards a Control System Simulator Based on a Digital Twin for Cyber-Physical Power Systems. IET Conf. Proc. 2023, 2023, 1344–1348. [Google Scholar] [CrossRef]
- Abdelrahman, M.S.; Kharchouf, I.; Hussein, H.M.; Esoofally, M.; Mohammed, O.A. Enhancing Cyber-Physical Resiliency of Microgrid Control under Denial-of-Service Attack with Digital Twins. Energies 2024, 17, 3927. [Google Scholar] [CrossRef]
- Yegorov, P.K.; Lackovitch, A.; Dean, E.; Mustafa, H.M.; Basumallik, S.; Srivastava, A. Analyzing GOOSE Security in IEC61850-Based Substation Using ML, SDN and Digital Twin. In Proceedings of the IEEE 2023 North American Power Symposium (NAPS), Asheville, NC, USA, 15–17 October 2023; pp. 1–6. [Google Scholar]
- Danilczyk, W.; Sun, Y.; He, H. ANGEL: An Intelligent Digital Twin Framework for Microgrid Security. In Proceedings of the IEEE 2019 North American Power Symposium (NAPS), Wichita, Kansas, 13–15 October 2019; pp. 1–6. [Google Scholar]
- Ribas Monteiro, L.F.; Rodrigues, Y.R.; Zambroni de Souza, A.C. Cybersecurity in Cyber–Physical Power Systems. Energies 2023, 16, 4556. [Google Scholar] [CrossRef]
- Krause, T.; Ernst, R.; Klaer, B.; Hacker, I.; Henze, M. Cybersecurity in Power Grids: Challenges and Opportunities. Sensors 2021, 21, 6225. [Google Scholar] [CrossRef] [PubMed]
- Faraji, J.; Aslani, M.; Hashemi-Dezaki, H.; Ketabi, A.; De Grève, Z.; Vallée, F. Reliability Analysis of Cyber–Physical Energy Hubs: A Monte Carlo Approach. IEEE Trans. Smart Grid 2024, 15, 848–862. [Google Scholar] [CrossRef]
- Cao, W.; Zhou, L. Resilient Microgrid Modeling in Digital Twin Considering Demand Response and Landscape Design of Renewable Energy. Sustain. Energy Technol. Assess. 2024, 64, 103628. [Google Scholar] [CrossRef]
- Choi, J.; Eom, D.; Park, B.; Song, J.; Kook, M.; Park, S. Clean Energy Supply and Demand Strategies of Jeju Island to Achieve Carbon Net-Zero by Using Digital Twin Technology. Energy 2025, 314, 134178. [Google Scholar] [CrossRef]
- Daniell, J.; Kobayashi, K.; Alajo, A.; Alam, S.B. Digital Twin-Centered Hybrid Data-Driven Multi-Stage Deep Learning Framework for Enhanced Nuclear Reactor Power Prediction. Energy AI 2025, 19, 100450. [Google Scholar] [CrossRef]
- Tavagnutti, A.A.; Vicenzutti, A.; Chiandone, M.; Bosich, D.; Sulligoi, G. The Digital Twin of Complex Shipboard DC Microgrids: The High-Performing Synergy of Compiled Models and HIL Platform in the Dynamics Emulation of Zonal Power Electronic Power Distribution Systems. IET Power Electron. 2025, 18, e12835. [Google Scholar] [CrossRef]
- Alden, R.E.; Jones, E.S.; Poore, S.B.; Ionel, D.M. Smart Home HVAC Digital Twin ML Meta-Model for Electric Power Distribution Systems With Solar PV and CTA-2045 Controls. IEEE Trans. Ind. Appl. 2025, 61, 572–582. [Google Scholar] [CrossRef]
- Alasali, F.; El-Naily, N.; Mustafa, H.Y.; Loukil, H.; Saad, S.M.; Saidi, A.S.; Holderbaum, W. Dynamic Dual-Level Overcurrent Protection Scheme for Distributed Energy Resource Networks Using Digital Twins Technology. Int. Trans. Electr. Energy Syst. 2025, 2025, 9428867. [Google Scholar] [CrossRef]
- Liu, Z.; Xi, L.; Quan, Y.; Cheng, C. Brain-Inspired Collaborative Power Dynamic Dispatch for the Digital Twin Smart Generation System. IEEE Trans. Ind. Appl. 2025, 61, 1420–1430. [Google Scholar] [CrossRef]
- Sado, K.; Peskar, J.; Downey, A.; Khan, J.; Booth, K. A Digital Twin Based Forecasting Framework for Power Flow Management in DC Microgrids. Sci. Rep. 2025, 15, 6430. [Google Scholar] [CrossRef]
- Machalski, A.; Szulc, P.; Błoński, D.; Nycz, A.; Nemś, M.; Skrzypacz, J.; Janik, P.; Satława, Z. The Concept of a Digital Twin for the Wały Śląskie Hydroelectric Power Plant: A Case Study in Poland. Energies 2025, 18, 2021. [Google Scholar] [CrossRef]
- Lu, Y.; Zhang, M.; Nordström, L.; Xu, Q. Digital Twin-Based Cyber-Attack Detection and Mitigation for DC Microgrids. IEEE Trans. Smart Grid 2025, 16, 876–889. [Google Scholar] [CrossRef]
- Sifat, M.M.H.; Das, S.K. Proactive and Reactive Maintenance Strategies for Self-Healing Digital Twin Islanded Microgrids Using Fuzzy Logic Controllers and Machine Learning Techniques. IEEE Trans. Power Syst. 2025, 40, 178–187. [Google Scholar] [CrossRef]
- Hueros-Barrios, P.J.; Rodríguez Sánchez, F.J.; Martín Sánchez, P.; Santos-Pérez, C.; Sangwongwanich, A.; Novak, M.; Blaabjerg, F. Digital Twin Approach for Fault Diagnosis in Photovoltaic Plant DC–DC Converters. Sensors 2025, 25, 4323. [Google Scholar] [CrossRef]
- Deakin, M.; Vanin, M.; Fan, Z.; Hertem, D. Van Smart Energy Network Digital Twins: Findings from a UK-Based Demonstrator Project. Int. J. Electr. Power Energy Syst. 2024, 162, 110302. [Google Scholar] [CrossRef]
- Korõtko, T.; Zahraoui, Y.; Rosin, A.; Agabus, H. Digital Twins for Designing Energy Management Systems for Microgrids: Implementation Example Based on TalTech Campulse Project. In Proceedings of the 2023 IEEE 17th International Conference on Compatibility, Power Electronics and Power Engineering (CPE-POWERENG), Tallinn, Estonia, 14–16 June 2023; pp. 1–6. [Google Scholar]
- Cheng, T.; Duan, T.; Dinavahi, V. Real-Time Cyber-Physical Digital Twin for Low Earth Orbit Satellite Constellation Network Enhanced Wide-Area Power Grid. IEEE Open J. Ind. Electron. Soc. 2024, 5, 1029–1041. [Google Scholar] [CrossRef]
- Kelvin Edem Bassey; Jesse Opoku-Boateng; Bernard Owusu Antwi; Afari Ntiakoh; Ayanwunmi Rebecca Juliet Digital Twin Technology for Renewable Energy Microgrids. Eng. Sci. Technol. J. 2024, 5, 2248–2272. [CrossRef]
- Blasi, T.M.; Blasi, R.M.; Aoki, A.R.; Fernandes, T.S.P.; Da Trindade, M.R.G.; Alexandre, V.H. Evaluating a Microgrid Operation Through Real-Time Digital Twin Simulation. In Proceedings of the 2023 IEEE PES Innovative Smart Grid Technologies Latin America (ISGT-LA), San Juan, PR, USA, 6–9 November 2023; pp. 65–69. [Google Scholar]
- Hong, Y.-Y.; Apolinario, G.F.D. Ancillary Services and Risk Assessment of Networked Microgrids Using Digital Twin. IEEE Trans. Power Syst. 2023, 38, 4542–4558. [Google Scholar] [CrossRef]
- Scarlatache, F.; Grigoraş, G.; Scarlatache, V.A.; Dandea, V. Digital Twin-Based Decision-Making Methodology for the Optimal Operation of Microgrids. In Proceedings of the IEEE 2023 10th International Conference on Modern Power Systems (MPS), Cluj-Napoca, Romania, 21–23 June 2023; pp. 1–5. [Google Scholar]
- Dellaly, M.; Skander-Mustapha, S.; Slama-Belkhodja, I. A Digital Twin Model-Based Approach to Cost Optimization of Residential Community Microgrids. Glob. Energy Interconnect. 2024, 7, 82–93. [Google Scholar] [CrossRef]
- Baldassarre, A.; Dion, J.-L.; Peyret, N.; Renaud, F. Digital Twin with Augmented State Extended Kalman Filters for Forecasting Electric Power Consumption of Industrial Production Systems. Heliyon 2024, 10, e27343. [Google Scholar] [CrossRef] [PubMed]
- Shi, X.; Fang, F.; Qiu, R. Data-Driven Modeling in Digital Twin for Power System Anomaly Detection. Digit. Twin 2024, 4, 5. [Google Scholar] [CrossRef]
- Sun, R.; Chi, W.; Li, S.; Wang, Y. Application and Exploration of Digital Twin Substation in Xiong’an New Area. Mod. Electr. Power 2024, 41, 29–35. [Google Scholar]
- Li, Y.; Zhang, Y.; Zhao, Y.; Lu, J.; Wang, J.; Lin, P. A Closed-Loop Operation and Maintenance Architecture Based on Digital Twin for Electric Power Communication Networks. In Proceedings of the 2023 IEEE International Symposium on Broadband Multimedia Systems and Broadcasting (BMSB), Beijing, China, 14–16 June 2023; pp. 1–6. [Google Scholar]
- Wang, H.; Lin, P.; Hou, Z.; Sun, S. Research on Intelligent Monitoring and Maintenance Technology of Substation Based on Digital Twin. J. Phys. Conf. Ser. 2021, 2136, 012029. [Google Scholar] [CrossRef]
- Ke, H.; Tang, Y.; Zhou, D.; Li, L.; Yang, S. Digital Twin System of Substation Equipment. Adv. Eng. Technol. Res. 2024, 11, 551. [Google Scholar] [CrossRef]
- Adewole, A.C.; Tzoneva, R. Co-simulation Platform for Integrated Real-time Power System Emulation and Wide Area Communication. IET Gener. Transm. Distrib. 2017, 11, 3019–3029. [Google Scholar] [CrossRef]
- Bhadani, R.; Banik, S.; Tu, H.; Lukic, S.; Karsai, G. Model-Based Design Tool for Cyber-Physical Power Systems Using SystemC-AMS. In Proceedings of the 2024 IEEE Workshop on Design Automation for CPS and IoT (DESTION), Hong Kong, China, 13–14 May 2024. [Google Scholar]
- Wagle, R.; Sharma, P.; Amin, M.; Gonzalez-Longatt, F. Cyber-Physical Co-Simulation Framework Between Typhon HIL and OpenDSS for Real-Time Applications. In Real-Time Simulation and Hardware-in-the-Loop Testing Using Typhoon HIL; Springer: Singapore, 2023; pp. 425–446. [Google Scholar]
- Sharma, N.K.; Samantaray, S.R. Assessment of PMU-Based Wide-Area Angle Criterion for Fault Detection in Microgrid. IET Gener. Transm. Distrib. 2019, 13, 4301–4310. [Google Scholar] [CrossRef]
- Lundstrom, B.; Salapaka, M.V. Optimal Power Hardware-in-the-Loop Interfacing: Applying Modern Control for Design and Verification of High-Accuracy Interfaces. IEEE Trans. Ind. Electron. 2021, 68, 10388–10399. [Google Scholar] [CrossRef]
- Shekhar, A.; Rituraj, G.; Van Der Sande, R.; Ahmadi, M.; Deshmukh, R.; Bauer, P.; Nougain, V.; Lekić, A.; Palensky, P. Development of Reliable Power Electronic Systems Using Real Time Digital Twin Based Power Hardware-in-the-Loop Testbed. In Proceedings of the 2023 IEEE Belgrade PowerTech, Belgrade, Serbia, 25–29 June 2023; pp. 1–6. [Google Scholar]
- Mihalič, F.; Truntič, M.; Hren, A. Hardware-in-the-Loop Simulations: A Historical Overview of Engineering Challenges. Electronics 2022, 11, 2462. [Google Scholar] [CrossRef]
- Xu, M.; Liu, W.; Xu, C.; Zhang, Y.; Zhang, K.; Feng, Y.; Xia, Y.; Huang, D. Implementing Hardware-in-the-Loop Protocol Simulation for UAV Networks. In Proceedings of the IEEE 2023 28th Asia Pacific Conference on Communications (APCC), Sydney, Australia, 19–22 November 2023; pp. 172–177. [Google Scholar]
- Reiz, C.; Chiarelo Commar, H.C.; Souza, M.; Leite, J.B. Hardware-in-the-Loop Simulation in Distribution Networks: Frequency Variation. In Proceedings of the IEEE 2023 Workshop on Communication Networks and Power Systems (WCNPS), Brasilia, Brazil, 30 November–1 December 2023; pp. 1–7. [Google Scholar]
- Sadjina, S.; Kyllingstad, L.T.; Rindarøy, M.; Skjong, S.; Æsøy, V.; Pedersen, E. Distributed Co-Simulation of Maritime Systems and Operations. J. Offshore Mech. Arct. Eng. 2019, 141, 011302. [Google Scholar] [CrossRef]
- Steinbrink, C.; Blank-Babazadeh, M.; El-Ama, A.; Holly, S.; Lüers, B.; Nebel-Wenner, M.; Ramírez Acosta, R.P.; Raub, T.; Schwarz, J.S.; Stark, S.; et al. CPES Testing with Mosaik: Co-Simulation Planning, Execution and Analysis. Appl. Sci. 2019, 9, 923. [Google Scholar] [CrossRef]
- Laengen, Ø.S. Application of Monte Carlo Simulation to Power System Adequacy Assessment; Norwegian University of Science and Technology: Trondheim, Norway, 2018. [Google Scholar]
- Züst, S.; Züst, R.; Züst, V.; West, S.; Stoll, O.; Minonne, C. A Graph Based Monte Carlo Simulation Supporting a Digital Twin for the Curatorial Management of Excavation and Demolition Material Flows. J. Clean. Prod. 2021, 310, 127453. [Google Scholar] [CrossRef]
- Barricelli, B.R.; Casiraghi, E.; Fogli, D. A Survey on Digital Twin: Definitions, Characteristics, Applications, and Design Implications. IEEE Access 2019, 7, 167653–167671. [Google Scholar] [CrossRef]
- Barbierato, L.; Estebsari, A.; Bottaccioli, L.; Macii, E.; Patti, E. A Distributed Multimodel Cosimulation Platform to Assess General Purpose Services in Smart Grids. IEEE Trans. Ind. Appl. 2020, 56, 5613–5624. [Google Scholar] [CrossRef]
- Hooshyar, H.; Vanfretti, L.; Chow, J.H.; Fitsik, R.; Adhikari, P.M. ALSET Lab: Designing Precise Timing and Communications for a Digital Power Grid Laboratory. In Proceedings of the 2020 IEEE Power & Energy Society General Meeting (PESGM), Montreal, QC, Canada, 2–6 August 2020; pp. 1–5. [Google Scholar]
- Cioara, T.; Anghel, I.; Antal, M.; Antal, C.; Arcas, G.I.; Croce, V. An Overview of Digital Twins Application in Smart Energy Grids. In Proceedings of the 2022 IEEE 18th International Conference on Intelligent Computer Communication and Processing (ICCP), Cluj-Napoca, Romania, 22–24 September 2022; pp. 25–30. [Google Scholar]
- Deon, B.; Cotta, K.P.; Silva, R.F.V.; Batista, C.B.; Justino, G.T.; Freitas, G.C.; Cordeiro, A.M.; Barbosa, A.S.; Loução, F.L.; Simioni, T.; et al. Digital Twin and Machine Learning for Decision Support in Thermal Power Plant with Combustion Engines. Knowl. Based Syst. 2022, 253, 109578. [Google Scholar] [CrossRef]
- Siraj Khan, M.M.; Giraldo, J.; Parvania, M. Real-Time Cyber-Physical Analysis of Distribution Systems Using Digital Twins. In Proceedings of the 2022 IEEE International Conference on Communications, Control, and Computing Technologies for Smart Grids (SmartGridComm), Singapore, 25–28 October 2022; pp. 34–39. [Google Scholar]
- Fall, M.; De Caro, F.; Villacci, D.; Vaccaro, A. Integrating Dynamic Thermal Rating Systems in a Real-Time Power System Digital Twin. In Proceedings of the IEEE 2023 AEIT International Annual Conference (AEIT), Rome, Italy, 5–7 October 2023; pp. 1–6. [Google Scholar]
- Liu, Y.H.; Yang, Z.Z.; Liu, M.C. Digital Twin-Based Online Health Monitoring of Power Electronics Systems with Self-Evolving Compensators and Improved Parameter Identification Capability. IEEE J. Emerg. Sel. Top. Power Electron. 2024, 13, 2725–2737. [Google Scholar] [CrossRef]
- Baba, M.; Nor, N.B.M.; Sheikh, A.; Nowakowski, G.; Masood, F.; Rehman, M.; Irfan, M.; Arefin, A.A.; Kumar, R.; Momin, B. A Review of the Importance of Synchrophasor Technology, Smart Grid, and Applications. Bull. Pol. Acad. Sci. Tech. Sci. 2022, 70, e143826. [Google Scholar] [CrossRef]
- Tan, Q.; Li, Y.; Wang, F.; Wu, Z.; Zhu, J.; Suo, J.; Liu, W. Operation and Maintenance Technology of Relay Protection Equipment Based on Digital Twin Technology. J. Phys. Conf. Ser. 2023, 2495, 012020. [Google Scholar] [CrossRef]
- Ruhe, S.; Schaefer, K.; Branz, S.; Nicolai, S.; Bretschneider, P.; Westermann, D. Design and Implementation of a Hierarchical Digital Twin for Power Systems Using Real-Time Simulation. Electronics 2023, 12, 2747. [Google Scholar] [CrossRef]
- Rebello, C.M.; Jäschkea, J.; Nogueira, I.B.R. Digital Twin Framework for Optimal and Autonomous Decision-Making in Cyber-Physical Systems: Enhancing Reliability and Adaptability in the Oil and Gas Industry. arXiv 2023, arXiv:2311.12755. [Google Scholar]
- Sun, Y.; Wang, L.; Xu, T.; Ma, Z.; Wang, X. Research on Intelligent Operation and Maintenance Risk Early Warning Technology of Information System Based on Digital Twin. In Proceedings of the 2024 IEEE 3rd International Conference on Electrical Engineering, Big Data and Algorithms (EEBDA), Changchun, China, 27–29 February 2024; pp. 1714–1718. [Google Scholar]
- Nasiri, G.; Kavousi-Fard, A. A Digital Twin-Based System to Manage the Energy Hub and Enhance the Electrical Grid Resiliency. Machines 2023, 11, 392. [Google Scholar] [CrossRef]
- Palensky, P.; Mancarella, P.; Hardy, T.; Cvetkovic, M. Cosimulating Integrated Energy Systems with Heterogeneous Digital Twins: Matching a Connected World. IEEE Power Energy Mag. 2024, 22, 52–60. [Google Scholar] [CrossRef]
- Salazar, L.; Castro, S.R.; Lozano, J.; Koneru, K.; Zambon, E.; Huang, B.; Baldick, R.; Krotofil, M.; Rojas, A.; Cardenas, A.A. A Tale of Two Industroyers: It Was the Season of Darkness. In Proceedings of the 2024 IEEE Symposium on Security and Privacy (SP), San Francisco, CA, USA, 19–23 May 2024; pp. 312–330. [Google Scholar]
- Tatipatri, N.; Arun, S.L. A Comprehensive Review on Cyber-Attacks in Power Systems: Impact Analysis, Detection, and Cyber Security. IEEE Access 2024, 12, 18147–18167. [Google Scholar] [CrossRef]
- Mertes, J.; Schellenberger, C.; Yi, L.; Schmitz, M.; Glatt, M.; Klar, M.; Ravani, B.; Schotten, H.D.; Aurich, J.C. Experimental Evaluation of 5G Performance Based on a Digital Twin of a Machine Tool. CIRP J. Manuf. Sci. Technol. 2024, 55, 141–152. [Google Scholar] [CrossRef]
- Liu, X.; Zhong, Y.; Bi, C.; Jiao, F.; Xu, J. Research on the Application of Cloud Edge Collaboration Architecture in Power System. J. Phys. Conf. Ser. 2024, 2795, 012022. [Google Scholar] [CrossRef]
- Han, J.; Hong, Q.; Syed, M.H.; Khan, M.A.U.; Yang, G.; Burt, G.; Booth, C. Cloud-Edge Hosted Digital Twins for Coordinated Control of Distributed Energy Resources. IEEE Trans. Cloud Comput. 2023, 11, 1242–1256. [Google Scholar] [CrossRef]
- Jadhav, S.G.; Sarnikar, S. Digital Twin of a Digital World: Process, Data, and Experience Perspectives. IT Prof. 2023, 25, 68–73. [Google Scholar] [CrossRef]
- Aarno, D.; Engblom, J. Software and System Development Using Virtual Platforms; Elsevier: Amsterdam, The Netherlands, 2014. [Google Scholar]
- Capocchi, L.; Santucci, J.-F.; Zeigler, B.P. Discrete Event Modeling and Simulation Aspects to Improve Machine Learning Systems. In Proceedings of the IEEE 2018 4th International Conference on Universal Village (UV), Boston, MA, USA, 21–24 October 2018; pp. 1–6. [Google Scholar]
- Nutaro, J.J. Building Software for Simulation: Theory and Algorithms, with Applications in C++; Wiley: Hoboken, NJ, USA, 2011. [Google Scholar]
- Law, A.M. Simulation Modeling and Analysis, 5th ed.; McGraw-Hill: Tucson, AZ, USA, 2013. [Google Scholar]
- Kilkki, O.; Kangasrääsiö, A.; Nikkilä, R.; Alahäivälä, A.; Seilonen, I. Agent-Based Modeling and Simulation of a Smart Grid: A Case Study of Communication Effects on Frequency Control. Eng. Appl. Artif. Intell. 2014, 33, 91–98. [Google Scholar] [CrossRef]
- Xing, S.; Xie, J.; Jin, Y.; Zhou, C. An Agent-Based Simulation Analysis of Day-Ahead Market Pricing Mechanism for Energy-Frequency Regulation-Reserve Combined Operation for Wind Integrated Power System. In Proceedings of the 37th Annual Conference on Power System and Automation in Chinese Universities (CUS-EPSA), Hangzhou, China, 23–25 October 2022; pp. 489–498. [Google Scholar]
- Tristano, M.; Lenzo, B.; Xu, X.; Forrier, B.; D’hondt, T.; Risaliti, E.; Wilhelm, E. Hardware-in-the-Loop Real-Time Implementation of a Vehicle Stability Control Through Individual Wheel Torques. IEEE Trans. Veh. Technol. 2024, 73, 4683–4693. [Google Scholar] [CrossRef]
- Andreas, J.; Cláudio, G.; Christian, S.; Klaus, S.; Pierre, R.; Matthias, B.; Irina, Z.; Andreas, P.; Karl, W.; Torsten, S.; et al. The Functional Mock-up Interface 3.0—New Features Enabling New Applications. In Proceedings of the 14th Modelica Conference 2021, Linköping, Sweden, 20–24 September 2021; pp. 17–26. [Google Scholar]
- Liu, Y.; Feng, J.; Lu, J.; Zhou, S. A Review of Digital Twin Capabilities, Technologies, and Applications Based on the Maturity Model. Adv. Eng. Inform. 2024, 62, 102592. [Google Scholar] [CrossRef]







| Keyword Axis 1 | Keyword Axis 2 | Keyword Axis 3 | Papers Found |
|---|---|---|---|
| Digital Twins | Power Systems | - | 817 |
| Digital Twins | Substations | - | 192 |
| Digital Twins | Microgrids | - | 144 |
| Digital Twins | Cyber-physical Systems | Power Systems | 212 |
| Cyber-physical Systems | Co-Simulation | Power Systems | 493 |
| Cyber-physical Systems | Hardware-in-the-Loop Simulation | Power Systems | 145 |
| Cyber-physical Systems | Monte Carlo Simulation | Power Systems | 85 |
| Cyber-physical Systems | Dynamic State Simulation | Power Systems | 90 |
| Cyber-physical Systems | Hybrid Simulation | Power Systems | 29 |
| Metric | Result |
|---|---|
| Papers | 74 |
| Total Citations | 954 |
| Time Span (Years) | 9 |
| Citations/Year | 106 |
| Citations/Paper | 13 |
| Citations/Author | 5 |
| Paper/Author | 0.71 |
| Authors/Paper | 3.18 |
| h-index | 12 |
| Year | Main Research Themes |
|---|---|
| 2017 | Hardware-in-the-Loop simulation, co-simulation, cyber/physical system single-domain testbeds [16,57]. |
| 2019 | Early power system digital twin concept introduction [13,70] and long-term vision on its potential, cross-disciplinary strategic vision. |
| 2020 | HiL/co-simulation integration ideation [4,71,72], early experimentation of digital twins in benchmarking power systems (virtual-to-virtual) [27]. |
| 2021 | Expansion into substation digital twins [55] in the virtual-to-virtual domain, initial applications on specific grid elements being studied [2]. |
| 2022 | Investigation on generation and transmission grid applications [5,73,74] still in the virtual-to-virtual space, coupled with the start of the growth in interest in CPPS [75]. |
| 2023 | IEC61850 substation twins [26], initial assessments on DTs for cybersecurity [17,18], strategic roadmaps for practical implementations [15,18,47,49,54,62,76], studies merging leveraging HiL simulation in order to shift from virtual-to-virtual DTs [62]. |
| 2024 | First real-world power system DT implementations on small-scale systems and microgrids [44], assessments on CPPS DT as a tool to enhance systemic cybersecurity and operations [6,9,20,21,23,25,30,45,58], and initial proofs-of-concept on practical CPPS DT applications on microgrids [43,45,53,77]. |
| 2025 (as of August) | Framework proposals and real-life case studies on generation plants [32,33,37,39], machine learning algorithm integration to DT ecosystems [41], increasing diversity and scale of applications [34,35,36,42], with some studies focusing on early implementations of DT-powered cybersecurity frameworks for the grid [40]. |
| Year | Paper | Overview |
|---|---|---|
| 2019 | [27] | CPPS digital twin for cybersecurity studies, uses CTS and DES to represent the behaviors of a CPPS and emulate the physical twin. |
| 2023 | [24] | Presents a case study based on the deployment of a CPPS digital twin in a simulated medium voltage grid and its OT elements, exploring cyberattack-induced grid events and faults (false data injection). |
| 2023 | [48] | Digital twin of a networked microgrid’s (modified IEEE 34-bus system) energy management system to study the impact of CPPS digital twins in DER dispatch logic and optimization. |
| 2023 | [44] | A CPPS digital twin of a substation, containing machine learning, is proposed to study attacks against a simulation of the GOOSE protocol in a generic IEC618580-based substations. Results demonstrate a 96% F1 Score, showcasing the potential of the approach. |
| 2023 | [26] | Digital twin framework used to replicate realistic multi-stage cyberattacks on residential smart grids. Demonstration performed in a digital laboratory. |
| 2023 | [19] | Presents a CPPS digital twin-based testbed that allows for assessment of PS operation, network security and reliability, and testing of heterogeneous controllers. Applied in a simulated MVAC/DC system. |
| 2024 | [23] | CPPS digital twin topology for a smart grid that facilitates fingerprinting for detecting false data injection attacks at multiple points of the network. A simulated dataset smart grid is used for testing. |
| 2024 | [25] | Digital twin of a networked microgrid for tests on their behavior under DoS attacks and development of security frameworks, using data-driven models and a long-short term memory neural network. |
| 2024 | [21] | Studies cyberattacks to IEC61850-based substations and the correlation between cyber and physical events through a CPPS digital twin. Uses the IEEE 9-bus system to emulate PMUs and test how the digital twin distinguishes three-phase faults and substation GOOSE cyberattack-induced faults, highlighting correlation as a key parameter. |
| 2024 | [45] | Exploration of low earth orbit satellite (LEO) constellation network-enhanced wide-area power systems through the proposal of a real-time CPPS digital twin. Evaluations were run on a wide-area synthetic AC-DC system with a simulated LEO satellite network, exploring the digital twin’s accuracy and possible applications and their benefits to the PS area. |
| 2025 | [38] | Study on DT for DC microgrids, with its effectiveness being demonstrated through experimental validation using a simplified three-bus DC microgrid testbed. The framework incorporates an electro-thermal DT to manage power flow based on thermal constraints in power distribution cables. |
| 2025 | [37] | Proposal of a method for a Smart Generation System’s DT with the aim of solving power dispatch problems, relying on the environment as a way to train AI agents to collaborate on centralized decision-making and decentralized control in order to achieve global optima for grid dispatch. |
| 2025 | [40] | Introduction of a DT-based scheme for cyberattack detection and mitigation in DC microgrids, validated through both simulation and experimental results. The study designs an observer-based local DT for each electronic converter interface converter estimates and mitigates simultaneous sensor and actuator attacks by recovering correct signals and a comprehensive centralized DT to estimate and eliminate cyberattacks at the system level in secondary control among multiple converters. |
| 2025 | [34] | Demonstration of the high-performing synergy of compiled models and HiL platforms for dynamics emulation, followed by the proposition of a multi-tools simulation methodology to reproduce time-scale dynamics on controlled DC power grids with the aim of creating a high-fidelity DT for a testbed zonal DC shipboard microgrid. |
| 2025 | [41] | With a focus on self-healing of islanded microgrids by leveraging a DT that replicates the behavior of physical components, this study creates proactive and reactive maintenance strategies through the orchestration of fuzzy logic and random forest algorithms running on top of the DT. This integrated approach considers multiple health states for lifecycle assessments across various grid elements, presenting the capability of receiving data streams from a physical twin (with no real-world physical twin on the experimentation phase). |
| 2025 | [39] | A conceptual framework for a digital twin of the Wały Śląskie hydro power plant, addressing challenges like incomplete documentation and limited real-time data availability. Its novelty lies in integrating computational fluid dynamics and AI-based modeling techniques as essential data inputs for efficiency modeling and operational analysis, thus supporting the DT’s conceptualization and development in an environment where real-world data might be scarce. |
| Year | Paper | Overview |
|---|---|---|
| 2023 | [65] | Investigation on the role of small computational united in distribution networks as facilitators of intelligent and efficient distribution of sustainable and cyber-safe electricity carried out via a HiL and RTS-based CPPS digital twin. Tests to verify the approach were performed using datasets from a networked distribution grid that was under short-circuit conditions. |
| 2023 | [44] | Implementation of a CPPS digital twin for an energy management system as part of the TalTech Campulse Project, which establishes a framework capable of predicting future performance, consumer behavior, and aiding in system maintenance. The approach was tested on a small-scale distributed networked system in Estonia. |
| 2024 | [43] | A CPPS digital twin of a non-disclosed English distribution system was developed as one of the deliverables of the UK-based Smart Energy Network Demonstrator project, built upon DSEs and RTSs, and smart meter data acquisition. The study highlights the technical challenge of using DSEs for distribution networks, and its early results show that the approach offers a potential for 54% reduction in solar curtailment via voltage control. |
Disclaimer/Publisher’s Note: The statements, opinions and data contained in all publications are solely those of the individual author(s) and contributor(s) and not of MDPI and/or the editor(s). MDPI and/or the editor(s) disclaim responsibility for any injury to people or property resulting from any ideas, methods, instructions or products referred to in the content. |
© 2025 by the authors. Licensee MDPI, Basel, Switzerland. This article is an open access article distributed under the terms and conditions of the Creative Commons Attribution (CC BY) license (https://creativecommons.org/licenses/by/4.0/).
Share and Cite
Barreto, N.E.M.; Aoki, A.R. Cyber-Physical Power System Digital Twins—A Study on the State of the Art. Energies 2025, 18, 5960. https://doi.org/10.3390/en18225960
Barreto NEM, Aoki AR. Cyber-Physical Power System Digital Twins—A Study on the State of the Art. Energies. 2025; 18(22):5960. https://doi.org/10.3390/en18225960
Chicago/Turabian StyleBarreto, Nathan Elias Maruch, and Alexandre Rasi Aoki. 2025. "Cyber-Physical Power System Digital Twins—A Study on the State of the Art" Energies 18, no. 22: 5960. https://doi.org/10.3390/en18225960
APA StyleBarreto, N. E. M., & Aoki, A. R. (2025). Cyber-Physical Power System Digital Twins—A Study on the State of the Art. Energies, 18(22), 5960. https://doi.org/10.3390/en18225960

