Next Article in Journal
High-Frequency Impedance of Rotationally Symmetric Two-Terminal Linear Passive Devices: Application to Parallel Plate Capacitors with a Lossy Dielectric Core and Lossy Thick Plates
Next Article in Special Issue
Pre- and Post-Self-Renovation Variations in Indoor Temperature: Methodological Pipeline and Cloud Monitoring Results in Two Small Residential Buildings
Previous Article in Journal
Methodology of Determining the Intensity of Heat Exchange in a Polytunnel: A Case Study of Synergy Between the Polytunnel and a Stone Heat Accumulator
Previous Article in Special Issue
Heat Transfer Coefficient of a Building: A Constant with Limited Variability or Dynamically Variable?
 
 
Font Type:
Arial Georgia Verdana
Font Size:
Aa Aa Aa
Line Spacing:
Column Width:
Background:
Article

Advancing Energy-Efficient Renovation Through Dynamic Life Cycle Assessment and Costing: Insights and Experiences from VERIFY Tool Deployment

by
Komninos Angelakoglou
1,*,
Ioannis Lampropoulos
1,
Eleni Chatzigeorgiou
1,
Paraskevi Giourka
1,
Georgios Martinopoulos
1,2,
Angelos-Saverios Skembris
1,
Andreas Seitaridis
1,
Georgia Kousovista
1 and
Nikos Nikolopoulos
1
1
Centre for Research and Technology Hellas (CERTH), Chemical Process and Energy Resources Institute (CPERI), Thermi, GR-57001 Thessaloniki, Greece
2
Merchant Marine Academy of Macedonia, Néa Michanióna, GR-57004 Thessaloniki, Greece
*
Author to whom correspondence should be addressed.
Energies 2025, 18(14), 3736; https://doi.org/10.3390/en18143736
Submission received: 23 June 2025 / Revised: 10 July 2025 / Accepted: 11 July 2025 / Published: 15 July 2025

Abstract

This study investigates the deployment of VERIFY, a dynamic life cycle assessment (LCA) and life cycle costing (LCC) tool, tailored to evaluate the energy and environmental performance of building renovation strategies. The tool was applied to three diverse building renovation projects across Europe, offering insights into how life cycle-based tools can enhance decision-making by integrating operational data and modeling of energy systems. The paper highlights how VERIFY captures both embodied and operational impacts—addressing limitations of conventional energy assessments—and aligns with EU frameworks such as Level(s). Key findings from the case studies in Italy, Spain, and the Netherlands demonstrate how LCA/LCC-based approaches can support energy efficiency objectives and guide sustainability-aligned renovation investments. Across the three case studies, the tool demonstrated up to 51% reduction in primary energy demand, 66% decrease in life cycle greenhouse gas emissions, and 51% reduction in life cycle costs. These outcomes provide researchers with a validated dynamic LCA/LCC framework and offer practitioners a replicable methodology for planning and evaluating sustainability-driven renovations. Despite their advantages, the effective use of LCA tools in energy renovation faces challenges, including limited data availability, regulatory fragmentation, and methodological complexity. The paper concludes that advanced tools such as VERIFY, when harmonized with evolving EU energy performance and sustainability standards, can strengthen the evidence base for deep energy renovation and carbon reduction in the building sector.

1. Introduction

While sustainability has been a prominent topic of discussion for decades, it has received particular emphasis in the last decade, driven by global climate commitments and stricter policies promoting carbon neutrality, resource efficiency, and holistic life cycle assessments (LCA). Yet, sustainability often remains a broad and sometimes ambiguous concept. In the context of the building industry, it encompasses reducing carbon emissions, enhancing energy efficiency, using sustainable materials, and ensuring resilience to climate change, all while enhancing occupant well-being, maintaining economic viability, and addressing societal needs. The building sector is considered key in the efforts towards decarbonization and the accomplishment of the Sustainable Development Goals, due to the vast emissions it currently produces and its apparent inefficiency in terms of energy performance. In the European Union (EU), 42% of the total energy consumption and 35% of the GHG emissions are attributed to buildings [1], while around 75% of the building stock is considered energy inefficient [2]. These facts necessitate sustainable building renovation and effective energy efficiency measures in order to reach the EU climate neutrality target for 2050, as well as the expected 55% emission reduction by 2030, as indicated by the European Green Deal [3]. Initiatives such as the Renovation Wave [4] aim to significantly boost renovation rates and optimize the relevant processes while accelerating deep energy renovations in buildings, in this way promoting the adoption of nearly-zero and positive energy buildings. In addition, the revised EU Emissions Trading System (ETS2) [5], introduced in 2023, targets CO2 emissions from fuel combustion in the building sector. Although it focuses specifically on operational performance, ETS2 reinforces the importance of reducing emissions in the use phase, one of the key dimensions evaluated through LCA in building renovation projects. EU emission trends indicate an optimistic reduction in the GHG emissions related to the building sector since 1990 levels, while projections suggest a 53% reduction by 2040 if member states fully implement existing policies, or up to 62% if additional measures are taken [6]. To assess the success of these measures, the utilization of standardized frameworks, targeted indicators, and relevant evaluation tools is necessary.
Evaluating the sustainability of a building renovation requires a comprehensive approach that integrates multiple assessment methodologies. A key framework for such evaluations is LCA, which enables a thorough analysis of environmental impacts across a building’s lifespan, from material extraction and construction to operation and end-of-life. LCA provides insights into resource use, energy consumption, carbon footprint, and waste generation, ensuring that sustainability considerations extend beyond immediate operational efficiency to the entire life cycle of the building. Following a similar rationale, life cycle costing (LCC) assesses the economic viability of different building solutions by quantifying initial investments, operational costs, maintenance expenses, and end-of-life costs over the building’s service life. Several LCA and LCC tools are available to facilitate these assessments, ranging from commercial software solutions to research-driven, non-commercial platforms. Among the various tools available, VERIFY introduces several unique contributions to the field of sustainability assessment in building renovation. It combines dynamic LCA and LCC analysis with real-time or simulated operational data, supports scenario-based comparisons at the component level, and integrates regulatory frameworks such as Level(s) and EN 15978 [7]. Its capacity to model both embodied and operational impacts with user-defined time steps, along with harmonized KPI reporting, enables more accurate and context-sensitive evaluations of renovation strategies. These features distinguish VERIFY from conventional static tools and enhance its applicability in diverse building types and policy environments. Widely used LCA tools include SimaPro [8], GaBi, OneClick LCA [9], and the ATHENA™ Impact Estimator [10], each offering varying capabilities in impact quantification, material flow analysis, and scenario modeling. Additionally, integrated LCA-LCC software, such as LCAiT, BeCost, BEES, EQUER, and TEAM™, provide enhanced LCC functionality along with environmental impact assessment [11]. Several research-driven tools also focus on national datasets, specific building typologies, and integration with building information modeling (BIM), expanding the applicability of traditional LCA methodologies and bridging the gap between scientific analysis and practical implementation.
However, despite the advantages of life cycle-based tools for this purpose, their application in building renovation remains challenging. Barriers include limited data availability, inconsistent methodological frameworks, and the difficulty of accounting for changing operational conditions over time. While LCA and LCC methodologies have advanced, key limitations persist, particularly the lack of dynamic life cycle approaches that can reflect evolving factors such as climate conditions, decarbonizing energy mixes, and building use patterns. Addressing these gaps remains essential for improving the accuracy and relevance of renovation assessments [12].
Recent work in dynamic LCA, particularly within the building sector, demonstrates significant methodological advances and supports the novelty and relevance of VERIFY. Salati et al. [13] presented a comprehensive review of dynamic LCA frameworks, highlighting emerging modeling approaches and key sources of temporal and spatial uncertainty in building assessments. Another study, focusing on building stock, emphasizes the inconsistent application of dynamic parameters and the need for more robust frameworks that balance temporal/spatial resolution with versatility across building types [14]. Additionally, an open-source Python package released in June 2025 (lcpy) exemplifies the growing demand for tools that support parametric dynamic LCA and LCC, integrating uncertainty and optimization workflows [15]. These advances affirm the importance of dynamic modeling in LCA and strengthen the case for VERIFY as a holistic, flexible tool that integrates dynamic LCA/LCC with policy-aligned KPI reporting, regulatory compliance, and scenario-based analysis.
Many of the LCA tools discussed above (e.g., SimaPro [8], GaBi, OneClick LCA [9], ATHENA™ [10], and others) rely on static data, limiting their ability to incorporate real-time variations such as changes in energy supply mix, user occupancy, and building usage patterns. These tools typically use fixed annual average values, rather than real-time or context-specific inputs, when estimating operational impacts across the life cycle, leading to potentially unrealistic sustainability assessments [16]. This is coupled with the lack of life cycle inventories and information on technological innovations related to building energy performance, such as bio-based insulation materials, building-integrated photovoltaic solutions, and their overall effect on a building’s energy performance, especially when coupled with other conventional or innovative interventions. In addition, existing standards lack consistency in defining complex renovations versus individual materials, making their application challenging. LCC indicators, which include both quantitative and qualitative aspects, require better integration of temporal variability, particularly to account for long-term uncertainties such as energy price volatility and inflation. These factors significantly influence life cycle cost outcomes and the assumptions behind discount rate selection, which can substantially affect the interpretation of economic sustainability. To facilitate the transition to a circular economy, LCA and LCC tools must evolve to become more operational, user-friendly, and capable of real-time performance monitoring [17].
While LCA offers a comprehensive view of the environmental impacts of building renovation, it is often complemented by other sustainability frameworks. Energy performance certificates (EPCs), widely used in Europe, assess operational energy efficiency, while green certifications such as LEED and BREEAM apply broader, multi-criteria assessments. Additionally, economic aspects of sustainability are addressed through LCC, which, together with LCA, underpins more holistic evaluations. The European Standard EN 15978 and the Level(s) framework provide the methodological foundation for integrating these assessments in practice. In this work, we adopt LCA and LCC methodologies supported by the VERIFY platform to assess renovation impacts across environmental and economic dimensions. However, assessing a building’s sustainability extends beyond LCA and LCC alone. While LCA captures the full environmental footprint of renovation, other widely used assessment frameworks focus on different sustainability dimensions. For example, energy performance certificates (EPCs), which serve as a regulatory mechanism in many countries, provide a standardized means of classifying buildings based on their operational energy efficiency [18]. These certificates guide policymakers and stakeholders in implementing targeted renovations to enhance energy performance, often supported by complementary advances in building monitoring and management technologies through frameworks such as the Smart Readiness Indicator (SRI) [19]. At the same time, green building certification schemes such as the LEED (Leadership in Energy and Environmental Design) [20] and the BREEAM (Building Research Establishment Environmental Assessment Method) [21] offer multi-criteria sustainability assessments that account for energy efficiency, water usage, indoor environmental quality, and material selection. These frameworks build upon LCA principles while also integrating broader socioeconomic and ecological considerations, ensuring a more holistic evaluation of sustainability [22]. In addition to environmental and economic considerations, occupant well-being has become an essential aspect of sustainability. The WELL building standard focuses on enhancing human health and well-being within the built environment, addressing factors such as air quality, lighting, and mental health to create spaces that promote occupant wellness. This certification does not replace LCA or EPCs but rather complements them, reinforcing the idea that sustainability must also consider human-centric design principles [23]. At the European level, sustainability in buildings is further guided by the European Standard EN 15978, which establishes a calculation method for implementing LCA in buildings and defines life cycle phases such as production, construction, operation, and end of life [24]. Additionally, the Level(s) framework, introduced by the European Commission, provides a structured, unified approach to life cycle evaluation and reporting, aligning with EU sustainability goals and ensuring consistency across assessments [25].
Building upon these frameworks, holistic sustainability assessment is crucial in guiding decision-making for renovation projects, ensuring that environmental, economic, and social impacts are all accounted for throughout a building’s life cycle [26]. Fragmented approaches, i.e., those that consider operational energy use and efficiency alone, fail to capture key sustainability factors such as embodied energy, material sourcing, and end-of-life disposal options. These life cycle stages significantly influence a building’s comprehensive environmental impact, particularly in the context of renovation, where changes to a building’s behavior, systems, and material composition are complex. Research suggests that embodied carbon emissions (those associated with the production, transportation, and installation of building materials) are projected to rival or soon surpass operational emissions [27] in the near future, making it imperative for sustainability assessments to adopt a life cycle perspective rather than focusing solely on energy efficiency metrics [28].
To bridge this gap, decision makers require advanced tools that integrate multiple sustainability dimensions rather than relying solely on traditional energy or environmental assessments. These tools should facilitate data-driven decision-making by leveraging LCA and LCC methodologies, helping stakeholders balance cost, performance, and long-term benefits while ensuring compliance with sustainability regulations. Such an integrated approach would also allow policymakers, designers, and industry professionals to make more informed choices, which would not only minimize environmental impacts but also enhance economic viability and occupant well-being.
In this context, the present study examines the application of VERIFY, a tool designed to assess the environmental and economic performance of buildings using a component-level scenario-based prospective life cycle approach. The platform supports dynamic assessments by integrating time-series operational data, including temperature, occupancy patterns, and on-site energy production and consumption. VERIFY generates comprehensive sustainability reports with flexible, user-defined time steps and incorporates key performance indicators (KPIs) aligned with recognized international and EU-wide standards. Specifically, the tool follows ISO 14040 and ISO 14044 for LCA, ISO 15686-5 for LCC, and EN 15978 for building sustainability assessment [7,29,30,31], while also incorporating the EU Level(s) framework for energy performance and global warming potential (GWP) indicator reporting. Key information regarding the tool’s background, architecture, and implementation is briefly presented in the following sections. Further details on VERIFY can be found in previous studies [11,32]. The primary goal of this study is to present the experiences and results obtained from applying VERIFY in three real-world building renovation projects and to provide insights into the challenges and key considerations when employing life cycle-based assessment tools for sustainability-oriented decision-making.
This study is structured as follows: Section 2 presents the methodology, detailing the VERIFY tool’s background, framework, and analytical capabilities. Section 3 describes the three real-world case studies where VERIFY was applied, highlighting their characteristics and renovation strategies. Section 4 presents the results of the life cycle assessments, showcasing the environmental and economic performance before and after renovation. Section 5 discusses the methodological, technical, and practical challenges encountered during the application of VERIFY, addressing issues such as data availability, regulatory alignment, and integration with other sustainability assessment frameworks. Section 6 concludes with key findings and recommendations for future applications of life cycle-based tools in the building sector.

2. Methodology

2.1. VERIFY Background

VERIFY has been developed and progressively advanced over the past six years, shaped by the needs and requirements of multiple European research and innovation projects (Table 1) funded by the European Commission. Its development continues through the systematic integration of new functionalities that address the diverse analytical and operational requirements identified in applied case studies. These case studies provide ongoing opportunities to test, validate, and improve both the tool’s features and its underlying databases. It leverages the expertise and experience of the Centre for Research and Technology Hellas (CERTH), which envisioned creating a next-generation platform for assessing innovative energy systems and supporting data-driven decision-making in sustainable building renovations. The VERIFY framework (Figure 1), aligned with ISO 14044, employs quantitative methods and algorithms to calculate LCA and LCC indicators for a wide range of energy-related components and technologies in buildings, while also supporting real-time data monitoring, scenario-based impact assessment, and project evaluation, enhancing its applicability across diverse renovation and investment planning strategies. VERIFY’s calculations focus on climate change and energy-related impact categories, specifically global warming potential (GWP) and primary energy demand (PED). Additionally, the tool integrates guidance from the Level(s) framework [33,34,35], addressing three macro-objectives: GHG emissions over the building life cycle, resource-efficient and circular material use, and optimized life cycle cost and value.
VERIFY further enhances its analytical scope by integrating multisource data, including bill of quantities transformed into inventories, cost data, and component-specific lifetimes. VERIFY’s application in several projects over the last years has led to the development of a comprehensive and continuously expanding life cycle inventory. This unique dataset includes key life cycle data for both innovative and conventional building systems. To tackle the wide range of conventional building systems available, VERIFY applies a scaling methodology that translates quantity-based inputs (e.g., from bills of quantities or technical documentation) into standardized environmental profiles using unit-based life cycle inventories. These inventories are derived from multiple sources, including in-house LCA studies performed with commercial tools, manufacturer-specific environmental product declarations, peer-reviewed literature, and technical reports. The environmental impacts, such as global warming potential (kg CO2-eq) and primary energy demand (MJ), are normalized to functional units (e.g., per m2 of floor area or per kWh of service) and scaled according to project-specific requirements. This enables VERIFY to represent conventional components through abstract but analytically consistent environmental profiles, enhancing scenario design flexibility while maintaining high modeling accuracy.
VERIFY currently supports life cycle analysis for energy-related technologies and systems, encompassing both active and passive elements, across the standard life cycle stages: product stage (covering embodied energy and material production), construction process stage (including transport and installation), use stage (addressing energy consumption, system performance, and maintenance) and end-of-life (EoL) stage (including disposal and recycling potential). Life cycle modeling in VERIFY accounts for both embodied and operational energy content for all components, as well as meteorological, energy mix, and price data for 27 EU countries, which are constantly updated. VERIFY supports three primary methods for energy data input: historical datasets, IoT sensor integration for real-time monitoring, or synthetic data generation via energy simulation tools. For the latter, VERIFY is integrated with INTEMA.building [11,36], a dynamic energy simulation engine that generates synthetic data for realistic operational scenarios with limited or no data availability. Developed using Modelica [37] and Dymola [38], INTEMA.building performs detailed simulations of building thermal behavior coupled with active energy systems, leveraging white-box models and open-source libraries such as Buildings [39] and BuildingSystems [40]. It incorporates both passive (e.g., walls, windows) and active components (e.g., PV panels, heat pumps, batteries) to represent building systems with high accuracy. The tool also supports BIM files (.ifc) for building geometry import and uses EU-provided weather data from PVGIS [41]. Verified against EN 15265–2007 [42], INTEMA.building has demonstrated high accuracy in modeling passive components and thermal performance across multiple validation cases, reinforcing its reliability for energy simulations.
To support consistent and flexible application, VERIFY follows a structured workflow (Figure 2) that spans from project set up to results reporting. The process begins with defining the project scope, KPIs, and stakeholder roles, followed by component-level assessments, including LCAs and LCI data entry for innovative technologies. System-level scenarios are then configured within the VERIFY platform, and energy data, sourced from historical records, real-time IoT inputs, or simulations via INTEMA.building, are integrated. Once all inputs are in place, VERIFY executes LCA and LCC analyses, and results are validated and documented through standardized reports. This end-to-end workflow ensures analytical rigor while adapting to diverse project contexts and data availability.
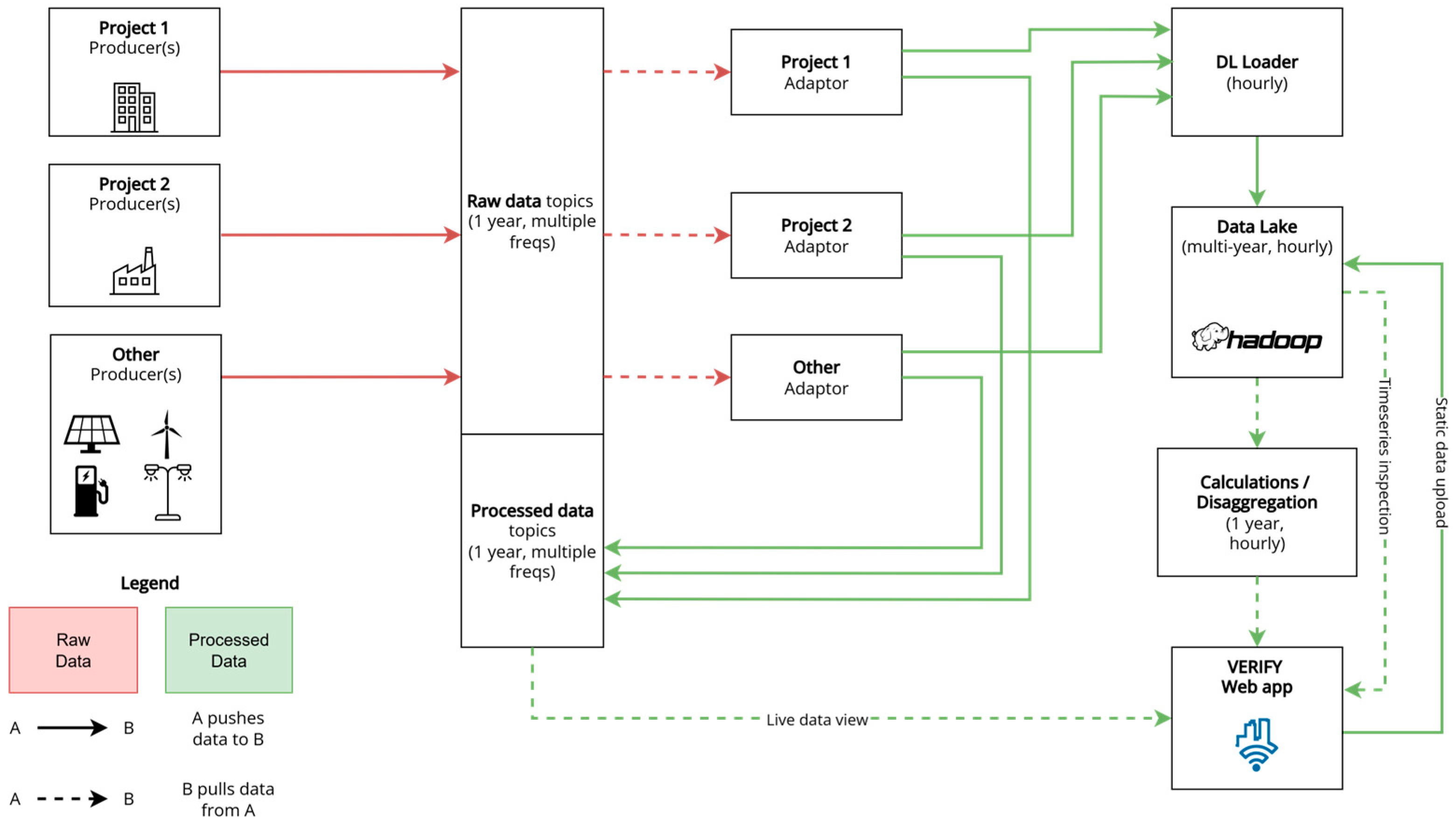
In projects where real-time energy monitoring is available, VERIFY incorporates IoT sensor data using a dedicated processing architecture designed to handle diverse formats, frequencies, and data sources. Figure 3 illustrates the full data flow, from raw data ingestion and standardization to validation, storage, and final integration into VERIFY’s analytical engine.
As demonstrated in Figure 3, real-time data from IoT sensors are transmitted from project-specific sources to a raw data stream, supporting hourly or sub-hourly granularity over extended periods. These data are then processed by adaptor modules, which standardize the structure and format across heterogeneous sources. A dedicated loader subsequently uploads the harmonized datasets to a centralized data lake, where they are stored with hourly resolution. Furthermore, the transformed data is forwarded to an internal stream and accessed by the web application for real-time visualization. Prior to integration into VERIFY’s analysis engine, the time series undergoes automated validation procedures, including checks for completeness, frequency consistency, and value range accuracy. Any anomalies detected are flagged and resolved to ensure data integrity. This layered architecture enables the reliable incorporation of real-time inputs, ensuring accurate and consistent LCA and LCC calculations within the VERIFY platform.

2.2. VERIFY Analysis

VERIFY performs life cycle analysis to generate key performance indicators (KPIs) and performance graphs for benchmarking scenarios before and after renovation. Table 2 outlines the primary input categories and data required for VERIFY’s application. If a specific energy or building system is not available in VERIFY’s database, additional inputs are necessary to define the materials, energy, and waste associated with the system throughout its life cycle, enabling the creation of a complete life cycle inventory.
VERIFY generates a report that includes KPIs addressing critical life cycle carbon activities. Table 3 outlines the core LCA and LCC indicators, such as lifetime primary energy demand (PED), life cycle global warming potential (GWP), and life cycle costs (LCC). KPIs are calculated at various intervals—single instance, annual averages, or over the project lifetime—depending on their relevance. Integration with sensor networks in demonstration projects enables real-time monitoring and dynamic KPI calculations. This supports continuous updates, improved accuracy, and adaptive corrective actions to optimize asset or building performance. An overview of the equations, variables, and methodologies for these KPIs is provided in Table 3, while a detailed explanation of the equations, variables, and methodologies is available in Supplementary S1.

3. Use Cases

VERIFY was applied and tested in three distinct renovation projects, serving as use cases (UCs) in Italy (UC#1), Spain (UC#2), and the Netherlands (UC#3). These UCs are demonstrated as part of the Horizon Europe (HEU) project InCUBE (Grant Agreement no. 101069610). InCUBE brings together 23 partners from seven European countries, envisioning to unlock the EU renovation wave through cutting-edge standardized and integrated processes based on four key pillars of innovation: digitalization, industrialization, new technologies and materials and new markets entrants, all while accounting for social inclusion, gender mainstreaming and upskilling of current and potential future workforce. The selection of the renovation projects aimed to reflect a variety of building typologies (i.e., cultural/administrative, multi-owner residential, and student housing) representative of the European building stock, ensuring the most adequate coverage of climatic (alpine in Trento, Italy; semi-arid Mediterranean in Zaragoza, Spain; temperate oceanic in Groningen, the Netherlands), as well as regulatory and socioeconomic conditions, based on the requirements of the relevant HEU topic. This variety enables a more comprehensive validation of the VERIFY tool’s applicability and robustness across differing energy needs, renovation constraints, and user profiles, supporting the generalizability of the findings.
The key characteristics of these UCs, including gross floor area, construction year, occupant profiles, and energy performance, are summarized in Table 4. Detailed simulation parameters, encompassing data on building elements, operational conditions, and heating, cooling, and domestic hot water (DHW) systems before (pre-renovation) and after (post-renovation) interventions, are provided in Supplementary S2. Further details are outlined in the following paragraphs, providing the rationale for the selection of the specific three UCs and a concise overview of the renovation actions planned for each.
The Centro Santa Chiara (UC#1) is a cultural heritage building owned by the Municipality of Trento and located in the Santa Chiara District, southeast of the historic city center. It is one of Trento’s most significant venues for cultural and recreational activities. The district, which has faced social and structural decline since the 1990s, is now part of a broader urban regeneration effort focusing on deep renovation of publicly owned buildings for mixed tertiary and residential use. UC#1 was selected to demonstrate how sustainability goals can be integrated into the renovation of culturally significant structures, an increasingly relevant challenge in Europe, where over 25% of older buildings are classified as heritage [43]. A detailed study has previously assessed the building’s energy performance and the potential impact of proposed interventions [36]. The renovation transformed the building into a multi-functional space hosting municipal archive, administrative offices, startup hubs, exhibition spaces, and enhanced access to the Cuminetti experimental theater. Innovative upgrades include mineral wool insulation, 20.1 kW BIPV shingles, and a geothermal heat pump system (249 kW heating/295 kW cooling), replacing existing gas boilers. These are combined with conventional measures such as wall insulation, double-glazed windows, standard PV panels, LED lighting, and connection to a low-temperature DHC system using geothermal and waste heat. A full breakdown of the building components, technologies, and cost/performance data is provided in Supplementary S2.
UC#2 is a five-story privately owned residential building with 40 dwellings in the Balsas de Ebro Viejo District, Zaragoza. Built in 1971, it is part of a working-class neighborhood now prioritized for refurbishment due to energy inefficiencies and aging infrastructure. The building is one of 18 blocks receiving municipal support, and its typology is representative of 126 similar structures in the area, offering strong potential for replication of scalable renovation solutions. Renovation actions addressed structural and energy inefficiencies with a mix of industrialized and conventional measures. These include 2000 m2 of modular façades, new vertical circulation zones with elevators, and a rooftop PV system (~100 MWh/year). Heating will shift from individual gas boilers to heat pumps and electric boilers to enable full electrification. Conventional improvements include high-performance glazing and expanded polystyrene insulation. A key challenge for UC#2 is executing the renovation activities while residents remain in their homes, necessitating careful planning and coordination to minimize disruptions. Detailed specifications, including system types, technical characteristics, and associated costs, are included in Supplementary S2.
The Heemskerckflat building (UC#3) is a privately owned student housing facility located in the Zeeheldenbuurt District in Groningen South, Netherlands. It exemplifies the wider European challenge of upgrading aging post-war apartment blocks built in the 1960s and 1970s, which are now technologically outdated and nearing the end of their economic lifespan. Demolition is often not a viable option, making deep renovation a strategic and sustainable alternative. With 15% of Dutch households living in similar buildings, UC#3 offers strong replicability potential across the Netherlands and beyond. The renovation transformed the building into a modern, energy-efficient residence tailored to student needs. Redesign plans eliminate surplus shared spaces, creating larger private rooms with en-suite bathrooms, organized into groups of seven sharing a kitchen. Communal amenities such as a lounge, library, and laundry room will be relocated to the ground floor. The building will also be vertically and horizontally expanded to enhance functionality. Key interventions include prefabricated façades with 88.4 kW of integrated BIPV panels, full thermal insulation, and high-performance glazing. These upgrades will significantly reduce reliance on the existing 475 kW gas boiler. Advanced construction methods, including BIM-based design, robotic demolition, and scaffold-less cranes, will improve efficiency and minimize environmental impact. A full inventory of building components, technologies, and performance-cost data is available in Supplementary S2.
The inclusion of a cultural heritage building (UC#1) was a deliberate decision aimed at capturing the complexities associated with renovating historically significant structures, which represent a substantial portion of the European building stock. Although such buildings pose unique architectural and regulatory constraints that could introduce bias, their integration offers valuable insights into the adaptability of life cycle assessment tools in challenging renovation contexts. Further barriers in the assessment of this kind of building lie in the scarcity of necessary input data (e.g., materials used or interventions performed during previous renovations). To mitigate this potential bias and ensure broader applicability, the remaining use cases (UC#2 and UC#3) reflect standard residential typologies with diverse occupancy profiles, ownership models, and renovation approaches. This balanced selection enables a more comprehensive validation of the VERIFY tool and supports the transferability of the findings across different building types and contexts.

4. Results

The application of VERIFY across the three InCUBE UCs has provided a comprehensive overview of the energy, environmental, and economic benefits associated with deep renovation interventions. The assessment was conducted over a 50-year study period, as defined by the EU Level(s) framework for life cycle evaluation in buildings. The analysis covers the operational stage of the building and its components, as well as the construction and end-of-life (EoL) stages of the relevant systems. This section presents the key findings, structured around the comparative analysis between baseline and post-renovation scenarios.
A cross-pilot comparison (Table 5) reveals significant variability in performance improvements across the three UCs, reflecting differences in initial building conditions, renovation strategies, and contextual constraints. Note that the table refers only to energy behavior-related components and the renovation activities, not the existing buildings themselves. Among the pilots, the Spanish case demonstrated the highest relative reductions across all three sustainability indicators, underlining the comprehensive nature of the interventions and the relatively high energy inefficiency of the pre-renovation building. The Italian pilot, despite facing significant challenges due to the building’s cultural heritage status, achieved notable reductions in both energy consumption and GHG emissions. In the Netherlands, while energy demand reductions were more modest, the renovation yielded substantial environmental benefits, demonstrating that even in constrained architectural settings, significant improvements in environmental performance are achievable. It is important to note that the total floor area of UC#3 has been significantly increased; thus, only the KPIs presented per unit of floor area are comparable between the pre- and post-renovation status.
The renovation actions undertaken at the Santa Chiara building in Trento (UC#1), Italy, primarily targeted a reduction in thermal needs and an enhancement of occupant comfort, while respecting the constraints of the heritage structure. The adopted renovation scenario incorporated two PV systems—standard PV modules and Tegosolar solutions combined with the installation of a ground source heat pump (GSHP) system, aimed at boosting both the energy efficiency and the sustainability profile of the building. The implementation of these measures resulted in a 23% reduction in lifetime primary energy demand, a 32% decrease in the life cycle GWP, and a 16% decrease in the average annual life cycle costs. The estimated payback period for the overall renovation investment is approximately 12 years. These improvements substantiate the potential for significant sustainability gains even in culturally protected buildings.
The renovation of the Spanish pilot (UC#2), a multi-family residential building in Zaragoza, incorporated a combination of modular façade solutions and conventional energy efficiency upgrades, such as enhanced insulation, high-efficiency windows, and replacement of outdated heating and DHW systems. These interventions were further supported by the installation of PV systems to facilitate on-site electricity generation for self-consumption. The integration of these advanced renovation measures resulted in a 51% reduction in lifetime primary energy demand, a remarkable 66% decrease in life cycle GWP, and a 51% reduction in total life cycle costs. The payback period for the renovation investment was calculated at approximately 5 years, highlighting the economic attractiveness of the intervention.
In the Dutch pilot (UC#3), a student housing building in Groningen, the renovation strategy focused on the integration of cutting-edge technologies such as the “Expanding Space” prefabricated façade system and BIPV systems. These upgrades aimed at simultaneously reducing the building’s energy demands and generating electricity on-site, although certain limitations regarding grid saturation prevented full utilization of PV generation at the time of assessment. Following renovation, the building achieved a 36% reduction in lifetime primary energy demand, a 51.2% reduction in life cycle GWP, and a 38% decrease in life cycle costs on a per square meter basis. It is important to note that the life cycle cost figures refer exclusively to renovation actions and do not include the original construction costs of the building. Additionally, due to the significant expansion in total floor area and increased occupancy (from 229 to 265 residents), no meaningful overall payback period could be derived within the VERIFY framework. The financial assessment of the renovation thus focuses strictly on energy-related parameters, excluding potential increases in rental income or other economic considerations not captured by VERIFY.
The temporal results are presented by performance category: annual primary energy demand, annual greenhouse gas (GHG) emissions, and annual life cycle costs (LCC), with each category encompassing comparative figures across all three UCs. This structure allows for a coherent analysis of trends over the 50-year assessment period, facilitating direct comparison between baseline and renovation scenarios. The figures also capture key life cycle events such as component replacements and system degradation, which are reflected as periodic fluctuations in the performance indicators.
Figure 4 illustrates the annual primary energy demand across the three UCs. In the UC#1, the renovated scenario shows an average annual demand of approximately 1.44 GWh, with notable peaks of 1.83 GWh and 1.82 GWh occurring in years 30 and 40, respectively. These peaks correspond to scheduled component replacements: the PV system, which reaches end of life after 30 years, and the glazing systems installed during renovation, which are replaced in year 40. Despite these peaks, the demand remains consistently lower than that of the baseline scenario throughout the assessment period. In UC#2, the average primary energy demand after renovation is significantly reduced to 552 MWh/year, with a peak of 710 MWh in year 40, again reflecting scheduled replacements. This peak results from the replacement of glazing systems, while a previous replacement of the PV system with a 25-year lifetime occurs in year 25 and contributes to a smaller peak. Overall, the renovation leads to a substantial reduction in demand when compared to the baseline. The UC#3 presents an average demand of 1.40 GWh/year in the renovated scenario, with a peak of 2.18 GWh in year 30. This peak results from the combined replacement of the PV system and part of the glazing systems; additional glazing replacements occur in year 40. Although UC#3 has a higher absolute demand due to increased floor area and occupancy after renovation, it still outperforms the baseline on a per m2 basis throughout most of the assessment period. These observed peaks align with planned component renewal cycles and are not due to modeling assumptions, reaffirming the value of long-term life cycle analysis in accurately capturing renovation dynamics.
Annual GHG emissions trends are shown in Figure 5 for UC#1, UC#2, and UC#3 over the 50-year analysis period. In UC#1, emissions under the renovation scenario average 231.7 t CO2-eq/year, with a peak of 353.6 t in year 30, primarily due to the embodied emissions associated with the replacement of the PV system. A second, smaller increase appears in year 40, reflecting the replacement of glazing systems. Despite these peaks, emissions remain well below the baseline throughout the evaluation period. In UC#2, average emissions fall to 60 t CO2eq/year, with a temporary rise to 114 t in year 40, attributed to the replacement of glazing components. An earlier increase also occurs in year 25, when the PV system reaches the end of its service life and is replaced. In UC#3, average emissions reach 239 t CO2eq/year, with a peak of 427 t in year 30 due to the simultaneous replacement of the PV system and part of the glazing systems; additional glazing elements are renewed in year 40. Although UC#3 has higher absolute emissions due to expanded building size and occupancy, the renovated scenario still performs better than the baseline on a per m2 basis, reinforcing the value of integrated energy-efficient technologies and on-site renewables. As with primary energy demand, the observed peaks are consistent with scheduled replacement events and not modeling artifacts, underlining the importance of a life cycle perspective in emissions evaluation.
Figure 6 presents the life cycle cost evolution for UC#1, UC#2, and UC#3, respectively. In all three cases, the renovation scenarios result in significantly lower total costs compared to the respective baselines. However, distinct cost peaks are observed in years 30 and 40, which correspond to the scheduled replacement of key building systems in accordance with their expected service lives. These include heating and cooling systems (e.g., ground source and water-to-water heat pumps), photovoltaic installations (standard and building-integrated), and envelope elements such as modular façades and high-performance windows. Specifically, in UC#1 and UC#3, the PV systems are replaced in year 30, with glazing replacements occurring in year 40. In UC#2, the PV system is replaced in year 25, while glazing systems are renewed in year 40. While these midlife interventions temporarily increase annual costs, they are an anticipated part of the life cycle strategy and do not offset the overall financial benefits of the renovation. The long-term savings achieved through improved energy efficiency and reduced operational expenditures remain dominant throughout the assessment period. It is also important to note that the LCC figures presented refer exclusively to renovation-related actions covering construction, operation, maintenance, replacement, and end-of-life stages, and exclude costs related to the initial construction of the buildings.
Overall, these findings confirm that, while retrofit and replacement interventions lead to transient increases in energy consumption, emissions, and costs, the holistic renovation strategy yields substantial long-term environmental and economic benefits. While the results presented demonstrate clear benefits of renovation interventions across all use cases, it is important to acknowledge the presence of inherent uncertainties in life cycle assessments. Factors such as variability in component lifespan, future energy prices, grid emission factors, and maintenance requirements can influence the outcomes. Although a formal sensitivity analysis was not performed in this study, these uncertainties are expected to affect absolute values rather than the comparative trends between pre- and post-renovation scenarios.

5. Discussion

The application of life cycle-based tools, such as VERIFY, for assessing building renovation scenarios entails several methodological, technical, and practical challenges that must be addressed to ensure robust and meaningful outcomes. While LCA/LCC provides a comprehensive approach to assessing the environmental and economic impacts of renovation strategies over a building’s entire lifespan, its effective utilization requires overcoming issues related to data availability, methodological inconsistencies, regulatory alignment, and practical usability. In this section, an attempt is made to explore these challenges in more depth and discuss their implications for sustainability assessments in the built environment.
One of the most fundamental challenges in using LCA tools is ensuring the availability and quality of input data. Conducting an LCA requires extensive and detailed inventories on materials, energy consumption, emissions, and waste generation at each stage of a building’s life cycle—from raw material extraction and manufacturing to operation and eventual demolition. However, in many cases, such data are incomplete, inconsistent, or difficult to obtain. For instance, while well-established materials such as concrete or steel have comprehensive life cycle inventories available from databases such as Ecoinvent [44] or the European Platform on Life Cycle Assessment (EPLCA), innovative or emerging building technologies may lack reliable environmental data. This is particularly problematic for assessing novel insulation materials, new PV technologies, bio-based construction products, or new energy storage solutions, which may not yet be fully integrated into LCA databases. In such cases, users must rely on manufacturer data or estimated values, introducing uncertainties into the assessment that might be higher than those introduced by utilizing LCI data from LCA databases. Additionally, country-specific variations in electricity grids, construction practices, and material supply chains further complicate data collection. For example, the embodied carbon of cement varies significantly depending on the regional energy mix used in its production, meaning that an assessment conducted using generic global or European values may not accurately reflect a building’s real environmental footprint. The fact that the manufacturers of a solution are not necessarily the ones responsible for its installation or end-of-life treatment adds an extra layer of complexity to the extraction of life cycle data.
VERIFY attempts to tackle the data availability issue by employing synthetic data models and predictive algorithms that are tailored to location-specific characteristics. The platform leverages APIs to access external databases for estimating RES production, taking seasonal variability into account. When external data is unavailable or insufficient, VERIFY generates simulated datasets internally to ensure accuracy and continuity. Its internal LCA database comprises information on energy performance technologies (e.g., RES carriers, insulation, glazing, thermal comfort, and ventilation) derived from leading LCA software and environmental product declarations. To tackle the challenge of grid emission factor volatility and its effect on GWP calculations, VERIFY uses a logistic regression model to estimate the emissions of future periods using historical data available in its database, aiming to provide a more realistic estimate of a renovation’s future performance. Through the above techniques, VERIFY can effectively combine real and simulated data to estimate the environmental and economic impacts of energy upgrades, reducing the need for costly custom analyses even in data-scarce situations.
Another key challenge lies in the divergence between life cycle-based sustainability assessments and more conventional evaluation approaches, such as energy performance certificates (EPCs). EPCs are commonly used across Europe to assess and communicate a building’s operational energy performance, based on standardized usage profiles, internal temperature setpoints, and average monthly climatic data. However, this approach is limited to operational energy use and does not account for embodied carbon or life cycle costs associated with renovation activities. As a result, renovation measures that improve operational efficiency, such as upgrading to high-performance HVAC systems, may lead to favorable EPC ratings, even when the embodied impacts of the materials and systems introduced are substantial. In contrast, frameworks such as the EU Level(s) emphasize a whole-life perspective, incorporating both embodied and operational environmental impacts over a building’s lifespan. The results observed in the use cases underscore this divergence: while EPCs and energy models reflected substantial operational improvements, VERIFY’s life cycle-based assessment presented more tempered gains due to the inclusion of embodied energy and carbon from construction materials and technologies. These differences highlight the need for integrating LCA and LCC into building sustainability assessments, particularly for renovation projects where the embodied impacts of new interventions can significantly influence the overall environmental and economic performance.
While energy audits and simulation tools often focus on operational performance, VERIFY incorporates emissions from material production, system replacements, and midlife interventions. Consequently, projected emission savings tend to be more conservative but reflect a more comprehensive picture. Additional factors may also contribute to deviations between simulated and actual performance. These include modeling assumptions, occupant behavior, the actual performance of installed systems compared to specifications, and weather variability. For instance, unusually high temperatures in Spain during 2024 [45] likely increased cooling demand beyond predicted levels, while heating needs may have decreased. Such discrepancies emphasize the need for integrated and adaptive assessment frameworks. Life cycle-based tools, such as VERIFY, complement energy models by capturing hidden environmental burdens and supporting more robust sustainability evaluations, especially in renovation contexts where embodied impacts are non-negligible.
Compiling accurate life cycle inventories (LCIs) remains a critical and often resource-intensive aspect of applying LCA tools in building renovation projects. This process involves detailed specification of materials, energy inputs, transport logistics, installation procedures, and end-of-life scenarios for each component. While VERIFY streamlines these tasks by offering predefined templates and a curated database of material properties, accurate user input and contextual expertise remain essential to ensure data reliability. Material misclassification and incomplete maintenance accounting can significantly affect LCA outcomes, with the assumed service life of key technologies being a particularly influential parameter. For example, underestimating or overestimating the lifespan of heat pumps can misrepresent replacement frequencies and associated environmental impacts. Furthermore, many renovation-related innovations involve complex, multi-material components—such as prefabricated façade panels with integrated insulation and glazing—which require careful decomposition into their individual material flows for precise modeling.
Although accounting for future technological advancements in LCA is inherently uncertain, scenario analysis or sensitivity testing can provide useful insights into long-term sustainability. For example, projecting improvements in material efficiency or the decarbonization of energy systems enables the construction of alternative development pathways. While VERIFY currently relies on static assumptions for most component parameters, integrating forward-looking scenarios could enhance its capacity to support long-term planning. In practice, access to detailed environmental data is often limited. Many project stakeholders act as system integrators rather than manufacturers, and, therefore, may not possess full information on the embedded impacts of the components used. This underscores the need for transparency and consistency in defining system boundaries, especially when comparing across renovation scenarios, to ensure that results are both reliable and comparable.
The dynamic nature of LCA results introduces additional complexity in renovation decision-making. Unlike static assessments that provide a snapshot of a building’s performance at a given point in time, LCA outcomes can evolve substantially due to factors such as grid decarbonization, material production efficiencies, and regulatory shifts. This means that an intervention that appears sustainable today may not retain the same advantage in the future. For example, a building renovation scenario that relies on natural gas for heating may currently have a lower operational carbon footprint than an electric heat pump system in regions with high-carbon electricity grids. However, as grid electricity becomes increasingly sourced from renewables, the relative environmental performance of these options will shift, potentially altering the ranking of renovation strategies over a 50-year assessment period. VERIFY attempts to address this challenge by incorporating real-time data streams and flexible modeling approaches, but long-term projections remain subject to external uncertainties. Decision-makers must therefore carefully consider scenario planning and sensitivity analyses when interpreting LCA results for renovation projects.
Regulatory alignment is a critical consideration when using LCA-based tools in the context of sustainable building renovations. The European Union’s Level(s) framework provides structured sustainability indicators that emphasize whole-life carbon assessment, resource-efficient material use, and life cycle cost analysis. VERIFY has been explicitly developed to align with Level(s), incorporating its methodology and metrics into the tool’s core calculation processes. This ensures both regulatory compliance and enhances the credibility of assessment outcomes. Levels(s) require the integration of life cycle carbon emissions—including both embodied and operational impacts—which VERIFY fully supports, bridging the gap between traditional energy performance assessments and LCA-driven sustainability evaluations. Additionally, as compliance with Level(s) becomes a common requirement in EU-funded renovation initiatives, such as those under the Horizon Europe framework, VERIFY, as an LCA/LCC tool, remains adaptable to evolving policy frameworks, offering users a future-proof solution for sustainability reporting.
Finally, the practical usability and accessibility of LCA tools present challenges for broader adoption in real-world renovation projects. Despite the advanced analytical capabilities of platforms such as VERIFY, they require a certain level of technical expertise, making them less accessible to non-specialist users such as building owners, municipal planners, or small-scale developers. The complexity of LCA terminology, coupled with the need for precise data inputs, can create barriers to effective implementation. For instance, a facility manager may struggle to interpret the implications of different GWP impact categories or to determine the most appropriate LCC discount rate to apply. To mitigate this issue, VERIFY incorporates interactive visualizations and intuitive user interfaces, but additional efforts—such as targeted training programs, simplified workflows, and decision-support guidance—are needed to bridge the knowledge gap. A key trade-off in the use of LCA tools lies between model precision and practical usability. While highly detailed models provide more accurate results, they require extensive data collection and input processing, which may discourage widespread use among stakeholders with limited resources. Currently, VERIFY offers a strong foundation aligned with general needs for building performance evaluation, cost-benefit analysis, and sustainability reporting. Nevertheless, its present configuration may not yet fully accommodate the diverse technical capacities and decision-making needs of all user groups. To address this, the platform is being developed with an adaptive strategy that prioritizes modularity and customization, ensuring it can evolve in response to user feedback and sector-specific requirements.

6. Conclusions

In this paper, the challenges and barriers to adopting LCA/LCC-based methodological approaches for the evaluation of building renovation efficacy are discussed and analyzed. Key issues discussed include data availability and quality, methodological discrepancies between LCA and other assessment frameworks, complexity in life cycle inventory creation, and the dynamic nature of LCA results over long assessment periods. Additionally, alignment with regulatory frameworks such as Level(s) and the usability of LCA tools for non-expert users are highlighted as critical factors to their broader adoption and impact.
To demonstrate the merits of a comprehensive approach, the application of VERIFY, a web-based tool integrating life cycle inventory as well as operational energy presumption and economic data, is presented as an alternative approach to existing methods. VERIFY is used to evaluate renovation interventions across three use cases in Italy, Spain, and the Netherlands and highlights the potential of deep renovation interventions to achieve substantial long-term benefits, even under diverse climatic, regulatory, and architectural conditions. The findings indicate that while early renovation stages may incur short-term increases in overall energy use, emissions, or cost, a comprehensive life cycle analysis reveals clear long-term benefits across all cases. The findings also show that these benefits would have been overestimated if operational energy consumption alone was considered to evaluate the viability of the renovation activities.
Despite these promising outcomes, the deployment of LCA tools in real-world renovation projects remains constrained by several methodological, technical, and practical challenges. Data availability and reliability pose a persistent issue, particularly in obtaining life cycle inventory data for novel technologies or region-specific components. While LCA-based tools such as VERIFY offer powerful capabilities for assessing the sustainability of building renovation scenarios, their effective application requires addressing these challenges through improved data integration, standardization of methodologies, and enhanced user support. Regulatory alignment will also be essential to ensure consistency and comparability of results across projects and regions. To overcome such barriers in the adoption of life cycle-based renovation assessments, the following policy actions are recommended. First, the establishment of EU-wide harmonized LCA and LCC data standards—supported by open-access databases and aligned with frameworks such as Level(s)—would address issues of data fragmentation and improve result comparability. Second, mandating the inclusion of embodied carbon metrics in national renovation strategies and energy performance certificate schemes would incentivize a whole-life approach to building sustainability. Finally, dedicated funding and technical support should be made available to ensure that public authorities and small stakeholders can access and apply advanced LCA tools in practice. This study demonstrates the value of life cycle-based assessment tools, such as VERIFY, in evaluating the sustainability performance of building renovation strategies. By integrating environmental and economic metrics over a building’s entire lifespan, VERIFY supports decision-making and enables a more holistic understanding of renovation outcomes. Future research will focus on extending VERIFY’s application to real-time operational and renovation datasets from pilot buildings, facilitating further tool validation and adaptation to the diverse requirements of renovation projects across Europe.
Looking ahead, a promising direction for future development involves the integration of artificial intelligence (AI) techniques to enable predictive LCA capabilities. By leveraging historical data and real-time inputs from building systems, AI-driven models could support forecasting of environmental and economic impacts under various renovation scenarios. While such functionality is not currently within the scope of the VERIFY project, the platform’s modular and data-centric architecture provides a solid foundation for incorporating predictive analytics in future iterations. This advancement could further enhance decision-making by enabling scenario optimization and early-stage impact estimation, especially in data-scarce or fast-changing renovation contexts.

Supplementary Materials

The following supporting information can be downloaded at: https://www.mdpi.com/article/10.3390/en18143736/s1, Supplementary S1: Supplementary Information for Key Per-formance Indicators; Supplementary S2: Detailed Building and System Parameters for UCs.

Author Contributions

The present article is addressed by the nine authors mentioned, each of whom was responsible for various aspects of the work. Specifically, conceptualization, K.A.; methodology, K.A., I.L. and E.C.; validation, K.A. and N.N.; formal analysis, K.A., P.G., G.M. and A.-S.S.; investigation, K.A., I.L., E.C., P.G., G.M., A.-S.S., A.S. and G.K.; resources K.A., P.G. and G.M.; data curation, K.A., I.L., E.C., A.S. and G.K.; writing—original draft preparation, K.A., I.L., E.C., A.S. and G.K.; writing—review and editing K.A., P.G., G.M., A.-S.S., A.S., G.K. and N.N.; supervision, K.A. and N.N.; funding acquisition, N.N. All authors have read and agreed to the published version of the manuscript.

Funding

This research was co-funded by Horizon Europe (HORIZON), grant number 101069610 (InCUBE–An Inclusive Toolbox for Accelerating and Smartening Deep Renovation). This is a feature paper invitation.

Data Availability Statement

The original contributions presented in the study are included in the article, further inquiries can be directed to the corresponding author.

Acknowledgments

This paper builds upon the experience and results generated through the collaborative efforts of the InCUBE consortium, within the framework of the InCUBE project.

Conflicts of Interest

The authors declare no conflicts of interest.

Abbreviations

The following abbreviations are used in this manuscript:
BIMBuilding Information Modeling
BIPVBuilding-Integrated Photovoltaics
CAPEXCapital Expenditure
CO2-eqCarbon Dioxide Equivalent
DHWDomestic Hot Water
DHCDistrict Heating and Cooling
EoLEnd-of-Life
EPCEnergy Performance Certificate
ETS2Emissions Trading System 2 (EU)
GHGGreenhouse Gas
GSHPGround Source Heat Pump
GWPGlobal Warming Potential
HEUHorizon Europe
HVACHeating, Ventilation, and Air Conditioning
KPIKey Performance Indicator
LCALife Cycle Assessment
LCCLife Cycle Costing
LCILife Cycle Inventory
LEEDLeadership in Energy and Environmental Design
LCOELevelized Cost of Electricity
PEDPrimary Energy Demand
PVGISPhotovoltaic Geographical Information System
SRISmart Readiness Indicator
WLCWhole Life Cost

References

  1. European Environment Agency (EEA). Buildings and Construction. 2024. Available online: https://www.eea.europa.eu/en/topics/in-depth/buildings-and-construction (accessed on 25 February 2025).
  2. European Commission. In Focus: Energy Efficient Buildings. 2024. Available online: https://energy.ec.europa.eu/news/focus-energy-efficient-buildings-2024-04-16_en (accessed on 25 February 2025).
  3. European Commission. The European Green Deal. Communication from the Commission to the European Parliament, the European Council, the European Economic and Social Committee and the Committee of the Regions (640 Final). Brussels, Belgium, 11 December 2019. Available online: https://eur-lex.europa.eu/legal-content/EN/TXT/?uri=celex:52019DC0640 (accessed on 25 February 2025).
  4. European Commission. A Renovation Wave for Europe—Greening Our Buildings, Creating Jobs, Improving Lives. Communication from the Commission to the European Parliament, the Council, the European Economic and Social Committee and the Committee of Regions. 2020. Available online: https://eur-lex.europa.eu/legal-content/EN/TXT/?uri=celex:52020DC0662 (accessed on 25 February 2025).
  5. European Union. Directive 2003/87/EC of the European Parliament and of the Council of 13 October 2003 Establishing a System for Greenhouse Gas Emission Allowance Trading Within the Union and Amending Council Directive 96/61/EC. Available online: https://eur-lex.europa.eu/legal-content/EN/TXT/?uri=CELEX%3A02003L0087-20240301 (accessed on 25 February 2025).
  6. Hesse, T.; Braungardt, S. EU 2040 Climate Target: The Role of the Buildings Sector; Oeko-Institut: Freiburg, Germany, 2024. [Google Scholar]
  7. EN 15978; Sustainability of Construction Works—Assessment of Environmental Performance of Buildings—Calculation method. CEN: Brussels, Belgium, 2011. Available online: https://standards.iteh.ai/catalog/standards/cen/62c22cef-5666-4719-91f9-c21cb6aa0ab3/en-15978-2011 (accessed on 10 July 2025).
  8. PRé Sustainability. SimaPro Software for Life Cycle Assessment. 2023. Available online: https://simapro.com (accessed on 25 February 2025).
  9. One Click LCA Ltd. One Click LCA: Life Cycle Assessment Software. 2023. Available online: https://www.oneclicklca.com (accessed on 12 March 2025).
  10. Athena Sustainable Materials Institute. Athena Impact Estimator for Buildings. 2023. Available online: https://athenasmi.org/our-software-data/impact-estimator/ (accessed on 24 April 2025).
  11. Apostolopoulos, V.; Mamounakis, I.; Seitaridis, A.; Tagkoulis, N.; Kourkoumpas, D.S.; Iliadis, P.; Angelakoglou, K.; Nikolopoulos, N. An integrated life cycle assessment and life cycle costing approach towards sustainable building renovation via a dynamic online tool. Appl. Energy 2023, 334, 120710. [Google Scholar] [CrossRef]
  12. Ramon, D.; Allacker, K.; Trigaux, D.; Wouters, H.; van Lipzig, N.P.M. Dynamic modelling of operational energy use in a building LCA: A case study of a Belgian office building. Energy Build. 2023, 278, 112634. [Google Scholar] [CrossRef]
  13. Salati, M.; Costa, A.A.; Silvestre, J.D. A Comprehensive Review of Dynamic Life Cycle Assessment for Buildings: Exploring Key Processes and Methodologies. Sustainability 2025, 17, 159. [Google Scholar] [CrossRef]
  14. Slavkovic, K.; Stephan, A. Dynamic life cycle assessment of buildings and building stocks—A review. Renew. Sustain. Energy Rev. 2025, 212, 115262. [Google Scholar] [CrossRef]
  15. Gkousis, S.; Katsou, E. lcpy: An open-source python package for parametric and dynamic Life Cycle Assessment and Life Cycle Costing. arXiv 2025, arXiv:2506.13744. [Google Scholar]
  16. Fnais, A.; Rezgui, Y.; Petri, I.; Beach, T.; Yeung, J.; Ghoroghi, A.; Kubicki, S. The application of life cycle assessment in buildings: Challenges, and directions for future research. Int. J. Life Cycle Assess. 2022, 27, 627–654. [Google Scholar] [CrossRef]
  17. Larsen, V.G.; Tollin, N.; Sattrup, P.A.; Birkved, M.; Holmboe, T. What are the challenges in assessing circular economy for the built environment? A literature review on integrating LCA, LCC and S-LCA in life cycle sustainability assessment, LCSA. J. Build. Eng. 2022, 50, 104203. [Google Scholar] [CrossRef]
  18. European Parliament and Council. Directive 2010/31/EU on the energy performance of buildings (EPBD). Off. J. Eur. Union 2010, L153, 13–35. [Google Scholar]
  19. Apostolopoulos, V.; Giourka, P.; Martinopoulos, G.; Angelakoglou, K.; Kourtzanidis, K.; Nikolopoulos, N. Smart readiness indicator evaluation and cost estimation of smart retrofitting scenarios-A comparative case-study in European residential buildings. Sustain. Cities Soc. 2022, 82, 103921. [Google Scholar] [CrossRef]
  20. U.S. Green Building Council (USGBC). LEED v4.1 Rating System; USGBC: Washington, DC, USA, 2019. [Google Scholar]
  21. BRE Global. BREEAM: The World’s Leading Sustainability Assessment Method for Master Planning Projects, Infrastructure and Buildings; BRE Group: Watford, UK, 2018. [Google Scholar]
  22. Feijão, D.; Reis, C.; Marques, M.C. Comparative analysis of sustainable building certification processes. J. Build. Eng. 2024, 96, 110401. [Google Scholar] [CrossRef]
  23. International WELL Building Institute. Introduction to WELL. Available online: https://www.well.support/why-is-well-certification-important~b1261fda-16d9-45a5-b22f-ae6f5cccf4ef (accessed on 25 February 2025).
  24. BS EN 15978:2011; Sustainability of Construction Works. Assessment of Environmental Performance of Buildings. Calculation Method. BSI Standards: London, UK, 2011. Available online: https://www.en-standard.eu/bs-en-15978-2011-sustainability-of-construction-works-assessment-of-environmental-performance-of-buildings-calculation-method/ (accessed on 25 February 2025).
  25. Joint Research Centre (European Commission); Dodd, N.; Donatello, S.; Cordelia, M. Level(s): A Common EU Framework of Core Sustainability Indicators for Office and Residential Buildings—User Manual 1: Introduction to the Level(s) Common Framework (Publication Version 1.0); Publications Office of the European Union: Luxembourg, 2020. [Google Scholar]
  26. Amini Toosi, H.; Lavagna, M.; Leonforte, F.; Del Pero, C.; Aste, N. Life Cycle Sustainability Assessment in Building Energy Retrofitting; A Review. Sustain. Cities Soc. 2020, 60, 102248. [Google Scholar] [CrossRef]
  27. SDSN; FEEM. Roadmap to 2050: A Manual for Nations to Decarbonise by MidCentury. 2019. Available online: https://roadmap2050.report/static/files/roadmap-to-2050.pdf (accessed on 25 February 2025).
  28. Beccali, M.; Cellura, M.; Fontana, M.; Longo, S.; Mistretta, M. Energy retrofit of a single-family house: Life cycle net energy saving and environmental benefits. Renew. Sustain. Energy Rev. 2013, 27, 283–293. [Google Scholar] [CrossRef]
  29. ISO 14040; Environmental Management—Life Cycle Assessment—Principles and Framework. ISO: Geneva, Switzerland, 2006. Available online: https://www.iso.org/standard/37456.html (accessed on 10 July 2025).
  30. ISO 14044; Environmental Management—Life Cycle Assessment—Requirements and Guidelines. ISO: Geneva, Switzerland, 2006. Available online: https://www.iso.org/standard/38498.html (accessed on 10 July 2025).
  31. ISO 15686-5; Buildings and Constructed Assets—Service Life Planning—Part 5: Life-Cycle Costing. ISO: Geneva, Switzerland, 2008. Available online: https://www.iso.org/standard/61148.html (accessed on 10 July 2025).
  32. Kousovista, G.; Iakovides, G.; Petridis, S.; Chairopoulos, N.C.; Skembris, A.; Fotopoulou, M.; Antipa, D.; Nikolopoulos, N.; Rakopoulos, D. Comparative Lifecycle Assessment of Renewable Energy Investments in Public Buildings: A Case Study of an Austrian Kindergarten Under Atypical Operational Conditions. Appl. Sci. 2025, 15, 2330. [Google Scholar] [CrossRef]
  33. Dodd, N.; Donatello, S.; Cordella, M. Level(s) Indicator 1.1: Use Stage Energy Performance User Manual: Introductory Briefing, Instructions and Guidance (Publication Version 1.2); European Commission, Joint Research Centre: Seville, Spain, 2021; Available online: https://susproc.jrc.ec.europa.eu/product-bureau//sites/default/files/2021-01/UM3_Indicator_1.1_v1.1_25pp.pdf (accessed on 25 February 2025).
  34. Dodd, N.; Donatello, S.; Cordella, M. Level(s) Indicator 1.2: Life Cycle Global Warming Potential (GWP) User Manual: Introductory Briefing, Instructions, and Guidance (Publication Version 1.1); European Commission, Joint Research Centre: Seville, Spain, 2021; Available online: https://susproc.jrc.ec.europa.eu/product-bureau/sites/default/files/2021-01/UM3_Indicator_1.2_v1.1_37pp.pdf (accessed on 25 February 2025).
  35. Dodd, N.; Donatello, S.; Cordella, M. Level(s) Indicator 6.1: Life Cycle Costs User Manual: Introductory Briefing, Instructions, and Guidance (Publication Version 1.1); European Commission, Joint Research Centre: Seville, Spain, 2021; Available online: https://susproc.jrc.ec.europa.eu/product-bureau/sites/default/files/2021-01/UM3_Indicator_6.1_v1.1_21pp.pdf (accessed on 25 February 2025).
  36. Ziozas, N.; Kitsopoulou, A.; Bellos, E.; Iliadis, P.; Gonidaki, D.; Angelakoglou, K.; Nikolopoulos, N.; Ricciuti, S.; Viesi, D. Energy performance analysis of the renovation process in an Italian cultural heritage building. Sustainability 2024, 16, 2784. [Google Scholar] [CrossRef]
  37. Modelica Language—Modelica Association. Available online: https://modelica.org/language/ (accessed on 24 February 2025).
  38. Dymola—Dassault Systemes®. Available online: https://www.3ds.com/products/catia/dymola (accessed on 24 February 2025).
  39. Wetter, M.; Zuo, W.; Nouidui, T.S.; Pang, X. Modelica buildings library. J. Build. Perform. Simul. 2014, 7, 253–270. [Google Scholar] [CrossRef]
  40. Nytsch-Geusen, C.; Banhardt, C.; Inderfurth, A.; Mucha, K.; Möckel, J.; Rädler, J.; Thorade, M.; Ribas Tugores, C. Buildingsystems—Eine modular hierarchische Modell-Bibliothek zur energetischen Gebäude und Anlagensimulation. In Proceedings of the CESBP Central European Symposium on Building Physics/BauSIM 2016, Dresden, Germany, 14–16 September 2016. [Google Scholar]
  41. European Commission. JRC Photovoltaic Geographical Information System (PVGIS). Available online: https://re.jrc.ec.europa.eu/pvg_tools/en/#TMY (accessed on 24 February 2025).
  42. EN 15265:2007; Energy Performance of Buildings—Calculation of Energy Needs for Space Heating and Cooling Using Dynamic Methods—General Criteria and Validation Procedures. CEN: Brussels, Belgium, 2007. Available online: https://standards.iteh.ai/catalog/standards/cen/3b7d56e1-21c8-4f7f-8fe0-eb9a39c80893/en-15265-2007?srsltid=AfmBOorLsWvF3KsoVC89MPCjqQQ1cz69SgvZSZtWRxfl1FR06oTnaJ8h (accessed on 5 June 2025).
  43. Moran, F.; Blight, T.; Natarajan, S.; Shea, A. The Use of Passive House Planning Package to Reduce Energy Use and CO2 Emissions in Historic Dwellings. Energy Build. 2014, 75, 216–227. [Google Scholar] [CrossRef]
  44. Ecoinvent Association. Ecoinvent Database v3. 2024. Available online: https://ecoinvent.org/ (accessed on 25 February 2025).
  45. Murcia Today. Spain’s 2024 Climate: A Year of Record Heatwaves, Erratic Rainfall, and Historic Temperature Highs. Available online: https://murciatoday.com/2024-becomes-spains-third-hottest-year-of-all-time_1000180241-a.html (accessed on 5 June 2025).
Figure 1. Overview of VERIFY’s methodological framework.
Figure 1. Overview of VERIFY’s methodological framework.
Energies 18 03736 g001
Figure 2. Overview of VERIFY’s workflow.
Figure 2. Overview of VERIFY’s workflow.
Energies 18 03736 g002
Figure 3. Architecture for ingesting, processing, and validating IoT-based time series data in VERIFY.
Figure 3. Architecture for ingesting, processing, and validating IoT-based time series data in VERIFY.
Energies 18 03736 g003
Figure 4. Annual primary energy demand (kWh/year) for UC#1, UC#2, and UC#3 under baseline and renovation scenarios over a 50-year period.
Figure 4. Annual primary energy demand (kWh/year) for UC#1, UC#2, and UC#3 under baseline and renovation scenarios over a 50-year period.
Energies 18 03736 g004
Figure 5. Total GHG emissions (kgCO2eq/year) for UC#1, UC#2, and UC#3 under baseline and renovation scenarios over a 50-year period.
Figure 5. Total GHG emissions (kgCO2eq/year) for UC#1, UC#2, and UC#3 under baseline and renovation scenarios over a 50-year period.
Energies 18 03736 g005
Figure 6. Life cycle costs (EUR/y) for UC#1, UC#2, and UC#3 under baseline and renovation scenarios over a 50-year period.
Figure 6. Life cycle costs (EUR/y) for UC#1, UC#2, and UC#3 under baseline and renovation scenarios over a 50-year period.
Energies 18 03736 g006
Table 1. VERIFY’s application in different research and innovation projects.
Table 1. VERIFY’s application in different research and innovation projects.
Project NameFunding GA NoDurationVERIFY Application
POCITYFH2020 86440010/2019–09/2026LCA/LCC of interventions for positive energy buildings and districts in two EU cities. Systems assessed include, among others: hybrid wind/solar power generation, V2G solar charging, aquifer thermal energy, hydrogen-based mobility, residential PV panels, and building-integrated PVs.
RINNOH2020 89207106/2020–08/2025LCA/LCC of four residential renovation projects. Systems assessed include, among others: bio-based panels, pipes and sheets, cellulose insulation, thermochromic glass, PV roof and façade, ventilation system, and decentralized domestic hot water.
RESPONSEH2020 95775110/2020–09/2025LCA/LCC of interventions for positive energy buildings and districts in two EU cities. Systems assessed include, among others: building-integrated PVs, second-life batteries, thermal energy storage, bifacial PVs, as well as traditional renovation systems.
IANOSH2020 95781010/2020–12/2025VERIFY upgraded with new functionalities and applied for LCA/LCC of RES, energy efficiency, decarbonization, and smartification investments in two islands. Systems assessed include, among others: flywheels, bio-based saline batteries, heat batteries, tidal kites, and auto-generative high-pressure digesters.
AURORALH2020 10101685401/2021–03/2025LCA/LCC of investment scenarios for energy communities across 9 European rural areas.
InCUBEHEU 10106961007/2022–06/2026VERIFY upgraded with new functionalities and applied for LCA/LCC in three use cases (described in detail in Section 3).
REHOUSEHEU 10107995110/2022–09/2026LCA/LCC of four residential renovation projects. Systems assessed include, among others: prefabricated multifunctional panels for building envelopes, HVAC with bio-based PCM thermal storage system, prefabricated façade with bio-source material, bio-sourced reused and fully recyclable insulation, and low-cost smart window renovation system.
REN+HOMESHEU 10110345006/2023–11/2026VERIFY applied for LCA/LCC of four demo sites: two existing buildings for renovation and two new constructions, towards PEB. Innovative systems assessed: prefabricated wall façades with BIPV, BAPVs, insulation panels, geothermal wall system, hydrogen storage system, PVs with recycled cells.
Table 2. Indicative key input categories and data required for VERIFY.
Table 2. Indicative key input categories and data required for VERIFY.
SystemCategoryIndicative Data Required
General building informationGeographical informationCoordinates; Altitude; Country
Envelope informationConditioned surface area; External wall surface; No. of floors; floor height
Usage informationOccupancy levels; Temperature setpoints; Usage schedule
HVAC systemsComponent informationComponent type; Capacity
Operational characteristicsFunction; Efficiency
Economic parametersPurchase cost; Maintenance cost; End-of-life cost
Insulation and glazingComponent typeSelection (e.g., insulation material or glazing type)
Dimensions and placementSurface area; Thickness; Orientation
Economic parametersPurchase cost; Maintenance cost; End-of-life cost
DHW systemsSystem type Energy source (e.g., gas boiler); Component type
Tank characteristicsMaterial; Insulation; Capacity
Economic parametersPurchase cost; Maintenance cost; End-of-life cost
RES/ESSSystem characteristicsType of system; Capacity or power rating
Installation informationCoverage area (e.g., for PVs); Positioning (e.g., tilt angle, azimuth degree)
Economic parametersPurchase cost; Maintenance cost; End-of-life cost
Grid connectionsConnection informationGrid type; User arrangement (e.g., consumer/prosumer)
Billing informationEnergy prices; Selected pricing scheme; Billing/use period
Investment informationFinancial indicatorsTax rates; Inflation rate
Additional informationPotential loans; Relevant fees and charges; Relevant incentives
Table 3. Key performance indicators (KPIs) calculated by VERIFY (latest version).
Table 3. Key performance indicators (KPIs) calculated by VERIFY (latest version).
KPI Name (Units)EquationDescription
Global Warming Potential (GWP) (kg CO2-eq/m2) L G W P = L G H G U s e f u l   a r e a   w i t h   L G H G = I G H G + i = 1 N O G H G [ i ] L G H G : Total greenhouse gas emissions over the life cycle
U s e f u l   A r e a : Building area with heating/cooling access
O G H G [ i ] : Operational GHG emissions of the building’s components in year i;
I G H G : Infrastructure (embodied) GHG emissions.
Primary Energy Demand (PED) (kWh) L P E = I P E + i = 1 N O P E [ i ] I P E : Energy demand during infrastructure/construction phases
O P E [ i ] : Operational/maintenance energy demand during the building’s use stage
Life Cycle Costs (LCC) (EUR) L C C = I C + i = 1 N O N C [ i ] V R I C : Infrastructure costs (CAPEX)
O N C [ i ] : Operational net costs, including energy consumption and maintenance
V R : Residual value of components at end of life cycle
Whole Life Cost (WLC) (EUR) W L C = I C + i = 1 N O C [ i ] V R I C : Infrastructure costs (CAPEX)
O C [ i ] : Operational costs (energy consumption/maintenance and operational revenues due to electricity exports from RES
V R : Residual value of components at end of life cycle
Renewable Energy System (RES) Payback Period (Years) T P = T L + t r T L : Last year before cumulative savings meet or exceed RES investment
t r : Remaining fraction of the year required for full payback of RES investment
Levelized Cost of Electricity (LCOE) (EUR/kWh) L C O E = i = 1 N I C , G E N [ i ] + O C , G E N , M N [ i ] + O C , G E N , N E l [ i ] 1 + r i i = 1 N S C [ i ] + E X [ i ] 1 + r i I C , G E N [ i ] : Generator infrastructure costs
O C , G E N , M N [ i ] : Annual generator maintenance costs (which include replacement costs if the analysis period exceeds the generator’s lifetime)
O C , G E N , N E l [ i ] : Costs of fuel used for electricity generation (applicable only in the case of electricity generators using other fuel)
S C [ i ]   a n d   E X [ i ] : Total energy self-consumed and exported by the building
r : project discount rate
Table 4. Key characteristics of the three (3) use cases—renovation projects *.
Table 4. Key characteristics of the three (3) use cases—renovation projects *.
Photographic Documentation of the Three UCs on the Right →
Key Characteristics of the Three UCs Below ↓
UC#1 (IT)
Energies 18 03736 i001
UC#2 (ES)
Energies 18 03736 i002
UC#3 (NL)
Energies 18 03736 i003
Building UsageCultural administrative public building (mixed-use)Residential buildingResidential student housing
Gross Floor Area (m2)540032489800
Floors (#)65 (40 apartments)10
Construction Date (yyyy)1235–1985 (renovated)19701966
Occupants/Users (#)20079229
EPC (pre → post renovation)G → B+E → AC → A+
RES Production (pre → post)0 → 864 MWh/y0 → 100 MWh/y0 → 267 MWh/y
Energy Needs (pre → post)390 → 205 kWh/m2/y220 → <50 kWh/m2/y190 → <50 kWh/m2/y
SRI (pre → post)6.6% → ≥70%0.0% → ≥70%10.5% → ≥80%
Building UsageCultural administrative public building (mixed-use)Residential buildingResidential student housing
* Values presented in this table reflect the initial renovation targets defined during the design phase. Renovation works are currently ongoing (as of the 1st semester of 2025) and are expected to finish by the end of 2025.
Table 5. Key results extracted for the three UCs.
Table 5. Key results extracted for the three UCs.
UC#1 (IT)UC#2 (ES)UC#3 (NL)
Pre-Post-(%)Pre-Post-(%)Pre-Post-(%)
Lifetime PED (MWh/y)18721436−23.31116552−50.510931401+28.1
Lifetime PED (kWh/y/m2)346266−23.4435215−50.6255164−35.7
Life Cycle GWP (kgCO2-eq/y)341,176231,682−32.1177,00860,445−65.9279,249239,527−14.2
Life Cycle GWP (kgCO2-eq/m2/y)63.242.9−32.169.023.5−65.957.628.1−51.2
Life Cycle Costs (kEUR/y)77.865.5−15.854.426.8−50.716.510.1−38.8
Whole Life Costs (kEUR/y)77.365.5−15.354.326.1−51.979.385.9+8.3
Payback Period (years)12.65.3n/a
RES Payback Period (years)01.57 *-00.44-01.63-
* This value refers to the 57 kW PV system installed on the roof of the Italian pilot.
Disclaimer/Publisher’s Note: The statements, opinions and data contained in all publications are solely those of the individual author(s) and contributor(s) and not of MDPI and/or the editor(s). MDPI and/or the editor(s) disclaim responsibility for any injury to people or property resulting from any ideas, methods, instructions or products referred to in the content.

Share and Cite

MDPI and ACS Style

Angelakoglou, K.; Lampropoulos, I.; Chatzigeorgiou, E.; Giourka, P.; Martinopoulos, G.; Skembris, A.-S.; Seitaridis, A.; Kousovista, G.; Nikolopoulos, N. Advancing Energy-Efficient Renovation Through Dynamic Life Cycle Assessment and Costing: Insights and Experiences from VERIFY Tool Deployment. Energies 2025, 18, 3736. https://doi.org/10.3390/en18143736

AMA Style

Angelakoglou K, Lampropoulos I, Chatzigeorgiou E, Giourka P, Martinopoulos G, Skembris A-S, Seitaridis A, Kousovista G, Nikolopoulos N. Advancing Energy-Efficient Renovation Through Dynamic Life Cycle Assessment and Costing: Insights and Experiences from VERIFY Tool Deployment. Energies. 2025; 18(14):3736. https://doi.org/10.3390/en18143736

Chicago/Turabian Style

Angelakoglou, Komninos, Ioannis Lampropoulos, Eleni Chatzigeorgiou, Paraskevi Giourka, Georgios Martinopoulos, Angelos-Saverios Skembris, Andreas Seitaridis, Georgia Kousovista, and Nikos Nikolopoulos. 2025. "Advancing Energy-Efficient Renovation Through Dynamic Life Cycle Assessment and Costing: Insights and Experiences from VERIFY Tool Deployment" Energies 18, no. 14: 3736. https://doi.org/10.3390/en18143736

APA Style

Angelakoglou, K., Lampropoulos, I., Chatzigeorgiou, E., Giourka, P., Martinopoulos, G., Skembris, A.-S., Seitaridis, A., Kousovista, G., & Nikolopoulos, N. (2025). Advancing Energy-Efficient Renovation Through Dynamic Life Cycle Assessment and Costing: Insights and Experiences from VERIFY Tool Deployment. Energies, 18(14), 3736. https://doi.org/10.3390/en18143736

Note that from the first issue of 2016, this journal uses article numbers instead of page numbers. See further details here.

Article Metrics

Back to TopTop