Effective Design Methodology of CLLC Resonant Converter Based on the Minimal Area Product of High-Frequency Transformer
Abstract
:1. Introduction
2. Research Methodology
2.1. FHA Model and Principles of Operation
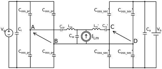
2.2. FHA Circuit Scheme Equivalent
2.3. Principles of Operation
- switching frequency is equal to the resonant frequency;
- magnetizing inductance is viewed as the current source;
- magnetizing current is equal to primary current and remains constant during dead time (Figure 5).
- at time [], transistors A1 and D1 on the primary side and A2 and D2 on the secondary side are turned on, providing synchronous rectification. During this time, the circuit resonates at the frequency specified for the series inductance and the resonant capacitance of the primary side.
- at time , the secondary-side current reaches zero and switches A2 and D2 are turned off under ZCS conditions. At time [], switches A1 and D1 continue to conduct, and the resonant current is equal to the magnetization current, which increases linearly until time .
- at time , switches A1 and D1 are turned off, and the dead time [] begins. The magnetizing current reaches its maximum value, increasing linearly from negative to positive peak value during [] (equal to ). The voltage at at the moment decreases from a positive to a negative value approximately equal to the input voltage modulus. The inductance enters to resonance. At this time, the magnetizing current charges the output capacitances of switches A1 and D1, and the voltage across the switches increases from zero to the maximum voltage. For the complementary pair of transistors (B1 and C1), the current discharges the capacitances of the switches, and the voltage drops to zero. This makes it possible to turn on the transistors under ZVS conditions. At the same time, the parasitic capacitance of the transformer is discharged, and the parasitic capacitances of the secondary side switches are overcharged.
- at time , the second half period begins. The complementary pairs of switches are switched, and the resonant current changes direction.
2.4. Loss Analysis
2.4.1. Conduction Losses of Switches
2.4.2. Driver Lossess
2.4.3. Switching Losses
2.4.4. Transformer Losses
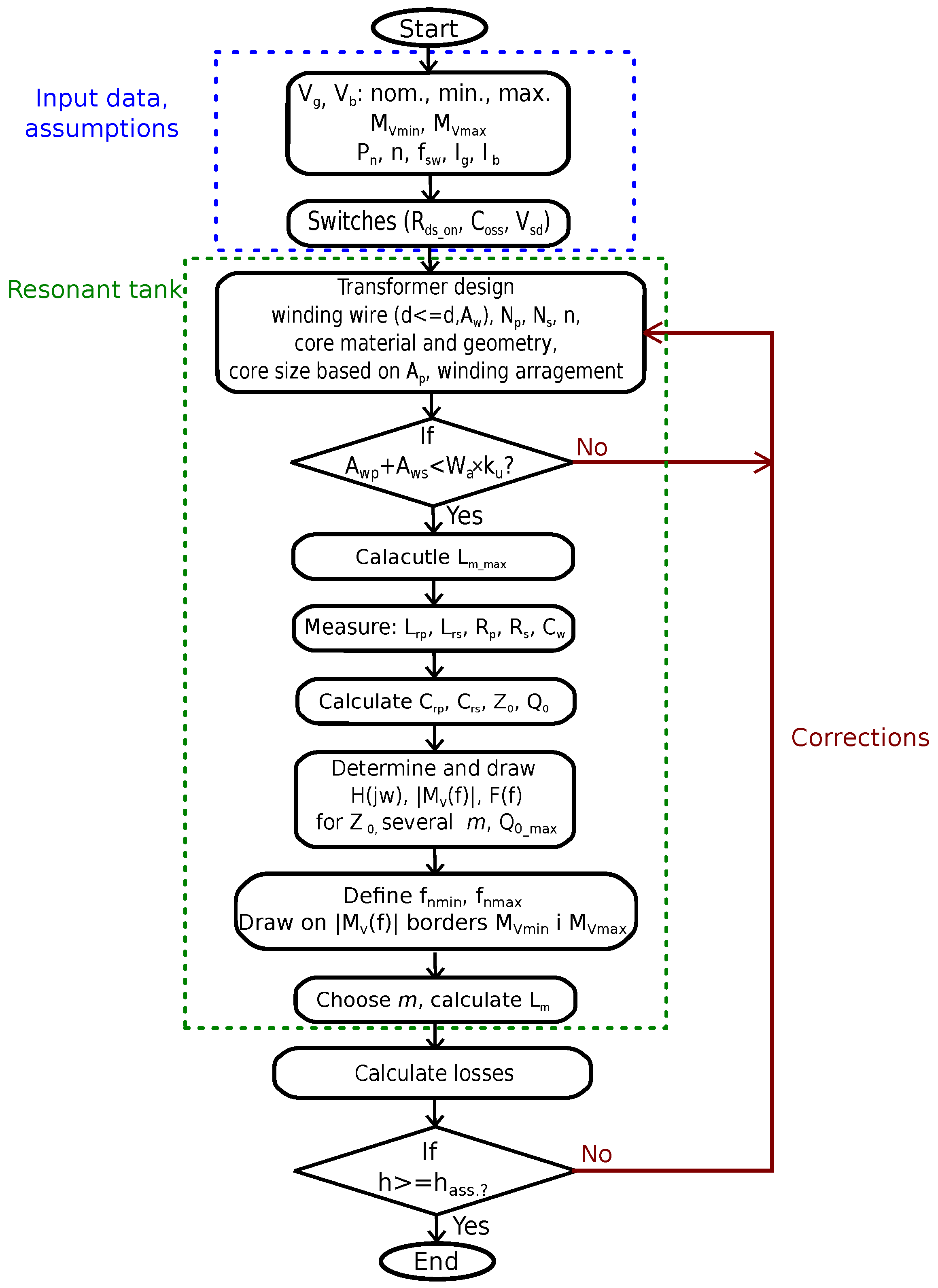
3. Design Methodology
3.1. Input Data
- nominal power and power range;
- input and output voltage ranges;
- nominal input and output current;
- resonance frequency.
3.2. Transformer Design
3.3. Resonant Capacitance
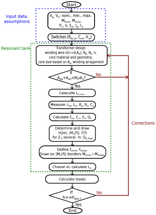
3.4. Transfer Function
4. Results and Discussion
Core Choice Discussion
5. Conclusions
Author Contributions
Funding
Data Availability Statement
Conflicts of Interest
References
- Zou, S.; Lu, J.; Mallik, A.; Khaligh, A. Bi-Directional CLLC Converter With Synchronous Rectification for Plug-In Electric Vehicles. IEEE Trans. Ind. Appl. 2018, 54, 998–1005. [Google Scholar] [CrossRef]
- Li, B.; Chen, M.; Wang, X.; Chen, N.; Sun, X.; Zhang, D. An Optimized Digital Synchronous Rectification Scheme Based on Time-Domain Model of Resonant CLLC Circuit. IEEE Trans. Power Electron. 2021, 36, 10933–10948. [Google Scholar] [CrossRef]
- Liu, G.; Li, D.; Zhang, J.Q.; Hu, B.; Jia, M.L. Bidirectional CLLC resonant DC-DC converter with integrated magnetic for OBCM application. In Proceedings of the 2015 IEEE International Conference on Industrial Technology (ICIT), Seville, Spain, 17–19 March 2015; pp. 946–951. [Google Scholar] [CrossRef]
- He, P.; Mallik, A.; Sankar, A.; Khaligh, A. Design of a 1-MHz High-Efficiency High-Power-Density Bidirectional GaN-Based CLLC Converter for Electric Vehicles. IEEE Trans. Veh. Technol. 2019, 68, 213–223. [Google Scholar] [CrossRef]
- Siebke, K.; Schobre, T.; Mallwitz, R. Comparison of GaN based CLLC converters for EV chargers operating at different switching frequency ranges. In Proceedings of the 2019 21st European Conference on Power Electronics and Applications (EPE’19 ECCE Europe), Genova, Italy, 3–5 September 2019; pp. 1–9. [Google Scholar] [CrossRef]
- Jung, J.; Kim, H.; Ryu, M.; Baek, J. Design Methodology of Bidirectional CLLC Resonant Converter for High-Frequency Isolation of DC Distribution Systems. IEEE Trans. Power Electron. 2013, 28, 1741–1755. [Google Scholar] [CrossRef]
- Lv, Z.; Yan, X.; Fang, Y.; Sun, L. Mode analysis and optimum design of bidirectional CLLC resonant converter for high-frequency isolation of DC distribution systems. In Proceedings of the 2015 IEEE Energy Conversion Congress and Exposition (ECCE), Montreal, QC, Canada, 20–24 September 2015; pp. 1513–1520. [Google Scholar]
- Wang, L.; Luo, Q.; Luo, T. A Time-Domain Optimization Design Methodology for CLLC Resonant Converter. In Proceedings of the 2021 IEEE 1st International Power Electronics and Application Symposium (PEAS), Shanghai, China, 13–15 November 2021; pp. 1–5. [Google Scholar] [CrossRef]
- Liu, M.; Wang, X.; Xu, J. Design Methodology of SiC MOSFET Based Bidirectional CLLC Resonant Converter for Wide Battery Voltage Range. In Proceedings of the 2021 IEEE Workshop on Wide Bandgap Power Devices and Applications in Asia (WiPDA Asia), Wuhan, China, 25–27 August 2021; pp. 423–427. [Google Scholar] [CrossRef]
- Liu, Y.; Du, G.; Wang, X.; Lei, Y. Analysis and Design of High-Efficiency Bidirectional GaN-based CLLC Resonant Converter. Energies 2019, 12, 3859. [Google Scholar] [CrossRef]
- de Oliveira, E.F.; Zacharias, P. Comprehensive Mode Analysis and Optimal Design Methodology of a Bidirectional CLLC Resonant Converter for E-Vehicles Applications. In Proceedings of the 2019 21st European Conference on Power Electronics and Applications (EPE ’19 ECCE Europe), Genova, Italy, 3–5 September 2019; pp. 1–10. [Google Scholar] [CrossRef]
- Zhao, L.; Pei, Y.; Wang, L.; Pei, L.; Cao, W.; Gan, Y. Design Methodology of Bidirectional Resonant CLLC Charger for Wide Voltage Range Based on Parameter Equivalent and Time Domain Model. IEEE Trans. Power Electron. 2022, 1. [Google Scholar] [CrossRef]
- Min, J.; Ordonez, M. Bidirectional Resonant CLLC Charger for Wide Battery Voltage Range: Asymmetric Parameters Methodology. IEEE Trans. Power Electron. 2021, 36, 6662–6673. [Google Scholar] [CrossRef]
- Zhang, C.; Li, P.; Kan, Z.; Chai, X.; Guo, X. Integrated Half-Bridge CLLC Bidirectional Converter for Energy Storage Systems. IEEE Trans. Ind. Electron. 2018, 65, 3879–3889. [Google Scholar] [CrossRef]
- Lin, F.; Zhang, X.; Li, X. Design Methodology for Symmetric CLLC Resonant DC Transformer Considering Voltage Conversion Ratio, System Stability, and Efficiency. IEEE Trans. Power Electron. 2021, 36, 10157–10170. [Google Scholar] [CrossRef]
- Siebke, K.; Mallwitz, R. Operation Mode Analysis of the CLLC Resonant Converter. In Proceedings of the 2019 IEEE 13th International Conference on Compatibility, Power Electronics and Power Engineering (CPE-POWERENG), Sonderborg, Denmark, 23–25 April 2019; pp. 1–6. [Google Scholar] [CrossRef]
- Li, X.; Huang, J.; Ma, Y.; Wang, X.; Yang, J.; Wu, X. Unified Modeling, Analysis, and Design of Isolated Bidirectional CLLC Resonant DC–DC Converters. IEEE J. Emerg. Sel. Top. Power Electron. 2022, 10, 2305–2318. [Google Scholar] [CrossRef]
- Li, R.; Shi, F.; Cai, X.; Xu, H. Influence of Parasitic Parameters on DC–DC Converters and Their Method of Suppression in High Frequency Link 35 kV PV Systems. Energies 2019, 12, 3743. [Google Scholar] [CrossRef]
- Zhang, W.; Wang, F.; Costinett, D.J.; Tolbert, L.M.; Blalock, B.J. Investigation of Gallium Nitride Devices in High-Frequency LLC Resonant Converters. IEEE Trans. Power Electron. 2017, 32, 571–583. [Google Scholar] [CrossRef]
- SkyWorks Inc. Drivers SI 827x-Datasheet. Available online: https://www.skyworksinc.com/-/media/SkyWorks/SL/documents/public/data-sheets/Si827x.pdf (accessed on 19 September 2022).
- Sullivan, C.R. Optimal choice for number of strands in a litz-wire transformer winding. IEEE Trans. Power Electron. 1999, 14, 283–291. [Google Scholar] [CrossRef]
- Sullivan, C.R.; Zhang, R.Y. Simplified design method for litz wire. In Proceedings of the 2014 IEEE Applied Power Electronics Conference and Exposition—APEC 2014, Fort Worth, TX, USA, 16–20 March 2014; pp. 2667–2674. [Google Scholar] [CrossRef]
- Rossmanith, H.; Stenglein, E. Prediction of the leakage inductance in high frequency transformers. In Proceedings of the 2016 18th European Conference on Power Electronics and Applications (EPE’16 ECCE Europe), Karlsruhe, Germany, 5–9 September 2016; pp. 1–10. [Google Scholar] [CrossRef]
- Ouyang, Z.; Zhang, J.; Hurley, W.G. Calculation of Leakage Inductance for High-Frequency Transformers. IEEE Trans. Power Electron. 2015, 30, 5769–5775. [Google Scholar] [CrossRef]
- McLyman, C.W.T. Transformer and Inductor Design Handbook; CRC Press: Idyllwild, CA, USA, 2004. [Google Scholar]
- GaN System. GS66508T Top-Side Cooled E-Mode GaN Transistor-Datasheet. Available online: https://gansystems.com/gantransistors/gs66508t/ (accessed on 19 September 2022).
- Ferroxcube.pl. RM Cores and Accessories-Datasheet. Available online: https://ferroxcube.home.pl/prod/assets/rm12i.pdf (accessed on 19 September 2022).
- TDK, Ferrite N97-Datasheet. Available online: https://www.tdk-electronics.tdk.com/download/528886/cf0d9784d3d2438b52ade72fbb86ecf6/pdf-n97.pdf (accessed on 19 July 2021).
- Hua, W.; Wu, H.; Yu, Z.; Xing, Y.; Sun, K. A Phase-Shift Modulation Strategy for a Bidirectional CLLC Resonant Converter. In Proceedings of the 2019 10th International Conference on Power Electronics and ECCE Asia (ICPE 2019-ECCE Asia), Busan, Republic of Korea, 27–30 May 2019; pp. 1–6. [Google Scholar] [CrossRef]
- Ammar, A.M.; Ali, K.; Rogers, D.J. Converter for Plug-In Electric Vehicles On-Board Chargers. In Proceedings of the IECON 2020 The 46th Annual Conference of the IEEE Industrial Electronics Society, Singapore, 18–21 October 2020; pp. 1129–1135. [Google Scholar] [CrossRef]






















| Parameter | Symbol | Value |
|---|---|---|
| Initial magnetic permeability (at 25 C) | 2300 | |
| Volume loss density in the core (at 500 kHz, 50 mT, 100 C) | [kW/m] | 200 |
| Saturation flux density (at 1200 A/m, 10 kHz, 100 C) | [mT] | 410 |
| Curie temperature (min.) | [C] | >230 |
| Core cross-section area | [cm] | 1.78 |
| Core volume | [cm] | 12.5 |
| Area product | [cm] | 2.03 |
| Magnetic path length | [cm] | 0.07 |
| Element | Value | Remarks |
|---|---|---|
| [nF] | 120 | WIMA FKP1; No data about |
| [nF] | 622 | WIMA FKP1; No data about |
| [H] | 15.2 | Core RM14, material N97 |
| [H] | 1.60 | |
| [H] | 0.303 | |
| [m] | 48.5 | multiplied by |
| [m] | 41 | multiplied by |
| resonant frequency [kHz] | 364 | switching range: 180 kHz–520 kHz |
| [] | 3.65 | |
| m | 0.11 | |
| 0.15 | ||
| Turns ratio : | 10:4 | |
| Transistors | GS66508T | 8 |
| Losses | FM | BM | ||
|---|---|---|---|---|
| [W] | [%] | [W] | [%] | |
| Switch conduction losses (Grid) | 3.8 | 0.76 | 2.52 | 0.5 |
| Switch conduction losses (Battery) | 15.9 | 3.18 | 21.1 | 4.22 |
| Transformer losses | 7.93 | 1.59 | 9.09 | 1.82 |
| (winding and core) | ||||
| Turn-off losses | 7.26 | 1.45 | 6.72 | 1.34 |
| Driver losses | 1.71 | 0.34 | 1.71 | 0.34 |
| Efficiency | Analytical | Simulations | Experiments |
|---|---|---|---|
| FM [%] | 92.68 | 93.5 | 92.54 |
| BM [%] | 91.9 | 92.6 | 91 |
Disclaimer/Publisher’s Note: The statements, opinions and data contained in all publications are solely those of the individual author(s) and contributor(s) and not of MDPI and/or the editor(s). MDPI and/or the editor(s) disclaim responsibility for any injury to people or property resulting from any ideas, methods, instructions or products referred to in the content. |
© 2023 by the authors. Licensee MDPI, Basel, Switzerland. This article is an open access article distributed under the terms and conditions of the Creative Commons Attribution (CC BY) license (https://creativecommons.org/licenses/by/4.0/).
Share and Cite
Bartecka, M.; Kłos, M.; Paska, J. Effective Design Methodology of CLLC Resonant Converter Based on the Minimal Area Product of High-Frequency Transformer. Energies 2024, 17, 55. https://doi.org/10.3390/en17010055
Bartecka M, Kłos M, Paska J. Effective Design Methodology of CLLC Resonant Converter Based on the Minimal Area Product of High-Frequency Transformer. Energies. 2024; 17(1):55. https://doi.org/10.3390/en17010055
Chicago/Turabian StyleBartecka, Magdalena, Mariusz Kłos, and Józef Paska. 2024. "Effective Design Methodology of CLLC Resonant Converter Based on the Minimal Area Product of High-Frequency Transformer" Energies 17, no. 1: 55. https://doi.org/10.3390/en17010055
APA StyleBartecka, M., Kłos, M., & Paska, J. (2024). Effective Design Methodology of CLLC Resonant Converter Based on the Minimal Area Product of High-Frequency Transformer. Energies, 17(1), 55. https://doi.org/10.3390/en17010055

