Next Article in Journal
Multi-Objective Optimization of Graded Thermal Storage System for Direct Steam Generation with Dish Concentrators
Previous Article in Journal
Multi-Lateral Well Productivity Evaluation Based on Three-Dimensional Heterogeneous Model in Nankai Trough, Japan
Previous Article in Special Issue
Application of Deep Learning Gated Recurrent Unit in Hybrid Shunt Active Power Filter for Power Quality Enhancement
 
 
Due to scheduled maintenance work on our servers, there may be short service disruptions on this website between 11:00 and 12:00 CEST on March 28th.
Font Type:
Arial Georgia Verdana
Font Size:
Aa Aa Aa
Line Spacing:
Column Width:
Background:
Article

Deep Neural Network for Predicting Changing Market Demands in the Energy Sector for a Sustainable Economy

1
School of Management, Guangdong Ocean University, Zhanjiang 524088, China
2
Guangdong Coastal Economic Belt Development Research Institute, Zhanjiang 524088, China
3
Institute of Construction and Civil Engineering, O. M. Beketov National University of Urban Economy in Kharkiv, 17, Marshala Bazhanova St., 1002 Kharkiv, Ukraine
*
Author to whom correspondence should be addressed.
Energies 2023, 16(5), 2407; https://doi.org/10.3390/en16052407
Submission received: 10 January 2023 / Revised: 25 January 2023 / Accepted: 1 March 2023 / Published: 2 March 2023

Abstract

Increasing access to power, enhancing clean cooking fuels, decreasing wasteful energy subsidies, and limiting fatal air pollution are just a few of the sustainable development goals that all revolve around energy (E). Energy-specific sustainable development objectives were a turning point in the global shift towards a more sustainable and just system. By understanding energy resources, markets, regulations, and scientific studies, the country can progress more quickly towards a sustainable economy (SE). Investment in renewable energy industries is hampered by institutional obstacles such as market-controlled procedures and inconsistent supporting policies. Power plant building is currently incompatible with existing transmission and distribution networks, posing significant risks to investors. Deep neural networks (DNN) are specifically investigated in this article for energy demand forecasting at the individual building level. Other relevant information is supplied into fully connected layers along with the convolutional output. A single customer’s power usage data were used and analyzed for the final fuel and electricity consumption by various energy sources and consumer groups to test the DNN-SE technique. The energy intensity and labor productivity indexes for several economic sectors are displayed. A wide range of economic activities are examined to determine their impact on environmental pollution indicators, greenhouse gas emissions, and other air pollutants. A more effective and comprehensive energy efficiency strategy should be implemented to lower emission levels at lower prices. Research-based conclusions must be enhanced to help policymaking. The results of the experiment using the proposed method show that it is possible to predict 98.1%, grow at 96.8%, meet 98.5% of electricity demand, use 97.6% of power, and have a renewable energy ratio of 96.2%.

1. Introduction of DNN for Predicting Changing Market Demands in the Energy Sector

An alternative to the conventional power generation system is distributed energy resources (DERs). This is because electricity consumption is increasing, and it has significant environmental repercussions [1]. Toxic gases are emitted during conventional electricity production, relying on fossil fuels (oil and gas) [2]. Transmission systems deliver electricity to the energy market by connecting generating units that are traditionally solely concerned with connection [3]. The virtual power plant (VPP) idea has replaced connectivity with DER integration [4]. DERs will provide low-cost, efficient electricity delivery. DG (distributed generation) units are often situated near distribution networks and have various features such as decentralization, tiny generating units, etc. [5]. DERs are systems that combine energy production with storage [6]. Both DGs employ renewable energy resources (RERs) and those that use fuel-based energy resources (FBERs) [7]. Instead of relying on fossil fuels, which need large infrastructure and maintenance costs, utilities turn to micro-turbines, fuel cells, and internal combustion engines to power their power plants [8]. Long-term and short-term distribution networks, as well as DER-based ones, have been deployed recently. Due to high power demand, the functioning of DERs seems to be difficult [9]. Because of this, a solid solution must be established to address the problems and uncertainties mentioned above. To address these issues, an integrated system consisting of the following components must be established:
  • Smart grid technology: Smart grid technologies, such as advanced metering infrastructure, smart distribution systems, and power quality monitors, can be used to ensure that DERs are used in an optimal manner.
  • Real-time monitoring: A real-time monitoring system can be used to monitor the performance of DERs and to ensure that they are functioning properly.
  • Intelligent control systems: Intelligent control systems can be used to provide reliable and efficient control of the DERs, allowing for better utilization of the resources.
  • Communication protocols: Communication protocols such as Zigbee, BLE, and DSRC can be used to provide secure and efficient communication between the various components.
  • Regulatory framework: A regulatory framework must be established to ensure that DERs are used in an efficient and responsible manner.
These components will help to ensure that DERs are used in an optimal manner and that the distribution networks are reliable and efficient. By implementing these components, distribution networks can be made more secure and reliable, and DERs can be used more effectively. VPP serves as a long-term solution for ensuring that distributed energy resources (DERs) operate efficiently and that electricity is distributed evenly to all loads [10]. The frequency of a power system is one of the most important operating parameters, as it is directly linked to the power system’s active power balance. The frequency of the power system should remain nearly constant in different operating conditions, including during normal steady-state operations, during transfers between different system states, and during disturbances. This is because the active power balance needs to be maintained in order to provide a stable power supply. In order to maintain a constant frequency, the power system must be equipped with automatic frequency control (AFC) systems. These systems are responsible for ensuring that the frequency remains within a predetermined range by adjusting the generation or load levels as necessary. The AFC system constantly monitors the frequency of the system and adjusts the generation or load levels as needed in order to maintain the correct frequency. For greater system visibility and governance, all of the DERs existing in VPP can be aggregated on one platform, ensuring better interactions between the various system components [11]. VPP offers a decentralized platform and an energy-efficient management technique to manage DERs more effectively. While satisfying demand, the DERs operate as efficiently as possible; VPP considers all of this. VPP focuses on removing market pricing, load demand, and power distribution network uncertainty [12].
Ensuring that electrical energy consumption is in line with the appropriate supply is critical, as excess electricity cannot be stored without incurring extra costs and resources when converted to other forms [13]. The use of distributed energy resources (DERs) is becoming increasingly attractive in the smart grid environment due to the environmental and technical merits it offers. DERs allow for the generation of electricity close to the point of use, reducing the need to transport electricity over long distances, and can help to better match energy demand with supply. Additionally, since many DERs are powered by renewable energy sources, their use can help to reduce carbon emissions and improve air quality. Furthermore, by virtue of their distributed nature, DERs can help to reduce the risk of large-scale blackouts and improve grid stability. Finally, DERs are often more affordable and easier to install than conventional power plants. While underestimating energy use can be dangerous, overestimating it can cause supply lines to become overloaded and even cause blackouts [14]. It is obvious that checking up on how much energy a building uses, whether business or residential, has practical advantages [15]. The ability to effectively anticipate future energy usage has increased due to deep learning. Both accuracy and efficiency can be gained through accurate forecasts. Accurate predictions help management better understand the issues that influence their building’s energy consumption, solve them and increase energy efficiency [16]. In addition, predictions serve as a baseline for identifying unusually high or low energy usage, which can alert building managers to potential problems [17]. The major problem is that actual energy use is very volatile due to non-linearity in external variables [18]. A building’s energy consumption can be considerably influenced by factors such as the outside temperature [19]. In addition, energy consumption might fluctuate unexpectedly due to equipment failure, supply failure, or random oscillations [20]. The most important control strategies for microgrid systems are:
  • Voltage and frequency control: This strategy is used to maintain a steady voltage and frequency within the microgrid. It is based on regulating the power output of the distributed generation sources and adjusting the loads.
  • Islanding control: This strategy is used to detect when the microgrid is disconnected from the main grid and to switch to an islanded operation mode.
  • Power management: This strategy is used to manage the power flows within the microgrid, ensuring that the power generated by the distributed generation sources is matched to the loads. It can also be used to balance the power flows between different microgrids.
  • Protection: This strategy is used to detect faults within the microgrid and to protect the system from damage.
  • Market participation: This strategy is used to enable the microgrid to participate in energy markets, such as the wholesale electricity market.
VPP comes in two forms: commercial (CVPP) and technical (TVPP). A key objective of CVPP is to lower system costs while increasing revenues by using the economics of the power grid. To predict future load demand, it takes into account current power market demand and applies relevant algorithms. It keeps an eye out for any dangerous circumstances and system imbalances. As opposed to this, TVPP collects CVPP data such as maximum DER capacity and future load demand, among other things, to make the necessary VPP preparations for the future. To assess the system’s efficiency, TVPP analyzes data from several DER metrics. For energy demand prediction at the individual building level, this paper explores DNN. The final fuel and electricity consumption by different energy sources and consumer groups, and the energy intensity and labor productivity indices for various economic sectors are shown.
The main contributions of this paper are as follows:
  • Renewably generated energy has both environmental and economic advantages. Using this technology reduces air pollution while generating power, without releasing any greenhouse gases into the atmosphere.
  • It is critical to diversify the country’s energy sources and lessen its dependency on imported fuels. The growing global population is one of the primary causes of our increased energy use.
  • There is an increasing need for water, food, and energy sources as the world population and rate of energy consumption rise, but this must be satisfied in a sustainable way to fulfill the demands of everyone.
  • Fuel diversity and increased energy security are provided by renewable energy, decreased danger of fuel spills, and reduced reliance on imported fuels.
There are several elements used to describe the DNN-SE technique. A list of related works is provided in Section 2. The novel concepts given and employed in this work are briefly described in Section 3. Section 4 summarizes the study’s results and conclusions. Section 5 concludes the DNN-SE technique with an in-depth examination of the results. The next part provides a quick overview of the model under consideration.

2. Related Work of Power Sector

Energy analysis has grown in importance as a field of study in recent years because of its significant impact on socio-economic growth. In various studies, studies have been directed at how to segment customers, characterize profiles, analyze demand patterns, and make predictions using the data collected by real-world sensors. Smart metering data analysis for residential structures has dominated this field’s research. On the other hand, this work is concerned with characterizing electricity use, active learning, and long-term forecasting.
Climate change and its ramifications for different sectors of industry are putting increasing pressure on industrial leaders throughout the world, forcing them to take environmental responsibility more seriously [21]. Corporations and academics had engaged with each other to find and implement new techniques to meet the growing need for environmentally sustainable operations. Fuzzy set theory and the best worst method (BWM) were used in this research to discover and prioritize techniques that were helpful for Indian corporate leaders. The export diversification–environmental nexus relies heavily on commerce and renewable energy production. A new study investigates the connection between trade openness, export diversification, and reduction of carbon dioxide emissions. After China joined the World Trade Organization (WTO) in 2001, a critical structural break dummy indicated that trade openness harmed environmental quality dramatically [22]. Bilateral trade restructuring is recommended to attain long-term economic sustainability and carbon neutrality.
Energy is a significant component of economic development. Changes were needed to reduce the intensity and lower the per-unit cost of energy. Data envelopment analysis (DEA) and the difference-in-difference (DID) technique were used to examine how energy policies affected the economy [23]. These findings show that energy reform was an effective way to boost energy efficiency while lowering the cost of energy per unit. After the electrical changes, the findings demonstrate an increase in energy efficiency. Empirical data support certain policy recommendations in this research. The Global Change Assessment Model (GCAM) was used to examine the costs of power zone technologies across all major sources of electricity production for this purpose. According to this research, the cost of electricity-generating technologies substantially impacts growth efficiency, production cost reduction, and environmental improvement [24].
DRBMs, or demand response business models, were the subject of this investigation because they hold enormous promise for increasing energy flexibility while saving money. One of the key features of this demand response business model (DRBM) is the nine components that make it up: flexibility in product and flexibility in a market segment, resources for responding to customer demand, and mechanisms for responding to customer demand [25]. A visualization tool based on this concept has been developed to assist researchers and practitioners in understanding, integrating, and developing flexible electrical products. The proposed method develops prediction, growth rate, electricity demand, power consumption, and a renewable energy ratio to compare with the existing method. Researchers can examine the particular impacts of customer segmentation in terms of customer satisfaction, service quality, and profitability; they can also evaluate the effectiveness of demand pattern analysis in terms of optimizing supply chain processes, predicting price changes, and estimating product demand. Deng et al. [26] introduced an inter-hours rolling horizon strategy with deep learning (IHRHS-DL) to provide a more efficient scheduling approach using detailed, five-minute information. Additionally, the authors developed a convolutional neural network with an end-to-end approach to detect price spikes and capture severe price variations in market profiles, which significantly enhances the scheduling of behind-the-meter storage systems and operational profits. Predictions of related spikes were also used to optimize the operation scheduling of a behind-the-meter storage system, illustrating the economic outcomes of the inter-hours rolling horizon strategy.
Existing MethodsChallenges
BWMIncreasing competition from renewable energy sources
DEAChanging consumer preferences
GCAMRising costs of production
DRBMIncreasing regulations and growing demand for energy

3. Proposed Method: A Deep Neural Networks-Based Energy Sector for a Sustainable Economy

Electricity production and consumption plans have been deregulated in an orderly manner, and the new electricity market has been built as part of the latest round of market reforms. The deregulation of the retail electricity market will be a significant source of new benefits for customers. Energy-saving service providers, industrial parks, and others will be able to join the competitive market by forming electricity sales firms using the new monopolistic position of power grid corporations. Because of this, suppliers will be able to lower their prices, which will benefit industrial companies and residential customers. So, to summarize, the opening of the electricity market will have a favorable effect on economic development and the long-term viability of the power sector. A new approach to reforming the electrical market will inevitably lead to severe rivalry amongst providers. Choosing an appropriate approach to estimate the energy market is critical in this case, since accurate prediction helps providers make decisions, causes the power sector to improve, and even helps to advance regional economies. Steam turbines that use fossil, nuclear, biomass, or geothermal fuels create the vast majority of the world’s electricity. Gas turbines, hydro turbines, wind turbines, and solar photovoltaics are all important sources of electricity generation.
Figure 1 shows the demand-side management. In general, DSM is a measure to minimize demand (customers) to assure supply (electricity-generating) dependability and produce advantages for both parties. For example, it ensures system efficiency, decreases grid operators’ expenses, reduces end customers’ power expenditures, and minimizes the electrical grid’s carbon emissions. DSM’s effectiveness depends on three critical phases throughout the development process: the formulation of DSM policy, selecting a suitable strategy, and executing that plan. Using government laws, rules, and other instruments to accomplish a goal is termed legislative policy (i.e., DSM success). A policy can be designed voluntarily, but personal and organizational involvement in the program can be optional. For instance, a family can decide to implement a recommended DSM policy at their leisure, without imposing any rules or restrictions. Developing market-oriented policy means making decisions based on the preferences of the customers who use them. Policy creation based on accessible knowledge on a specific subject is known as information-oriented policy development. However, it is possible to extrapolate the potential outcomes of a DNN-SE approach to reforming the electrical market. Research suggests that competition amongst providers could result in lower prices for customers as well as increased innovation in the sector. Additionally, providers, industrial parks, and other entities could join the market by forming electricity sales firms, potentially taking advantage of the monopolistic position of power grid corporations. Furthermore, the opening of the electricity market could have positive impacts on economic development as well as the long-term viability of the power sector.
The decisions of the DSM process are based on the several options available. Energy efficiency improvements for various electrical household equipment, or energy conservation, can be part of these plans. “Energy conservation is the endeavor to minimize energy consumption by utilizing less of an energy service,” according to the general definition. This can be accomplished most efficiently by using less energy or utilizing fewer services. Demand response, on the other hand, is a combination of time- and incentive-based behavior, as well as energy-saving measures. Execution can be performed by any of the organizations listed above, depending on which stage is completed earlier. When a policy is formed as a regulatory measure using the relevant data, the government will implement it. Market-oriented rules can be implemented by either a system operator or a service provider. However, if the policy is optional, customers (such as residential customers) are more likely to implement it.
Non-linear minimization approaches minimize total system costs, while thermal and electrical output is maximized by integrating all dispersed energy resources. Verification of the algorithm is carried out in various scenarios, including both VPP and VPP without CHP. The variable costs of thermal and electric energy supply are seen as objective functions. The optimization goal function is represented as
g = m K D ( K ) m Q D ( Q ) m K D D ( K D ) D G r i d
As shown in Equation (1), electric energy costs are represented by D G r i d , and g denotes total fuel costs across all energy resources. The costs of the heat and power generator are ( m K , m Q , and m K D ), and DKQ indicates the thermal and electrical output.
The plan aims to reduce transmission losses while emphasizing efficient functioning in the smart microgrid. However, even though the strategy focuses only on load management, additional studies, such as dynamic and priority-based load management and vertical integration of VPP with the EV charging infrastructure, should be added. Transmission loss minimization is the key optimization goal, which can be stated as follows:
Q min _ l o s s = t = 1 24 Q l o s s
As shown in Equation (2), Q denotes power deficiency, and t represents time. Q min _ l o s s is the minimum loss of the power. The probability distribution is the most significant aspect of the probability model and describes the extraction of the features of uncertain variables. Probability density functions (PDFs), such as normal distributions, uniform probability distributions, and exponential probability distributions, are often utilized to quantify the ambiguity of input values in the VPP model, and are represented as
g ( u ) = μ ϱ ( u ϱ ) μ 1 e x p [ ( u ϱ ) μ ]
As shown in Equation (3), u is the wind speed, ϱ and μ are the evaluation form and scale parameters, and g the probability distributions, respectively.
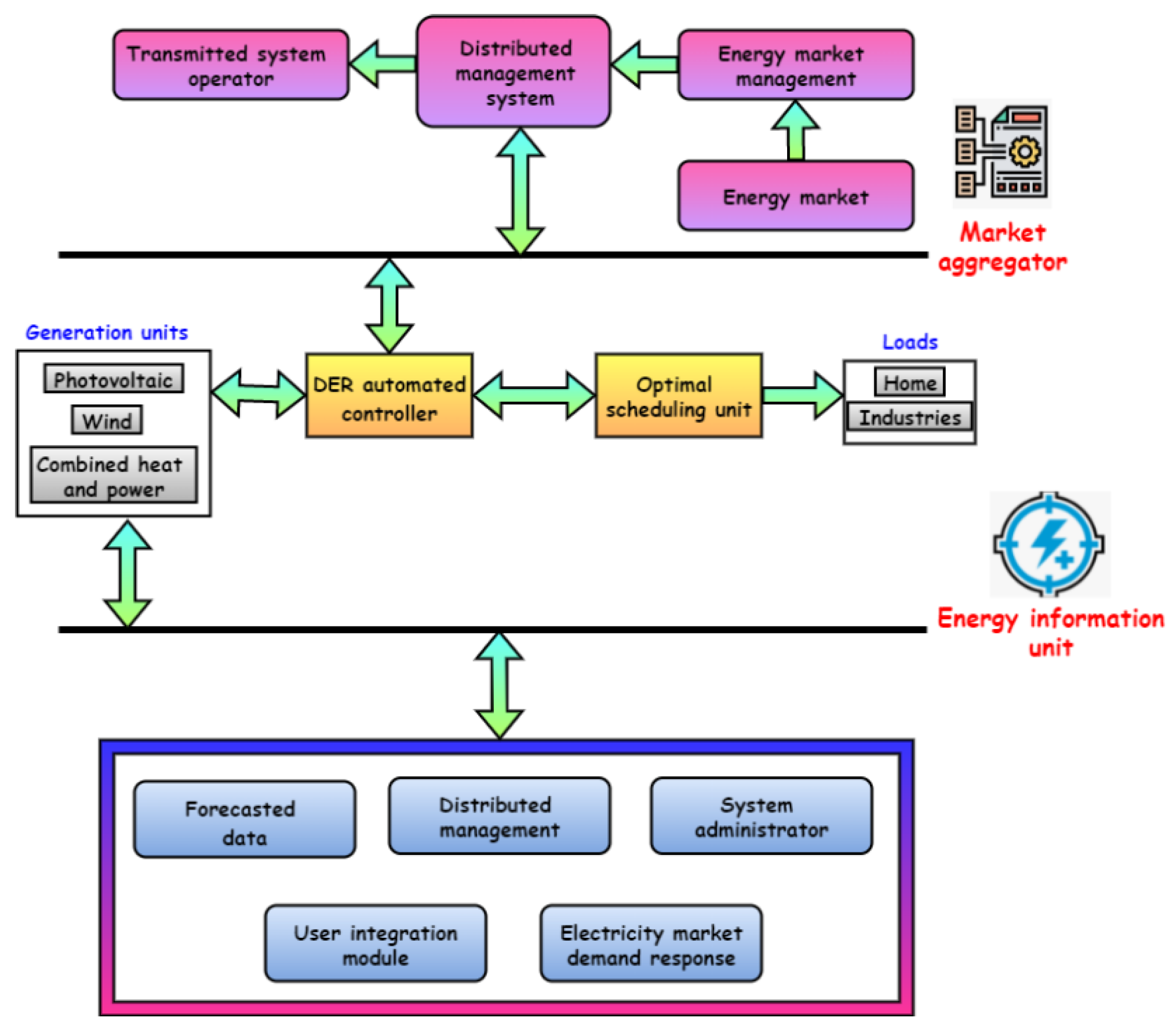
Figure 2 shows a framework for developing a virtual power plant (VPP). In the electrical market with VPP, there are three types of flow: data, power, and currency. This diagram includes conventional power plants (CPPs), wind farms, solar generators, energy storage systems, electric vehicles, and DRs in the VPP operating framework. VPP is structured to be flexible; all of the featured DERs have been dynamically added or removed to the terms of the alliance contract. At the same time, a large share of renewable energy in the overall system can lead to wild swings in the netload. Flexible operation control can reduce the impact of certain unknown elements. Still, the intermittent nature of renewable production units, fluctuating market pricing, and variable load demand mean that the benefits of VPP are still weakened as a result. As a result, uncertainty should be taken into account while determining the best time to use VPP. For the most part, utility grids are commercial electric power distribution systems that take energy from a generator (such as an old fossil fuel power plant or a diesel power plant) and distribute it across a long distance to end users.
Electricity can be purchased, sold, and exchanged like any other commodity. It is a mechanism that allows purchases through bids to buy, and sales through offers to sell on the energy market. The price is determined by bids and offers based on the laws of supply and demand. In some ways, long-term contracts are like power purchase agreements in that they are private bilateral transactions between the people involved in them. A special-purpose independent body such as the market operator clears and settles wholesale power transactions (bids and offers). To keep generation and load balanced, market operators do not clear deals; however, they must be aware of them. Power and energy are the two commodities found in the electric market. With regard to power, megawatts refer to the metered net electrical transmission rate (MW).
When calculating how much electricity is used in a certain period, one uses megawatt hours (MWh). In markets for energy-related commodities, equity trade represents net generation output across periods of 5, 15, and 60 min. There are markets for power-related commodities required and maintained by market operators to ensure reliability in auxiliary services such as spinning reserves or non-spinning reserves. Meteorological parameters are measured by weather stations’ numerous meters, making them useful for weather observation. It is common for weather stations to be used for both public and private weather observations and predictions They can load a dump database backup copy of a user database, including the transaction log, and materialize archive databases loaded from the dump.
Wind farms, solar parks, CHP units, and flexible power consumers and storage devices make up the VPP network, which can generate electricity on a large scale without the need for centralized control. Herein, we will elaborate on the purpose of our VPP and the technology that allows us to achieve it. A single, centralized control system links and operates several dispersed power network components in a virtual power plant. In a virtual power plant, the combined power and flexibility of the various assets can be exchanged. A VPP’s consistent supply of solar energy not only contributes to grid stability (causing there to be fewer blackouts during times of high demand); it is a more environmentally friendly option than a traditional power plant. Coal usage can be reduced thanks to the use of a virtual power plant. The most efficient use of energy resources can be accomplished via energy process analysis and optimization. An in-depth analysis is conducted in this study, with particular attention paid to the categorization, modelling, optimization, and solution of uncertain VPP optimum problems. It can give sensible and useful assistance to academics and engineers working to solve this issue.
Figure 3 shows the structure of the virtual power plant. A photovoltaic (PV) system utilizes solar energy to create electricity through solar panels, inverters, and other electrical and mechanical components. Depending on the application, PV systems can range from small home-mounted units to enormous utility-scale power plants. The former can be charged, drained, and recharged several times compared with rechargeable and secondary batteries. The latter are batteries that are provided fully charged before usage and are destroyed afterward. These pieces of equipment are made up of a battery (which is generally charged by rectifying the electricity from the AC power line), a circuit (which converts the battery power into AC), and the control circuits that go along with them all. The control circuits monitor power line voltage.
EV stands for an electric vehicle. Electric vehicles (EVs) run mostly on electricity whether they are fully electric or not. Electric automobiles have reduced running expenses and are better for the environment, since fewer moving parts need to be repaired. Accumulators, such as mobile money services or banks, allow organizations like corporations, governments, and contributors to interact with various payment platforms and the consumers who use those services. Aggregators serve as the glue in the digital finance ecosystem. Equipment used in the production process implies that tools, templates, jigs, and the like are restricted to those specifically created or modified for development or during one or more production stages.
Water heaters use heat absorbed from the air to warm water. They are powered by electricity but are about three times as efficient as a regular electric water heater. Utilized properly, they save energy and money and help the environment by reducing greenhouse gas emissions. Cogeneration is a term used to describe energy systems that can concurrently create two different commodities. Power plants that generate both electricity and usable heat are an excellent example of a cogeneration system. An industrial operation can employ on-site generation if it is more cost-effective to generate the energy on-site than buying it from the grid. There are two types of on-site generation: that which generates solely electricity and that which mixes heat and electricity. Heat and moisture are removed from a room using air conditioning to reduce the temperature within the area. Warm air is drawn into the system and cooled before being dispersed, although this is the beginning of the process.
Electric power distribution is the last step in the electric power delivery process, and it is responsible for transferring energy from the transmission system to individual customers. Distribution substations are linked to the transmission system, and employ transformers to reduce transmission to medium voltage, anywhere between 2 kV and 35 kV. Distribution transformers near the customer’s premises receive this medium voltage electricity from primary distribution lines in the neighborhood. Distribution transformers then lower the voltage to the usage voltage utilized by lights, industrial machinery, and domestic electronics. Secondary distribution lines are often used to provide power to several clients from a single transformer. Service drops link secondary distribution lines with commercial and residential consumers. A customer requiring a high quantity of electricity can connect directly to the major distribution level or the sub-transmission level.
Statistical inference, probability, and optimization are part of learning algorithms, essentially data-driven procedures based on multidisciplinary notions. A schematic flowchart of a deep neural networks-based energy sector for a sustainable economy is shown in Figure 4, with several steps such as pre-processing, learning, and performance assessment all shown schematically. Data samples are labeled in a DNN, which provides the input characteristics for the model’s learning process. Historical energy consumption, meteorological data, and periods such as weekdays and holidays anticipated to impact energy demand are common components of load datasets. There are greater volatility and sharper fluctuations in a smart grid setting. Therefore, databases must include more information to enable the learning algorithm to work and adapt autonomously. The smart grid’s demand/production dynamics benefit from the extra information provided by this system. In other words, several studies have examined the collection of additional data, such as behavioral patterns of load utilization and the energy price tariff, and the economic and social elements in the databases.
First, the pre-processing stage of the DNN is shown schematized in the above figure. This stage includes several data processing methods such as a strategy for selecting features (or reducing dimensionality), a normalization step, and a clustering step, etc. When training a new model, differing variation ranges of the input features might have unwanted and even upsetting consequences. This procedure is called normalization. The input–target matrix values are made up of normalized data whose values range from 0 to 1. After that, duplicated data are added to the input matrix, which is the main focus of the training phase. A proper feature selection strategy must be used to identify the most prevalent feature in training data before redundant data can be removed from the system. Pre-filtering is a method used before classifying the data into separate clusters, and which has several components. Cluster failures can be minimized by using this strategy. Pre-filtering can be used to identify inaccurate measurements, such as when demand meters fail or customers exhibit unusual behavior.
Large datasets generated from smart grid energy meters or sensors need these pre-processing methods for efficient CI algorithms. DNN aims to include a wide range of learning algorithms in a class of prediction engines that can accurately anticipate future energy usage. The data are randomly divided into two groups: one for training and the other for testing to achieve. When determining how large a training dataset should be, one must consider how many relevant characteristics are drawn. These features can help the learning algorithm make better predictions about future energy consumption. By identifying the most acceptable model parameter values, the chosen characteristics improve the learning algorithm’s accuracy. After the process, the model with the lowest mean square error is chosen and confirmed using a new test dataset. Researchers in the field of energy forecasting have used several learning techniques. These algorithms can be classified as either supervised or unsupervised algorithms, depending on how they have been learned. Some research utilizes a single (or standalone) algorithm to improve the learning process. According to some research, a supervised clustering step before an unsupervised learning approach can boost the final prediction model’s accuracy.
The pricing uncertainty in the energy market is described using a normal distribution, and its PDF can be represented as
g ( y ) = 1 ρ 2 π e x p ( y + μ ) 2 ρ 2
As shown in Equation (4), y is the current market price, and ρ and μ are the position and scale parameters, respectively. PDD relies on the fact that the input parameters’ known PDFs are the starting point. As the energy demand varies over time, a time series is generally constructed by superimposing the terms x ( s ) that describe it.
x ( s ) = R ( s ) + U ( s ) D ( s ) + W ( s )
As shown in Equation (5), when a time series exhibits a periodic or seasonal change, it is usually due to the seasonal weather or fixed seasonal occurrences. The sway in the current trend 𝑅 denotes a long-term shift in the time series, owing to variables such as population growth, technological advancements, and the state of the economy. The economic cycle is represented by the cyclical component 𝑈, which has a long time horizon. s is the time series with the trend, D is the cyclical variation, and the periodic components removed have a residual W irregular component.
Formally, there are continuous functions χ p r     defined on [0, 1] such that any continuous real function G is represented as
G ( y 1 , y 2 , , y m ) = p = 1 2 m b p ( r = 1 m χ p r   ( y r ) )
As shown in Equation (6), b p is a discrete real function and y r denotes the input layer.
The K ( X , a ) logistic regression for the deep learning model becomes
K ( X , a ) = 1 | B | j B k ( z j y i , X , a )
As shown in Equation (7), the optimization algorithm is used to learn the k ( . ) and offsets B by reducing the loss function; z j indicates the hidden layer 1.
Let us assume a deep neural network as the functional form of ρ ( y \ X , a ) to complete our definition for exceedance sizes. To demonstrate this, we use Equation (8):
( χ ( y ) ,   ρ ( y ) ) = G ( y   \ X , a )                       G = ρ ( X 1 y , a 1 )
As shown in Equation (8), χ ( y ) denotes the hidden layer 2 and ρ ( y ) indicates the energy consumption, G ( y   \ X , a ) is the output layer,   y , a are the deep learning regression, and X is an electric grid.
Figure 5 shows the integration of demand-side management while operating a VPP. The approach takes on difficult issues and presents an evaluation software package using mixed-integer linear programming. The model focuses on the VPP’s economic components to maximize profit while incurring the least possible expense. PV and controlled loads are included in a coordinated control approach for VPP, which aims to develop an optimum distribution platform for electricity. A broad range of VPP output power adjustment is the strategy’s goal. Risk hedging is supplied to build the finest available replies to cross-bilateral contracting and the medium-term scheduling difficulty of developing. Pricing uncertainty in the approach is dealt with using first-order stochastic dominance limitations.
MILP (mixed-integer linear programming) problems are addressed and assessed using commercial software. Power-to-heat system VPPs take a multi-criteria operation approach; wind, solar, CHP, EVs, and other energy storage devices are all part of the package. MILP is used to reduce uncertainties and deliver optimum scheduling by using a stochastic optimization technique. A new optimum scheduling model includes DERs and ESSs and considers the cost of battery degrading. The approach uses stochastic mixed-integer linear programming in two stages to optimize predicted profits. An optimization approach aims to create an ideal large-scale VPP made up of multiple small-scale components spread over a vast region with a high storage capacity. The optimal thermal and electrical energy distribution in power markets will be evaluated due to the creation of this algorithm (DER). The method uses mixed-integer linear programming to solve a tough problem while maximizing the profit for the VPP.
DSM, or demand-side energy management, uses VPP design for its urban energy system. One of the most effective ways to construct VPP is to use several DERs. A linear programming-based direct load control model for VPP optimization is provided for both distribution and transmission networks. The model determines which control strategy can result in the greatest load decrease throughout a given control period. When it comes to national or regional energy transportation, a transmission system operator (TSO) is tasked with employing fixed infrastructure to transfer energy in the form of natural gas or electrical power. Source-side generation systems represent the conventional approach to electric power generation. The systems use the lower transportation costs of moving electricity instead of moving gasoline across vast distances. The finest example is hydroelectric electricity. This kind of energy comes from harnessing water’s potential energy.
A distribution management system (DMS) is a set of software programs used to effectively and reliably monitor and operate the whole distribution system. The control room and field serve as a decision support system for monitoring and controlling the electric distribution system. The core objectives of a DMS include decreasing outages, limiting outage duration, and maintaining appropriate frequency and voltage levels of service dependability and quality. Tracking and optimizing energy use in a facility is called energy management. To control energy, some simple steps must be followed. One is the process of continuously gathering and evaluating data. Machinery schedules, setpoints, and flow rates should be analyzed to look for energy-saving improvements.
Forecasting is a method that uses previous data to make accurate predictions of thedirection of a trend. Businesses use forecasting to manage their budgets and prepare for predictable costs. A demand response program, such as an incentive payment or a demand response tariff, is used to encourage end user customers to reduce their electricity use as the price of electricity changes over time, and to provide payments to encourage lower electricity use during high market prices or when grid reliability is threatened.
Figure 6 shows the design of smart energy management. In the developing world, demand-side management (dSm) has captivated the interest of consumers. DSM helps utilities save energy and money while boosting system transparency, sustainability, and efficiency. Despite rising power prices, utilities and customers must contend with a growing demand for electricity in residential and commercial buildings. A smart approach to energy management incorporates energy planning, monitoring, controlling, and optimizing to enhance productivity and comfort while lowering energy costs and pollution. This can only be accomplished by transitioning from a traditional centralized electric grid to one that uses smart technologies and is known as the smart grid. The capacity of utilities to connect with their customers in both ways through digital technology is a critical component of a smart grid. The home consumers’ grasp and awareness of changing grid value are critical to grid sustainability. The household sector in India uses 24.76% of the country’s total power. Studies that have used this approach in the past to accurately predict energy market trends exist. There also exist studies that have compared different approaches to predicting the energy market and discussed which approach is the most effective. Additionally, there exist studies that have evaluated the impact of their approach to the energy market, and discuss how it helps providers make decisions.
A fundamental part element of the smart grid is the smart house (using domotics or home automation) wherein inhabitants can have their home appliances controlled from a distance and have their security, healthcare, and comfort enhanced. Intelligent home equipment is managed by demand-side management (DSM), a feature of the smart grid. Preferences for smart energy management in the house to minimize power usage and, as a result, expenses, enhance energy efficiency and maintain a healthy atmosphere. This industry has seen years of study and development. However, there is still a need to deliver optimum solutions to maximize user comfort and aided living while reducing energy consumption and waste.
Demand-side management (dSM) refers to planning, regulating, and executing actions that impact the demand for electricity generated by end users. The DSM program lowers the cost of electricity by reducing the transmission and distribution network capacity that must be built. Demand-side management’s major goals are to reduce the generation margin, improve the grid’s economic viability and operating efficiency, improve the distribution network’s economic viability, maintain the demand–supply balance with renewables, and boost the overall energy supply system’s efficiency. DSM provides a low-cost solution to such a problem. While enhancing grid stability and decreasing energy consumption costs, DSM decreases peak load demand by modifying consumer consumption patterns. The suggested DNN-SE method enhances prediction, growth rate, electricity demand, power consumption, and the renewable energy ratio.

4. Numerical Outcome

The reform of the retail electricity market has a strong influence on the monopolistic position of power grid companies, causing significant structural changes in the retail market. This study examined the development of prediction, growth rate, electricity demand, power consumption, and the renewable energy ratio. A DNN-SE method for calculating the numerical result has been tested.
Figure 7 shows the prediction ratio. Electric power system management and planning need accurate forecasts of how much power will be used at peak times. Accurate predictions of electric load magnitudes and geographic locations throughout various periods are needed. A subset of energy forecasting known as electricity price forecasting (EPF) focuses on projecting wholesale power market spot and market prices. Human activity’s energy consumption is referred to as its demand. The whole energy system is influenced, including the overall quantity of energy utilized, where and what kinds of fuels are used in the energy supply system, and the characteristics of the electricity end-use technologies. When compared to the existing method, the proposed method represents an enhancement of 98.1%.
Table 1 shows the growth rate of energy consumption. Consumption of electric energy is a kind of energy usage that relies on electric power. Electric energy consumption can be defined as the total amount of electricity used to meet current demand. An electric circuit’s transmission or consumption rate stated in time is called its electrical power. It takes one joule every second to produce one watt of electricity, the SI unit of power. When compared to 2016, the growth rate of energy consumption is increased in 2021. The increasing global population is a major factor in the growth in energy consumption. There is an increasing need for water, food, and energy sources as the world population and rate of energy consumption rise, but these needs must be met in a sustainable way to fulfill customers’ demands.
Figure 8 shows the electricity demand ratio. Many of the sustainable development goals relate to energy, from expanding access to electricity to improving clean cooking fuels, eliminating wasteful energy subsidies, and reducing the amount of lethal air pollution that kills millions of people prematurely every year. The suggested approach has a higher electricity demand ratio than DAE and GCAM. Industrial activity and improvements in both emerging and developed nations are boosting global energy consumption. Coal, natural gas, and oil are the main sources of fossil fuel energy globally.
Table 2 shows the total power consumption. Energy consumption that relies on electric power is referred to as electric energy consumption. Electric energy consumption can be defined as the total amount of electricity used to meet current demand. An individual sector variable’s ultimate energy consumption is referred to as the total energy value. Since total energy is entered explicitly, it cannot be confused with final energy intensity, which specifies the sum of an activity level and energy intensity. The entire electricity used by end users such as homes, economy, and farming is the total energy consumption. It is the energy that gets to the end customer’s door, not the electricity sector’s individual use. Compared to the existing method, the proposed method improves power consumption by (97.6%).
Figure 9 shows the renewable energy ratio. Natural resources that are renewed over time, such as wind and sun, provide renewable energy. Unlike fossil fuels, which are depleting much faster than they can be replaced, this new sort of energy can be utilized again. It incorporates a variety of energy sources, including sunshine, wind, rain, tides, waves, and geothermal heat. Even though most renewable energy is sustainable, certain forms of biomass, with regard to renewable energy, can typically be used in four key areas: power production, air, and water heating/cooling, transportation, and rural energy services (off-grid). Compared to the existing method, the proposed method represents an improvement of 96.2%. Resources that can be replenished over time, such as wind and solar power, have a finite amount of energy that can be harvested at any one moment. Using a DNN-SE, the suggested technique outperforms all existing methods.

5. Conclusions

In this paper, deep neural networks have been recommended for energy demand analysis and forecasting, which are critical components of sustainable systems’ energy management. Seasonal data, climatic characteristics, and economic boundary conditions impact how much energy a power plant’s delivery area uses. The accuracy of demand prediction tools is highly dependent on the availability of previous consumption data and an understanding of the most important energy consumption-influencing factors. To offer information for energy control, data management for energy must include all activities of planning, operating, and overseeing the production and distribution process of energy. To increase the power plant’s efficiency and unlock the full potential of the energy system, customers should have a thorough understanding of the energy demand in the delivery area. Providing customers with more detailed information on their power bills would go a long way toward encouraging them to adjust their energy use habits and join a demand response program. In this chapter, the model-building procedure is reviewed, along with energy data analysis and the selection of appropriate forecasting methodologies. Probability distribution descriptions, possibilistic descriptions, and interval descriptions are presented to quantify uncertainty. The experimental outcome of the proposed method achieves a prediction of 98.1%, a growth rate of 96.8%, an electricity demand of 98.5%, a power consumption of 97.6%, and a renewable energy ratio of 96.2%. The rapid growth of renewable energy sources such as wind and solar has increased competition for traditional energy sources such as oil and gas. Consumers are increasingly looking for energy sources that are more sustainable, renewable and environmentally friendly. The cost of production of traditional energy sources is rising due to increasing regulations and a shift to more sustainable practices. Governments are introducing more stringent regulations in the energy sector, which can impact the competitive landscape. With the world’s population and economies growing, the demand for energy is increasing. This creates a challenge for energy companies to meet the increasing demand. The following above challenges can be overcome by implementing a DNN-SE technique, and this has been proven mathematically and graphically when compared with the existing techniques.
Furthermore, the goal functions and restrictions and uncertainties have been broken down into their parts. Optimization issues in VPPs can be solved using optimum methods, which are discussed and contrasted in this paper. The intermittent issue in the energy market is solved using a providing strategy that uses wind generation and demand responses. In addition, the system maintains a healthy profit margin while keeping power market rates in check.

Author Contributions

Methodology, C.Z.; Software, M.W. and C.Z.; Validation, C.Z.; Formal analysis, M.K.; Resources, M.W. and C.Z.; Writing—original draft, C.Z.; Writing—review & editing, C.Z.; Project administration, C.Z. All authors have read and agreed to the published version of the manuscript.

Funding

This research is supported by the project of Guangdong philosophy and Social Sciences “13th five-year plan” 2020 project (GD20XYJ10), by the project of Enhancing School with Innovation of Guangdong Ocean University’s (080507112201 and 230420023), by the project for scientific research start-up funds of Guangdong Ocean University (R20067) and by the project of Humanities and Social Sciences Research Program of Guangdong Ocean University (C22839).

Data Availability Statement

Data available in a publicly accessible repository.

Acknowledgments

This work was supported by the Guangdong Philosophy and Social Sciences “13th Five Year Plan” 2020 Project (GD20XYJ10), the project of Enhancing School with Innovation of Guangdong Ocean University (230420023), the project for scientific research start-up funds of Guangdong Ocean University (R20067), and the project of Guangdong Provincial Science and Technology Department`s Subsidy for People’s Livelihood in 2020 and Other Institutional Development Expenditure Funds (overseas famous teachers) (2020A1414010281).

Conflicts of Interest

The authors declare no conflict of interest.

References

  1. Donti, P.L.; Kolter, J.Z. Machine Learning for Sustainable Energy Systems. Annu. Rev. Environ. Resour. 2021, 46, 719–747. [Google Scholar] [CrossRef]
  2. Gao, J.; Wang, H.; Shen, H. Smartly Handling Renewable Energy Instability in Supporting A Cloud Datacenter. In Proceedings of the 2020 IEEE International Parallel and Distributed Processing Symposium (IPDPS), New Orleans, LA, USA, 18–22 May 2020; pp. 769–778. [Google Scholar]
  3. Zhang, R.; Sathishkumar, V.E.; Samuel, R.D.J. Fuzzy Efficient Energy Smart Home Management System for Renewable Energy Resources. Sustainability 2020, 12, 3115. [Google Scholar] [CrossRef]
  4. Liu, B.-H.; Nguyen, N.-T.; Pham, V.-T.; Lin, Y.-X. Novel methods for energy charging and data collection in wireless rechargeable sensor networks. Int. J. Commun. Syst. 2017, 30, e3050. [Google Scholar] [CrossRef]
  5. Amudha, G.; Narayanasamy, P. Distributed Location and Trust Based Replica Detection in Wireless Sensor Networks. Wirel. Pers. Commun. 2018, 102, 3303–3321. [Google Scholar] [CrossRef]
  6. Valaskova, K.; Ward, P.; Svabova, L. Deep Learning-assisted Smart Process Planning, Cognitive Automation, and Industrial Big Data Analytics in Sustainable Cyber-Physical Production Systems. J. Self-Gov. Manag. Econ. 2021, 9, 9–20. [Google Scholar] [CrossRef]
  7. Irshad, A.; Chaudhry, S.A.; Alazab, M.; Kanwal, A.; Zia, M.S.; Zikria, Y.B. A secure demand response management authentication scheme for smart grid. Sustain. Energy Technol. Assess. 2021, 48, 101571. [Google Scholar] [CrossRef]
  8. Wang, H.; Shen, H.; Gao, J.; Zheng, K.; Li, X. Multi-Agent Reinforcement Learning based Distributed Renewable Energy Matching for Datacenters. In Proceedings of the 50th International Conference on Parallel Processing, Lemont, IL, USA, 9–12 August 2021; pp. 1–10. [Google Scholar] [CrossRef]
  9. Arun, M.; Sivagami, S.M.; Vijay, T.R.; Vignesh, G. Experimental Investigation on Energy and Exergy Analysis of Solar Water Heating System Using Zinc Oxide-Based Nanofluid. Arab. J. Sci. Eng. 2023, 48, 3977–3988. [Google Scholar] [CrossRef]
  10. Baskar, S.; Periyanayagi, S.; Shakeel, P.M.; Dhulipala, V.S. An energy persistent range-dependent regulated transmission communication model for vehicular network applications. Comput. Netw. 2019, 152, 144–153. [Google Scholar] [CrossRef]
  11. Puri, V.; Jha, S.; Kumar, R.; Priyadarshini, I.; Son, L.H.; Abdel-Basset, M.; Elhoseny, M.; Long, H.V. A Hybrid Artificial Intelligence and Internet of Things Model for Generation of Renewable Resource of Energy. IEEE Access 2019, 7, 111181–111191. [Google Scholar] [CrossRef]
  12. Amudha, G. Dilated Transaction Access and Retrieval: Improving the Information Retrieval of Blockchain-Assimilated Internet of Things Transactions. Wirel. Pers. Commun. 2021, 127, 85–105. [Google Scholar] [CrossRef]
  13. Saravanan, V.; Chandran, S.K.; Punnekkat, S.; Kothari, D.P. A study on factors influencing power consumption in multithreaded and multicore cpus. WSEAS Trans. Comput. 2011, 10, 93–103. Available online: http://www.wseas.us/e-library/transactions/computers/2011/52-316.pdf (accessed on 9 January 2023).
  14. Manogaran, G.; Alazab, M.; Shakeel, P.M.; Hsu, C.-H. Blockchain Assisted Secure Data Sharing Model for Internet of Things Based Smart Industries. IEEE Trans. Reliab. 2021, 71, 348–358. [Google Scholar] [CrossRef]
  15. Karthikeyan, K.; Sunder, R.; Shankar, K.; Lakshmanaprabu, S.K.; Vijayakumar, V.; Elhoseny, M.; Manogaran, G. Energy consumption analysis of Virtual Machine migration in cloud using hybrid swarm optimization (ABC–BA). J. Supercomput. 2018, 76, 3374–3390. [Google Scholar] [CrossRef]
  16. Kovacova, M.; Lăzăroiu, G. Sustainable Organizational Performance, Cyber-Physical Production Networks, and Deep Learning-assisted Smart Process Planning in Industry 4.0-based Manufacturing Systems. Econ. Manag. Financ. Mark. 2021, 16, 41–54. [Google Scholar] [CrossRef]
  17. Pillai, A.S.; Singh, K.; Saravanan, V.; Anpalagan, A.; Woungang, I.; Barolli, L. A genetic algorithm-based method for optimizing the energy consumption and performance of multiprocessor systems. Soft Comput. 2018, 22, 3271–3285. [Google Scholar] [CrossRef]
  18. Wu, Y.; Liu, Y.; Ahmed, S.H.; Peng, J.; El-Latif, A.A.A. Dominant Data Set Selection Algorithms for Electricity Consumption Time-Series Data Analysis Based on Affine Transformation. IEEE Internet Things J. 2019, 7, 4347–4360. [Google Scholar] [CrossRef]
  19. Barik, D.; Arun, M.; Saeed, M.A.; Ramachandran, T. Experimental and Computational Analysis of Aluminum-Coated Dimple and Plain Tubes in Solar Water Heater System. Energies 2022, 16, 295. [Google Scholar] [CrossRef]
  20. Gomathi, P.; Baskar, S.; Shakeel, P.M. Concurrent service access and management framework for user-centric future internet of things in smart cities. Complex Intell. Syst. 2020, 7, 1723. [Google Scholar] [CrossRef]
  21. Munusamy, A.; Barik, D.; Sharma, P.; Medhi, B.J.; Bora, B.J. Performance analysis of parabolic type solar water heater by using copper-dimpled tube with aluminum coating. Environ. Sci. Pollut. Res. 2023, 1–6. [Google Scholar] [CrossRef]
  22. Li, M.; Ahmad, M.; Fareed, Z.; Hassan, T.; Kirikkaleli, D. Role of trade openness, export diversification, and renewable electricity output in realizing carbon neutrality dream of China. J. Environ. Manag. 2021, 297, 113419. [Google Scholar] [CrossRef]
  23. Mohsin, M.; Hanif, I.; Taghizadeh-Hesary, F.; Abbas, Q.; Iqbal, W. Nexus between energy efficiency and electricity reforms: A DEA-Based way forward for clean power development. Energy Policy 2021, 149, 112052. [Google Scholar] [CrossRef]
  24. Amin, A.; Liu, X.-H.; Abbas, Q.; Hanif, I.; Vo, X.V. Globalization, sustainable development, and variation in cost of power plant technologies: A perspective of developing economies. Environ. Sci. Pollut. Res. 2021, 28, 11158–11169. [Google Scholar] [CrossRef] [PubMed]
  25. Hamwi, M.; Lizarralde, I.; Legardeur, J. Demand response business model canvas: A tool for flexibility creation in the electricity markets. J. Clean. Prod. 2021, 282, 124539. [Google Scholar] [CrossRef]
  26. Deng, Z.; Liu, C.; Zhu, Z. Inter-hours rolling scheduling of behind-the-meter storage operating systems using electricity price forecasting based on deep convolutional neural network. Int. J. Electr. Power Energy Syst. 2021, 125, 106499. [Google Scholar] [CrossRef]
Figure 1. Demand-side management.
Figure 1. Demand-side management.
Energies 16 02407 g001
Figure 2. A framework for developing a virtual power plant (VPP).
Figure 2. A framework for developing a virtual power plant (VPP).
Energies 16 02407 g002
Figure 3. Structure of virtual power plant.
Figure 3. Structure of virtual power plant.
Energies 16 02407 g003
Figure 4. Deep neural networks-based energy sector for a sustainable economy.
Figure 4. Deep neural networks-based energy sector for a sustainable economy.
Energies 16 02407 g004
Figure 5. Integrating demand-side management while operating a VPP.
Figure 5. Integrating demand-side management while operating a VPP.
Energies 16 02407 g005
Figure 6. Design of smart energy management.
Figure 6. Design of smart energy management.
Energies 16 02407 g006
Figure 7. Prediction ratio.
Figure 7. Prediction ratio.
Energies 16 02407 g007
Figure 8. Electricity demand ratio.
Figure 8. Electricity demand ratio.
Energies 16 02407 g008
Figure 9. Renewable energy ratio.
Figure 9. Renewable energy ratio.
Energies 16 02407 g009
Table 1. The growth rate of energy consumption.
Table 1. The growth rate of energy consumption.
YearGCAMDEADNN-SE
2016695986
2017577882
2018617393.4
201949.76597.7
2020566489
202168.58396.8
Table 2. Total power consumption.
Table 2. Total power consumption.
Number of CustomersGCAMDEADNN-SE
10627188.9
2074.88992.3
306584.690.7
40737988
50647382.5
60708387
705974.687
Disclaimer/Publisher’s Note: The statements, opinions and data contained in all publications are solely those of the individual author(s) and contributor(s) and not of MDPI and/or the editor(s). MDPI and/or the editor(s) disclaim responsibility for any injury to people or property resulting from any ideas, methods, instructions or products referred to in the content.

Share and Cite

MDPI and ACS Style

Wen, M.; Zhou, C.; Konstantin, M. Deep Neural Network for Predicting Changing Market Demands in the Energy Sector for a Sustainable Economy. Energies 2023, 16, 2407. https://doi.org/10.3390/en16052407

AMA Style

Wen M, Zhou C, Konstantin M. Deep Neural Network for Predicting Changing Market Demands in the Energy Sector for a Sustainable Economy. Energies. 2023; 16(5):2407. https://doi.org/10.3390/en16052407

Chicago/Turabian Style

Wen, Mingming, Changshi Zhou, and Mamonov Konstantin. 2023. "Deep Neural Network for Predicting Changing Market Demands in the Energy Sector for a Sustainable Economy" Energies 16, no. 5: 2407. https://doi.org/10.3390/en16052407

APA Style

Wen, M., Zhou, C., & Konstantin, M. (2023). Deep Neural Network for Predicting Changing Market Demands in the Energy Sector for a Sustainable Economy. Energies, 16(5), 2407. https://doi.org/10.3390/en16052407

Note that from the first issue of 2016, this journal uses article numbers instead of page numbers. See further details here.

Article Metrics

Back to TopTop