Study on Behavioral Decision Making by Power Generation Companies Regarding Energy Transitions under Uncertainty
Abstract
1. Introduction
1.1. Background
1.2. Literature Review
2. Materials and Methods
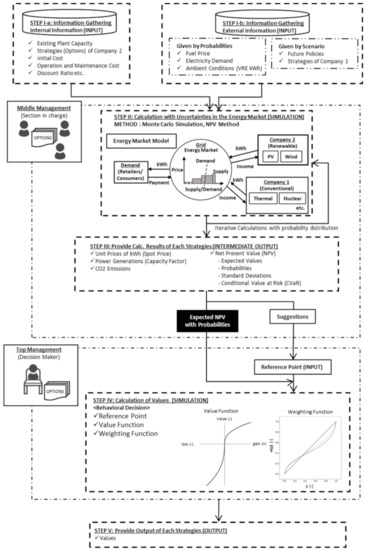
2.1. Design of the Framework
2.2. Development of the Behavioral Decision Model in the Energy Market
2.3. Application to Kansai Region, Japan
2.3.1. Overview of Electric Utility System in Japan
2.3.2. Private Information of Company 2 (STEP I-a)
- (i.)
- Existing VRE Capacity
- (ii.)
- Strategies of Company 2
2.3.3. Exogenous Information: Scenario Development (STEP I-b)
- (i.)
- Strategies of Company 1 Regarding Existing Power Plant Replacement
- (ii.)
- Future Policies
2.3.4. Exogenous Information: Probability Distribution (STEP I-b)
- (i.)
- Fuel Price
- (ii.)
- Electricity Demand
- (iii.)
- Ambient Conditions
2.4. Study Cases
3. Results and Discussion
3.1. Effect of FIP Price (Cases 1 and 2)
3.2. Effect of the Strategy of Company 1 (Cases 3 and 4)
3.3. Effect of VRE Mixture (Cases 5 and 6)
3.4. Effect of Option to Expand in Cases 7, 8, 9, and 10
4. Conclusions
- This study assumed that the energy market was competitive, even though there were only two players (Company 1 and 2) in the market, in order to examine the novel decision-making model. Although renewable power generation companies were consolidated into Company 2 for simplicity, each renewable power generation company in the region may interact in reality. Moreover, although the strategies of Company 1 were provided by some scenarios in this study, the interactions between the decisions of Company 1 and the RE companies need to be considered in future work.
- In this study, only two types of RFPs were defined as the influence of the suggestions of the middle management for simplicity: Ref_EXP (higher RFP) and Ref_CVaR (lower RFP) for simplicity. However, as mentioned in the framework of Section 2.1, several factors will influence the RFP of the top management other than suggestions from the middle management, such as personal and exogenous influences. We should examine how the other non-normative perspectives affect the decisions made by the RE company.
- Although the NPV method was applied to the normative perspective of RE companies in the decision-making model, other methods such as IRR or Real Options approaches may be applicable. The Kahneman and Tversky approach [29,30] was used here to quantitatively express the non-normative perspective of RE companies; however, other approaches, such as the Regret theory, could be used for the non-normative perspective. Alternative methods should be further investigated in future studies.
- Energy storage was not applied as an option for technology. As the timeframe of decision making in this study was 2020–2030, we expected the effect of energy storage to be limited. However, energy storage should be considered in further studies of VRE introduction, such as the energy transition in the 2050s, on a larger scale.
- The electricity trade spot price and feed-in premium were the only financial supports considered for VRE to simplify the spot price market model. As emerging electricity markets and financial supports, such as the capacity market, are still being discussed in Japan, the effects of such new systems need to be examined.
Author Contributions
Funding
Conflicts of Interest
Appendix A. Application of Reference Point, Value Function, and the Weighting Function
- Reference Point (RFP)
- 2.
- The Value Function

- 3.
- The Weighting Function

Appendix B. Definition of NPV and the Other Outputs
- 1.
- Net Present Value (NPV)
- 2.
- Value at Risk (VaR) and Conditional Value at Risk (CVaR)
Appendix C. Properties of Technology
| Item | Unit | Technology | Value | Remarks |
|---|---|---|---|---|
| Construction Cost | [yen/kW] | GTCC (Natural Gas) | 120,000 | [58] |
| PV | 273,500 | |||
| Wind (On-shore) | 287,000 | |||
| Operation & Maintenance | [%/Year] | GTCC (Natural Gas) | 3.0 | [58] |
| Steam Power (Oil) | 3.2 | |||
| Steam Power (Coal) | 4.0 | |||
| Nuclear | 5.2 | |||
| PV | 1.2 | |||
| Wind (On-shore) | 2.1 | |||
| Gross Plant Efficiency (LHV) | [%-LHV] | GTCC (Natural Gas, Existing) | 51.5 | Based on [58] |
| GTCC (Natural Gas, Replaced) | 58.6 | |||
| Steam Power (Oil) | 37.5 | |||
| Steam Power (Coal) | 40.8 | |||
| Payback Period | [Year] | GTCC | 15 | [58] |
| PV | 10 | |||
| Wind (On-shore) | 10 | |||
| Lifetime | [Year] | GTCC | 40 | [58] |
| PV | 20 | |||
| Wind (On-shore) | 20 | |||
| CO2 Emission Coefficient | [t-CO2/t] | GTCC (Natural Gas) | 2.7 | [59] |
| Steam Power (Oil) | 3.4 | |||
| Steam Power (Coal) | 2.3 |
Appendix D. Calculation Results of Each Case
| Scenario | Case | 1 (Investments in PV) | 2 (Investments in Wind) | |||||||||
|---|---|---|---|---|---|---|---|---|---|---|---|---|
| Total Capacity | Unit | 0 | 1000 | 3000 | 5000 | 7000 | 0 | 1000 | 3000 | 5000 | 7000 | |
| FIP- Low | Exp. NPV | Billion yen | 372.9 | 335.8 | 221.1 | 67.7 | −129.6 | 372.9 | 339.2 | 212.3 | −15.5 | −316.1 |
| Exp.Value (Ref_EXP) | - | 0.0 | −37.7 | −123.6 | −225.9 | −346.1 | 0.0 | −37.0 | −126.7 | −270.2 | −461.6 | |
| Exp.Value (Ref_CVa) | - | 0.0 | 0.3 | −84.1 | −188.6 | −312.2 | 0.0 | 0.6 | −87.9 | −232.5 | −426.0 | |
| SD of NPV | Billion yen | 26.0 | 40.0 | 65.7 | 91.7 | 105.8 | 26.0 | 48.1 | 97.7 | 141.0 | 167.7 | |
| CVaR of NPV | Billion yen | 319.0 | 253.7 | 88.6 | −123.1 | −342.8 | 319.0 | 243.0 | 9.7 | −290.1 | −642.1 | |
| FIP- Mid | Exp.NPV | Billion yen | 372.9 | 363.3 | 308.4 | 217.0 | 69.2 | 372.9 | 415.0 | 428.9 | 357.3 | 188.9 |
| Exp.Value (Ref_EXP) | - | 0.0 | −19.2 | −61.7 | −129.9 | −209.2 | 0.0 | 9.9 | −0.4 | −38.4 | −135.9 | |
| Exp.Value (Ref_CVa) | - | 0.0 | 14.2 | −24.1 | −90.5 | −173.4 | 0.0 | 36.7 | 29.0 | −8.6 | −104.0 | |
| SD of NPV | Billion yen | 26.0 | 41.3 | 69.1 | 95.8 | 117.6 | 26.0 | 53.3 | 128.7 | 189.6 | 217.7 | |
| CVaR of NPV | Billion yen | 319.0 | 277.2 | 172 | 18.7 | −174.9 | 319.0 | 305.4 | 163.3 | −3.6 | −230.5 | |
| FIP- High | Exp.NPV | Billion yen | 372.9 | 407.8 | 440.9 | 441.7 | 367.8 | 372.9 | 466.2 | 580.2 | 604.4 | 520.4 |
| Exp.Value (Ref_EXP) | - | 0.0 | 9.0 | 17.5 | 0.7 | −38.1 | 0.0 | 35.4 | 62.8 | 65.6 | 22.4 | |
| Exp.Value (Ref_CVa) | - | 0.0 | 34.7 | 43.7 | 29.1 | −8.6 | 0.0 | 57.9 | 85.7 | 90.2 | 49.1 | |
| SD of NPV | Billion yen | 26.0 | 41.8 | 74.4 | 107.9 | 134.3 | 26.0 | 62.8 | 148.7 | 221.3 | 269.9 | |
| CVaR of NPV | Billion yen | 319.0 | 324.7 | 294.4 | 201.4 | 89.5 | 319.0 | 346.0 | 282.6 | 164.6 | −21.0 | |
| Scenario | Case | 3 (Investments in PV with FIP-Low) | 4 (Investments in Wind with FIP-Low) | |||||||||
|---|---|---|---|---|---|---|---|---|---|---|---|---|
| Total Capacity | Unit | 0 | 1000 | 3000 | 5000 | 7000 | 0 | 1000 | 3000 | 5000 | 7000 | |
| wRP _NC60 | Exp. NPV | Billion yen | 372.9 | 335.8 | 221.1 | 67.7 | −129.6 | 372.9 | 339.2 | 212.3 | −15.5 | −316.1 |
| Exp. Value (Ref_EXP) | - | 0.0 | −37.7 | −123.6 | −225.9 | −346.1 | 0.0 | −37.0 | −126.7 | −270.2 | −461.6 | |
| Exp. Value (Ref_CVa) | - | 0.0 | 0.3 | −84.1 | −188.6 | −312.2 | 0.0 | 0.6 | −87.9 | −232.5 | −426.0 | |
| SD of NPV | Billion yen | 26.0 | 40.0 | 65.7 | 91.7 | 105.8 | 26.0 | 48.1 | 97.7 | 141.0 | 167.7 | |
| CVaR of NPV | Billion yen | 319.0 | 253.7 | 88.6 | −123.1 | −342.8 | 319.0 | 243.0 | 9.7 | −290.1 | −642.1 | |
| wRP _NC40 | Exp. NPV | Billion yen | 464.6 | 451.3 | 413.2 | 354.3 | 255.5 | 464.6 | 483.3 | 475.5 | 413.6 | 258.7 |
| Exp. Value (Ref_EXP) | - | 0.0 | −21.6 | −52.2 | −100.6 | −154.2 | 0.0 | −1.9 | −15.9 | −63.5 | −151.0 | |
| Exp. Value (Ref_CVa) | - | 0.0 | 16.9 | −10.6 | −53.7 | −112.7 | 0.0 | 30.7 | 19.7 | −23.6 | −112.0 | |
| SD of NPV | Billion yen | 32.1 | 45.6 | 78.8 | 96.7 | 122.5 | 32.1 | 56.1 | 119.1 | 186.9 | 219.9 | |
| CVaR of NPV | Billion yen | 400 | 360 | 255 | 159 | 17 | 400 | 377 | 254 | 54 | −174 | |
| woRP _NC60 | Exp. NPV | Billion yen | 335.1 | 285.8 | 154.1 | 1.3 | −193.1 | 335.1 | 284.3 | 124.1 | −111.3 | −415.4 |
| Exp. Value (Ref_EXP) | - | 0.0 | −47.1 | −148.3 | −241.6 | −358.6 | 0.0 | −50.6 | −150.1 | −310.9 | −501.0 | |
| Exp. Value (Ref_CVa) | - | 0.0 | −5.8 | −105.4 | −204.1 | −323.9 | 0.0 | −12.2 | −115.8 | −277.0 | −469.8 | |
| SD of NPV | Billion yen | 27.9 | 37.3 | 59.9 | 82.7 | 101.3 | 27.9 | 45.0 | 96.4 | 135.9 | 160.6 | |
| CVaR of NPV | Billion yen | 278.7 | 211.4 | 31.7 | −163.0 | −402.4 | 278.7 | 196.6 | −64.5 | −372.5 | −730.2 | |
| Scenario | Case | 5 (with FIP-Low) | 6 (with FIP-High) | |||||||||
|---|---|---|---|---|---|---|---|---|---|---|---|---|
| Total Capacity | Unit | 0 | 1000 | 3000 | 5000 | 7000 | 0 | 1000 | 3000 | 5000 | 7000 | |
| PV _ONLY | Exp. NPV | Billion yen | 372.9 | 335.8 | 221.1 | 67.7 | −129.6 | 372.9 | 407.8 | 440.9 | 441.7 | 367.8 |
| Exp. Value (Ref_EXP) | - | 0.0 | −37.7 | −123.6 | −225.9 | −346.1 | 0.0 | 9.0 | 17.5 | 0.7 | −38.1 | |
| Exp. Value (Ref_CVaR) | - | 0.0 | 0.3 | −84.1 | −188.6 | −312.2 | 0.0 | 34.7 | 43.7 | 29.1 | −8.6 | |
| SD of NPV | Billion yen | 26.0 | 40.0 | 65.7 | 91.7 | 105.8 | 26.0 | 41.8 | 74.4 | 107.9 | 134.3 | |
| CVaR of NPV | Billion yen | 319.0 | 253.7 | 88.6 | −123.1 | −342.8 | 319.0 | 324.7 | 294.4 | 201.4 | 89.5 | |
| WIND _ONLY | Exp. NPV | Billion yen | 372.9 | 339.2 | 212.3 | −15.5 | −316.1 | 372.9 | 466.2 | 580.2 | 604.4 | 520.4 |
| Exp. Value (Ref_EXP) | - | 0.0 | −37.0 | −126.7 | −270.2 | −461.6 | 0.0 | 35.4 | 62.8 | 65.6 | 22.4 | |
| Exp. Value (Ref_CVaR) | - | 0.0 | 0.6 | −87.9 | −232.5 | −426.0 | 0.0 | 57.9 | 85.7 | 90.2 | 49.1 | |
| SD of NPV | Billion yen | 26.0 | 48.1 | 97.7 | 141.0 | 167.7 | 26.0 | 62.8 | 148.7 | 221.3 | 269.9 | |
| CVaR of NPV | Billion yen | 319.0 | 243.0 | 9.7 | −290.1 | −642.1 | 319.0 | 346.0 | 282.6 | 164.6 | −21.0 | |
| MIX1 (PV:Wind =1:1) | Exp. NPV | Billion yen | 372.9 | 340.4 | 240.3 | 93.0 | −84.7 | 372.9 | 443.3 | 542.0 | 593.5 | 601.0 |
| Exp. Value (Ref_EXP) | - | 0.0 | −35.3 | −116.8 | −221.1 | −312.7 | 0.0 | 26.6 | 60.5 | 73.7 | 63.9 | |
| Exp. Value (Ref_CVaR) | - | 0.0 | 3.6 | −72.1 | −178.6 | −276.2 | 0.0 | 49.4 | 81.1 | 95.5 | 85.9 | |
| SD of NPV | Billion yen | 26.0 | 40.7 | 69.9 | 97.9 | 121.4 | 26.0 | 46.0 | 92.9 | 144.5 | 180.7 | |
| CVaR of NPV | Billion yen | 319.0 | 257.5 | 99.8 | −106.1 | −330.0 | 319.0 | 350.6 | 356.0 | 305.5 | 228.7 | |
| MIX2 (PV:Wind =7:3) | Exp. NPV | Billion yen | 372.9 | 339.1 | 237.0 | 106.4 | −70.5 | 372.9 | 426.6 | 512.1 | 550.3 | 563.6 |
| Exp. Value (Ref_EXP) | - | 0.0 | −36.5 | −114.6 | −197.0 | −320.3 | 0.0 | 18.9 | 49.1 | 63.9 | 58.6 | |
| Exp. Value (Ref_CVaR) | - | 0.0 | 1.1 | −75.0 | −160.9 | −285.3 | 0.0 | 43.1 | 70.0 | 86.5 | 80.7 | |
| SD of NPV | Billion yen | 26.0 | 40.1 | 67.5 | 89.2 | 116.5 | 26.0 | 43.0 | 78.6 | 111.7 | 155.9 | |
| CVaR of NPV | Billion yen | 319.0 | 258.8 | 102.5 | −79.5 | −305.3 | 319.0 | 339.4 | 350.4 | 330.3 | 262.1 | |
| MIX3 (PV:Wind =3:7) | Exp. NPV | Billion yen | 372.9 | 338.0 | 231.6 | 60.2 | −126.4 | 372.9 | 451.4 | 550.3 | 610.7 | 611.0 |
| Exp. Value (Ref_EXP) | - | 0.0 | −37.8 | −115.0 | −211.3 | −345.6 | 0.0 | 29.3 | 64.5 | 78.0 | 79.1 | |
| Exp. Value (Ref_CVaR) | - | 0.0 | −1.2 | −77.3 | −177.2 | −311.3 | 0.0 | 50.6 | 84.0 | 97.1 | 100.4 | |
| SD of NPV | Billion yen | 26.0 | 42.8 | 82.2 | 114.4 | 134.2 | 26.0 | 50.4 | 106.1 | 166.8 | 198.0 | |
| CVaR of NPV | Billion yen | 319.0 | 251 | 69 | −167 | −379 | 319.0 | 353 | 338 | 283 | 227 | |
| Scenario | Case | 7 (Investments in PV with FIP-Low) | 8 (Investments in Wind with FIP-Low) | |||||||||
|---|---|---|---|---|---|---|---|---|---|---|---|---|
| Total Capacity | Unit | 0 | 1000 | 3000 | 5000 | 7000 | 0 | 1000 | 3000 | 5000 | 7000 | |
| PV (Case 7) WIND _OE (Case 8) | Exp NPV | Billion yen | 372.9 | 335.8 | 221.1 | 67.7 | −129.6 | 372.9 | 339.2 | 212.3 | −15.5 | −316.1 |
| Exp Value (Ref_EXP | - | 0.0 | −37.7 | −123.6 | −225.9 | −346.1 | 0.0 | −37.0 | −126.7 | −270.2 | −461.6 | |
| Exp Value (Ref_CVaR) | - | 0.0 | 0.3 | −84.1 | −188.6 | −312.2 | 0.0 | 0.6 | −87.9 | −232.5 | −426.0 | |
| SD of NPV | Billion yen | 26.0 | 40.0 | 65.7 | 91.7 | 105.8 | 26.0 | 48.1 | 97.7 | 141.0 | 167.7 | |
| CVaR of NPV | Billion yen | 319.0 | 253.7 | 88.6 | −123.1 | −342.8 | 319.0 | 243.0 | 9.7 | −290.1 | −642.1 | |
| PV (Case 7) WIND _OE (Case 8) | Exp NPV | Billion yen | 372.9 | 345.0 | 279.7 | 224.6 | 157.8 | 372.9 | 341.2 | 261.2 | 168.0 | 65.7 |
| Exp Value (Ref_EX) | - | 0.0 | −32.5 | −92.9 | −138.4 | −170.8 | 0.0 | −36.5 | −113.5 | −179.0 | −249.4 | |
| Exp. Value (Ref_CVaR) | - | 0.0 | 6.8 | −51.8 | −98.4 | −135.5 | 0.0 | −1.5 | −74.6 | −143.8 | −215.5 | |
| SD of NPV | Billion yen | 26.0 | 32.8 | 65.9 | 92.9 | 122.7 | 26.0 | 40.0 | 93.2 | 150.3 | 201.0 | |
| CVaR of NPV | Billion yen | 319.0 | 276.1 | 106.5 | −70.7 | −259.5 | 319.0 | 250.8 | 35.9 | −227.1 | −493.7 | |
| Scenario | Case | 9 (Investments in PV with FIP-Low) | 10 (Investments in PV with FIP-High) | |||||||||
|---|---|---|---|---|---|---|---|---|---|---|---|---|
| Total Capacity | Unit | 0 | 1000 | 3000 | 5000 | 7000 | 0 | 1000 | 3000 | 5000 | 7000 | |
| PV (Case 9) WIND _OE (Case 10) | Exp. NPV | Billion yen | 372.9 | 407.8 | 440.9 | 441.7 | 367.8 | 372.9 | 466.2 | 580.2 | 604.4 | 520.4 |
| Exp. Value (Ref_EXP) | - | 0.0 | 9.0 | 17.5 | 0.7 | −38.1 | 0.0 | 35.4 | 62.8 | 65.6 | 22.4 | |
| Exp. Value (Ref_CVaR) | - | 0.0 | 34.7 | 43.7 | 29.1 | −8.6 | 0.0 | 57.9 | 85.7 | 90.2 | 49.1 | |
| SD of NPV | Billion yen | 26.0 | 41.8 | 74.4 | 107.9 | 134.3 | 26.0 | 62.8 | 148.7 | 221.3 | 269.9 | |
| CVaR of NPV | Billion yen | 319.0 | 324.7 | 294.4 | 201.4 | 89.5 | 319.0 | 346.0 | 282.6 | 164.6 | −21.0 | |
| PV (Case 9) WIND _OE (Case 10) | Exp. NPV | Billion yen | 372.9 | 360.9 | 313.3 | 238.4 | 142.3 | 372.9 | 409.0 | 430.6 | 394.4 | 327.7 |
| Exp. Value (Ref_EXP) | - | 0.0 | −19.7 | −62.1 | −115.5 | −173.7 | 0.0 | 10.2 | 8.7 | −22.1 | −72.5 | |
| Exp. Value (Ref_CVaR) | - | 0.0 | 14.0 | −24.1 | −77.4 | −136.6 | 0.0 | 35.1 | 31.9 | 6.4 | −42.4 | |
| SD of NPV | Billion yen | 26.0 | 37.9 | 67.8 | 96.2 | 141.4 | 26.0 | 49.3 | 116.7 | 174.5 | 216.9 | |
| CVaR of NPV | Billion yen | 319.0 | 285.7 | 178.0 | 41.9 | −105.4 | 319.0 | 315.1 | 204.8 | 43.8 | −126.6 | |
References
- Raiffa, H.; Tversky, A. Decision Making: Descriptive, Normative, and Prescriptive Interactions; Cambridge University Press: Cambridge, UK, 1988. [Google Scholar]
- Lepenioti, K.; Bousdekis, A.; Apostolou, D.; Mentzas, G. Prescriptive analytics: Literature review and research challenges. Int. J. Inf. Manag. 2020, 50, 57–70. [Google Scholar] [CrossRef]
- Block, S. Are real options actually used in the real world? Eng. Econ. 2007, 52, 255–267. [Google Scholar] [CrossRef]
- Baker, H.K.; Dutta, S.; Saadi, S. Management Views on Real Options in Capital Budgeting. J. Appl. Financ. 2011, 21, 18–29. [Google Scholar] [CrossRef]
- Luenberger, D. Investment Science; Oxford University Press: Oxford, UK, 1998. [Google Scholar]
- Summers, L.H. Investment Incentives and The Discounting Of Depreciation Allowances. In The Effects of Taxation on Capital Accumulation; Martin, F., Ed.; University of Chicago Press: Chicago, IL, USA, 1987. [Google Scholar]
- McDonald, R.; Siegel, D. The Value of Waiting to Invest. Q. J. Econ. 1986, 101, 707–728. [Google Scholar] [CrossRef]
- Fernandes, B.; Cunha, J.; Ferreira, P. The use of real options approach in energy sector investments. Renew. Sustain. Energy Rev. 2011, 15, 4491–4497. [Google Scholar] [CrossRef]
- McDonald, R.; Siegel, D. Investment and the Valuation of Firms When There is an Option to Shut Down. Int. Econ. Rev. 1985, 26, 331–349. [Google Scholar] [CrossRef]
- Kaslow, T.; Pindyck, R. Valuing Flexibility in Utility Planning. Electr. J. 1994, 7, 60–65. [Google Scholar] [CrossRef]
- Hörnlein, L. The value of gas-fired power plants in markets with high shares of renewable energy: A real options application. Energy Econ. 2019, 81, 1078–1098. [Google Scholar] [CrossRef]
- Santos, L.; Soares, I.; Mendes, C.; Ferreira, P. Real Options versus Traditional Methods to assess Renewable Energy Projects. Renew. Energy 2014, 68, 588–594. [Google Scholar] [CrossRef]
- Zhang, M.M.; Wang, Q.; Zhou, D.; Ding, H. Evaluating uncertain investment decisions in low-carbon transition toward renewable energy. Appl. Energy 2019, 240, 1049–1060. [Google Scholar] [CrossRef]
- Li, Y.; Wu, M.; Li, Z. A real options analysis for renewable energy investment decisions under China carbon trading market. Energies 2018, 11, 1817. [Google Scholar] [CrossRef]
- Bigerna, S.; Wen, X.; Hagspiel, V.; Kort, P.M. Green electricity investments: Environmental target and the optimal subsidy. Eur. J. Oper. Res. 2019, 279, 635–644. [Google Scholar] [CrossRef]
- Naito, Y.; Takashima, R.; Kimura, H.; Madarame, H. Evaluating replacement project of nuclear power plants under uncertainty. Energy Policy 2010, 38, 1321–1329. [Google Scholar] [CrossRef]
- Glensk, B.; Madlener, R. The value of enhanced flexibility of gas-fired power plants: A real options analysis. Appl. Energy 2019, 251, 113125. [Google Scholar] [CrossRef]
- Ahmad, S.; Tahar, R.M. Selection of renewable energy sources for sustainable development of electricity generation system using analytic hierarchy process: A case of Malaysia. Renew. Energy 2014, 63, 458–466. [Google Scholar] [CrossRef]
- Amer, M.; Daim, T.U. Selection of renewable energy technologies for a developing county: A case of Pakistan. Energy Sustain. Dev. 2011, 15, 420–435. [Google Scholar] [CrossRef]
- Karger, C.R.; Hennings, W. Sustainability evaluation of decentralized electricity generation. Renew. Sustain. Energy Rev. 2009, 13, 583–593. [Google Scholar] [CrossRef]
- Theodorou, S.; Florides, G.; Tassou, S. The use of multiple criteria decision making methodologies for the promotion of RES through funding schemes in Cyprus, A review. Energy Policy 2010, 38, 7783–7792. [Google Scholar] [CrossRef]
- Saaty, T.L. Relative measurement and its generalization in decision making why pairwise comparisons are central in mathematics for the measurement of intangible factors the analytic hierarchy/network process. Rev. R. Spanish Acad. Sci. 2008, 102, 251–318. [Google Scholar] [CrossRef]
- Hahn, W.J. Making decisions with multiple criteria: A case in energy sustainability planning. EURO J. Decis. Process. 2015, 3, 161–185. [Google Scholar] [CrossRef]
- Hodgkingson, G.; Bown, N.; Manule, J.; Glaister, K.; Pearman, A. Research notes and communications breaking the frame: An analysis of strategic cognition and decision making under uncertainty. Strateg. Manag. J. 1999, 985, 977–985. [Google Scholar] [CrossRef]
- Masini, A.; Menichetti, E. The impact of behavioural factors in the renewable energy investment decision making process: Conceptual framework and empirical findings. Energy Policy 2012, 40, 28–38. [Google Scholar] [CrossRef]
- Masini, A.; Menichetti, E. Investment decisions in the renewable energy sector: An analysis of non-financial drivers. Technol. Forecast. Soc. Chan. 2013, 80, 510–524. [Google Scholar] [CrossRef]
- Salm, S.; Hille, S.L.; Wüstenhagen, R. What are retail investors ’ risk-return preferences towards renewable energy projects ? A choice experiment in Germany. Energy Policy 2016, 97, 310–320. [Google Scholar] [CrossRef]
- West, J.; Bailey, I.; Winter, M. Renewable energy policy and public perceptions of renewable energy: A cultural theory approach. Energy Policy 2010, 38, 5739–5748. [Google Scholar] [CrossRef]
- Kahneman, D.; Tversky, A. Prospect theory: An analysis of decision under risk. Econometlica 1979, 47, 263–291. [Google Scholar] [CrossRef]
- Tversky, A.; Kahneman, D. Advances in Prospect Theory: Cumulative Representation of Uncertainty. J. Risk Uncertain. 1992, 5, 297–323. [Google Scholar] [CrossRef]
- Klein, M.; Deissenroth, M. When do households invest in solar photovoltaics? An application of prospect theory. Energy Policy 2017, 109, 270–278. [Google Scholar] [CrossRef]
- Heutel, G. Prospect theory and energy efficiency. J. Environ. Econ. Manag. 2019, 96, 236–254. [Google Scholar] [CrossRef]
- KEPCO Zero Carbon Vision 2050. Available online: https://www.kepco.co.jp/corporate/pr/2021/pdf/0226_3j_01.pdf (accessed on 15 July 2021).
- Ansoff, H.I. Corporate Strategy; McGraw-Hill: New York, NY, USA, 1965. [Google Scholar]
- Janczak, S. The strategic decision-making process in organizations. Probl. Perspect. Manag. 2005, 3, 58–70. [Google Scholar]
- Ochi, W. Theory Z: How American Business Can Meet the Japanese Challenge; Avon Books: New York, NY, USA, 1981. [Google Scholar]
- Nonaka, I. Toward Middle-Up-Down Management: Accelerating Information Creation. Sloan Manage. Rev. 1988, 29, 9–18. [Google Scholar]
- Mom, T.J.M.; Van Den Bosch, F.A.J.; Volberda, H.W. Investigating managers’ exploration and exploitation activities: The influence of top-down, bottom-up, and horizontal knowledge inflows. J. Manag. Stud. 2007, 44, 910–931. [Google Scholar] [CrossRef]
- Loock, M. Going beyond best technology and lowest price: On renewable energy investors’ preference for service-driven business models. Energy Policy 2012, 40, 21–27. [Google Scholar] [CrossRef]
- Li, P.; Sekar, S.; Zhang, B. A capacity-price game for uncertain renewables resources. In Proceedings of the e-Energy ’18: Proceedings of the Ninth International Conference on Future Energy Systems, Karlsruhe, Germany, 12–15 June 2018; pp. 119–133. [Google Scholar] [CrossRef]
- Zhao, D.; Wang, H.; Huang, J.; Lin, X. Storage or no storage: Duopoly competition between renewable energy suppliers in a local energy market. IEEE J. Sel. AREAS Commun. 2019, 38, 31–47. [Google Scholar] [CrossRef]
- Joskow, P.L. Capacity payments in imperfect electricity markets: Need and design. Util. Policy 2008, 16, 159–170. [Google Scholar] [CrossRef]
- The Federation of Electric Power Companies of Japan Electricity Review Japan. Available online: https://www.fepc.or.jp/english/library/electricity_eview_japan/__icsFiles/afieldfile/2020/03/11/2019ERJ_full.pdf (accessed on 10 May 2020).
- Kansai Electric Power Company Connected Capacity of Renewable Energy in Kansai Region. Available online: https://www.kansai-td.co.jp/denkiyoho/area-performance.html (accessed on 4 March 2020).
- Kansai Electric Power Company Renewable Energy of the Kansai Region. Available online: https://www.kepco.co.jp/energy_supply/energy/newenergy/index.html (accessed on 28 August 2021).
- Kansai Electric Power Company Electricity Supply and Demand Records in Kansai Region. Available online: https://www.kansai-td.co.jp/english/home/denkiyoho/area-performance.html (accessed on 4 March 2020).
- International Energy Agency. World Energy Outlook 2019; International Energy Agency: Paris, France, 2019. [Google Scholar]
- Kansai Electric Power Company Thermal Power Plants of KEPCO. Available online: https://www.kepco.co.jp/energy_supply/energy/thermal_power/plant/index.html (accessed on 4 March 2020).
- Kansai Electric Power Company Update of Nuclear Power Plants of KEPCO:2018. Available online: https://www.kepco.co.jp/ir/brief/earnings/2019/pdf/pdf2019_1029_02.pdf (accessed on 4 March 2020).
- Gotoh, R.; Tezuka, T. Study on power supply system for large scale renewable energy introduction under different strategies of existing power plant replacement. Jap. Soc. Energy Resour. 2020, 41, 38–50. [Google Scholar] [CrossRef]
- Schmidt, J.; Cancella, R.; Pereira, A.O. The role of wind power and solar PV in reducing risks in the Brazilian hydro-thermal power system. Energy 2016, 115, 1748–1757. [Google Scholar] [CrossRef]
- Becker, S.; Frew, B.A.; Andresen, G.B.; Jacobson, M.Z.; Schramm, S.; Greiner, M. Renewable build-up pathways for the US: Generation costs are not system costs. Energy 2015, 81, 437–445. [Google Scholar] [CrossRef]
- deLlano-Paz, F.; Calvo-Silvosa, A.; Antelo, S.I.; Soares, I. Energy planning and modern portfolio theory: A review. Renew. Sustain. Energy Rev. 2017, 77, 636–651. [Google Scholar] [CrossRef]
- Prelec, D. The Probability Weighting Function. Econometrica 1998, 66, 497. [Google Scholar] [CrossRef]
- Gonzalez, R.; Wu, G. On the Shape of the Probability Weighting Function. Cogn. Psychol. 1999, 166, 129–166. [Google Scholar] [CrossRef] [PubMed]
- Rieger, M.O.; Wang, M. Cumulative prospect theory and the St. Petersburg paradox. Econ. Theory 2006, 28, 665–679. [Google Scholar] [CrossRef][Green Version]
- Agency for Natural Resources and Energy; Organization for Cross-regional Coordination of Transmission Operators Setting of Demand Curves. Available online: https://www.occto.or.jp/iinkai/youryou/kentoukai/2018/files/youryou_kentoukai_16_04.pdf (accessed on 4 March 2020).
- Ministry of Economy Trade and Industry. Properties of Power Plants; Ministry of Economy Trade and Industry: Tokyo, Japan, 2015. [Google Scholar]
- Ministry of Environment of Japan List of Calculation Methods and Emission Factors. Available online: https://ghg-santeikohyo.env.go.jp/files/calc/itiran2019.pdf (accessed on 22 February 2020).












| Item | Normative | Prescriptive | Descriptive |
|---|---|---|---|
| Perspective [1] | How “rational” people should make decisions. | How less rational people, who aspire to rationality, might do better. | How people make decisions. |
| Focused disciplines | Economics (Microeconomics, Game theory) | Business administration, Engineering | Psychology, Behavioral economics |
| Typical theories/methods | NPV method, IRR method, Expected utility theory, Real options | Operations research (Multi-criteria Decision Making (MCDM), etc.) Management science | Prospect theory Regret theory Questionnaire surveys |
| Application to decision making for energy investment | Real options [11,12,13,14] | Analytic hierarchy process (AHP) [18,19,20,21] Multi-attribute Utility Theory (MAUT) [23] | Qualitative questionnaire surveys and qualitative analysis [25,26,27,28] Quantitative PV investments of households [31] Energy saving investments of individuals [32] |
| System Characteristic | Currently (as of 2020) | Future Expectation According to This Study |
|---|---|---|
| Electricity trade | Bilaterally over the counter | Spot price market (*) |
| Electricity supply responsibility | Power generation companies | Transmission operators |
| Financial support for renewables | Feed-in tariff | Feed-in premium |
| Fuel price uncertainty risk | Passed on retail electricity price | Mainly covered by the income of the spot price market |
| VRE Infrastructure | Period | |
|---|---|---|
| 2025–2034 | 2035–2044 | |
| PV | 4200 MW | 2100 MW |
| Wind (onshore) | 150 MW | 75 MW |
| Strategy | VRE | Capacity to be Invested [MW] | ||||||||
|---|---|---|---|---|---|---|---|---|---|---|
| 0 MW | 1000 MW | 3000 MW | 5000 MW | 7000 MW | ||||||
| PV_ONLY | PV | 0 | 1000 | 3000 | 5000 | 7000 | ||||
| Wind | 0 | 0 | 0 | 0 | 0 | |||||
| WIND_ONLY | PV | 0 | 0 | 0 | 0 | 0 | ||||
| Wind | 0 | 1000 | 3000 | 5000 | 7000 | |||||
| MIX1 (PV:Wind = 1:1) | PV | 0 | 500 | 1500 | 2500 | 3500 | ||||
| Wind | 0 | 500 | 1500 | 2500 | 3500 | |||||
| MIX2 (PV:Wind = 7:3) | PV | 0 | 700 | 2000 | 3500 | 4500 | ||||
| Wind | 0 | 300 | 1000 | 1500 | 2500 | |||||
| MIX3 (PV:Wind = 3:7) | PV | 0 | 300 | 1000 | 1500 | 2500 | ||||
| Wind | 0 | 700 | 2000 | 3500 | 4500 | |||||
| Option to Expand (OE) | 2025 | 2030 | 2025 | 2030 | 2025 | 2030 | 2025 | 2030 | ||
| PV_OE | PV | 0 | 500 | 500 | 1500 | 1500 | 2500 | 2500 | 3500 | 3500 |
| Wind | 0 | 0 | 0 | 0 | 0 | 0 | 0 | 0 | 0 | |
| WIND_OE | PV | 0 | 0 | 0 | 0 | 0 | 0 | 0 | 0 | 0 |
| Wind | 0 | 500 | 500 | 1500 | 1500 | 2500 | 2500 | 3500 | 3500 | |
| Scenario Name | Thermal Power | Nuclear Power |
|---|---|---|
| wRP_NC60 (Base) | T-1 | N-1 |
| wRP_NC40 | T-1 | N-2 |
| woRP_NC60 | T-2 | N-1 |
| Scenario Name | FIP [yen/kWh] | |
|---|---|---|
| PV | Wind (Offshore) | |
| FIP-Low | 10 | 5 |
| FIP-Mid | 12 | 8 |
| FIP-High | 15 | 10 |
| Fuel | Fuel Price | ||
|---|---|---|---|
| Low | Mode | High | |
| Natural gas [$/Mbtu] | 8.8 | 9.7 | 11.0 |
| Coal [$/ton] | 65 | 86 | 94 |
| Oil [$/Barrel] | 62 | 88 | 111 |
| Case No. | Strategy of Company 2 (Table 4) | Combination of Scenarios | |
|---|---|---|---|
| Company 1 (Table 5) | FIP Price (Table 6) | ||
| 1 | PV_ONLY | wRP_NC60 | FIP-Low FIP-Mid FIP-High |
| 2 | WIND_ONLY | wRP_NC60 | FIP-Low FIP-Mid FIP-High |
| 3 | PV_ONLY | wRP_NC60 wRP_NC40 woRP_NC60 | FIP-Low |
| 4 | WIND_ONLY | wRP_NC60 wRP_NC40 woRP_NC60 | FIP-Low |
| 5 | PV_ONLY_ MIX1(PV:Wind = 1:1) MIX2(PV:Wind = 7:3) MIX3(PV:Wind = 3:7) WIND_ONLY_ | wRP_NC60 | FIP-Low |
| 6 | PV_ONLY_ MIX1(PV:Wind = 1:1) MIX2(PV:Wind = 7:3) MIX3(PV:Wind = 3:7) WIND_ONLY_ | wRP_NC60 | FIP-High |
| 7 | PV_ONLY_ PV_OE | wRP_NC60 | FIP-Low |
| 8 | WIND_ONLY_ WIND_OE | wRP_NC60 | FIP-Low |
| 9 | PV_ONLY_ PV_OE | wRP_NC60 | FIP- High |
| 10 | WIND_ONLY_ WIND_OE | wRP_NC60 | FIP- High |
| Reference Point Name | Remark |
|---|---|
| Ref_EXP | Expected value of NPV in the option of-0MW of each case (Higher RFP) |
| Ref_CVaR | CVaR of NPV in the option of -0MW of each case (Lower RFP) |
Publisher’s Note: MDPI stays neutral with regard to jurisdictional claims in published maps and institutional affiliations. |
© 2022 by the authors. Licensee MDPI, Basel, Switzerland. This article is an open access article distributed under the terms and conditions of the Creative Commons Attribution (CC BY) license (https://creativecommons.org/licenses/by/4.0/).
Share and Cite
Gotoh, R.; Tezuka, T.; McLellan, B.C. Study on Behavioral Decision Making by Power Generation Companies Regarding Energy Transitions under Uncertainty. Energies 2022, 15, 654. https://doi.org/10.3390/en15020654
Gotoh R, Tezuka T, McLellan BC. Study on Behavioral Decision Making by Power Generation Companies Regarding Energy Transitions under Uncertainty. Energies. 2022; 15(2):654. https://doi.org/10.3390/en15020654
Chicago/Turabian StyleGotoh, Ryosuke, Tetsuo Tezuka, and Benjamin C. McLellan. 2022. "Study on Behavioral Decision Making by Power Generation Companies Regarding Energy Transitions under Uncertainty" Energies 15, no. 2: 654. https://doi.org/10.3390/en15020654
APA StyleGotoh, R., Tezuka, T., & McLellan, B. C. (2022). Study on Behavioral Decision Making by Power Generation Companies Regarding Energy Transitions under Uncertainty. Energies, 15(2), 654. https://doi.org/10.3390/en15020654

