Next Article in Journal
The Neural Network Classifier Works Efficiently on Searching in DQN Using the Autonomous Internet of Things Hybridized by the Metaheuristic Techniques to Reduce the EVs’ Service Scheduling Time
Previous Article in Journal
Thermodynamic Optimization of Advanced Organic Rankine Cycle Configurations for Geothermal Energy Applications
 
 
Font Type:
Arial Georgia Verdana
Font Size:
Aa Aa Aa
Line Spacing:
Column Width:
Background:
Article

Optimal Operational Reliability and Reconfiguration of Electrical Distribution Network Based on Jellyfish Search Algorithm

1
Department of Electrical Engineering, Faculty of Engineering, Suez University, Suez 43533, Egypt
2
Department of Electrical Engineering, Faculty of Engineering, Kafrelsheikh University, Kafrelsheikh 33516, Egypt
3
Electrical Engineering Department, Faculty of Engineering, Aswan University, Aswan 81542, Egypt
*
Author to whom correspondence should be addressed.
Energies 2022, 15(19), 6994; https://doi.org/10.3390/en15196994
Submission received: 16 August 2022 / Revised: 6 September 2022 / Accepted: 13 September 2022 / Published: 23 September 2022
(This article belongs to the Section F1: Electrical Power System)

Abstract

:
In this paper, the electricity network automation based on Power Network Reconfiguration (PNR) is implemented to improve the operational reliability of distribution systems using jellyfish search algorithm. For this purpose, system average interruption frequency index (SAIFI), system average interruption unavailability index (SAIUI) and total energy not supplied (TENS) are critical measures. In this paper, a new optimization technique of jellyfish search (JFS) algorithm is employed for distribution network reconfiguration for reliability improvement. It is concerned with the moving patterns of jellyfish. They are divided into three categories. The jellyfish could flow towards the ocean current or between its own swarm. Meanwhile, whenever the food supply is adequate, the jellyfishes are attracted to its location. It is formulated considering the three reliability indices of SAIFI, SAIUI and TENS, simultaneously in a multi-objective model based on the weight factors. The proposed methodology based on the JFS optimizer is implemented on an IEEE 33-node distribution network. According to the numerical results, the SAIFI, SAIUI and TENS is improved by 36.44%, 34.11% and 33.35%, compared to the initial condition. For comparison purposes, tuna swarm optimizer and tunicate swarm algorithm, besides the JFS algorithm, are implemented as well. The simulation results declare the significant outperformance of the JFS algorithm compared to TUNA and TSA in terms of the obtained improvements and the regarding convergence properties.

1. Introduction

Power outages are irregular in developed countries; notwithstanding, they have severe consequences. A power system’s reliability is characterized by two parameters: the frequency of outages and the duration of power outages [1]. A substantial amount of research has been conducted to reduce the frequency of power outages. However, more methods for reducing the duration of power outages by improving the distribution system performance must be identified [2,3]. Additionally, it is critical to employ distribution network reconfiguration to discover the optimum solutions according to the regulations and limits given by the operators in an attempt to provide a safe and economically optimal energy supply.
The Power Network Reconfiguration (PNR) is a method which helps mitigate the impacts of the power outages and enhance the reliability parameters in distribution networks [4]. In latest years, operational research has grown progressively in identifying the best PNR while considering a variety of objectives into care [5]. To reduce losses, the PNR issue was explored in [6] that used a harmony search method for radial balanced distribution networks. In [2], the PNR process was created by closing and opening switches using a decision-making process to obtain the lowest possible losses. The distribution system was configured using a heuristic method based on intelligence-based algorithms to achieve the lowest possible losses [7]. All conceivable network modes are examined in the open and closed states of the switches in the PNR approach, which is based on mathematical optimization theory. As a result, they are more sophisticated than the heuristic technique and take longer to run.
The reliability of an electricity system to serve consumers with uninterruptible and adequate-quality electricity supply is defined as network reliability. Integrating additional devices for protection, exact specific fault location procedures, rapid switching and re-closing mechanisms, using more dependable equipment to avoid contingencies, and PNR are some approaches for improving the reliability [4]. PNR is viewed as a cost-effective and convenient method of increasing system reliability to solve these concerns. Currently, artificial intelligence methods and concepts have been employed to optimize the distribution power networks [8]. In [9], an electric field algorithm has been merged with pattern search approach and applied for the PNR in the distribution networks to enhance its performance. However, the total energy not supplied (TENS) to customers only the index utilized to represent the operational reliability in distribution networks.
In [10], power losses minimization and voltage profile improvement have been handled via PNR in distribution systems using a stochastic fractal search optimizer. Distribution systems, on the other side, are typically run radially, that needs to be retained during the PNR procedure [11]. In [12], a weight coefficient approach and cuckoo search optimizer has been applied for the balanced PNR as a multi-criteria optimization utilizing the power losses decrease, and voltage profile improvement. The described approach in [12] examines network radiality throughout the reconfiguration process. In [13], a discrete teaching–learning optimization has been carried out to handle the PNR of a distribution system using the weight coefficient approach to reduce the losses and voltage variations.
Additionally, in the presence of distributed generations (DGs), electricity network automation has been addressed based on the PNR and optimal operation of dispatchable and non-dispatchable DGs [14]. Numerous research have also been conducted using several objective features and optimization approaches such as Mixed-Integer Linear Programming [15], equilibrium optimizer [16], hybrid of analytical approach and particle swarm optimization [17,18], Water Cycle Algorithm [19] and Chaos Disturbed Beetle Antennae Search [20].
In [21], the PNR problem in the distribution networks was handled in order to optimally identifying its topology for minimizing the overall power losses. In this study, Harris hawk’s algorithm was applied with higher performance contrasted to particle swarm optimization algorithm and cuckoo search algorithm under distributed generation and load variation. However, the operational reliability and voltage stability in distribution networks were completely ignored. In [22], an algebraic modeling language of CPLEX solver was applied for the PNR problem in the distribution networks. Despite the high robustness of CPLEX solver, the minimization of power losses has been utilized as a single objective task. In [23], the PNR problem of distribution networks with high wind power penetrations was treated and solved based on Bayesian learning-based evolutionary algorithm. In [24], a NoisyNet deep Q-learning network (DQN) has been carried out to the PNR issue for minimizing the system losses and improving the voltage profile. In [25], AMPL solver as a mathematical programming has been utilized for minimizing the active power losses of distribution systems via PNR issue. In this study, the considered objective function was conducted with uncertainty probability beside uncertain amounts in load demand. Despite the effective implementations of [21,22,23,24,25], the operational reliability and voltage stability in distribution networks were completely ignored.
Recently, a new optimization technique of JFS algorithm proposed in [26], is fascinated by the moving patterns of jellyfish. They are divided into three categories. To begin, the jellyfish could flow towards to the ocean current or between its own swarm. Meanwhile, whenever the food supply is adequate, the jellyfishes are attracted to their locations. Furthermore, the numeric fitness function reveals the volume of food. The JFS was recently applied in effective manner for several engineering problems such as selective harmonic elimination in multilevel inverters [27], combined heat and power dispatching [28], maximum power point tracking (MPPT) of solar PV systems [29], design of a solar-powered thermoelectric air-conditioning system [30], control of superconducting magnetic energy storage system [31], PV parameter estimation [32], integration of renewable energy sources in power systems [33].
Hence, in this paper, the JFS algorithm is employed for distribution network reconfiguration for reliability improvement. In [14], the JFS algorithm was employed for addressing the PNR in the distribution networks considering the dispatching of distributed generation units and static Var compensators. The study in [14] was dedicated to the dynamic operation of distribution networks for the sake of minimizing the distribution losses and the emissions. On the other side, the operational reliability indices in distribution networks were not considered while its great importance of high impacts to guarantee the feeding continuity to consumers. In this paper, the JFS algorithm is formulated considering three reliability indices, simultaneously in a multi-objective model based on the weight factors. In this model, the system average interruption frequency index (SAIFI), the system average interruption unavailability index (SAIUI) and the total energy not supplied (TENS) are comprised. The proposed methodology based on the JFS optimizer is implemented on IEEE 33-node distribution network. According to the numerical results, the SAIFI, SAIUI and TENS is improved compared to the initial condition. For comparison purposes, Tuna swarm optimizer (TUNA) and tunicate swarm algorithm (TSA) besides the JFS algorithm are implemented as well. The simulation results declare the significant outperformance of the JFS algorithm compared to TUNA and TSA in terms of the obtained improvements and the regarding convergence properties

2. Distribution Network (DN) Reliability Indices

The reliability indices approved by Chilean law for a DN with multiple laterals and multi-feeding nodes are specified by the Inter-American Committee of Regional Electricity—CIER and are stated as follow [2]:
S A I F I   = n = 1 N n S   n   τ   n n = 1 N n S   n
S A I U I   = n = 1 N n S   n   U   n n = 1 N n S   n
T E N S = n = 1 N n E N S n = n = 1 N n P   n   τ   n
S A I D I   = n = 1 N n S   n   r   n n = 1 N n S   n
U   n = τ   n × r   n n = 1 ,   2 ,   . . ,   N n
where SAIFI is the DN’s average interruption frequency index, SAIUI is the DN’s average interruption unavailability index, SAIDI is the DN’s average interruption duration index and TENS is the total energy not supplied in the DN. ENSIn is the ENS related to each distribution node (n) to be not supplied. Sn and Pn are the apparent and active load demand of the DN at the distribution node (n) to be not supplied; Nn is the number of DN nodes; τn and rn are the failure rate and the repair time of each DN node (n). Un is the unavailability of each distribution node (n).

3. Problem Formulation

Based on the three reliability indices of SAIFI, SAIUI and TENS, the problem formulation of reliability improvement in DNs is formulated to solve a multi-objective optimization function (MOF) as follows:
M O F = ω 1 S A I F I S A I F I m a x + ω 2 S A I U I S A I U I m a x + ω 3 T E N S T E N S m a x
where, ω1, ω2 and ω3 are weighting factors to be specified by the DN operator according to their preference. In Equation (6), the parameters weighting factors are considered similar to each other and equivalent to (1/3) which represents the same priority for all indices. The superscript “max” indicates the maximum value to be specified.
The multi-objective model presented in Equation (6) seeks the best selection for the open links for reconfiguration. As a result, the vector of the independent variables (VI) looks like this:
V I = { [ O T 1   O T 2 O T N o O p e n   T i e   b r a n c h e s   ] }
where, OT is the tie lines to be open and No is their number.
The open tie links must always be assigned an integer value that is limited by the total number of DN lines, as shown below:
1 O T j N o j = 1 ,   2 , . N o  
The voltage at all DN nodes must be bounded by the permissible bounds related to the distribution code as follows:
V n m i n V n V n m a x n = 1 ,   2 , .   N n
where, Vn is the voltage magnitude at each DN node (n); Nn is the number of the DN nodes. The superscripts “min” and “max” refer to the minimum and maximum of each variable.
The current flow at all DN lines must be bounded by the permissible bounds related to the current capacity of each one as follows:
| I b r | I b r m a x b r = 1 ,   2 , .   N b r
where, Ibr is the current flow in the branch (br) which is limited by the regarding thermal capacity (Imax).
The power balance constraints at each distribution node must be maintained as equality constraints which guarantee the convergence of the load flow as follows:
P j + Q j = V j [ I j ] * n = 1 ,   2 , .   N n
where, Pj and Qj are the real and reactive power at each DN node (j); Vj and Ij is the voltage magnitude and the current injected at each DN node (j).
Furthermore, the DN’s radial structure is kept in operating service, with a branch–bus incidence matrix generated as regards:
A ij = { 0 ,   if   line   i   isn t   connected   to   bus   j   1 ,   if   the   line   i   enter   to   bus   j   1 ,   if   the   line   i   exits   from   bus   j  
This matrix has the dimensions of Nn × Nbr. The DN configuration is radial in form if their determinant is −1 or 1, but the DN is not radial if the is zero [34].

4. JFS Optimizer

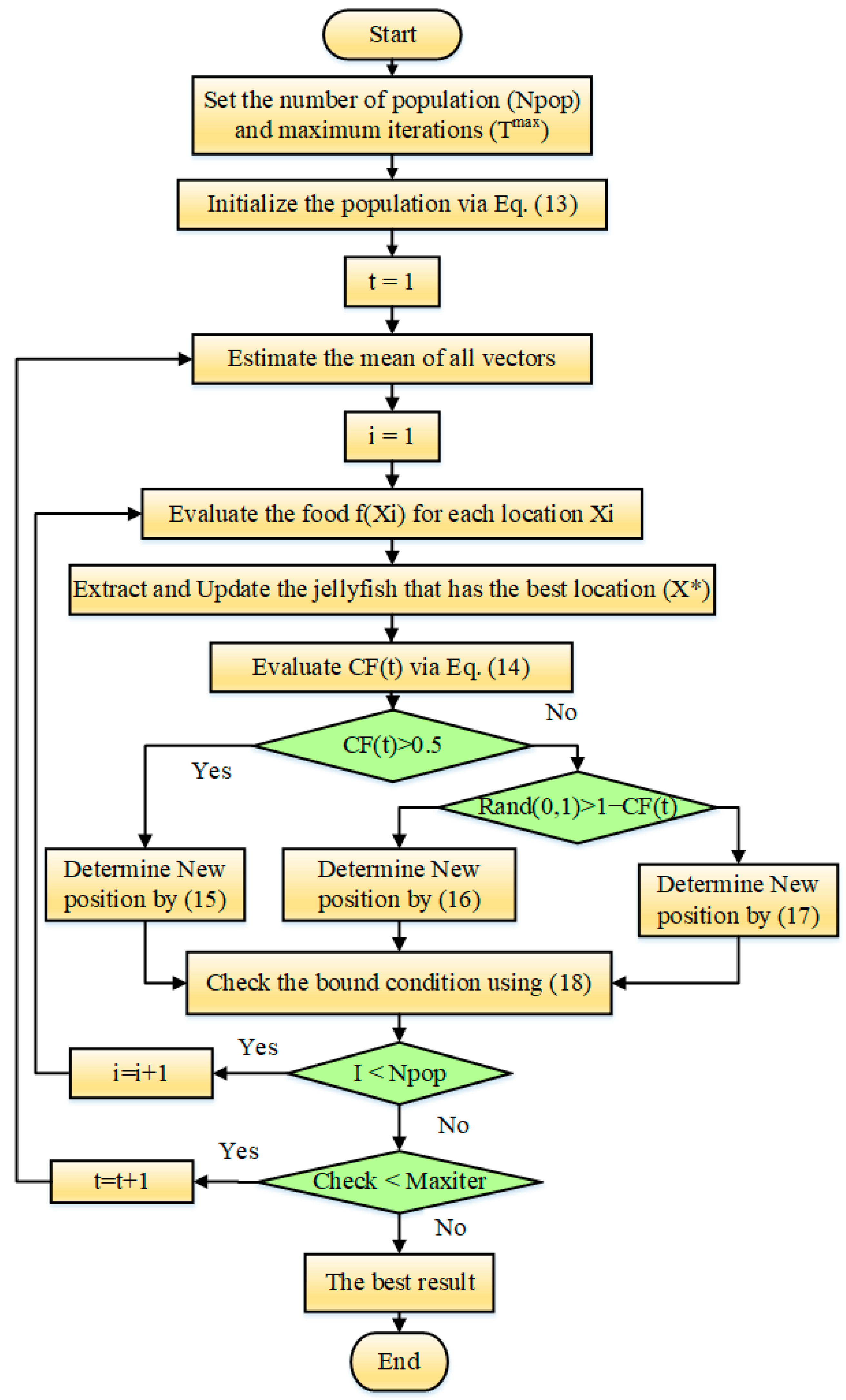
The JFS algorithm is a new optimization technique which is fascinated by the moving patterns of jellyfish. They are divided into three categories. To begin, the jellyfish could flow towards to the ocean current or between its own swarm. Meanwhile, whenever the food supply is adequate, the jellyfishes are attracted to their locations. Furthermore, the numeric fitness function reveals the volume of food [35,36]. The initial population could be arithmetically represented as follows [26]:
X i ( t + 1 ) = 4 P 0 ( 1 X i ) ,   0 P 0 1
where Xi(t + 1) indicates the ith jellyfish chaotic counterpart, and P0 is a randomized value within range [0, 1] and does not equal to {0.0, 0.25, 0.75, 0.5, 1.0}. The value of the time control function CF(t) is evaluated as described in Equation (14) which is changed from 0 to 1 over time [37]:
C F ( t ) = | ( 1 t T max ) × ( 2 × r 1 1 ) |
where, t refers to the iteration number; Tmax is the maximum number of iterations; r1 is a randomized value within range [0, 1].
If the CF value is greater than 0.5, the fresh place of each jellyfish could be developed, as shown in Equation (15) [26]:
X i ( t + 1 ) = R × ( X * 3 × R × μ ) + X i ( t )
where μ symbolizes the mean of the jellyfishes; X is the best position of the jellyfishes in the population; R is a number chosen at random from the range [0, 1]. The best position of the jellyfishes of the population is extracted based on the minimum fitness value. Over all the jellyfishes of the population, the volume of food is evaluated, which is defined as the fitness function. They are sorted in an ascending order, and the first one is extracted as the best position. The considered fitness function of the PNR problem is formulated in Equation (6), comprising the three reliability indices of SAIFI, SAIUI and TENS as an MOF model. If the CF value is lower than 0.5, the fresh place of each jellyfish could be developed, depending on the moving inside the swarm, via either Equation (16) representing the passive type or Equation (17) following the active type as shown [26]:
X i ( t + 1 ) = 0.1 × R × ( U b L b ) + X i ( t )
X i ( t + 1 ) = { X i ( t ) + R ( X j ( t ) X i ( t ) ) i f f ( X i ) f ( X j ) X i ( t ) + R ( X i ( t ) X j ( t ) ) i f f ( X i ) < f ( X j )
where Ub and Lb signify the upper and lower limits of the control parameters, which are in between; and f symbolizes the quantity of food in aspects of the qualitative function associated with each jellyfish location. The upper and lower limits of the control parameters are related to the open links for reconfiguration which is formulated in Equation (7). Thus, the possibilities are regarding to the distribution lines which ranges from the first line to the maximum number of the lines as formulated in Equation (8).
Also, Equation (18) describes the checking model of each jellyfish location to be restored in the nearest boundary.
{ X i , d = ( X i , d U b , d ) + L b ( d ) i f X i , d > U b , d X i , d = ( X i , d L b , d ) + U b ( d ) i f X i , d < L b , d
where Xi,d indicates the ith jellyfish place in dth dimension. The dimension for jellyfish place is the number of the control parameters which is defined as the open links for reconfiguration as in Equation (7). Figure 1 depicts the major stages of the JFS.

5. Simulation Results

The proposed methodology based on the JFS optimizer is implemented on a 33-node DN with 32 sectionalizing links and 5 open sections. Its single network diagram is depicted in Figure 2, where 12.66 kV is the base voltage of the 69-node DN [11]. For the nominal condition of this DN, the total apparent, active, and reactive power demands are, respectively, 4.6602 MVA, 3.802 MW and 2.6946 MVAr [38]. The test DN is expected to perform under balanced load circumstances. All loads are expected to have constant power in nature. The DN reliability data, comprising failure rates and lines repair time, is derived from [2].

5.1. JFS Application for the Cases Studied

Four case studies are analyzed based on the objectives to be considered as follows:
Case 1 (Single objective model): Minimization of SAIFI described in Equation (1).
Case 2 (Single objective model): Minimization of SAIUI described in Equation (2).
Case 3 (Single objective model): Minimization of TENS described in Equation (3).
Case 4 (Multi-objective model): Minimization of MOF described in Equation (6).
In the multi-objective model of Case 4, SAIFImax, SAIUImax and TENSmax are 8 times/year, 2.5 h/year and 10 MWh/year.
By applying the JFS algorithm on the four cases studied, Table 1 displays the must open tie lines which is optimally selected. Table 2 illustrates the related reliability measures.
From both tables, it can be clearly deduced that:
  • In the first case, the SAIFI is minimized from 6.4208 times/year at the initial case to 3.968 times/year, which represents 38.2% improvement reduction.
  • The same results are drawn for the second, third and fourth cases.
  • SAIUI is minimized from 1.9342 h/year at the initial case to 1.27448 h/year, which represents 34.11% improvement reduction.
  • TENS is minimized from 7.0979 MWh/year at the initial case to 4.7304 MWh/year, which represents 33.35% improvement reduction.
  • TENS is minimized from 0.7620 at the initial case to 0.49763, which represents 34.7% improvement reduction.
  • In the fourth case, the SAIFI is minimized from 6.4208 times/year at the initial case to 4.08061 times/year, which represents a 36.44% improvement reduction. In addition, the SAIUI is minimized from 1.9342 h/year at the initial case to 1.27448 h/year, which represents 34.11% improvement reduction. Also, the TENS is minimized from 7.0979 MWh/year at the initial case to 4.7304 MWh/year, which represents 33.35% improvement reduction.

5.2. Comparative Assessment for Solving the Cases Studied

In this sub-section, a comparative assessment is carried out for the three cases studied using three recent advanced algorithms. Tuna swarm optimizer (TUNA) [39] and tunicate swarm algorithm (TSA) [40], besides the JFS algorithm, are implemented as well. The three techniques are applied with population size of 30 individual and maximum number of 60 iterations. TUNA, TSA and JFS algorithms are implemented for 10 separate runs. The listing of technical details of the essential parameter settings in all techniques, i.e., TSA, TUNA, and JFS are shown in the Appendix A, Table A1.
For the four cases studied, the related average convergence curves are displayed in Figure 3, Figure 4, Figure 5 and Figure 6, respectively, for minimizing the SAIFI, SAIUI, TENS and MOF. Added to that, Table 3 displays the related average objectives in terms of the SAIFI, SAIUI, TENS and MOF, respectively.
In the first case, for minimizing the SAIFI, the JFS algorithm declares significant superiority over TUNA and TSA algorithms. It obtains the least average SAIFI with 3.9682 times/year, where TUNA and TSA algorithms obtains counterparts of 3.9981 and 4.0487 times/year. Also, the JFS algorithm obtains the least standard deviation with 9.36 × 10−16, where TUNA and TSA algorithms obtains counterparts of 0.0464 and 0.0998.
In the second case, for minimizing the SAIUI, the JFS algorithm declares significant superiority over TUNA and TSA algorithms. It obtains the least average SAIUI with 1.22744 h/year, where TUNA and TSA algorithms obtains counterparts of 1.30744 and 1.3179 h/year. Also, the JFS algorithm obtains the least standard deviation with 0.00, where TUNA and TSA algorithms obtains counterparts of 0.0558 and 0.03412.
In the third case, for minimizing the TENS, the JFS algorithm declares significant superiority over TUNA and TSA algorithms. It obtains the least average TENS with 4.7304 MWh/year, where TUNA and TSA algorithms obtains counterparts of 4.8049 and 5.04028 MWh/year. Also, the SNS algorithm obtains the least standard deviation with 9.36 × 10−16 where TUNA and TSA algorithms obtains counterparts of 0.0969 and 0.328.
In the fourth case, for minimizing the MOF, the JFS algorithm declares significant superiority over TUNA and TSA algorithms. It obtains the least average MOF with 0.4976, where TUNA and TSA algorithms obtains counterparts of 0.504 and 0.5071. Also, the JFS algorithm obtains the least standard deviation with 1.15 × 10−16 where TUNA and TSA algorithms obtains counterparts of 0.0086 and 0.0133.
The computational time of the proposed JFS, and of the proxy adopted (TUNA & TSA) are detailed in the Table 4 by recording the average time in seconds. As shown, the proposed JFS provides the least average computing time with 8.1775 s, while TUNA & TSA takes 13.94 and 11 s, respectively. The presented JFS shows convergence improvement with 41.33% compared to TUNA and 25.66% compared to TSA.
To investigate the sensitivity analysis of the setting parameters for critical variables of different setting scenarios for the proposed jellyfish algorithm, different number of search agents and maximum number of iterations are considered, and the proposed jellyfish algorithm is applied for each scenario several times and the regarding indices are recorded in Table 5. As shown, great improvement is provided with higher reduction in the mean, maximum, standard deviation (Std), and standard error (Ste) with the increasing the number of search agents and maximum number of iterations. On the other side, the required computing time is increased. For that reason, the best settings are achieved at 30 search agents and 60 maximum number of iterations.

6. Conclusions

This paper presents an innovative application of the jellyfish search (JFS) algorithm to enhance the operational reliability of distribution systems. This application aims at improving the electricity networks automation via optimizing the Power Network Reconfiguration (PNR). In this regard, the system average interruption frequency index (SAIFI), system average interruption unavailability index (SAIUI) and total energy not supplied (TENS) are formulated, being considered simultaneously in a multi-objective model based on the weight factors. The proposed methodology based on the JFS optimizer is implemented on the IEEE 33-node distribution network. According to the numerical results, the SAIFI, SAIUI and TENS are improved by 36.44%, 34.11% and 33.35% compared to the initial condition. For comparison purposes, Tuna swarm optimizer and tunicate swarm algorithmm besides the proposed JFS algorithm, are implemented as well. The simulation results declare the significant outperformance of the JFS algorithm compared to TUNA and TSA in terms of the obtained improvements and the regarding convergence properties. A comparative analysis based on sensitivity analysis at different parameters of population size and iteration number is carried out. Great improvement is provided with higher reduction in the mean fitness function, maximum fitness function, standard deviation (Std), and standard error (Ste) with increasing the number of search agents and maximum number of iterations.
In the future studies, as the mixed integer linear programming (MILP) can get an effective mathematical modelling to solve complex optimization problems. These points will be added future approach for solving the target problem for single and multi-objective frameworks.

Author Contributions

Conceptualization, A.S. (Abdullah Shaheen) and R.E.-S.; methodology, R.E.-S.; Software, A.S. (Abdullah Shaheen); validation, R.E.-S., S.K. and A.S. (Ali Selim); formal analysis, A.S. (Abdullah Shaheen); investigation, R.E.-S.; resources, A.S. (Abdullah Shaheen); writing—original draft preparation, A.S. (Abdullah Shaheen) and R.E.-S.; writing—review and editing, S.K. and A.S. (Ali Selim); supervision, R.E.-S.; project administration, S.K.; funding acquisition, S.K. All authors have read and agreed to the published version of the manuscript.

Funding

This research was funded by Science, Technology & Innovation Funding Authority (STDF) under grant number (43180).

Conflicts of Interest

The authors declare no conflict of interest.

Appendix A

Table A1 describes the listing of technical details of the essential parameter settings in all techniques, i.e., TSA, TUNA, and JFS.
Table A1. Essential parameter settings in all techniques, i.e., TSA, TUNA, and JFS.
Table A1. Essential parameter settings in all techniques, i.e., TSA, TUNA, and JFS.
AlgorithmsProposed TimeParameters SettingsReference
Tuna swarm optimizer (TUNA) 2021
  • Number of tuna population = 30
  • Probability to regenerate the position in the space according to z = 0.05
  • Constant to determine the extent to which the tuna follow the optimal individual and the previous individual in the initial phase a = 0.7
[39]
Tunicate swarm algorithm (TSA)2020
  • Jet propulsion behavior with number of search agents = 30
  • Social forces between search agents are based on initial and subordinate speeds to make social interaction which are Pmax = 4, Pmin = 1
[40]
JFS2020
  • Number of search agents in population = 30
  • maximum number of iterations = 60
[26]

References

  1. Badran, O.; Mekhilef, S.; Mokhlis, H.; Dahalan, W. Optimal reconfiguration of distribution system connected with distributed generations: A review of different methodologies. Renew. Sustain. Energy Rev. 2017, 73, 854–867. [Google Scholar] [CrossRef]
  2. Gupta, N.; Swarnkar, A.; Niazi, K.R. Distribution network reconfiguration for power quality and reliability improvement using Genetic Algorithms. Int. J. Electr. Power Energy Syst. 2014, 54, 664–671. [Google Scholar] [CrossRef]
  3. Elsayed, A.M.; Hegab, M.M.; Farrag, S.M. Smart residential load management technique for distribution systems’ performance enhancement and consumers’ satisfaction achievement. Int. Trans. Electr. Energy Syst. 2019, 29, 4. [Google Scholar] [CrossRef]
  4. Mendoza, J.E.; López, M.E.; Coello, C.A.C.; López, E.A. Microgenetic multiobjective reconfiguration algorithm considering power losses and reliability indices for medium voltage distribution network. IET Gener. Transm. Distrib. 2009, 3, 9. [Google Scholar] [CrossRef]
  5. Sultana, U.; Khairuddin, A.B.; Aman, M.M.; Mokhtar, A.S.; Zareen, N. A review of optimum DG placement based on minimization of power losses and voltage stability enhancement of distribution system. Renew. Sustain. Energy Rev. 2016, 63, 363–378. [Google Scholar] [CrossRef]
  6. Abdelaziz, A.Y.; Osama, R.A.; Elkhodary, S.M. Distribution systems reconfiguration using ant colony optimization and harmony search algorithms. Electr. Power Compon. Syst. 2013, 41, 5. [Google Scholar] [CrossRef]
  7. Ch, Y.; Goswami, S.K.; Chatterjee, D. Effect of network reconfiguration on power quality of distribution system. Int. J. Electr. Power Energy Syst. 2016, 83, 87–95. [Google Scholar] [CrossRef]
  8. Sultana, B.; Mustafa, M.W.; Sultana, U.; Bhatti, A.R. Review on reliability improvement and power loss reduction in distribution system via network reconfiguration. Renew. Sustain. Energy Rev. 2016, 66, 297–310. [Google Scholar] [CrossRef]
  9. Field, M.A.E.; Alanazi, A.; Alanazi, M. Artificial Electric Field Algorithm-Pattern Search for Many-Criteria Networks Reconfiguration Considering Power Quality and Energy Not Supplied. Energies 2022, 15, 5269. [Google Scholar] [CrossRef]
  10. The, T.T.; Ngoc, D.V.; Anh, N.T. Distribution Network Reconfiguration for Power Loss Reduction and Voltage Profile Improvement Using Chaotic Stochastic Fractal Search Algorithm. Complexity 2020, 2020, 2353901. [Google Scholar] [CrossRef]
  11. Shaheen, A.M.; Elsayed, A.M.; El-Sehiemy, R.A.; Kamel, S.; Ghoneim, S.S.M. A modified marine predators optimization algorithm for simultaneous network reconfiguration and distributed generator allocation in distribution systems under different loading conditions. Eng. Optim. 2021, 54, 687–708. [Google Scholar] [CrossRef]
  12. Nguyen, T.T.; Truong, A.V. Distribution network reconfiguration for power loss minimization and voltage profile improvement using cuckoo search algorithm. Int. J. Electr. Power Energy Syst. 2015, 68, 233–242. [Google Scholar] [CrossRef]
  13. Lotfipour, A.; Afrakhte, H. A discrete Teaching-Learning-Based Optimization algorithm to solve distribution system reconfiguration in presence of distributed generation. Int. J. Electr. Power Energy Syst. 2016, 82, 264–273. [Google Scholar] [CrossRef]
  14. Shaheen, A.M.; Elsayed, A.M.; Ginidi, A.R.; Elattar, E.E.; El-Sehiemy, R.A. Effective Automation of Distribution Systems With Joint Integration of DGs/ SVCs Considering Reconfiguration Capability by Jellyfish Search Algorithm. IEEE Access 2021, 9, 92053–92069. [Google Scholar] [CrossRef]
  15. Pareja, L.A.G.; López-Lezama, J.M.; Carmona, O.G. A Mixed-Integer Linear Programming Model for the Simultaneous Optimal Distribution Network Reconfiguration and Optimal Placement of Distributed Generation. Energies 2022, 15, 3063. [Google Scholar] [CrossRef]
  16. Shaik, M.A.; Mareddy, P.L.; Visali, N. Enhancement of Voltage Profile in the Distribution system by Reconfiguring with DG placement using Equilibrium Optimizer: Enhancement of voltage profile in the distribution system. Alex. Eng. J. 2022, 61, 5. [Google Scholar] [CrossRef]
  17. Beza, T.M.; Huang, Y.C.; Kuo, C.C. A hybrid optimization approach for power loss reduction and dg penetration level increment in electrical distribution network. Energies 2020, 13, 6008. [Google Scholar] [CrossRef]
  18. Bayoumi, A.S.; El-Sehiemy, R.A.; Mahmoud, K.; Lehtonen, M.; Darwish, M.M.F. Assessment of an improved three-diode against modified two-diode patterns of MCS solar cells associated with soft parameter estimation paradigms. Appl. Sci. 2021, 11, 1055. [Google Scholar] [CrossRef]
  19. Ibrahim, S.; Alwash, S.; Aldhahab, A. Optimal network reconfiguration and DG integration in power distribution systems using Enhanced Water Cycle Algorithm. Int. J. Intell. Eng. Syst. 2020, 13. [Google Scholar] [CrossRef]
  20. Wang, J.; Wang, W.; Yuan, Z.; Wang, H.; Wu, J. A chaos disturbed beetle antennae search algorithm for a multiobjective distribution network reconfiguration considering the variation of load and dg. IEEE Access 2020, 8, 97392–97407. [Google Scholar] [CrossRef]
  21. Helmi, A.M.; Carli, R.; Dotoli, M.; Ramadan, H.S. Efficient and Sustainable Reconfiguration of Distribution Networks via Metaheuristic Optimization. IEEE Trans. Autom. Sci. Eng. 2021, 19, 82–98. [Google Scholar] [CrossRef]
  22. Mahdavi, M.; Alhelou, H.H.; Hatziargyriou, N.D.; Al-Hinai, A. An Efficient Mathematical Model for Distribution System Reconfiguration Using AMPL. IEEE Access 2021, 9, 79961–79993. [Google Scholar] [CrossRef]
  23. Zhong, T.; Zhang, H.T.; Li, Y.; Liu, L.; Lu, R. Bayesian Learning-Based Multi-Objective Distribution Power Network Reconfiguration. IEEE Trans. Smart Grid 2021, 12, 1174–1184. [Google Scholar] [CrossRef]
  24. Wang, B.; Zhu, H.; Xu, H.; Bao, Y.; Di, H. Distribution Network Reconfiguration Based on NoisyNet Deep Q-Learning Network. IEEE Access 2021, 9, 90358–90365. [Google Scholar] [CrossRef]
  25. Mahdavi, M.; Alhelou, H.H.; Hesamzadeh, M.R. An Efficient Stochastic Reconfiguration Model for Distribution Systems With Uncertain Loads. IEEE Access 2022, 10, 10640–10652. [Google Scholar] [CrossRef]
  26. Chou, J.S.; Truong, D.N. A novel metaheuristic optimizer inspired by behavior of jellyfish in ocean. Appl. Math. Comput. 2021, 389, 125535. [Google Scholar] [CrossRef]
  27. Siddiqui, N.I.; Alam, A.; Quayyoom, L.; Sarwar, A.; Tariq, M.; Vahedi, H.; Ahmad, S.; Mohamed, A.S.N. Artificial jellyfish search algorithm-based selective harmonic elimination in a cascaded h-bridge multilevel inverter. Electronics 2021, 10, 2402. [Google Scholar] [CrossRef]
  28. Shaheen, A.M.; El-Sehiemy, R.A.; Elattar, E.; Ginidi, A.R. An Amalgamated Heap and Jellyfish Optimizer for economic dispatch in Combined heat and power systems including N-1 Unit outages. Energy 2022, 246, 123351. [Google Scholar] [CrossRef]
  29. Alam, A.; Verma, P.; Tariq, M.; Sarwar, A.; Alamri, B.; Zahra, N.; Urooj, S. Jellyfish search optimization algorithm for mpp tracking of pv system. Sustainability 2021, 13, 11736. [Google Scholar] [CrossRef]
  30. Almodfer, R.; Zayed, M.E.; Elaziz, M.A.; Aboelmaaref, M.M.; Mudhsh, M.; Elsheikh, A.H. Modeling of a solar-powered thermoelectric air-conditioning system using a random vector functional link network integrated with jellyfish search algorithm. Case Stud. Therm. Eng. 2022, 31, 101797. [Google Scholar] [CrossRef]
  31. Luo, K.; Jiao, Y.; Zhu, J. Perturbation Observer Based Fractional-Order Control for SMES Systems Based on Jellyfish Search Algorithm. Front. Energy Res. 2021, 9, 695. [Google Scholar] [CrossRef]
  32. Youssef, H.; Hassan, M.H.; Kamel, S.; Elsayed, S.K. Parameter estimation of single phase transformer using jellyfish search optimizer algorithm. In Proceedings of the 2021 IEEE International Conference on Automation/XXIV Congress of the Chilean Association of Automatic Control, Valparaíso, Chile, 22–26 March 2021. [Google Scholar] [CrossRef]
  33. Farhat, M.; Kamel, S.; Atallah, A.M.; Khan, B. Optimal power flow solution based on jellyfish search optimization considering uncertainty of renewable energy sources. IEEE Access 2021, 9, 100911–100933. [Google Scholar] [CrossRef]
  34. Shaheen, A.M.; Elsayed, A.M.; El-Sehiemy, R.A.; Ginidi, A.R.; Elattar, E. Optimal management of static volt-ampere-reactive devices and distributed generations with reconfiguration capability in active distribution networks. Int. Trans. Electr. Energy Syst. 2021, 31, e13126. [Google Scholar] [CrossRef]
  35. Ezzeldin, R.; El-Ghandour, H.; El-Aabd, S. Optimal management of coastal aquifers using artificial jellyfish search algorithm. J. Hydrol. Reg. Stud. 2022, 41, 101058. [Google Scholar] [CrossRef]
  36. L-Sehiemy, R.E.; Shaheen, A.; Ginidi, A.; Ghoniem, S.; Alharthi, M.; Elsayed, A. Quasi-Reflection Jellyfish Optimizer for Optimal Power Flow in Electrical Power Systems. Stud. Inform. Control 2022, 31, 49–58. [Google Scholar] [CrossRef]
  37. Abdel-Basset, M.; Mohamed, R.; Chakrabortty, R.K.; Ryan, M.J.; El-Fergany, A. An Improved Artificial Jellyfish Search Optimizer for Parameter Identification of Photovoltaic Models. Energies 2021, 14, 1867. [Google Scholar] [CrossRef]
  38. Shaheen, A.M.; Elsayed, A.M.; Ginidi, A.R.; El-Sehiemy, R.A.; Elattar, E.E. Improved Heap-Based Optimizer for DG Allocation in Reconfigured Radial Feeder Distribution Systems. IEEE Syst. J. 2022, 1–10. [Google Scholar] [CrossRef]
  39. Xie, L.; Han, T.; Zhou, H.; Zhang, Z.-R.; Han, B.; Tang, A. Tuna Swarm Optimization: A Novel Swarm-Based Metaheuristic Algorithm for Global Optimization. Comput. Intell. Neurosci. 2021, 2021, 9210050. [Google Scholar] [CrossRef]
  40. Kaur, S.; Awasthi, L.K.; Sangal, A.L.; Dhiman, G. Tunicate Swarm Algorithm: A new bio-inspired based metaheuristic paradigm for global optimization. Eng. Appl. Artif. Intell. 2020, 90, 103541. [Google Scholar] [CrossRef]
Figure 1. JFS Flowchart.
Figure 1. JFS Flowchart.
Energies 15 06994 g001
Figure 2. IEEE 33-node distribution system.
Figure 2. IEEE 33-node distribution system.
Energies 15 06994 g002
Figure 3. Convergence curves of TUNA, TSA and JFS algorithms for case 1.
Figure 3. Convergence curves of TUNA, TSA and JFS algorithms for case 1.
Energies 15 06994 g003
Figure 4. Convergence curves of TUNA, TSA and JFS algorithms for case 2.
Figure 4. Convergence curves of TUNA, TSA and JFS algorithms for case 2.
Energies 15 06994 g004
Figure 5. Convergence curves of TUNA, TSA and JFS algorithms for case 3.
Figure 5. Convergence curves of TUNA, TSA and JFS algorithms for case 3.
Energies 15 06994 g005
Figure 6. Convergence curves of TUNA, TSA and JFS algorithms for case 4.
Figure 6. Convergence curves of TUNA, TSA and JFS algorithms for case 4.
Energies 15 06994 g006
Table 1. Optimal Tie Lines Based on The JFS Optimizer for The Cases Studied.
Table 1. Optimal Tie Lines Based on The JFS Optimizer for The Cases Studied.
ItemsInitial CaseCase 1Case 2Case 3Case 4
Tie
Lines
336777
3410999
3513141414
3617161616
3726272727
Table 2. Reliability Outcomes Based on The JFS Optimizer for The Cases Studied.
Table 2. Reliability Outcomes Based on The JFS Optimizer for The Cases Studied.
ItemsInitial CaseCase 1Case 2Case 3Case 4
SAIFI6.42083.96819234.080614.080614.08061
SAIUI1.93421.31695151.274481.274481.27448
TENS7.09794.96054.73044.73044.7304
MOF0.76200.50630.497630.497630.49763
Table 3. SAIFI, SAIUI, TENS and MOF minimization using TUNA, TSA and JFS algorithms.
Table 3. SAIFI, SAIUI, TENS and MOF minimization using TUNA, TSA and JFS algorithms.
SAIFI MinimizationSAIUI MinimizationTENS MinimizationMOF Minimization
OptimizerAverageStandard
Deviation
AverageStandard
Deviation
AverageStandard DeviationAverageStandard Deviation
JFS3.9681929.36 × 10−161.27448204.73049.36 × 10−160.49761.15 × 10−16
TUNA3.9981310.04641.3074490.055804.8050.09690.5040.008608
TSA4.0487250.09981.3174880.034125.04030.32850.50710.0133
Table 4. Average computational time in seconds of the proposed JFS, TUNA & TSA.
Table 4. Average computational time in seconds of the proposed JFS, TUNA & TSA.
ItemsCase 1Case 2Case 3Case 4Average Time
JFS8.217.927.758.838.1775
TUNA13.2913.3714.214.913.94
TSA10.5410.711.6911.111
Table 5. Sensitivity analysis of different setting scenarios for the proposed JFS.
Table 5. Sensitivity analysis of different setting scenarios for the proposed JFS.
IndicesNumber of Search Agents (Maximum Number of Iterations)
10 (30)20 (30)30 (30)10 (60)20 (60)30 (60)10 (90)20 (90)30 (90)
min0.49760.49760.49760.49760.49760.49760.49760.49760.4976
mean0.50270.49950.49820.49870.49770.49760.49830.49770.4976
max0.51690.50360.49950.50140.49810.49760.50.49830.4976
Std0.00550.00190.00070.00161.00 × 10−41.15 × 10−168.00 × 10−42.00 × 10−40
Ste6.11 × 10−42.11 × 10−47.78 × 10−51.78 × 10−41.11 × 10−51.28 × 10−178.89 × 10−52.22 × 10−50
Publisher’s Note: MDPI stays neutral with regard to jurisdictional claims in published maps and institutional affiliations.

Share and Cite

MDPI and ACS Style

Shaheen, A.; El-Sehiemy, R.; Kamel, S.; Selim, A. Optimal Operational Reliability and Reconfiguration of Electrical Distribution Network Based on Jellyfish Search Algorithm. Energies 2022, 15, 6994. https://doi.org/10.3390/en15196994

AMA Style

Shaheen A, El-Sehiemy R, Kamel S, Selim A. Optimal Operational Reliability and Reconfiguration of Electrical Distribution Network Based on Jellyfish Search Algorithm. Energies. 2022; 15(19):6994. https://doi.org/10.3390/en15196994

Chicago/Turabian Style

Shaheen, Abdullah, Ragab El-Sehiemy, Salah Kamel, and Ali Selim. 2022. "Optimal Operational Reliability and Reconfiguration of Electrical Distribution Network Based on Jellyfish Search Algorithm" Energies 15, no. 19: 6994. https://doi.org/10.3390/en15196994

APA Style

Shaheen, A., El-Sehiemy, R., Kamel, S., & Selim, A. (2022). Optimal Operational Reliability and Reconfiguration of Electrical Distribution Network Based on Jellyfish Search Algorithm. Energies, 15(19), 6994. https://doi.org/10.3390/en15196994

Note that from the first issue of 2016, this journal uses article numbers instead of page numbers. See further details here.

Article Metrics

Back to TopTop