Energy–Economy Coupled Simulation Approach and Simulator Based on Invididual-Based Model
Abstract
1. Introduction
2. IBM for EECS Simulation
2.1. Input and Output
2.2. Static Model
2.3. State
2.4. Function
3. Simulation Approach Compatible with Different Simulation Step Sizes
4. Implementation
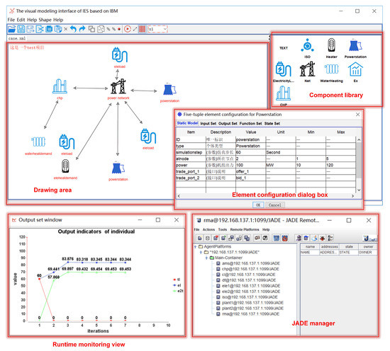
5. Case Study
6. Conclusions
Author Contributions
Funding
Conflicts of Interest
Appendix A

| Strengths 1. Standardized and formalized model 2. Flexible time scale 3. Distributed and parallel technologies inclusion 4. Dynamic simulation inclusion | Weaknesses 1. Difficult mathematical theory validation | |
| Opportunities 1. Distributed technologies are in vogue 2. Interdisciplinary studies are highly valued 3. Energy markets are being implemented widely 4. Dynamic simulation is considered to be more realistic than pure centralization mathematical optimization | Opportunity–Strength strategies (use strengths to take advantage of opportunities) 1. Standardized models can be used to model multidisciplinary models uniformly 2. Multi-scale time simulation can adapt to different models with different characteristics 3. It is promising to integrate distributed frontiers, such as algorithms, models, databases, and so on 4. Dynamic simulation is helpful to understand the system characteristics | Opportunity–Weakness strategies (overcome weaknesses by taking advantage of opportunities) 1. Seeking support from decentralized optimization and game theory |
| Threats 1. The target system becomes more and more complex | Threat–Strength strategies (use strengths to avoid threats) 1. Decomposition modeling complex systems based on individual model 2. Distributed parallel technology can improve simulation performance | Threat–Weakness strategies (minimize weaknesses and avoid threats) 1. Delimit boundaries of the research and M&S |

References
- Chen, X.; Mcelroy, M.; Wu, Q.; Shu, Y.; Xue, Y. Transition towards higher penetration of renewables: An overview of interlinked technical, environmental and socio-economic challenges. J. Mod. Power Syst. Clean Energy 2019, 7, 1–8. [Google Scholar] [CrossRef]
- Loulou, R.; Labriet, M. ETSAP-TIAM: The TIMES integrated assessment model Part I: Model structure. Comput. Manag. Sci. 2008, 5, 7–40. [Google Scholar] [CrossRef]
- Loulou, R.; Goldstein, G.; Noble, K. Documentation for the MARKAL Family of Models. Available online: http://www.iea-etsap.org/MrklDoc-III_SAGE.pdf (accessed on 26 May 2020).
- Connolly, D.; Lund, H.; Mathiesen, B.V.; Leahy, M. A review of computer tools for analysing the integration of renewable energy into various energy systems. Appl. Energy 2010, 87, 1059–1082. [Google Scholar] [CrossRef]
- Lopion, P.; Markewitz, P.; Robinius, M.; Stolten, D. A review of current challenges and trends in energy systems modeling. Renew. Sustain. Energy Rev. 2018, 96, 156–166. [Google Scholar] [CrossRef]
- Tesfatsion, L.; Judd, K. A Constructive Approach to Economic Theory in: Handbook of Computational Economics: Agent-Based Computational Economics; Elsevier Science: Amsterdam, The Netherlands, 2006. [Google Scholar]
- Robert, A.; Leigh, T. On-Line Guide for Newcomers to Agent-Based Modeling in the Social Sciences. Available online: http://www2.econ.iastate.edu/tesfatsi/abmread.htm (accessed on 8 April 2019).
- Wu, D.; Ning, S. Dynamic assessment of urban economy-environment-energy system using system dynamics model: A case study in Beijing. Environ. Res. 2018, 164, 70–84. [Google Scholar] [CrossRef]
- Vincenot, C.E. How new concepts become universal scientific approaches: Insights from citation network analysis of agent-based complex systems science. Proc. Biol. Sci. 2018, 285, 20172360. [Google Scholar] [CrossRef]
- Basu, N.; Pryor, R.; Quint, T. ASPEN: A Microsimulation Model of the Economy. Comput. Econ. 1998, 12, 223–241. [Google Scholar] [CrossRef]
- Li, H.; Leigh, T. The AMES Wholesale Power Market Test Bed: A Computational Laboratory for Research, Teaching, and Training. In Proceedings of the 2009 IEEE Power & Energy Society General Meeting, Calgary, AB, Canada, 26–30 July 2009. [Google Scholar]
- De Coninck, R.; Baetens, R.; Verbruggen, B.; Driesen, J.; Saelens, D.; Helsen, L. Modelling and simulation of a grid connected photovoltaic heat pump system with thermal energy storage using Modelica. In Proceedings of the 8th International Conference on System Simulation in Buildings, Belgium, Liege, 13–15 December 2010; p. 177. [Google Scholar]
- Ghersi, F. Hybrid bottom-up/top-down energy and economy outlooks: A review of IMACLIM-S experiments. Front. Environ. Sci. 2015, 3. [Google Scholar] [CrossRef]
- Schweiger, G.; Gomes, C.; Engel, G.; Hafner, I.; Nouidui, T. An Empirical Survey on Co-simulation: Promising Standards, Challenges and Research Needs. Simul. Model. Prac. Theory 2019, 95. [Google Scholar] [CrossRef]
- Deane, J.; Chiodi, A.; Gargiulo, M.; Gallachóir, B.P. Soft-linking of a power systems model to an energy systems model. Energy 2012, 42, 303–312. [Google Scholar] [CrossRef]
- Energy Exemplar, PLEXOS for Power Systems. Available online: http://www.energyexemplar.com (accessed on 8 April 2019).
- Loulou, R.; Remme, U.; Kanudia, A.; Lehtilä, A.; Goldstein, G. Documentation for the TIMES model. Available online: https://www.researchgate.net/publication/242686300_Documentation_for_the_TIMES_model (accessed on 27 May 2020).
- Martín-Lopo, M.M.; Boal, J.; Sánchez-Miralles, Á. Transitioning from a meta-simulator to electrical applications: An architecture. Simul. Model. Pract. Theory 2019, 94, 177–198. [Google Scholar] [CrossRef]
- E3MLab. PRIMES Model—Detailed Model Description (Version 2018). Available online: http://www.e3mlab.eu/ (accessed on 8 April 2019).
- Becker, D.; Saxton, T.L. CIM standard for model exchange between planning and operations. In Proceedings of the 2008 IEEE Power and Energy Society General Meeting-Conversion and Delivery of Electrical Energy in the 21st Century, Pittsburgh, PA, USA, 20–24 July 2008; pp. 1–5. [Google Scholar] [CrossRef]
- Electronic Data Interchange Library. Available online: https://www.entsoe.eu/publications/electronic-data-interchange-edi-library/ (accessed on 8 April 2018).
- Odell, J.; Giorgini, E.A. Agent-Oriented Software Engineering V; Springer: Berlin/Heidelberg, Germany, 2004. [Google Scholar] [CrossRef]
- Granado, P.C.D.; Van Nieuwkoop, R.; Kardakos, E.G.; Schaffner, C. Modelling the energy transition: A nexus of energy system and economic models. Energy Strategy Rev. 2018, 20, 229–235. [Google Scholar] [CrossRef]
- Wei, W.; Wu, D.; Wu, Q.; Shafie-Khah, M.; Catalao, J.P.S. Interdependence between transportation system and power distribution system: A comprehensive review on models and applications. J. Mod. Power Syst. Clean Energy 2019, 7, 433–448. [Google Scholar] [CrossRef]
- Grimm, V.; Railsback, S.F. Individual-Based Modeling and Ecology; Princeton University Press: Princeton, NJ, USA; Oxford, UK, 2005. [Google Scholar] [CrossRef]
- Grimm, V.; Berger, U.; Bastiansen, F.; Eliassen, S.; Ginot, V.; Giske, J.; Goss-Custard, J.; Grand, T.; Heinz, S.K.; Huse, G. A standard protocol for describing individual-based and agent-based models. Ecol. Model. 2006, 198, 115–126. [Google Scholar] [CrossRef]
- Grimm, V.; Berger, U.; DeAngelis, D.L.; Polhill, J.G.; Giske, J.; Railsback, S.F. The ODD protocol: A review and first update. Ecol. Model. 2010, 221, 2760–2768. [Google Scholar] [CrossRef]
- Wang, L.; Zheng, J.; Li, M.; Lin, X.; Jing, Z.; Wu, P.; Wu, Q.; Zhou, X. Multi-time scale dynamic analysis of integrated energy systems: An individual-based model. Appl. Energy 2019, 237, 848–861. [Google Scholar] [CrossRef]
- Energy Modeling Framework: Model for Energy Supply Strategy Alternatives and Their General Environmental Impact (MESSAGE). International Institute for Applied Systems Analysis (IIASA). Available online: https://webarchive.iiasa.ac.at/Research/ENE/model/message.html (accessed on 15 May 2020).
- Enerdata. POLES: Prospective Outlook on Long-Term Energy Systems. Available online: https://www.enerdata.net/solutions/poles-model.html (accessed on 15 May 2020).
- KTH—Division of Energy System Analysis. OSeMOSYS Documentation (Release 0.0.1). Available online: https://osemosys.readthedocs.io/_/downloads/en/latest/pdf/ (accessed on 15 May 2020).
- Stockholm Environment Institute. Long Range Energy Alternatives Planning (LEAP) System. Available online: https://www.energycommunity.org/default.asp (accessed on 15 May 2020).
- Fishbone, L.G.; Abilock, H. Markal, a linear-programming model for energy systems analysis: Technical description of the bnl version. Int. J. Energy Res. 1981, 5, 353–375. [Google Scholar] [CrossRef]
- Messner, S.; Golodnikov, A.; Gritsevskii, A. A stochastic version of the dynamic linear programming model MESSAGE III. Energy 1996, 21, 775–784. [Google Scholar] [CrossRef]
- Kitous, A. POLES Description. Available online: http://www.yegm.gov.tr/projeler/document/5_POLES_description.pdf (accessed on 16 May 2020).
- Howells, M.; Rogner, H.; Strachan, N.; Heaps, C.; Huntington, H.; Kypreos, S.; Hughes, A.; Silveira, S.; DeCarolis, J.; Bazillian, M.; et al. OSeMOSYS: The Open Source Energy Modeling System: An introduction to its ethos, structure and development. Energy Policy 2011, 39, 5850–5870. [Google Scholar] [CrossRef]
- Stockholm Environment Institute. Model for Energy Supply Strategy Alternatives and their General Environmental Impact (MESSAGE). Available online: https://www.energyplan.eu/othertools/global/message/ (accessed on 15 May 2020).
- KTH Royal Institute of Technology. Development of the Model Management Infrastructure (MoManI) Interface. Available online: https://www.energy.kth.se/energy-systems/completed-projects/development-of-the-model-management-infrastructure-momani-interface-1.940019 (accessed on 15 May 2020).
- International Academy of Mathematical Chemistry. Model Concept, Solver and Details—POLES. Available online: https://www.iamcdocumentation.eu/index.php/Model_concept,_solver_and_details_-_POLES (accessed on 16 May 2020).
- OSeMOSYS Official Website. OSeMOSYS Code. Available online: http://www.osemosys.org/get-started.html (accessed on 15 May 2020).
- Hilpert, S.; Kaldemeyer, C.; Krien, U.; Günther, S.; Wingenbach, C.; Plessmann, G. The Open Energy Modelling Framework (oemof)—A new approach to facilitate open science in energy system modelling. Energy Strategy Rev. 2018, 22, 16–25. [Google Scholar] [CrossRef]
- Parrott, L. Hybrid modelling of complex ecological systems for decision support: Recent successes and future perspectives. Ecol. Inform. 2011, 6, 44–49. [Google Scholar] [CrossRef]
- Vincenot, C.E.; Mazzoleni, S.; Parrott, L. Editorial: Hybrid Solutions for the Modeling of Complex Environmental Systems. Front. Environ. Sci. 2016, 4, 53. [Google Scholar] [CrossRef]
- Molitor, C.; Groß, S.; Zeitz, J.; Monti, A. MESCOS—A Multienergy System Cosimulator for City District Energy Systems. IEEE Trans. Ind. Inform. 2014, 10, 2247–2256. [Google Scholar] [CrossRef]
- JGraph Specialises in Browser-Based Diagramming Components and Applications. Available online: https://github.com/jgraph (accessed on 8 April 2019).
- Tao, G.; Henwood, M.; van Ooijen, M. An algorithm for combined heat and power economic dispatch. IEEE Trans. Power Syst. 2002, 11, 1778–1784. [Google Scholar] [CrossRef]
- Li, H.; Sun, J.; Leigh, T. Dynamic LMP response under alternative price-cap and price-sensitive demand scenarios. In Proceedings of the 2008 IEEE Power and Energy Society General Meeting, Pittsburgh, PA, USA, 20–24 July 2008; pp. 1–8. [Google Scholar] [CrossRef]









| MARKAL (MARKet Allocation Model) [3] | MESSAGE (Model for Energy Supply Strategy Alternatives and Their General Environmental Impact) [29] | PRIMES (Price-Induced Market Equilibrium System) [19] | POLES (Prospective Outlook on Long-Term Energy Systems) [30] | OSeMOSYS (Open Source Energy Modelling System) [31] | LEAP (Long-Range Energy Alternatives Planning System) [32] | The Proposed Method | |
|---|---|---|---|---|---|---|---|
| Methodology | Bottom-up | Bottom-up | Hybrid | Hybrid | Bottom-up | Hybrid | Bottom-up |
| Model classification | Mathematical programming [33] | Mathematical programming [34] | Simulation | Econometric [35] | Mathematical programming | Accounting | Simulation |
| Model scope | Energy sector only | Energy sector only | European energy sector and its market [19] | Mainly energy supply and demand sectors | Energy sector | Energy and climate sector | Energy economy system |
| Dynamic simulation | Unsupported | Unsupported | Supported | Supported | Supported | Unsupported | Supported |
| Model standardization | Personalized | Personalized | Personalized | Personalized | Personalized [36] | Personalized | Formalization |
| Privacy protection | Poor | Poor | Good | Poor | Poor | Poor | Good |
| Time horizon | Medium, long term | Medium, long term [37] | Long term up to 2070 | Up to 2050 [30] | Long term | Medium, long term | Short, medium, long term |
| Time step | User-defined | 5 or 10 years [37] | Yearly | Yearly | Yearly | Yearly | User-defined |
| Interaction method | Hard-linked | Soft- and hard-linked | Soft-linked | Hard-linked | Hard-linked | Unknown | Soft-linked |
| Distributed or parallel technology | Unsupported | Unsupported | Unsupported | Unsupported | Unknown | Unsupported | Supported |
| Visualization | Unknown | Unknown | Unsupported | Unsupported | Unsupported but the third part interface available [38] | Supported | Supported |
| Language or software | GAMS [3] | FORTRAN [29] | Unknown | Vensim software required [39] | MathProg and being translated into GAMS and Python [40] | MathProg | JAVA/JADE |
| Scalability | Ordinary | Ordinary | Good | Ordinary | Good [31] | Ordinary | Good |
| I | ||||||
| ID | ||||||
| T | Comprehensive Consumer | Consumer | Generator | Co-generator | ISO | |
| M | A | |||||
| C | ||||||
| W | ∅ | ∅ | ∅ | |||
| S | ||||||
| F | Equation (9) | Equation (10) | Equations (8) and (11) and | Equations (8) and (11) | ||
| O | , | |||||
© 2020 by the authors. Licensee MDPI, Basel, Switzerland. This article is an open access article distributed under the terms and conditions of the Creative Commons Attribution (CC BY) license (http://creativecommons.org/licenses/by/4.0/).
Share and Cite
Zhu, J.; Jing, Z.; Ji, T.; Ali Larik, N. Energy–Economy Coupled Simulation Approach and Simulator Based on Invididual-Based Model. Energies 2020, 13, 2771. https://doi.org/10.3390/en13112771
Zhu J, Jing Z, Ji T, Ali Larik N. Energy–Economy Coupled Simulation Approach and Simulator Based on Invididual-Based Model. Energies. 2020; 13(11):2771. https://doi.org/10.3390/en13112771
Chicago/Turabian StyleZhu, Jisong, Zhaoxia Jing, Tianyao Ji, and Nauman Ali Larik. 2020. "Energy–Economy Coupled Simulation Approach and Simulator Based on Invididual-Based Model" Energies 13, no. 11: 2771. https://doi.org/10.3390/en13112771
APA StyleZhu, J., Jing, Z., Ji, T., & Ali Larik, N. (2020). Energy–Economy Coupled Simulation Approach and Simulator Based on Invididual-Based Model. Energies, 13(11), 2771. https://doi.org/10.3390/en13112771
