A Novel Social Distancing Approach for Limiting the Number of Vehicles in Smart Buildings Using LiFi Hybrid-Network
Abstract
1. Introduction
1.1. Background
1.2. Problem Formulation
1.3. Motivation and Contribution
- I.
- Companies: especially those who provide shipping services;
- II.
- Hospitals: including ambulance and emergencies;
- III.
- Healthcare facilities: including drive-through services and medical suppliers;
- IV.
- Government: including police and military.
2. Literature Review
2.1. Vehicle-Free Social Distancing-Related Studies
2.2. Social Distancing-Related Studies with Vehicles or Buildings
2.3. Discussion
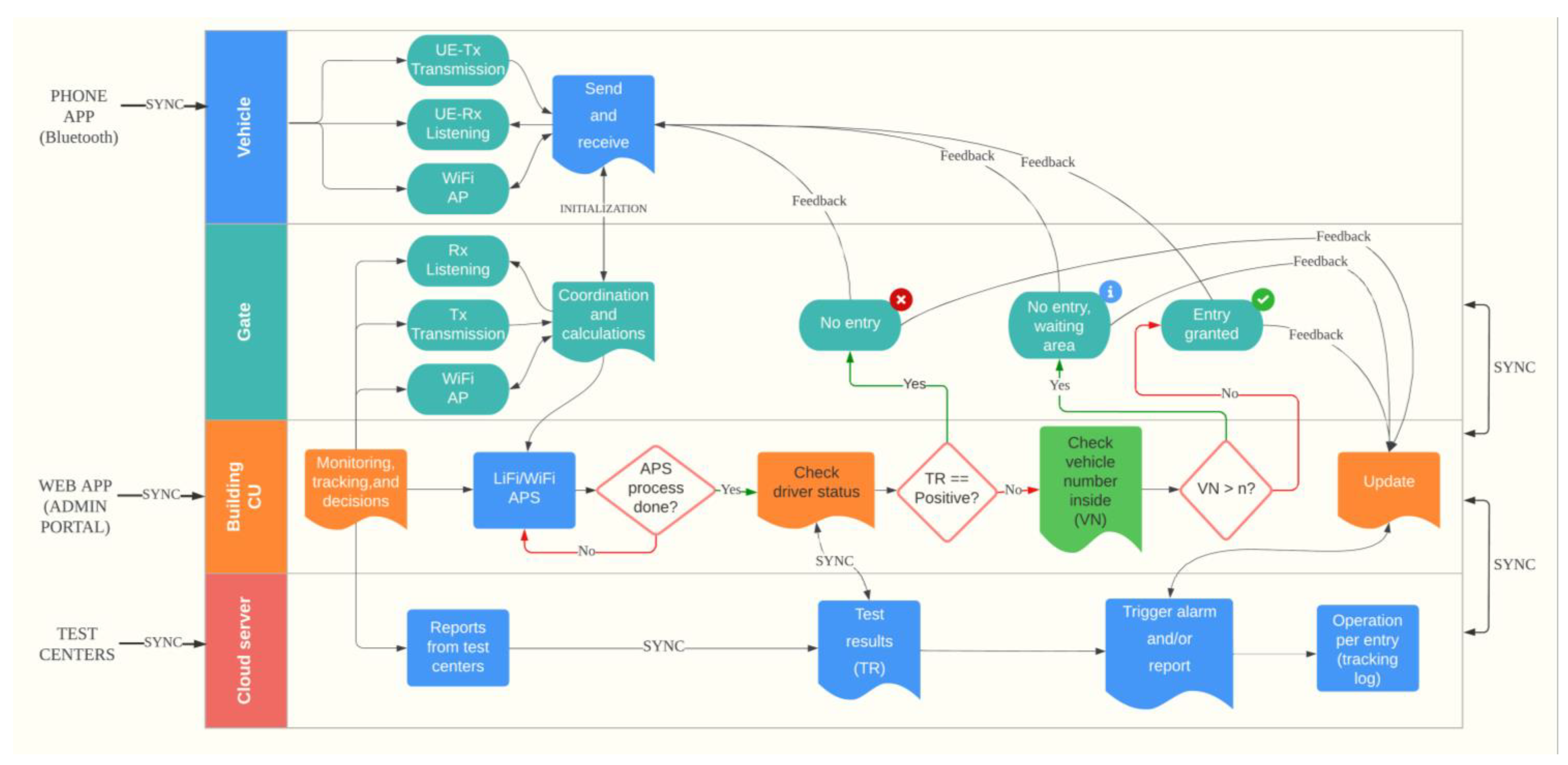
3. Methodology
- I.
- Testing phase (Data Collection): In this phase, test sites will collect primary data on COVID-19 participants. When a person enters a COVID-19 test facility, basic data such as residence, employment, car plate number, and active mobile phone number(s) should be collected. The test result of COVID-19 with the statistics documented beforehand will be reported to the central database (negative or positive).
- II.
- Detection phase (Vehicle entry): This phase consists of a few steps including vehicle detection where the access point assignment (APA) process takes place. If the LiFi AP is not available for any reason, the AP will be transferred or assigned to WiFi AP. In general, when the vehicle approaches the building’s gate of entry, the receivers of both LiFi and UE are in listening mode. At this point, UE-Rx detects LF-Tx signals and receives instructions when a vehicle approaches; a message with instructions will appear on the phone screen of the driver in the vehicle asking the driver to proceed to the next step (using the phone app connects UE-Rx and UE-Tx with BLE. The instruction consists of a request for transmitting information and requests entry access (this process is equal to card touching in normal systems). The concept of transmitting data from UE-Tx to LF-Rx could be similar to the concept in [45]. The transmitted information will be verified and analyzed in real-time by the CU with the help of the CS (note that all drivers are assumed to be tested every week). Then, the CU checks the number of vehicles inside the building, symptoms, and the test results obtained from the test centers via the CS; if there is a violation (such as the vehicle count inside the building has reached its maximum, or the driver is susceptible/infected), an alert is triggered, and new instructions are given. The allowed number of vehicles inside the building differs from one place to another based on the size and capacity of the building; this value is to be set at the time of the system setup. To lower the burden on the CS, the CU of each building syncs data with the cloud server at the CS once per day. When no violation occurs, entry is granted for the vehicle (V++) and when the vehicle exits the building the same process can be done for the vehicle count (V−−). If the maximum count of vehicles is achieved, the system shall prohibit access and advise the passenger to come back later (the period of waiting time can be specified based on capacity and some other factors based on the operations and processing inside the building).
- I.
- First: variables are set and created, such as Vnew, which represents every new user to the system. Vin represents the number of vehicles inside the building while Vout are the ones exiting the building; Vsh represents the threshold of the allowed number of vehicles inside the building at a time. The variables V_lifi and V_wifi represent the vehicles connected to the LiFi AP and WiFi AP, respectively. P_ptv and P_ntv represent the users that were marked as positively infected with COVID and not infected, while P_wtg means the user is marked as waiting their turn for entry, and P_den represents those who were denied entry. The term TR signifies the test results, where TRμ points to the test results of a specific user.
- II.
- Second: the status of all sensors and APs is checked at the start of the system and the CSI of all connected users is obtained. When a new user enters the coverage area and sends an entry request from the UE-Tx to the LF-Rx, the system starts the APA process where the vehicle would connect to the LiFi AP or the WiFi AP. If the optical gain of the LiFi receiver UE-Rx receives a data rate higher than a certain data rate threshold from the transmitter LF-Tx, the user will be connected to the LiFi; otherwise, it will be transferred to the WiFi AP.
| Algorithm 1 The proposed SDA-LNV algorithm performed via the CU |
|
4. Results and Discussion
5. Challenges and Limitations
- I.
- The proposed system design is not suitable for public places because of the high cost of implementation with millions of vehicles. The privacy of people’s location would be violated in case of the system being adopted by the public sector.
- II.
- To preserve privacy, all parties involved in this system must consent to be part of the system and be fully aware of all functionalities and specifications.
- III.
- High cost for buildings with multiple entries and more vehicles if adopted by public sectors.
- IV.
- For the system to be fully functional, all testing centers should be included in the database that is connected to the server.
- V.
- In the case of using this system in public places, it would be difficult to recognize the number of individuals inside the vehicle.
6. Conclusions
Author Contributions
Funding
Institutional Review Board Statement
Informed Consent Statement
Data Availability Statement
Conflicts of Interest
References
- World Health Organization. Timeline of WHO’s Response to COVID-19. Available online: https://www.who.int/newsroom/detail/29-06-2020-covidtimeline (accessed on 29 June 2021).
- Aman, A.H.; Hassan, W.H.; Sameen, S.; Attarbashi, Z.S.; Alizadeh, M.; Latiff, L.A. IoMT amid COVID-19 pandemic: Application, architecture, technology, and security. J. Netw. Comput. Appl. 2021, 174, 102886. [Google Scholar] [CrossRef] [PubMed]
- World Health Organization. Coronavirus (COVID-19). Available online: https://covid19.who.int/ (accessed on 22 April 2020).
- Lempinen, E. COVID-19: Economic Impact, Human Solutions. Berkeley News. Available online: https://news.berkeley.edu/2020/04/10/covid-19-economic-impacthuman-solutions/ (accessed on 22 April 2021).
- Murad, S.S.; Yussof, S.; Badeel, R.; Ahmed, R.A. Impact of COVID-19 Pandemic Measures and Restrictions on Cellular Network Traffic in Malaysia. Int. J. Adv. Comput. Sci. Appl. 2022, 13, 630–645. [Google Scholar] [CrossRef]
- Adlhoch, C.; European Centre for Disease Prevention and Control. Considerations Relating to Social Distancing Measures in Response to COVID-19_Second Update. Stockholm, Sweden. ECDC. 2020. Available online: https://www.ecdc (accessed on 20 April 2021).
- Sims, S.; Harris, R.; Hussein, S.; Rafferty, A.M.; Desai, A.; Palmer, S.; Brearley, S.; Adams, R.; Rees, L.; Fitzpatrick, J.M. Social distancing and isolation strategies to prevent and control the transmission of COVID-19 and other infectious diseases in care homes for older people: An international review. Int. J. Environ. Res. Public Health 2022, 19, 3450. [Google Scholar] [CrossRef] [PubMed]
- Hou, Y.C.; Baharuddin, M.Z.; Yussof, S.; Dzulkifly, S. August. Social distancing detection with deep learning model. In Proceedings of the 2020 8th International conference on information technology and multimedia (ICIMU), Langkawi, Malaysia, 24–26 August 2020; pp. 334–338. [Google Scholar]
- Delaugerre, C.; Foissac, F.; Abdoul, H.; Masson, G.; Choupeaux, L.; Dufour, E.; Gastli, N.; Delarue, S.M.; Néré, M.L.; Minier, M.; et al. Prevention of SARS-CoV-2 transmission during a large, live, indoor gathering (SPRING): A non-inferiority, randomised, controlled trial. Lancet Infect. Dis. 2022, 22, 341–348. [Google Scholar] [CrossRef]
- Irfan, U. The Math Behind Why We Need Social Distancing, Starting Right Now. Vox. Available online: https://www.vox.com/2020/3/15/21180342/coronavirus-covid-19-us-social-distancing (accessed on 20 April 2021).
- Centers for Disease Control and Prevention. Social Distancing, Quarantine, and Isolation. Centers for Disease Control Prevention. Available online: https://www.cdc.gov/coronavirus/2019-ncov/prevent-gettingsick/so (accessed on 22 April 2021).
- Department of Health. Social Distancing for Coronavirus (COVID-19). Austral. Government. 31 March 2020. Available online: https://www.health.gov.au/news/health-alerts/novelcoronavirus-2019-ncov-health-alert/how-to-protect-you (accessed on 22 April 2021).
- Public Health England. Guidance on Social Distancing for Everyone in the UK. 30 March 2020. Available online: https://www.gov.uk/government/publications/covid-19-guidanceon-social-distancing-and-for-vulnerable-people/guidanc (accessed on 20 April 2021).
- Murad, S.S.; Yussof, S.; Badeel, R. Wireless Technologies for Social Distancing in the Time of COVID-19: Literature Review, Open Issues, and Limitations. Sensors 2022, 22, 2313. [Google Scholar] [CrossRef]
- Paez, A. Reproducibility of Research during COVID-19: Examining the Case of Population Density and the Basic Reproductive Rate from the Perspective of Spatial Analysis. Geogr. Anal. 2021, 54, 860–880. [Google Scholar] [CrossRef]
- Williams, S. IT Brief. COVID-19: Zoom Down-loads Explode as People Work from Home. 25 March 2020. Available online: https://itbrief.com.au/story/covid-19-zoomdownloads-explode-as-people-work-from-home (accessed on 20 April 2021).
- Member, H.H.; Yin, H.L.; Member, S.; Wang, Y.; Member, S. What is LiFi ? J. Light. Technol. 2015, 34, 1533–1544. [Google Scholar]
- Badeel, R.; Subramaniam, S.K.; Hanapi, Z.M.; Muhammed, A. A review on LiFi network research: Open issues, applications and future directions. Appl. Sci. 2021, 11, 11118. [Google Scholar] [CrossRef]
- Nguyen, C.T.; Saputra, Y.M.; Van Huynh, N.; Nguyen, N.-T.; Khoa, T.V.; Tuan, B.M.; Nguyen, D.N.; Hoang, D.T.; Vu, T.X.; Dutkiewicz, E.; et al. A Comprehensive Survey of Enabling and Emerging Technologies for Social Distancing—Part I: Fundamentals and Enabling Technologies. IEEE Access 2020, 8, 153479–153507. [Google Scholar] [CrossRef]
- Nguyen, C.T.; Saputra, Y.M.; Van Huynh, N.; Nguyen, N.-T.; Khoa, T.V.; Tuan, B.M.; Nguyen, D.N.; Hoang, D.T.; Vu, T.X.; Dutkiewicz, E.; et al. A Comprehensive Survey of Enabling and Emerging Technologies for Social Distancing—Part II: Emerging Technologies and Open Issues. IEEE Access 2020, 8, 154209–154236. [Google Scholar] [CrossRef]
- Priyamvadaa, R. Temperature and Saturation level monitoring system using MQTT for COVID-19. In Proceedings of the 2020 International Conference on Recent Trends on Electronics, Information, Communication & Technology (RTEICT), Bangalore, India, 12–13 November 2020; pp. 17–20. [Google Scholar]
- Savazzi, S.; Rampa, V.; Costa, L.; Kianoush, S.; Tolochenko, D. Processing of Body-Induced Thermal Signatures for Physical Distancing and Temperature Screening. IEEE Sens. J. 2020, 21, 14168–14179. [Google Scholar] [CrossRef]
- Fedele, R.; Merenda, M. An IoT System for Social Distancing and Emergency Management in Smart Cities Using Multi-Sensor Data. Algorithms 2020, 13, 254. [Google Scholar] [CrossRef]
- Hossain, M.S.; Muhammad, G.; Guizani, N. Explainable AI and Mass Surveillance System-Based Healthcare Framework to Combat COVID-I9 Like Pandemics. IEEE Netw. 2020, 34, 126–132. [Google Scholar] [CrossRef]
- Schwarzbach, P.; Engelbrecht, J.; Michler, A.; Schultz, M.; Michler, O. Evaluation of Technology-Supported Distance Measuring to Ensure Safe Aircraft Boarding during COVID-19 Pandemic. Sustainability 2020, 12, 8724. [Google Scholar] [CrossRef]
- Subahi, A.F. A Model Transformation Approach for Detecting Distancing Violations in Weighted Graphs. Comput. Syst. Sci. Eng. 2021, 36, 13–39. [Google Scholar] [CrossRef]
- Khan, K.; McNabb, S.J.; Memish, Z.A.; Eckhardt, R.; Hu, W.; Kossowsky, D.; Sears, J.; Arino, J.; Johansson, A.; Barbeschi, M.; et al. Infectious disease surveillance and modelling across geographic frontiers and scientific specialties. Lancet Infect. Dis. 2012, 12, 222–230. [Google Scholar] [CrossRef]
- Singh, P.; Kaur, R. An integrated fog and Artificial Intelligence smart health framework to predict and prevent COVID-19. Glob. Transit. 2020, 2, 283–292. [Google Scholar] [CrossRef]
- Raghav, S.; Vijay, G.; Harika, P.S.; Rao, A.V.; Gopinath, A.; Shibu, N.B.S.; Gayathri, G. Suraksha: Low Cost Device to Maintain Social Distancing during COVID-19. In Proceedings of the 2020 4th International Conference on Electronics, Communication and Aerospace Technology (ICECA), Coimbatore, India, 5–7 November 2020; pp. 1476–1480. [Google Scholar] [CrossRef]
- Kobayashi, Y.; Taniguchi, Y.; Ochi, Y.; Iguchi, N. A System for Monitoring Social Distancing Using Microcomputer Modules on University Campuses. In Proceedings of the 2020 IEEE International Conference on Consumer Electronics-Asia (ICCE-Asia), Seoul, Republic of Korea, 1–3 November 2020; pp. 1–4. [Google Scholar] [CrossRef]
- Cao, Y.; Dhekne, A.; Ammar, M. 6Fit-A-Part: A Protocol for Physical Distancing on a Custom Wearable Device. In Proceedings of the 2020 IEEE 28th International Conference on Network Protocols (ICNP), Madrid, Spain, 13–16 October 2020. [Google Scholar] [CrossRef]
- Barsocchi, P.; Calabrò, A.; Crivello, A.; Daoudagh, S.; Furfari, F.; Girolami, M.; Marchetti, E. COVID-19 & privacy: Enhancing of indoor localization architectures towards effective social distancing. Array 2021, 9, 100051. [Google Scholar] [CrossRef]
- Ahmed, K. Arduino Controlled Hospital Sanitization Robot Vehicle. In Proceedings of the International Conference on Industrial Engineering and Operations Management, Istanbul, Turkey, 7–10 March 2022; pp. 5284–5292. [Google Scholar]
- Aslan, M.F.; Hasikin, K.; Yusefi, A.; Durdu, A.; Sabanci, K.; Azizan, M.M. COVID-19 Isolation Control Proposal via UAV and UGV for Crowded Indoor Environments: Assistive Robots in the Shopping Malls. Front. Public Health 2022, 10, 855994. [Google Scholar] [CrossRef]
- Abouzaid, L.; Elbiaze, H.; Sabir, E. Agile roadmap for application-driven Multi-UAV networks: The case of COVID-19. IET Netw. 2022, 11, 195–206. [Google Scholar] [CrossRef]
- Alamri, A. Cloud of Things in Crowd Engineering: A Tile-Map-Based Method for Intelligent Monitoring of Outdoor Crowd Density. Sensors 2022, 22, 3328. [Google Scholar] [CrossRef] [PubMed]
- Mohsan, S.A.H.; Zahra, Q.U.A.; Khan, M.A.; Alsharif, M.H.; Elhaty, I.A.; Jahid, A. Role of Drone Technology Helping in Alleviating the COVID-19 Pandemic. Micromachines 2022, 13, 1593. [Google Scholar] [CrossRef] [PubMed]
- El Habchi, A.; Baibai, K.; Moumen, Y.; Zerouk, I.; Khiati, W.; Rahmoune, N.; Berrich, J.; Bouchentouf, T. Social distance monitoring using YoloV4 on aerial drone images. E3S Web Conf. 2022, 351, 01035. [Google Scholar] [CrossRef]
- Meivel, S.; Sindhwani, N.; Anand, R.; Pandey, D.; Alnuaim, A.A.; Altheneyan, A.S.; Jabarulla, M.Y.; Lelisho, M.E. Mask Detection and Social Distance Identification Using Internet of Things and Faster R-CNN Algorithm. Comput. Intell. Neurosci. 2022, 2022, 2103975. [Google Scholar] [CrossRef] [PubMed]
- Xie, X.; Ramakrishna, S.; Manganelli, M. Smart Building Technologies in Response to COVID-19. Energies 2022, 15, 5488. [Google Scholar] [CrossRef]
- Pedersen, J.M.; Jebaei, F.; Jradi, M. Assessment of Building Automation and Control Systems in Danish Healthcare Facilities in the COVID-19 Era. Appl. Sci. 2022, 12, 427. [Google Scholar] [CrossRef]
- Statista. Data Collected by Smart Buildings Worldwide 2010–2020. Available online: https://www.statista.com/statistics/631151/worldwide-data-collected-by-smart-buildings/ (accessed on 29 October 2021).
- Why Healthy Buildings Matter to Global Real Estate Investors—And to Architects—Omrania. Available online: https://omrania.com/insights/why-healthy-buildings-matter-to-global-real-estate-investors-and-to-architects/ (accessed on 21 July 2022).
- Murad, S.S.; Badeel, R.O.; Salih, N.; Alsandi, A.; Faraj, R.; Ahmed, A.R.; Muhammed, A.; Derahman, M.; Alsandi, N. Optimized Min-Min task scheduling algorithm for scientific workflows in a cloud environment. J. Theor. Appl. Inf. Technol. 2022, 100, 480–506. [Google Scholar]
- Anbalagan, R.; Hussain, M.Z.; Jayabalakrishnan, D.; Muruga, D.N.; Prabhahar, M. Vehicle to vehicle data transfer and communication using LI-FI technology. Mater. Today Proc. 2020, 45, 5925–5933. [Google Scholar] [CrossRef]
- Dimitrov, S.; Haas, H. Principles of LED Light Communications: Towards Networked Li-Fi. Cambridge University Press: Cambridge, UK, 2015. [Google Scholar]
- Wang, Y.; Haas, H. Dynamic load balancing with handover in hybrid Li-Fi and Wi-Fi networks. J. Light. Technol. 2015, 33, 4671–4682. [Google Scholar] [CrossRef]
- Badeel, R.; Subramaniam, S.K.; Muhammed, A.; Hanapi, Z.M. A Multicriteria Decision-Making Framework for Access Point Selection in Hybrid LiFi/WiFi Networks Using Integrated AHP–VIKOR Technique. Sensors 2023, 23, 1312. [Google Scholar] [CrossRef]
- Zhu, X.; Wang, C.-X.; Huang, J.; Chen, M.; Haas, H. A Novel 3D Non-Stationary Channel Model for 6G Indoor Visible Light Communication Systems. IEEE Trans. Wirel. Commun. 2022, 21, 8292–8307. [Google Scholar] [CrossRef]
- Chen, C. Downlink System Characterisation in LiFi Attocell Networks; The University of Edinburgh: Edinburgh, UK, 2017. [Google Scholar]
- Wu, X.; Haas, H. Load Balancing for Hybrid LiFi and WiFi Networks: To Tackle User Mobility and Light-Path Blockage. IEEE Trans. Commun. 2019, 68, 1675–1683. [Google Scholar] [CrossRef]
- Haas, H. LiFi is a paradigm-shifting 5G technology. Rev. Phys. 2018, 3, 26–31. [Google Scholar] [CrossRef]
- Chen, C.; Bian, R.; Haas, H. Omnidirectional Transmitter and Receiver Design for Wireless Infrared Uplink Transmission in LiFi. In Proceedings of the 2018 IEEE International Conference on Communications Workshops (ICC Workshops), Kansas City, MO, USA, 20–24 May 2018. [Google Scholar] [CrossRef]
- Soltani, M.D.; Arfaoui, M.A.; Tavakkolnia, I.; Ghrayeb, A.; Safari, M.; Assi, C.M.; Hasna, M.O.; Haas, H. Bidirectional Optical Spatial Modulation for Mobile Users: Toward a Practical Design for LiFi Systems. IEEE J. Sel. Areas Commun. 2019, 37, 2069–2086. [Google Scholar] [CrossRef]
- Nguyen, T.; Islim, M.S.; Haas, H. A Novel Index Modulation for Dimming in LiFi Systems. In Proceedings of the GLOBECOM 2020-2020 IEEE Global Communications Conference, Taipei, Taiwan, 7–11 December 2020. [Google Scholar] [CrossRef]
- Nguyen, T.; Islim, M.S.; Chen, C.; Haas, H. iDim: Practical Implementation of Index Modulation for LiFi Dimming. IEEE Trans. Green Commun. Netw. 2021, 5, 1880–1891. [Google Scholar] [CrossRef]
- Murad, S.S.; Yussof, S.; Hashim, W.; Badeel, R. Three-Phase Handover Management and Access Point Transition Scheme for Dynamic Load Balancing in Hybrid LiFi/WiFi Networks. Sensors 2022, 22, 7583. [Google Scholar] [CrossRef]















| Metrics | LiFi | WiFi | BLE | RFID |
|---|---|---|---|---|
| Speed | Fast | Medium | Slow | Slow |
| Security | High | Low | Low | Low |
| Interference | Low | High | High | High |
| Bandwidth | Unlimited | Limited | Limited | Limited |
| Power consumption | Medium | High | High | Medium |
| Range of spectrum | High | Low | Low | Low |
| Privacy | Higher | Lower | Lower | Lower |
| Cost | Cheap | Expensive | Expensive | Expensive |
| Availability | Wide | Limited | Limited | Limited |
| Environmental impact | Lower | Higher | Higher | Higher |
| Health | Safe | Harmful | Harmful | Harmful |
| Ref. | Year of Publication | Scenario | Usage | Technology | Approach | Environment | Internet | Vehicle | Smartphone (Yes/No) | Phone App (Yes/No) | Smart Building |
|---|---|---|---|---|---|---|---|---|---|---|---|
| [21] | 2021 | RTM | Compulsory | Cloud/Fog | VSM | BCE | Needed | NO | NO | NO | NO |
| [22] | 2021 | RTM | Compulsory | IoT, Thermal and/or IR | PhD, VSM | P | Not Needed | NO | NO | NO | NO |
| [23] | 2020 | RTM, M&P | Compulsory | WiFi Video surv., IoT | MWP, CD | SC | Needed | NO | YES | YES | NO |
| [24] | 2020 | RTM | Not Compulsory | AI, Cloud/Fog, WiFi, Thermal | VSM | SHC | Needed | NO | YES | YES | NO |
| [25] | 2020 | RTM, KD | Compulsory | BLE | VSM | AC | Not Needed | NO | YES | COULD BE | NO |
| [26] | 2021 | RTM, KD | Compulsory | Cloud/Fog, IoT, WiFi, BLE | NK | IPP | Needed | NO | COULD BE | COULD BE | NO |
| [27] | 2012 | RTM | Compulsory | Unknown | MG | GB, LCL | Needed | NO | COULD BE | COULD BE | NO |
| [28] | 2020 | RTM | Compulsory | IoT, Cloud/Fog, AI, WiFi | SmH | HC | Needed | NO | COULD BE | COULD BE | NO |
| [29] | 2021 | KD | Not Compulsory | WiFi, BLE, Thermal/IR | MWP | OT | Not Needed | NO | COULD BE | COULD BE | NO |
| [30] | 2020 | KD | Compulsory | WiFi, BLE | MWP | UniC | Not Needed | NO | NO | NO | NO |
| [31] | 2020 | KD | Compulsory | UWB | PhD | IPP | Not Needed | NO | COULD BE | COULD BE | NO |
| [32] | 2021 | KD | Compulsory | ILS, WiFi, BLE | IL | IPP | Needed | NO | YES | YES | NO |
| [33] | 2022 | KD | Not Compulsory | BLE | SmH | IPP, SHC | Not Needed | Robot | COULD BE | COULD BE | NO |
| [34] | 2022 | RTM, KD | Compulsory | Video surv. | PhD | SM | Not Needed | Robot | NO | NO | NO |
| [35] | 2022 | RTM, KD | Compulsory | IoT, Video surv., GPS, cloud | MWP, TC, VSM, | OT | Needed | Drone | COULD BE | COULD BE | NO |
| [36] | 2022 | RTM, KD | Compulsory | GPS, Cloud, Thermal, IoT | TT, CD | OT, SC | Needed | Drone | YES | NO | NO |
| [38] | 2022 | InC | Compulsory | GPS | CD, TT | G | Not Needed | Drone | YES | NO | NO |
| [39] | 2022 | RTM, InC | Compulsory | Cloud, IoT, Video surv. | MWP | OT, P, G | Needed | Drone | NO | NO | NO |
| This work | RTM, KD, Sch | Compulsory | WiFi, LiFi, BLE, Cloud | MWP, TT, TC, SmH | LSM, OT | Needed | YES | YES | YES | YES | |
| Definitions | Approach | MWP: monitor and warn people, VSM: vital sign monitoring, TT: travellers tracing, TC: traffic control, PhD: physical distancing, CD: crowd density, MG: mass gathering, SmH: smart health, IL: indoor localization; | |||||||||
| Environment | OT: outside travelling, UniC: university campus, G: general, LSM: inside large smart buildings, P: public places, IPP: indoor public areas, SM: shopping markets, SC: smart cities, SHC: smart healthcare, AC: aircraft, GB: global, LCL: local, HC: healthcare; | ||||||||||
| Scenario | RTM: real-time monitoring; M&P: modelling & prediction; KD: keeping distance; InC: incentive; Sch: scheduling; | ||||||||||
| Parameters | Value | Parameters | Value |
|---|---|---|---|
| Software | MATLAB | PD extent | 3 cm2 |
| Database | MongoDB | Radiation angle half-intensity | 60 |
| Number of vehicles | 15 | Optical filter gain | 1.0 |
| Simulation area | 40 m2 | FoV semi-angle of the receiver | 90 |
| Quantity of WiFi AP | 4 | Refractive index | 1.5 |
| Quantity of LiFi AP | 4 | RF transmitter energy per AP | 1 W |
| Movement model | RWP | RF transmitter bandwidth per AP | 20 MHz |
| Area height | 3.5 | Optical to electric conversion efficiency | 0.53 A/W |
| Optical energy per LiFi AP | 9 W | Interval of each state | 0.5 s |
| Modulation bandwidth of LiFi AP | 40 MHz | Simulation time | 5 min |
Disclaimer/Publisher’s Note: The statements, opinions and data contained in all publications are solely those of the individual author(s) and contributor(s) and not of MDPI and/or the editor(s). MDPI and/or the editor(s) disclaim responsibility for any injury to people or property resulting from any ideas, methods, instructions or products referred to in the content. |
© 2023 by the authors. Licensee MDPI, Basel, Switzerland. This article is an open access article distributed under the terms and conditions of the Creative Commons Attribution (CC BY) license (https://creativecommons.org/licenses/by/4.0/).
Share and Cite
Murad, S.S.; Yussof, S.; Badeel, R.; Hashim, W. A Novel Social Distancing Approach for Limiting the Number of Vehicles in Smart Buildings Using LiFi Hybrid-Network. Int. J. Environ. Res. Public Health 2023, 20, 3438. https://doi.org/10.3390/ijerph20043438
Murad SS, Yussof S, Badeel R, Hashim W. A Novel Social Distancing Approach for Limiting the Number of Vehicles in Smart Buildings Using LiFi Hybrid-Network. International Journal of Environmental Research and Public Health. 2023; 20(4):3438. https://doi.org/10.3390/ijerph20043438
Chicago/Turabian StyleMurad, Sallar Salam, Salman Yussof, Rozin Badeel, and Wahidah Hashim. 2023. "A Novel Social Distancing Approach for Limiting the Number of Vehicles in Smart Buildings Using LiFi Hybrid-Network" International Journal of Environmental Research and Public Health 20, no. 4: 3438. https://doi.org/10.3390/ijerph20043438
APA StyleMurad, S. S., Yussof, S., Badeel, R., & Hashim, W. (2023). A Novel Social Distancing Approach for Limiting the Number of Vehicles in Smart Buildings Using LiFi Hybrid-Network. International Journal of Environmental Research and Public Health, 20(4), 3438. https://doi.org/10.3390/ijerph20043438

