A New Policy of Water Resources and Environmental Regulation in China
Abstract
1. Introduction
2. Water-Resource and Environment-Zoning Policy in China
2.1. Planning
2.2. Zoning
2.3. Three Lines One Permit
3. Methodology and Regulatory Framework
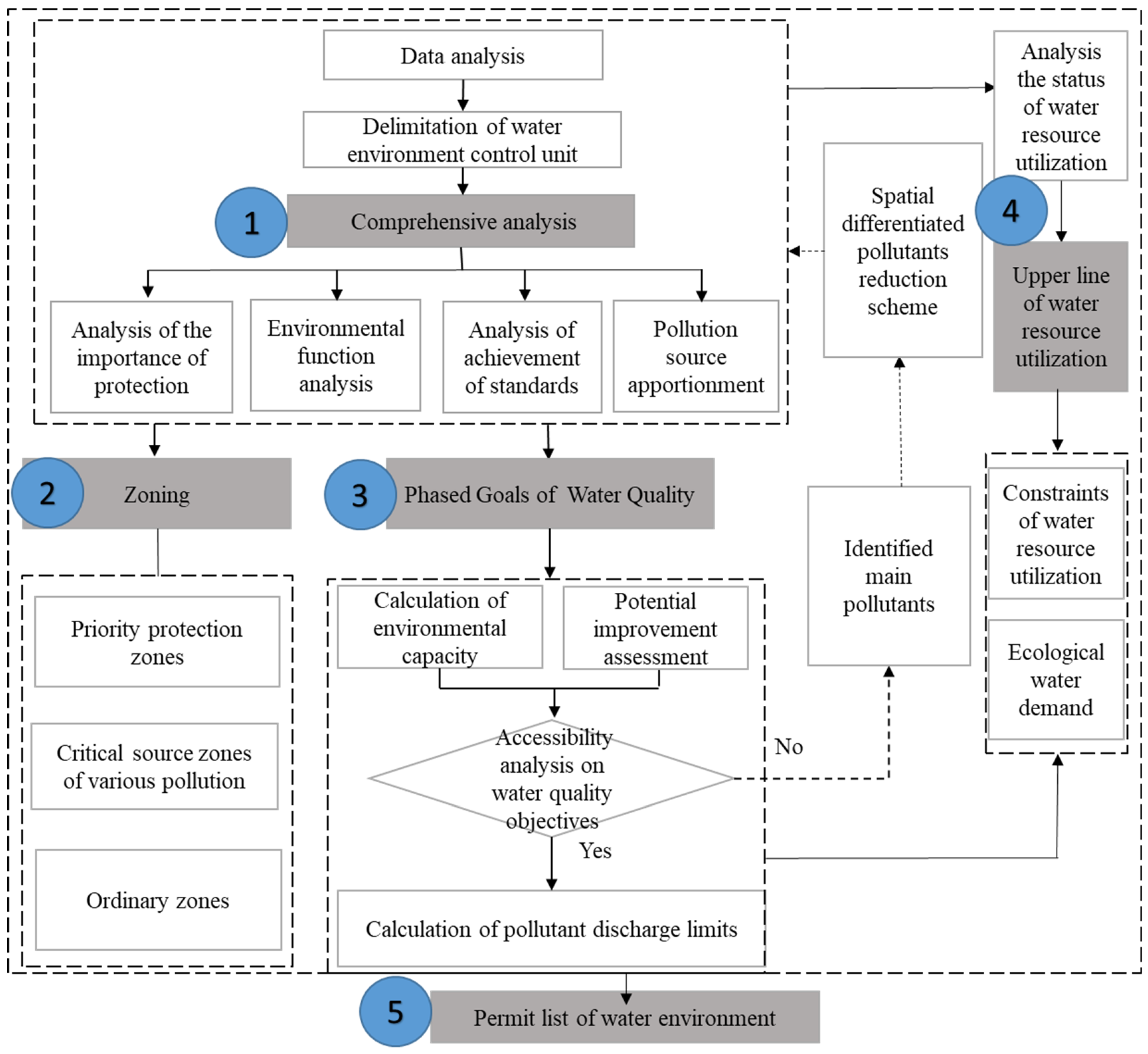
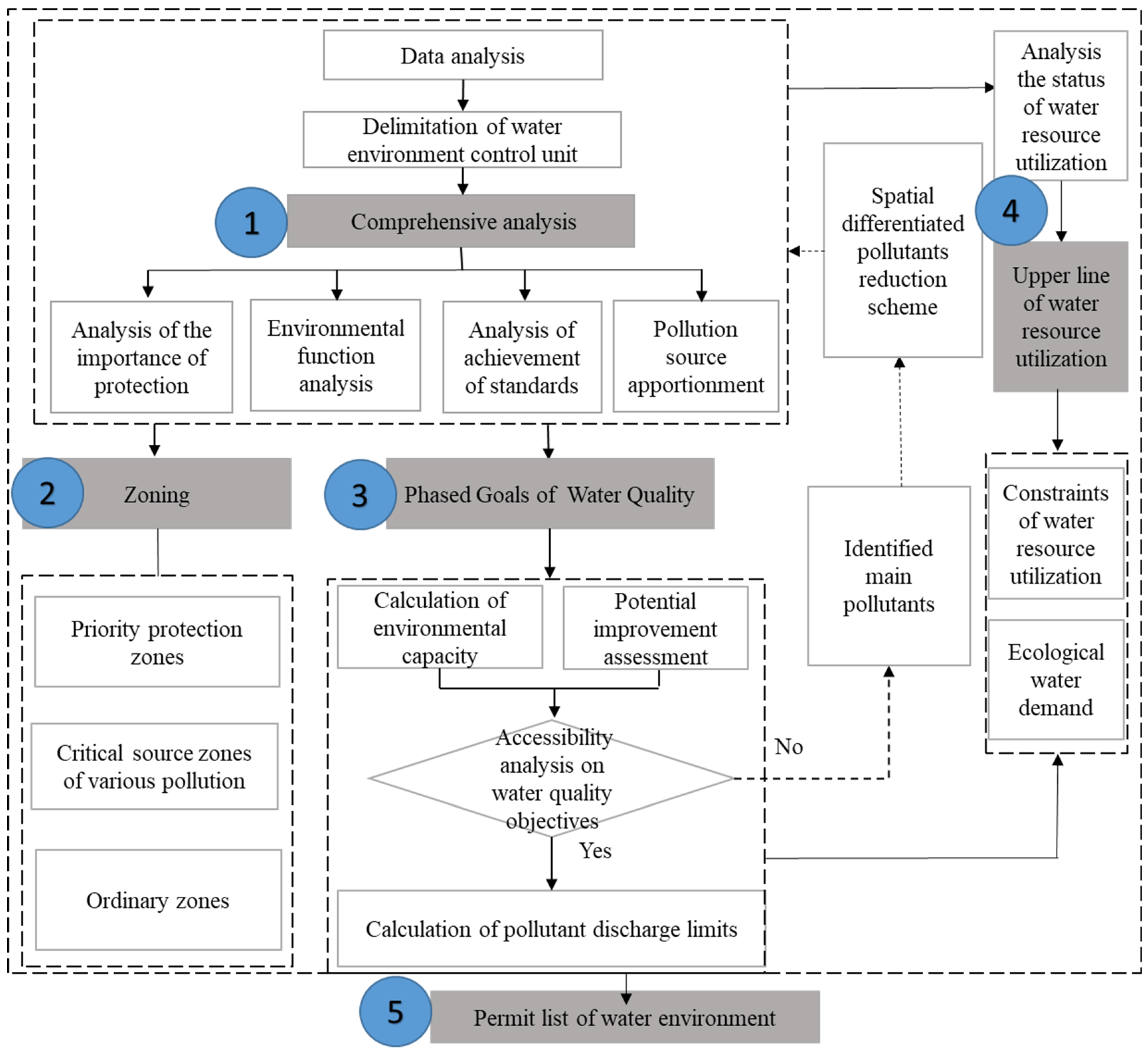
3.1. Framework of Three Lines One Permit in Water
- (1)
- Comprehensive analysis: clarify all existing work foundations (such as related-research production, monitoring data, planning- or zoning-data, etc.), comprehensively identify the key problems of the water environment and resource, delimit the WECU according to the characteristics of the natural catchment and township boundary based on SWAT model or GIS [24], and identify the critical areas of these WECUs.
- (2)
- Zoning: conduct spatial overlay of the protected areas for potable water, important wetlands, fish migration routes, etc., and identify the areas that need to be protected; identify areas with high-intensity industrial pollution; analyze the spatiotemporal distribution of water pollutants from agricultural nonpoint-sources (NPS), domestic-sewage discharge, centralized treatment facilities, livestock and poultry, and the critical-source areas.
- (3)
- Phased goals of WQ: calculate the water environmental capacity; analyze the potential improvements of the WQ; formulate the WQ goals and calculate the total maximum annual-load (TMAL) permitted to be discharged into waters in 2020, 2025, 2030, and 2035.
- (4)
- ULWRU: analyze the utilization status of water resources, including the total amount, intensity, and efficiency of water-resource exploitation, aiming for WQ improvement and sustainable development.
- (5)
- PLWE: compile the permit list for water environments, based on the abovementioned steps.
3.2. Phased Goals of Water Quality
3.3. Zoning Criteria
- (1)
- Water-source-protection zones (WSPZ). WSPZ include first-class and second-class protection zones for potable-water sources, the strong percolation zone of the 72 famous springs and the core area of the nature reserves, the habitat and migration channel for rare and endangered aquatic organisms, and important aquatic germplasm reserves.
- (2)
- Water-conservation zones (WCZ). WCZ include the prospective reserve zones for potable-water sources, wetland reserves, weak percolation zones of famous springs, experimental and buffer zones of nature reserves, high-quality waters, and the ecological buffer-zone of water-bodies.
- (3)
- Critical-source-zones of industrial pollution (CSZIP). CSZIP mainly include industrial parks, industrial-agglomeration regions, and other regions with high industrial-pollution emissions. Industrial parks or industrial-agglomeration regions undergo high-intensity economic activities and high resource-consumption [37], so they need to be critically managed.
- (4)
- Critical-source zones of domestic pollution (CSZDP). Aside from industrial pollution, domestic pollution emission has been the focus of total emissions control and the pollution permitting policies in recent years [38]. The treatment rate of rural domestic sewage wastewater in China was only 22% in 2018. The water contamination due to pollution from domestic wastewater, sewage treatment facilities, livestock, and poultry breeding sources are categorized as CSZDP. The pollution loads are calculated with empirical coefficient methods.
- (5)
- Critical-source zones of agricultural pollution (CSZAP). It is believed that NPS pollution threatens the regional water environment, wherein agricultural NPS pollution poses the greatest risk [39]. CSZAP can provide strong support for reducing NPS pollution and the pollution loads are identified by the average monthly/unit area pollution load [40] or load–area curve methods [41]. In this study, the average monthly/unit area pollution load was used.
- (6)
- Ordinary zones. The other regions not under the five mentioned categories are classified as ordinary zones.
3.4. Permit List of Water Environment for Human Activities
3.5. Study Area and Data Sources
3.5.1. Study Area
3.5.2. Data Sources
4. Results
4.1. Bottom Line for Water Environmental-Quality
4.2. Upper-Limit Line for Water-Resource Use
4.3. Permit Lists of Water Environmental
5. Discussion and Implications
6. Conclusions
Author Contributions
Funding
Institutional Review Board Statement
Informed Consent Statement
Data Availability Statement
Acknowledgments
Conflicts of Interest
Acronyms
| TLOP | Three Lines One Permit | PLWE | Permit lists of water environment |
| WECU | Water-Environment Control Unit | TMAL | Total maximum annual-load |
| WQ | Water quality | NPS | Nonpoint sources |
| EIA | Environmental impact assessment | DEM | Digital-elevation model |
| MEE | Ministry of Ecology and Environment | WSPZ | Water-source protection zones |
| NFWEFP | National Five-Year Water Ecological Function Plan | WCZ | Water-conservation zones |
| WFZ | Water-function zoning | CSZIP | Critical-source zones of industrial pollution |
| WEFZ | Water-environment-function zoning | CSZDP | Critical-source zones of domestic pollution |
| BLWEQ | Bottom line for water environmental-quality | CSZAP | Critical-source zones of agricultural pollution |
| ULWRU | Upper-limit line for water-resource utilization | DIMP | Digital Information Management Platform |
References
- Gleick, P.H. China and Water (Chapter 5). In The World’s Water 2008–2009; Gleick, P.H., Cohen, M., Eds.; Island Press: Washington, DC, USA, 2009; pp. 79–97. [Google Scholar]
- Han, D.; Currell, M.J.; Cao, G. Deep challenges for China’s war on water pollution. Environ. Pollut. 2016, 218, 1222–1233. [Google Scholar] [CrossRef] [PubMed]
- Chen, D.D.; Jin, G.; Zhang, Q.; Arowolo, A.O.; Li, Y.F. Water ecological function zoning in Heihe River Basin, Northwest China. Phys. Chem. Earth 2016, 96, 74–83. [Google Scholar] [CrossRef]
- Liu, X.H.; Liu, L.; Peng, Y. Ecological zoning for regional sustainable development using an integrated modeling approach in the Bohai Rim, China. Ecol. Model. 2017, 353, 158–166. [Google Scholar] [CrossRef]
- Zheng, P.; Wang, H.; Wei, D.; Pu, C.; He, Z. Environmental governance capability and water quality: A quasi-natural experiment based on the Ten-point Water Plan. Urban Clim. 2022, 41, 101050. [Google Scholar] [CrossRef]
- Wang, Z.; Li, W.; Li, Y.; Qin, C.; Lv, C.; Liu, Y. The “Three Lines One Permit” policy: An integrated environmental regulation in China. Resour. Conserv. Recycl. 2020, 163, 105101. [Google Scholar] [CrossRef]
- Guo, H.C.; Liu, L.; Huang, G.H.; Fuller, G.A.; Zou, R.; Yin, Y.Y. A system dynamics approach for regional environmental planning and management: A study for the lake Erhai Basin. J. Environ. Manag. 2001, 61, 93–111. [Google Scholar] [CrossRef] [PubMed]
- Xu, K.; Wang, J.; Wang, J.; Wang, X.; Chi, Y.; Zhang, X. Environmental function zoning for spatially differentiated environmental policies in China. J. Environ. Manag. 2020, 255, 109485. [Google Scholar] [CrossRef] [PubMed]
- Daniel, R.V.; Christine, F.; Davide, G. Integrating ecosystem services in spatial planning and strategic environmental assessment: The role of the cascade model. Environ. Impact Asses. 2019, 78, 106291. [Google Scholar]
- Fan, J.; Li, P.X. The scientific foundation of major function oriented zoning in China. J. Geogr. Sci. 2009, 19, 515–531. [Google Scholar] [CrossRef]
- Fadlelmawla, A.A.; Fayad, M.; El-Gamily, H.; Rashid, T.; Mukhopadhyay, A.; Kotwicki, V. A land surface zoning approach based on three-component risk criteria for groundwater quality protection. Water Res. Manag. 2011, 25, 1677–1697. [Google Scholar] [CrossRef]
- Oliveira, P.; Sobrinho, T.; Rodrigues, D.; Panachuki, E. Erosion risk mapping applied to environmental zoning. Water Resour. Manag. 2011, 25, 1021–1036. [Google Scholar] [CrossRef]
- Shi, W.F.; Zeng, W.H. Application of k-means clustering to environmental risk zoning of the chemical industrial area. Front. Environ. Sci. Eng. 2014, 8, 117–127. [Google Scholar] [CrossRef]
- Chi, Y.; Zhang, Z.W.; Wang, J.; Xie, Z.L.; Gao, J.H. Island protected area zoning based on ecological importance and tenacity. Ecol. Indic. 2020, 112, 106139. [Google Scholar] [CrossRef]
- Sun, Y.; Hao, R.F.; Qiao, J.M.; Xue, H. Function zoning and spatial management of small watersheds based on ecosystem disservice bundles. J. Clean. Prod. 2020, 255, 120285. [Google Scholar] [CrossRef]
- Chen, H.H.; Ngo, W.S.; Guo, W. A critical review on the end uses of recycled water. Crit. Rev. Environ. Sci. Technol. 2013, 43, 1446–1516. [Google Scholar] [CrossRef]
- Salgot, M.; Folch, M. Wastewater treatment and water reuse. Curr. Opin. Environ. Sci. Health. 2018, 2, 64–74. [Google Scholar] [CrossRef]
- Asano, T.; Burton, F.L.; Leverenz, H.L.; Tsuchihashi, R.; Tchobanoglous, G. Water Reuse–Issues, Technologies and Applications; McGraw Hill: New York, NY, USA, 2007. [Google Scholar]
- Ao, D.; Luo, L.; Dzakpasu, M.; Chen, R.; Xue, T.; Wang, X. Replenishment of landscape water with reclaimed water: Optimization of supply scheme using transparency as an indicator. Ecol. Indic. 2018, 88, 503–511. [Google Scholar] [CrossRef]
- Central People’s Government of the People’s Republic of China. Water Pollution Prevention and Control Action Plan 2015. Available online: http://www.gov.cn/zhengce/content/2015-04/16/content_9613.htm (accessed on 26 April 2021). (In Chinese)
- Jia, Z.; Cai, Y.; Chen, Y.; Zeng, W. Regionalization of water environmental carrying capacity for supporting the sustainable water resources management and development in China. Resour. Conserv. Recycl. 2018, 134, 282–293. [Google Scholar] [CrossRef]
- Jiang, S.; Lu, Q. New measure of environmental protection in China. Lancet Planet. Health 2018, 2, e517. [Google Scholar] [CrossRef]
- Liu, J.G.; Yang, W. Water sustainability for China. Science 2012, 337, 649–650. [Google Scholar] [CrossRef]
- Deng, F.; Lin, T.; Zhao, Y.; Yuan, Y. Zoning and Analysis of Control Units for Water Pollution Control in the Yangtze River Basin, China. Sustainability 2017, 9, 1374. [Google Scholar] [CrossRef]
- Ministry of Ecology and Environment of the People’s Republic of China. The Technical Guideline of Red Line for Ecological Conservation, Bottom Line for Environmental Quality, Upper-limit Line for Resource Use, List of Environmental Permits for Human Activities (Trial); Ministry of Ecology and Environment of the People’s Republic of China: Beijing, China, 2017.
- Mallya, G.; Hantush, M.; Govindaraju, R. Composite measures of watershed health from a water quality perspective. J. Environ. Manag. 2018, 214, 104–124. [Google Scholar] [CrossRef] [PubMed]
- Park, Y.; Engel, B.; Frankenberger, J.; Hwang, H. A web-based tool to estimate pollutant loading using LOADEST. Water 2015, 7, 4858–4868. [Google Scholar] [CrossRef]
- Liang, S.; Jia, H.; Xu, C.; Xu, T.; Melching, C. A Bayesian approach for evaluation of the effect of water quality model parameter uncertainty on TMDLs: A case study of Miyun Reservoir. Sci. Total Environ. 2016, 560–561, 44–54. [Google Scholar] [CrossRef]
- Hoornbeek, J.; Hansen, E.; Ringquist, E.; Carlson, R. Implementing Water Pollution Policy in the United States: Total Maximum Daily Loads and Collaborative Watershed Management. Soc. Nat. Resour. 2013, 26, 420–436. [Google Scholar] [CrossRef]
- Camacho, R.A.; Martin, J.L.; Wool, T.; Singh, V.P. A framework for uncertainty and risk analysis in Total Maximum Daily Load applications. Environ. Model. Softw. 2018, 101, 218–235. [Google Scholar] [CrossRef]
- Ding, X.; Shen, Z.; Hong, Q.; Yang, Z.; Wu, X.; Liu, R. Development and test of the Export Coefficient Model in the Upper Reach of the Yangtze River. J. Hydrol. 2010, 383, 233–244. [Google Scholar] [CrossRef]
- National Research Council. Assessing the TMDL Approach to Water Quality 696 Management; National Academies Press: Washington, DC, USA, 2001. [Google Scholar]
- Slocum, T.A.; McMaster, R.B.; Kessler, F.C.; Howard, H.H. Thematic Cartography and Geovisualization; Pearson: New York, NY, USA, 2009. [Google Scholar]
- Tao, T.; Xin, K. A sustainable plan for China’s drinking water. Nature 2014, 511, 527–528. [Google Scholar] [CrossRef]
- Liu, H. China’s Long March to Safe Drinking Water; Report; China Water Risk: Hong Kong, China, 2015; 44p. [Google Scholar]
- Huang, J.; Lin, X.; Wang, J.; Wang, H. The precipitation driven correlation based mapping method (PCM) for identifying the critical source areas of non-point source pollution. J. Hydrol. 2015, 524, 100–110. [Google Scholar] [CrossRef]
- Kang, P.; Xu, L. Water Environmental Carrying Capacity Assessment of an Industrial Park. Procedia Environ. Sci. 2012, 13, 879–890. [Google Scholar] [CrossRef]
- Ye, W.; Liu, L.; Zhang, B. Designing and implementing pollutant emissions trading systems in China: A twelve-year reflection. J. Environ. Manag. 2020, 261, 110207. [Google Scholar] [CrossRef] [PubMed]
- Shen, Z.; Liao, Q.; Hong, Q.; Gong, Y. An overview of research on agricultural non-point source pollution modelling in China. Sep. Purif. Technol. 2012, 84, 104–111. [Google Scholar] [CrossRef]
- Niraula, R.; Kalin, L.; Srivastava, P.; Anderson, C. Identifying critical source areas of nonpoint source pollution with SWAT and GWLF. Ecol. Model. 2013, 268, 123–133. [Google Scholar] [CrossRef]
- Zhuang, Y.; Zhang, L.; Du, Y.; Yang, W.; Wang, L.; Cai, X. Identification of critical source areas for nonpoint source pollution in the Danjiangkou Reservoir Basin, China. Lake Reserv. Manag. 2016, 32, 341–352. [Google Scholar] [CrossRef]
- Yang, R.; Cui, B.; Zhao, H.; Lei, X. An integrated act for groundwater protection of Jinan city, China. Procedia Environ. Sci. 2010, 2, 1745–1749. [Google Scholar] [CrossRef]
- Kong, F.; Nakagoshi, N. Spatial-temporal gradient analysis of urban green spaces in Jinan, China. Landsc. Urban Plan. 2006, 78, 164. [Google Scholar] [CrossRef]
- SL/Z712-2014; Standard for Calculating Water Requirement of River and Lake Eco-Environment. Ministry of Water Resources: Beijing, China, 2014.
- Luan, C.; Liu, R.; Peng, S.; Li, W. Improving integrated environmental zoning from the perspective of logic scoring of preference and comparative advantage: A case study of Liangjiang New Area, China. J. Clean. Prod. 2021, 325, 129350. [Google Scholar] [CrossRef]
- Zhang, H.X.; Yu, S.L. Applying the first-order error analysis in determining the 756 margin of safety for total maximum daily load computations. J. Environ. Eng. 2004, 130, 664–673. [Google Scholar] [CrossRef]
- Zhang, J.; Feng, L.; Chen, L.; Wang, D.; Dai, M.; Xu, W.; Yan, T. Water compensation and its implication of the three gorges reservoir for the river-lake system in the middle Yangtze River, China. Water 2018, 10, 1011. [Google Scholar] [CrossRef]
- Inthasaro, P.; Wu, W. One-dimensional Model of Water Quality and Aquatic Ecosystem/ecotoxicology in River Systems. In Advances in Water Resources Management; Springer: Cham, Switzerland, 2016; pp. 247–292. [Google Scholar]
- Li, N.; Yang, H.; Wang, L.; Huang, X.; Zeng, C.; Wu, H.; Ma, X.; Song, X.; Wei, Y. Optimization of industry structure based on water environmental carrying capacity under uncertainty of the Huai river basin within Shandong province, China. J. Clean. Prod. 2015, 112, 4594–4604. [Google Scholar] [CrossRef]







| Department | Plan | Scope 1 | Zones | Main Restrictions |
|---|---|---|---|---|
| MWR | Groundwater exploitation and utilization planning | Not fully covered | No-exploitation zones | Ban on the exploitation of water resources |
| Restricted-exploitation zones | Limit the exploitation scale and number of water resources | |||
| MEE | Potable-water-protection planning | Not fully covered | Primary reserves | No discharge of wastewater |
| Secondary reserves | No discharge of industrial wastewater | |||
| Prospective reserves | Limit the total amount of wastewater discharge | |||
| NFWEFP | Fully covered | WQ-improvement zones | Reduce pollution | |
| Water ecological-maintenance zones | Safeguard the health of the ecosystem | |||
| High-risk zones | Prevent and resolve environmental risks |
| Type | Administrative Department | Legal Basis | Zones | Objective |
|---|---|---|---|---|
| WFZ | Former MWR | Water law of the People’s Republic of China | Rivers were classified into reserves, set-aside zones, utilization zones (potable-water zones, industrial zones, agricultural zones, fishery zones, landscape-recreation zones, transition zones, and pollution-control zones), and buffer zones. | Protect the functions of water bodies. |
| WEFZ | MEE | -- | WQ 1 goals of rivers are classified into class I, class II, class III, class IV, and class V. | Protect the WQ of water bodies. |
| Id | Types | Description | Source |
|---|---|---|---|
| 1 | DEM | DEM at 30 m resolution. | Geospatial data cloud |
| 2 | Land-use data | Land uses in 2017 in Jinan. | Jinan Land and Resources Bureau |
| 3 | River data | Thirty-three rivers in Jinan. | Jinan Water Conservancy Bureau |
| 4 | Annual Hydrological data | Hydrological data from 2005 to 2016. | Jinan Hydrological Yearbook |
| 5 | WQ data | Jinan Environmental Quality Report from 2012 to 2016. | Jinan Ecological Environment Bureau |
| 6 | Pollutant-emission data | Industry, sewage-treatment facilities, and livestock- and poultry-breeding sources. | Environmental Statistics of Jinan City in 2017 |
| 7 | Discharge coefficient | Discharge coefficient of industrial and domestic sewage, and livestock- and poultry-breeding emissions. | National Pollution Source Census Office |
| 8 | Protection areas | Potable-water source protection-area, wetland reserve, etc. | Jinan Ecological Environment Bureau |
| 9 | Planning | Famous-springs protection planning. | Office of Famous Springs Protection in Jinan |
| Zones | Sub-Zones | Main Environmental-Management Measures |
|---|---|---|
| Priority protected zone | WSPZ | The WQ should reach category III or above. No new sewage-outlets. Dismantle or close all new sewage-discharge construction-projects unrelated to the protection of water sources and springs. |
| WCZ | The WQ should reach class IV or above. TMAL should be decreased gradually. No high-pollution or high-risk industries, such as petrochemical, chemical, hazardous waste, electroplating, medicine, fertilizer, paper-making, chemicals, and lead-acid battery industries. No new concentrated livestock and poultry farms. Damaged mountain bodies should be restored and harnessed for afforestation. | |
| Critical-source zones for pollution | CSZIP | Eliminate class-V water quality before 2030. The TMAL should be decreased gradually. Accelerate the transformation and upgradation of industrial structure, and the industrial projects must include industrial parks equipped with rain- and sewage-diversion pipelines. |
| CSZDP | Eliminate class-V water quality before 2035. Improve the collection- and treatment-rate of domestic sewage. Construct rainfall- and sewage-diversion and pipe networks in urban built-up areas, and 75% of the initial rainwater should be treated. | |
| CSZAP | Eliminate class-V water quality before 2035. Concentrated livestock and poultry farms should construct and operate treatment facilities, and small-scale farms are encouraged to apply the ecological-cycle development mode. Extend formula fertilization after soil testing. Optimize agricultural production and planting structures. | |
| Ordinary zone | Comply with conventional environmental-management regulations. | |
Disclaimer/Publisher’s Note: The statements, opinions and data contained in all publications are solely those of the individual author(s) and contributor(s) and not of MDPI and/or the editor(s). MDPI and/or the editor(s) disclaim responsibility for any injury to people or property resulting from any ideas, methods, instructions or products referred to in the content. |
© 2023 by the authors. Licensee MDPI, Basel, Switzerland. This article is an open access article distributed under the terms and conditions of the Creative Commons Attribution (CC BY) license (https://creativecommons.org/licenses/by/4.0/).
Share and Cite
Zhang, P.; Qin, C.; Yu, L.; Yang, L.; Lu, L. A New Policy of Water Resources and Environmental Regulation in China. Int. J. Environ. Res. Public Health 2023, 20, 2556. https://doi.org/10.3390/ijerph20032556
Zhang P, Qin C, Yu L, Yang L, Lu L. A New Policy of Water Resources and Environmental Regulation in China. International Journal of Environmental Research and Public Health. 2023; 20(3):2556. https://doi.org/10.3390/ijerph20032556
Chicago/Turabian StyleZhang, Peipei, Changbo Qin, Lei Yu, Liyan Yang, and Lu Lu. 2023. "A New Policy of Water Resources and Environmental Regulation in China" International Journal of Environmental Research and Public Health 20, no. 3: 2556. https://doi.org/10.3390/ijerph20032556
APA StyleZhang, P., Qin, C., Yu, L., Yang, L., & Lu, L. (2023). A New Policy of Water Resources and Environmental Regulation in China. International Journal of Environmental Research and Public Health, 20(3), 2556. https://doi.org/10.3390/ijerph20032556

