Using Unified Modeling Language to Analyze Business Processes in the Delivery of Child Health Services
Abstract
1. Introduction
2. Related Work
3. Materials and Methods
3.1. Data Collection
3.2. Choice of the Modeling Language
3.3. UML Customization
- Organizational perspective: the aggregation relationship (
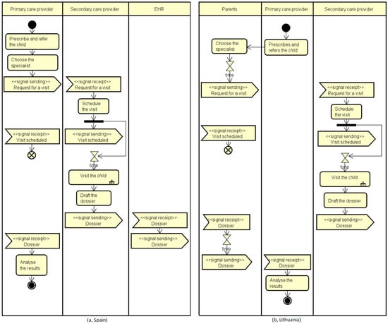
) adopted in the UML class diagram to associate two objects of the system in a part-whole or part-of relationship has been introduced in our methodology to aggregate different types of professionals in a team that is involved as a whole in a specific use case (left side of Figure 1). This is crucial, considering, for instance, that health and social care professionals can manage a child’s pathway either working as individuals carrying out specific professional-related activities or working in close collaboration in a fully integrated system as part of a multi-disciplinary team. In the example reported below (left side of Figure 1), the activity of developing a written plan is performed by a secondary care physician (SC) in Italy, by a team of professionals belonging to the secondary care (SC Team) setting in Romania, and by a primary care physician (PC) in Lithuania, while in Malta, professionals belonging/part of/the primary and secondary care work in a team (PC–SC Team) to accomplish this task. This aspect is also described in the activity diagram representing the PC–SC Team using an overall swim lane that can be subsequently divided into swim lanes to list the activities performed by each professional that composes the team (right side of Figure 1). This makes it possible to capture not only the presence of a multidisciplinary team, but also to detail the different types of professionals that compose the team and their roles.
- Control-flow perspective: each action that is simultaneously performed by multiple actors is duplicated in the relevant swim lane of the activity diagram and encapsulated within fork and join elements (right part of Figure 1). This makes it possible to represent parallel activities performed by different professionals, thus mirroring the relationship described in the use case. This is shown in the example reported in the right hand of Figure 1, where the development of the personalized written plan is executed jointly by the Neurologist and the PC physician as part of a Team composed by both PC and SC physicians (PC–SC Team).
3.4. Methodological Steps
4. Results
4.1. Organizational View
4.2. Control-Flow View
5. Conclusions
Author Contributions
Funding
Institutional Review Board Statement
Informed Consent Statement
Data Availability Statement
Conflicts of Interest
References
- Luzi, D.; Pecoraro, F.; Tamburis, O.; O’Shea, M.; Larkin, P.; Berry, J.; Brenner, M. Modelling collaboration of primary and secondary care for children with complex care needs: Long-term ventilation as an example. Eur. J. Paediatr. 2019, 178, 891–901. [Google Scholar] [CrossRef]
- Brenner, M.; O’Shea, M.P.; Larkin, P.; Luzi, D.; Pecoraro, F.; Tamburis, O.; Berry, J.; Alexander, D.; Rigby, M.; Blair, M. Management and integration of care for children living with complex care needs at the acute-community interface in Europe. Lancet Child Adolesc. Health 2018, 2, 822–831. [Google Scholar] [CrossRef]
- Dumas, M.; La Rosa, M.; Mendling, J.; Reijers, H.A. Introduction to business process management. In Fundamentals of Business Process Management; Springer: Berlin/Heidelberg, Germany, 2018. [Google Scholar]
- Buttigieg, S.C.; Prasanta, D.; Gauci, D. Business Process Management in Health Care: Current Challenges and Future Prospects. 2016. Available online: https://www.um.edu.mt/library/oar/handle/123456789/17714 (accessed on 30 September 2022).
- De Roock, E.; Martin, N. Process mining in healthcare–An updated perspective on the state of the art. J. Biomed. Inform. 2022, 133, 103999. [Google Scholar] [CrossRef] [PubMed]
- Guzzo, A.; Rullo, A.; Vocaturo, E. Process mining applications in the healthcare domain: A comprehensive review. Wiley Interdiscip. Rev. Data Min. Knowl. Discov. 2022, 12, e1442. [Google Scholar] [CrossRef]
- Blair, M.; Rigby, M.; Alexander, D. Issues and Opportunities in Primary Health Care for Children in Europe: The Final Summarised Results of the Models of Child Health Appraised (MOCHA) Project; Emerald Publishing Limited: Bingley, UK, 2019. [Google Scholar]
- MOCHA Website. Available online: http://www.childhealthservicemodels.eu/ (accessed on 30 September 2022).
- Luzi, D.; Pecoraro, F.; Tamburis, O. Appraising Healthcare Delivery Provision: A Framework to Model Business Processes. Stud. Health Technol. Inform. 2017, 235, 511–515. [Google Scholar]
- Luzi, D.; Pecoraro, F.; Tamburis, O. Modelling Levels of Collaboration Among Health and Social Care Professionals in the Management of a Mental Health Plan. Stud. Health Technol. Inform. 2018, 247, 516–520. [Google Scholar]
- Liyanage, H.; Luzi, D.; De Lusignan, S.; Pecoraro, F.; McNulty, R.; Tamburis, O.; Krause, P.; Rigby, M.; Blair, M. Accessible Modelling of Complexity in Health (AMoCH) and associated data flows: Asthma as an exemplar. J. Innov. Health Inform. 2016, 23, 863. [Google Scholar] [CrossRef][Green Version]
- Brenner, M.; Alma, M.; Clancy, A.; Larkin, P.; Lignou, S.; Luzi, D.; McHugh, R.; Montañana Olaso, E.; O’Shea, M.; Pecoraro, F.; et al. Report on Needs and Future Visions for Care of Children with Complex Conditions. Commission Deliverable D11 (2.4) of the MOCHA Project. 2017. Available online: http://www.childhealthservicemodels.eu/wp-content/uploads/20171130_Deliverable-D11-2.4-Report-on-needs-and-future-visions-for-care-of-children-with-complex-conditions.pdf (accessed on 30 September 2022).
- Reijers, H.A. Business Process Management: The evolution of a discipline. Comput. Ind. 2021, 126, 103404. [Google Scholar] [CrossRef]
- Ferrante, S.; Bonacina, S.; Pozzi, G.; Pinciroli, F.; Marceglia, S. A design methodology for medical processes. Appl. Clin. Inform. 2017, 7, 191–210. [Google Scholar]
- Rojas, E.; Munoz-Gama, J.; Sepúlveda, M.; Capurro, D. Process mining in healthcare: A literature review. J. Biomed. Inform. 2016, 61, 224–236. [Google Scholar] [CrossRef]
- Batista, E.; Solanas, A. Process mining in healthcare: A systematic review. In Proceedings of the 9th International Conference on Information, Intelligence, Systems and Applications (IISA), Zakynthos, Greece, 23–25 July 2018; pp. 1–6. [Google Scholar]
- Taymouri, F.; Rosa, M.L.; Dumas, M.; Maggi, F.M. Business process variant analysis: Survey and classification. Knowl.-Based Syst. 2021, 211, 106557. [Google Scholar] [CrossRef]
- Wafda, F.; Usagawa, T.; Mahendrawathi, E. Systematic Literature Review on Process Mining in Learning Management System. In Proceedings of the International Conference on Industry 4.0, Artificial Intelligence, and Communications Technology (IAICT), Bali, Indonesia, 28–30 July 2022. [Google Scholar]
- Carmona, J.; van Dongen, B.; Weidlich, M. Conformance Checking: Foundations, Milestones and Challenges. In Process Mining Handbook; Springer: Cham, Switzerland, 2022; pp. 155–190. [Google Scholar]
- Kirchner, K.; Herzberg, N.; Solti, A.R.; Weske, M. Embedding conformance checking in a process intelligence system in hospital environments. In Process Support and Knowledge Representation in Health Care; Springer: Berlin/Heidelberg, Germany, 2012; pp. 126–139. [Google Scholar]
- Neira, R.A.Q.; Hompes, B.F.A.; de Vries, J.G.-J.; Mazza, B.F.; Simões de Almeida, S.L.; Stretton, E.; Buijs, J.C.A.M.; Hamacher, S. Analysis and optimization of a sepsis clinical pathway using process mining. In Proceedings of the International Conference on Business Process Management, Vienna, Austria, 1–6 September 2019; pp. 459–470. [Google Scholar]
- Xu, H.; Pang, J.; Yang, X.; Ma, L.; Mao, H.; Zhao, D. Applying clinical guidelines to conformance checking for diagnosis and treatment: A case study of ischemic stroke. In Proceedings of the IEEE International Conference on Bioinformatics and Biomedicine (BIBM), Seoul, Korea, 16–19 December 2020; pp. 2125–2130. [Google Scholar]
- Xu, H.; Yan, H.; Pang, J.; Nan, S.; Yang, X.; Zhao, D. Evaluating the relative value of care interventions based on clinical pathway variation detection and propensity score. In Proceedings of the IEEE International Conference on Bioinformatics and Biomedicine (BIBM), Seoul, Korea, 16–19 December 2020; pp. 1184–1187. [Google Scholar]
- Pini, A.; Brown, R.; Wynn, M.T. Process visualization techniques for multiperspective process comparisons. In Asia Pacific Business Process Management; Springer International Publishing: Cham, Switzerland, 2015; pp. 183–197. [Google Scholar]
- Cordes, C.; Vogelgesang, T.; Appelrath, H.J. A generic approach for calculating and visualizing differences between process models in multidimensional process mining. In Business Process Management Workshops; Springer International Publishing: Cham, Switzerland, 2015; pp. 383–394. [Google Scholar]
- Detro, S.P.; Santos, E.A.P.; Panetto, H.; de Freitas Rocha Loures, E.; Lezoche, M. Managing business process variability through process mining and semantic reasoning: An application in healthcare. In Proceedings of the Working Conference on Virtual Enterprises, Lisbon, Portugal, 19–21 September 2017; pp. 333–340. [Google Scholar]
- Partington, A.; Wynn, M.; Suriadi, S.; Ouyang, C.; Karnon, J. Process mining for clinical processes: A comparative analysis of four Australian hospitals. ACM Trans. Manag. Inf. Syst. (TMIS) 2015, 5, 1–18. [Google Scholar] [CrossRef]
- Suriadi, S.; Mans, R.S.; Wynn, M.T.; Partington, A.; Karnon, J. Measuring patient flow variations: A cross-organisational process mining approach. In Proceedings of the Asia-Pacific Conference on Business Process Management; Springer: Cham, Switzerland, 2014; pp. 43–58. [Google Scholar]
- Leonardi, G.; Striani, M.; Quaglini, S.; Cavallini, A.; Montani, S. Leveraging semantic labels for multi-level abstraction in medical process mining and trace comparison. J. Biomed. Inform. 2018, 83, 10–24. [Google Scholar] [CrossRef] [PubMed]
- Mans, R.; Schonenberg, H.; Leonardi, G.; Panzarasa, S.; Cavallini, A.; Quaglini, S.; Van Der Aalst, W. Process mining techniques: An application to stroke care. Proc. Med. Inform. Eur. (MIE) Conf. 2008, 136, 573–578. [Google Scholar]
- Sato, D.M.V.; Mantovani, L.K.; Safanelli, J.; Guesser, V.; Nagel, V.; Moro, C.H.C.; Cabral, N.L.; Scalabrin, E.E.; Moro, C.; Santos, E.A.P. Ischemic stroke: Process perspective, clinical and profile characteristics, and external factors. J. Biomed. Inform. 2020, 111, 103582. [Google Scholar] [CrossRef]
- Alvarez, C.; Rojas, E.; Arias, M.; Munoz-Gama, J.; Sepúlveda, M.; Herskovic, V.; Capurro, D. Discovering role interaction models in the Emergency Room using Process Mining. J. Biomed. Inform. 2018, 78, 60–77. [Google Scholar] [CrossRef]
- Fei, H.; Meskens, N. Discovering patient care process models from event logs. In Proceedings of the 8th International Conference of Modeling, Trento, Italy, 10–12 May 2010. [Google Scholar]
- Rebuge, Á.; Ferreira, D.R. Business process analysis in healthcare environments: A methodology based on process mining. Inf. Syst. 2012, 37, 99–116. [Google Scholar] [CrossRef]
- Conca, T.; Saint-Pierre, C.; Herskovic, V.; Sepúlveda, M.; Capurro, D.; Prieto, F.; Fernandez-Llatas, C. Multidisciplinary collaboration in the treatment of patients with type 2 diabetes in primary care: Analysis using process mining. J. Med. Internet Res. 2018, 20, e8884. [Google Scholar] [CrossRef]
- Neumuth, T.; Jannin, P.; Schlomberg, J.; Meixensberger, J.; Wiedemann, P.; Burgert, O. Analysis of surgical intervention populations using generic surgical process models. Int. J. Comput. Assist. Radiol. Surg. 2011, 6, 59–71. [Google Scholar] [CrossRef]
- Mans, R.; Reijers, H.; van Genuchten, M.; Wismeijer, D. Mining processes in dentistry. In Proceedings of the 2nd ACM SIGHIT International Health Informatics Symposium, Miami, FL, USA, 28–30 January 2012; pp. 379–388. [Google Scholar]
- Stefanini, A.; Aloini, D.; Benevento, E.; Dulmin, R.; Mininno, V. Performance analysis in emergency departments: A data-driven approach. Meas. Bus. Excell. 2018, 22, 130–145. [Google Scholar] [CrossRef]
- Grando, A.; Groat, D.; Furniss, S.K.; Nowak, J.; Gaines, R.; Kaufman, D.R.; Poterack, K.A.; Miksch, T.; Helmers, R.A. Using process mining techniques to study workflows in a pre-operative setting. In Proceedings of the AMIA Annual Symposium Proceedings, Washington, DC, USA, 4–8 November 2017; p. 790. [Google Scholar]
- Blair, M.; Alexander, D.; Rigby, M. The MOCHA project: Origins, approach and methods. In Issues and Opportunities in Primary Health Care for Children in Europe; Emerald Publishing Limited: Bingley, UK, 2019. [Google Scholar]
- Damij, N.; Boškoski, P.; Bohanec, P.; Milevaatjaz, B.M. Ranking of Business Process Simulation Software Tools with DEX/QQ Hierarchical Decision Model. PLoS ONE 2006, 11, e0148391. [Google Scholar] [CrossRef] [PubMed]
- Trauer, J.; Wöhr, F.; Eckert, C.; Kannengiesser, U.; Knippenberg, S.; Sankowski, O.; Zimmermann, M. Criteria for selecting design process modelling approaches. Proc. Des. Soc. 2021, 1, 791–800. [Google Scholar] [CrossRef]
- Eriksson, H.; Magnus, P. Business Modeling with UML. Business Patterns at Work; John Wiley & Sons: New York, NY, USA, 2000. [Google Scholar]
- Engels, G.; Förster, A.; Heckel, R.; Thöne, S. Process modeling using UML. In Process-Aware Information Systems: Bridging People and Software through Process Technology; John Wiley & Sons: Hoboken, NJ, USA, 2005. [Google Scholar]
- Russell, N.; ter Hofstede, A.; Van der Aalst, W.; Wohed, P. On the Suitability of UML 2.0 Activity Diagrams for Business Process Modelling. In Proceedings of the Asia-Pacific Conferences on Conceptual Modelling (APCCM), Tasmania, Australia, 16–19 January 2006. [Google Scholar]
- Dijkman, R.M.; Joosten, S.M.M. Deriving use case diagrams from business process models. In Technical Report 02-08; CTIT: Enschede, The Netherlands, 2002. [Google Scholar]
- Pufahl, L.; Zerbato, F.; Weber, B.; Weber, I. BPMN in healthcare: Challenges and best practices. Inf. Syst. 2022, 107, 102013. [Google Scholar] [CrossRef]
- Vasilakis, C.; Lecnzarowicz, D.; Lee, C. Application of Unified Modelling Language (UML) to the Modelling of Health Care Systems: An Introduction and Literature Survey. Int. J. Healthc. Inf. Syst. Inform. 2008, 3, 39–52. [Google Scholar] [CrossRef]
- Kumarapeli, P.; De Lusignan, S.; Ellis, T.; Jones, B. Using Unified Modelling Language (UML) as a process-modelling technique for clinical-research process improvement. Med. Inform. Internet Med. 2007, 32, 51–64. [Google Scholar] [CrossRef]
- Knape, T.; Hederman, L.; Wade, V.P.; Gargan, M.; Harris, C.; Rahman, Y. A UML approach to process modelling of clinical practice guidelines for enactment. Stud. Health Technol. Inform. 2003, 95, 635–640. [Google Scholar]
- Mauro, C.; Happle, T.; Sunyaev, A.; Leimeister, J.M.; Krcmar, H. From medical processes to workflows: Modeling of clinical pathways with the unified modeling language. In Proceedings of the Third International Conference on Health Informatics, Valencia, Spain, 20–23 January 2010; pp. 388–391. [Google Scholar]
- Mincarone, P.; Leo, C.G.; Trujillo-Martín, M.D.M.; Manson, J.; Guarino, R.; Ponzini, G.; Sabina, S. Standardized languages and notations for graphical modelling of patient care processes: A systematic review. Int. J. Qual. Health Care 2018, 30, 169–177. [Google Scholar] [CrossRef]
- Geambasu, C.V. BPMN vs. UML Activity Diagram for Business Process Modeling. J. Account. Manag. Inf. Syst. 2012, 11, 637–651. [Google Scholar]
- Embley, D.W.; Thalheim, B. Handbook of Conceptual Modeling: Theory, Practice, and Research Challenges; Springer Science & Business Media: Berlin/Heidelberg, Germany, 2012. [Google Scholar]
- Entringer, T.; Nascimento, D.; Ferreira, A.; Siqueira, P.; Boechat, A.; Cerchiaro, I.; Ramos, R. Comparative analysis main methods business process modeling: Literature review, applications and examples. Int. J. Adv. Eng. Res. Sci. 2019, 6, 100–116. [Google Scholar] [CrossRef]
- Askari, M.; Westerhof, R.; Eslami, S.; Medlock, S.; de Rooij, S.E.; Abu-Hanna, A. A combined disease management and process modeling approach for assessing and improving care processes: A fall management case-study. Int. J. Med. Inform. 2013, 82, 1022–1033. [Google Scholar] [CrossRef]
- Choi, J.; Choi, J.E. Representing nursing guideline with unified modeling language to facilitate development of a computer system: A case study. Stud. Health Technol. Inform. 2014, 201, 181–187. [Google Scholar] [PubMed]
- Ferrante, S.; Bonacina, S.; Pinciroli, F. Modeling stroke rehabilitation processes using the Unified Modeling Language (UML). Comput. Biol. Med. 2013, 43, 1390–1401. [Google Scholar] [CrossRef] [PubMed]
- Martin, M.; Champion, R.; Kinsman, L.; Masman, K. Mapping patient flow in a regional Australian emergency department: A model driven approach. Int. Emerg. Nurs. 2011, 19, 75–85. [Google Scholar] [CrossRef] [PubMed]
- Vasilakis, C.; Lecznarowicz, D.; Lee, C. Developing model requirements for patient flow simulation studies using the Unified Modelling Language (UML). J. Simul. 2009, 3, 141–149. [Google Scholar] [CrossRef]
- de Mast, J.; Kemper, B.; Does, R.J.; Mandjes, M.; van der Bijl, Y. Process improvement in healthcare: Overall resource efficiency. Qual. Reliab. Eng. Int. 2011, 27, 1095–1106. [Google Scholar] [CrossRef]
- Dijkman, R.; Dumas, M.; Van Dongen, B.; Käärik, R.; Mendling, J. Similarity of business process models: Metrics and evaluation. Inf. Syst. 2011, 36, 498–516. [Google Scholar] [CrossRef]
- Rigby, M.; Deshpande, S.; Luzi, D.; Pecoraro, F.; Tamburis, O.; Rocco, I.; Corso, B.; Minicuci, N.; Liyanage, H.; Hoang, U.; et al. The invisibility of children in data systems. In Issues and Opportunities in Primary Health Care for Children in Europe: The Final Summarised Results of the Models of Child Health Appraised (MOCHA) Project; Emerald Publishing Limited: Bingley, UK, 2019. [Google Scholar]





| LTV | ||||||
|---|---|---|---|---|---|---|
| PC–SC–Soc–ShC Team | SC–SoC Team | PC–SC Team | SC Team | Individual Professional (s) | ||
| TBI | PC–SC–Soc–ShC Team | Ireland Norway Netherlands | Denmark | |||
| SC–SoC Team | Estonia | Finland Romania | ||||
| PC–SC Team | Lithuania | |||||
| SC Team | ||||||
| Individual professional(s) | Czech R. | Croatia Hungary Portugal | ||||
Publisher’s Note: MDPI stays neutral with regard to jurisdictional claims in published maps and institutional affiliations. |
© 2022 by the authors. Licensee MDPI, Basel, Switzerland. This article is an open access article distributed under the terms and conditions of the Creative Commons Attribution (CC BY) license (https://creativecommons.org/licenses/by/4.0/).
Share and Cite
Pecoraro, F.; Luzi, D. Using Unified Modeling Language to Analyze Business Processes in the Delivery of Child Health Services. Int. J. Environ. Res. Public Health 2022, 19, 13456. https://doi.org/10.3390/ijerph192013456
Pecoraro F, Luzi D. Using Unified Modeling Language to Analyze Business Processes in the Delivery of Child Health Services. International Journal of Environmental Research and Public Health. 2022; 19(20):13456. https://doi.org/10.3390/ijerph192013456
Chicago/Turabian StylePecoraro, Fabrizio, and Daniela Luzi. 2022. "Using Unified Modeling Language to Analyze Business Processes in the Delivery of Child Health Services" International Journal of Environmental Research and Public Health 19, no. 20: 13456. https://doi.org/10.3390/ijerph192013456
APA StylePecoraro, F., & Luzi, D. (2022). Using Unified Modeling Language to Analyze Business Processes in the Delivery of Child Health Services. International Journal of Environmental Research and Public Health, 19(20), 13456. https://doi.org/10.3390/ijerph192013456


