VitalCSI: Contactless Respiratory Rate Estimation Using Consumer-Grade Wi-Fi Channel State Information
Abstract
1. Introduction
- The development of VitalCSI, a prototype system for collecting CSI using off-the-shelf wireless hardware that is compliant with modern Wi-Fi standards.
- The release of open-source tools to support future research into the use of CSI for non-contact physiological monitoring.
- The development of RR estimation algorithms, with high agreement with reference methods, validating the feasibility of Wi-Fi-based respiratory monitoring in a controlled setting.
2. Related Work
2.1. Phase-Based Vital-Sign Estimation Algorithms
2.2. Magnitude-Based Vital-Sign Estimation Algorithms
2.3. Phase and Magnitude-Based RR Estimation
2.4. Availability of Datasets for CSI-Based Vital Sign Estimation
3. Methods
3.1. Wi-Fi Packet Interception System
3.2. Experimental Setup
3.2.1. Study Design
3.2.2. Computing the Reference RR
3.3. Wi-Fi Channel State Information
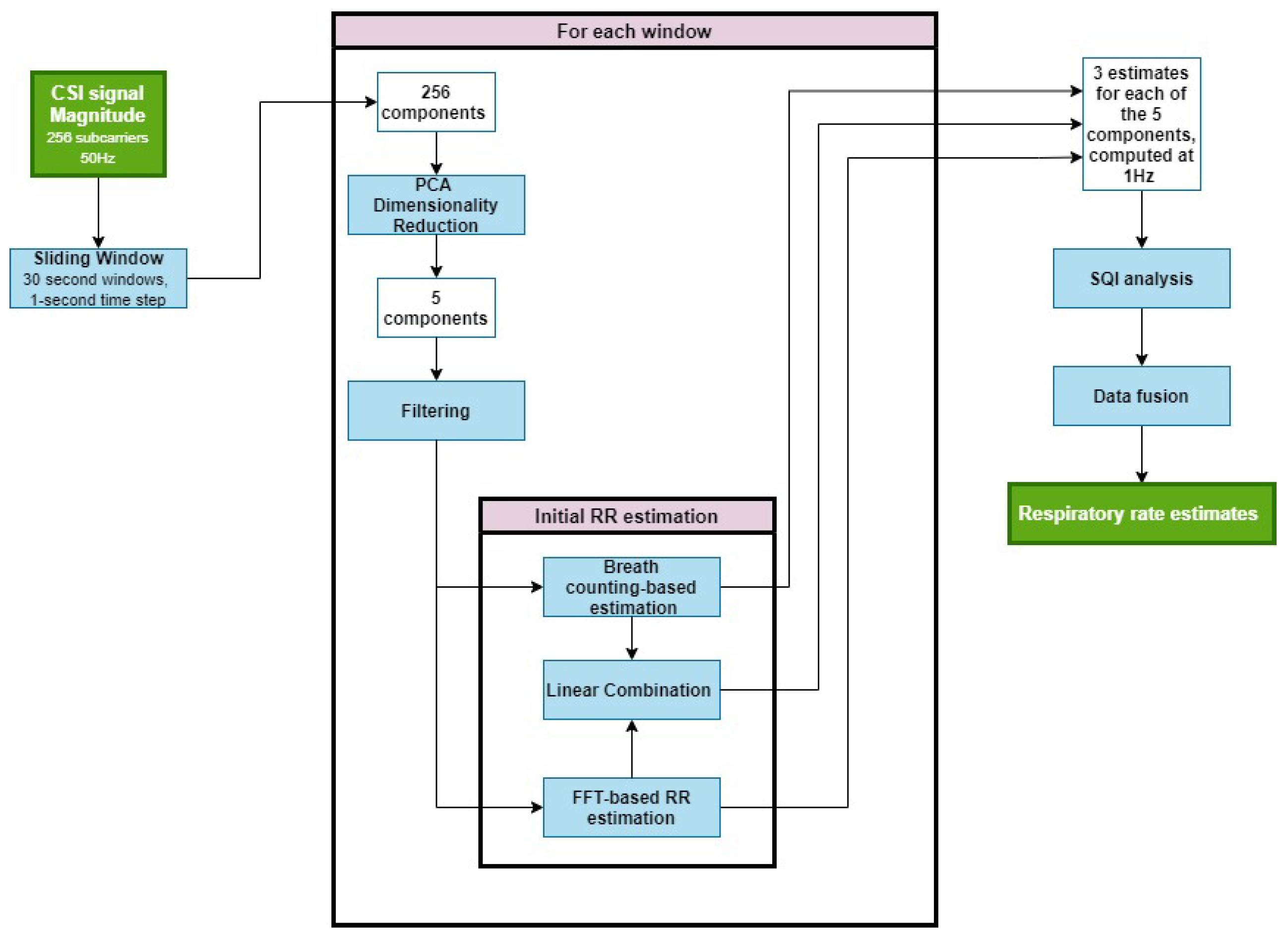
3.4. Respiratory Rate Estimation from Wi-Fi Signals
3.4.1. Dimensionality Reduction
3.4.2. Filtering
3.4.3. Respiratory Rate Estimation
3.4.4. Signal Quality Index (SQI)
3.4.5. Data Fusion
3.5. Evaluation Metrics
4. Results
4.1. Cohort Description
4.2. Respiratory Rate Estimation
5. Discussion
6. Conclusions
Author Contributions
Funding
Institutional Review Board Statement
Informed Consent Statement
Data Availability Statement
Acknowledgments
Conflicts of Interest
Abbreviations
| ACF | Auto-correlation function |
| AMTC | Adaptive multi-trace carving |
| AoA | Angle of arrival |
| AP | Access point |
| brpm | Breaths per minute |
| BMI | Body Mass Index |
| BNR | Breathing-to-noise ratio |
| CSI | Channel state information |
| EM | Electromagnetic |
| FDA | Food and Drug Administration |
| FFT | Fast Fourier transform |
| FIF | Fast iterative filtering |
| FPC | Filtered principal component |
| HR | Heart rate |
| IIR | Infinite impulse response |
| LOS | Line-of-sight |
| MAD | Mean absolute deviation |
| MAE | Mean Absolute Error |
| MIMO | Multi-input multi-output |
| NIC | Network interface card |
| NLOS | Non-line of sight |
| OFDM | Orthogonal frequency-division multiplexing |
| PC | Principal component |
| PCA | Principal component analysis |
| RMSE | Root mean squared error |
| RF | Radio frequency |
| RR | Respiratory rate |
| RSSI | Received signal strength indicator |
| Rx | Receiver |
| SNR | Signal-to-noise ratio |
| ToF | Time of flight |
| Tx | Transmitter |
| WLAN | Wireless local area network |
References
- Subbe, C.; Davies, R.; Williams, E.; Rutherford, P.; Gemmell, L. Effect of introducing the Modified Early Warning score on clinical outcomes, cardio-pulmonary arrests and intensive care utilisation in acute medical admissions. Anaesthesia 2003, 58, 797–802. [Google Scholar] [CrossRef] [PubMed]
- Jonsson, T.; Jonsdottir, H.; Möller, A.D.; Baldursdottir, L. Nursing documentation prior to emergency admissions to the intensive care unit. Nurs. Crit. Care 2011, 16, 164–169. [Google Scholar] [CrossRef] [PubMed]
- Cretikos, M.A.; Bellomo, R.; Hillman, K.; Chen, J.; Finfer, S.; Flabouris, A. Respiratory rate: The neglected vital sign. Med. J. Aust. 2008, 188, 657–659. [Google Scholar] [CrossRef] [PubMed]
- Goldhill, D.; McNarry, A.; Mandersloot, G.; McGinley, A. A physiologically-based early warning score for ward patients: The association between score and outcome. Anaesthesia 2005, 60, 547–553. [Google Scholar] [CrossRef]
- Prabha, A.; Trivedi, A.; Kumar, A.A.; Kumar, C.S. Automated system for obstructive sleep apnea detection using heart rate variability and respiratory rate variability. In Proceedings of the 2017 International Conference on Advances in Computing, Communications and Informatics (ICACCI), Udupi, India, 13–16 September 2017; IEEE: Piscataway, NJ, USA, 2017; pp. 1303–1307. [Google Scholar]
- Rolfe, S. The importance of respiratory rate monitoring. Br. J. Nurs. 2019, 28, 504–508. [Google Scholar] [CrossRef]
- Lovett, P.B.; Buchwald, J.M.; Stürmann, K.; Bijur, P. The vexatious vital: Neither clinical measurements by nurses nor an electronic monitor provides accurate measurements of respiratory rate in triage. Ann. Emerg. Med. 2005, 45, 68–76. [Google Scholar] [CrossRef]
- Askanazi, J.; Silverberg, P.; Foster, R.; Hyman, A.; Milic-Emili, J.; Kinney, J. Effects of respiratory apparatus on breathing pattern. J. Appl. Physiol. 1980, 48, 577–580. [Google Scholar] [CrossRef]
- Mayer, O.H.; Clayton Sr, R.G.; Jawad, A.F.; McDonough, J.M.; Allen, J.L. Respiratory inductance plethysmography in healthy 3-to 5-year-old children. Chest 2003, 124, 1812–1819. [Google Scholar] [CrossRef]
- Sherwood, A.; Allen, M.T.; Fahrenberg, J.; Kelsey, R.M.; Lovallo, W.R.; Van Doornen, L.J. Methodological guidelines for impedance cardiography. Psychophysiology 1990, 27, 1–23. [Google Scholar] [CrossRef]
- Adib, F.; Mao, H.; Kabelac, Z.; Katabi, D.; Miller, R.C. Smart homes that monitor breathing and heart rate. In Proceedings of the 33rd Annual ACM Conference on Human Factors in Computing Systems, Seoul, Republic of Korea, 18–23 April 2015; Association for Computing Machinery: New York, NY, USA, 2015; pp. 837–846. [Google Scholar]
- Jorge, J.; Villarroel, M.; Chaichulee, S.; Guazzi, A.; Davis, S.; Green, G.; McCormick, K.; Tarassenko, L. Non-contact monitoring of respiration in the neonatal intensive care unit. In Proceedings of the 2017 12th IEEE International Conference on Automatic Face & Gesture Recognition (FG 2017), Washington, DC, USA, 30 May–3 June 2017; IEEE: Piscataway, NJ, USA, 2017; pp. 286–293. [Google Scholar]
- Melia, G. Electromagnetic Absorption by the Human Body from 1–15 GHz. Ph.D. Thesis, University of York, York, UK, 2013. [Google Scholar]
- Staderini, E.M. UWB radars in medicine. IEEE Aerosp. Electron. Syst. Mag. 2002, 17, 13–18. [Google Scholar] [CrossRef]
- Bensky, A. Chapter 11—Wireless local area networks. In Short-Range Wireless Communication, 3rd ed.; Bensky, A., Ed.; Newnes: Oxford, UK, 2019; pp. 273–315. [Google Scholar] [CrossRef]
- Perahia, E. IEEE 802.11n Development: History, Process, and Technology. IEEE Commun. Mag. 2008, 46, 48–55. [Google Scholar] [CrossRef]
- Wireshark. Available online: https://www.wireshark.org/ (accessed on 16 September 2025).
- Abdelnasser, H.; Harras, K.A.; Youssef, M. UbiBreathe: A ubiquitous non-invasive WiFi-based breathing estimator. In Proceedings of the 16th ACM International Symposium on Mobile Ad Hoc Networking and Computing, Hangzhou, China, 22–25 June 2015; Association for Computing Machinery: New York, NY, USA, 2015; pp. 277–286. [Google Scholar]
- Kaltiokallio, O.; Yiğitler, H.; Jäntti, R.; Patwari, N. Non-invasive respiration rate monitoring using a single COTS TX-RX pair. In Proceedings of the 13th International Symposium on Information Processing in Sensor Networks (IPSN ’14’), Berlin, Germany, 15–17 April 2014; IEEE: Piscataway, NJ, USA, 2014; pp. 59–69. [Google Scholar]
- Zheng, Y.; Men, A. Through-wall tracking with radio tomography networks using foreground detection. In Proceedings of the 2012 IEEE Wireless Communications and Networking Conference (WCNC), Paris, France, 14 April 2012; IEEE: Piscataway, NJ, USA, 2012; pp. 3278–3283. [Google Scholar]
- Naya, K.; Miyazaki, T.; Li, P. Non-Invasive Monitoring of Respiratory Rate and Respiratory Status during Sleep Using a Passive Radio-Frequency Identification System. Ieice Trans. Inf. Syst. 2021, 104, 762–771. [Google Scholar] [CrossRef]
- Dahlman, E.; Parkvall, S.; Sköld, J. Chapter 10—Channel-State Information and Full-Dimension MIMO. In 4G LTE-Advanced Pro and The Road to 5G, 3rd ed.; Dahlman, E., Parkvall, S., Sköld, J., Eds.; Academic Press: Cambridge, MA, USA, 2016; pp. 269–283. [Google Scholar] [CrossRef]
- Zhuo, Y.; Zhu, H.; Xue, H.; Chang, S. Perceiving accurate CSI phases with commodity WiFi devices. In Proceedings of the IEEE INFOCOM 2017-IEEE Conference on Computer Communications, Atlanta, GA, USA, 1–4 May 2017; IEEE: Piscataway, NJ, USA, 2017; pp. 1–9. [Google Scholar]
- Nandakumar, R.; Kellogg, B.; Gollakota, S. Wi-fi gesture recognition on existing devices. arXiv 2014, arXiv:1411.5394. [Google Scholar] [CrossRef]
- Xie, Y.; Li, Z.; Li, M. Precise power delay profiling with commodity WiFi. In Proceedings of the 21st Annual International Conference on Mobile Computing and Networking (MobiCom ’15), Paris, France, 7–11 September 2015; Association for Computing Machinery: New York, NY, USA, 2015; pp. 53–64. [Google Scholar]
- World Bank Group. Individuals Using the Internet (% of Population). Available online: https://data.worldbank.org/indicator/IT.NET.USER.ZS (accessed on 18 November 2025).
- Statista. Wireless Router (WiFi) Penetration in the United Kingdom (UK) from 1st Quarter 2007 to 2022. Available online: https://www.statista.com/statistics/272754/wireless-router-take-up-in-the-united-kingdom-uk/ (accessed on 16 September 2025).
- Barrett, K.E.; Barman, S.M.; Boitano, S.; Brooks, H.L. Ganong’s Review of Medical Physiology; McGraw-Hill Companies, Inc.: New York, NY, USA, 2010. [Google Scholar]
- Zhang, D.; Hu, Y.; Chen, Y.; Zeng, B. BreathTrack: Tracking indoor human breath status via commodity WiFi. IEEE Internet Things J. 2019, 6, 3899–3911. [Google Scholar] [CrossRef]
- Li, F.; Valero, M.; Shahriar, H.; Khan, R.A.; Ahamed, S.I. Wi-COVID: A COVID-19 symptom detection and patient monitoring framework using WiFi. Smart Health 2021, 19, 100147. [Google Scholar] [CrossRef]
- Liu, J.; Wang, Y.; Chen, Y.; Yang, J.; Chen, X.; Cheng, J. Tracking vital signs during sleep leveraging off-the-shelf wifi. In Proceedings of the 16th ACM International Symposium on Mobile Ad Hoc Networking and Computing, Hangzhou, China, 22–25 June 2015; Association for Computing Machinery: New York, NY, USA, 2015; pp. 267–276. [Google Scholar]
- Kontou, P.; Smida, S.B.; Anagnostou, D.E. Contactless respiration monitoring using wi-fi and artificial neural network detection method. IEEE J. Biomed. Health Inform. 2023, 28, 1297–1308. [Google Scholar] [CrossRef]
- Wang, W.H.; Wang, B.; Zeng, X.; Liu, K.R. WiResP: A robust Wi-Fi-based respiration monitoring via spectrum enhancement. IEEE Sens. J. 2024, 24, 20999–21011. [Google Scholar] [CrossRef]
- Burimas, R.; Horanont, T.; Thapa, A.; Lamichhane, B.R. Monitoring the Sleep Respiratory Rate with Low-Cost Microcontroller Wi-Fi in a Controlled Environment. Appl. Sci. 2024, 14, 6458. [Google Scholar] [CrossRef]
- Bao, N.; Du, J.; Wu, C.; Hong, D.; Chen, J.; Nowak, R.; Lv, Z. Wi-breath: A WiFi-based contactless and real-time respiration monitoring scheme for remote healthcare. IEEE J. Biomed. Health Inform. 2022, 27, 2276–2285. [Google Scholar] [CrossRef]
- Rhodes, J.; Ong, L.; Ngo, D.T. WiRM: Wireless Respiration Monitoring Using Conjugate Multiple Channel State Information and Fast Iterative Filtering in Wi-Fi Systems. arXiv 2025, arXiv:2507.23419. [Google Scholar]
- Ge, Y.; Ho, I.W.H. WiFi Amplitude and Phase-Based Respiratory Rate Monitoring. In Proceedings of the 2024 IEEE 99th Vehicular Technology Conference (VTC2024-Spring), Singapore, 24–27 June 2024; IEEE: Piscataway, NJ, USA, 2024; pp. 1–5. [Google Scholar]
- Demrozi, F.; Turetta, C.; Masrur, A.; Schmidhammer, M.; Gentner, C.; Chakraborty, S.; Pravadelli, G.; Kindt, P. A Dataset on CSI-based Activity Recognition in Real-World Environments. Authorea Prepr. 2023. [Google Scholar] [CrossRef]
- Galdino, I.; Soto, J.C.; Caballero, E.; Ferreira, V.; Ramos, T.C.; Albuquerque, C.; Muchaluat-Saade, D.C. eHealth CSI: A Wi-Fi CSI Dataset of Human Activities. IEEE Access 2023, 11, 71003–71012. [Google Scholar] [CrossRef]
- Wang, X.; Yang, C.; Mao, S. Resilient respiration rate monitoring with realtime bimodal CSI data. IEEE Sens. J. 2020, 20, 10187–10198. [Google Scholar] [CrossRef]
- Gringoli, F.; Schulz, M.; Link, J.; Hollick, M. Free your CSI: A channel state information extraction platform for modern Wi-Fi chipsets. In Proceedings of the 13th International Workshop on Wireless Network Testbeds, Experimental Evaluation & Characterization, Los Cabos, Mexico, 25 October 2019; Association for Computing Machinery: New York, NY, USA, 2019; pp. 21–28. [Google Scholar]
- Chaichulee, S. Non-Contact Vital Sign Monitoring of Pre-Term Infants. Ph.D. Thesis, University of Oxford, Oxford, UK, 2018. [Google Scholar]
- Bettermann, H.; Engelke, P.; Van Leeuwen, P.; Heckmann, C. Die bestimmung der atemfrequenz aus der respiratorischen sinusarrhythmie (rsa). determination of respiratory rate on the basis of respiratory sinus arrhythmia. Biomed Tech. 1996, 41, 319–323. [Google Scholar] [CrossRef]
- Schäfer, A.; Kratky, K.W. Estimation of breathing rate from respiratory sinus arrhythmia: Comparison of various methods. Ann. Biomed. Eng. 2008, 36, 476–485. [Google Scholar] [CrossRef]
- Aruba Networks. 802.11ac In-Depth. Available online: https://higherlogicdownload.s3.amazonaws.com/HPE/MigratedAssets/WP_80211acInDepth.pdf (accessed on 16 September 2025).
- Zong, W.; Heldt, T.; Moody, G.; Mark, R. An open-source algorithm to detect onset of arterial blood pressure pulses. In Proceedings of the Computers in Cardiology, 2003, Thessaloniki, Greece, 21–24 September 2003; IEEE: Piscataway, NJ, USA, 2003; pp. 259–262. [Google Scholar]
- Montoya, M. Non-Contact Vital Sign Monitoring in the Clinic. Ph.D. Thesis, University of Oxford, Oxford, UK, 2017. [Google Scholar]
- Nemati, S.; Malhotra, A.; Clifford, G.D. Data fusion for improved respiration rate estimation. Eurasip J. Adv. Signal Process. 2010, 2010, 926305. [Google Scholar] [CrossRef]
- Li, Q.; Mark, R.G.; Clifford, G.D. Robust heart rate estimation from multiple asynchronous noisy sources using signal quality indices and a Kalman filter. Physiol. Meas. 2007, 29, 15. [Google Scholar] [CrossRef]
- Tarassenko, L.; Mason, L.; Townsend, N. Multi-sensor fusion for robust computation of breathing rate. Electron. Lett. 2002, 38, 1314–1316. [Google Scholar] [CrossRef]
- Ishikawa, M.; Sakamoto, A. Postoperative desaturation and bradypnea after general anesthesia in non-ICU patients: A retrospective evaluation. J. Clin. Monit. Comput. 2020, 34, 81–87. [Google Scholar] [CrossRef]
- Saul, L.; Allen, J. Periodic component analysis: An eigenvalue method for representing periodic structure in speech. Adv. Neural Inf. Process. Syst. 2000, 13. [Google Scholar]












| System | Principle | Hardware | Monitoring Range | RR Range | Accuracy | N | Deployment |
|---|---|---|---|---|---|---|---|
| VitalCSI (this work) | CSI magnitude; adaptive PCA and Kalman ND fusion | Commodity Wi-Fi AP (2.4/5 GHz) transmitter, Raspberry Pi receiver | 1 m | 6–33 brpm | MAE = 1.20 brpm, = 0.93 | 15 | Single antenna; controlled setting; strong reference alignment |
| BreathTrack [29] | CSI phase; joint AoA–ToF sparse recovery; FFT peak detection | Intel 5300 NICs (Tx/Rx), 5.31 GHz; Rx antenna array with reference RF chain for phase calibration | 2 m | 12–20 bprm | Median breath-rate accuracy > 99% | 8 | Custom Wi-Fi NIC; calibrated multi-antenna setup |
| Wi-Covid [30] | CSI magnitude; PCA; wavelet spectrogram peak detection | Raspberry Pi 4, Nexmon CSI; Commodity Wi-Fi AP | Not reported | 12–24 brpm | Not reported | 1 | PCA component selection not specified |
| Liu et al. [31] | CSI magnitude; variance-based subcarrier selection; peak detection with variance-weighted fusion | Commodity Wi-Fi AP + single Intel 5300 NIC device (802.11n, 20 MHz) | 2–10 m | 12–18 brpm | Mean error < 0.4 brpm | 6 | Single Tx–Rx pair; sleep-specific scenarios; supports two-person in-bed case |
| Kontou et al. [32] | CSI magnitude; PCA; ANN frequency estimation | Commodity 5 GHz Wi-Fi router (80 MHz) + Raspberry Pi 4 (Nexmon CSI) | 0.3–2 m | 6–60 brpm (training range) | Mean frequency error = 1.4–12.2% | 1 (20) | Single-subject; static scenarios; ANN trained on synthetic data |
| WiResP [33] | CSI magnitude; auto-correlation; BNR-weighted subcarrier selection; spectrum enhancement | Commodity 802.11ac Wi-Fi (5.8 GHz, 40 MHz); 2 Tx × 1 Rx; 30 Hz CSI | up to 8 m | 10–30 brpm | Median error = 0.8–0.9 brpm; false-alarm rate > 5% | 1 (35) | Flexible placement; multi-room operation; LOS/NLOS; motion-aware |
| Burimas et al. [34] | CSI magnitude; multi-stage filtering; local peak counting | ESP32 microcontrollers (Tx/AP + Rx/STA), 2.4 GHz, 22 MHz | 1–2 m | Slow (<12 brpm), normal (<12–16 brpm), fast (>16 brpm) | MAD = 2.60 brpm | 8 | Controlled environment; ≈5 min recordings; sensitive to parameter tuning, motion |
| Wi-Breath [35] | CSI magnitude + inter-antenna phase difference; SVM-based signal selection; peak-interval RR estimation | Intel 5300 NIC (3 Rx) + Mi Router 3 (2 Tx), 5 GHz | 2.5 m | 12–30 brpm | Respiration detection accuracy ≈ 91.2% | 5 | Multi-antenna setup; supervised learning; controlled sleep experiments |
| WiRM [36] | CSI magnitude + phase; ACF + BNR combining; AMTC spectrogram tracking; FIF-based waveform extraction | Intel 5300-class Wi-Fi NICs; 2 Tx × 2 Rx MIMO; 114 subcarriers; 9.9 Hz | ∼2–5 m | 8–50 brpm | >90% estimates within ±3 brpm | 20 | Multi-antenna setup; computationally intensive; controlled sleep experiments |
| Ge and Ho [37] | CSI magnitude + phase; envelope-based preprocessing; BNR-based subcarrier selection; autocorrelation peak detection | Huawei WS7002 router (Tx) + Raspberry Pi 4B (Rx, Nexmon CSI), 5.24 GHz, 80 MHz | 0.7 m (Tx–Rx); subject ∼0.5 m from LOS | 15–25 brpm | MAE = 0.21 brpm (magnitude), 0.30 brpm (phase) | 1 (18) | Single subject; fixed-rate breathing; short-duration controlled experiments |
| Item | Value |
|---|---|
| Number of participants | 15 |
| Recording duration per participant (mins) | 20 |
| Age (years) | 24.1 (9.6) |
| Gender (males) | 12 (80%) |
| Height (cm) | 175 (±10.5) |
| Weight (kg) | 73.3 (±12.9) |
| Body mass index (BMI) | 23.9 (±2.6) |
Disclaimer/Publisher’s Note: The statements, opinions and data contained in all publications are solely those of the individual author(s) and contributor(s) and not of MDPI and/or the editor(s). MDPI and/or the editor(s) disclaim responsibility for any injury to people or property resulting from any ideas, methods, instructions or products referred to in the content. |
© 2025 by the authors. Licensee MDPI, Basel, Switzerland. This article is an open access article distributed under the terms and conditions of the Creative Commons Attribution (CC BY) license.
Share and Cite
Michaelis, T.; Jorge, J.; Bijlani, N.; Villarroel, M. VitalCSI: Contactless Respiratory Rate Estimation Using Consumer-Grade Wi-Fi Channel State Information. Sensors 2026, 26, 225. https://doi.org/10.3390/s26010225
Michaelis T, Jorge J, Bijlani N, Villarroel M. VitalCSI: Contactless Respiratory Rate Estimation Using Consumer-Grade Wi-Fi Channel State Information. Sensors. 2026; 26(1):225. https://doi.org/10.3390/s26010225
Chicago/Turabian StyleMichaelis, Tom, João Jorge, Nivedita Bijlani, and Mauricio Villarroel. 2026. "VitalCSI: Contactless Respiratory Rate Estimation Using Consumer-Grade Wi-Fi Channel State Information" Sensors 26, no. 1: 225. https://doi.org/10.3390/s26010225
APA StyleMichaelis, T., Jorge, J., Bijlani, N., & Villarroel, M. (2026). VitalCSI: Contactless Respiratory Rate Estimation Using Consumer-Grade Wi-Fi Channel State Information. Sensors, 26(1), 225. https://doi.org/10.3390/s26010225

