Optimization of a Navigation System for Autonomous Charging of Intelligent Vehicles Based on the Bidirectional A* Algorithm and YOLOv11n Model
Abstract
1. Introduction
2. Design Framework for an Autonomous Navigation System for Charging
2.1. Design of the Global Navigation Charging System
2.2. Infrared Navigation for Charging-Station Docking
3. Improvement of the Bidirectional A* Algorithm
3.1. Improvement of the Bidirectional A* Algorithm for Path Planning Using a Greedy Approach
3.2. Optimization of Redundant Node-Pruning Strategy for Bidirectional A* Algorithm and Cubic Bézier Curves
3.3. Testing and Analysis of MATLAB (2022-a) Algorithms
4. Visual Recognition and Localization of Charging Areas and Ports Based on the Optimized YOLOv11n Model
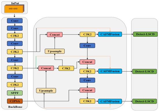
4.1. YOLOv11n Algorithm Framework
4.2. Mosaic Data Augmentation
4.3. Testing for Identification of Charging Area and Charging Pile
5. Testing and Validation Based on SLAM Method
6. Conclusions
Author Contributions
Funding
Institutional Review Board Statement
Informed Consent Statement
Data Availability Statement
Conflicts of Interest
Abbreviations
| ACS | Automated Charging System |
| ANS | Automated Navigation System |
| ACNS | Navigation system for autonomous charging |
| RRT | Rapidly-exploring Random Trees |
| APF | Artificial Potential Field |
| CGA | Content-Guided Attention |
| CAFM | Convolution and Attention Fusion Module |
| CAM | Class Activation Map |
References
- Su, K.L.; Liao, Y.L.; Lin, S.P.; Lin, S.F. An interactive auto-recharging system for mobile robots. Int. J. Autom. Smart Technol. 2014, 4, 43–53. [Google Scholar] [CrossRef]
- Li, S.; Xu, H.; Ji, Y.; Cao, R.; Zhang, M.; Li, H. Development of a following agricultural machinery automatic navigation system. Comput. Electron. Agric. 2019, 158, 335–344. [Google Scholar] [CrossRef]
- Srivastava, N.; Singh, H.; Ikram, M.; Setia, N.; Sharma, P.; Raju, V.S.P.; Kampani, S. Sustainable Vision-Based Navigation for Autonomous Electric Vehicle Charging. In Proceedings of the E3S Web of Conferences: International Conference on Sustainable Green Energy Technologies (ICSGET 2024), Hyderabad, India, 14–15 June 2024. [Google Scholar]
- Zhang, F.; Liu, J.; Li, Q. A shortest path optimization algorithm based on Dijkstra’s algorithm. Remote Sens. Inf. 2004, 2, 38–41. [Google Scholar]
- Tang, G.; Tang, C.; Claramunt, C.; Hu, X.; Zhou, P. Geometric A-star algorithm: An improved A-star algorithm for AGV path planning in a port environment. IEEE Access 2021, 9, 59196–59210. [Google Scholar] [CrossRef]
- Pan, Z.; Zhang, C.; Xia, Y.; Xiong, H.; Shao, X. An improved artificial potential field method for path planning and formation control of the multi-UAV systems. IEEE Trans. Circuits Syst. II Express Briefs 2021, 69, 1129–1133. [Google Scholar] [CrossRef]
- Wu, Z.; Meng, Z.; Zhao, W.; Wu, Z. Fast-RRT: A RRT-based optimal path finding method. Appl. Sci. 2021, 11, 11777. [Google Scholar] [CrossRef]
- Yang, B.; Song, X.; Gao, Z. A Lane Level Bi-Directional Hybrid Path Planning Method Based on High Definition Map. World Electr. Veh. J. 2021, 12, 227. [Google Scholar] [CrossRef]
- Chen, J.; Li, M.; Su, Y.; Li, W.; Lin, Y. Direction constraints adaptive extended bidirectional A* algorithm based on random two-dimensional map environments. Robot. Auton. Syst. 2023, 165, 104430. [Google Scholar] [CrossRef]
- Chen, J.; Xu, L.; Chen, J.; Liu, Q. Improved path planning for mobile robots with A* and dynamic window methods. Comput. Integr. Manuf. Syst. 2022, 28, 1650. [Google Scholar]
- Gao, Y.; Ma, W.; Cao, J.; Qu, J.; Xu, Y. Range-Only UWB SLAM for Indoor Robot Localization Employing Multi-Interval EFIR Rauch-Tung-Striebel Smoother. CMES-Comput. Model. Eng. Sci. 2022, 130, 1221. [Google Scholar] [CrossRef]
- Zhu, C.; Jiang, H. Improved target detection method for YOLOv11n remote sensing image. J. Chongqing Technol. Bus. Univ. (Nat. Sci. Ed.) 2025, 1–11. Available online: https://link.cnki.net/urlid/50.1155.N.20250428.1131.002 (accessed on 11 July 2025).
- Chen, Z.; He, Z.; Lu, Z.M. DEA-Net: Single image dehazing based on detail-enhanced convolution and content-guided attention. IEEE Trans. Image Process. 2024, 33, 1002–1015. [Google Scholar] [CrossRef] [PubMed]
- Hu, S.; Gao, F.; Zhou, X.; Dong, J.; Du, Q. Hybrid convolutional and attention network for hyperspectral image denoising. IEEE Geosci. Remote Sens. Lett. 2024, 21, 5504005. [Google Scholar] [CrossRef]
- Luo, K.; Xia, Y.; Cai, S.; Li, Y. Multi-robot map construction algorithm based on ORB-SLAM3. Exp. Technol. Manag. 2022, 39, 82. [Google Scholar]
- Gao, M.; Zhang, Y.; Zhu, L. Bidirectional aging A* algorithm applied to robot path planning. Appl. Res. Comput./Jisuanji Yingyong Yanjiu 2019, 36, 792–795+800. [Google Scholar] [CrossRef]
- Li, C.; Huang, X.; Ding, J.; Song, K.; Lu, S. Global path planning based on a bidirectional alternating search A* algorithm for mobile robots. Comput. Ind. Eng. 2022, 168, 108123. [Google Scholar] [CrossRef]
- Jungnickel, D. The greedy algorithm. In Graphs, Networks and Algorithms; Springer: Berlin/Heidelberg, Germany, 2013; pp. 135–161. [Google Scholar]
- Liu, X.; Tao, J.; Xu, H. Research on AGV trajectory planning based on third-order Bezier curves. Ind. Control Comput. 2018, 31, 113–114. [Google Scholar]
- Mansur, H.; Gadhwal, M.; Abon, J.E.; Flippo, D. Maping for Autonomous Navigation of Agricultural Robots Through Crop Rows Using UAV. Agriculture 2025, 15, 882. [Google Scholar] [CrossRef]













| Map | 20 × 20 Mesh | 50 × 50 Mesh | 100 × 100 Mesh | |||
|---|---|---|---|---|---|---|
| Algorithm | Traditional A* | Bidirectional A* | Traditional A* | Bidirectional A* | Traditional A* | Bidirectional A* |
| Time(s) | 0.12 | 0.03 | 2.78 | 0.93 | 17.04 | 3.46 |
| Number of search nodes | 544 | 424 | 6592 | 2711 | 18310 | 10327 |
| The Original Path (m) | 28.97 | 28.14 | 71.60 | 70.43 | 136.65 | 135.24 |
| The Greedy Optimized Path (m) | 26.70 | 26.61 | 67.16 | 66.86 | 129.81 | 128.20 |
| The Cubic Bézier Optimized Path (m) | 26.86 | 26.73 | 67.57 | 67.20 | 131.37 | 128.89 |
| The Smoothness of the Cubic Bézier Optimized Path | 15.25 | 21.87 | 48.50 | 66.92 | 78.18 | 107.53 |
| Category | Environmental Conditions |
|---|---|
| CPU | Inter Core i9-9900KF |
| Graphics | NVIDIA RTX 3080 |
| CUDA version | 12.0 |
| Python | 3.9.12 |
| torch | 2.0.0 |
| mmcv | 2.2.0 |
| Model | P | R | mAP@0.5 | mAP@0.5:0.95 |
|---|---|---|---|---|
| YOLOv5n | 81.5% | 77.2% | 77.3% | 47.1% |
| YOLOv8n | 76.5% | 79.7% | 76.4% | 44.8% |
| YOLOv11n | 83.1% | 75.7% | 76.6% | 48.7% |
| Optimized YOLOv11n | 84.0% | 78.1% | 78.6% | 49.7% |
| Model | P | R | mAP@0.5 | mAP@0.5:0.95 |
|---|---|---|---|---|
| YOLOv5 | 88.5% | 86.1% | 83.3% | 59.6% |
| YOLOv8n | 87.9% | 85.8% | 84.1% | 60.2% |
| YOLOv11n | 88.7% | 81.2% | 81.8% | 58.6% |
| Optimized YOLOv11n | 89.7% | 85.2% | 86.3% | 60.5% |
| Map | Algorithm | Path-Planning Time (s) | Actual Walking Time (s) | Path Length (m) |
|---|---|---|---|---|
| Long Corridor | Improved A* algorithm | 1.31 | 94.45 | 87.26 |
| Improved Bidirectional A* Algorithm | 0.34 | 87.34 | 79.47 | |
| Complex Indoor Environment | Improved A* algorithm | 0.94 | 31.22 | 17.04 |
| Improved Bidirectional A* Algorithm | 0.13 | 29.78 | 16.03 |
Disclaimer/Publisher’s Note: The statements, opinions and data contained in all publications are solely those of the individual author(s) and contributor(s) and not of MDPI and/or the editor(s). MDPI and/or the editor(s) disclaim responsibility for any injury to people or property resulting from any ideas, methods, instructions or products referred to in the content. |
© 2025 by the authors. Licensee MDPI, Basel, Switzerland. This article is an open access article distributed under the terms and conditions of the Creative Commons Attribution (CC BY) license (https://creativecommons.org/licenses/by/4.0/).
Share and Cite
Liao, S.; Zhang, L.; He, Y.; Zhang, J.; Sun, J. Optimization of a Navigation System for Autonomous Charging of Intelligent Vehicles Based on the Bidirectional A* Algorithm and YOLOv11n Model. Sensors 2025, 25, 4577. https://doi.org/10.3390/s25154577
Liao S, Zhang L, He Y, Zhang J, Sun J. Optimization of a Navigation System for Autonomous Charging of Intelligent Vehicles Based on the Bidirectional A* Algorithm and YOLOv11n Model. Sensors. 2025; 25(15):4577. https://doi.org/10.3390/s25154577
Chicago/Turabian StyleLiao, Shengkun, Lei Zhang, Yunli He, Junhui Zhang, and Jinxu Sun. 2025. "Optimization of a Navigation System for Autonomous Charging of Intelligent Vehicles Based on the Bidirectional A* Algorithm and YOLOv11n Model" Sensors 25, no. 15: 4577. https://doi.org/10.3390/s25154577
APA StyleLiao, S., Zhang, L., He, Y., Zhang, J., & Sun, J. (2025). Optimization of a Navigation System for Autonomous Charging of Intelligent Vehicles Based on the Bidirectional A* Algorithm and YOLOv11n Model. Sensors, 25(15), 4577. https://doi.org/10.3390/s25154577

