MF-YOLOv10: Research on the Improved YOLOv10 Intelligent Identification Algorithm for Goods
Abstract
1. Introduction
- (1)
- We built a well-annotated parcel dataset that simulates real-world scenarios and conditions. The dataset includes parcels captured from various angles, under different lighting conditions and resolutions, with a particular focus on railway freight yard scenarios. Image enhancement techniques were applied to further improve the dataset’s generalization capability, comprehensively covering different parcel arrangement patterns under various working conditions to enable accurate parcel counting across multiple scenarios.
- (2)
- MPDIoU loss function: Specifically designed to enhance the detection of overlapping, blurred, and small objects—particularly those near image edges—by improving the model convergence speed and localization accuracy.
- (3)
- SCSA attention mechanism: Effectively focuses on target regions while suppressing complex backgrounds, significantly boosting the small object detection capability.
- (4)
- We conducted extensive experiments on the parcel dataset detection task. The results demonstrate that compared with other detection algorithms, our proposed MF-YOLOv10 model not only improves the detection accuracy but also significantly reduces the model size and enhances the inference speed, providing robust technical support for real-time parcel counting and detection on embedded platforms.
2. Automatic Loading and Unloading Machine Identification Scheme
2.1. Basic Principles of Loading and Unloading Machines
2.2. YOLOv10 Algorithm
3. MF-YOLOv10 Network
3.1. Research Work
- (1)
- Dataset Construction
- (2)
- Dataset Annotation
- (3)
- Dataset Augmentation
- (4)
- Model Training
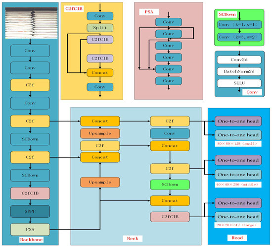
3.2. Piece Inspection Network Structure
3.3. MPDIoU Loss Function
3.4. SCSA Attention Mechanism
3.5. Model Evaluation Index
4. Experimental Results and Analysis
4.1. Experimental Environment Configuration and Network Parameters
4.2. Improve Algorithm Experiments
4.3. Model Count
4.4. Ablation Experiment of MF-YOLOv10 Algorithm
4.5. Comparative Experiments
4.6. Detect the Effect
5. Conclusions
Author Contributions
Funding
Institutional Review Board Statement
Informed Consent Statement
Data Availability Statement
Acknowledgments
Conflicts of Interest
Abbreviations
| MPDIoU | Modified progressive distance intersection over union |
| SCSA | Spatial and channel synergistic attention |
| BBR | Bounding box regression |
| GFLOPs | Giga floating-point operations per second |
| SGD | Stochastic gradient descent |
References
- Yang, G.; Yang, X.; Shi, C. Design of Intelligent Early Warning System for Safety and Collision Prevention of Railway Freight Handling Machinery Human-Machine Systems. Railw. Freight Transp. 2024, 2, 26–30. [Google Scholar] [CrossRef]
- Zhou, X.; He, M.; Li, Z.; Zhao, T.; Wang, Y.; Pei, A.; Li, X. Research on China’s Railway Trunk Transportation Solution Based on Modern Logistics. J. Roll. Stock. 2023, 61, 49–55. (In Chinese) [Google Scholar]
- Sun, L.; Zhang, W.; Hu, Z.; Bian, L. Design and management of intelligent sorting system for containerization of long strip breakbulk cargo. J. Navig. China 2024, 47, 89–97. [Google Scholar] [CrossRef]
- Redmon, J.; Divvala, S.; Girshick, R.; Farhadi, A. You only look once: Unified, real-time object detection. In Proceedings of the Conference on Computer Vision and Pattern Recognition, Las Vegas, NV, USA, 27–30 June 2016; pp. 779–788. [Google Scholar]
- Liu, W.; Anguelov, D.; Erhan, D.; Szegedy, C.; Reed, S.; Fu, C.Y.; Berg, A.C. Ssd: Single shot multibox detector. In Proceedings of the Computer Vision–ECCV 2016: 14th European Conference, Amsterdam, The Netherlands, 11–14 October 2016; Proceedings, Part I 14. Springer International Publishing: Berlin/Heidelberg, Germany, 2016; pp. 21–37. [Google Scholar]
- Lin, T.; Goyal, P.; Girshick, R.; He, K.; Dollár, P. Focal loss for dense object detection. In Proceedings of the IEEE International Conference on Computer Vision, Venice, Italy, 22–29 October 2017; pp. 2980–2988. [Google Scholar]
- Duan, K.; Bai, S.; Xie, L.; Qi, H.; Huang, Q.; Tian, Q. Centernet: Keypoint triplets for object detection. In Proceedings of the IEEE/CVF International Conference on Computer Vision, Seoul, Republic of Korea, 27 October–2 November 2019; pp. 6569–6578. [Google Scholar]
- Passos, W.L.; Barreto, C.D.S.; Araujo, G.M.; Haque, U.; Netto, S.L.; da Silva, E.A. Toward improved surveillance of Aedes aegypti breeding grounds through artificially augmented data. Eng. Appl. Artif. Intell. 2023, 123, 106488. [Google Scholar] [CrossRef]
- Girshick, R. Fast r-cnn. In Proceedings of the International Conference on Computer Vision, Santiago, Chile, 7–13 December 2015; pp. 1440–1448. [Google Scholar]
- Ren, S.; He, K.; Girshick, R.; Sun, J. Faster r-cnn: Towards real-time object detection with region proposal networks. Adv. Neural Inf. Process. Syst. 2015, 28. [Google Scholar] [CrossRef] [PubMed]
- He, K.; Gkioxari, G.; Dollár, P.; Girshick, R. Mask r-cnn. In Proceedings of the IEEE International Conference on Computer Vision, Venice, Italy, 22–29 October 2017; pp. 2961–2969. [Google Scholar]
- Wang, A.; Chen, H.; Liu, L.; Chen, K.; Lin, Z.; Han, J. Yolov10: Real-time end-to-end object detection. Adv. Neural Inf. Process. Syst. 2024, 37, 107984–108011. [Google Scholar]
- Hwang, S.; Park, J.; Won, J.; Kwon, Y.; Kim, Y. Object Detection for Cargo Unloading System Based on Fuzzy C Means. Comput. Mater. Contin. 2022, 71, 4167–4181. [Google Scholar] [CrossRef]
- Arjun, P.; Mirnalinee, T.T. Machine parts recognition and defect detection in automated assembly systems using computer vision techniques. Rev. Téc. Ing. Univ. Zulia 2016, 39, 71–80. [Google Scholar]
- Li, K.; Wang, Y.; Hu, G.; Liu, F.; Shi, C. Analysis on the operation stability of railway boxcar packaged cargo loading and unloading machine. J. Railw. Transp. Econ. 2023, 45, 139–144. [Google Scholar] [CrossRef]
- Kang, J.S.; Kang, J.K.; Son, S.; Park, S.H.; Jung, E.J.; Cho, G.R. Image Enhancement Method for Detection in Logistics Loading and Unloading Robots. IEEE Access 2024, 4. [Google Scholar] [CrossRef]
- Gou, L.; Wu, S.; Yang, J.; Yu, H.; Lin, C.; Li, X.; Deng, C. Carton dataset synthesis method for loading-and-unloading carton detection based on deep learning. Int. J. Adv. Manuf. Technol. 2023, 124, 3049–3066. [Google Scholar] [CrossRef]
- Guan, S.; Lin, Y.; Lin, G.; Su, P.; Huang, S.; Meng, X.; Yan, J. Real-time detection and counting of wheat spikes based on improved YOLOv10. Agronomy 2024, 14, 1936. [Google Scholar] [CrossRef]
- Chicco, D.; Warrens, M.J.; Jurman, G. The coefficient of determination R-squared is more informative than SMAPE, MAE, MAPE, MSE and RMSE in regression analysis evaluation. Peerj Comput. Sci. 2021, 7, e623. [Google Scholar] [CrossRef] [PubMed]
- Rogers, T.W.; Jaccard, N.; Morton, E.J.; Griffin, L.D. Detection of cargo container loads from X-ray images. In Proceedings of the 2nd IET International Conference on Intelligent Signal Processing 2015 (ISP), London, UK, 1–2 December 2015; IET: Stevenage, UK, 2015. [Google Scholar]
- Liang, B.; Wang, X.; Zhao, W.; Wang, X. High-Precision Carton Detection Based on Adaptive Image Augmentation for Unmanned Cargo Handling Tasks. Sensors 2023, 24, 12. [Google Scholar] [CrossRef] [PubMed]
- Bochkovskiy, A.; Wang, C.Y.; Liao, H.Y.M. Yolov4: Optimal speed and accuracy of object detection. arXiv 2020, arXiv:2004.10934. [Google Scholar]
- Ma, S.; Xu, Y. Mpdiou: A loss for efficient and accurate bounding box regression. arXiv 2023, arXiv:2307.07662. [Google Scholar]
- Si, Y.; Xu, H.; Zhu, X.; Zhang, W.; Dong, Y.; Chen, Y.; Li, H. SCSA: Exploring the Synergistic Effects Between Spatial and Channel Attention. arXiv 2024, arXiv:2407.05128. [Google Scholar] [CrossRef]












| Disposition | Performance Parameters |
|---|---|
| Operating system | Windows 11 64-bit |
| CPU | Intel(R) Xeon(R) Platinum 8457C |
| GPU | A100 |
| RAM | 32 GB |
| Image size | 640 × 640 |
| The number of iterations | 50 |
| Learning rate | 0.01 |
| Algorithm | R | MAE | MAPE | RMSE |
|---|---|---|---|---|
| YOLOv6 | 0.58 | 17.36% | 14.30% | 18.56% |
| YOLOv7 | 0.63 | 16.95% | 12.85% | 16.81% |
| YOLOv8 | 0.68 | 14.82% | 10.67% | 15.43% |
| YOLOv9 | 0.71 | 12.68% | 8.56% | 14.38% |
| YOLOv10 | 0.78 | 11.21% | 5.69% | 10.83% |
| MF-YOLOv10 | 0.86 | 9.62% | 8.61% | 4.63% |
| Algorithm | SCSA | MPDIoU | Precision | Recall | mAP50 | mAP50:95 |
|---|---|---|---|---|---|---|
| YOLOv10 | − | − | 74.01 | 60.91 | 71.73 | 44.23 |
| YOLOv10 | + | − | 76.43 | 61.35 | 73.68 | 45.95 |
| YOLOv10 | − | + | 77.35 | 61.07 | 73.98 | 46.04 |
| MF-YOLOv10 | + | + | 84.28 | 66.74 | 78.91 | 51.62 |
| Algorithm | Precision | Recall | mAP50 | mAP50:95 | Params | GFLOPs | FPS |
|---|---|---|---|---|---|---|---|
| MF-YOLOv10 | 92.12 | 84.20 | 92.24 | 64.90 | 2,506,394 | 7.2 | 84.7 |
| YOLOv10 | 85.01 | 72.91 | 83.73 | 56.23 | 2,707,430 | 8.4 | 111 |
| YOLOv9 | 81.37 | 64.53 | 75.85 | 44.03 | 9,743,366 | 39.6 | 44.8 |
| YOLOv8 | 92.89 | 84.77 | 93.11 | 64.90 | 3,011,043 | 8.2 | 27.8 |
| YOLOv7 | 83.62 | 62.36 | 73.69 | 45.32 | 4,185,693 | 10.5 | 9.1 |
| YOLOv6 | 82.83 | 70.74 | 81.26 | 49.63 | 4,238,243 | 11.9 | 15.7 |
| YOLOv5 | 82.01 | 65.91 | 77.73 | 50.23 | 2,508,659 | 7.2 | 22 |
Disclaimer/Publisher’s Note: The statements, opinions and data contained in all publications are solely those of the individual author(s) and contributor(s) and not of MDPI and/or the editor(s). MDPI and/or the editor(s) disclaim responsibility for any injury to people or property resulting from any ideas, methods, instructions or products referred to in the content. |
© 2025 by the authors. Licensee MDPI, Basel, Switzerland. This article is an open access article distributed under the terms and conditions of the Creative Commons Attribution (CC BY) license (https://creativecommons.org/licenses/by/4.0/).
Share and Cite
Wang, Q.; Wang, X.; Hou, J.; Liu, X.; Wen, H.; Ji, Z. MF-YOLOv10: Research on the Improved YOLOv10 Intelligent Identification Algorithm for Goods. Sensors 2025, 25, 2975. https://doi.org/10.3390/s25102975
Wang Q, Wang X, Hou J, Liu X, Wen H, Ji Z. MF-YOLOv10: Research on the Improved YOLOv10 Intelligent Identification Algorithm for Goods. Sensors. 2025; 25(10):2975. https://doi.org/10.3390/s25102975
Chicago/Turabian StyleWang, Quanwei, Xiaoyang Wang, Jiayi Hou, Xuying Liu, Hao Wen, and Ziya Ji. 2025. "MF-YOLOv10: Research on the Improved YOLOv10 Intelligent Identification Algorithm for Goods" Sensors 25, no. 10: 2975. https://doi.org/10.3390/s25102975
APA StyleWang, Q., Wang, X., Hou, J., Liu, X., Wen, H., & Ji, Z. (2025). MF-YOLOv10: Research on the Improved YOLOv10 Intelligent Identification Algorithm for Goods. Sensors, 25(10), 2975. https://doi.org/10.3390/s25102975
