The Rise of Passive RFID RTLS Solutions in Industry 5.0
Abstract
1. Introduction
- Can passive RFID be considered a serious competitor to established RTLS technologies in the market?
- What key features should be used for comparing indoor passive RTLS technologies?
- What is the realistic performance of passive RFID RTLS technologies?
Objective of the Research
2. Literature Review
2.1. Industry 4.0 to 5.0
2.2. IoT in the Industry X.0 Technology Portfolio
2.3. Summary Analysis of RTLS in the Academic Literature
2.4. Summary Analysis of RTLS in the Professional Literature
The Established Active RTLS Technologies
2.5. Actual and Emerging Indoor RTLS Options
3. Redefining the Portfolio of RTLS Options
3.1. The Emergence of RTLS Based on Passive RFID
3.2. Key Players and Technologies in the Field of Passive RTLS
4. A RTLS Case Study in Manufacturing
4.1. Defining the Motivation on the Case
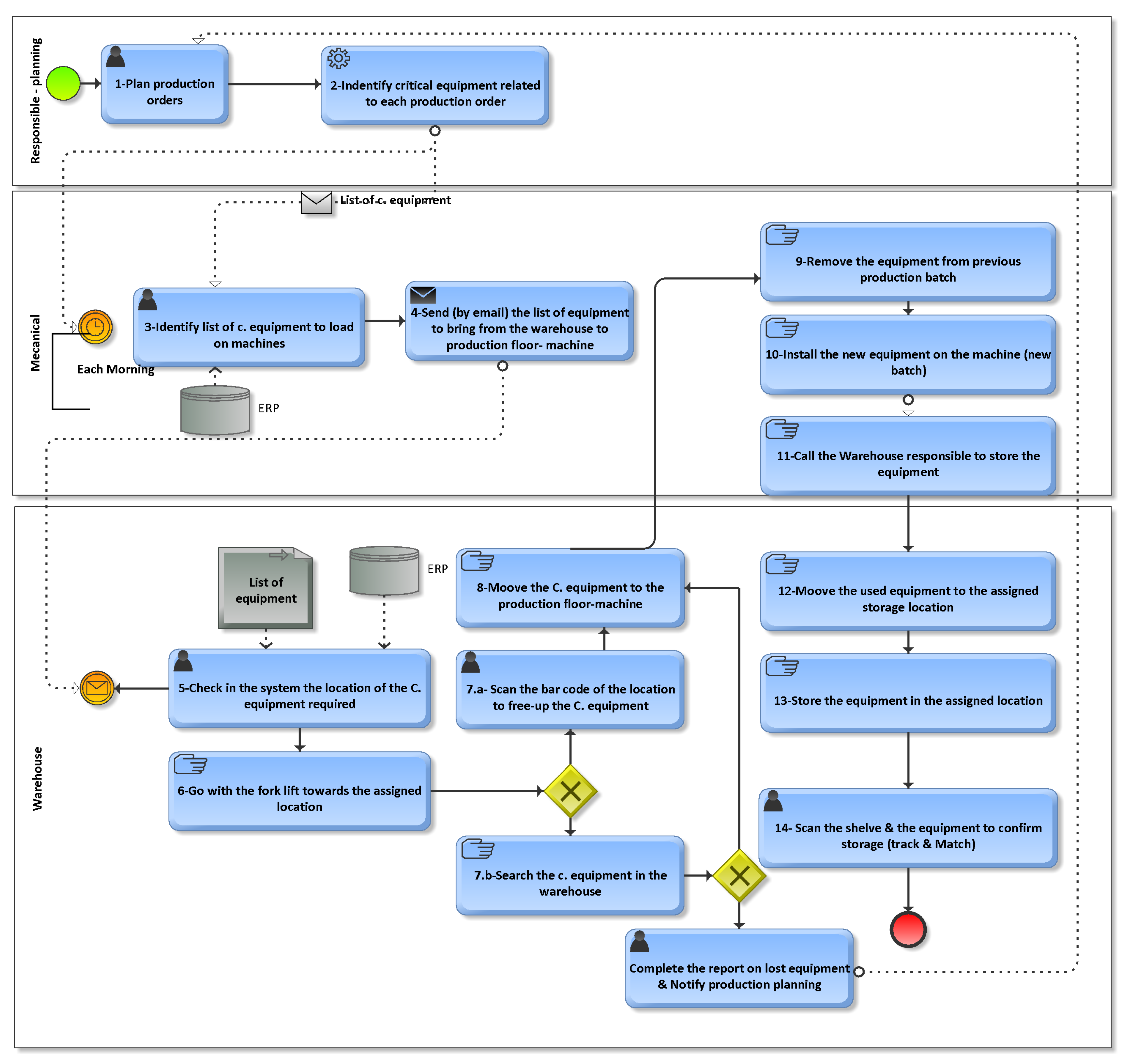
4.1.1. Definition of the Business Problem
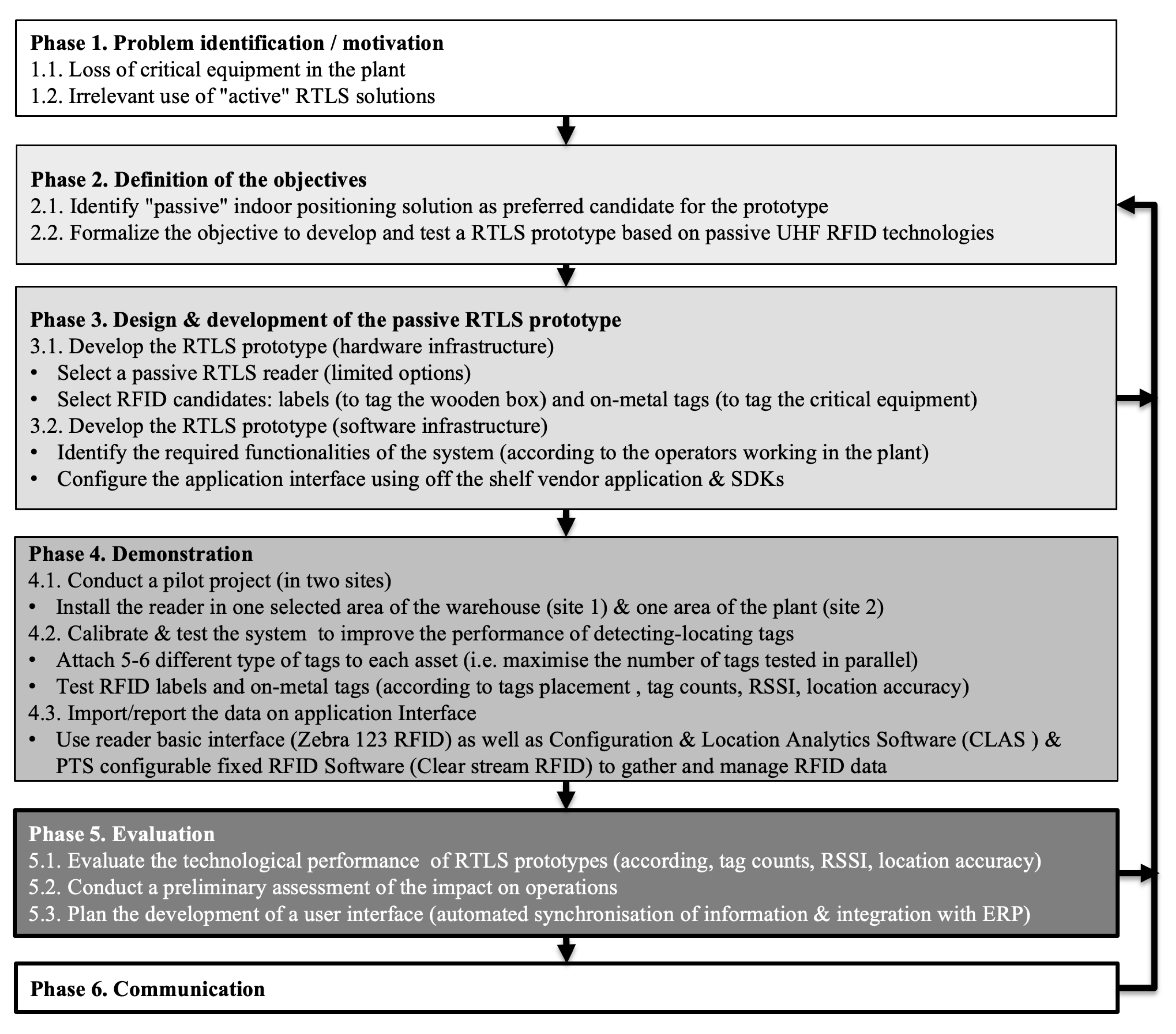
4.1.2. Design Science Research Approach to Build the Case
4.2. Definition of the Pilot Project
4.2.1. Objective of the Pilot Project
4.2.2. Key Criteria for Our Passive RTLS Prototype
4.3. Design and Development of Passive RTLS Prototype
4.4. Demonstration of the RTLS Prototype
4.4.1. Testing the Passive RTLS Prototype—Site 1
4.4.2. Testing a Passive RTLS Prototype—Site 2

4.5. Evaluation of the RTLS Prototype
4.5.1. Passive RTLS: Evaluation of the Technological Performance
4.5.2. Passive RTLS: Evaluation of the Impacts on the Operations
5. Conclusions
- Performance: coverage per antenna is increasing, and performance in terms of reading distance, reliability and location accuracy, low latency is constantly improving.
- Cost: the use of batteryless tags that allow for large-scale deployment with no battery replacement. From a total cost of ownership, (TCO), depending on the area to be covered, multiplying the number of readers can involve a significant upstream investment, but this initial cost can be absorbed by the very low cost of the tags and the maintenance.
- Deployment scalability: the ability of passive RTLS to be deployed in high-ceiling environments makes it suitable for warehouses and factories for both open areas and environments with shelves. In the latter case, however, it is important to ensure that the readers are positioned in the center of the aisles. The minimal configuration and calibration of the readers (vs active technologies), minimal cabling with POE power, and the use of WiFi to facilitate connectivity to servers simplifies the management of such projects.
- Integration: the availability of software SDKs, software applications provided by vendors facilitate the integration with existing systems, and partnerships with channel IoT platform partners are now possible to develop and deploy complete solutions.
- Unauthorized access and data interception: A major concern with RFID-based RTLS is the risk of unauthorized access to the system and interception of data in transit. Attackers may attempt to gain unauthorized access to the system, either physically or by exploiting vulnerabilities in the communication protocols, in order to collect sensitive location data or inject false information. Intercepting data in transit can compromise the confidentiality and integrity of the information.
- Tag cloning and spoofing: RFID tags used in RTLS systems often contain unique identifiers that enable accurate tracking and identification. However, malicious actors may attempt to clone legitimate tags or spoof their identities to gain unauthorized access or manipulate the operation of the system. This can lead to unauthorized tracking, manipulation of location data, or injection of false information, compromising the reliability and trustworthiness of the system.
- Denial of Service (DoS) attacks: The availability and reliability of RFID-based RTLS are highly dependent on the proper functioning of RFID readers, communication networks, and related infrastructure. Attackers can launch denial-of-service (DoS) attacks to disrupt the normal operation of these components, resulting in service interruptions, loss of tracking capabilities, and potential financial and operational consequences. The resilience of RTLS systems to such attacks is critical to maintaining uninterrupted and reliable tracking services.
- Data Integrity and Trustworthiness: Ensuring the integrity and trustworthiness of location data generated by RFID-based RTLS is paramount. Any unauthorized modification or tampering with location data can have serious consequences, such as misinformed decisions or compromised security. Therefore, data authentication, integrity verification, and tamper detection mechanisms are essential to ensure the reliability and trustworthiness of the information provided by the system
Author Contributions
Funding
Institutional Review Board Statement
Informed Consent Statement
Data Availability Statement
Conflicts of Interest
Correction Statement
References
- Leng, J.; Sha, W.; Wang, B.; Zheng, P.; Zhuang, C.; Liu, Q.; Wuest, T.; Mourtzis, D.; Wang, L. Industry 5.0: Prospect and retrospect. J. Manuf. Syst. 2022, 65, 279–295. [Google Scholar] [CrossRef]
- Schaeffer, E. Industry X.0: Realizing Digital Value in Industrial Sectors; Kogan Page: London, UK, 2017. [Google Scholar]
- Affogbolo, R.; Gauzente, C.; Kuntz, P.; Guénoche, A. Bénéfices et risques de l’IdO: Que pouvons-nous en apprendre à propos du changement du Business Model? Syst. D’inf. Manag. 2020, 25, 59–105. [Google Scholar] [CrossRef]
- de Paula Ferreira, W.; Armellini, F.; de Santa-Eulalia, L.A.; Thomasset-Laperrière, V. Extending the lean value stream mapping to the context of Industry 4.0: An agent-based technology approach. J. Manuf. Syst. 2022, 63, 1–14. [Google Scholar] [CrossRef]
- Utterback, J.M. Mastering the Dynamics of Innovation; Harvard Business Review Press: Harvard, MA, USA, 1996. [Google Scholar]
- Katoch, R. IoT research in supply chain management and logistics: A bibliometric analysis using vosviewer software. Mater. Today: Proc. 2022, 56, 2505–2515. [Google Scholar] [CrossRef]
- Casella, G.; Bigliardi, B.; Bottani, E. The evolution of RFID technology in the logistics field: A review. Procedia Comput. Sci. 2022, 200, 1582–1592. [Google Scholar] [CrossRef]
- Garms, F.; Jansen, C.; Schmitz, C.; Hallerstede, S.; Tschiesner, A. Industry 4.0 Capturing Value at Scale in Discrete Manufacturing. Available online: https://rb.gy/6styig (accessed on 2 January 2024).
- Kamble, S.S.; Gunasekaran, A.; Gawankar, S.A. Sustainable Industry 4.0 framework: A systematic literature review identifying the current trends and future perspectives. Process Saf. Environ. Prot. 2018, 117, 408–425. [Google Scholar] [CrossRef]
- Industry 5.0—Towards a Sustainable, Human-Centric and Resilient European Industry. Available online: https://research-and-innovation.ec.europa.eu/news/all-research-and-innovation-news/industry-50-towards-more-sustainable-resilient-and-human-centric-industry-2021-01-07_en (accessed on 27 April 2023).
- Valette, E.; Bril El-Haouzi, H.; Demesure, G. Industry 5.0 and its technologies: A systematic literature review upon the human place into IoT- and CPS-based industrial systems. Comput. Ind. Eng. 2023, 184, 109426. [Google Scholar] [CrossRef]
- Gladysz, B.; anh Tran, T.; Romero, D.; van Erp, T.; Abonyi, J.; Ruppert, T. Current development on the Operator 4.0 and transition towards the Operator 5.0: A systematic literature review in light of Industry 5.0. J. Manuf. Syst. 2023, 70, 160–185. [Google Scholar] [CrossRef]
- Bendavid, Y.; Hachani, M.W.; Rostampour, S. Design et développement d’un prototype de magasin connecté pour les petites entreprise. Marché Organ. 2022, 45, 49–80. [Google Scholar] [CrossRef]
- de Paula Ferreira, W.; Armellini, F.; De Santa-Eulalia, L.A. Simulation in industry 4.0: A state-of-the-art review. Comput. Ind. Eng. 2020, 149, 106868. [Google Scholar] [CrossRef]
- Wang, J.; Lim, M.K.; Wang, C.; Tseng, M.L. The evolution of the Internet of Things (IoT) over the past 20 years. Comput. Ind. Eng. 2021, 155, 107174. [Google Scholar] [CrossRef]
- Behrendt, A.; de Boer, E.; Kasah, T.; Koerber, B.; Mohr, N.; Richter, G. A Manufacturer’s Guide to Scaling Industrial IoT. Available online: https://www.mckinsey.com/capabilities/mckinsey-digital/our-insights/a-manufacturers-guide-to-generating-value-at-scale-with-industrial-iot (accessed on 18 December 2023).
- Jiang, Z.; Guo, Y.; Wang, Z. Digital twin to improve the virtual-real integration of industrial IoT. J. Ind. Inf. Integr. 2021, 22, 100196. [Google Scholar] [CrossRef]
- Liu, M.; Fang, S.; Dong, H.; Xu, C. Review of digital twin about concepts, technologies, and industrial applications. J. Manuf. Syst. 2021, 58, 346–361. [Google Scholar] [CrossRef]
- Ghadge, K.; Achar, T.; Bhatt, A.; Gurumoorthy, B.; Chakrabarti, A. Indoor positioning of metal parts by fingerprinting using passive RFID. Procedia CIRP 2020, 88, 60–63. [Google Scholar] [CrossRef]
- Haibi, A.; Oufaska, K.; El Yassini, K.; Boulmalf, M.; Bouya, M. Systematic mapping study on RFID Technology. IEEE Access 2022, 10, 6363–6380. [Google Scholar] [CrossRef]
- Newman-Casey, P.A.; Musser, J.; Niziol, L.M.; Shedden, K.; Burke, D.; Cohn, A. Designing and validating a low-cost real time locating system to continuously assess patient wait times. J. Biomed. Inform. 2020, 106, 103428. [Google Scholar] [CrossRef] [PubMed]
- Hayward, S.; van Lopik, K.; Hinde, C.; West, A. A Survey of Indoor Location Technologies, Techniques and Applications in Industry. Internet Things 2022, 20, 100608. [Google Scholar] [CrossRef]
- Farahsari, P.S.; Farahzadi, A.; Rezazadeh, J.; Bagheri, A. A Survey on Indoor Positioning Systems for IoT-Based Applications. IEEE Internet Things J. 2022, 9, 7680–7699. [Google Scholar] [CrossRef]
- Zafari, F.; Gkelias, A.; Leung, K.K. A Survey of Indoor Localization Systems and Technologies. IEEE Commun. Surv. Tutor. 2019, 21, 2568–2599. [Google Scholar] [CrossRef]
- Halawa, F.; Dauod, H.; Lee, I.G.; Li, Y.; Yoon, S.W.; Chung, S.H. Introduction of a real time location system to enhance the warehouse safety and operational efficiency. Int. J. Prod. Econ. 2020, 224, 107541. [Google Scholar] [CrossRef]
- Ahmed, F.; Phillips, M.; Phillips, S.; Kim, K.Y. Comparative Study of Seamless Asset Location and Tracking Technologies. Procedia Manuf. 2020, 51, 1138–1145. [Google Scholar] [CrossRef]
- Asaad, S.M.; Maghdid, H.S. A Comprehensive Review of Indoor/Outdoor Localization Solutions in IoT era: Research Challenges and Future Perspectives. Comput. Netw. 2022, 212, 109041. [Google Scholar] [CrossRef]
- Thiede, S.; Sullivan, B.; Damgrave, R.; Lutters, E. Real-time locating systems (RTLS) in future factories: Technology review, morphology and application potentials. Procedia CIRP 2021, 104, 671–676. [Google Scholar] [CrossRef]
- Dai, J.; Wang, M.; Wu, B.; Shen, J.; Wang, X. A Survey of Latest Wi-Fi Assisted Indoor Positioning on Different Principles. Sensors 2023, 23, 7961. [Google Scholar] [CrossRef]
- Ramirez, R.; Huang, C.Y.; Liao, C.A.; Lin, P.T.; Lin, H.W.; Liang, S.H. A practice of BLE RSSI measurement for indoor positioning. Sensors 2021, 21, 5181. [Google Scholar] [CrossRef]
- Che, F.; Ahmed, Q.Z.; Lazaridis, P.I.; Sureephong, P.; Alade, T. Indoor Positioning System (IPS) Using Ultra-Wide Bandwidth (UWB)—For Industrial Internet of Things (IIoT). Sensors 2023, 23, 5710. [Google Scholar] [CrossRef]
- Rahman, A.M.; Li, T.; Wang, Y. Recent advances in indoor localization via visible lights: A survey. Sensors 2020, 20, 1382. [Google Scholar] [CrossRef] [PubMed]
- Zimmerman, T.; Zimmermann, A. Gartner Report, Magic Quadrant for Indoor Location Services. 2023. Available online: https://www.gartner.com/en/documents/4102199 (accessed on 27 April 2023).
- Zimmerman, T.; Zimmermann, A. Gartner Report, Magic Quadrant for Indoor Location Services. 2022. Available online: https://ubisense.com/gartner-mq-2022/ (accessed on 27 April 2023).
- Swedberg, C. Impinj Announces Commercial Availability of Its xArray UHF Reader. 2014. Available online: https://www.rfidjournal.com/impinj-announces-commercial-availability-of-its-xarray-uhf-reader (accessed on 12 January 2024).
- Swedberg, C. RTLS Reader from RF Controls Features Steerable Array Antenna. 2019. Available online: https://www.rfidjournal.com/rtls-reader-from-rf-controls-features-steerable-array-antenna (accessed on 12 January 2024).
- Swedberg, C. Pilot Aims to Prove Passive RTLS Success for Manufacturing Site. 2019. Available online: https://www.rf-controls.com/wp-content/uploads/2022/09/rfid-journal-article-09062019.pdf (accessed on 12 January 2024).
- Swedberg, C. Tego Offers IoT Systems with RF Controls’ Passive RTLS. 2022. Available online: https://rf-controls.com/wp-content/uploads/2022/10/10102022-Tego-Offers-IOT-Systems-with-RF-Controls.pdf (accessed on 12 January 2024).
- Swedberg, C. Distance Encoder Automates RFID Tag Writing. 2023. Available online: https://rf-controls.com/distance-encoder-automates-rfid-tag-writing/ (accessed on 14 January 2024).
- Swedberg, C. New Zebra Reader Promises Real-Time RFID Data Capture. 2019. Available online: https://rainrfid.org/new-zebra-reader-promises-real-time-rfid-data-capture/ (accessed on 14 January 2024).
- Swedberg, C. Crossdock Solution to Provide Real-Time Location via UHF RFID. 2020. Available online: https://www.rfidjournal.com/crossdock-solution-to-provide-real-time-location-via-uhf-rfid (accessed on 14 January 2024).
- Mennekens, J. Energy Harvesting Explained. Available online: https://uwinloc.com/wp-content/uploads/2022/04/article-2_jan.pdf (accessed on 17 January 2024).
- May, M.C.; Glatter, D.; Arnold, D.; Pfeffer, D.; Lanza, G. IIoT System Canvas — From architecture patterns towards an IIoT development framework. J. Manuf. Syst. 2024, 72, 437–459. [Google Scholar] [CrossRef]
- Peffers, K.; Tuunanen, T.; Rothenberger, M.; Chatterjee, S. A Design Science Research Methodology for Information Systems Research. J. Manage. Inf. Syst. 2007, 24, 45–77. [Google Scholar] [CrossRef]







| Ref. | Contribution | Active RFID | Passive RFID | Additional Comments |
|---|---|---|---|---|
| [22] | Comparative analysis of indoor location-based services (ILBS): GNSS, Inertial System (MEMS), Wi-Fi, Bluetooth LE, WSN (Zigbee), UHF RFID (Passive), UHF RFID (Active), Ultra-Wideband, Acoustic (Ultrasound), Vision | YES | No | No consideration of BLE or passive RFID development |
| [23] | Comparative analysis of indoor positioning system (IPS): BLE5, WIFI, UWB, RFID Zigbee, VLC Acoustic, Ultrasonic, Vision, LoRa Sigfox and Cellular Comparative positioning techniques (RSSI, ToA, TDoA, RTT, etc.) | YES | No | No consideration of passive RFID technologies as an IPS candidate |
| [24] | Comparative analysis of Wireless technologies for Localization (IPS): IEEE 802.11 n/ac/ad/ah UWB, Acoustic, RFID’ Bluetooth, Ultrasound, Visible light, SigFox, LoRa, Weightless; Comparative localization techniques (RSSI, CSI, AoA, ToF, TDoA, RToF, PoA, Fingerprint) | YES | No | Active RFID “generic” No Consideration of passive RFID technologies as an IPS candidate |
| [25] | Comparative discussion on RTLS: UWB, RFID systems, vision systems, and Wi-Fi technology. RTLS technology evaluation | YES | No | Emphasis on UWB Technologies for RTLS. RFID is considered a tracking technology |
| [26] | Comparative Analysis among Tracking Approaches (RFID Active, RFID passive, BLE, UWB, Wi-Fi, LoRaWan, Cellular, GPS, Image) | YES | No | Segmentation of Active and passive RFID - where passive RFID is identified as short-range tracking technology vs RTLS |
| [27] | Comparative analysis of Localization Technologies and techniques GNSS (TOA, TDOA), Optical (TOA, AOA. TDOA, RSSI, Cell-Id), Wi-Fi (RSSI, RTT, TOA, TDOA, AOA, AP-Id), UWB(TOA, TDOA, RSSI, AOA), RFID (AP-ID, RSSI), Bluetooth (AP-ID, RSSI, TOA), FM, Cellular, Sound | YES | No | Point out passive RTLS developments but don’t discuss it |
| [28] | Qualitative comparison of RTLS-related communication protocols (UWB, Wi-Fi, BLEGPS, RFID, 5G) | YES | No | Consider passive RFID as a close-range technology |
| Impinj | Zebra | RF-Controls | |
|---|---|---|---|
| Passive RTLS Reader | xArray | ATR7000 | CS-445B Series and CS-490 |
| Reader & steerable phased array antenna ETSI-Lower Band 865–868 MHz ETSI-Upper Band 915–921 MHz were allowed | |||
| Coverage (sq. ft) | 1500 sq. ft | N/A | 10,000 sq. ft |
| Location accuracy (ft) | 1–1.5 | 2 | 1.5–3 |
| Reading distance (ft) | 30 ft. radius | 45 ft. radius | 45–75 ft. radius |
| Distance encoding | No | No | Yes |
| Deployment - Mounting height (ft) | 15 | 12–18 | 10–30/20–50 |
| Power source | PoE | PoE+ | PoE+ |
| Location-Dimension | 2D | 3D (with 2 readers) | 3D (with 2 readers) |
| Platform\OS | Linux | CLAS\Linux | RFC-OS |
| Directional readers (Zone monitoring and directional readers) | xSpan Gateway (1000 sq. ft) | ST5500 Transition RFID Reader | None |
| Other vendors: Kathrein Solutions ARU 8500 Antenna Reader Unit | |||
Disclaimer/Publisher’s Note: The statements, opinions and data contained in all publications are solely those of the individual author(s) and contributor(s) and not of MDPI and/or the editor(s). MDPI and/or the editor(s) disclaim responsibility for any injury to people or property resulting from any ideas, methods, instructions or products referred to in the content. |
© 2024 by the authors. Licensee MDPI, Basel, Switzerland. This article is an open access article distributed under the terms and conditions of the Creative Commons Attribution (CC BY) license (https://creativecommons.org/licenses/by/4.0/).
Share and Cite
Bendavid, Y.; Rostampour, S.; Berrabah, Y.; Bagheri, N.; Safkhani, M. The Rise of Passive RFID RTLS Solutions in Industry 5.0. Sensors 2024, 24, 1711. https://doi.org/10.3390/s24051711
Bendavid Y, Rostampour S, Berrabah Y, Bagheri N, Safkhani M. The Rise of Passive RFID RTLS Solutions in Industry 5.0. Sensors. 2024; 24(5):1711. https://doi.org/10.3390/s24051711
Chicago/Turabian StyleBendavid, Ygal, Samad Rostampour, Yacine Berrabah, Nasour Bagheri, and Masoumeh Safkhani. 2024. "The Rise of Passive RFID RTLS Solutions in Industry 5.0" Sensors 24, no. 5: 1711. https://doi.org/10.3390/s24051711
APA StyleBendavid, Y., Rostampour, S., Berrabah, Y., Bagheri, N., & Safkhani, M. (2024). The Rise of Passive RFID RTLS Solutions in Industry 5.0. Sensors, 24(5), 1711. https://doi.org/10.3390/s24051711

