Scenarios for Optical Encryption Using Quantum Keys †
Abstract
1. Introduction
2. Optical Encryption Using Quantum Keys
2.1. Brief Summary of LPSec
2.2. Application Scenarios
3. Workflows
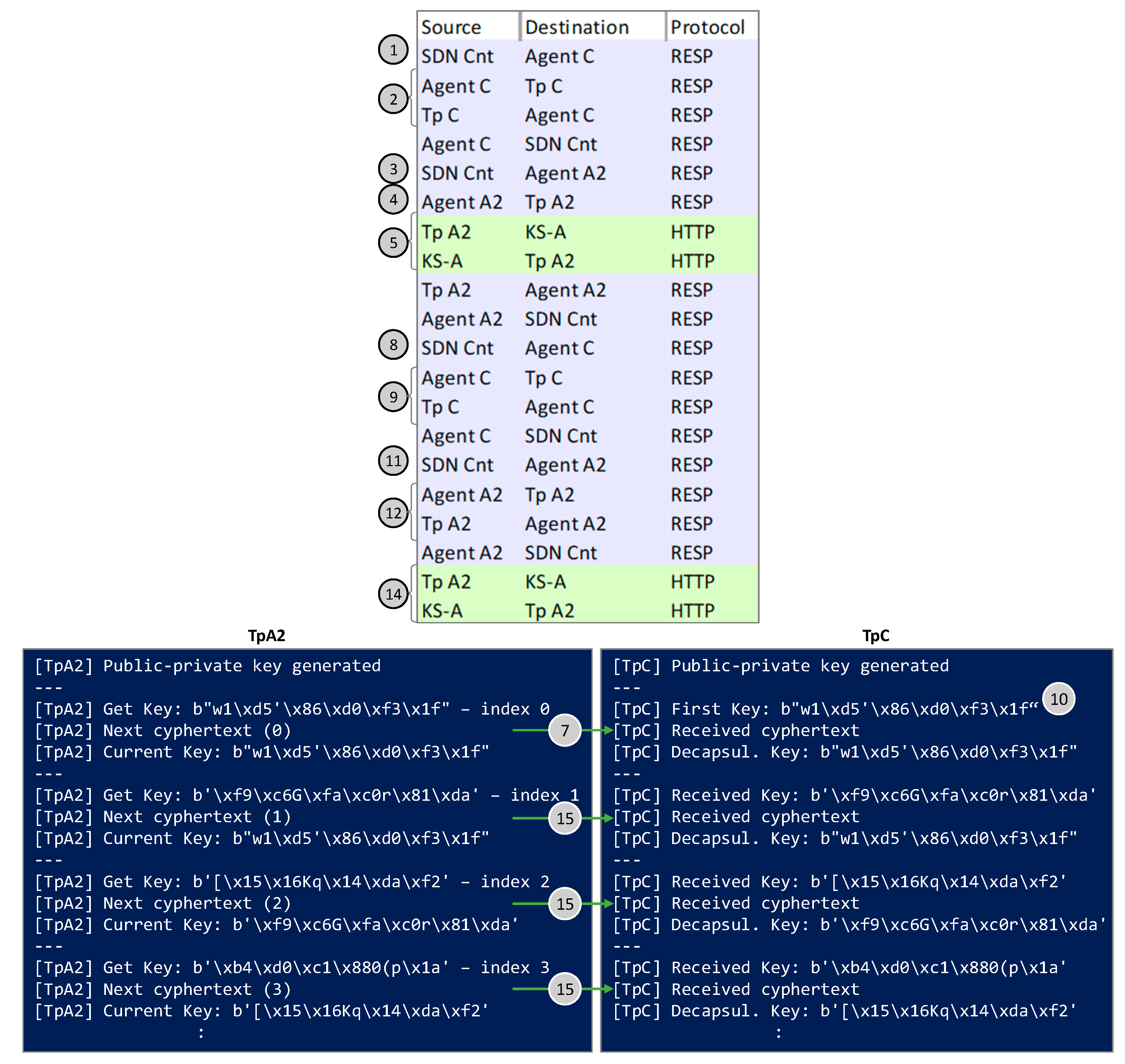
3.1. Scenario A: LPSec DEM and QKD
3.2. Scenario B: LPSec DEM and QRNG
3.3. Scenario C: LPSec DEM, QRNG and PQC KEM
4. Experimental Assessment
4.1. Setup for the Experiments and Security Analysis
4.2. Assessment of the Application Scenarios
5. Concluding Remarks
Author Contributions
Funding
Institutional Review Board Statement
Informed Consent Statement
Data Availability Statement
Conflicts of Interest
References
- Shariati, B.; Velasco, L.; Pedreno-Manresa, J.-J.; Dochhan, A.; Casellas, R.; Muqaddas, A.S.; De Dios, O.G.; Canto, L.; Lent, B.; López De Vergara, J.E.; et al. Demonstration of Latency-Aware 5G Network Slicing over Edge Computing Enabled Optical Metro Network. J. Opt. Commun. Netw. 2022, 14, A81–A90. [Google Scholar] [CrossRef]
- Velasco, L.; Wright, P.; Lord, A.; Junyent, G. Saving CAPEX by Extending Flexgrid-based Core Optical Networks towards the Edges. J. Opt. Commun. Netw. 2013, 5, A171–A183. [Google Scholar] [CrossRef]
- Fok, M.; Wang, Z.; Deng, Y.; Prucnal, P. Optical Layer Security in Fiber-Optic Networks. IEEE Trans. Inf. Forensics Secur. 2011, 6, 725–736. [Google Scholar] [CrossRef]
- Iqbal, M.; Velasco, L.; Costa, N.; Napoli, A.; Pedro, J.; Ruiz, M. Investigating Imperfect Cloning for Extending Quantum Communication Capabilities. Sensors 2023, 23, 7891. [Google Scholar] [CrossRef]
- FIPS-197; Specification for the Advanced Encryption Standard (AES). National Institute of Standards and Technology (NIST): Gaithersburg, MD, USA, 2001.
- Bernstein, D. ChaCha, a variant of Salsa20. Workshop Rec. SASC 2008, 8, 3–5. [Google Scholar]
- Iqbal, M.; Velasco, L.; Costa, N.; Napoli, A.; Pedro, J.; Ruiz, M. LPsec: A Fast and Secure Cryptographic System for Optical Connections. J. Opt. Commun. Netw. 2022, 14, 278–288. [Google Scholar] [CrossRef]
- Iqbal, M.; Velasco, L.; Ruiz, M.; Costa, N.; Napoli, A.; Pedro, J.; Comellas, J. Supporting Heterogenous Traffic on top of Point-to-Multipoint Light-Trees. Sensors 2023, 23, 2500. [Google Scholar] [CrossRef]
- Diffie, W.; Hellman, M. New directions in cryptography. IEEE Trans. Inf. Theory 1976, IT-22, 644–654. [Google Scholar] [CrossRef]
- Pironio, S.; Acín, A.; Massar, S.; Boyer, A.; Matsukevich, D.; Maunz, P.; Olmschenk, S.; Hayes, D.; Luo, L.; Manning, T.; et al. Random numbers certified by Bell’s theorem. Nature 2010, 464, 1021–1024. [Google Scholar] [CrossRef]
- Martin, V.; Martinez-Mateo, J.; Peev, M. Introduction to Quantum Key Distribution; Wiley: Hoboken, NJ, USA, 2017. [Google Scholar]
- Ahmadian, M.; Ruiz, M.; Comellas, J.; Velasco, L. Cost-effective ML-powered polarization-encoded quantum key distribution. J. Light. Technol. 2022, 40, 4119–4128. [Google Scholar] [CrossRef]
- Aguado, A.; Lopez, D.; Pastor, A.; Lopez, V.; Brito, J.; Peev, M.; Poppe, A.; Martin, V. Quantum cryptography networks in support of path verification in service function chains. J. Opt. Commun. Netw. 2020, 12, B9–B19. [Google Scholar] [CrossRef]
- Martin, V.; Brito, J.; Ortiz, L.; Mendez, R.; Buruaga, J.; Vicente, R.; Sebastián-Lombraña, A.; Rincon, D.; Perez, F.; Sanchez, C.; et al. MadQCI: A heterogeneous and scalable SDN QKD network deployed in production facilities. npj Quantum Inf. 2024, 10, 80. [Google Scholar] [CrossRef]
- Quantum Key Distribution (QKD); Application Interface; ETSI GS QKD 004 v.2.1.1; ETSI: Sophia Antipolis, France, 2020.
- Shor, P. Algorithms for quantum computation: Discrete logarithms and factoring. In Proceedings of the 35th Annual Symposium on Foundations of Computer Science, Santa Fe, NM, USA, 20–22 November 1994. [Google Scholar]
- NIST FIPS 203; Module-Lattice-Based Key-Encapsulation Mechanism Standard. National Institute of Standards and Technology: Gaithersburg, MD, USA, 2024. [CrossRef]
- NIST FIPS 204; Module-Lattice-Based Digital Signature Standard. National Institute of Standards and Technology: Gaithersburg, MD, USA, 2024. [CrossRef]
- NIST FIPS 205; Stateless Hash-Based Digital Signature Standard. National Institute of Standards and Technology: Gaithersburg, MD, USA, 2024. [CrossRef]
- NIST Post-Quantum Cryptography. Available online: https://csrc.nist.gov/Projects/post-quantum-cryptography/ (accessed on 10 October 2024).
- Official Web Page of BIKE Suite. Available online: https://bikesuite.org (accessed on 10 October 2024).
- Nosouhi, M.; Shah, S.; Pan, L.; Doss, R. Bit Flipping Key Encapsulation for the Post-Quantum Era. IEEE Access 2023, 11, 56181–56195. [Google Scholar] [CrossRef]
- Hoque, S.; Aydeger, A.; Zeydan, E. Exploring Post Quantum Cryptography with Quantum Key Distribution for Sustainable Mobile Network Architecture Design. In Proceedings of the 4th Workshop on Performance and Energy Efficiency in Concurrent and Distributed Systems, Pisa, Italy, 3–4 June 2024; pp. 9–16. [Google Scholar]
- Garms, L.; Paraiso, T.; Hanley, N.; Khalid, A.; Rafferty, C.; Grant, J.; Newman, J.; Shields, A.; Cid, C.; O’Neill, M. Experimental Integration of Quantum Key Distribution and Post-Quantum Cryptography in a Hybrid Quantum-Safe Cryptosystem. Adv. Quantum Technol. 2024, 7, 2300304. [Google Scholar] [CrossRef]
- Ghashghaei, F.; Ahmed, Y.; Elmrabit, N.; Yousefi, M. Enhancing the Security of Classical Communication with Post-Quantum Authenticated-Encryption Schemes for the Quantum Key Distribution. Computers 2024, 13, 163. [Google Scholar] [CrossRef]
- Rivas, J.; Melgar, A.; Morales, J.; Pastor, A.; Folgueira, J.; Poti, L.; Krilakis, K.; Syvridis, D.; Mandilara, A.; Velasco, L.; et al. A Security Plane Architecture for Ultra-low-energy, High-capacity Optical Transport Networks. In Proceedings of the 2024 International Conference on Quantum Communications, Networking, and Computing (QCNC), Kanazawa, Japan, 1–3 July 2024. [Google Scholar]
- Brauer, M.; Vicente, R.; Buruaga, J.; Méndez, R.; Braun, R.; Geitz, M.; Rydlichkowski, P.; Brunner, H.; Fung, F.; Peev, M.; et al. Linking QKD Testbeds across Europe. Entropy 2024, 26, 123. [Google Scholar] [CrossRef]
- HORIZON-CL4-2022 “Agile Ultra-Low Energy Secure Networks” (ALLEGRO). Available online: https://www.allegro-he.eu/ (accessed on 10 October 2024).
- Blackman, D.; Vigna, S. Scrambled Linear Pseudorandom Number Generators. arXiv 2019, arXiv:1805.01407. [Google Scholar] [CrossRef]
- Ferguson, N.; Schneier, B.; Kohno, T. Cryptography Engineering: Design Principles and Practical Applications; Wiley Publishing: Hoboken, NJ, USA, 2010. [Google Scholar]
- Brunner, H.; Fung, C.; Peev, M.; Méndez, R.; Ortiz, L.; Brito, J.; Martín, V.; Rivas-Moscoso, J.; Jiménez, F.; Pastor, A.; et al. Demonstration of a switched CV-QKD network. EPJ Quantum Technol. 2023, 10, 38. [Google Scholar] [CrossRef]
- Quside. Available online: https://quside.com/ (accessed on 10 October 2024).
- Mitchell, M.; Abellán, C.; Amaya, W. Strong experimental guarantees in ultrafast quantum random number generation. Phys. Rev. A 2015, 91, 012314. [Google Scholar] [CrossRef]
- Abellán, C.; Amaya, W.; Mitrani, D.; Pruneri, V.; Mitchell, M. Generation of fresh and pure random numbers for loophole-free Bell tests. Phys. Rev. Lett. 2015, 115, 250403. [Google Scholar] [CrossRef]
- Velasco, L.; González, P.; Ruiz, M. Distributed Intelligence for Pervasive Optical Network Telemetry. J. Opt. Commun. Netw. 2023, 15, 676–686. [Google Scholar] [CrossRef]
- OpenCV. Available online: https://pypi.org/project/opencv-python/ (accessed on 10 October 2024).










| Size of k (bits) | Total Key Size (E1(·) + E2(·)) | Effective Computation Required (birthday Paradox) | |
|---|---|---|---|
| Plain LPSec | 256 | 300 | 2150 |
| Keys from QKD | 8602 | 8646 | 24,322 |
| Keys from QRNG | 4,194,304 | 4,194,348 | 22,097,174 |
| Scenario | Description | Advantages | Disadvantages | Security Level |
|---|---|---|---|---|
| A | Both Tps are in the QKD network. Keys are retrieved directly from local KMs and expanded using a PRNG. |
|
| Highest |
| B | Only one Tp is within the QKD network. Keys are generated by a local QRNG and transmitted encrypted using the KxF header. |
|
| Medium/High |
| C | Only one Tp is within the QKD network. A modified BIKE scheme is used for KEM, ensuring higher randomness. Session keys are generated and cyphertexts are securely exchanged. |
|
| Very High |
Disclaimer/Publisher’s Note: The statements, opinions and data contained in all publications are solely those of the individual author(s) and contributor(s) and not of MDPI and/or the editor(s). MDPI and/or the editor(s) disclaim responsibility for any injury to people or property resulting from any ideas, methods, instructions or products referred to in the content. |
© 2024 by the authors. Licensee MDPI, Basel, Switzerland. This article is an open access article distributed under the terms and conditions of the Creative Commons Attribution (CC BY) license (https://creativecommons.org/licenses/by/4.0/).
Share and Cite
Velasco, L.; Ahmadian, M.; Ortiz, L.; Brito, J.P.; Pastor, A.; Rivas, J.M.; Barzegar, S.; Comellas, J.; Martin, V.; Ruiz, M. Scenarios for Optical Encryption Using Quantum Keys. Sensors 2024, 24, 6631. https://doi.org/10.3390/s24206631
Velasco L, Ahmadian M, Ortiz L, Brito JP, Pastor A, Rivas JM, Barzegar S, Comellas J, Martin V, Ruiz M. Scenarios for Optical Encryption Using Quantum Keys. Sensors. 2024; 24(20):6631. https://doi.org/10.3390/s24206631
Chicago/Turabian StyleVelasco, Luis, Morteza Ahmadian, Laura Ortiz, Juan P. Brito, Antonio Pastor, Jose M. Rivas, Sima Barzegar, Jaume Comellas, Vicente Martin, and Marc Ruiz. 2024. "Scenarios for Optical Encryption Using Quantum Keys" Sensors 24, no. 20: 6631. https://doi.org/10.3390/s24206631
APA StyleVelasco, L., Ahmadian, M., Ortiz, L., Brito, J. P., Pastor, A., Rivas, J. M., Barzegar, S., Comellas, J., Martin, V., & Ruiz, M. (2024). Scenarios for Optical Encryption Using Quantum Keys. Sensors, 24(20), 6631. https://doi.org/10.3390/s24206631

