An Improved Fire and Smoke Detection Method Based on YOLOv8n for Smart Factories
Abstract
1. Introduction
- A dataset including more than 5000 images of factory fire and smoke is created and checked for similarities to ensure quality.
- Each image in the dataset is labeled manually for smoke and fire with labeling tools.
- ConNeXtV2 is used and inserted into the backbone part to enhance inter-channel feature competition for better feature mapping.
- RepBlock and SimConv replace the original Conv and C2f parts to improve the computational ability and memory bandwidth.
- The original CIoU is replaced by MPDIoU for an efficient and accurate bounding box.
- After ablation, the modified algorithm achieves a significant increase in detection accuracy compared to the original algorithm for smart factories.
2. Literature Review
2.1. Machine-Learning Method
2.2. Deep-Learning Method
3. Proposed Framework
3.1. Model Structure of the YOLOv8n Network
3.2. Using ConNeXt V2 to Enhance Inter-Channel Feature Competition
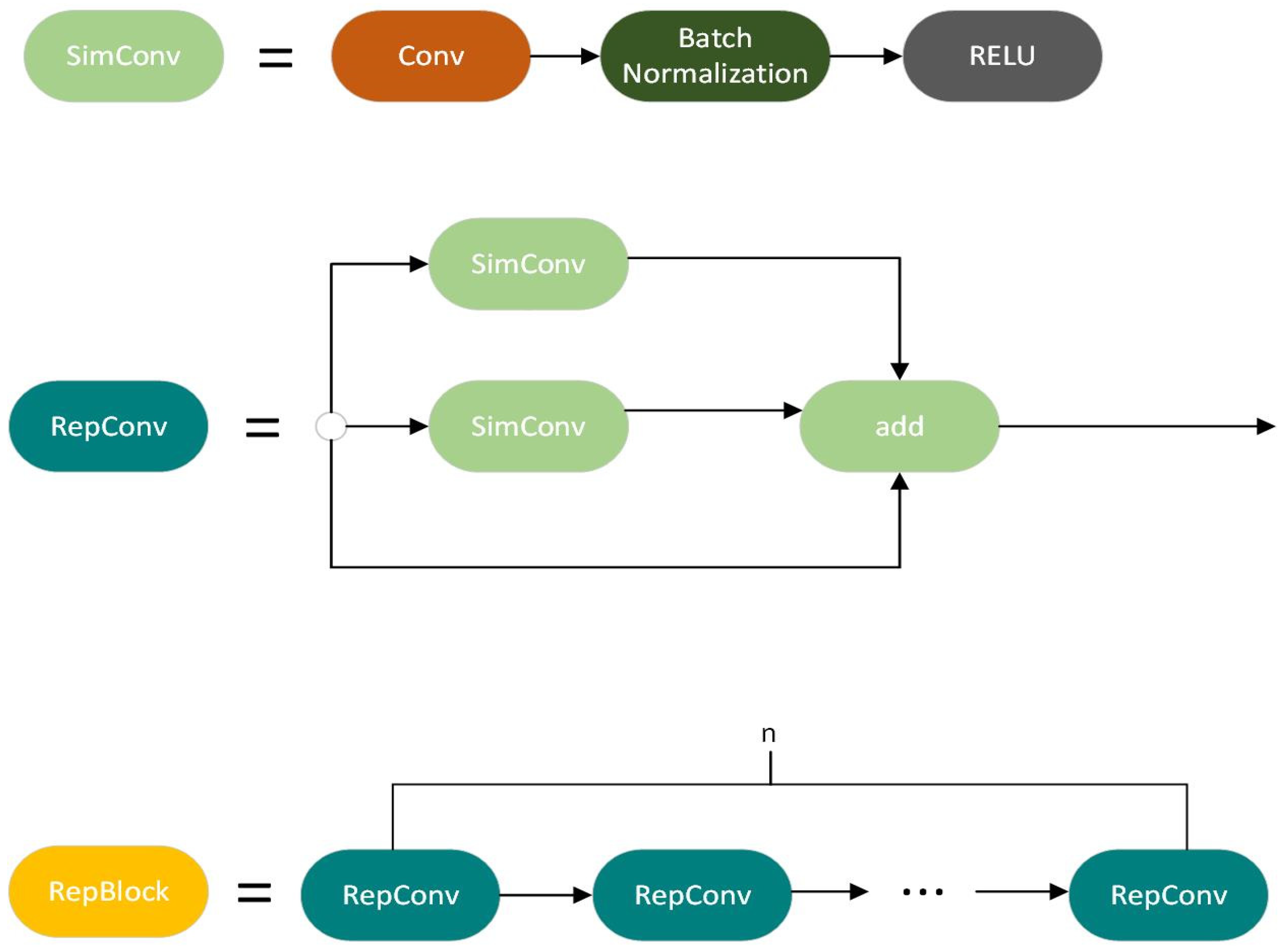
3.3. Using RepBlock and SimConv to Improve the Computational Ability and Memory Bandwidth
3.4. MPDIoU: Loss for Efficient and Accurate Bounding Box Regression
3.5. Structure of Improved YOLOv8n for Factories Fire and Smoke Detection
4. Data Collection and Experiment Setting
4.1. Datasets
4.2. Experimental Environment
4.3. Hyperparameter Setting
4.4. Model Evaluation Metrics
5. Discussion
5.1. Base Algorithms Selection
5.2. Ablation Tests Results
5.3. Discussions and Limitations
6. Conclusions
Author Contributions
Funding
Institutional Review Board Statement
Data Availability Statement
Conflicts of Interest
References
- Baijnath-Rodino, J.A.; Kumar, M.; Rivera, M.; Tran, K.D.; Banerjee, T. How vulnerable are American states to wildfires? A livelihood vulnerability assessment. Fire 2021, 4, 54. [Google Scholar] [CrossRef]
- Hawbaker, T.J.; Henne, P.D.; Vanderhoof, M.K.; Carlson, A.R.; Mockrin, M.H.; Radeloff, V.C. Changes in wildfire occurrence and risk to homes from 1990 through 2019 in the Southern Rocky Mountains, USA. Ecosphere 2023, 14, e4403. [Google Scholar] [CrossRef]
- Banerjee, T. Impacts of forest thinning on wildland fire behavior. Forests 2020, 11, 918. [Google Scholar] [CrossRef]
- Manpower, M.O. Workplace Safety and Health Report; Ministry of Manpower Services Centre: Singapore, 2023. [Google Scholar]
- Mölders, N. Suitability of the Weather Research and Forecasting (WRF) model to predict the June 2005 fire weather for Interior Alaska. Weather Forecast. 2008, 23, 953–973. [Google Scholar] [CrossRef]
- Kumar, M.; Kosović, B.; Nayak, H.P.; Porter, W.C.; Randerson, J.T.; Banerjee, T. Evaluating the performance of WRF in simulating winds and surface meteorology during a Southern California wildfire event. Front. Earth Sci. 2024, 11, 1305124. [Google Scholar] [CrossRef]
- Barmpoutis, P.; Papaioannou, P.; Dimitropoulos, K.; Grammalidis, N. A review on early forest fire detection systems using optical remote sensing. Sensors 2020, 20, 6442. [Google Scholar] [CrossRef] [PubMed]
- Lu, K.; Xu, R.; Li, J.; Lv, Y.; Lin, H.; Liu, Y. A vision-based detection and spatial localization scheme for forest fire inspection from uav. Forests 2022, 13, 383. [Google Scholar] [CrossRef]
- Xu, R.; Lin, H.; Lu, K.; Cao, L.; Liu, Y. A forest fire detection system based on ensemble learning. Forests 2021, 12, 217. [Google Scholar] [CrossRef]
- Wahyono; Harjoko, A.; Dharmawan, A.; Adhinata, F.D.; Kosala, G.; Jo, K.-H. Real-time forest fire detection framework based on artificial intelligence using color probability model and motion feature analysis. Fire 2022, 5, 23. [Google Scholar] [CrossRef]
- Sathishkumar, V.E.; Cho, J.; Subramanian, M.; Naren, O.S. Forest fire and smoke detection using deep learning-based learning without forgetting. Fire Ecol. 2023, 19, 9. [Google Scholar] [CrossRef]
- Abdusalomov, A.B.; Islam, B.M.S.; Nasimov, R.; Mukhiddinov, M.; Whangbo, T.K. An improved forest fire detection method based on the detectron2 model and a deep learning approach. Sensors 2023, 23, 1512. [Google Scholar] [CrossRef] [PubMed]
- Rahul, M.; Saketh, K.S.; Sanjeet, A.; Naik, N.S. Early detection of forest fire using deep learning. In Proceedings of the 2020 IEEE Region 10 Conference (Tencon), Osaka, Japan, 16–19 November 2020. [Google Scholar]
- Avazov, K.; Mukhiddinov, M.; Makhmudov, F.; Cho, Y.I. Fire detection method in smart city environments using a deep-learning-based approach. Electronics 2021, 11, 73. [Google Scholar] [CrossRef]
- Yar, H.; Khan, Z.A.; Ullah, F.U.M.; Ullah, W.; Baik, S.W. A modified YOLOv5 architecture for efficient fire detection in smart cities. Expert Syst. Appl. 2023, 231, 120465. [Google Scholar] [CrossRef]
- Norkobil Saydirasulovich, S.; Abdusalomov, A.; Jamil, M.K.; Nasimov, R.; Kozhamzharova, D.; Cho, Y.-I. A YOLOv6-based improved fire detection approach for smart city environments. Sensors 2023, 23, 3161. [Google Scholar] [CrossRef] [PubMed]
- Talaat, F.M.; ZainEldin, H. An improved fire detection approach based on YOLO-v8 for smart cities. Neural Comput. Appl. 2023, 35, 20939–20954. [Google Scholar] [CrossRef]
- Zhao, J.; Zhang, Z.; Han, S.; Qu, C.; Yuan, Z.; Zhang, D. SVM based forest fire detection using static and dynamic features. Comput. Sci. Inf. Syst. 2011, 8, 821–841. [Google Scholar] [CrossRef]
- Foggia, P.; Saggese, A.; Vento, M. Real-time fire detection for video-surveillance applications using a combination of experts based on color, shape, and motion. IEEE Trans. Circuits Syst. Video Technol. 2015, 25, 1545–1556. [Google Scholar] [CrossRef]
- Truong, T.X.; Kim, J.-M. Fire flame detection in video sequences using multi-stage pattern recognition techniques. Eng. Appl. Artif. Intell. 2012, 25, 1365–1372. [Google Scholar] [CrossRef]
- Ko, B.; Cheong, K.-H.; Nam, J.-Y. Early fire detection algorithm based on irregular patterns of flames and hierarchical Bayesian Networks. Fire Saf. J. 2010, 45, 262–270. [Google Scholar] [CrossRef]
- Han, X.-F.; Jin, J.S.; Wang, M.-J.; Jiang, W.; Gao, L.; Xiao, L.-P. Video fire detection based on Gaussian Mixture Model and multi-color features. Signal Image Video Process. 2017, 11, 1419–1425. [Google Scholar] [CrossRef]
- Chunyu, Y.; Jun, F.; Jinjun, W.; Yongming, Z. Video fire smoke detection using motion and color features. Fire Technol. 2010, 46, 651–663. [Google Scholar] [CrossRef]
- Son, H.; Kim, C.; Kim, C. Automated color model–based concrete detection in construction-site images by using machine learning algorithms. J. Comput. Civ. Eng. 2012, 26, 421–433. [Google Scholar] [CrossRef]
- Liu, W.; Anguelov, D.; Erhan, D.; Szegedy, C.; Reed, S.; Fu, C.-Y.; Berg, A.C. Ssd: Single shot multibox detector. In Proceedings of the Computer Vision–ECCV 2016: 14th European Conference, Amsterdam, The Netherlands, 11–14 October 2016. Part I 14. [Google Scholar]
- Redmon, J.; Divvala, S.; Girshick, R.; Farhadi, A. You only look once: Unified, real-time object detection. In Proceedings of the IEEE Conference on Computer Vision and Pattern Recognition, Las Vegas, NV, USA, 27–30 June 2016. [Google Scholar]
- Lin, T.-Y.; Goyal, P.; Girshick, R.; He, K.; Dollár, P. Focal loss for dense object detection. In Proceedings of the IEEE International Conference on Computer Vision, Venice, Italy, 22–29 October 2017. [Google Scholar]
- Girshick, R.; Donahue, J.; Darrell, T.; Malik, J. Rich feature hierarchies for accurate object detection and semantic segmentation. In Proceedings of the IEEE Conference on Computer Vision and Pattern Recognition, Columbus, OH, USA, 23–28 June 2014. [Google Scholar]
- Girshick, R. Fast r-cnn. In Proceedings of the IEEE International Conference on Computer Vision, Santiago, Chile, 7–13 December 2015. [Google Scholar]
- Ren, S.; He, K.; Girshick, R.; Sun, J. Faster r-cnn: Towards real-time object detection with region proposal networks. Adv. Neural Inf. Process. Syst. 2015, 28, 1–9. [Google Scholar] [CrossRef] [PubMed]
- He, K.; Gkioxari, G.; Dollár, P. Girshick Ross. Mask R-CNN. In Proceedings of the IEEE International Conference on Computer Vision, Venice, Italy, 22–29 October 2017. [Google Scholar]
- Chopde, A.; Magon, A.; Bhatkar, S. Forest Fire Detection and Prediction from image processing using RCNN. In Proceedings of the 7th World Congress on Civil, Structural, and Environmental Engineering, Virtual, 10–12 April 2022. [Google Scholar]
- Barmpoutis, P.; Dimitropoulos, K.; Kaza, K.; Grammalidis, N. Fire detection from images using faster R-CNN and multidimensional texture analysis. In Proceedings of the ICASSP 2019–2019 IEEE International Conference on Acoustics, Speech and Signal Processing (ICASSP), Brighton, UK, 12–17 May 2019. [Google Scholar]
- Zhang, L.; Wang, M.; Ding, Y.; Bu, X. MS-FRCNN: A Multi-Scale Faster RCNN Model for Small Target Forest Fire Detection. Forests 2023, 14, 616. [Google Scholar] [CrossRef]
- Pan, J.; Ou, X.; Xu, L. A collaborative region detection and grading framework for forest fire smoke using weakly supervised fine segmentation and lightweight faster-RCNN. Forests 2021, 12, 768. [Google Scholar] [CrossRef]
- Wang, X.; Gao, H.; Jia, Z.; Li, Z. BL-YOLOv8: An improved road defect detection model based on YOLOv8. Sensors 2023, 23, 8361. [Google Scholar] [CrossRef]
- Yang, G.; Wang, J.; Nie, Z.; Yang, H.; Yu, S. A lightweight YOLOv8 tomato detection algorithm combining feature enhancement and attention. Agronomy 2023, 13, 1824. [Google Scholar] [CrossRef]
- Liu, Z.; Mao, H.; Wu, C.-Y.; Feichtenhofer, C.; Darrell, T.; Xie, S. A convnet for the 2020s. In Proceedings of the IEEE/CVF Conference on Computer Vision and Pattern Recognition, New Orleans, LA, USA, 18–24 June 2022. [Google Scholar]
- Krizhevsky, A.; Sutskever, I.; Hinton, G.E. ImageNet classification with deep convolutional neural networks. Commun. ACM 2017, 60, 84–90. [Google Scholar] [CrossRef]
- Ioffe, S.; Szegedy, C. Batch normalization: Accelerating deep network training by reducing internal covariate shift. In Proceedings of the International Conference on Machine Learning, Lille, France, 6–11 July 2015. [Google Scholar]
- Ba, J.L.; Kiros, J.R.; Hinton, G.E. Layer normalization. arXiv 2016, arXiv:1607.06450. [Google Scholar]
- Vasu, P.K.A.; Gabriel, J.; Zhu, J.; Tuzel, O.; Ranjan, A. Mobileone: An improved one millisecond mobile backbone. In Proceedings of the IEEE/CVF Conference on Computer Vision and Pattern Recognition, Vancouver, BC, Canada, 17–24 June 2023. [Google Scholar]
- Xia, X.; Li, J.; Wu, J.; Wang, X.; Xiao, X.; Zheng, M.; Wang, R. TRT-ViT: TensorRT-oriented vision transformer. arXiv 2022, arXiv:2205.09579. [Google Scholar]
- Ma, N.; Zhang, X.; Zheng, H.-T.; Sun, J. Shufflenet v2: Practical guidelines for efficient cnn architecture design. In Proceedings of the European Conference on Computer Vision (ECCV), Munich, Germany, 8–14 September 2018. [Google Scholar]
- Chino, D.Y.; Avalhais, L.P.; Rodrigues, J.F.; Traina, A.J. Bowfire: Detection of fire in still images by integrating pixel color and texture analysis. In Proceedings of the 2015 28th SIBGRAPI Conference on Graphics, Patterns and Images, Salvador, Brazil, 26–29 August 2015. [Google Scholar]
- Chi, R.; Lu, Z.M.; Ji, Q.G. Real-time multi-feature based fire flame detection in video. IET Image Process. 2017, 11, 31–37. [Google Scholar] [CrossRef]
- Ye, W.; Zhao, J.; Wang, S.; Wang, Y.; Zhang, D.; Yuan, Z. Dynamic texture based smoke detection using Surfacelet transform and HMT model. Fire Saf. J. 2015, 73, 91–101. [Google Scholar] [CrossRef]
- Huang, G.; Liu, Z.; Van Der Maaten, L.; Weinberger, K.Q. Densely connected convolutional networks. In Proceedings of the Proceedings of the IEEE Conference on Computer Vision and Pattern Recognition, Honolulu, HI, USA, 21–26 July 2017. [Google Scholar]
- Liu, Z.; Lin, Y.; Cao, Y.; Hu, H.; Wei, Y.; Zhang, Z.; Lin, S.; Guo, B. Swin transformer: Hierarchical vision transformer using shifted windows. In Proceedings of the IEEE/CVF International Conference on Computer Vision, Montreal, BC, Canada, 11–17 October 2021. [Google Scholar]
- Ultralytics. YOLOv5. Available online: https://github.com/ultralytics/yolov5 (accessed on 11 June 2024).
- Wang, C.-Y.; Bochkovskiy, A.; Liao, H.-Y.M. YOLOv7: Trainable bag-of-freebies sets new state-of-the-art for real-time object detectors. In Proceedings of the Proceedings of the IEEE/CVF Conference on Computer Vision and Pattern Recognition, Vancouver, BC, Canada, 17–24 June 2023. [Google Scholar]
- Ultralytics, YOLOv8. Available online: https://github.com/ultralytics/ultralytics (accessed on 11 June 2024).
- Tang, Y.; Han, K.; Guo, J.; Xu, C.; Xu, C.; Wang, Y. GhostNetv2: Enhance cheap operation with long-range attention. Adv. Neural Inf. Process. Syst. 2022, 35, 9969–9982. [Google Scholar]
- Howard, A.; Sandler, M.; Chu, G.; Chen, L.-C.; Chen, B.; Tan, M.; Wang, W.; Zhu, Y.; Pang, R.; Vasudevan, V. Searching for mobilenetv3. In Proceedings of the IEEE/CVF International Conference on Computer Vision, Seoul, Republic of Korea, 27 October–2 November 2019. [Google Scholar]














| Dataset | Training Images | Testing Images | Validation Images | Total | 
|---|---|---|---|---|
| Photos taken inside factory rooms | 1119 | 320 | 160 | 1599 | 
| Photos taken outside factory rooms | 2382 | 681 | 340 | 3403 | 
| Schedule | Capacity | 
|---|---|
| Parameters configuration | Windows 11 | 
| CPU | 11th Gen Intel(R) Core(TM) i9-11950H @ 2.60 GHz | 
| GPU | RTX3080 | 
| RAM | 128 GB | 
| Deployment environment | Python 3.9.10 | 
| Deep-learning framework | Pytorch | 
| Accelerated computing architecture | CUDA 11.3 | 
| Development platform | Visual Studio Code 1.75.0 | 
| Training Parameters | Details | 
|---|---|
| Epochs | 300 | 
| Batch size | 16 | 
| Image size (pixels) | 640 | 
| Initial learning rate | 0.01 | 
| Optimization algorithm | SGD | 
| Pre-training weights | None | 
| Models | Precision | Recall | F1 | mAP@50 | Parameters (m) | FLOPs (G) | FPS | 
|---|---|---|---|---|---|---|---|
| Shufflenet V2 | 0.733 | 0.781 | 0.756 | 0.745 | 34.2 | 41.8 | 89 | 
| ResNet50 | 0.563 | 0.556 | 0.559 | 0.534 | 42.18 | 428.8 | 55 | 
| Inception V2 | 0.703 | 0.712 | 0.707 | 0.679 | 13.46 | 7.7 | 98 | 
| MbileNet V1 | 0.689 | 0.691 | 0.690 | 0.671 | 5.65 | 12.9 | 130 | 
| densenet | 0.697 | 0.671 | 0.684 | 0.678 | 66.84 | 32.6 | 70 | 
| swin transformer | 0.764 | 0.705 | 0.733 | 0.704 | 28.14 | 46.9 | 68 | 
| YOLOv3-tiny | 0.812 | 0.803 | 0.807 | 0.793 | 8.725 | 12.8 | 218 | 
| YOLOv5s | 0.902 | 0.883 | 0.892 | 0.881 | 7.02 | 15.9 | 178 | 
| YOLOv7-tiny | 0.924 | 0.874 | 0.880 | 0.872 | 6.14 | 13.2 | 205 | 
| YOLOv8n | 0.923 | 0.917 | 0.920 | 0.911 | 3.01 | 8.2 | 333 | 
| Models | Precision | Recall | F1 | mAP@0.5 | Parameters (m) | FLOPS (G) | FPS | 
|---|---|---|---|---|---|---|---|
| YOLOv8n | 0.922 | 0.917 | 0.919 | 0.911 | 3.01 | 8.4 | 333 | 
| YOLOv8n + Simconv/Repblock | 0.927 | 0.928 | 0.927 | 0.915 | 3.62 | 12.3 | 270 | 
| YOLOv8n + MPDIoU | 0.924 | 0.925 | 0.924 | 0.914 | 2.72 | 8.4 | 333 | 
| YOLOv8n + ConNeXtV2 | 0.922 | 0.921 | 0.921 | 0.919 | 3 | 9.3 | 285 | 
| YOLOv8n + Simconv/Repblock + MPDIoU | 0.931 | 0.929 | 0.930 | 0.932 | 2.71 | 12.3 | 270 | 
| YOLOv8n + Simconv/Repblock + ConNeXtV2 | 0.936 | 0.938 | 0.937 | 0.936 | 2.71 | 13.2 | 250 | 
| YOLOv8n + ConNexTV2 + MPDIoU | 0.928 | 0.934 | 0.931 | 0.931 | 2.99 | 9.3 | 285 | 
| YOLOv8n + Simconv/Repblock + ConNexTV2 + MPDIoU | 0.952 | 0.956 | 0.954 | 0.956 | 3.81 | 13.2 | 250 | 
| Disclaimer/Publisher’s Note: The statements, opinions and data contained in all publications are solely those of the individual author(s) and contributor(s) and not of MDPI and/or the editor(s). MDPI and/or the editor(s) disclaim responsibility for any injury to people or property resulting from any ideas, methods, instructions or products referred to in the content. | 
© 2024 by the authors. Licensee MDPI, Basel, Switzerland. This article is an open access article distributed under the terms and conditions of the Creative Commons Attribution (CC BY) license (https://creativecommons.org/licenses/by/4.0/).
Share and Cite
Zhang, Z.; Tan, L.; Robert, T.L.K. An Improved Fire and Smoke Detection Method Based on YOLOv8n for Smart Factories. Sensors 2024, 24, 4786. https://doi.org/10.3390/s24154786
Zhang Z, Tan L, Robert TLK. An Improved Fire and Smoke Detection Method Based on YOLOv8n for Smart Factories. Sensors. 2024; 24(15):4786. https://doi.org/10.3390/s24154786
Chicago/Turabian StyleZhang, Ziyang, Lingye Tan, and Tiong Lee Kong Robert. 2024. "An Improved Fire and Smoke Detection Method Based on YOLOv8n for Smart Factories" Sensors 24, no. 15: 4786. https://doi.org/10.3390/s24154786
APA StyleZhang, Z., Tan, L., & Robert, T. L. K. (2024). An Improved Fire and Smoke Detection Method Based on YOLOv8n for Smart Factories. Sensors, 24(15), 4786. https://doi.org/10.3390/s24154786
 
        


 
       