Development of a Knowledge Graph for Automatic Job Hazard Analysis: The Schema
Abstract
1. Introduction
2. Related Works
2.1. Ontologies for Construction Safety Management
2.2. Knowledge Gaps
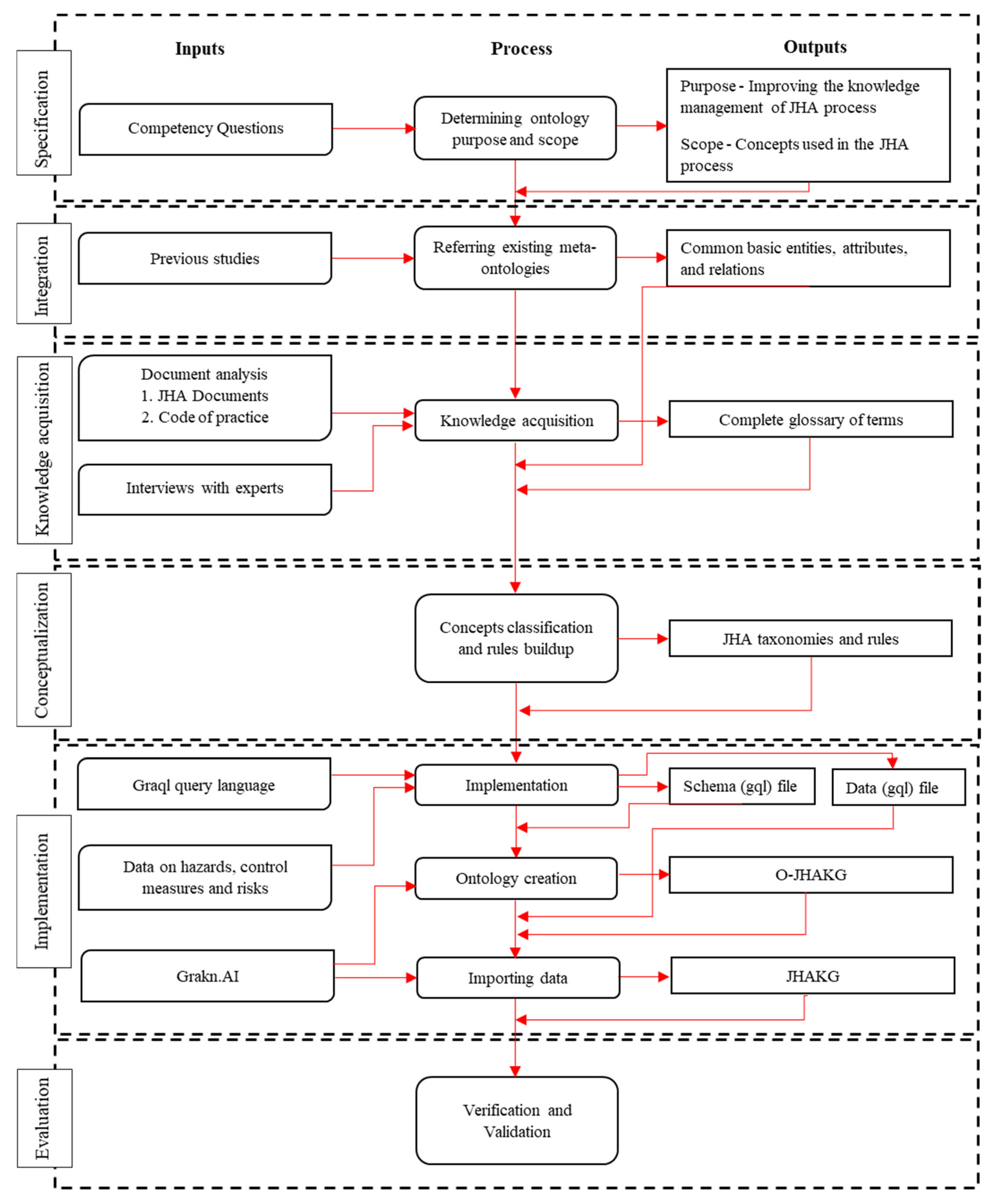
3. Methodology
4. Development of the Ontology for Job Hazard Analysis Knowledge Graph
4.1. Phase 1: Specification
4.1.1. Purpose and Domain
4.1.2. Requirements
4.2. Phase 2: Integration
4.3. Phase 3: Knowledge Acquisition
4.3.1. Document Analysis
4.3.2. Expert Interviews
4.4. Phase 4: Conceptualization
4.4.1. Sub-Concepts of Job Steps
4.4.2. Sub-Concepts of External Conditions
4.4.3. Sub-Concepts of Hazards
- Proximity hazards—Hazards that arise from the proximities (e.g., underground service lines, mobile plants, other work groups, public)
- Workplace hazards—Hazards that arise due to the nature of the workplace (e.g., falls, lack of oxygen, bush fire, wild animals, slips)
- Weather hazards—Hazards that arise from the existing weather condition (e.g., lightening, UV rays, heat stress, extreme cold)
- Atmospheric hazards—Hazards that arise due to the existing atmospheric condition (e.g., dust, flammable atmosphere, contaminated atmosphere, lack of visibility)

4.4.4. Sub-Concepts of Control Measures
4.4.5. Rules Related to Risk Evaluation
4.5. Phase 5: Implementation
4.5.1. Importing Data
4.5.2. Knowledge Graph Reasoning and Queries
4.6. Phase 6: Evaluation
4.6.1. Verification
4.6.2. Validation
- Query 1: What are the hazards that can arise from the execution of an arc welding activity, and what are the consequence levels and possible outcomes caused by the hazards?
- Query 2: What are the hazards related to external conditions and the consequence level and possible outcome caused by the hazards?
- Query 3: What are the control measures to mitigate the impact of unstable surfaces and edges when the hazard has a high consequence level, and what are their respective categories?
- Query 4: What are the hazards that can have a high risk when arc welding is performed in a manhole, and what are the control measures to mitigate the risk of the hazards and the control measures for the hazards related to the working environment?
5. Discussion and Conclusions
Author Contributions
Funding
Institutional Review Board Statement
Informed Consent Statement
Data Availability Statement
Acknowledgments
Conflicts of Interest
References
- Asadzadeh, A.; Arashpour, M.; Lib, H.; Ngoc, T.; Bab-Hadiashard, A.; Rashidie, A. Sensor-based safety management. Autom. Constr. 2020, 113, 103128. [Google Scholar] [CrossRef]
- Wachter, J.K.; Yorio, P.L. A system of safety management practices and worker engagement for reducing and preventing accidents: An empirical and theoretical investigation. Accid. Prev. 2014, 68, 117–130. [Google Scholar] [CrossRef] [PubMed]
- Bottani, E.; Monica, L.; Vignali, G. Safety management systems: Performance differences between adopters and non-adopters. Saf. Sci. 2009, 47, 155–162. [Google Scholar] [CrossRef]
- Robson, L.S.; Clarke, J.A.; Cullen, K.; Bielecky, A.; Severin, C.; Bigelow, P.L.; Irvin, E.; Culyer, A.; Mahood, Q. The effectiveness of occupational health and safety management system interventions: A systematic review. Saf. Sci. 2007, 45, 329–353. [Google Scholar] [CrossRef]
- Mearns, K.; Whitaker, S.M.; Flin, R. Safety climate, safety management practice and safety performance in offshore environments. Saf. Sci. 2003, 41, 641–680. [Google Scholar] [CrossRef]
- Fernández-Muñiz, B.; Montes-Peón, J.M.; Vázquez-Ordás, C.J. Safety management system: Development and validation of a multidimensional scale. J. Loss Prev. Process Ind. 2007, 20, 52–68. [Google Scholar] [CrossRef]
- Labodova’, A. Implementing integrated management systems using a risk analysis based approach. J. Clean. Prod. 2004, 12, 571–580. [Google Scholar] [CrossRef]
- Albrechtsen, E.; Solberg, I.; Svensli, E. The application and benefits of job safety analysis. Saf. Sci. 2019, 113, 425–437. [Google Scholar] [CrossRef]
- Borys, D. The role of safe work method statements in the Australian construction industry. Saf. Sci. 2012, 50, 210–220. [Google Scholar] [CrossRef]
- Crutchfield, N.; Roughton, J. Using the Job Hazard Analysis. In Safety Culture, 2nd ed.; Elsevier: Amsterdam, The Netherlands, 2019; pp. 289–325. [Google Scholar] [CrossRef]
- OSHA. Job Hazard Analysis; OSHA: Washington, DC, USA, 2002.
- Wang, H.-H.; Boukamp, F. Ontology-based representation and reasoning framework for supporting job hazard analysis. J. Comput. Civ. Eng. 2011, 25, 442–456. [Google Scholar] [CrossRef]
- Zhang, S.; Teizer, J.; Boukamp, F. Automated ontology based job hazard analysis (JHA) in building information modelling (BIM). In Proceedings of the CIB W099 International Conference on Modelling and Building Health and Safety, Rotterdam, The Netherlands, 10–11 September 2012; pp. 78–81. [Google Scholar]
- Rozenfeld, O.; Sacks, R.; Rosenfeld, Y.; Baum, H. Construction job safety analysis. Saf. Sci. 2010, 48, 491–498. [Google Scholar] [CrossRef]
- Mohamed, E.; Jafari, P.; Pereira, E.; Hague, S.; AbouRizk, S. Web-based job hazard assessment for improved safety-knowledge management in construction. In Proceedings of the 36th International Symposium on Automation and Robotics in Construction (ISARC 2019), Banff, AB, Canada, 21–24 May 2019; pp. 493–500. [Google Scholar]
- Bansal, V.K. Application of geographic information systems in construction safety planning. Int. J. Proj. Manag. 2011, 29, 66–77. [Google Scholar] [CrossRef]
- Kim, K.; Cho, Y. BIM-based planning of temporary structures for construction safety. In Proceedings of the 2015 ASCE International Workshop on Computing in Civil Engineering, Austin, TX, USA, 21–23 June 2015. [Google Scholar]
- Zhang, S.; Boukamp, F.; Teizer, J. Ontology-based semantic modeling of construction safety knowledge: Towards automated safety planning for job hazard analysis (JHA). Autom. Constr. 2015, 52, 29–41. [Google Scholar] [CrossRef]
- SafeWork SA. Safe Work Method Statements 2020 Audit Report; SafeWork SA: Keswick, SA, Australia, 2020.
- Fernández-López, M.; Gómez-Pérez, A.; Juristo, N. Methontology: From ontological art towards ontological engineering. In Proceedings of the Fourteenth National Conference on Artificial Intelligence, Providence, RI, USA, 27–31 July 1997. [Google Scholar]
- Chi, N.-W.; Lin, K.-Y.; Hsieh, S.-H. Using ontology-based text classification to assist Job Hazard Analysis. Adv. Eng. Inform. 2014, 28, 381–394. [Google Scholar] [CrossRef]
- Zhong, B.; Li, Y. An ontological and semantic approach for the construction risk inferring and application. J. Intell. Robot. Syst. 2015, 79, 449–463. [Google Scholar] [CrossRef]
- Lu, Y.; Li, Q.; Zhou, Z.; Deng, Y. Ontology-based knowledge modeling for automated construction safety checking. Saf. Sci. 2015, 79, 11–18. [Google Scholar] [CrossRef]
- Xiong, R.; Song, Y.; Li, H.; Wang, Y. Onsite video mining for construction hazards identification with visual relationships. Adv. Eng. Inform. 2019, 42, 100966. [Google Scholar] [CrossRef]
- Zhong, B.; Li, H.; Luo, H.; Zhou, J.; Fang, W.; Xing, X. Ontology-Based Semantic Modeling of Knowledge in Construction: Classification and Identification of Hazards Implied in Images. J. Constr. Eng. Manag. 2020, 146, 04020013. [Google Scholar] [CrossRef]
- Jiang, Y.; Gao, X.; Su, W.; Li, J. Systematic Knowledge Management of Construction Safety Standards Based on Knowledge Graphs: A Case Study in China. Int. J. Environ. Res. Public Health 2021, 18, 10692. [Google Scholar] [CrossRef]
- D’Avanzo, E.; Lieto, A.; Kufik, T. Manually vs Semiautomatic Domain Specifc Ontology Building. Ph.D. Thesis, University of Salerno, Baronissi, Italy, 2008. [Google Scholar]
- Elmhadhbi, L.; Mohamed-Hedi, K.; Archimède, B.; Otte, J.N.; Smith, B. An Ontological Approach to Enhancing Information Sharing in Disaster Response. Information 2021, 12, 432. [Google Scholar] [CrossRef]
- Gasevic, D.; Djuric, D.; Devedzic, V. Model Driven Engineering and Ontology Development; Springer: Berlin/Heidelberg, Germany, 2009. [Google Scholar]
- Francesconi, E.; Montemagni, S.; Peters, W.; Tiscornia, D. Integrating a Bottom–Up and Top–Down Methodology for Building Semantic Resources for the Multilingual Legal Domain. In Semantic Processing of Legal Texts; Springer: Berlin/Heidelberg, Germany, 2010; pp. 95–121. [Google Scholar]
- Noy, N.; McGuinness, D. Ontology Development 101: A Guide to Creating Your First Ontology. Knowl. Syst. Lab. 2001, 32. [Google Scholar]
- Brusa, G.; Caliusco, M.L.; Chiotti, O. A process for building a domain ontology: An experience in developing a government budgetary ontology. In Proceedings of the Conferences in Research and Practice in Information Technology, Hobart, Australia, 16–19 January 2006. [Google Scholar]
- Khatoon, A.; Hafeez, Y.; Ali, T. An ontological framework for requirement change management in distributed environment. Nucleus 2014, 46, 291–301. [Google Scholar]
- Safe Work Australia. Codes of Practice. Available online: https://www.safeworkaustralia.gov.au/law-and-regulation/codes-practice (accessed on 27 January 2023).
- Safe Work Australia. Model Codes of Practice: Excavation Work; Safe Work Australia: Canberra, ACT, Australia, 2020.
- Safe Work Australia. Model Codes of Practice: Hazardous Manual Tasks; Safe Work Australia: Canberra, ACT, Australia, 2020.
- Safe Work Australia. Model Codes of Practice: Welding Processes; Safe Work Australia: Canberra, ACT, Australia, 2021.
- Safe Work Australia. Model Code of Practice: Abrasive Blasting; Safe Work Australia: Canberra, ACT, Australia, 2020.
- Mitropoulos, P.; Abdelhamid, T.S.; Howell, G.A. Systems Model of Construction Accident Causation. J. Constr. Eng. Manag. 2005, 131, 813–825. [Google Scholar] [CrossRef]
- ISO. ISO 31000:2009; Risk Management—Principles and Guidelines. International Organization for Standardization: Geneva, Switzerland, 2009.
- Safe Work Australia. Model Code of Practice: How to Manage Work Health and Safety Risks; Safe Work Australia: Canberra, ACT, Australia, 2018.
- Grakn Labs. GRAKN.AI. Available online: https://grakn.ai (accessed on 22 May 2021).
- Messina, A.; Pribadi, H.; Stichbury, J.; Bucci, M.; Klarman, S.; Urso, A. BioGrakn: A Knowledge Graph-Based Semantic Database for Biomedical Sciences. In Proceedings of the Conference on Complex, Intelligent, and Software Intensive Systems, Matsue, Japan, 4–6 July 2018. [Google Scholar]
- Gómez-Pérez, A.; Fernandez-Lopez, M.; Corcho, O. Ontological Engineering: With Examples from the Areas of Knowledge Management, e-Commerce and the Semantic Web. In Advanced Information and Knowledge Processing; Springer: London, UK, 2004. [Google Scholar]
- Suárez-Figueroa, M.; Gómez-Pérez, A. First attempt towards a standard glossary of ontology engineering terminology. In Proceedings of the 8th International Conference on Terminology and Knowledge Engineering, Copenhagen, Denmark, 18–21 August 2008. [Google Scholar]
- Wu, C.; Wu, P.; Wang, J.; Jiang, R.; Chen, M.; Wang, X. Ontological knowledge base for concrete bridge rehabilitation project management. Autom. Constr. 2021, 121, 103428. [Google Scholar] [CrossRef]












| Authors | Ontology Modeling Method | Sources of Knowledge Used to Construct the Ontology | Purpose of the Ontology |
|---|---|---|---|
| Jiang et al. [26] | Manually matching, classifying, and filtering entities with concepts in the ontology and encoding them in a machine-readable format | National, industry, local, and corporate construction safety standards | An ontology to facilitate the modeling of construction safety standards knowledge |
| Zhong et al. [25] | Using Natural Language Processing (NLP) to match annotated images with the ontology semantically | Chinese specification Quality and Safety Inspection Guide of Urban Rail Transit Engineering | An ontology to model the hazard events |
| Xiong et al. [24] | Manually encoding regulatory documents in a machine-readable format | Safety Handbook for Construction Site Workers The Construction (Design and Management) Regulations 2015 Recommended Practices for Safety and Health Programs in Construction | Construction safety ontology to assist the evaluation process of operation descriptions generated from site videos against safety guidelines extracted from the documents |
| Zhang et al. [18] | Manually encoding construction safety regulations and industry safety best practice reports in a machine-readable format | OSHA regulation 1926 Occupational Injury and Illness Classification Manual Construction Solutions Database | Construction safety ontology to formalize the current construction safety knowledge and to support safety hazard identification and mitigation through BIM |
| Zhong and Li [22] | Manually encoding risk information in a machine-readable format | Building technical codes or regulations Construction manuals Best-practice construction rules or experts’ experience literature | A meta-ontology model to integrate the risk knowledge domain with the risk monitor object domain. |
| Lu et al. [23] | Manually encoding construction safety checking information in a machine-readable format | CPWR construction solution database OSHA regulations | An ontology for automated construction safety checking |
| Chi et al. [21] | A semi-automated procedure based on text classification | Center to Protect Workers’ Rights (CPWR) construction solution database NIOSH FACE reports OSHA standards | A construction safety domain ontology that allows users to locate a specific activity and hazard and then retrieve possible solutions to support the JHA |
| Wang and Boukamp [12] | Manually encoding JHA information in a machine-readable format | Occupational Injury and Illness Classification Manual MasterFormat 2004 Edition from Construction Specifications Institute JHA documents | Concept ontology to assist the JHA process |
| Main Requirements | CQ ID | CQ Text |
|---|---|---|
| Identification of primary hazards | CQ 1 | What are the primary hazards of a job step? |
| Identification of control measures for primary hazards | CQ 2 | What are the control measures of a primary hazard? |
| Identification of secondary hazards and control measures for them | CQ 3 | What are the workplace hazards and control measures when a job step is performed on a particular workplace? |
| CQ 4 | What are the weather hazards and control measures when a job step is performed in a particular weather condition? | |
| CQ 5 | What are the proximity hazards and control measures when a job step is performed in a particular proximity? | |
| CQ 6 | What are the atmospheric hazards and control measures when a job step is performed in a particular atmosphere? | |
| Identification of changes in risk levels | CQ 7 | Will the initial risk of primary hazards increase when a job step is performed in a particular workplace? |
| CQ 8 | Will the initial risk of primary hazards increase when the job step is performed in a particular weather condition? | |
| CQ 9 | Will the initial risk of primary hazards increase when the job step is performed in a particular proximity condition? | |
| CQ 10 | Will the initial risk of primary hazards increase when the job step is being performed in a particular atmospheric condition? |
| Interviewee ID | Designation | Experience (Years) | Company | Involvement in the JHA Process | |
|---|---|---|---|---|---|
| Direct | Indirect | ||||
| 1 | Supervisor | 28 | A | ✓ | |
| 2 | Supervisor | 24 | A | ✓ | |
| 3 | Supervisor | 32 | A | ✓ | |
| 4 | Safety consultant | 27 | A | ✓ | |
| 5 | Supervisor | 15 | A | ✓ | |
| 6 | Supervisor | 5 | A | ✓ | |
| 7 | Supervisor | 18 | A | ✓ | |
| 8 | Site safety advisor | 12 | B | ✓ | |
| 9 | Senior safety advisor | 21 | B | ✓ | |
| 10 | Safety manager | 27 | B | ✓ | |
| 11 | Health and safety consultant | 14 | B | ✓ | |
| 12 | HSEQ advisor | 7 | C | ✓ | |
| 13 | Safety manager | 23 | C | ✓ | |
| 14 | HSEQ administrator | 12 | D | ✓ | |
| 15 | HSEQ manager | 34 | D | ✓ | |
| 16 | Supervisor | 14 | D | ✓ | |
| 17 | Safety consultant | 30 | E | ✓ | |
| 18 | Field operation implementation manager | 22 | E | ✓ | |
| Rule Category | Explanation | Graql Code Examples for Implementing Rules |
|---|---|---|
| Workplace-primary hazards risk rule | When a job step is performed in a particular workplace, such as a confined space and elevated work platform, it can increase the probability of primary hazards. This rule type evaluates the primary hazard and the workplace together during a query time and indicates that there is an increased risk of primary hazard due to the existing workplace condition | Example—High_risk_wp_9: when {$ph isa primary_hazards, has outcome_ph “breathing difficulties”, has consq_ph “high”; $wp isa workplace, has name_wpc “confined space”;} then {(high_risk_creator: $wp, high_risk_hazard: $ph) isa high_risk_relationship_wp;}; |
| Weather-primary hazards risk rule | Existing weather conditions can largely increase the probability of the occurrence of a primary hazard. Even though it is not applicable to each hazard, the risk of some hazards can largely increase with the existing weather condition. This rule will go through the primary hazards of the job step and the existing weather condition and indicates the hazards which are likely to increase their risks. | Example—High_risk_we_5: when {$ph isa primary_hazards, has outcome_ph “electrocution”, has consq_ph “high”; $we isa weather, has name_wec “rainy”;} then {(high_risk_creator: $we, high_risk_hazard: $ph) isa high_risk_relationship_we;}; |
| Atmosphere-primary hazards risk rule | Irrespective of creating its own set of hazards, atmosphere can influence the risk of primary hazards by increasing the probability of the occurrence of it. This rule will activate at the moment of querying and indicates to the user the primary hazards that can have an increased risk with the prevailing atmospheric condition | Example—High_risk_atm_2: when {$ph isa primary_hazards, has outcome_ph “cuts”, has consq_ph “high”; $atm isa atmosphere, has name_atm “dark”;} then {(high_risk_creator: $atm, high_risk_hazard: $ph) isa high_risk_relationship_atm;}; |
| Proximity-primary hazards risk rule | The proximity condition can have some considerable influence on the risk of primary hazards by increasing the probability of occurrence. This rule will evaluate the primary hazards and the condition of the proximity at which the job step is being undertaken and highlights the hazards that are likely to have an increased risk as a result of the existing proximity. | Example—High_risk_pro_3: when {$ph isa primary_hazards, has outcome_ph “ground collapse”, has consq_ph “high”; $pro isa proximity, has name_pro “near a shaft or trench”;} then {(high_risk_creator: $pro, high_risk_hazard: $ph) isa high_risk_relationship_pro;} |
| Hazard | Spark | Heat | Noise | Electricity | Asphyxiation Hazard |
| Outcome | Burns | Heat stress | Hearing loss | Electrocution | Breathing difficulties |
| Consequence | High | High | Medium | Medium | Medium |
| Hazard | Ground Collapse | Underground Water |
| Consequence | High | Medium |
| Control Measures | Category |
|---|---|
| All stockpiles should be inspected daily and particularly after heavy rain and earthquakes | Administrative control measures |
| Use stable and firm ground for stockpiling | Administrative control measures |
| Make sure the size of the area is sufficient for mobile equipment operation | Administrative control measures |
| Construct the ramp using a front-end loader, bulldozer, or other suitable machine and compact adequately | Engineering control measures |
| Maintain the ramp of the stockpile in a safe angle | Engineering control measures |
| Construct bunds at the edges of stockpiles | Engineering control measures |
| Hazard Category | Hazard | Control Measures | Control Measures Category |
|---|---|---|---|
| High Risk Primary hazard | Heat | Take Regular Breaks | Administrative control measures |
| Workplace hazard | Musculoskeletal disorders | Reduce working time | Administrative control measures |
Disclaimer/Publisher’s Note: The statements, opinions and data contained in all publications are solely those of the individual author(s) and contributor(s) and not of MDPI and/or the editor(s). MDPI and/or the editor(s) disclaim responsibility for any injury to people or property resulting from any ideas, methods, instructions or products referred to in the content. |
© 2023 by the authors. Licensee MDPI, Basel, Switzerland. This article is an open access article distributed under the terms and conditions of the Creative Commons Attribution (CC BY) license (https://creativecommons.org/licenses/by/4.0/).
Share and Cite
Pandithawatta, S.; Ahn, S.; Rameezdeen, R.; Chow, C.W.K.; Gorjian, N.; Kim, T.W. Development of a Knowledge Graph for Automatic Job Hazard Analysis: The Schema. Sensors 2023, 23, 3893. https://doi.org/10.3390/s23083893
Pandithawatta S, Ahn S, Rameezdeen R, Chow CWK, Gorjian N, Kim TW. Development of a Knowledge Graph for Automatic Job Hazard Analysis: The Schema. Sensors. 2023; 23(8):3893. https://doi.org/10.3390/s23083893
Chicago/Turabian StylePandithawatta, Sonali, Seungjun Ahn, Raufdeen Rameezdeen, Christopher W. K. Chow, Nima Gorjian, and Tae Wan Kim. 2023. "Development of a Knowledge Graph for Automatic Job Hazard Analysis: The Schema" Sensors 23, no. 8: 3893. https://doi.org/10.3390/s23083893
APA StylePandithawatta, S., Ahn, S., Rameezdeen, R., Chow, C. W. K., Gorjian, N., & Kim, T. W. (2023). Development of a Knowledge Graph for Automatic Job Hazard Analysis: The Schema. Sensors, 23(8), 3893. https://doi.org/10.3390/s23083893

