Optical Encoding Model Based on Orbital Angular Momentum Powered by Machine Learning
Abstract
1. Introduction
2. Concept and Principle of the Optical Encoding Model
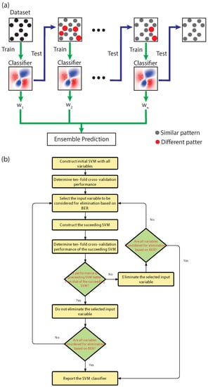
3. SVM-Based Decoding Method for Image Recognition and Classification
| Algorithm 1 Pseudocode for decoding processing using an SVM–ECOC model |
|
4. Case Study
5. Results
6. Conclusions
Author Contributions
Funding
Institutional Review Board Statement
Informed Consent Statement
Data Availability Statement
Conflicts of Interest
Appendix A. Support Vector Machine Algorithm
| Type of SVM | Kernel | Description |
|---|---|---|
| Base function (Gaussian) | Learning of one class, where represents the width of the kernel | |
| Linear | Learning of two classes | |
| Polynomial | is the polynomial degree | |
| Sigmoid | The kernel is determined by specific and |

References
- Allen, L.; Beijersbergen, M.W.; Spreeuw, R.; Woerdman, J. Orbital angular momentum of light and the transformation of Laguerre–Gaussian laser modes. Phys. Rev. A 1992, 45, 8185. [Google Scholar] [CrossRef] [PubMed]
- Lian, Y.; Qi, X.; Wang, Y.; Bai, Z.; Wang, Y.; Lu, Z. OAM beam generation in space and its applications: A review. Opt. Lasers Eng. 2022, 151, 106923. [Google Scholar] [CrossRef]
- Zhao, J.; Chremmos, I.D.; Song, D.; Christodoulides, D.N.; Efremidis, N.K.; Chen, Z. Curved singular beams for three-dimensional particle manipulation. Sci. Rep. 2015, 5, 12086. [Google Scholar] [CrossRef] [PubMed]
- Liu, K.; Cheng, Y.; Gao, Y.; Li, X.; Qin, Y.; Wang, H. Super-resolution radar imaging based on experimental OAM beams. Appl. Phys. Lett. 2017, 110, 164102. [Google Scholar] [CrossRef]
- Wang, J.; Liu, K.; Cheng, Y.; Wang, H. Vortex SAR imaging method based on OAM beams design. IEEE Sensors J. 2019, 19, 11873–11879. [Google Scholar] [CrossRef]
- Wang, J. Twisted optical communications using orbital angular momentum. Sci. China Phys. Mech. Astron. 2019, 62, 34201. [Google Scholar] [CrossRef]
- Trichili, A.; Rosales-Guzmán, C.; Dudley, A.; Ndagano, B.; Ben Salem, A.; Zghal, M.; Forbes, A. Optical communication beyond orbital angular momentum. Sci. Rep. 2016, 6, 27674. [Google Scholar] [CrossRef]
- Gong, L.; Zhao, Q.; Zhang, H.; Hu, X.Y.; Huang, K.; Yang, J.M.; Li, Y.M. Optical orbital-angular-momentum-multiplexed data transmission under high scattering. Light Sci. Appl. 2019, 8, 27. [Google Scholar] [CrossRef]
- Zhao, Q.; Yu, P.P.; Liu, Y.F.; Wang, Z.Q.; Li, Y.M.; Gong, L. Light field imaging through a single multimode fiber for OAM-multiplexed data transmission. Appl. Phys. Lett. 2020, 116, 181101. [Google Scholar] [CrossRef]
- Kai, C.; Feng, Z.; Dedo, M.I.; Huang, P.; Guo, K.; Shen, F.; Gao, J.; Guo, Z. The performances of different OAM encoding systems. Opt. Commun. 2019, 430, 151–157. [Google Scholar] [CrossRef]
- Willner, A.E.; Pang, K.; Song, H.; Zou, K.; Zhou, H. Orbital angular momentum of light for communications. Appl. Phys. Rev. 2021, 8, 041312. [Google Scholar] [CrossRef]
- Fang, X.; Ren, H.; Gu, M. Orbital angular momentum holography for high-security encryption. Nat. Photonics 2020, 14, 102–108. [Google Scholar] [CrossRef]
- Xiao, Q.; Ma, Q.; Yan, T.; Wu, L.W.; Liu, C.; Wang, Z.X.; Wan, X.; Cheng, Q.; Cui, T.J. Orbital-angular-momentum-encrypted holography based on coding information metasurface. Adv. Opt. Mater. 2021, 9, 2002155. [Google Scholar] [CrossRef]
- Fu, S.; Zhai, Y.; Zhou, H.; Zhang, J.; Wang, T.; Yin, C.; Gao, C. Demonstration of free-space one-to-many multicasting link from orbital angular momentum encoding. Opt. Lett. 2019, 44, 4753–4756. [Google Scholar] [CrossRef]
- Willner, A.J.; Ren, Y.; Xie, G.; Zhao, Z.; Cao, Y.; Li, L.; Ahmed, N.; Wang, Z.; Yan, Y.; Liao, P.; et al. Experimental demonstration of 20 Gbit/s data encoding and 2 ns channel hopping using orbital angular momentum modes. Opt. Lett. 2015, 40, 5810–5813. [Google Scholar] [CrossRef]
- Li, S.; Xu, Z.; Liu, J.; Zhou, N.; Zhao, Y.; Zhu, L.; Xia, F.; Wang, J. Experimental demonstration of free-space optical communications using orbital angular momentum (OAM array encoding/decoding. In Proceedings of the 2015 Conference on Lasers and Electro-Optics (CLEO), Busan, Republic of Korea, 24–28 August 2015; pp. 1–2. [Google Scholar]
- Trichili, A.; Salem, A.B.; Dudley, A.; Zghal, M.; Forbes, A. Encoding information using Laguerre Gaussian modes over free space turbulence media. Opt. Lett. 2016, 41, 3086–3089. [Google Scholar] [CrossRef]
- Wang, J.; Yang, J.Y.; Fazal, I.M.; Ahmed, N.; Yan, Y.; Huang, H.; Ren, Y.; Yue, Y.; Dolinar, S.; Tur, M.; et al. Terabit free-space data transmission employing orbital angular momentum multiplexing. Nat. Photonics 2012, 6, 488–496. [Google Scholar] [CrossRef]
- Zhou, H.; Sain, B.; Wang, Y.; Schlickriede, C.; Zhao, R.; Zhang, X.; Wei, Q.; Li, X.; Huang, L.; Zentgraf, T. Polarization-encrypted orbital angular momentum multiplexed metasurface holography. ACS Nano 2020, 14, 5553–5559. [Google Scholar] [CrossRef]
- Bolduc, E.; Bent, N.; Santamato, E.; Karimi, E.; Boyd, R.W. Exact solution to simultaneous intensity and phase encryption with a single phase-only hologram. Opt. Lett. 2013, 38, 3546–3549. [Google Scholar] [CrossRef] [PubMed]
- Willner, A.E.; Song, H.; Liu, C.; Zhang, R.; Pang, K.; Zhou, H.; Hu, N.; Song, H.; Su, X.; Zhao, Z.; et al. Causes and mitigation of modal crosstalk in OAM multiplexed optical communication links. In Structured Light for Optical Communication; Elsevier: Amsterdam, The Netherlands, 2021; pp. 259–289. [Google Scholar]
- Ouyang, X.; Xu, Y.; Xian, M.; Feng, Z.; Zhu, L.; Cao, Y.; Lan, S.; Guan, B.O.; Qiu, C.W.; Gu, M.; et al. Synthetic helical dichroism for six-dimensional optical orbital angular momentum multiplexing. Nat. Photonics 2021, 15, 901–907. [Google Scholar] [CrossRef]
- Zhu, F.; Jiang, J.; Li, Y.; Zhou, C.; Tang, L.; Lai, Z. Index Modulation of OAM-UCA with LDPC Transmission. In Proceedings of the 2021 IEEE 21st International Conference on Communication Technology (ICCT), Tianjin, China, 13–16 October 2021; pp. 1300–1303. [Google Scholar]
- Li, Y.; Zhang, Z. Image information transfer with petal-like beam lattices encoding/decoding. Opt. Commun. 2022, 510, 127931. [Google Scholar] [CrossRef]
- Du, J.; Li, S.; Zhao, Y.; Xu, Z.; Zhu, L.; Zhou, P.; Liu, J.; Wang, J. Demonstration of M-ary encoding/decoding using visible-light Bessel beams carrying orbital angular momentum (OAM) for free-space obstruction-free optical communications. In Proceedings of the Optical Fiber Communication Conference, Los Angeles, CA, USA, 22–26 March 2015; p. M2F-4. [Google Scholar]
- Fujita, H.; Sato, M. Encoding orbital angular momentum of light in magnets. Phys. Rev. B 2017, 96, 060407. [Google Scholar] [CrossRef]
- Zhao, N.; Li, X.; Li, G.; Kahn, J.M. Capacity limits of spatially multiplexed free-space communication. Nat. Photonics 2015, 9, 822–826. [Google Scholar] [CrossRef]
- Chen, M.; Dholakia, K.; Mazilu, M. Is there an optimal basis to maximise optical information transfer? Sci. Rep. 2016, 6, 22821. [Google Scholar] [CrossRef]
- Trichili, A.; Park, K.H.; Zghal, M.; Ooi, B.S.; Alouini, M.S. Communicating using spatial mode multiplexing: Potentials, challenges, and perspectives. IEEE Commun. Surv. Tutorials 2019, 21, 3175–3203. [Google Scholar] [CrossRef]
- Bartkiewicz, K.; Gneiting, C.; Černoch, A.; Jiráková, K.; Lemr, K.; Nori, F. Experimental kernel-based quantum machine learning in finite feature space. Sci. Rep. 2020, 10, 12356. [Google Scholar] [CrossRef]
- Zhou, J.; Huang, B.; Yan, Z.; Bünzli, J.C.G. Emerging role of machine learning in light-matter interaction. Light Sci. Appl. 2019, 8, 84. [Google Scholar] [CrossRef]
- Neary, P.L.; Watnik, A.T.; Judd, K.P.; Lindle, J.R.; Flann, N.S. Machine learning-based signal degradation models for attenuated underwater optical communication OAM beams. Opt. Commun. 2020, 474, 126058. [Google Scholar] [CrossRef]
- Kirchner, T.; Gröhl, J.; Maier-Hein, L. Context encoding enables machine learning-based quantitative photoacoustics. J. Biomed. Opt. 2018, 23, 056008. [Google Scholar] [CrossRef]
- Zhou, L.; Chen, X.; Chen, W. Deep learning based attack on phase-truncated optical encoding. In Proceedings of the 2020 IEEE MTT-S International Conference on Numerical Electromagnetic and Multiphysics Modeling and Optimization (NEMO), Hangzhou, China, 7–9 December 2020; pp. 1–4. [Google Scholar]
- Doster, T.; Watnik, A.T. Laguerre–Gauss and Bessel–Gauss beams propagation through turbulence: Analysis of channel efficiency. Appl. Opt. 2016, 55, 10239–10246. [Google Scholar] [CrossRef]
- Paufler, W.; Böning, B.; Fritzsche, S. High harmonic generation with Laguerre–Gaussian beams. J. Opt. 2019, 21, 094001. [Google Scholar] [CrossRef]
- Litvin, I.A.; Burger, L.; Forbes, A. Angular self-reconstruction of petal-like beams. Opt. Lett. 2013, 38, 3363–3365. [Google Scholar] [CrossRef] [PubMed]
- Guo, Z.; Wang, Z.; Dedo, M.I.; Guo, K. The orbital angular momentum encoding system with radial indices of Laguerre–Gaussian beam. IEEE Photonics J. 2018, 10, 7906511. [Google Scholar] [CrossRef]
- Zetie, K.; Adams, S.; Tocknell, R. How does a Mach–Zehnder interferometer work? Phys. Educ. 2000, 35, 46. [Google Scholar] [CrossRef]
- Schimpf, D.; Barankov, R.; Ramachandran, S. Cross-correlated (C2) imaging of fiber and waveguide modes. Opt. Express 2011, 19, 13008–13019. [Google Scholar] [CrossRef]
- Beijersbergen, M.W.; Allen, L.; Van der Veen, H.; Woerdman, J. Astigmatic laser mode converters and transfer of orbital angular momentum. Opt. Commun. 1993, 96, 123–132. [Google Scholar] [CrossRef]
- Zheng, G.; Qian, Z.; Yang, Q.; Wei, C.; Xie, L.; Zhu, Y.; Li, Y. The combination approach of SVM and ECOC for powerful identification and classification of transcription factor. BMC Bioinform. 2008, 9, 282. [Google Scholar] [CrossRef]
- Liu, M.; Zhang, D.; Chen, S.; Xue, H. Joint binary classifier learning for ECOC-based multi-class classification. IEEE Trans. Pattern Anal. Mach. Intell. 2015, 38, 2335–2341. [Google Scholar] [CrossRef]
- Binh, L.N. Noises in Optical Communications and Photonic Systems; CRC Press LLC: Boca Raton, FL, USA, 2016. [Google Scholar]
- Kareem, F.Q.; Zeebaree, S.; Dino, H.I.; Sadeeq, M.; Rashid, Z.N.; Hasan, D.A.; Sharif, K.H. A survey of optical fiber communications: Challenges and processing time influences. Asian J. Res. Comput. Sci. 2021, 7, 48–58. [Google Scholar] [CrossRef]
- Sheng, M.; Jiang, P.; Hu, Q.; Su, Q.; Xie, X.X. End-to-end average BER analysis for multihop free-space optical communications with pointing errors. J. Opt. 2013, 15, 055408. [Google Scholar] [CrossRef]
- Freude, W.; Schmogrow, R.; Nebendahl, B.; Winter, M.; Josten, A.; Hillerkuss, D.; Koenig, S.; Meyer, J.; Dreschmann, M.; Huebner, M.; et al. Quality metrics for optical signals: Eye diagram, Q-factor, OSNR, EVM and BER. In Proceedings of the 2012 14th International Conference on Transparent Optical Networks (ICTON), Coventry, UK, 2–5 July 2012; pp. 1–4. [Google Scholar]
- Hayal, M.R.; Yousif, B.B.; Azim, M.A. Performance enhancement of DWDM-FSO optical fiber communication systems based on hybrid modulation techniques under atmospheric turbulence channel. Photonics 2021, 8, 464. [Google Scholar] [CrossRef]
- Hernández, J.A.; Martín, I.; Camarillo, P.; de Arcaute, G.M.R. Applications of Machine Learning Techniques for What-if Analysis and Network Overload Detection. In Proceedings of the 2022 18th International Conference on the Design of Reliable Communication Networks (DRCN), Vilanova i la Gelrú, Spain, 28–31 March 2022; pp. 1–7. [Google Scholar]
- Zhang, L.; Li, X.; Tang, Y.; Xin, J.; Huang, S. A survey on QoT prediction using machine learning in optical networks. Opt. Fiber Technol. 2022, 68, 102804. [Google Scholar] [CrossRef]
- Walsh, D.; Moodie, D.; Mauchline, I.; Conner, S.; Johnstone, W.; Culshaw, B. Practical bit error rate measurements on fibre optic communications links in student teaching laboratories. In Proceedings of the 9th International Conference on Education and Training in Optics and Photonics (ETOP), Marseille, France, 24–27 October 2005. [Google Scholar]
- Balsells, J.M.G.; López-González, F.J.; Jurado-Navas, A.; Castillo-Vázquez, M.; Notario, A.P. General closed-form bit-error rate expressions for coded M-distributed atmospheric optical communications. Opt. Lett. 2015, 40, 2937–2940. [Google Scholar] [CrossRef]
- Keiser, G. Fiber Optic Communications; Springer: Berlin/Heidelberg, Germany, 2021. [Google Scholar]
- Chan, V.W. Free-space optical communications. J. Light. Technol. 2006, 24, 4750–4762. [Google Scholar] [CrossRef]
- Andrews, L.C.; Phillips, R.L. Laser beam propagation through random media. In Laser Beam Propagation Through Random Media: Second Edition; SPIE Publications: Bellingham, WA, USA, 2005. [Google Scholar]
- Bhatnagar, M.R.; Ghassemlooy, Z. Performance analysis of gamma–gamma fading FSO MIMO links with pointing errors. J. Light. Technol. 2016, 34, 2158–2169. [Google Scholar] [CrossRef]
- Li, L.; Xie, G.; Ren, Y.; Ahmed, N.; Huang, H.; Zhao, Z.; Liao, P.; Lavery, M.P.; Yan, Y.; Bao, C.; et al. Orbital-angular-momentum-multiplexed free-space optical communication link using transmitter lenses. Appl. Opt. 2016, 55, 2098–2103. [Google Scholar] [CrossRef]
- Cervantes, J.; Garcia-Lamont, F.; Rodriguez, L.; López, A.; Castilla, J.R.; Trueba, A. PSO-based method for SVM classification on skewed data sets. Neurocomputing 2017, 228, 187–197. [Google Scholar] [CrossRef]




Disclaimer/Publisher’s Note: The statements, opinions and data contained in all publications are solely those of the individual author(s) and contributor(s) and not of MDPI and/or the editor(s). MDPI and/or the editor(s) disclaim responsibility for any injury to people or property resulting from any ideas, methods, instructions or products referred to in the content. |
© 2023 by the authors. Licensee MDPI, Basel, Switzerland. This article is an open access article distributed under the terms and conditions of the Creative Commons Attribution (CC BY) license (https://creativecommons.org/licenses/by/4.0/).
Share and Cite
Lamilla, E.; Sacarelo, C.; Alvarez-Alvarado, M.S.; Pazmino, A.; Iza, P. Optical Encoding Model Based on Orbital Angular Momentum Powered by Machine Learning. Sensors 2023, 23, 2755. https://doi.org/10.3390/s23052755
Lamilla E, Sacarelo C, Alvarez-Alvarado MS, Pazmino A, Iza P. Optical Encoding Model Based on Orbital Angular Momentum Powered by Machine Learning. Sensors. 2023; 23(5):2755. https://doi.org/10.3390/s23052755
Chicago/Turabian StyleLamilla, Erick, Christian Sacarelo, Manuel S. Alvarez-Alvarado, Arturo Pazmino, and Peter Iza. 2023. "Optical Encoding Model Based on Orbital Angular Momentum Powered by Machine Learning" Sensors 23, no. 5: 2755. https://doi.org/10.3390/s23052755
APA StyleLamilla, E., Sacarelo, C., Alvarez-Alvarado, M. S., Pazmino, A., & Iza, P. (2023). Optical Encoding Model Based on Orbital Angular Momentum Powered by Machine Learning. Sensors, 23(5), 2755. https://doi.org/10.3390/s23052755

