Soft Sensor Modeling Method for the Marine Lysozyme Fermentation Process Based on ISOA-GPR Weighted Ensemble Learning
Abstract
:1. Introduction
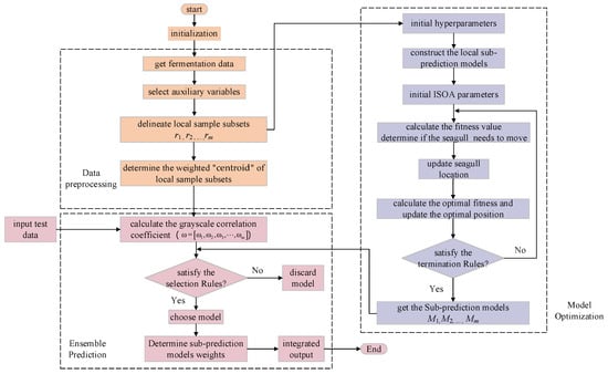
2. Theoretical Analysis
2.1. Data Subsets Construction Method
2.2. Sub-Prediction Model Construction
2.3. Improved Seagull Optimization Algorithm
| Algorithm 1: Improved Seagull Optimization Algorithm (ISOA) |
| Input: seagull population Pos |
| Output: optimal search agent bestPos |
|
1: Initialize the parameters maxIter, population and func /*here func represents the fitness function*/ |
| 2: procedure ISOA |
| 3: set fc ← 2 |
| 4: set u ← 1 |
| 5: set v ← 1 |
| /*Initialize Pos*/ |
|
6: Pos ← Init(population,dim,lb,ub)
/*Initialize the Pos of each seagull agent using Init function*/ /*here dim represents the dimension of the given problem*/ /*here ub, lb represent the upper and lower bounds*/ |
| 7: fitness ← func(Pos) |
| 8: [sortfitness, index] ← sort(fitness) |
| 9: bestfitness ← sortfitness(1) |
| 10: bestPos ← Pos(index(1), :) |
| 11: for t ← 1 to maxIter do |
| /*Migration behavior*/ |
| 12: A ← −fc × tan(t/maxIter×pi/4−pi/4) |
| 13: Cs ← A.×Pos |
| 14: B ← 2. × A2.×rand(population,1) |
| 15: Ms ← B. × (bestPos−Pos) |
| 16: Ds ← abdz(Cs + Ms) |
| /*Attacking behavior*/ |
| 17: theta ← rand(population,1). × 2.×pi |
| 18: r ← u. × exp(theta. × v) |
| 19: x ← r. × cos(theta) |
| 20: y ← r. × sin(theta) |
| 21: z ← r. × theta |
| 22: Pos ← Ds. × x. × y. × z +Pos |
| /*Update optimal search agent*/ |
| 23: for i ← 1 to population do |
| 24: fitness(i) ← func(Pos(i), :) |
| 25: if (fitness(i) < bestfitness) then |
| 26: bestfitness ← fitness(i) |
| 27: bestPos ← Pos(i, :) |
| 28: end for |
| 29: end for |
| 30: return bestPos |
| 30: end procedure |
2.4. Sub-Prediction Model Selection and Fusion Strategy
3. Modeling Process
4. Simulation Results and Analysis
5. Conclusions
Author Contributions
Funding
Institutional Review Board Statement
Informed Consent Statement
Data Availability Statement
Conflicts of Interest
References
- Lesnierowski, G.; Yang, T.Y. Lysozyme and its modified forms: A critical appraisal of selected properties and potential. Trends Food Sci. Technol. 2021, 107, 333–342. [Google Scholar] [CrossRef]
- Li, L.S.; Cardoso, J.C.R.; Felix, R.C.; Mateus, A.P.; Canario, A.V.M.; Power, D.M. Fish lysozyme gene family evolution and divergent function in early development. Dev. Comp. Immunol. 2021, 114, 69–75. [Google Scholar] [CrossRef]
- Wu, T.T.; Jiang, Q.Q.; Wu, D.; Hu, Y.Q.; Chen, S.G.; Ding, T.; Ye, X.Q.; Liu, D.H.; Chen, J.C. What is new in lysozyme research and its application in food industry? A review. Food Chem. 2019, 274, 698–709. [Google Scholar] [CrossRef] [PubMed]
- Xiao, W.H.; Gu, N.; Zhang, B.; Liu, Y.; Zhang, Y.H.; Zhang, Z.X.; Qin, G.; Liu, Q. Characterization and expression patterns of lysozymes reveal potential immune functions during male pregnancy of seahorse. Dev. Comp. Immunol. 2023, 142, 104654. [Google Scholar] [CrossRef]
- Sheng, X.C.; Xiong, W.L. Soft sensor design based on phase partition ensemble of LSSVR models for nonlinear batch processes. Math. Biosci. Eng. 2020, 17, 1901–1921. [Google Scholar] [CrossRef]
- Wang, B.; Yu, M.F.; Zhu, X.L.; Zhu, L. Soft—Sensing modeling based on ABC—MLSSVM inversion for marine low-temperature alkaline protease MP fermentation process. BMC Biotechnol. 2020, 20, 9. [Google Scholar] [CrossRef]
- Wang, J.L.; Qiu, K.P.; Guo, Y.Q.; Wang, R.T.; Zhou, X.J. Soft sensor development based on improved just-in-time learning and relevant vector machine for batch processes. Can. J. Chem. Eng. 2021, 99, 334–344. [Google Scholar] [CrossRef]
- Wang, P.; Sun, Q.Y.; Qiao, Y.X.; Liu, L.L.; Han, X.; Chen, X.G. Online prediction of total sugar content and optimal control of glucose feed rate during chlortetracycline fermentation based on soft sensor modeling. Math. Biosci. Eng. 2022, 19, 10687–10709. [Google Scholar] [CrossRef]
- Medl, M.; Rajamanickam, V.; Striedner, G.; Newton, J. Development and Validation of an Artificial Neural-Network-Based Optical Density Soft Sensor for a High-Throughput Fermentation System. Processes 2023, 11, 297. [Google Scholar] [CrossRef]
- Hua, L.; Zhang, C.; Sun, W.; Li, Y.M.; Xiong, J.L.; Nazir, M.S. An evolutionary deep learning soft sensor model based on random forest feature selection technique for penicillin fermentation process. ISA Trans. 2023, 136, 139–151. [Google Scholar] [CrossRef]
- Wang, B.; Shahzad, M.; Zhu, X.L.; Rehman, K.U.; Ashfaq, M.; Abubakar, M. Soft-sensor modeling for l-lysine fermentation process based on hybrid ICS-MLSSVM. Sci. Rep. 2020, 10, 11630. [Google Scholar] [CrossRef] [PubMed]
- Tokuyama, K.; Shimodaira, Y.; Kodama, Y.; Matsui, R.; Kusunose, Y.; Fukushima, S.; Nakai, H.; Tsuji, Y.; Toya, Y.; Matsuda, F.; et al. Soft-sensor development for monitoring the lysine fermentation process. J. Biosci. Bioeng. 2021, 132, 183–189. [Google Scholar] [CrossRef] [PubMed]
- Wang, K.F.; Zhao, W.Y.; Lin, L.; Wang, T.J.; Wei, P.; Ledesma-Amaro, R.; Zhang, A.H.; Ji, X.J. A robust soft sensor based on artificial neural network for monitoring microbial lipid fermentation processes using Yarrowia lipolytica. Biotechnol. Bioeng. 2023, 120, 1015–1025. [Google Scholar] [CrossRef]
- Sun, Y.M.; Du, N.; Sun, Q.Y.; Chen, X.G.; Yang, J.W. Research and application of biological potency soft sensor modeling method in the industrial fed-batch chlortetracycline fermentation process. Clust. Comput. J. Netw. Softw. Tools Appl. 2019, 22, S6019–S6030. [Google Scholar]
- Shen, F.F.; Zheng, J.Q.; Ye, L.J.; Gu, D. Quality-Relevant Monitoring of Batch Processes Based on Stochastic Programming with Multiple Output Modes. Processes 2020, 8, 164. [Google Scholar] [CrossRef]
- Wang, Y.X.; Zhou, J.Z.; Wang, X.J.; Yu, Q.Y.; Sun, Y.K.; Li, Y.; Zhang, Y.G.; Shen, W.Z.; Wei, X.L. Rumen Fermentation Parameters Prediction Model for Dairy Cows Using a Stacking Ensemble Learning Method. Animals 2023, 13, 678. [Google Scholar] [CrossRef]
- Shen, F.F.; Zheng, J.Q.; Ye, L.J.; Ma, X.S. LSTM Soft Sensor Development of Batch Processes with Multivariate Trajectory-Based Ensemble Just-in-Time Learning. IEEE Access 2020, 8, 73855–73864. [Google Scholar]
- Zadkarami, M.; Ghanavati, A.K.; Safavi, A.A. Soft Sensor Design for Distillation Columns Using Wavelets and Gaussian Process Regression. In Proceedings of the 6th International Conference on Control, Instrumentation and Automation (ICCIA), Kurdistan, Iran, 30–31 October 2019; University of Kurdistan: Sanandaj, Iran, 2019; pp. 254–259. [Google Scholar] [CrossRef]
- Pearce, R.; Ireland, P.; Romero, E. Thermal matching using Gaussian process regression. Proc. Inst. Mech. Eng. Part G-J. Aerosp. Eng. 2020, 234, 1172–1180. [Google Scholar] [CrossRef]
- Shi, X.D.; Kang, Q.; Zhou, M.C.; Abusorrah, A.; An, J. Soft Sensing of Nonlinear and Multimode Processes Based on Semi-Supervised Weighted Gaussian Regression. IEEE Sens. J. 2020, 20, 12950–12960. [Google Scholar] [CrossRef]
- Mahmoodzadeh, A.; Mohammadi, M.; Abdulhamid, S.N.; Ali, H.F.H.; Ibrahim, H.H.; Rashidi, S. Forecasting tunnel path geology using Gaussian process regression. Genmech. Eng. 2022, 28, 359–374. [Google Scholar] [CrossRef]
- Zhao, J.; Wang, G.; Pan, J.S.; Fan, T.H.; Lee, I.V. Density peaks clustering algorithm based on fuzzy and weighted shared neighbor for uneven density datasets. Pattern Recognit. 2023, 139, 109406. [Google Scholar] [CrossRef]
- Sun, N.; Zhang, N.; Zhang, S.; Peng, T.; Zhou, J.Z.; Zhang, H.R. Monthly Runoff Prediction Model and Its Application Based on GPR with Physically Composite Kernel. Water Resour. Power 2023, 41, 39–43. [Google Scholar] [CrossRef]
- Yang, S.; Ye, P.; Liu, L.L.; Wang, H.; Sun, F. Research on Opimal Planning of Integrated Energy System Based on Seagull Algorithm. J. Shenyang Inst. Eng. (Nat. Sci.) 2022, 18, 62–69. [Google Scholar] [CrossRef]











| Modeling Method | eMAE | eRMSE | ||||
|---|---|---|---|---|---|---|
| X | S | P | X | S | P | |
| Single global ISOA-GPR model | 1.2 | 1.5017 | 7.1730 | 0.8153 | 0.6946 | 2.4651 |
| Weighted ensemble learning ISOA-BP model | 1.05 | 0.9820 | 3.1801 | 0.4943 | 0.5381 | 1.2316 |
| Weighted ensemble learning ISOA-GPR model | 0.5333 | 0.8103 | 0.8439 | 0.2561 | 0.3281 | 0.5509 |
Disclaimer/Publisher’s Note: The statements, opinions and data contained in all publications are solely those of the individual author(s) and contributor(s) and not of MDPI and/or the editor(s). MDPI and/or the editor(s) disclaim responsibility for any injury to people or property resulting from any ideas, methods, instructions or products referred to in the content. |
© 2023 by the authors. Licensee MDPI, Basel, Switzerland. This article is an open access article distributed under the terms and conditions of the Creative Commons Attribution (CC BY) license (https://creativecommons.org/licenses/by/4.0/).
Share and Cite
Lu, N.; Wang, B.; Zhu, X. Soft Sensor Modeling Method for the Marine Lysozyme Fermentation Process Based on ISOA-GPR Weighted Ensemble Learning. Sensors 2023, 23, 9119. https://doi.org/10.3390/s23229119
Lu N, Wang B, Zhu X. Soft Sensor Modeling Method for the Marine Lysozyme Fermentation Process Based on ISOA-GPR Weighted Ensemble Learning. Sensors. 2023; 23(22):9119. https://doi.org/10.3390/s23229119
Chicago/Turabian StyleLu, Na, Bo Wang, and Xianglin Zhu. 2023. "Soft Sensor Modeling Method for the Marine Lysozyme Fermentation Process Based on ISOA-GPR Weighted Ensemble Learning" Sensors 23, no. 22: 9119. https://doi.org/10.3390/s23229119
APA StyleLu, N., Wang, B., & Zhu, X. (2023). Soft Sensor Modeling Method for the Marine Lysozyme Fermentation Process Based on ISOA-GPR Weighted Ensemble Learning. Sensors, 23(22), 9119. https://doi.org/10.3390/s23229119
