A High-Accuracy Star Centroid Extraction Method Based on Kalman Filter for Multi-Exposure Imaging Star Sensors
Abstract
:1. Introduction
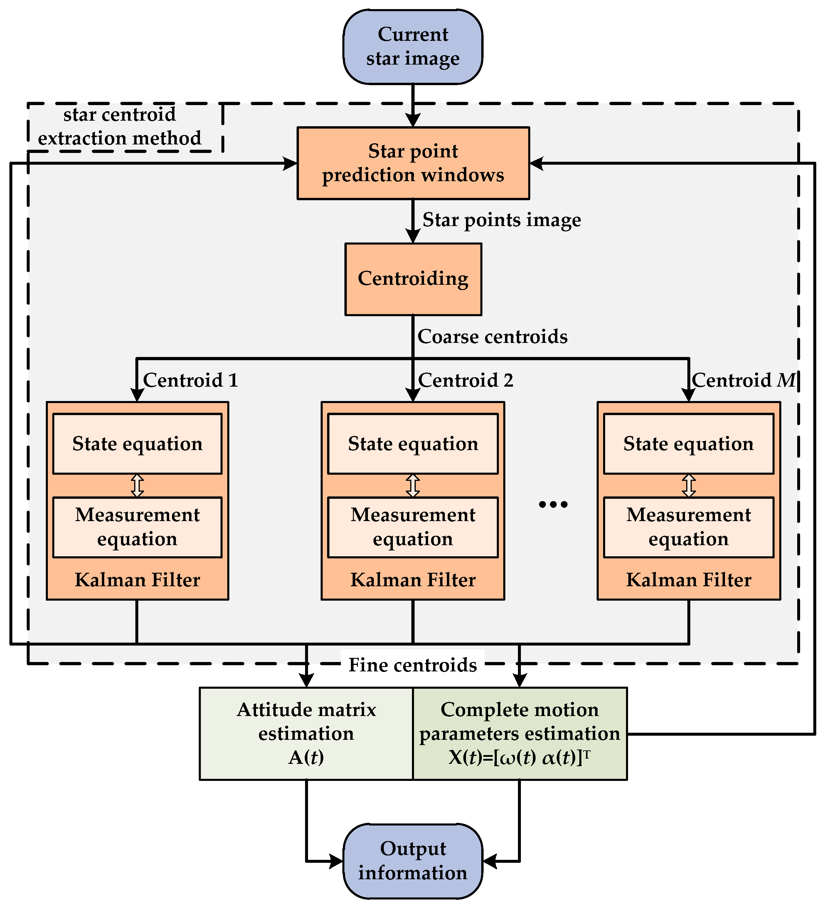
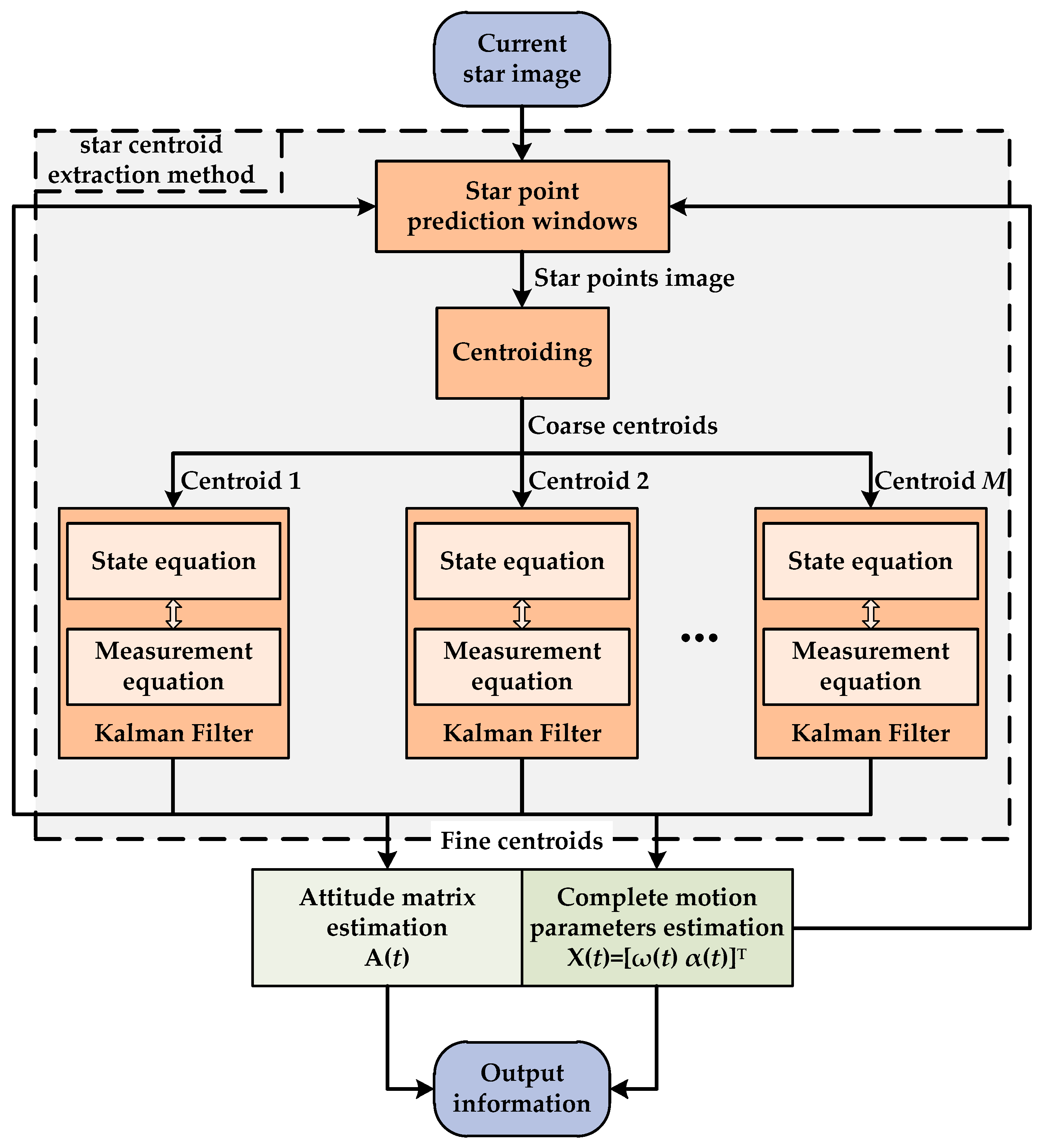
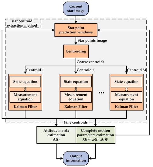
2. Principle of High Accuracy Star Centroid Extraction Method
2.1. Star Point Prediction Windows
2.2. Centroiding
2.3. Kalman Filter
3. Simulations and Experiments
3.1. Simulations
3.2. Experiments
4. Discussion
5. Conclusions
Author Contributions
Funding
Institutional Review Board Statement
Informed Consent Statement
Data Availability Statement
Acknowledgments
Conflicts of Interest
References
- Ma, Y.; Jiang, J. Guide Triangle Catalog Generation Based on Triangle Density and Utilization for Star Sensors. IEEE Sens. J. 2022, 22, 3472–3483. [Google Scholar] [CrossRef]
- Liu, M.; Wei, X.; Wen, D.; Wang, H. Star Identification Based on Multilayer Voting Algorithm for Star Sensors. Sensors 2021, 21, 3084. [Google Scholar] [CrossRef] [PubMed]
- Han, J.; Yang, X.; Xu, T.; Fu, Z.; Chang, L.; Yang, C.; Jin, G. An End-to-End Identification Algorithm for Smearing Star Image. Remote Sens. 2021, 13, 4541. [Google Scholar] [CrossRef]
- Bao, J.; Zhan, H.; Sun, T.; Fu, S.; Xing, F.; You, Z. A Window-Adaptive Centroiding Method Based on Energy Iteration for Spot Target Localization. IEEE Trans. Instrum. Meas. 2022, 71, 7004113. [Google Scholar] [CrossRef]
- Wan, X.; Wang, G.; Wei, X.; Li, J.; Zhang, G. ODCC: A Dynamic Star Spots Extraction Method for Star Sensors. IEEE Trans. Instrum. Meas. 2021, 70, 5009114. [Google Scholar] [CrossRef]
- Fan, Q.Y.; Zhang, M.; Xue, Y.K. Restoration of motion-blurred star images with elliptical star streaks. Meas. Sci. Technol. 2023, 34, 065403. [Google Scholar] [CrossRef]
- Cui, Y.H.; Feng, J.; Li, Y.D.; Wen, L.; Guo, Q. Proton Radiation Effects of CMOS Image Sensors on Different Star Map Recognition Algorithms for Star Sensors. Electronics 2023, 12, 1629. [Google Scholar] [CrossRef]
- Zhu, Z.J.; Ma, Y.B.; Dan, B.B.; Zhao, R.J.; Liu, E.H.; Zhu, Z.F. ISSM-ELM—A guide star selection for a small-FOV star sensor based on the improved SSM and extreme learning machine. Appl. Opt. 2022, 61, 6443–6452. [Google Scholar] [CrossRef]
- Zapevalin, P.R.; Novoselov, A.; Zharov, V.E. Artificial neural network for star tracker centroid computation. Adv. Space Res. 2023, 71, 3917–3925. [Google Scholar] [CrossRef]
- Niu, Y.Z.; Wei, X.G.; Li, J. Fast and Robust Star Identification Using Color Ratio Information. IEEE Sens. J. 2022, 22, 20401–20412. [Google Scholar] [CrossRef]
- Cao, H.J.; Zhan, H.Y.; Li, J.D.; Rao, Q.L.; Xing, F.; You, Z. An All-Day Attitude Sensor Integrating Stars and Sun Measurement Based on Extended Pixel Response of CMOS APS Imager. IEEE Trans. Instrum. Meas. 2023, 72, 7003111. [Google Scholar] [CrossRef]
- Lu, K.; Liu, E.; Zhao, R.; Tian, H.; Zhang, H. A Fast Star Identification Algorithm of Star Sensors in the LIS Mode. Remote Sens. 2022, 14, 1739. [Google Scholar] [CrossRef]
- Lei, H.J.; Li, B.; Wei, Q.; Yue, Y.Z.; Ding, X.K.; Liang, K.; Chen, L.F.; Yang, H.J.; Zhang, W.G.; Hu, X.D. Inertial information based star detection for airborne star sensor. Opt. Laser Technol. 2023, 162, 109325. [Google Scholar] [CrossRef]
- Ning, X.; Chen, P.; Huang, Y.; Wu, W.; Fang, J. Angular velocity estimation using characteristics of star trails obtained by star sensor for spacecraft. Sci. China Inform. Sci. 2021, 64, 112209. [Google Scholar] [CrossRef]
- Wang, B.W.; Wang, H.Y.; Mao, X.N.; Wu, S.C.; Liao, Z.; Zang, Y.Z. Optical System Design Method of Near-Earth Short-Wave Infrared Star Sensor. IEEE Sens. J. 2022, 22, 22169–22178. [Google Scholar] [CrossRef]
- Liu, X.; Xing, F.; Fan, S.; You, Z. A Compressed and High-Accuracy Star Tracker with On-Orbit Deployable Baffle for Remote Sensing CubeSats. Remote Sens. 2021, 13, 2503. [Google Scholar] [CrossRef]
- Izadmehr, M.; Ghomi, M.K. An accuracy of better than 200 m in positioning using a portable star tracker. New Astron. 2020, 74, 101272. [Google Scholar] [CrossRef]
- Lu, J.; Liang, S.; Yang, L. Analytic coarse alignment and calibration for inertial navigation system on swaying base assisted by star sensor. IET Sci. Meas. Technol. 2018, 12, 673–677. [Google Scholar] [CrossRef]
- Liu, M.Y. Research on Star Sensor-based Space Debris Detection and Positioning Technology. Publ. Astron. Soc. Pac. 2023, 135, 047001. [Google Scholar] [CrossRef]
- Ren, S.Y.; Qiu, S.; Cheng, K.Y. An Edge Computing Algorithm Based on Multi-Level Star Sensor Cloud. CMES-Comp. Model. Eng. 2023, 136, 1643–1659. [Google Scholar] [CrossRef]
- Wang, Y.L.; Wang, M.; Zhu, Y.; Long, X.X. Low frequency error analysis and calibration for multiple star sensors system of GaoFen7 satellite. Geo-Spat. Inf. Sci. 2022. [Google Scholar] [CrossRef]
- Wang, Y.; Wang, M.; Zhu, Y. On-Orbit Calibration of Installation Parameter of Multiple Star Sensors System for Optical Remote Sensing Satellite with Ground Control Points. Remote Sens. 2020, 12, 1055. [Google Scholar] [CrossRef]
- Gao, Z.Q.; Wang, H.Y.; Wang, W.H.; Xu, Y. SIMU/Triple star sensors integrated navigation method of HALE UAV based on atmospheric refraction correction. J. Navig. 2022, 75, 704–726. [Google Scholar] [CrossRef]
- Tan, W.; Dai, D.; Wu, W.; Wang, X.; Qin, S. A Comprehensive Calibration Method for a Star Tracker and Gyroscope Units Integrated System. Sensors 2018, 18, 3106. [Google Scholar] [CrossRef]
- Zhang, H.; Niu, Y.; Lu, J.; Yang, Y. System-level Calibration for the Star Sensor Installation Error in the Stellar-Inertial Navigation System on a Swaying Base. IEEE Access 2018, 6, 47288–47294. [Google Scholar] [CrossRef]
- Ning, X.; Zhang, J.; Gui, M.; Fang, J. A Fast Calibration Method of the Star Sensor Installation Error Based on Observability Analysis for the Tightly Coupled SINS/CNS-Integrated Navigation System. IEEE Sens. J. 2018, 18, 6794–6803. [Google Scholar] [CrossRef]
- Xu, Z.H.; Zhou, Z.F.; Chang, Z.J.; Hao, S.W.; Duan, H. All-Parameter System-Level Calibration for SINS/CNS Based on Global Observability Analysis. IEEE Sens. J. 2023, 23, 10856–10870. [Google Scholar] [CrossRef]
- Wang, X.M.; Zhang, H.; Gao, X.D.; Zhao, R.J. The Tobit-Unscented-Kalman-Filter-Based Attitude Estimation Algorithm Using the Star Sensor and Inertial Gyro Combination. Micromachines 2023, 14, 1243. [Google Scholar] [CrossRef]
- Hou, B.W.; He, Z.M.; Zhou, H.Y.; Wang, J.Q. Integrated Design and Accuracy Analysis of Star Sensor and Gyro on the Same Benchmark for Satellite Attitude Determination System. IEEE/CAA J. Autom. Sin. 2019, 6, 1074–1080. [Google Scholar] [CrossRef]
- Wu, L.; Xu, Q.; Wang, H.; Lyu, H.; Li, K. Guide Star Selection for the Three-FOV Daytime Star Sensor. Sensors 2019, 19, 1457. [Google Scholar] [CrossRef] [PubMed]
- Zhong, H.; Yang, M.; Lu, X. Increasing Update Rate for Star Sensor by Pipelining Parallel Processing Method. Opt. Precis. Eng. 2009, 17, 2230–2235. [Google Scholar]
- Mao, X.; Liang, W.; Zheng, X. A Parallel Computing Architecture Based Image Processing Algorithm for Star Sensor. J. Astron. 2011, 32, 613–619. [Google Scholar]
- Wang, Z.; Jiang, J.; Zhang, G. Distributed Parallel Super-Block-Based Star Detection and Centroid Calculation. IEEE Sens. J. 2018, 18, 8096–8107. [Google Scholar] [CrossRef]
- Ding, J.Q.; Dai, D.K.; Tan, W.F.; Wang, X.S.; Qin, S.Q. Implementation of a real-time star centroid extraction algorithm with high speed and superior denoising ability. Appl. Opt. 2022, 61, 3115–3122. [Google Scholar] [CrossRef] [PubMed]
- Liebe, C.C. Accuracy performance of star trackers—A tutorial. IEEE Trans. Aerosp. Electron. Syst. 2002, 38, 587–599. [Google Scholar] [CrossRef]
- Zhang, S.; Xing, F.; Sun, T.; You, Z. Variable Angular Rate Measurement for a Spacecraft Based on the Rolling Shutter Mode of a Star Tracker. Electronics 2023, 12, 1875. [Google Scholar] [CrossRef]
- Li, Y.; Wei, X.; Li, J.; Wang, G. Imaging modeling and error analysis of the star sensor under rolling shutter exposure mode. Opt. Express 2021, 29, 15478–15496. [Google Scholar] [CrossRef]
- He, L.; Ma, Y.; Zhao, R.; Hou, Y.; Zhu, Z. High Update Rate Attitude Measurement Method of Star Sensors Based on Star Point Correction of Rolling Shutter Exposure. Sensors 2021, 21, 5724. [Google Scholar] [CrossRef]
- Zhang, S.; Xing, F.; Sun, T.; You, Z.; Wei, M.S. Novel approach to improve the attitude update rate of a star tracker. Opt. Express 2018, 26, 5164–5181. [Google Scholar] [CrossRef]
- Yu, W.; Jiang, J.; Zhang, G. Multiexposure Imaging and Parameter Optimization for Intensified Star Trackers. Appl. Opt. 2016, 55, 10187–10197. [Google Scholar] [CrossRef]
- Yu, W.; Jiang, J.; Zhang, G. Star Tracking Method Based on Multiexposure Imaging for Intensified Star Trackers. Appl. Opt. 2017, 56, 5961–5971. [Google Scholar] [CrossRef] [PubMed]
- IERS Conventions. 2010. Available online: https://www.iers.org/IERS/EN/Publications/TechnicalNotes/tn36.html (accessed on 7 May 2023).
- Shuster, M.D. A survey of attitude representations. Navigation 1993, 8, 439–517. [Google Scholar]











| Parameter | Value |
|---|---|
| Period T (ms) | 100 |
| Multi-exposure times N | 10 |
| Resolution S × S (pixels) | 2048 × 2048 |
| Pixel size a × a (μm) | 5.5 × 5.5 |
| Focal length f (mm) | 31.94 |
| FOV (°) | 20 |
| Item | ±0.4 Pixel Noise | ±1.0 Pixel Noise | ±2.5 Pixel Noise | |||
|---|---|---|---|---|---|---|
| Before Filtering | After Filtering | Before Filtering | After Filtering | Before Filtering | After Filtering | |
| Mean value (pixels) | 0.31 | 0.11 | 0.76 | 0.23 | 1.92 | 0.40 |
| Standard deviation (pixels) | 0.11 | 0.06 | 0.28 | 0.10 | 0.76 | 0.20 |
Disclaimer/Publisher’s Note: The statements, opinions and data contained in all publications are solely those of the individual author(s) and contributor(s) and not of MDPI and/or the editor(s). MDPI and/or the editor(s) disclaim responsibility for any injury to people or property resulting from any ideas, methods, instructions or products referred to in the content. |
© 2023 by the authors. Licensee MDPI, Basel, Switzerland. This article is an open access article distributed under the terms and conditions of the Creative Commons Attribution (CC BY) license (https://creativecommons.org/licenses/by/4.0/).
Share and Cite
Yu, W.; Qu, H.; Zhang, Y. A High-Accuracy Star Centroid Extraction Method Based on Kalman Filter for Multi-Exposure Imaging Star Sensors. Sensors 2023, 23, 7823. https://doi.org/10.3390/s23187823
Yu W, Qu H, Zhang Y. A High-Accuracy Star Centroid Extraction Method Based on Kalman Filter for Multi-Exposure Imaging Star Sensors. Sensors. 2023; 23(18):7823. https://doi.org/10.3390/s23187823
Chicago/Turabian StyleYu, Wenbo, Hui Qu, and Yong Zhang. 2023. "A High-Accuracy Star Centroid Extraction Method Based on Kalman Filter for Multi-Exposure Imaging Star Sensors" Sensors 23, no. 18: 7823. https://doi.org/10.3390/s23187823
APA StyleYu, W., Qu, H., & Zhang, Y. (2023). A High-Accuracy Star Centroid Extraction Method Based on Kalman Filter for Multi-Exposure Imaging Star Sensors. Sensors, 23(18), 7823. https://doi.org/10.3390/s23187823
