Machine-Learning-Based Indoor Localization under Shadowing Condition for P-NOMA VLC Systems
Abstract
1. Introduction
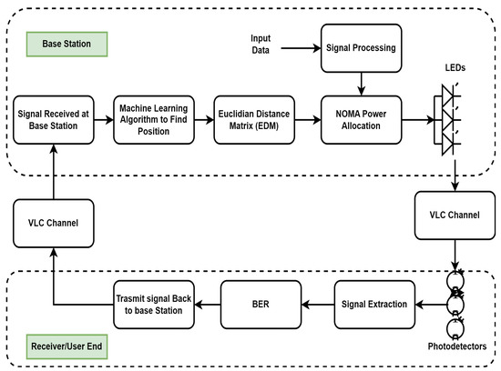
2. System Design
2.1. Visible Light Communication (VLC) Channel
2.2. Simplified Gain Ratio Power Allocation (S-GRPA) for NOMA
2.3. Random Forest Regression Algorithm
2.4. Support Vector Machine Algorithm
2.5. The Distance Geometry Problem
3. Results
4. Conclusions
Author Contributions
Funding
Institutional Review Board Statement
Informed Consent Statement
Data Availability Statement
Acknowledgments
Conflicts of Interest
References
- Swami, K.T.; Moghe, A.A. A review of LiFi technology. In Proceedings of the 2020 5th IEEE International Conference on Recent Advances and Innovations in Engineering (ICRAIE), Jaipur, India, 1–3 December 2020; pp. 1–5. [Google Scholar]
- Janjua, B.; Oubei, H.M.; Retamal, J.R.D.; Ng, T.K.; Tsai, C.T.; Wang, H.Y.; Chi, Y.C.; Kuo, H.C.; Lin, G.R.; He, J.H.; et al. Going beyond 4 Gbps data rate by employing RGB laser diodes for visible light communication. Opt. Express 2015, 23, 18746–18753. [Google Scholar] [CrossRef] [PubMed]
- Kumar, N.; Lourenco, N.R. Led-based visible light communication system: A brief survey and investigation. J. Eng. Appl. Sci 2010, 5, 296–307. [Google Scholar] [CrossRef]
- Basnayaka, D.A.; Haas, H. Hybrid RF and VLC systems: Improving user data rate performance of VLC systems. In Proceedings of the 2015 IEEE 81st Vehicular Technology Conference (VTC Spring), Glasgow, UK, 11–14 May 2015; pp. 1–5. [Google Scholar]
- Ramadhani, E.; Mahardika, G. The technology of lifi: A brief introduction. In Proceedings of the IOP Conference Series: Materials Science and Engineering; IOP Publishing; Bristol, UK, 2018; Volume 325, p. 012013. [Google Scholar]
- Alfattani, S. Review of LiFi technology and its future applications. J. Opt. Commun. 2021, 42, 121–132. [Google Scholar] [CrossRef]
- Matheus, L.E.M.; Vieira, A.B.; Vieira, L.F.; Vieira, M.A.; Gnawali, O. Visible light communication: Concepts, applications and challenges. IEEE Commun. Surv. Tutor. 2019, 21, 3204–3237. [Google Scholar] [CrossRef]
- O’Brien, D.; Le Minh, H.; Zeng, L.; Faulkner, G.; Lee, K.; Jung, D.; Oh, Y.; Won, E.T. Indoor visible light communications: Challenges and prospects. Free Space Laser Commun. VIII 2008, 7091, 60–68. [Google Scholar]
- Komine, T.; Nakagawa, M. Fundamental analysis for visible-light communication system using LED lights. IEEE Trans. Consum. Electron. 2004, 50, 100–107. [Google Scholar] [CrossRef]
- Grubor, J.; Langer, K.; Walewski, J.; Randel, S. High-speed wireless indoor communication via visible light. ITG Fachber. 2007, 198, 203. [Google Scholar]
- Lee, C.; Islim, M.S.; Videv, S.; Sparks, A.; Shah, B.; Rudy, P.; McLaurin, M.; Haas, H.; Raring, J. Advanced LiFi technology: Laser light. In Proceedings of the Light-Emitting Devices, Materials, and Applications XXIV; SPIE: Washington, DC, USA, 2020; Volume 11302, pp. 116–123. [Google Scholar]
- Li, L.; Hu, P.; Peng, C.; Shen, G.; Zhao, F. Epsilon: A visible light based positioning system. In Proceedings of the 11th USENIX Symposium on Networked Systems Design and Implementation (NSDI 14), Seattle, WA, USA, 2–4 April 2014; pp. 331–343. [Google Scholar]
- Kuo, Y.S.; Pannuto, P.; Hsiao, K.J.; Dutta, P. Luxapose: Indoor positioning with mobile phones and visible light. In Proceedings of the 20th Annual International Conference on Mobile Computing and Networking, New York, NY, USA, 7–11 September 2014; pp. 447–458. [Google Scholar]
- Prince, G.B.; Little, T.D. A two phase hybrid RSS/AoA algorithm for indoor device localization using visible light. In Proceedings of the 2012 IEEE Global Communications Conference (GLOBECOM), Anaheim, CA, USA, 3–7 December 2012; pp. 3347–3352. [Google Scholar]
- Yang, S.H.; Kim, H.S.; Son, Y.H.; Han, S.K. Three-dimensional visible light indoor localization using AOA and RSS with multiple optical receivers. J. Light. Technol. 2014, 32, 2480–2485. [Google Scholar] [CrossRef]
- Liu, M.; Qiu, K.; Che, F.; Li, S.; Hussain, B.; Wu, L.; Yue, C.P. Towards indoor localization using visible light communication for consumer electronic devices. In Proceedings of the 2014 IEEE/RSJ International Conference on Intelligent Robots and Systems, Chicago, IL, USA, 14–18 September 2014; pp. 143–148. [Google Scholar]
- Nessa, A.; Adhikari, B.; Hussain, F.; Fernando, X.N. A survey of machine learning for indoor positioning. IEEE Access 2020, 8, 214945–214965. [Google Scholar] [CrossRef]
- Roy, P.; Chowdhury, C. A survey of machine learning techniques for indoor localization and navigation systems. J. Intell. Robot. Syst. 2021, 101, 63. [Google Scholar] [CrossRef]
- Bozkurt, S.; Elibol, G.; Gunal, S.; Yayan, U. A comparative study on machine learning algorithms for indoor positioning. In Proceedings of the 2015 International Symposium on Innovations in Intelligent SysTems and Applications (INISTA), Madrid, Spain, 2–4 September 2015; pp. 1–8. [Google Scholar]
- Sthapit, P.; Gang, H.S.; Pyun, J.Y. Bluetooth based indoor positioning using machine learning algorithms. In Proceedings of the 2018 IEEE International Conference on Consumer Electronics-Asia (ICCE-Asia), Jeju, Republic of Korea, 24–26 June 2018; pp. 206–212. [Google Scholar]
- Salamah, A.H.; Tamazin, M.; Sharkas, M.A.; Khedr, M. An enhanced WiFi indoor localization system based on machine learning. In Proceedings of the 2016 International Conference on Indoor Positioning and Indoor Navigation (IPIN), Alcala de Henares, Spain, 4–7 October 2016; pp. 1–8. [Google Scholar]
- Jedari, E.; Wu, Z.; Rashidzadeh, R.; Saif, M. Wi-Fi based indoor location positioning employing random forest classifier. In Proceedings of the 2015 International Conference on Indoor Positioning and Indoor Navigation (IPIN), Banff, AB, Canada, 13–16 October 2015; pp. 1–5. [Google Scholar]
- Maung, N.A.M.; Lwi, B.Y.; Thida, S. An enhanced RSS fingerprinting-based wireless indoor positioning using random forest classifier. In Proceedings of the 2020 International Conference on Advanced Information Technologies (ICAIT), Yangon, Myanmar, 4–5 November 2020; pp. 59–63. [Google Scholar]
- Murai, R.; Sakai, T.; Kawano, H.; Matsukawa, Y.; Kitano, Y.; Honda, Y.; Campbell, K.C. A novel visible light communication system for enhanced control of autonomous delivery robots in a hospital. In Proceedings of the 2012 IEEE/SICE International Symposium on System Integration (SII), Fukuoka, Japan, 16–18 December 2012; pp. 510–516. [Google Scholar]
- Sharifi, H.; Kumar, A.; Alam, F.; Arif, K.M. Indoor localization of mobile robot with visible light communication. In Proceedings of the 2016 12th IEEE/ASME International Conference on Mechatronic and Embedded Systems and Applications (MESA), Auckland, New Zealand, 29–31 August 2016; pp. 1–6. [Google Scholar]
- Rust, I.C.; Asada, H.H. A dual-use visible light approach to integrated communication and localization of underwater robots with application to non-destructive nuclear reactor inspection. In Proceedings of the 2012 IEEE International Conference on Robotics and Automation, St. Paul, MN, USA, 14–18 May 2012; pp. 2445–2450. [Google Scholar]
- Affan, A.; Khan, U.; Asif, H.M.; Raahemifar, K. Multiuser visible light communication system using hybrid OFDM-PWM. In Proceedings of the 2020 International Symposium on Networks, Computers and Communications (ISNCC), Montreal, QC, Canada, 20–22 October 2020; pp. 1–6. [Google Scholar]
- Chen, D.; Wang, J.; Jin, J.; Lu, H.; Feng, L. A CDMA system implementation with dimming control for visible light communication. Opt. Commun. 2018, 412, 172–177. [Google Scholar] [CrossRef]
- Matsushima, T.K.; Sasaki, S.; Kakuyama, M.; Yamasaki, S.; Murata, Y.; Teramachi, Y. A visible-light communication system using optical CDMA with inverted MPSC. In Proceedings of the Sixth International Workshop on Signal Design and Its Applications in Communications, Tokyo, Japan, 27 October–1 November 2013; pp. 52–55. [Google Scholar]
- Qiu, Y.; Chen, S.; Chen, H.H.; Meng, W. Visible light communications based on CDMA technology. IEEE Wirel. Commun. 2017, 25, 178–185. [Google Scholar] [CrossRef]
- Affan, A.; Mumtaz, S.; Asif, H.M.; Musavian, L. Performance analysis of orbital angular momentum (oam): A 6g waveform design. IEEE Commun. Lett. 2021, 25, 3985–3989. [Google Scholar] [CrossRef]
- Asif, H.M.; Affan, A.; Tarhuni, N.; Raahemifar, K. Deep Learning-Based Next-Generation Waveform for Multiuser VLC Systems. Sensors 2022, 22, 2771. [Google Scholar] [CrossRef] [PubMed]
- Lian, J.; Brandt-Pearce, M. Multiuser visible light communication systems using OFDMA. J. Light. Technol. 2020, 38, 6015–6023. [Google Scholar] [CrossRef]
- Asif, H.M.; Affan, A.; Tarhuni, N. Spatial Distribution Waveform Design for an Efficient Optical Communication System. In Proceedings of the 2022 4th West Asian Symposium on Optical and Millimeter-Wave Wireless Communications (WASOWC), Tabriz, Iran, 12–13 May 2022; pp. 1–5. [Google Scholar] [CrossRef]
- Wang, Q.; Wang, Z.; Dai, L. Multiuser MIMO-OFDM for visible light communications. IEEE Photonics J. 2015, 7, 1–11. [Google Scholar] [CrossRef]
- Ren, H.; Wang, Z.; Du, S.; He, Y.; Chen, J.; Han, S.; Yu, C.; Xu, C.; Yu, J. Performance improvement of NOMA visible light communication system by adjusting superposition constellation: A convex optimization approach. Optics Express 2018, 26, 29796–29806. [Google Scholar] [CrossRef] [PubMed]
- Islam, S.M.R.; Zeng, M.; Dobre, O.A.; Kwak, K.S. Resource Allocation for Downlink NOMA Systems: Key Techniques and Open Issues. IEEE Wirel. Commun. 2018, 25, 40–47. [Google Scholar] [CrossRef]
- Zhang, H.; Fang, F.; Cheng, J.; Long, K.; Wang, W.; Leung, V.C. Energy-efficient resource allocation in NOMA heterogeneous networks. IEEE Wirel. Commun. 2018, 25, 48–53. [Google Scholar] [CrossRef]
- Liu, M.; Song, T.; Gui, G. Deep cognitive perspective: Resource allocation for NOMA-based heterogeneous IoT with imperfect SIC. IEEE Internet Things J. 2018, 6, 2885–2894. [Google Scholar] [CrossRef]
- Zhao, Q.; Jiang, J.; Wang, Y.; Du, J. A low complexity power allocation scheme for NOMA-based indoor VLC systems. Opt. Commun. 2020, 463, 125383. [Google Scholar] [CrossRef]
- Ghassemlooy, Z.; Popoola, W.; Rajbhandari, S. Optical Wireless Communications: System and Channel Modelling with Matlab®; CRC Press: Boca Raton, FL, USA, 2019. [Google Scholar]
- Yan, C.; Harada, A.; Benjebbour, A.; Lan, Y.; Li, A.; Jiang, H. Receiver design for downlink non-orthogonal multiple access (NOMA). In Proceedings of the 2015 IEEE 81st Vehicular Technology Conference (VTC Spring), Glasgow, UK, 11–14 May 2015; pp. 1–6. [Google Scholar]
- Wang, Q.; Zhang, R.; Yang, L.L.; Hanzo, L. Non-orthogonal multiple access: A unified perspective. IEEE Wirel. Commun. 2018, 25, 10–16. [Google Scholar] [CrossRef]
- Breiman, L. Random forests. Mach. Learn. 2001, 45, 5–32. [Google Scholar] [CrossRef]
- Biau, G.; Scornet, E. A random forest guided tour. Test 2016, 25, 197–227. [Google Scholar] [CrossRef]
- Scornet, E. On the asymptotics of random forests. J. Multivar. Anal. 2016, 146, 72–83. [Google Scholar] [CrossRef]
- Stitson, M.; Weston, J.; Gammerman, A.; Vovk, V.; Vapnik, V. Theory of support vector machines. Univ. Lond. 1996, 117, 188–191. [Google Scholar]
- Chen, P.H.; Fan, R.E.; Lin, C.J. A study on SMO-type decomposition methods for support vector machines. IEEE Trans. Neural Netw. 2006, 17, 893–908. [Google Scholar] [CrossRef] [PubMed]
- Fan, R.E.; Chen, P.H.; Lin, C.J.; Joachims, T. Working set selection using second order information for training support vector machines. J. Mach. Learn. Res. 2005, 6, 1889–1918. [Google Scholar]
- Cristianini, N.; Shawe-Taylor, J. An Introduction to Support Vector Machines and Other Kernel-Based Learning Methods; Cambridge University Press: Cambridge, UK, 2000. [Google Scholar]
- Fletcher, T. Support vector machines explained. In Tutorial Paper; UCL: London, UK, 2009; pp. 1–19. [Google Scholar]
- Tabaghi, P.; Dokmanić, I.; Vetterli, M. Kinetic Euclidean distance matrices. IEEE Trans. Signal Process. 2019, 68, 452–465. [Google Scholar] [CrossRef]
- Dokmanic, I.; Parhizkar, R.; Ranieri, J.; Vetterli, M. Euclidean distance matrices: Essential theory, algorithms, and applications. IEEE Signal Process. Mag. 2015, 32, 12–30. [Google Scholar] [CrossRef]
- Liang, Q.; Liu, M. Plugo: A vlc systematic perspective of large-scale indoor localization. arXiv 2017, arXiv:1709.06926. [Google Scholar]
- Abbas, M.; Elhamshary, M.; Rizk, H.; Torki, M.; Youssef, M. WiDeep: WiFi-based accurate and robust indoor localization system using deep learning. In Proceedings of the 2019 IEEE International Conference on Pervasive Computing and Communications (PerCom), Kyoto, Japan, 11–15 March 2019; pp. 1–10. [Google Scholar]







| Parameters | Value |
|---|---|
| Dimension | 6.3 × 2.5 × 2 m3 |
| Tx-Rx (LED arrays-PDs on agents) Configuration | 4 × 4 |
| No. of LED Arrays | 4 |
| No. of LEDs in single Array | 60 |
| Total Power | 20 watts |
| Semi-angle at half power | 70 degrees |
| PD field of view | 60 degrees |
| Refractive Index | 1.5 |
| No. of Agents | 5 |
Disclaimer/Publisher’s Note: The statements, opinions and data contained in all publications are solely those of the individual author(s) and contributor(s) and not of MDPI and/or the editor(s). MDPI and/or the editor(s) disclaim responsibility for any injury to people or property resulting from any ideas, methods, instructions or products referred to in the content. |
© 2023 by the authors. Licensee MDPI, Basel, Switzerland. This article is an open access article distributed under the terms and conditions of the Creative Commons Attribution (CC BY) license (https://creativecommons.org/licenses/by/4.0/).
Share and Cite
Affan, A.; Asif, H.M.; Tarhuni, N. Machine-Learning-Based Indoor Localization under Shadowing Condition for P-NOMA VLC Systems. Sensors 2023, 23, 5319. https://doi.org/10.3390/s23115319
Affan A, Asif HM, Tarhuni N. Machine-Learning-Based Indoor Localization under Shadowing Condition for P-NOMA VLC Systems. Sensors. 2023; 23(11):5319. https://doi.org/10.3390/s23115319
Chicago/Turabian StyleAffan, Affan, Hafiz M. Asif, and Naser Tarhuni. 2023. "Machine-Learning-Based Indoor Localization under Shadowing Condition for P-NOMA VLC Systems" Sensors 23, no. 11: 5319. https://doi.org/10.3390/s23115319
APA StyleAffan, A., Asif, H. M., & Tarhuni, N. (2023). Machine-Learning-Based Indoor Localization under Shadowing Condition for P-NOMA VLC Systems. Sensors, 23(11), 5319. https://doi.org/10.3390/s23115319

