A Proof-of-Concept IoT System for Remote Healthcare Based on Interoperability Standards
Abstract
:1. Introduction
2. Related Work
3. Materials and Methods
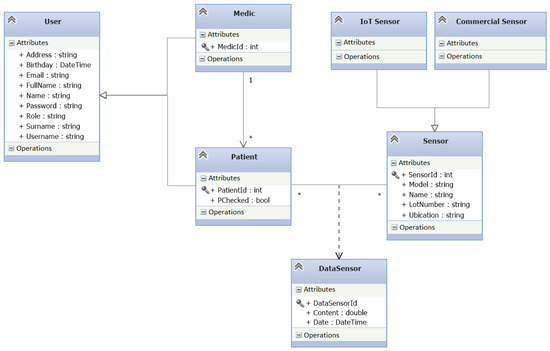
3.1. Intended Users and Design
- User—user to whom the system is intended. The user interacts with the available graphical user interfaces to initiate and monitor their activity in the application. The user is capable of executing easy tasks and performing self-monitoring routines;
- Health professional—user who acts as a mediator in the management of data between the patient and the application server. They can observe and monitor the data of the users, as well as register, modify and eliminate sensors from the system.
- Administrator—in charge of the global management of users and devices. The administrator can register new entities into the system, modify the data of each user/device, or cancel them from the system;
- External agent—external user/entity to the system that can use part of its functionality, making connections through the use of the provided interfaces;
- Interoperability services—a link between the proposed system and legacy/existing systems which provide another type of functions and store complementary data.
3.2. Hardware
3.3. Interoperability and Standardisation
3.3.1. Fast Healthcare Interoperability Resources (FHIR) Standard
3.3.2. Ambient Assisted Living (UniversAAL)
3.4. Software
3.4.1. Communication Protocol
3.4.2. Persistence
4. Results
4.1. System Logic Layer
4.2. Graphical User Interfaces
4.3. Validation
5. Discussion
5.1. Limitations
5.2. Future Work
6. Conclusions
Author Contributions
Funding
Institutional Review Board Statement
Informed Consent Statement
Data Availability Statement
Conflicts of Interest
Appendix A. Process View of Key Operations in the System



References
- Hood, L.; Flores, M. A personal view on systems medicine and the emergence of proactive P4 medicine: Predictive, preventive, personalized and participatory. New Biotechnol. 2012, 29, 613–624. [Google Scholar] [CrossRef] [PubMed]
- Barello, S.; Triberti, S.; Graffigna, G.; Libreri, C.; Serino, S.; Hibbard, J.; Riva, G. eHealth for patient engagement: A systematic review. Front. Psychol. 2016, 6, 2013. [Google Scholar] [CrossRef] [PubMed] [Green Version]
- Jabbar, S.; Ullah, F.; Khalid, S.; Khan, M.; Han, K. Semantic interoperability in heterogeneous IoT infrastructure for healthcare. Wirel. Commun. Mob. Comput. 2017, 2017, 9731806. [Google Scholar] [CrossRef]
- Ugon, A.; Karlsson, D.; Klein, G.O. Building Continents of Knowledge in Oceans of Data: The Future of Co-Created EHealth; IOS Press: Amsterdam, The Netherlands, 2018; Volume 247. [Google Scholar]
- Grguric, A.; Khan, O.; Ortega-Gil, A.; Markakis, E.K.; Pozdniakov, K.; Kloukinas, C.; Medrano-Gil, A.M.; Gaeta, E.; Fico, G.; Koloutsou, K. Reference Architectures, Platforms, and Pilots for European Smart and Healthy Living—Analysis and Comparison. Electronics 2021, 10, 1616. [Google Scholar] [CrossRef]
- Mandel, J.C.; Kreda, D.A.; Mandl, K.D.; Kohane, I.S.; Ramoni, R.B. SMART on FHIR: A standards-based, interoperable apps platform for electronic health records. J. Am. Med. Inform. Assoc. 2016, 23, 899–908. [Google Scholar] [CrossRef] [PubMed] [Green Version]
- Wager, K.A.; Lee, F.W.; Glaser, J.P. Health Care Information Systems: A Practical Approach for Health Care Management; John Wiley & Sons: Hoboken, NJ, USA, 2017. [Google Scholar]
- Sodhro, A.H.; Zahid, N. AI-Enabled Framework for Fog Computing Driven E-Healthcare Applications. Sensors 2021, 21, 8039. [Google Scholar] [CrossRef] [PubMed]
- Lakhan, A.; Li, J.; Groenli, T.M.; Sodhro, A.H.; Zardari, N.A.; Imran, A.S.; Thinnukool, O.; Khuwuthyakorn, P. Dynamic Application Partitioning and Task-Scheduling Secure Schemes for Biosensor Healthcare Workload in Mobile Edge Cloud. Electronics 2021, 10, 2797. [Google Scholar] [CrossRef]
- Petersen, A.; Davis, M.; Fraser, S.; Lindsay, J. Healthy living and citizenship: An overview. Crit. Public Health 2010, 20, 391–400. [Google Scholar] [CrossRef]
- Mavrogiorgou, A.; Kiourtis, A.; Perakis, K.; Pitsios, S.; Kyriazis, D. IoT in Healthcare: Achieving Interoperability of High-Quality Data Acquired by IoT Medical Devices. Sensors 2019, 19, 1978. [Google Scholar] [CrossRef] [PubMed] [Green Version]
- Li, W.; Park, J.T. Design and implementation of integration architecture of ISO 11073 DIM with FHIR resources using CoAP. In Proceedings of the KICS-IEEE International Conference on Information and Communications with Samsung LTE and 5G Special Workshop, ICIC 2017, Hanoi, Vietnam, 26–28 June 2017; pp. 268–273. [Google Scholar] [CrossRef]
- Diomaiuta, C.; Sicuranza, M.; Ciampi, M.; De Pietro, G. A FHIR-based system for the generation and retrieval of clinical documents. In Proceedings of the ICT4AWE 2017—Proceedings of the 3rd International Conference on Information and Communication Technologies for Ageing Well and e-Health, Porto, Portugal, 28–29 April 2017; pp. 135–142. [Google Scholar] [CrossRef]
- Franz, B.; Schuler, A.; Krauss, O. Applying FHIR in an Integrated Health Monitoring System. Ejbi 2015, 11, 51–56. [Google Scholar] [CrossRef]
- Nikoloudakis, Y.; Markakis, E.; Mastorakis, G.; Pallis, E.; Skianis, C. An NF V-powered emergency system for smart enhanced living environments. In Proceedings of the 2017 IEEE Conference on Network Function Virtualization and Software Defined Networks (NFV-SDN), Berlin, Germany, 6–8 November 2017; pp. 258–263. [Google Scholar] [CrossRef]
- Magsi, H.; Sodhro, A.H.; Al-Rakhami, M.S.; Zahid, N.; Pirbhulal, S.; Wang, L. A Novel Adaptive Battery-Aware Algorithm for Data Transmission in IoT-Based Healthcare Applications. Electronics 2021, 10, 367. [Google Scholar] [CrossRef]
- Kruchten, P.B. The 4+1 View Model of architecture. IEEE Softw. 1995, 12, 42–50. [Google Scholar] [CrossRef] [Green Version]
- Dolui, K.; Király, C. Towards Multi-container Deployment on IoT Gateways. In Proceedings of the 2018 IEEE Global Communications Conference (Globecom), Abu Dhabi, United Arab Emirates, 9–13 December 2018. [Google Scholar]
- Bayo-Monton, J.L.; Martinez-Millana, A.; Han, W.; Fernandez-Llatas, C.; Sun, Y.; Traver, V. Wearable Sensors Integrated with Internet of Things for Advancing eHealth Care. Sensors 2018, 18, 1851. [Google Scholar] [CrossRef] [Green Version]
- Kim, D.Y.; Hwang, S.H.; Kim, M.G.; Song, J.H.; Lee, S.W.; Kim, I.K. Development of Parkinson patient generated data collection platform using FHIR and IoT devices. Stud. Health Technol. Inform. 2017, 245, 141–145. [Google Scholar] [CrossRef]
- Hunkeler, U.; Truong, H.L.; Stanford-Clark, A. MQTT-S—A publish/subscribe protocol for Wireless Sensor Networks. In Proceedings of the 2008 3rd International Conference on Communication Systems Software and Middleware and Workshops (COMSWARE’08), Bangalore, India, 6–10 January 2008; pp. 791–798. [Google Scholar]
- Swetina, J.; Lu, G.; Jacobs, P.; Ennesser, F.; Song, J. Toward a standardized common M2M service layer platform: Introduction to oneM2M. IEEE Wirel. Commun. 2014, 21, 20–26. [Google Scholar] [CrossRef]
- Health Level 7. FHIR Specification Home Page. 2019. Available online: http://hl7.org/ (accessed on 1 November 2021).
- Benson, T.; Grieve, G. Principles of Health Interoperability; Springer: Cham, Switzerland, 2016. [Google Scholar] [CrossRef]
- Dixit, P.M.; Garcia Caballero, H.S.; Corvo, A.; Hompes, B.F.A.; Buijs, J.C.A.M.; Van der Aalst, W.M.P. Enabling Interactive Process Analysis with Process Mining and Visual Analytics; SCITEPRESS: Setúbal, Portugal, 2017; Volume 5, pp. 573–584. [Google Scholar] [CrossRef]
- Hanke, S.; Mayer, C.; Hoeftberger, O.; Boos, H.; Wichert, R.; Tazari, M.R.; Wolf, P.; Furfari, F. universAAL—An Open and Consolidated AAL Platform. In Ambient Assisted Living: 4. AAL-Kongress 2011, Berlin, Germany, 25–26 January 2011; Wichert, R., Eberhardt, B., Eds.; Springer: Berlin/Heidelberg, Germany, 2011; pp. 127–140. [Google Scholar] [CrossRef]
- Tazari, M.R.; Furfari, F.; Fides-Valero, A.; Hanke, S.; Höftberger, O.; Kehagias, D.D.; Mosmondor, M.; Wichert, R.; Wolf, P. The universAAL Reference Model for AAL. Handb. Ambient. Assist. Living 2012, 11, 610–625. [Google Scholar]
- Berners-Lee, T.; Hendler, J.; Lassila, O. The semantic web. Sci. Am. 2001, 284, 28–37. [Google Scholar] [CrossRef]
- Pham, V.C.; Lim, Y.T.Y. Cloud-based Solution for Connecting Multiple Home Networks using universAAL Space Gateway. In Proceedings of the 2017 IEICE Society Conference, Tsukuba, Japan, 26–30 November 2017; pp. 7–15. [Google Scholar]
- Kilintzis, V.; Moulos, I.; Koutkias, V.; Maglaveras, N. Exploiting the universAAL platform for the design and development of a physical activity monitoring application. In Proceedings of the 6th International Conference on PErvasive Technologies Related to Assistive Environments—PETRA ’13, Rhodes, Greece, 29–31 May 2013; pp. 1–4. [Google Scholar] [CrossRef]
- Grguric, A.; Mosmondor, M.; Kusek, M.; Stocklow, C.; Salvi, D. Introducing gesture interaction in the Ambient Assisted Living platform universaal. In Proceedings of the 12th International Conference on Telecommunications, ConTEL 2013, Zagreb, Croatia, 26–28 June 2013; pp. 215–222. [Google Scholar] [CrossRef]
- Sofia, R.C.; Mendes, P.M. An overview on push-based communication models for information-centric networking. Future Internet 2019, 11, 74. [Google Scholar] [CrossRef] [Green Version]
- Pace, P.; Aloi, G.; Caliciuri, G.; Gravina, R.; Savaglio, C.; Fortino, G.; Ibanez-Sanchez, G.; Fides-Valero, A.; Bayo-Monton, J.; Uberti, M.; et al. INTER-Health: An Interoperable IoT Solution for Active and Assisted Living Healthcare Services. In Proceedings of the 2019 IEEE 5th World Forum on Internet of Things (WF-IoT), Limerick, Ireland, 15–18 April 2019; pp. 81–86. [Google Scholar] [CrossRef]
- Dubovitskaya, A.; Urovi, V.; Vasirani, M.; Aberer, K.; Schumacher, M.I. A cloud-based ehealth architecture for privacy preserving data integration. In Proceedings of the IFIP International Information Security and Privacy Conference, Hamburg, Germany, 26–28 May 2015; pp. 585–598. [Google Scholar]
- RasPi.TV. How Much Power Does Raspberry Pi3B Use? How Fast Is It Compared to Pi2B? 2019. Available online: http://raspi.tv/2016/how-much-power-does-raspberry-pi3b-use-how-fast-is-it-compared-to-pi2b (accessed on 15 July 2019).
- Firouzi, F.; Farahani, B.; Ibrahim, M.; Chakrabarty, K. Keynote Paper: From EDA to IoT eHealth: Promises, Challenges, and Solutions. IEEE Trans. Comput.-Aided Des. Integr. Circuits Syst. 2018, 37, 2965–2978. [Google Scholar] [CrossRef]
- Bellavista, P.; Zanni, A. Towards better scalability for IoT-cloud interactions via combined exploitation of MQTT and CoAP. In Proceedings of the 2016 IEEE 2nd International Forum on Research and Technologies for Society and Industry Leveraging a better tomorrow (RTSI), Bologna, Italy, 7–9 September 2016; pp. 1–6. [Google Scholar]







| Study | Standard | Scalability | Persistence | Portability | Efficiency |
|---|---|---|---|---|---|
| [3] | None | High | High | Platform | Not reported |
| [11] FHIR | None | MongoDB | None | High | |
| [12] | FHIR | Low | Low | Raspberry Pi 2 | High |
| [13] | FHIR | Medium | High (SQLite) | Smartphone | Depends on the device |
| [14] | FHIR | High | Low | Smartphone | Depends on the device |
| Use Case | Description |
|---|---|
| User authentication | Once the user is registered in the application, the credentials are verified and the user is redirected to the main page of the application. Pre-condition: a user must be registered by the system administrator |
| Data acquisition | Once the patient has logged in, they can access the monitoring functions of the application. The health professional may also access the monitoring functions of his assigned patients. To do this, an historical data tab should provide navigation functions to select a patient and a sensor. The patient can also enter data manually into the application. Pre-condition: successful log in |
| Sensors management | The health professional is in charge of the management of sensors in the application, therefore, once logged in, sensors assigned to patients can be registered, modified or removed. To modify or remove a sensor, the user will have to select it from the sensor list. Pre-condition: authentication as health professional |
| User management | The system administrator is responsible for registering, unregistering and modifying the users of the application. If a user is a patient type, they must have an assigned doctor; if the user is a doctor, it can contain a list of assigned patients. To modify a user, the administrator will have to select it from the list of users. |
| Interoperability | Each data point acquired by the sensor and monitored by the application is stored in the local database. Once the data have been validated by the FHIR standard, a request to the universAAL REST API is made using a POST method, which will vary depending on the type of sensor. On the server, the system must have a Publisher that will send all the data to all Subscribers who are subscribed to the universAAL service. Any external agent that meets the requirements as a Subscriber may use the service and deploy it to another system. |
| Component | Functionality |
|---|---|
| UniversAAL API | Provides the necessary methods for client–server communication between the application and the universAAL service. Handles all communications through a REST API. |
| UniversAAL service | Manages the sending of data between the UniversAAL server and the application through the use of POST, UPDATE and DELETE methods. |
| FHIR Standard | Provides a standard for the exchange of patient data. |
| FHIR Transformer | Makes use of the standard libraries to transform the data. It is responsible for the correct verification of the data before it can be sent to the server. |
| Data Storage | Provide persistence to the application thanks to the use of a local database in SQLite. |
| Data Service | Provides the necessary libraries for the use of methods related to the persistence of data with the Entity Framework. |
| IoT sensor | It is responsible for collecting the data of each patient. |
Publisher’s Note: MDPI stays neutral with regard to jurisdictional claims in published maps and institutional affiliations. |
© 2022 by the authors. Licensee MDPI, Basel, Switzerland. This article is an open access article distributed under the terms and conditions of the Creative Commons Attribution (CC BY) license (https://creativecommons.org/licenses/by/4.0/).
Share and Cite
Lemus-Zúñiga, L.-G.; Félix, J.M.; Fides-Valero, A.; Benlloch-Dualde, J.-V.; Martinez-Millana, A. A Proof-of-Concept IoT System for Remote Healthcare Based on Interoperability Standards. Sensors 2022, 22, 1646. https://doi.org/10.3390/s22041646
Lemus-Zúñiga L-G, Félix JM, Fides-Valero A, Benlloch-Dualde J-V, Martinez-Millana A. A Proof-of-Concept IoT System for Remote Healthcare Based on Interoperability Standards. Sensors. 2022; 22(4):1646. https://doi.org/10.3390/s22041646
Chicago/Turabian StyleLemus-Zúñiga, Lenin-Guillermo, Juan M. Félix, Alvaro Fides-Valero, José-Vte. Benlloch-Dualde, and Antonio Martinez-Millana. 2022. "A Proof-of-Concept IoT System for Remote Healthcare Based on Interoperability Standards" Sensors 22, no. 4: 1646. https://doi.org/10.3390/s22041646
APA StyleLemus-Zúñiga, L.-G., Félix, J. M., Fides-Valero, A., Benlloch-Dualde, J.-V., & Martinez-Millana, A. (2022). A Proof-of-Concept IoT System for Remote Healthcare Based on Interoperability Standards. Sensors, 22(4), 1646. https://doi.org/10.3390/s22041646

