A Hybrid Price Auction-Based Secure Routing Protocol Using Advanced Speed and Cosine Similarity-Based Clustering against Sinkhole Attack in VANETs †
Abstract
:1. Introduction
2. Related Work and Motivations
2.1. Related Works
2.2. Motivation and Contributions
- We propose a novel hybrid price auction-based secure routing (HPA-SR) protocol to avoid sinkhole attacks. More specifically, the proposed HPA-SR protocol contains the first- and second-price auction. Each node employs the Markov decision process to conditionally select which kind of auction method used to establish the secure route against the sinkhole attack without detection.
- We further propose an advanced clustering protocol, called advanced speed and cosine similarity-based clustering (ASCS) protocol as underlying structure, to improve the route connectivity and reduce the control overhead in VANETs. The proposed clustering protocol consider node speed and direction as cosine similarity and cosine distance to form the clusters. In addition, the ASCS clustering protocol elects gateway nodes to support the communication between CHs when the next CHs is out of the transmission coverages.
- The performance evaluations show that the proposed routing protocol can establish more robust route against the sinkhole attack compared to that of AODV. Besides, the proposed ASCS clustering supports more strong connectivity since the clustering transforms the network topology hierarchically.
3. The Background Theorem: Auction Theory
3.1. The Background of Auction Theory
- The seller offers only one item for sale,
- The i-th buyer of N buyers will have an object valuation () with ≤ 0.
3.1.1. First-Price Auction
3.1.2. Second-Price Auctions
- , where each player’s bid is equal to the other player’s valuation.
- , where player 1 gets the object and the other player’s payoff is zero.
4. The Proposed Routing Protocol: HPA-SR
4.1. Basic Concept of the Proposed Routing Protocol
- Step 1 (Clustering): In the first step, we perform a clustering process in which all nodes in the network are divided into clusters by using cosine similarity method. We use the position, direction, and speed as parameters to make a cluster form that works as underlying structure. This work is a development of a paper that has been done by the author in [33]. The ASCS clustering protocol considers the gateway node to improve the route connectivity and reduce the control overhead.
- Step 2 (Routing): After the clustering step, using the hybrid auction method, a source node broadcasts the RREQ packet to find a destination node. When the intermediate nodes receive the RREQ packet, they update their routing table and re-broadcast the RREQ packet. When the RREQ packet arrives at the destination node, the destination unicasts the RREP packet. In addition, the sink hole node also unicasts the RREP packet. If the intermediate nodes receive the RREP packet from the different way, the node utilizes the second price auction to avoid the sinkhole attack. Otherwise, the intermediate nodes employ the first-price auction.
4.2. The Proposed Clustering Protocol (ASCS): The Underlying Structure
4.2.1. The Basic Concepts of the ASCS
4.2.2. The Proposed Clustering Protocol: ASCS
- Step 0: InitializationWhen the clustering starts, each node turns on and operates independently.
- Step 1: Dissemination of Node InformationA node estimates its information, such as speed, direction, and location, periodically. To advertise its node information with neighbor nodes, node generates (INFO) packet and broadcasts the (INFO) packet to its neighbor nodes periodically, respectively. INFO packet contains the following fields:where represents packet type, represents source node ID, represents destination node ID, represents i-th node’s speed, and represents its node direction (), respectively.
- Step 2: Decission of Node DirectionWhen receives INFO packet from the neighbor nodes as shown in Figure 2, the checks whether the direction is less than the threshold of the neighbor nodes and if it will be cluster head (CH) or not, which is mathematically expressed aswhere is direction nodes and is threshold direction of i-th node. The selected nodes means that they can move in the same direction.
- −
- If = , go to step 3.
- −
- Otherwise, the packet will be dropped.
- Step 3: Election of Candidate Cluster HeadsThe candidate cluster heads (CHs) are selected by the slowest node among the two or more neighbor nodes, which is mathematically expressed asSince the cluster head is the smallest node speed in the similar direction, this node can provide strong connectivity between the cluster head and the cluster member nodes.
- −
- If i = , the node becomes cluster head, go to step 4.
- −
- Otherwise, go to step 6.
- Step 4: Dissemination of Cluster Head InformationIf becomes the cluster head, to announce to its neighbor nodes, generates and broadcasts the cluster head information (CHI) packet to its neighbor nodes. The CHI packet contains the following fields:where represents packet type, represents source node ID, represents destination node ID, represents its node speed, represents its node location (), represents its node direction (), respectively. Then, go to step 7.
- Step 5: Decision of GatewayWhen is between more than one cluster heads, will receive more than one CHI packet from cluster heads neighbor. Next, becomes the gateway node. Otherwise, becomes member node, and go to step 6.
- Step 6: Decision of Cluster MembersNode decides the cluster head among the candidates of the cluster head using link stability based on Cosine Similarity and Cosine Distance, as follows. The cosine similarity and cosine distance are used to calculate the link stability between and neighbor nodes. The selected cluster member () can be mathematically formulated as:where represents a set of cluster heads near , represents the number of near node i, i.e., . (7a) indicates the maximum cosine similarity between and , while (7b) means the cosine distance constraint that must be less than the cosine distance threshold (). In (7b), can be expressed as [39].where and are the i-th and m-th node’s vector information, respectively. Each node is related with a mobility vector information metric value (i.e. speed, direction, and location) , ,⋯,, where constitutes the vector values which indicate link information between nodes. Cosine similarity can determine the similarity information from each adjacent node, while cosine distance is a method for determining the communication distance between adjacent node. By considering the maximum cosine similarity under the constrained communication distance, we can control the cluster member to make more stable cluster members in the viewpoint of mobility. Then, the cosine distance of the node used to find the distance between two nodes can be calculated by [40]If selects the , the node can be as the best cluster head. Node sends the joint-cluster (JC) packet to the . JC packet contains the following fields:where represents packet type, represents source node ID, represents destination node ID, represents its node speed (), represents its node location (), represents its node direction, and represents its node status (gateway node or else), respectively. Then, go to step 7.
- Step 7: Cluster Member Table UpdatesNode replies the accept (AC) packet to the transmitted node and updates the cluster member (CM) table and the cluster has been formed. AC packet contains the following fields:where represents packet type, represents source node ID, represents destination node ID, and represents its node status (gateway node or else), respectively.
- −
- Otherwise, waits until it receives AC packet.
4.3. The Proposed Hybrid-Price Auction-Based Secure Routing Protocol: HPA-SR
- Step 1: InitializationThe source node S starts to establish a routing route between the source node S and the destination node D.
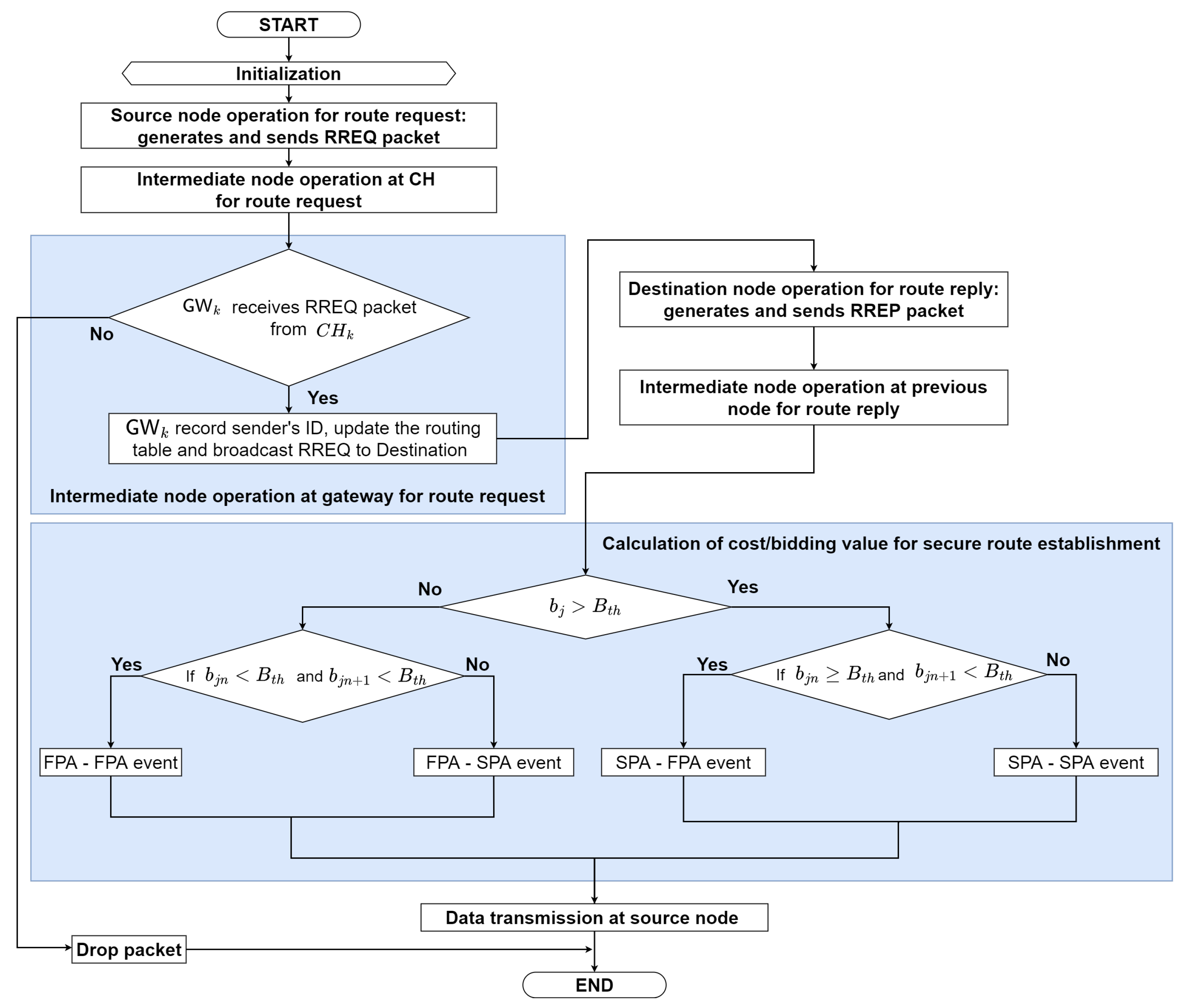
- Step 2: Source Node Operation for Route Request: Generates and Sends RREQ PacketIf the source node S does not have the routing information to the destination node D, the source node S generates a RREQ packet and sends RREQ packet to the cluster head in its cluster. The RREQ packet contains the following fields:where represents packet type, is the source sequence, and is the destination sequence, which is the number of attempts to confirm control messages, is the number of generating RREQ packet on the same session at the source, and is denoted as the number of hop to the destination, respectively.
- Step 3: Intermediate Node Operation at Cluster Head for Route RequestWhen receives the RREQ packet, records sender’s ID and updates the routing table, then broadcasts RREQ to the gateway node () in its cluster or the next cluster heads and goes to step 4.
- Step 4: Intermediate Node Operation at Gateway for Route RequestWhen the gateway node receives RREQ packet from , records sender’s ID and updates the routing table, then broadcasts RREQ to their neighbors node and goes to step 5. Otherwise, RREQ packet will be dropped.
- Step 5: Destination Node Operation for Route Reply: Generates and Sends RREP PacketWhen is the destination node D, the destination node D records sender’s ID and updates the routing table, then generates a RREP packet. The destination node D unicasts the RREP packet to the previous node. The RREP packet contains the following fields:where represents remaining energy of the node. Then, go to step 6
- Step 6: Intermediate Node Operation at Previous Node (to the source node) for Route ReplyWhen the intermediate node receives RREP packet, records sender’s ID of RREP packet and updates the routing table. Then, go to step 7. Otherwise, waits until it receives RREP packet.
- Step 7: Calculation of Cost/Bidding Value for Secure Route EstablishmentThe intermediate node calculates cost/bidding value . will compare the cost/bidding value receiving with the bidding threshold . If the is greater than , will use second price auction (SPA) to determine the route to be pursued by the next node. Otherwise, if the is less than , then will use first price auction (FPA) to determine the route to be traversed by the next node. will select the next node for data transmission based on a hybrid price auction process model that adaptively decides the auction model among the first price auction and the second price auction against the sinkhole attack, then we will obtain the routing table that can be summarized in Table 2, where is previous node, as next node , is cost/bidding value, is source ID and is destination ID, respectively. The routing table will be used to determine the next node to the destination node that will be passed by the data packet during the data transmission process. Besides, we will explain the detailed process of hybrid price auction in Section 4.4. Then, go to data transmission process in step 8.
- Step 8: Data Transmission at Source NodeThe source S sends data packet to the destination D based on the routing table, which is determined in Step 1 to Step 7.

4.4. The Hybrid-Price Auction Model Process for The Proposed HPA-SR Protocol
- Players: The set of the n bidders. In this case, players are the intermediate nodes.
- Action: Action is what the player will do. In this case, each player will make a bid.
- Payoff: Since , the players play the first-price auction. Otherwise, players play the second-price auction. If , we denote as the highest submitted by a player other i as in (4).
- −
- If , the number of each other player who bids is greater than , then the maximum payoff of the i-th player is where is not equal to zero.
- Event 1: The FPA-FPA event: , and ,
- Event 2: The FPA-SPA event: , and ,
- Event 3: The SPA-FPA event: , and ,
- Event 4: The SPA-SPA event: , and ,
4.5. Energy Consumption Model
5. Performance Evaluation
5.1. Simulation Environments and Parameters
5.2. Performance Metrics
- Packet delivery ratio (PDR): it is defined by the ratio of the number of the received data packet at the destination node over the number of the transmitted data packet at the source node.
- Delay: it is defined by the average latency to establish the route per one session.
- Control overhead: it is defined by the average number of control packets to establish a route per session per node.
- The average number of the cluster head change: it is defined by the average number of cluster heads changes in per cluster per session [33].
- Packet loss ratio: it is defined by the ratio of the number of packets loss to the total number of sent packets [48].
5.3. Numerical Results
6. Conclusions
Author Contributions
Funding
Institutional Review Board Statement
Informed Consent Statement
Data Availability Statement
Conflicts of Interest
References
- Ullah, A.; Yao, X.; Shaheen, S.; Ning, H. Advances in Position Based Routing towards ITS Enabled FoG-Oriented VANET-A Survey. IEEE Trans. Intell. Transp. Syst. 2020, 21, 828–840. [Google Scholar] [CrossRef]
- Lin, D.; Kang, J.; Squicciarini, A.; Wu, Y.; Gurung, S.; Tonguz, O. MoZo: A Moving Zone Based Routing Protocol Using Pure V2V Communication in VANETs. IEEE Trans. Mob. Comput. 2017, 16, 1357–1370. [Google Scholar] [CrossRef]
- Hui, Y.; Cheng, N.; Su, Z.; Huang, Y.; Zhao, P.; Luan, T.H.; Li, C. Secure and Personalized Edge Computing Services in 6G Heterogeneous Vehicular Networks. IEEE Internet Things J. 2021, 4662, 1–12. [Google Scholar] [CrossRef]
- Al-Sultan, S.; Al-Doori, M.M.; Al-Bayatti, A.H.; Zedan, H. A Comprehensive Survey on Vehicular Ad Hoc Network. J. Netw. Comput. Appl. 2014, 37, 380–392. [Google Scholar] [CrossRef]
- Khilar, P.; Bhoi, S. Vehicular communication: A survey. IET Netw. 2014, 3, 204–217. [Google Scholar]
- Pramitarini, Y.; Tran, T.N.; An, B. Energy Consumption Location-Based QoS Routing Protocol for Vehicular Ad-Hoc Networks. In Proceedings of the 2021 International Conference on Information and Communication Technology Convergence (ICTC), Jeju, Korea, 20–22 October 2021; pp. 1266–1270. [Google Scholar]
- Alsarhan, A.; Al-Dubai, A.Y.; Min, G.; Zomaya, A.Y.; Bsoul, M. A New Spectrum Management Scheme for Road Safety in Smart Cities. IEEE Trans. Intell. Transp. Syst. 2018, 19, 3496–3506. [Google Scholar] [CrossRef]
- Samvatsar, M. Security Improvement of Mobile Ad Hoc Networks using Clustering Approach. Int. J. Comput. Sci. Inf. Technol. 2016, 7, 1638–1642. [Google Scholar]
- Wang, H.; Liu, R.P.; Ni, W.; Chen, W.; Collings, I.B. VANET Modeling and Clustering Design Under Practical Traffic, Channel and Mobility Conditions. IEEE Trans. Commun. 2015, 63, 870–881. [Google Scholar] [CrossRef]
- Ozera, K.; Bylykbashi, K.; Liu, Y.; Barolli, L. A security-aware fuzzy-based cluster head selection system for VANETs. In Innovative Mobile and Internet Services in Ubiquitous Computing, Proceedings of the International Conference on Innovative Mobile and Internet Services in Ubiquitous Computing, Matsue, Japan, 4–6 July 2018; Springer: Cham, Switzerland, 2018; Volume 773, pp. 505–516. [Google Scholar]
- Joahannes, J.B.; de Souza, A.M.; Rosário, D.; Cerqueira, E.; Villas, L.A. Efficient data dissemination protocol based on complex networks’ metrics for urban vehicular networks. J. Internet Serv. Appl. 2019, 10, 15. [Google Scholar]
- Kaur, R.; Scholar, M.; Pal, T.; Singh, M.; Khajuria, V.; Scholar, M. Security Issues in Vehicular Ad-Hoc Network(VANET). In Proceedings of the 2018 2nd International Conference on Trends in Electronics and Informatics (ICOEI), Tirunelveli, India, 11–12 May 2018; pp. 884–889. [Google Scholar]
- Sedjelmaci, H.; Guenab, F.; Senouci, S.M.; Moustafa, H.; Liu, J.; Han, S. BLCS: Brain-Like Distributed Control Security in Cyber Physical Systems. IEEE Netw. 2020, 34, 6–7. [Google Scholar] [CrossRef]
- Yang, H.; Liang, Y.; Yuan, J.; Yao, Q.; Yu, A.; Zhang, J. Distributed Blockchain-Based Trusted Multidomain Collaboration for Mobile Edge Computing in 5G and beyond. IEEE Trans. Ind. Inform. 2020, 16, 7094–7104. [Google Scholar] [CrossRef]
- Yang, H.; Bao, B.; Li, C.; Yao, Q.; Yu, A.; Zhang, J.; Ji, Y. Blockchain-Enabled Tripartite Anonymous Identification Trusted Service Provisioning in Industrial IoT. IEEE Internet Things J. 2022, 9, 2419–2431. [Google Scholar] [CrossRef]
- Liu, Y.; Ma, M.; Liu, X.; Xiong, N.N.; Liu, A.; Zhu, Y. Design and Analysis of Probing Route to Defense Sink-Hole Attacks for Internet of Things Security. IEEE Trans. Netw. Sci. Eng. 2020, 7, 356–372. [Google Scholar] [CrossRef]
- Muzammal, S.M.; Murugesan, R.K.; Jhanjhi, N.Z. A Comprehensive Review on Secure Routing in Internet of Things: Mitigation Methods and Trust-Based Approaches. IEEE Internet Things J. 2021, 8, 4186–4210. [Google Scholar] [CrossRef]
- Javed, M.A.; Ngo, D.T.; Khan, J.Y. A multi-hop broadcast protocol design for emergency warning notification in highway VANETs. Eurasip J. Wirel. Commun. Netw. 2014, 2014, 1–15. [Google Scholar] [CrossRef] [Green Version]
- Gavalas, D.; Pantziou, G.; Konstantopoulos, C.; Mamalis, B. Lowest-ID with Adaptive ID Reassignment: A Novel Mobile Ad-Hoc Networks Clustering Algorithm. In Proceedings of the 2006 1st International Symposium on Wireless Pervasive Computing, Phuket, Thailand, 16–18 January 2006; pp. 1–5. [Google Scholar]
- Zhang, D.; Ge, H.; Zhang, T.; Cui, Y.Y.; Liu, X.; Mao, G. New Multi-Hop Clustering Algorithm for. IEEE Trans. Intell. Transp. Syst. 2019, 20, 1517–1530. [Google Scholar] [CrossRef]
- Ge, X.; Gao, Q.; Quan, X. A novel clustering algorithm based on mobility for VANET. In Proceedings of the 2018 IEEE 18th International Conference on Communication Technology (ICCT), Chongqing, China, 8–11 October 2018; pp. 473–477. [Google Scholar]
- Bangotra, D.K.; Singh, Y.; Selwal, A.; Kumar, N.; Singh, P.K.; Hong, W.C. An Intelligent Opportunistic Routing Algorithm for Wireless Sensor Networks and Its Application Towards e-Healthcare. Sensors 2020, 20, 3887. [Google Scholar] [CrossRef] [PubMed]
- Gali, S.; Nidumolu, V. An intelligent trust sensing scheme with metaheuristic based secure routing protocol for Internet of Things. Cluster Comput. 2022, 25, 1779–1789. [Google Scholar] [CrossRef]
- Dhurandher, S.K.; Singh, J.; Nicopolitidis, P.; Kumar, R.; Gupta, G. A blockchain-based secure routing protocol for opportunistic networks. J. Ambient Intell. Humaniz. Comput. 2022, 13, 2191–2203. [Google Scholar] [CrossRef]
- Bangotra, D.K.; Singh, Y.; Selwal, A.; Kumar, N.; Singh, P.K. A Trust Based Secure Intelligent Opportunistic Routing Protocol for Wireless Sensor Networks. Wirel. Pers. Commun. 2021. [Google Scholar] [CrossRef]
- Kad, S.; Banga, V.K. An Optimized Speed Adaptive Beacon Broadcast Approach for Information Dissemination in Vehicular Ad hoc Networks. Int. J. Innov. Technol. Explor. Eng. 2019, 8, 2850–2860. [Google Scholar]
- Almasri, A.; Chaddoud, G. Security of the Distributed Vehicular Broadcast Protocol DV-CAST. Int. J. Comput. Appl. 2020, 177, 26–31. [Google Scholar] [CrossRef]
- Jebadurai, I.J.R.; Rajsingh, E.B.; Paulraj, G.J.L. Enhanced dynamic source routing protocol for detection and prevention of sinkhole attack in mobile ad hoc networks. Int. J. Netw. Sci. 2016, 1, 63. [Google Scholar] [CrossRef]
- Agrwal, S.L.; Khandelwal, R.; Sharma, P.; Gupta, S.K. Analysis of detection algorithm of Sinkhole attack & QoS on AODV for MANET. In Proceedings of the 2016 2nd International Conference on Next Generation Computing Technologies (NGCT), Dehradun, India, 14–16 October 2016; pp. 839–842. [Google Scholar]
- Sasirekha, D.; Radha, N. Secure and Attack Aware Routing in Mobile AdHoc Networks against Wormhole and Sinkhole Attacks. In Proceedings of the 2017 2nd International Conference on Communication and Electronics Systems (ICCES), Coimbatore, India, 19–20 October 2017; pp. 505–510. [Google Scholar]
- Su, X.; Chan, S.; Peng, G. Auction in Multi-Path Multi-Hop Routing. IEEE Commun. Lett. 2009, 13, 154–156. [Google Scholar]
- Karels, V.C.; Veelenturf, L.P.; Van Woensel, T. An auction for collaborative vehicle routing: Models and algorithms. EURO J. Transp. Logist. 2020, 9, 100009. [Google Scholar] [CrossRef]
- Pramitarini, Y.; Tran, T.n.; Shim, K.; Yulianto, A.W.; An, B. A Speed and Cosine Similarity-based Clustering for QoS Routing Protocol in Distributed Vehicular Ad-hoc Networks. In Proceedings of the 10th International Conference on Green and Human Information Technology, JeJu, Korea, 19–21 January 2022; pp. 109–113. [Google Scholar]
- Easley, D.; Kleinberg, J. Auctions. In Networks, Crowds, Mark. Reason. About a Highly connected World; Cambridge University Press: Cambridge, UK, 2010; Chapter 9; pp. 249–273. [Google Scholar]
- Zhang, W.; Wang, X.; Han, G.; Peng, Y.; Guizani, M. SFPAG-R: A Reliable Routing Algorithm Based on Sealed First-Price Auction Games for Industrial Internet of Things Networks. IEEE Trans. Veh. Technol. 2021, 70, 5016–5027. [Google Scholar] [CrossRef]
- Bergemann, D.; Brooks, B.; Morris, S. First-Price Auctions With General Information Structures: Implications for Bidding and Revenue. Econometrica 2017, 85, 107–143. [Google Scholar] [CrossRef] [Green Version]
- Vickrey, W.S. Counterspeculation, Auctions, And Competitive Sealed Tenders. J. Financ. 1961, 16, 8–37. [Google Scholar] [CrossRef]
- Hershberger, J.; Suri, S. Vickrey Pricing in Network Routing: Fast Payment Computation. In Proceedings of the 42nd Annual Symposium on Foundations of Computer Science, Las Vegas, NV, USA, 14–17 October 2001; pp. 252–259. [Google Scholar]
- Nahar, A.; Sikarwar, H.; Das, D. CSBR: A Cosine Similarity Based Selective Broadcast Routing Protocol for Vehicular Ad-Hoc Networks. In Proceedings of the 2020 IFIP Networking Conference (Networking), Paris, France, 22–26 June 2020; pp. 404–412. [Google Scholar]
- Abosamra, G.; Oqaibi, H. Using Residual Networks and Cosine Distance-Based K-NN Algorithm to Recognize On-Line Signatures. IEEE Access 2021, 9, 54962–54977. [Google Scholar] [CrossRef]
- Do, T.N.; Da Costa, D.B.; Duong, T.Q.; An, B. Improving the Performance of Cell-Edge Users in MISO-NOMA Systems Using TAS and SWIPT-Based Cooperative Transmissions. IEEE Trans. Green Commun. Netw. 2018, 2, 49–62. [Google Scholar] [CrossRef]
- De Rango, F.; Guerriero, F.; Fazio, P. Link-Stability and Energy Aware Routing Protocol in Distributed Wireless Networks. IEEE Trans. Parallel Distrib. Syst. 2012, 23, 713–726. [Google Scholar] [CrossRef]
- Shan, A.; Fan, X.; Wu, C.; Zhang, X.; Fan, S. Quantitative Study on the Impact of Energy Consumption Based Dynamic Selfishness in MANETs. Sensors 2021, 21, 716. [Google Scholar] [CrossRef]
- Feeney, L.M.; Nilsson, M. Investigating the Energy Consumption of a Wireless Network Interface in an Ad Hoc Networking Environment. In Proceedings of the IEEE INFOCOM 2001. Conference on Computer Communications. Twentieth Annual Joint Conference of the IEEE Computer and Communications Society (Cat. No.01CH37213), Anchorage, AK, USA, 22–26 April 2001; Volume 3, pp. 1548–1557. [Google Scholar]
- Al-Qassas, R.S. Routing and the Impact of Group Mobility Model in VANETs. J. Comput. Sci. 2016, 12, 223–231. [Google Scholar] [CrossRef] [Green Version]
- Amina, B.; Mohamed, E. Performance Evaluation of VANETs Routing Protocols Using SUMO and NS3. In Proceedings of the 2018 IEEE 5th International Congress on Information Science and Technology (CiSt), Marrakech, Morocco, 21–27 October 2018; pp. 525–530. [Google Scholar]
- Shrestha, S.; Laitinen, E.; Talvitie, J.; Lohan, E.S. RSSI channel effects in cellular and WLAN positioning. In Proceedings of the 2012 9th Workshop on Positioning, Navigation and Communication, Dresden, Germany, 15–16 March 2012; pp. 187–192. [Google Scholar]
- Sirajuddin, M.; Rupa, C.; Iwendi, C.; Biamba, C. TBSMR: A Trust-Based Secure Multipath Routing Protocol for Enhancing the QoS of the Mobile Ad Hoc Network. Secur. Commun. Netw. 2021, 2021, 5521713. [Google Scholar] [CrossRef]













| Packet Name | Full Name | Field Information |
|---|---|---|
| INFO | Information Packet | |
| CHI | Cluster Head Info Packet | |
| JC | Joint-Cluster Packet | |
| AC | Accept-Cluster Packet |
| Packet Name | Full Name | Field Information |
|---|---|---|
| RREQ | Route request | |
| RREP | Route reply |
| Parameters | Value |
|---|---|
| Simulator | NS3 |
| Simulation area | 1000 × 1000 |
| Packet size | 1024 bits |
| Mobility model | Group Mobility |
| Radio range | 250 m |
| Simulation time | 200 s |
| Session length | 5 s |
| Number of nodes | [30, 50, 100] |
| Node’s Speed Range | [20:20:80] (km/h) |
| Receive signal strength indicator (RSSI) threshold | dBm |
| MAC protocol | 802.11a |
Publisher’s Note: MDPI stays neutral with regard to jurisdictional claims in published maps and institutional affiliations. |
© 2022 by the authors. Licensee MDPI, Basel, Switzerland. This article is an open access article distributed under the terms and conditions of the Creative Commons Attribution (CC BY) license (https://creativecommons.org/licenses/by/4.0/).
Share and Cite
Pramitarini, Y.; Perdana, R.H.Y.; Tran, T.-N.; Shim, K.; An, B. A Hybrid Price Auction-Based Secure Routing Protocol Using Advanced Speed and Cosine Similarity-Based Clustering against Sinkhole Attack in VANETs. Sensors 2022, 22, 5811. https://doi.org/10.3390/s22155811
Pramitarini Y, Perdana RHY, Tran T-N, Shim K, An B. A Hybrid Price Auction-Based Secure Routing Protocol Using Advanced Speed and Cosine Similarity-Based Clustering against Sinkhole Attack in VANETs. Sensors. 2022; 22(15):5811. https://doi.org/10.3390/s22155811
Chicago/Turabian StylePramitarini, Yushintia, Ridho Hendra Yoga Perdana, Thong-Nhat Tran, Kyusung Shim, and Beongku An. 2022. "A Hybrid Price Auction-Based Secure Routing Protocol Using Advanced Speed and Cosine Similarity-Based Clustering against Sinkhole Attack in VANETs" Sensors 22, no. 15: 5811. https://doi.org/10.3390/s22155811
APA StylePramitarini, Y., Perdana, R. H. Y., Tran, T.-N., Shim, K., & An, B. (2022). A Hybrid Price Auction-Based Secure Routing Protocol Using Advanced Speed and Cosine Similarity-Based Clustering against Sinkhole Attack in VANETs. Sensors, 22(15), 5811. https://doi.org/10.3390/s22155811

