MEC/Cloud Orchestrator to Facilitate Private/Local Beyond 5G with MEC and Proof-of-Concept Implementation
Abstract
:1. Introduction
2. Related Work
2.1. MEC Architecture
2.2. MEC/Cloud Computing Cooperation
2.3. MEC Implementation and Verification
2.4. MEC Business Discussion
3. System Architecture
3.1. Concept Overview
3.2. Architecture
3.3. Strategy of Each Player
3.3.1. Private/Local Telecom Operator
3.3.2. Legacy Telecom Operator
3.3.3. Vendor Supplier
3.3.4. Cloud Owner
3.3.5. Third Party Application
3.3.6. MEC/Cloud Orchestrator
4. Implementation of Proposed Architecture
4.1. Function-Level Description of MEC/Cloud Orchestrator
4.2. Centralized MEC/Cloud Orchestrator
4.2.1. Logical Implementation
- (1)
- The usage log information of the application that the end user has used in the cloud can be used as input information to AI/ML. Then, the cached content can be deployed by AI/ML on MEC as a usage prediction or made known to end users as recommendation information and selected.
- (2)
- When the end user has contracts with multiple Private/Local Telecom Operators, it is possible to track the movement of the application used by MEC when the end user moves, because multiple MECs are managed collectively.
- (3)
- Because the MEC/Cloud Orchestrator monitors each resource, the awareness of the physical location means that visualization management of the entire network can be performed, allowing network route change in the event of a disaster, etc., to be taken into consideration.
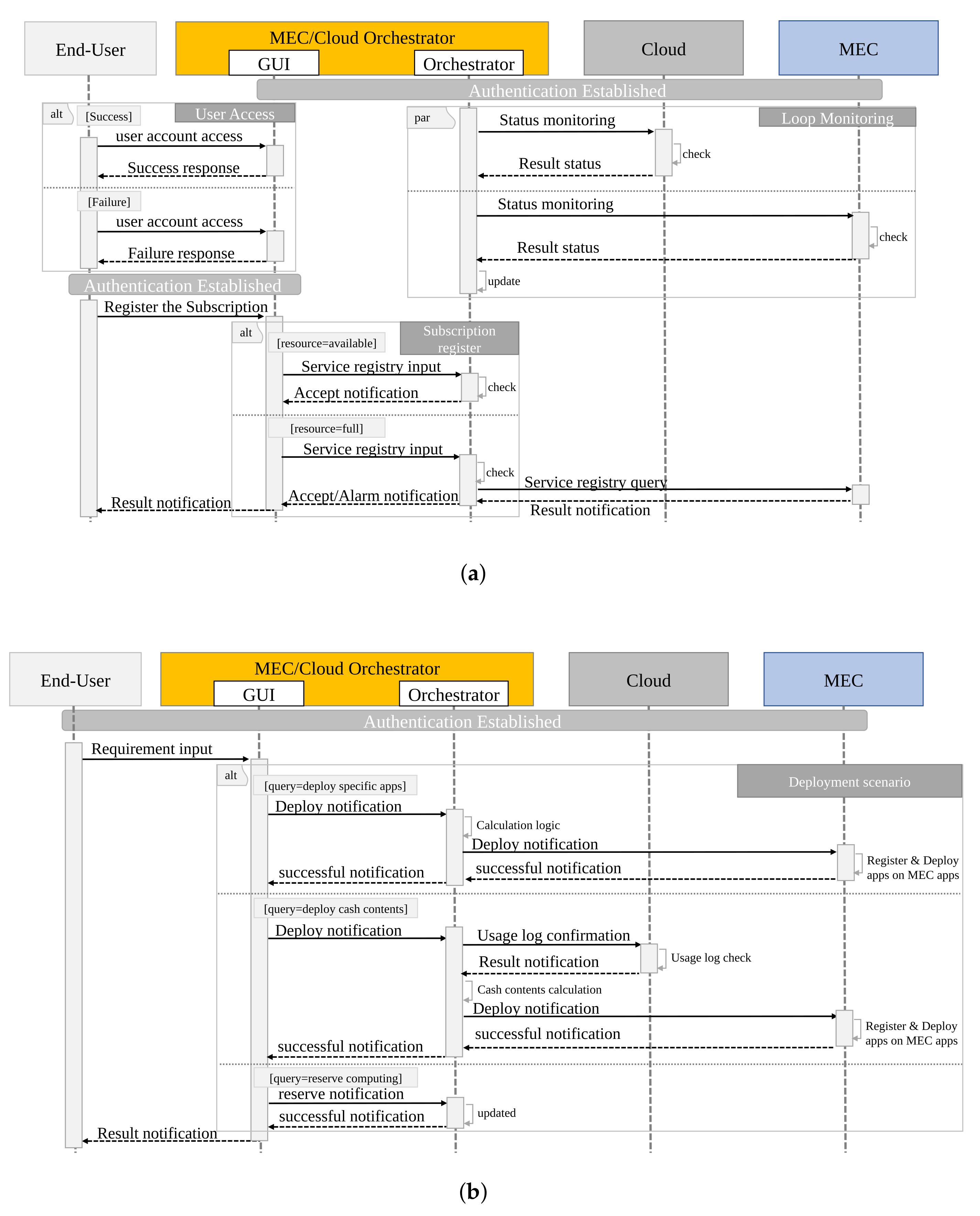
4.2.2. Sequence Implementation
4.3. Distributed MEC/Cloud Orchestrator
4.3.1. Logical Overview
- (1)
- It supports the concealment of confidential information such as network information, physical context information, and server information, for each Private/Local Telecom Operator.
- (2)
- It can make recommendations to end users using the Private/Local service according to predicted regional information by algorithmizing the application in MEC which they hold as input information to AI/ML.
- (3)
- When a Private/Local Telecom Operator covers multiple areas, the log/tracking data and updating of applications used by end users can be shared among regions.
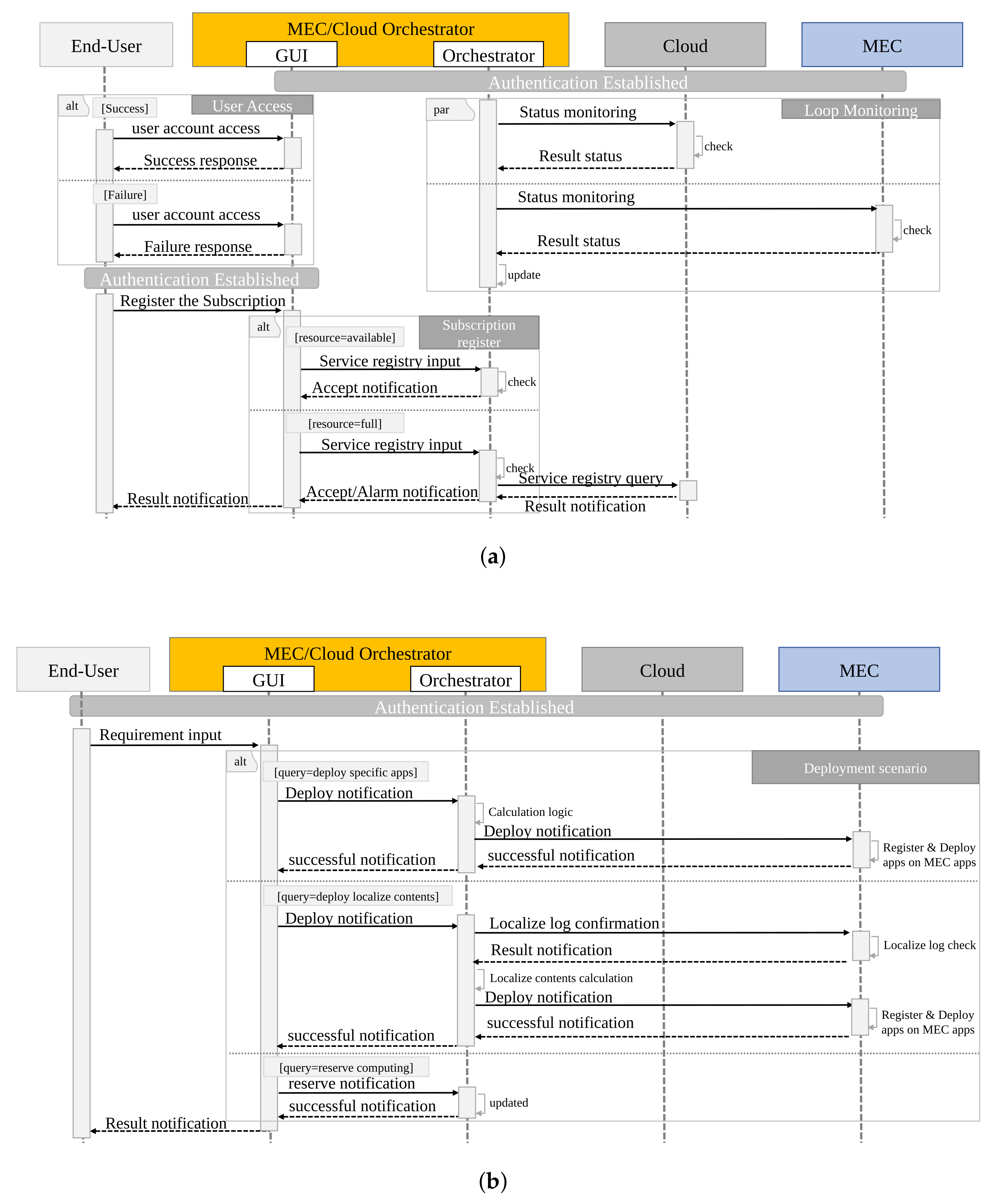
4.3.2. Sequence Implementation
5. Performance Evaluation of MEC B5G Cellular Networks
5.1. Proof-of-Concept Description
5.2. Edge Platform Virtualization Implementation
5.3. Result of Field Trial
6. Conclusions
Author Contributions
Funding
Institutional Review Board Statement
Informed Consent Statement
Data Availability Statement
Acknowledgments
Conflicts of Interest
Abbreviations
| E2E | end-to-end |
| MEC | Multi-access Edge Computing |
| IoT | Internet of Things |
| mmWave | millimeter-wave |
| MIMO | Multiple-Input Multiple-Output |
| eMBB | enhanced Mobile Broadband |
| mMTC | massive Machine Type Communications |
| URLLC | Ultra-Reliable and Low Latency Communications |
| ITU-R | International Telecommunication Union |
| MVNO | Mobile Virtual Network Operator |
| MNO | Mobile Network Operator |
| RAN | Radio Access Networks |
| ETSI | European Telecommunications Standards Institute |
| 3GPP | The 3rd Generation Partnership Project |
| UPF | User Plane Function |
| 5GC | 5G Core |
| B5G | Beyond 5G |
| QoS | Quality of Service |
| QoE | Quality of Experience |
| PoC | Proof of Concept |
| SOTA | State-of-the-Art |
| ASP | Application Service Provider |
| API | Application Programming Interface |
| COTS | Commercial Off-The-Shelf |
| GTP-U | GPRS Tunneling Protocol User plane |
| ICN | Information-Centric Networking |
| C-V2X | Cellular-Vehicle to Everything |
| NFVI | Network Functions Virtualization Infrastructure |
| MANO | Management and Orchestration |
| 5G PPP | 5G Infrastructure Public Private Partnership |
| RU | Radio Unit |
| CU | Centralized Unit |
| DU | Distributed Unit |
| VIM | Virtualized Infrastructure Management |
| CC | Component Carrier |
References
- The Mobile Economy 2020. Available online: https://www.gsma.com/mobileeconomy/wp-content/uploads/2020/03/GSMA_MobileEconomy2020_Global.pdf (accessed on 30 September 2021).
- Ghosh, A.; Maeder, A.; Baker, M.; Chandramouli, D. 5G Evolution: A View on 5G Cellular Technology Beyond 3GPP Release 15. IEEE Access 2019, 7, 127639–127651. [Google Scholar] [CrossRef]
- Li, S.; Xu, L.D.; Zhao, S. 5G Internet of things: A survey. J. Ind. Inf. Integr. 2018, 10, 1–9. [Google Scholar] [CrossRef]
- Recommendation ITU-R M.2083-0:. IMT Vision—Framework and Overall Objectives of the Future Development of IMT for 2020 and Beyond. Available online: https://www.itu.int/dms_pubrec/itu-r/rec/m/R-REC-M.2083-0-201509-I!!PDF-E.pdf (accessed on 15 September 2015).
- Lehr, W.; Queder, F.; Haucap, J. 5G: A new future for mobile networkoperators, or not? Telecommun. Policy 2021, 45, 102086. [Google Scholar] [CrossRef]
- Rewheel Research: “1&1 Drilisch’s 4th MNO Entry in Germany—Will it Work?”. Available online: http://research.rewheel.fi/downloads/1&1_Drillisch_4th_MNO_entry_Germany_PUBLIC_VERSION.pdf (accessed on 1 January 2022).
- DISH and AWS Form Strategic Collaboration to Reinvent 5G Connectivity and Innovation. Available online: https://press.aboutamazon.com/news-releases/news-release-details/dish-and-aws-form-strategic-collaboration-reinvent-5g/ (accessed on 30 September 2021).
- Salem, M.; Imai, P.; Vajrabhaya, P.; Amin, T. A Perspective on Autonomous Networks from the World’s First Fully Virtualized Mobile Network. IEEE Wirel. Commun. 2021, 28, 6–8. [Google Scholar] [CrossRef]
- ETSI. Mobile Edge Computing: A Key Technology Towards 5G; White Paper; Sophia Antipolis: Nice, France, 2015. [Google Scholar]
- ETSI. Available online: https://www.etsi.org/newsroom/news/1180-2017-03-news-etsi-multi-access-edge-computing-starts-second-phase-and-renews-leadership-team (accessed on 30 September 2021).
- ETSI. MEC in an Enterprise Setting: A Solution Outline, 1st ed.; White Paper No. 30; Sophia Antipolis: Nice, France, 2018; ISBN 979-10-92620-25-2. [Google Scholar]
- Sabella, D.; Vaillant, A.D.; Kuure, P.; Rauschenbach, U.; Giust, F. Mobile-Edge Computing Architecture: The role of MEC in the Internet of Things. IEEE Consum. Electron. Mag. 2016, 5, 84–91. [Google Scholar] [CrossRef]
- Alameddine, H.A.; Sharafeddine, S.; Sebbah, S.; Ayoubi, S.; Assi, C. Dynamic Task Offloading and Scheduling for Low-Latency IoT Services in Multi-Access Edge Computing. IEEE J. Sel. Areas Commun. 2019, 37, 668–682. [Google Scholar] [CrossRef]
- AECC (Automotive Edge Computing Consortium). Distributed Computing in an AECC System; White Paper; Version 1.0.0; Sophia Antipolis: Nice, France, 2021. [Google Scholar]
- Tsukada, M.; Oi, T.; Ito, A.; Hirata, M.; Esaki, H. AutoC2X: Open-source software to realize V2X cooperative perception among autonomous vehicles. In Proceedings of the 2020 IEEE 92nd Vehicular Technology Conference (VTC2020-Fall), Victoria, BC, Canada, 18 November–16 December 2020; pp. 1–6. [Google Scholar] [CrossRef]
- Jamali-Rad, H.; van Beveren, V.; Campman, X.; den Brand, J.V.; Hohl, D. Continuous Subsurface Tomography Over Cellular Internet of Things (IoT). IEEE Sens. J. 2020, 17, 10079–10091. [Google Scholar] [CrossRef]
- Nakamura, M.; Nishiuchi, H.; Koslowski, K.; Daube, J.; Santos, R.; Tran, G.K.; Sakaguchi, K. Performance Evaluation of Prefetching Algorithm for Real-Time Edge Content Delivery in 5G System. In Proceedings of the 2019 IEEE 90th Vehicular Technology Conference (VTC2019-Fall), Honolulu, HI, USA, 22–25 September 2019; pp. 1–5. [Google Scholar] [CrossRef]
- Nakamura, M.; Nishiuchi, H.; Nakazato, J.; Koslowski, K.; Daube, J.; Santos, R.; Tran, G.K.; Sakaguchi, K. Experimental Verification of SDN/NFV in Integrated mmWave Access and Mesh Backhaul Networks. IEICE Trans. Commun. 2021, 104, 217–228. [Google Scholar] [CrossRef]
- Successful PoC Demonstration of Data Flows Control Function by Edge Computing. Available online: https://www.kddi-research.jp/english/newsrelease/2018/022301.html (accessed on 30 September 2021).
- Cao, B.; Zhang, L.; Li, Y.; Feng, D.; Cao, W. Intelligent Offloading in Multi-Access Edge Computing: A State-of-the-Art Review and Framework. IEEE Commun. Mag. 2019, 57, 56–62. [Google Scholar] [CrossRef]
- Lee, S.; Lee, S.; Shin, M. Low Cost MEC Server Placement and Association in 5G Networks. In Proceedings of the 2019 International Conference on Information and Communication Technology Convergence (ICTC), Jeju, Korea, 16–18 October 2019; pp. 879–882. [Google Scholar] [CrossRef]
- Liu, Z.; Zhang, J.; Li, Y.; Ji, Y. Hierarchical MEC Servers Deployment and User-MEC Server Association in C-RANs over WDM Ring Networks. Sensors 2020, 20, 1282. [Google Scholar] [CrossRef] [PubMed] [Green Version]
- Cui, M.; Fei, Y.; Liu, Y. A Survey on Secure Deployment of Mobile Services in Edge Computing. Secur. Commun. Netw. 2021, 2021, 8. [Google Scholar] [CrossRef]
- [3GPP TS 23.501] V16.3.0, System Architecture for the 5G System. Available online: https://www.3gpp.org/ftp/Specs/archive/23_series/23.501/23501-g30.zip (accessed on 1 July 2021).
- Nakazato, J.; Tao, Y.; Tran, G.K.; Sakaguchi, K. Revenue Model with Multi-Access Edge Computing for Cellular Network Architecture. In Proceedings of the 2019 Eleventh International Conference on Ubiquitous and Future Networks (ICUFN), Zagreb, Croatia, 2–5 July 2019; pp. 21–26. [Google Scholar] [CrossRef]
- Nakazato, J.; Nakamura, M.; Tao, Y.; Tran, G.K.; Sakaguchi, K. Benefits of MEC in 5G Cellular Networks from Telecom Operator’s View Points. In Proceedings of the 2019 IEEE Global Communications Conference (GLOBECOM), Waikoloa, HI, USA, 9–13 December 2019; pp. 1–7. [Google Scholar] [CrossRef]
- Nakazato, J.; Nakamura, M.; Yu, T.; Li, Z.; Tran, G.K.; Sakaguchi, K. Design of MEC 5G Cellular Networks: Viewpoints from Telecom Operators and Backhaul Owners. In Proceedings of the 2020 IEEE International Conference on Communications Workshops (ICC Workshops), Dublin, Ireland, 7–11 June 2020; pp. 1–6. [Google Scholar] [CrossRef]
- Nakazato, J.; Nakamura, M.; Yu, T.; Li, Z.; Maruta, K.; Tran, G.K.; Sakaguchi, K. Market Analysis of MEC-Assisted Beyond 5G Ecosystem. IEEE Access 2021, 9, 53996–54008. [Google Scholar] [CrossRef]
- Kuo, P.H.; Mourad, A.; Lu, C.; Berg, M.; Duquennoy, S.; Chen, Y.Y. An integrated edge and Fog system for future communication networks. In Proceedings of the 2018 IEEE Wireless Communications and Networking Conference Workshops (WCNCW), Barcelona, Spain, 15–18 April 2018; pp. 338–343. [Google Scholar] [CrossRef] [Green Version]
- ETSI. Available online: https://www.etsi.org/deliver/etsi_gr/MEC/001_099/022/02.01.01_60/gr_MEC022v020101p.pdf (accessed on 1 June 2021).
- ETSI. Available online: https://www.etsi.org/deliver/etsi_gr/MEC/001_099/035/03.01.01_60/gr_mec035v030101p.pdf (accessed on 1 August 2021).
- Sciancalepore, V.; Giust, F.; Samdanis, K.; Yousaf, Z. A double-tier MEC-NFV architecture: Design and optimisation. In Proceedings of the 2016 IEEE Conference on Standards for Communications and Networking (CSCN), Berlin, Germany, 31 October–2 November 2016; pp. 1–6. [Google Scholar] [CrossRef]
- Torres, R.; Finamore, A.; Kim, J.R.; Mellia, M.; Munafo, M.M.; Rao, S. Dissecting Video Server Selection Strategies in the YouTube CDN. In Proceedings of the 2011 31st International Conference on Distributed Computing Systems, Minneapolis, MN, USA, 20–24 June 2011; pp. 248–257. [Google Scholar] [CrossRef] [Green Version]
- ETSI. Available online: https://www.etsi.org/images/files/ETSIWhitePapers/etsi_wp24_MEC_deployment_in_4G_5G_FINAL.pdf (accessed on 1 October 2021).
- Benkacem, I.; Bagaa, M.; Taleb, T.; Nguyen, Q.; Toshitaka, T.; Sato, T. Integrated ICN and CDN Slice as a Service. In Proceedings of the 2018 IEEE Global Communications Conference (GLOBECOM), Abu Dhabi, United Arab Emirates, 9–13 December 2018; pp. 1–7. [Google Scholar] [CrossRef] [Green Version]
- Zhang, K.; Mao, Y.; Leng, S.; Zhao, Q.; Li, L.; Peng, X.; Pan, L.; Maharjan, S.; Zhang, Y. Energy-Efficient Offloading for Mobile Edge Computing in 5G Heterogeneous Networks. IEEE Access 2016, 4, 5896–5907. [Google Scholar] [CrossRef]
- Zhang, K.; Mao, Y.; Leng, S.; He, Y.; Zhang, Y. Mobile-Edge Computing for Vehicular Networks: A Promising Network Paradigm with Predictive Off-Loading. IEEE Veh. Technol. Mag. 2017, 12, 36–44. [Google Scholar] [CrossRef]
- Mao, Y.; Zhang, J.; Song, S.H.; Letaief, K.B. Stochastic Joint Radio and Computational Resource Management for Multi-User Mobile-Edge Computing Systems. IEEE Trans. Wirel. Commun. 2017, 16, 5994–6009. [Google Scholar] [CrossRef] [Green Version]
- Liu, J.; Mao, Y.; Zhang, J.; Letaief, K.B. Delay-optimal computation task scheduling for mobile-edge computing systems. In Proceedings of the 2016 IEEE International Symposium on Information Theory (ISIT), Barcelona, Spain, 10–15 July 2016; pp. 1451–1455. [Google Scholar] [CrossRef] [Green Version]
- Chen, X.; Zhang, H.; Wu, C.; Mao, S.; Ji, Y.; Bennis, M. Optimized Computation Offloading Performance in Virtual Edge Computing Systems Via Deep Reinforcement Learning. IEEE Internet Things J. 2019, 6, 4005–4018. [Google Scholar] [CrossRef] [Green Version]
- Liu, C.; Bennis, M.; Poor, H.V. Latency and Reliability-Aware Task Offloading and Resource Allocation for Mobile Edge Computing. In Proceedings of the 2017 IEEE Globecom Workshops (GC Wkshps), Singapore, 4–8 December 2017; pp. 1–7. [Google Scholar] [CrossRef] [Green Version]
- Yunoki, K.; Shinbo, H. Backhaul Bandwidth Consideration for Workload Placement in Hierarchical Edge cloud Architecture. In Proceedings of the 2019 IEEE Wireless Communications and Networking 120 Conference Workshop (WCNCW), Marrakech, Morocco, 15–18 April 2019; pp. 1–6. [Google Scholar] [CrossRef]
- Ning, Z.; Dong, P.; Kong, X.; Xia, F. A Cooperative Partial Computation Offloading Scheme for Mobile Edge Computing Enabled Internet of Things. IEEE Internet Things J. 2019, 6, 4804–4814. [Google Scholar] [CrossRef]
- Chen, L.; Wu, J.; Zhang, J.; Dai, H.-N.; Long, X.; Yao, M. Dependency-Aware Computation Offloading for Mobile Edge Computing with Edge-cloud Cooperation. IEEE Trans. Cloud Comput. 2020. [Google Scholar] [CrossRef]
- MiEdge D1.3. System Architecture and Requirements; European Commission: Brussels, Belgium, 2018. [Google Scholar]
- MiEdge D3.1. Architecture of mmWave Edge Cloud and Requirement for Control Signaling; European Commission: Brussels, Belgium, 2017. [Google Scholar]
- Lee, H.; Lee, S.; Lee, Y.C.; Han, H.; Kang, S. iEdge: An IoT-assisted Edge Computing Framework. In Proceedings of the 2021 IEEE International Conference on Pervasive Computing and Communications (PerCom), Kassel, Germany, 22–26 March 2021; pp. 1–8. [Google Scholar] [CrossRef]
- Ullah, R.; Rehman, M.A.U.; Kim, B. Design and Implementation of an Open Source Framework and Prototype For Named Data Networking-Based Edge cloud Computing System. IEEE Access 2019, 7, 57741–57759. [Google Scholar] [CrossRef]
- Barreto, R.; Lobo, J.; Menezes, P. Edge Computing: A Neural Network Implementation on an IoT Device. In Proceedings of the 2019 5th Experiment International Conference (exp.at’19), Funchal, Portugal, 12–14 June 2019; pp. 244–246. [Google Scholar] [CrossRef]
- Watanabe, H.; Kondo, T.; Ohigashi, T. Implementation of Platform Controller and Process Modules of the Edge Computing for IoT Platform. In Proceedings of the 2019 IEEE International Conference on Pervasive Computing and Communications Workshops (PerCom Workshops), Kyoto, Japan, 11–15 March 2019; pp. 407–410. [Google Scholar] [CrossRef]
- Dolui, K.; Datta, S.K. Comparison of edge computing implementations: Fog computing, cloudlet and mobile edge computing. In Proceedings of the2017 Global Internet of Things Summit (GIoTS), Geneva, Switzerland, 6–9 June 2017; pp. 1–6. [Google Scholar] [CrossRef]
- Singh, S.; Chiu, Y.; Tsai, Y.; Yang, J. Mobile Edge Fog Computing in 5G Era: Architecture and Implementation. In Proceedings of the 2016 International Computer Symposium (ICS), Chiayi, Taiwan, 15–17 December 2016; pp. 731–735. [Google Scholar] [CrossRef]
- Xiong, Y.; Sun, Y.; Xing, L.; Huang, Y. Extend cloud to Edge with KubeEdge. In Proceedings of the 2018 IEEE/ACM Symposium on Edge Computing (SEC), Seattle, WA, USA, 25–27 October 2018; pp. 373–377. [Google Scholar] [CrossRef]
- Ren, P.; Qiao, X.; Chen, J.; Dustdar, S. Mobile Edge Computing—A Booster for the Practical Provisioning Approach of Web-Based Augmented Reality. In Proceedings of the 2018 IEEE/ACM Symposium on Edge Computing (SEC), Seattle, WA, USA, 25–27 October 2018; pp. 349–350. [Google Scholar] [CrossRef]
- Zhang, J.; Niu, Y.; Bai, L.; Guo, C.; Hu, Y.; Guo, J. Design and Implementation of a Face Recognition System Based on Edge Computing. In Proceedings of the 2019 IEEE International Conference on Power, Intelligent Computing and Systems (ICPICS), Shenyang, China, 12–14 July 2019; pp. 363–366. [Google Scholar] [CrossRef]
- 5GCroco. Available online: https://5gcroco.eu/images/templates/rsvario/images/5GCroCo_D3_2.pdf (accessed on 30 November 2021).
- Living Edge Lab. Available online: https://www.openedgecomputing.org/living-edge-lab/ (accessed on 30 November 2021).
- H3C and China Mobile Edge Computing Open Lab Jointly Release OTII Server at MWC 2019. Available online: https://www.h3c.com/en/d_201903/1160804_294554_0.htm (accessed on 30 November 2021).
- MiEdge D1.4. Final Report on Joint EU/JP Vision, Business Models and Eco-System Impact. Millim.-Wave Edge Cloud Enabler 5G Ecosyst., Jun. 2019. Available online: https://5g-miedge.eu/wpcontent/uploads/2017/08/5G-MiEdge_D1.2_Final.pdf (accessed on 30 November 2021).
- Chochliouros, I.P.; Kostopoulos, A.; Spiliopoulou, A.S.; Dardamanis, A. Business and market perspectives in 5G networks. In Proceedings of the 2017 Internet of Things Business Models, Users, and Networks, Copenhagen, Denmark, 23–24 November 2017; pp. 1–6. [Google Scholar] [CrossRef]
- Khodashenas, P.S.; Ruiz, C.; Riera, J.F.; Fajardo, J.O.; Taboada, I.; Blanco, B.; Liberal, F.; Lloreda, J.G.; Pérez-Romero, J.; Sallent, O. Service provisioning and pricing methods in a multi-tenant cloud enabled RAN. In Proceedings of the 2016 IEEE Conference on Standards for Communications and Networking (CSCN), Berlin, Germany, 31 October–2 November 2016; pp. 1–6. [Google Scholar] [CrossRef]
- Zhu, Y.; Liu, Y.; Wu, M.; Li, J.; Liu, S.; Zhao, J. Research on Secure Communication on In-Vehicle Ethernet Based on Post-Quantum Algorithm NTRUEncrypt. Electronics 2022, 11, 856. [Google Scholar] [CrossRef]
- How a Quantum Computer Could Break 2048-bit RSA Encryption in 8 Hours. Available online: https://www.technologyreview.com/2019/05/30/65724/how-a-quantum-computer-could-break-2048-bit-rsa-encryption-in-8-hours (accessed on 1 June 2022).
- Chuang, C.-Y.; Chang, H.-S.; Hung, Y.-J. An inter-store transaction mechanism to distribute mobile applications. In Proceedings of the 2012 IEEE Globecom Workshops, Anaheim, CA, USA, 3–7 December 2012; IEEE: New York, NY, USA, 2012; pp. 1016–10206. [Google Scholar] [CrossRef]
- Carter, M.; Fiala, J.; Hernandez, O.; Mighell, M.C.; Sacks, J.; Tucker, C.; Gu, Q.; Scherer, W. Advertising.com pre-install app campaign. In Proceedings of the 2016 IEEE Systems and Information Engineering Design Symposium (SIEDS), Charlottesville, VA, USA, 29 April 2016; pp. 84–88. [Google Scholar] [CrossRef]
- Wagner, T.M.; Benlian, A.; Hess, T. The Advertising Effect of Free—Do Free Basic Versions Promote Premium Versions within the Freemium Business Model of Music Services? In Proceedings of the 2013 46th Hawaii International Conference on System Sciences, Wailea, HI, USA, 7–10 January 2013; pp. 2928–2937. [Google Scholar] [CrossRef]
- Kollmann, F. A Flexible Subscription Model for Broadcasted Digital Contents. In Proceedings of the 2007 International Conference on Computational Intelligence and Security (CIS 2007), Harbin, China, 15–19 December 2007; pp. 589–593. [Google Scholar] [CrossRef]
- Rakuten Mobile Releases New Original 5G Smartphone: Rakuten BIG s. Available online: https://corp.mobile.rakuten.co.jp/english/news/press/2021/0419_02/ (accessed on 30 November 2021).
- XCAL. Available online: https://accuver.com/sub/products/view.php?idx=6 (accessed on 30 November 2021).
- XCAP. Available online: https://accuver.com/sub/products/view.php?idx=14 (accessed on 30 November 2021).
- Ookla Speedtest by Ookla—The Global Broadband Speed Test. Available online: https://www.speedtest.net/ (accessed on 1 May 2022).
- SINET Ping Connection. Available online: https://www.sinet.ad.jp/connect_service/service/ping (accessed on 30 December 2021). (In Japanese).












| Aspect | Ref | Main Contribution |
|---|---|---|
| MEC Architecture | [29] | Edge/Fog Computing Proposal Concept-Based Architecture. |
| [30,31,32] | MEC deployment scenario in front of Core networks; assumed that only player is Legacy Telecom Operators. | |
| MEC/Cloud Computing Cooperation | [33,34,35] | Viewpoint from function-level architecture, such as DNS, Information-Centric Networking, and ETSI-based. |
| [36,37,38,39,40,41] | Several works have already proposed offloading cooperation such as latency and power consumption with several architecture models. | |
| [42,43,44] | Optimization of telecom operator’s revenue with the number of MEC as well as backhaul owner’s revenue with the backhaul capacity. | |
| MEC Implementation, Verification | [45,46] | Describes the MEC orchestrator and signaling for service provision. |
| [47,48] | Demonstration of edge computing: Distributed edge computing, Edge/cloud Cooperation Framework, etc. | |
| [49,50,51,52] | Platform controller implementation; discussion of implementation comparison of Fog Computing/cloudlet/MEC. | |
| [53,54,55] | Application implementation (e.g., AR, Image Analysis) in edge computing. | |
| MEC Business | [56,57,58] | Several Consortiums and established Open Labs are discussed with respect to business model. |
| [25,26,27,28,59] | Legacy Telecom Operator scenarios in MEC are discussed, along with new private operators. |
| Hardware Name | Specifications |
|---|---|
| LTE RU | Frequency Band: Band 3 System bandwidth: 5 MHz |
| Sub6 RU | Frequency Band: n 77 System bandwidth: 100 MHz |
| mmWave RU | Frequency Band: n 257 System bandwidth: 400 MHz |
| UE Device [68] | CPU: Qualcomm® Snapdragon™ 765G 5G mobile platform OS: Android Support Band: Band 3/n77/n257 Band3 Tx Rate: UL ≤ ≤ 100 Mbps n77 Tx Rate: UL ≤ 217 Mbps, DL ≤ 2.13 Gbps n257 Tx Rate: UL ≤ 273 Mbps, DL ≤ 2.80 Gbps |
| PC/Laptop | Model: dynabook G83/DN OS: Microsoft Windows 10 Pro CPU(Phy)/MEM: 4 Core/8 GB USB ports: 2 |
| w/MEC | w/o MEC | ||
|---|---|---|---|
| Sub6 n77 | mmW n257 | Internet | |
| Throughput [Gbps] | 0.9 | 1.6 | 0.9 |
Publisher’s Note: MDPI stays neutral with regard to jurisdictional claims in published maps and institutional affiliations. |
© 2022 by the authors. Licensee MDPI, Basel, Switzerland. This article is an open access article distributed under the terms and conditions of the Creative Commons Attribution (CC BY) license (https://creativecommons.org/licenses/by/4.0/).
Share and Cite
Nakazato, J.; Li, Z.; Maruta, K.; Kubota, K.; Yu, T.; Tran, G.K.; Sakaguchi, K.; Masuko, S. MEC/Cloud Orchestrator to Facilitate Private/Local Beyond 5G with MEC and Proof-of-Concept Implementation. Sensors 2022, 22, 5145. https://doi.org/10.3390/s22145145
Nakazato J, Li Z, Maruta K, Kubota K, Yu T, Tran GK, Sakaguchi K, Masuko S. MEC/Cloud Orchestrator to Facilitate Private/Local Beyond 5G with MEC and Proof-of-Concept Implementation. Sensors. 2022; 22(14):5145. https://doi.org/10.3390/s22145145
Chicago/Turabian StyleNakazato, Jin, Zongdian Li, Kazuki Maruta, Keiichi Kubota, Tao Yu, Gia Khanh Tran, Kei Sakaguchi, and Soh Masuko. 2022. "MEC/Cloud Orchestrator to Facilitate Private/Local Beyond 5G with MEC and Proof-of-Concept Implementation" Sensors 22, no. 14: 5145. https://doi.org/10.3390/s22145145
APA StyleNakazato, J., Li, Z., Maruta, K., Kubota, K., Yu, T., Tran, G. K., Sakaguchi, K., & Masuko, S. (2022). MEC/Cloud Orchestrator to Facilitate Private/Local Beyond 5G with MEC and Proof-of-Concept Implementation. Sensors, 22(14), 5145. https://doi.org/10.3390/s22145145

