Vulnerability and Impact Analysis of the IEC 61850 GOOSE Protocol in the Smart Grid
Abstract
1. Introduction
1.1. Contribution
1.2. Organization
2. Related Work
3. Background: Communication Standards for Substation Protection
3.1. IEC 61850
3.2. GOOSE Protocol
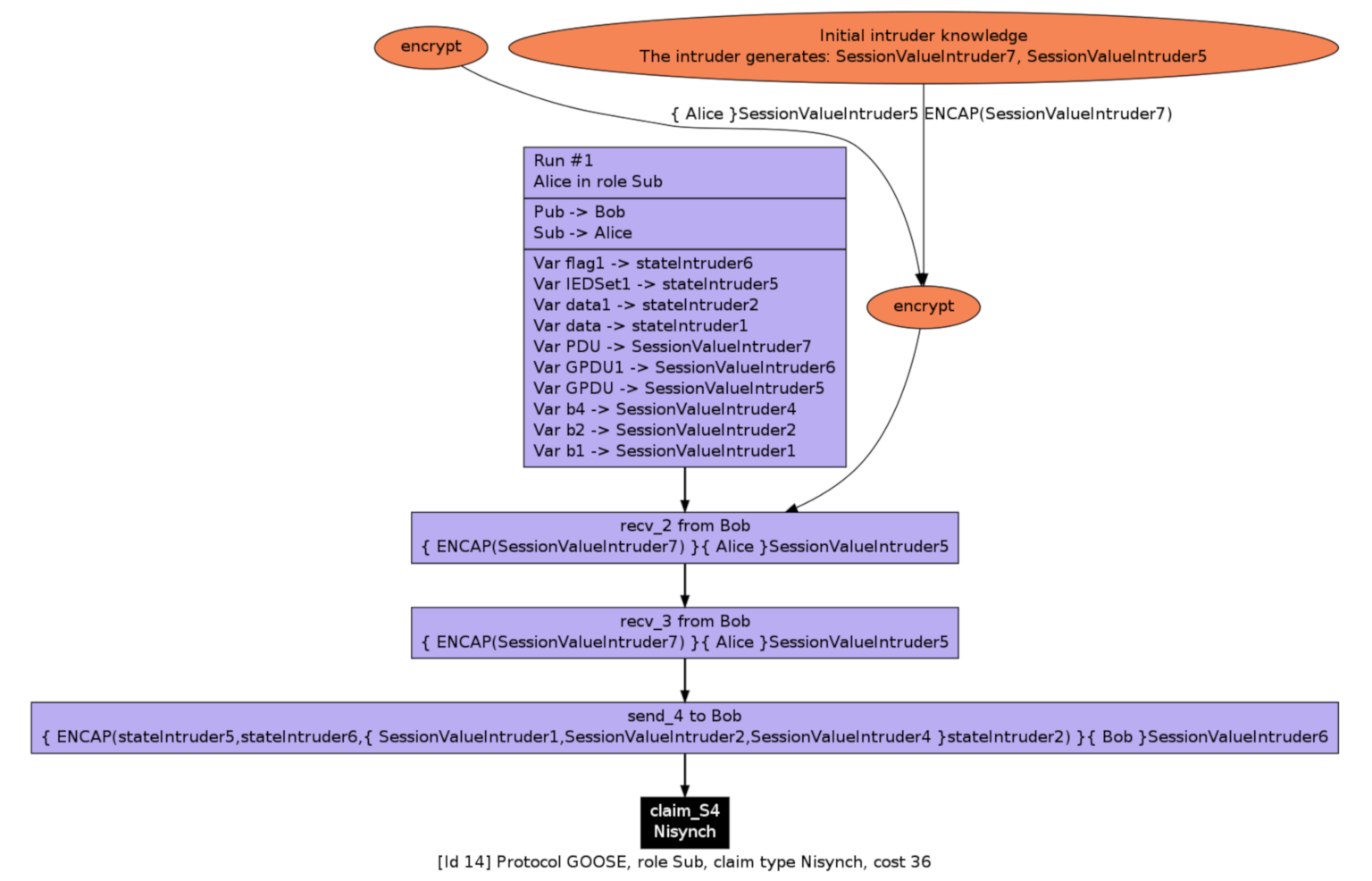
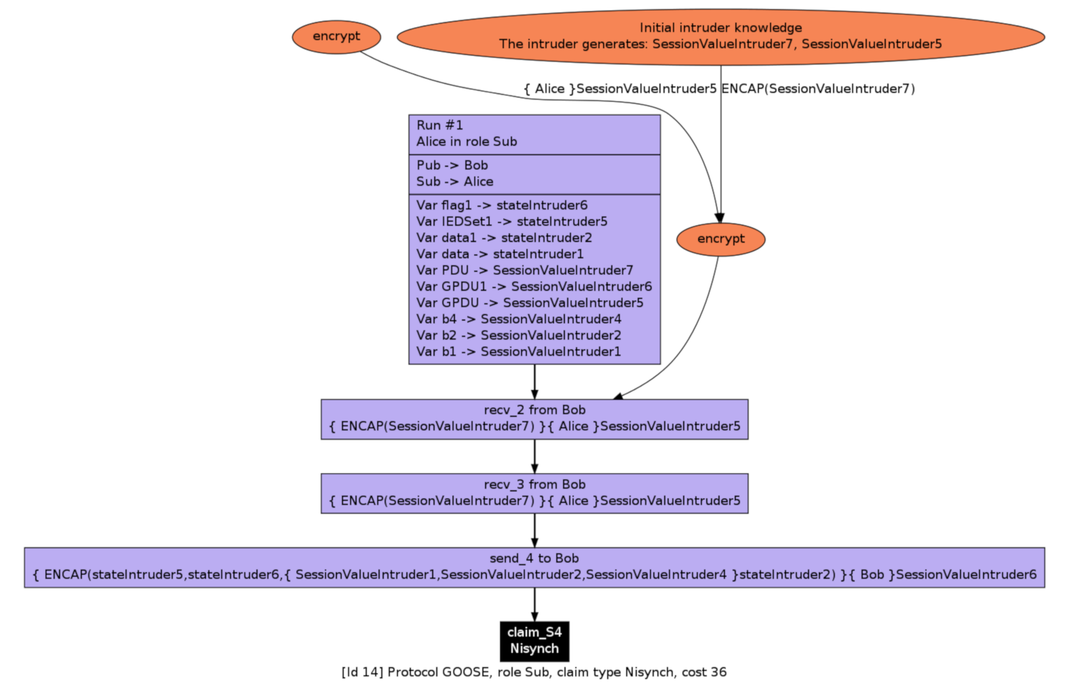
4. Definition of the Security Properties Evaluated by Scyther
- to verify whether the security claims in the protocol description hold or not;
- to automatically generate appropriate security claims for a protocol and verify these;
- to analyze the protocol by performing complete characterization.
5. Implementation
5.1. Proposed Cyber-Physical Testbed
5.2. Data Flow for Communication
- The PubIED sends a new GOOSE message to the network. The retransmission timer is started based on the PubIED’s TTL parameter. Sequence number (seqNum) is set to zero. It is recommended that the retransmission timer be less than (actually half) of the TTL value.
- The retransmission time expiration indicates the seqNum is incremented.
- Upon retransmission, a GOOSE message is transmitted, and the next retransmission interval is used.
- SubIED(s) receives a new GOOSE message, then begins a TTL timer.
- The TTL timer expires.
- It will receive another retransmission or a new GOOSE message.
6. Experimental Validation of GOOSE’s Vulnerabilities
6.1. Experimental Setup
- : illustrated as the IED settings in Figure 4;
- : detailed in Figure 4;
- : user-defined data in OP5600 as illustrated in Figure 5.
6.2. Results and Discussion
7. Falsified Attack Generation and Impact Analysis
8. Conclusions
Author Contributions
Funding
Institutional Review Board Statement
Informed Consent Statement
Data Availability Statement
Acknowledgments
Conflicts of Interest
References
- Angulo, I.; Arrinda, A.; Fernández, I.; Uribe-Pérez, N.; Arechalde, I.; Hernández, L. A review on measurement techniques for non-intentional emissions above 2 kHz. In Proceedings of the 2016 IEEE International Energy Conference (ENERGYCON), Leuven, Belgium, 4–8 April 2016; pp. 1–5. [Google Scholar] [CrossRef]
- Uribe-Pérez, N.; Angulo, I.; Hernández-Callejo, L.; Arzuaga, T.; De la Vega, D.; Arrinda, A. Study of unwanted emissions in the CENELEC-A band generated by distributed energy resources and their influence over narrow band power line communications. Energies 2016, 9, 1007. [Google Scholar] [CrossRef]
- Anwar, A.; Mahmood, A.N. Cyber security of smart grid infrastructure. arXiv 2014, arXiv:1401.3936. [Google Scholar]
- Hussain, S.M.S.; Ustun, T.S.; Kalam, A. A Review of IEC 62351 Security Mechanisms for IEC 61850 Message Exchanges. IEEE Trans. Ind. Inform. 2020, 16, 5643–5654. [Google Scholar] [CrossRef]
- Anwar, A.; Mahmood, A.N.; Tari, Z. Ensuring data integrity of OPF module and energy database by detecting changes in power flow patterns in smart grids. IEEE Trans. Ind. Inform. 2017, 13, 3299–3311. [Google Scholar] [CrossRef]
- Jamborsalamati, P.; Hossain, M.; Taghizadeh, S.; Konstantinou, G.; Manbachi, M.; Dehghanian, P. Enhancing power grid resilience through an IEC61850-based ev-assisted load restoration. IEEE Trans. Ind. Inform. 2019, 16, 1799–1810. [Google Scholar] [CrossRef]
- Barrett, M.P. Framework for Improving Critical Infrastructure Cybersecurity; Technic Report; National Institute of Standards and Technology: Gaithersburg, MD, USA, 2018; pp. 1–48. [Google Scholar]
- Chattopadhyay, A.; Ukil, A.; Jap, D.; Bhasin, S. Toward threat of implementation attacks on substation security: Case study on fault detection and isolation. IEEE Trans. Ind. Inform. 2017, 14, 2442–2451. [Google Scholar] [CrossRef]
- Adamiak, M.; Baigent, D.; Mackiewicz, R. IEC 61850 communication networks and systems in substations. Prot. Control. J. Smart Grid 2010, 61–68. Available online: www.ucaiug.org/Meetings/CIGRE_2014/USB%20Promo%20Content/GE%20Digital%20Energy/Whitepapers/IEC%2061850%20Communication%20Networks%20and%20Systems%20in%20Substations.pdf (accessed on 2 January 2021).
- Code, P.; Prix, C. Communication Networks and Systems for Power Utility Automation–Part 8-1: Specific Communication Service Mapping (SCSM)–Mappings to MMS (ISO 9506-1 and ISO 9506-2) and to ISO/IEC 8802-3 Réseaux et systèmes de Communication Pour l’Automatisation des Systèmes électriques–; International Electrotechnical Commission: Geneva, Switzerland, 2011. [Google Scholar]
- Manassero, G.; Pellini, E.L.; Senger, E.C.; Nakagomi, R.M. IEC61850–based systems—Functional testing and interoperability issues. IEEE Trans. Ind. Inform. 2012, 9, 1436–1444. [Google Scholar] [CrossRef]
- Youssef, T.A.; El Hariri, M.; Bugay, N.; Mohammed, O. IEC 61850: Technology standards and cyber-threats. In Proceedings of the 2016 IEEE 16th International Conference on Environment and Electrical Engineering (EEEIC), Florence, Italy, 7–10 June 2016; pp. 1–6. [Google Scholar]
- IEEE Substation Committee. IEEE Recommended Practice for Implementing an IEC 61850-Based Substation Communications, Protection, Monitoring and Control System; IEEE Substation Committee: San Francisco, CA, USA, 2017. [Google Scholar]
- Nimma, K.S.; Faraj, S.N. Modeling intelligent control switch iec 61850 based substation automation communication. Appl. Syst. Innov. 2018, 1, 7. [Google Scholar] [CrossRef]
- Draffin, C. Cybersecurity White Paper. 2016. Available online: http://energy.mit.edu/wp-content/uploads/2017/07/Cybersecurity-White-Paper.pdf (accessed on 6 January 2021).
- Cleveland, F. Iec tc57 wg15: Iec 62351 Security Standards for the Power System Information Infrastructure; White Paper; International Electrotechnical Commission: Geneve, Switzerland, 2012. [Google Scholar]
- Code, P. Communication Networks and Systems in Substations–Part 5: Communication Requirements for Functions and Device Models. 2003. Available online: https://webstore.iec.ch/preview/info_iec61850-5%7Bed1.0%7Den.pdf (accessed on 6 January 2021).
- Hofer-Schmitz, K.; Stojanović, B. Towards formal verification of IoT protocols: A Review. Comput. Netw. 2020, 174, 107233. [Google Scholar] [CrossRef]
- Avalle, M.; Pironti, A.; Sisto, R. Formal verification of security protocol implementations: A survey. Form. Asp. Comput. 2014, 26, 99–123. [Google Scholar] [CrossRef]
- Cremers, C.J.; Mauw, S.; de Vink, E.P. Injective synchronisation: An extension of the authentication hierarchy. Theor. Comput. Sci. 2006, 367, 139–161. [Google Scholar] [CrossRef]
- Elgargouri, A.; Elmusrati, M. Analysis of cyber-attacks on IEC 61850 networks. In Proceedings of the 2017 IEEE 11th International Conference on Application of Information and Communication Technologies (AICT), Moscow, Russia, 20–22 September 2017; pp. 1–4. [Google Scholar]
- Elgargouri, A.; Virrankoski, R.; Elmusrati, M. IEC 61850 based smart grid security. In Proceedings of the 2015 IEEE International Conference on Industrial Technology (ICIT), Seville, Spain, 17–19 March 2015; pp. 2461–2465. [Google Scholar] [CrossRef]
- Xu, Y.; Yang, Y.; Li, T.; Ju, J.; Wang, Q. Review on cyber vulnerabilities of communication protocols in industrial control systems. In Proceedings of the 2017 IEEE Conference on Energy Internet and Energy System Integration (EI2), Beijing, China, 26–28 November 2017; pp. 1–6. [Google Scholar]
- Hoyos, J.; Dehus, M.; Brown, T.X. Exploiting the GOOSE protocol: A practical attack on cyber-infrastructure. In Proceedings of the 2012 IEEE Globecom Workshops, Auckland, New Zealand, 20–23 January 2012; pp. 1508–1513. [Google Scholar]
- Kush, N.S.; Ahmed, E.; Branagan, M.; Foo, E. Poisoned GOOSE: Exploiting the GOOSE protocol. In Proceedings of the Twelfth Australasian Information Security Conference (AISC 2014) [Conferences in Research and Practice in Information Technology, Volume 149], Auckland, New Zealand, 20–23 January 2014; pp. 17–22. [Google Scholar]
- Kabir-Querrec, M.; Mocanu, S.; Thiriet, J.M.; Savary, E. A test bed dedicated to the study of vulnerabilities in IEC 61850 power utility automation networks. In Proceedings of the 2016 IEEE 21st International Conference on Emerging Technologies and Factory Automation (ETFA), Berlin, Germany, 6–9 September 2016; pp. 1–4. [Google Scholar]
- Kim, J.C.; Kim, Y.E.; Kim, T.H. Implementation of Secure GOOSE Protocol using HSM. Appl. Mech. Mater. 2013, 260, 236–241. [Google Scholar] [CrossRef]
- Kriger, C.; Behardien, S.; Retonda-Modiya, J.C. A detailed analysis of the GOOSE message structure in an IEC 61850 standard-based substation automation system. Int. J. Comput. Commun. Control. 2013, 8, 708–721. [Google Scholar] [CrossRef]
- Yang, Y.; Jiang, H.; McLaughlin, K.; Gao, L.; Yuan, Y.; Huang, W.; Sezer, S. Cybersecurity test-bed for IEC 61850 based smart substations. In Proceedings of the 2015 IEEE Power & Energy Society General Meeting, Denver, CO, USA, 26–30 July 2015; pp. 1–5. [Google Scholar]
- Tebekaemi, E.; Wijesekera, D. Designing an IEC 61850 based power distribution substation simulation/emulation testbed for cyber-physical security studies. In Proceedings of the First International Conference on Cyber-Technologies and Cyber-Systems, Venice, Italy, 9–13 October 2016; pp. 41–49. [Google Scholar]
- Fovino, I.N.; Carcano, A.; De Lacheze Murel, T.; Trombetta, A.; Masera, M. Modbus/DNP3 State-Based Intrusion Detection System. In Proceedings of the 2010 24th IEEE International Conference on Advanced Information Networking and Applications, Perth, Australia, 20–23 April 2010; pp. 729–736. [Google Scholar] [CrossRef]
- Clarke, G.; Reynders, D.; Wright, E. Practical Modern SCADA Protocols: DNP3, 60870.5 and Related Systems; Newnes: Oxford, UK, 2004. [Google Scholar]
- Kanabar, M.; Cioraca, A.; Johnson, A. Wide area protection & control using high-speed and secured routable goose mechanism. In Proceedings of the 69th Annual Conference for Protective Relay Engineers (CPRE) IEEE, College Station, TX, USA, 4–7 April 2016; pp. 1–6. [Google Scholar]
- Ray, B.R.; Chowdhury, M.U.; Abawajy, J.H. Secure object tracking protocol for the Internet of Things. IEEE Internet Things J. 2016, 3, 544–553. [Google Scholar] [CrossRef]
- Ray, B.R.; Abawajy, J.; Chowdhury, M.; Alelaiwi, A. Universal and secure object ownership transfer protocol for the Internet of Things. Future Gener. Comput. Syst. 2018, 78, 838–849. [Google Scholar] [CrossRef]
- Cremers, C.; Dehnel-Wild, M.; Milner, K. Secure Authentication in the Grid: A Formal Analysis of DNP3: SAv5; Foley, S.N., Gollmann, D., Snekkenes, E., Eds.; Computer Security–ESORICS 2017; Springer International Publishing: Cham, Switzerland, 2017; pp. 389–407. [Google Scholar]
- Cremers, C.; Mauw, S. Operational Semantics and Verification of Security Protocols; Springer: Berlin/Heidelberg, Germany, 2012. [Google Scholar]
- Peidaee, P.; Kalam, A.; Shi, J. A Real-Time Simulation Framework for System Protection in Smart Grid Applications. In Proceedings of the 2018 Australasian Universities Power Engineering Conference (AUPEC), Auckland, New Zealand, 27–30 November 2018; pp. 1–5. [Google Scholar]
- Peidaee, P.; Kalam, A.; Moghaddam, M.H. Developing a simulation framework for integrating multi-agent protection system into smart grids. In Proceedings of the 2017 Australasian Universities Power Engineering Conference (AUPEC), Melbourne, Australia, 19–22 November 2017; pp. 1–6. [Google Scholar]












| Abbreviation | Description | Abbreviation | Description |
|---|---|---|---|
| CB | Circuit Breaker | NIST | National Institute of Standards and Technology |
| DNP3 | Distributed Network Protocol 3 | PDU | Protocol Data Unit |
| DoS | Denial of Service | Pub | Publishing |
| GOOSE | Generic Object-Oriented Substation Event | SAS | Substation Automation System |
| HIL | Hardware-In-the-Loop | SCADA | Supervisory Control and Data Acquisition |
| HMAC | Hashed Message Authentication Code | SHA | Secure Hash Algorithm |
| IEC | International Electrotechnical Commission | SPDL | Security Protocol Description Language |
| IED | Intelligent Electronic Device | Sub | Subscribing |
| LAN | Local Area Network | SV | Sampled Value |
| MAC | Media Access Control | TTL | Time To Live |
| MMS | Manufacturing Message Specification | WAN | Wide Area Network |
| Comparison Attributes | Our Proposed System | Previous Works |
|---|---|---|
| Communication flow of the GOOSE protocol | Considered comprehensive publish-subscribe communication flow with experimentation over IEDs | Considered in [4,22,24,28] |
| HIL-based cyber-physical testbed for IEC 61850 security | Used OPAL RT-based HIL testbed for GOOSE-based IEC 6850 security | Used real-time digital simulator-based testbed environment for the MMS-based IEC 61850 security in [29]; in [30], IEC 61850 security was investigated using the OpenIEC61850-based testbed |
| Cyberattack scenario and impact analysis | Generated falsified trip command injection based on the HIL experimental testbed and investigated its impact on the substation network | Attack against protection in the substation and the impact considered in [26], GOOSE poisoning against subscribing IEDs in the substation considered in [25], and spoof attack against the GOOSE protocol considered in [24] |
| Security claim verification for the GOOSE protocol | Considered Scyther for security claim verification | Not considered |
| IEC 62351 security for the GOOSE protocol | Considered with and without IEC 62351 security using SHA256 for the communication flow and GOOSE vulnerability analysis | Not considered |
| Device, Tool, or Method | Description |
|---|---|
| OP5600 | Real-time digital simulator |
| IEC 61850 | IEC 61850 protocol card |
| REF615 | Protective and control relay of power lines |
| Ethernet switch | LAN connectivity |
| SPDL | Software tool for security protocol verification |
| Wireshark | Network traffic analysis for GOOSE message sniffing |
| Eclipse | Java IDE for encoding GOOSE data messages |
| Options | Values |
|---|---|
| Runs | 5 |
| Type | Type matching |
| Search pruning | Best attack scenarios |
| Maximum number of patterns per claim | 10 |
| Role(s) | Claims | Values |
|---|---|---|
| Pub and Sub | Alive | N/A |
| Pub and Sub | Weakagree | N/A |
| Pub and Sub | Nisynch | N/A |
| Pub and Sub | Niagree | N/A |
| Pub and Sub | Secret | flag |
| Pub and Sub | Secret | IEDSet |
| Pub and Sub | Secret | data |
| Role(s) | Status | With Security (WS) | No Security (WOS) |
|---|---|---|---|
| OP5600 | Reachable(ok) | 435 trace patterns | 493 trace patterns |
| Pub | Reachable(ok) | 972 trace patterns | 1069 trace patterns |
| Sub | Reachable(ok) | 36 trace patterns | 37 trace patterns |
| Claims | Role Involved | WS | WOS |
|---|---|---|---|
| Secret data | Pub | 1 attack found | 1 attack found |
| Secret data | Sub | No attacks | No attacks |
| Secret flag | Pub | 1 attack found | 1 attack found |
| Secret flag | Sub | No attacks | No attacks |
| Secret IEDSet | Pub | 1 attack found | 1 attack found |
| Secret IEDSet | Sub | No attacks | No attacks |
Publisher’s Note: MDPI stays neutral with regard to jurisdictional claims in published maps and institutional affiliations. |
© 2021 by the authors. Licensee MDPI, Basel, Switzerland. This article is an open access article distributed under the terms and conditions of the Creative Commons Attribution (CC BY) license (http://creativecommons.org/licenses/by/4.0/).
Share and Cite
Reda, H.T.; Ray, B.; Peidaee, P.; Anwar, A.; Mahmood, A.; Kalam, A.; Islam, N. Vulnerability and Impact Analysis of the IEC 61850 GOOSE Protocol in the Smart Grid. Sensors 2021, 21, 1554. https://doi.org/10.3390/s21041554
Reda HT, Ray B, Peidaee P, Anwar A, Mahmood A, Kalam A, Islam N. Vulnerability and Impact Analysis of the IEC 61850 GOOSE Protocol in the Smart Grid. Sensors. 2021; 21(4):1554. https://doi.org/10.3390/s21041554
Chicago/Turabian StyleReda, Haftu Tasew, Biplob Ray, Pejman Peidaee, Adnan Anwar, Abdun Mahmood, Akhtar Kalam, and Nahina Islam. 2021. "Vulnerability and Impact Analysis of the IEC 61850 GOOSE Protocol in the Smart Grid" Sensors 21, no. 4: 1554. https://doi.org/10.3390/s21041554
APA StyleReda, H. T., Ray, B., Peidaee, P., Anwar, A., Mahmood, A., Kalam, A., & Islam, N. (2021). Vulnerability and Impact Analysis of the IEC 61850 GOOSE Protocol in the Smart Grid. Sensors, 21(4), 1554. https://doi.org/10.3390/s21041554

