An Intelligent Driver Training System Based on Real Cars
Abstract
1. Introduction
- Enabling the trainees to intuitively and accurately feel the influence of their actions on the state and trajectory of the vehicle, and quickly establish and modify their operational skills through interaction with the training system;
- Enabling the trainees to quickly adapt and eliminate the tension caused by vehicle movement.
- Identifying and defining the critical parameters that affect the training results, and building a multi-parameter complex decision-making model;
- Delivering teaching information to trainees in an efficient, accurate and timely manner;
- Effectiveness evaluation of sample data and screening;
2. The Framework and Key Technologies
2.1. Analyzing and Modelling the Typical Training Course
- How to build a model to describe the driver’s behavior and its impact on the vehicle?
- What are the key factors that affect the ability of motorists to perform these actions?
- How to evaluate the driving behavior and give feasible feedback?
- Does the artificially intelligent system have the ability to facilitate the trainee?
2.2. The Framework of AI-DTS
2.3. The Key Technology of Developing AI-DTS
2.3.1. The Critical Feature for AI-DTS
2.3.2. Model Selection for Machine Learning Modular
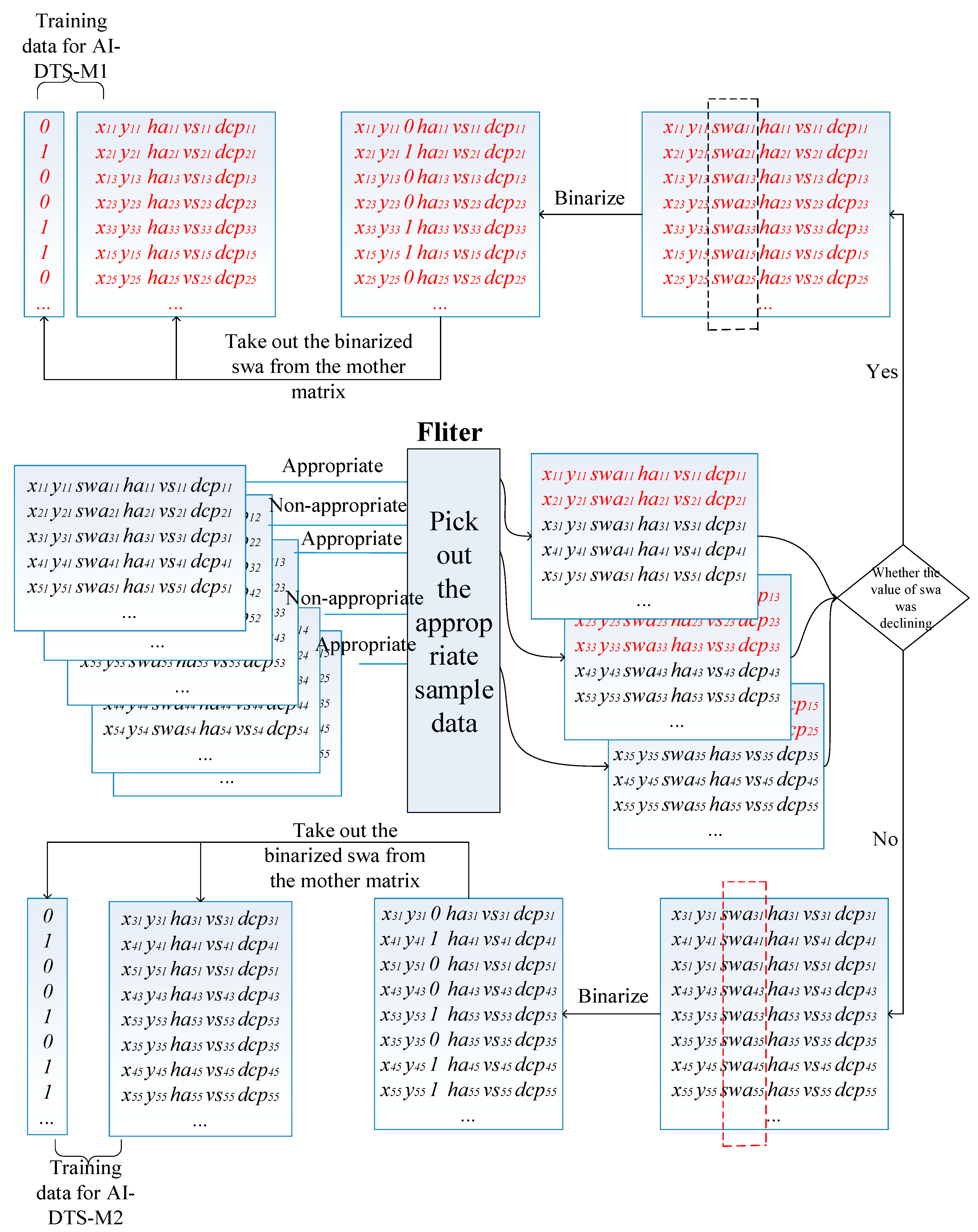
2.3.3. Sample Data Preparation for Training the AI-DTS
2.3.4. The HMI of AI-DTS
3. Performance Assessment
3.1. Performance Assessment Based on Statistical Methods
3.2. Applicability Assessment Based on the Experimenter’s Intuitive Feedback
- The vehicle was operated by the experienced driver trainer, and the moment to rotate the steering wheel was predicted by the driver and the AI-DTS at the same time. In the 100 operations, there were 84 times in the first critical point and 91 times in the second critical point that the prediction made by the AI-DTS were in line with the driver’s operation;
- The vehicle was operated by the experienced driver trainer, and the appropriate time to rotate the steering wheel was judged by the driver and the AI-DTS at the same time. Stopped the vehicle in the critical point and observed the output of AI-DTS at the same time. In the 100 operations, there were 92 times in the first critical point and 87 times in the second critical point that the prediction made by the AI-DTS were changed while the vehicle was stopped;
- The appropriate moment to rotate the steering wheel was solo judged by the AI-DTS. The vehicle was driven by the driver according to the output of AI-DTS. Observed the parking position after parking. In the 100 operations, there were 94 times that the result was acceptable.
3.3. AI-DTS’s Performance in Training Practice
4. Discussion
5. Conclusions
Author Contributions
Funding
Conflicts of Interest
References
- Mustapha, R.; Yusof, Y.; Aziz, A.A. A Computational Agent Model of Automaticity for Driver’s Training. IOP Conf. Ser. Mater. Sci. Eng. 2017, 226, 12083. [Google Scholar] [CrossRef]
- Kahana-Levy, N.; Shavitzky-Golkin, S.; Borowsky, A.; Vakil, E. The effects of repetitive presentation of specific hazards on eye movements in hazard perception training, of experienced and young-inexperienced drivers. Accid. Anal. Prev. 2019, 122, 255–267. [Google Scholar] [CrossRef]
- Malik, H.; Rakotonirainy, A.; Maire, F.D.; Larue, G. Fusion of in-vehicle sensor data to develop Intelligent Driver Training System. In Proceedings of the 21st International Technical Conference on the Enhanced Safety of Vehicles, Stuttgart, Germany, 15–18 June 2009. [Google Scholar]
- Mayhew, D.R.; Simpson, H.M. The safety value of driver education and training. Inj. Prev. 2002, 8, ii3. [Google Scholar] [PubMed]
- Beanland, V.; Goode, N.; Salmon, P.M.; Lenné, M.G. Is there a case for driver training? A review of the efficacy of pre- and post-licence driver training. Saf. Sci. 2013, 51, 127–137. [Google Scholar] [CrossRef]
- Crundall, D.; Howard, A.; Young, A. Perceptual training to increase drivers’ ability to spot motorcycles at T-junctions. Transp. Res. Part F Traffic Psychol. Behav. 2017, 48, 1–12. [Google Scholar] [CrossRef]
- Falkenstein, M. Training Measures for older Drivers. Z. Fur Gerontol. Und Geriatr. 2018, 51, 70–71. [Google Scholar]
- Hickey, A.R.; Collins, M.D. Disinhibition and train driver performance. Saf. Sci. 2017, 95, 104–115. [Google Scholar] [CrossRef]
- LaVoie, N.; Lee, Y.C.; Allison, A.; Parker, J. A new approach for assessing and training drivers’ speed management. Accid. Anal. Prev. 2018, 111, 266–270. [Google Scholar] [CrossRef] [PubMed]
- Zavalko, A. Applying energy approach in the evaluation of eco-driving skill and eco-driving training of truck drivers. Transp. Res. Part D Transp. Environ. 2018, 62, 672–684. [Google Scholar] [CrossRef]
- Wu, Y.; Zhao, X.; Rong, J.; Zhang, Y. The effectiveness of eco-driving training for male professional and non-professional drivers. Transp. Res. Part D Transp. Environ. 2018, 59, 121–133. [Google Scholar] [CrossRef]
- Wilson, N.J.; Lee, H.C.; Vaz, S.; Vindin, P.; Cordie, R. Scoping Review of the Driving Behaviour of and Driver Training Programs for People on the Autism Spectrum. Behav. Neurol. 2018, 6842306. [Google Scholar] [CrossRef] [PubMed]
- Byoung-Gie, K.; Hong, J. Proposal related to Measuring and Training Instrument about the Elderly Driver’s Driving Possibility Using the Verbal Working Memory Ability. Asia-Pac. J. Multimed. Serv. Converg. ArtHumanit. Sociol. 2018, 8, 237–244. [Google Scholar]
- Zhang, T.; Hajiseyedjavadi, F.; Wang, Y.; Samuel, S.; Qu, X.; Fisher, D. Training interventions are only effective on careful drivers, not careless drivers. Transp. Res. Part F Traffic Psychol. Behav. 2018, 58, 693–707. [Google Scholar] [CrossRef]
- Fazeen, M.; Gozick, B.; Dantu, R.; Bhukhiya, M.; González, M.C. Safe Driving Using Mobile Phones. IEEE Trans. Intell. Transp. Syst. 2012, 13, 1462–1468. [Google Scholar] [CrossRef]
- Hiraoka, T.; Wang, T.; Kawakami, H. Cognitive Function Training System Using Game-Based Design for Elderly Drivers. IFAC- PapersOnLine 2016, 49, 579–584. [Google Scholar] [CrossRef]
- Malik, H.; Larue, G.S.; Rakotonirainy, A.; Maire, F. Fuzzy Logic to Evaluate Driving Maneuvers: An Integrated Approach to Improve Training. IEEE Trans. Intell. Transp. Syst. 2015, 16, 1728–1735. [Google Scholar] [CrossRef]
- Sandberg, J.; Maris, M.; Hoogendoorn, P. The added value of a gaming context and intelligent adaptation for a mobile learning application for vocabulary learning. Comput. Educ. 2014, 76, 119–130. [Google Scholar] [CrossRef]
- Liu, G.; Lu, H.; Lin, V.; Hsu, W. Cultivating undergraduates’ plagiarism avoidance knowledge and skills with an online tutorial system. J. Comput. Assist. Learn. 2018, 34, 150–161. [Google Scholar] [CrossRef]
- Vales-Alonso, J.; López-Matencio, P.; Gonzalez-Castaño, F.J.; Navarro-Hellín, H.; Baños-Guirao, P.J.; Pérez-Martínez, F.J.; Martínez-Álvarez, R.P.; González-Jiménez, D.; Gil-Castiñeira, F.; Duro-Fernández, R. Ambient Intelligence Systems for Personalized Sport Training. Sensors 2010, 10, 2359–2385. [Google Scholar] [CrossRef]
- Chen, H.; He, Y.; Hsu, C. Computer-assisted yoga training system. Multimed. Tools Appl. 2018, 77, 23969–23991. [Google Scholar] [CrossRef]
- Bačić, B. Predicting golf ball trajectories from swing plane: An artificial neural networks approach. Expert Syst. Appl. 2016, 65, 423–438. [Google Scholar] [CrossRef]
- Nibletto, P.D. Germany Takes SAP Sports One with Them to the Euro Cup. Available online: https://www.itbusiness.ca/news/germany-takes-sap-sports-one-with-them-to-the-euro-cup/73063 (accessed on 25 October 2018).
- 6 Key Steps to Help You Get Over the Fear of Driving. Available online: https://driving-tests.org/beginner-drivers/get-over-fear-of-driving/ (accessed on 5 January 2019).
- Barnard, M.P.; Chapman, P. The effects of instruction and environmental demand on state anxiety, driving performance and autonomic activity: Are ego-threatening manipulations effective? Transp. Res. Part F Traffic Psychol. Behav. 2018, 55, 123–135. [Google Scholar] [CrossRef]
- Zhi-Guo, L.; Wei-Jun, L. Annual Report on China’s Driver Training Industry; Social Sciences Academic Press: Beijing, China, 2018. [Google Scholar]
- Matosevic, M.; Salcic, Z.; Berber, S. A Comparison of Accuracy Using a GPS and a Low-Cost DGPS. IEEE Trans. Instrum. Meas. 2006, 55, 1677–1683. [Google Scholar] [CrossRef]
- LeCun, Y.; Bengio, Y.; Hinton, G. Deep learning. Nature 2015, 521, 436–444. [Google Scholar] [CrossRef] [PubMed]
- Glorot, X.; Bordes, A.; Bengio, Y. Deep Sparse Rectifier Neural Networks. In Proceedings of the 14th International Conference on Artificial Intelligence and Statistics (AISTATS), Fort Lauderdale, FL, USA, 11–13 April 2011. [Google Scholar]


















| Model | Task | Task | Precision | Recall | Support |
|---|---|---|---|---|---|
| AI-DTS-M1 | Predict the right moment of rotating the steering wheel in the first critical point | Rotate the steering wheel | 0.95 | 0.93 | 2786 |
| Non-rotate the steering wheel | 0.85 | 0.88 | 1255 | ||
| Total | 0.92 | 0.92 | 4041 | ||
| AI-DTS-M2 | Predict the right moment of rotating the steering wheel in the second critical point | Rotate the steering wheel | 0.94 | 0.94 | 3099 |
| Non-rotate the steering wheel | 0.93 | 0.94 | 2717 | ||
| Total | 0.94 | 0.94 | 5816 |
| Task | Whether the Judgment of AI-DTS and Trainee are Consistent | Whether the AI-DTS Suggest Rotating the Steering Wheel | Whether the Result is Acceptable | |||
|---|---|---|---|---|---|---|
| YES | NO | YES | NO | YES | NO | |
| Predict the right moment of rotating the steering wheel in the first critical point | 84 | 16 | 92 | 8 | 94 | 6 |
| Predict the right moment of rotating the steering wheel in the second critical point | 91 | 9 | 87 | 13 | ||
| The Number of People Passing the Examination | The Number of People Who Failed to Pass the Examination. | The Pass Rate | The Average Training Time | |
|---|---|---|---|---|
| Experimental group | 84 | 16 | 84% | 32 |
| Reference group | 62 | 38 | 62% | 40 |
| The improve | 22 | −22 | 22% | 20% |
© 2019 by the authors. Licensee MDPI, Basel, Switzerland. This article is an open access article distributed under the terms and conditions of the Creative Commons Attribution (CC BY) license (http://creativecommons.org/licenses/by/4.0/).
Share and Cite
Duan, G.-J.; Yan, X.; Ma, H. An Intelligent Driver Training System Based on Real Cars. Sensors 2019, 19, 630. https://doi.org/10.3390/s19030630
Duan G-J, Yan X, Ma H. An Intelligent Driver Training System Based on Real Cars. Sensors. 2019; 19(3):630. https://doi.org/10.3390/s19030630
Chicago/Turabian StyleDuan, Gui-Jiang, Xin Yan, and Hong Ma. 2019. "An Intelligent Driver Training System Based on Real Cars" Sensors 19, no. 3: 630. https://doi.org/10.3390/s19030630
APA StyleDuan, G.-J., Yan, X., & Ma, H. (2019). An Intelligent Driver Training System Based on Real Cars. Sensors, 19(3), 630. https://doi.org/10.3390/s19030630
