Development of a Machine Vision Method for the Monitoring of Laying Hens and Detection of Multiple Nest Occupations
Abstract
1. Introduction
2. Material and Methods
2.1. The Experimental Housing System
2.2. The Experimental Group of Animals
2.3. The Experimental Nesting System
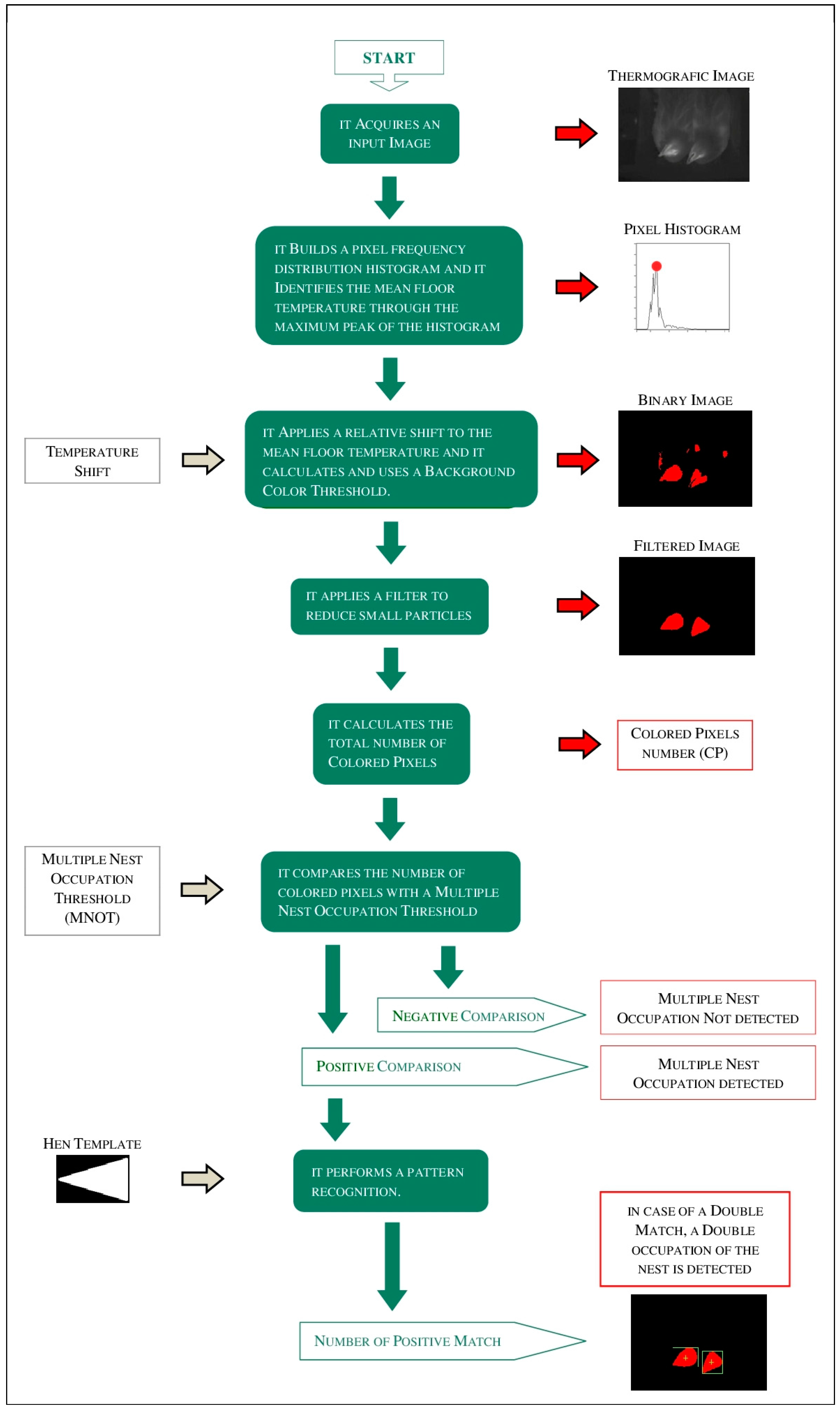
2.4. The “Nest-Usage-Sensor” Developed
- it calculated an histogram with the frequency distribution of the pixel intensities;
- it calculated the “mean floor temperature” of the room when considering that: (a) the thermo-camera is pointed down; (b) to each pixel intensity of the thermografic image corresponds a specific measured temperature; and (c) the histogram generally has a normal distribution where the mean value corresponds to the background intensity;
- it added a defined shift to the calculated “mean floor temperature” and it defined a “Background Color Threshold” (BCT) converting the value obtained in a grey scale color;
- it created a binary image giving a color to all grey scale colored pixels that overcame the BCT;
- it improved the quality of the binary image reducing the number of small “particles” through the application of an image filter;
- it counted the number of “Colored Pixels” (CP);
- it compared the number of CP with a “Multiple Nest Occupation Threshold” (MNOT), a value that is proportional to the “visible” area of more than one hen in the nest;
- when the number of CP overcame the MNOT, it set-up to 1 the field “Multiple Nest Occupation” (MNO) and it performed a pattern recognition, using a defined “hen template”, in order to determine how many hens were in the nest at the same time; and,
- when the number of CP did not overcome the MNOT, it set-up to 0 the field MNO.
2.5. The Design of the Performed Tests
2.5.1. Setup Procedure of the “Nest-Usage-Sensor”: Step A
2.5.2. Setup Procedure of the “Nest-Usage-Sensor”: Step B
2.5.3. Performance Evaluation of “Nest-Usage-Sensor”
3. Results
4. Discussion
5. Conclusions
Acknowledgments
Author Contributions
Conflicts of Interest
References
- Rodenburg, T.B.; De Reu, K.; Tuyttens, F.A.M. Performance, welfare, health and hygiene of laying hens in non-cage systems in comparison with cage systems. In 30th Poultry Science Symposium; WPSA-UK Branch: Glasgow, UK, 2011; pp. 36–37. [Google Scholar]
- Daigle, C.L.; Banerjee, D.; Montgomery, R.A.; Biswas, S.; Siegford, J.M. Moving GIS research indoors: Spatiotemporal analysis of agricultural animals. PLoS ONE 2014, 9, e104002. [Google Scholar] [CrossRef] [PubMed]
- Vits, A.; Weitzenbürger, D.; Distl, O. Comparison of different housing systems for laying hens in respect to economic, health and welfare parameters with special regard to organized cages (literature review). Dtsch. Tierarztliche Wochenschr. 2005, 112, 332–342. [Google Scholar]
- Lay, D.C.; Fulton, R.M.; Hester, P.Y.; Karcher, D.M.; Kjaer, J.B.; Mench, J.A.; Mullens, B.A.; Newberry, R.C.; Nicol, C.J.; O’Sullivan, N.P.; et al. Hen welfare in different housing systems. Poult. Sci. 2011, 90, 278–294. [Google Scholar] [CrossRef] [PubMed]
- Quwaider, M.Q.; Daigle, C.L.; Biswas, S.K.; Siegford, J.M.; Swanson, J.C. Development of a wireless body-mounted sensor to monitor location and activity of laying hens in a non-cage housing system. Trans. ASABE 2010, 53, 1705–1713. [Google Scholar] [CrossRef]
- Banerjee, D.; Daigle, C.L.; Dong, B.; Wurtz, K.; Newberry, R.C.; Siegford, J.M.; Biswas, S. Detection of jumping and landing force in laying hens using wireless wearable sensors. Poult. Sci. 2014, 93, 2724–2733. [Google Scholar] [CrossRef] [PubMed]
- Sumner, D.A.; Gow, H.; Hayes, D.; Matthews, W.; Norwood, B.; Rosen-Molina, J.T.; Thurman, W. Economic and market issues on the sustainability of egg production in the United States: Analysis of alternative production systems. Poult. Sci. 2011, 90, 241–250. [Google Scholar] [CrossRef] [PubMed]
- Thurner, S.; Wendl, G.; Preisinger, R. Funnel nest box: A system for automatic recording of individual performance and behaviour of laying hens in floor management. In Proceedings of the XII European Poultry Conference, Verona, Italy, 10–14 September 2006; pp. 610–611. [Google Scholar]
- Thurner, S.; Wendl, G. Nest Occupancy Rate in Automatic Single Nest Boxes for Laying Hens in Group Housing Systems. Landtechnik 2006, 60, 164–165. [Google Scholar]
- Marx, G.; Klein, S.; Weigend, S. An automated nest box system for individual performance testing and parentage control in laying hens maintained in groups. Arch. Geflügelkd. 2002, 66, 141–144. [Google Scholar]
- Burel, C.; Ciszuk, P.; Wiklund, B.; Brannas, E.; Kiessling, A. Note on a method for individual recording of laying performance in groups of hens. Appl. Anim. Behav. Sci. 2002, 77, 167–171. [Google Scholar] [CrossRef]
- Icken, W.; Cavero, D.; Schmutz, M.; Thurner, S.; Wendl, G.; Preisinger, R. Analysis of the free range behaviour of laying hens and the genetic and phenotypic relationships with laying performance. Br. Poult. Sci. 2008, 49, 533–541. [Google Scholar] [CrossRef] [PubMed]
- Icken, W.; Cavero, D.; Thurner, S.; Schmutz, M.; Wendl, G.; Preisinger, R. Relationship between time spent in the winter garden and shell colour in brown egg stock. Arch. Geflügelkd. 2008, 75, 145–150. [Google Scholar]
- Icken, W.; Preisinger, R.; Thurner, S.; Wendl, G. New selection traits from group housing systems. Agric. Eng. 2010, 45, 22–26. [Google Scholar]
- Icken, W.; Schmutz, M.; Fries, R.; Thurner, S.; Wendl, G.; Preisinger, R. Genetic parameters for egg production and nesting behaviour in a non-cage environment. In Proceedings of the XII European Poultry Conference, Verona, Italy, 10–14 September 2006. [Google Scholar]
- Icken, W.; Thurner, S.; Cavero, D.; Schmutz, M.; Preisinger, R. Genetische analyse des legemusters in der bodenhaltung im hinblick auf neue leistungs- prüfungskriterien für die legehennenzucht. Arch. Anim. Breed. 2009, 52, 187–199. [Google Scholar] [CrossRef]
- Icken, W.; Thurner, S.; Cavero, D.; Schmutz, M.; Wendl, G. Analyse des nestverhaltens von legehennen in der Bodenhaltung analysis of the nesting behaviour from laying hens in a floor system. Arch. Geflügelkd. 2009, 73, 102–109. [Google Scholar]
- Icken, W.; Thurner, S.; Heinrich, A.; Kaiser, A.; Cavero, D.; Wendl, G.; Fries, R.; Schmutz, M.; Preisinger, R. Higher precision level at individual laying performance tests in noncage housing systems. Poult. Sci. 2013, 92, 2276–2282. [Google Scholar] [CrossRef] [PubMed]
- Pauli, S.; Heinrich, A.; Thurner, S.; Icken, W.; Erbe, M.; Wendl, G.; Preisinger, R. Comparative study on nesting behaviour with two different RFID based laying nest boxes. In Proceedings of the XIIIth European Poultry Conference, Tours, France, 23–27 August 2010; Volume 66, pp. 573–577. [Google Scholar]
- Thurner, S.; Maier, S.; Icken, W.; Wendl, G.; Preisinger, R. Identification reliability of laying hens at the wide electronic pop hole. Landtechnik 2010, 65, 139–141. [Google Scholar]
- Thurner, S.; Wendl, G. Individual ranging behaviour of laying Hens—Automatic Registration with RFID-Technology. Landtechnik 2005, 60, 30–31. [Google Scholar]
- Wendl, G.; Klindwoth, K. Electronic animal identification for behavioural investigations of laying hens. Landtechnik 2000, 55, 364–365. [Google Scholar]
- Wendl, G.; Thurner, S.; Fröhlich, G.; Böck, S.; Weinfurtner, R. Devices to individually and automatically record the performance and behaviour parameters of laying hens in group housing systems. Landtechnik 2007, 62, 298–299. [Google Scholar]
- Siegford, J.M.; Berezowski, J.; Biswas, S.K.; Daigle, C.L.; Gebhardt-Henrich, S.G.; Hernandez, C.E.; Thurner, S.; Toscano, M.J. Assessing activity and location of individual laying hens in large groups using modern technology. Animals 2016, 6, 10. [Google Scholar] [CrossRef] [PubMed]
- Zaninelli, M.; Costa, A.; Tangorra, F.M.; Rossi, L.; Agazzi, A.; Savoini, G. Preliminary evaluation of a nest usage sensor to detect double nest occupations of laying hens. Sensors 2015, 15, 2680–2693. [Google Scholar] [CrossRef] [PubMed]
- Maldagues, X. Infrared and thermal testing. In Nondestructive Testing Handbook, 3rd ed.; Moore, P., Ed.; The American Society for Nondestructive Testing: Columbus, OH, USA, 2001; Volume 3. [Google Scholar]
- Baracho, M.; Nääs, I.; Nascimento, G.; Cassiano, J.; Oliveira, K. Surface temperature distribution in broiler houses. Rev. Bras. Ciência Avícola 2011, 13, 4–9. [Google Scholar] [CrossRef]
- Aydin, A.; Cangar, O.; Ozcan, S. E.; Bahr, C.; Berckmans, D. Application of a fully automatic analysis tool to assess the activity of broiler chickens with different gait scores. Comput. Electron. Agric. 2010, 73, 194–199. [Google Scholar] [CrossRef]
- Ferreira, V.; Francisco, N.; Belloni, M.; Aguirre, G.; Caldara, F.; Nääs, I.; Garcia, R.; Almeida Paz, I.; Polycarpo, G. Infrared thermography applied to the evaluation of metabolic heat loss of chicks fed with different energy densities. Rev. Bras. Ciência Avícola 2011, 13, 113–118. [Google Scholar] [CrossRef]
- Yahav, S.; Giloh, M. Infrared thermography—Applications in poultry biological research. In Infrared Thermography; Prakash, R.V., Ed.; InTech: Rijeka, Croatia, 2012; pp. 93–116. [Google Scholar]
- Corkery, G.; Ward, S.; Kenny, C.; Hemmingway, P. Incorporating smart sensing technologies into the poultry industry. J. World’s Poult. Res. 2013, 3, 106–128. [Google Scholar]
- Nakarmi, A.D.; Tang, L.; Xin, H. Automated tracking and behavior quantification of laying hens using 3D computer vision and radio frequency identification technologies. Trans. ASABE 2014, 57, 1455–1472. [Google Scholar]
- Wang, C.; Chen, H.; Zhang, X.; Meng, C. Evaluation of a laying-hen tracking algorithm based on a hybrid support vector machine. J. Anim. Sci. Biotechnol. 2016, 7, 60. [Google Scholar] [CrossRef] [PubMed]
- Kashiha, M.A.; Green, A.R.; Sales, T.G.; Bahr, C.; Berckmans, D.; Gates, R.S. Performance of an image analysis processing system for hen tracking in an environmental preference chamber. Poult. Sci. 2014, 93, 2439–2448. [Google Scholar] [CrossRef] [PubMed]
- Zaninelli, M.; Redaelli, V.; Luzi, F.; Bontempo, V.; Dell’Orto, V.; Savoini, G. A monitoring system for laying hens that uses a detection sensor based on infrared technology and image pattern recognition. Sensors 2017, 17, 1195. [Google Scholar] [CrossRef] [PubMed]
- Zaninelli, M.; Redaelli, V.; Tirloni, E.; Bernardi, C.; Dell’Orto, V.; Savoini, G. First results of a detection sensor for the monitoring of laying hens reared in a commercial organic egg production farm based on the use of infrared technology. Sensors 2016, 16, 1757. [Google Scholar] [CrossRef] [PubMed]
- Daigle, C.L.; Banerjee, D.; Biswas, S.; Siegford, J.M. Noncaged laying hens remain unflappable while wearing body-mounted sensors: Levels of agonistic behaviors remain unchanged and resource use is not reduced after habituation. Poult. Sci. 2012, 91, 2415–2423. [Google Scholar] [CrossRef] [PubMed]
- Kristensen, H.H.; Burgess, L.R.; Demmers, T.G.; Wathes, M. The preferences of laying hens for different concentrations of atmospheric ammonia. Appl. Anim. Behav. Sci. 2000, 68, 307–318. [Google Scholar] [CrossRef]
- Zaninelli, M.; Rossi, L.; Costa, A.; Tangorra, F.M.; Guarino, M.; Savoini, G. Performance of injected RFID transponders to collect data about laying performance and behaviour of hens. Larg. Anim. Rev. 2016, 22, 77–82. [Google Scholar]
- Zaninelli, M.; Tangorra, F.M.; Castano, S.; Ferrara, A.; Ferro, E.; Brambilla, P.G.; Faverzani, S.; Chinosi, S.; Scarpa, P.; Di Giancamillo, M.; et al. The O3-Vet project: A veterinary electronic patient record based on the web technology and the ADT-IHE actor for veterinary hospitals. Comput. Methods Programs Biomed. 2007, 87, 68–77. [Google Scholar] [CrossRef] [PubMed]
- Tangorra, F.M.; Zaninelli, M.; De Santis, C. Development of HW and SW solutions for milk traceability. Comput. Agric. Nat. Resour. 2006, 2006, 475–480. [Google Scholar]
- Zaninelli, M.; Rossi, L.; Costa, A.; Tangorra, F.M.; Agazzi, A.; Savoini, G. Monitoraggio dello stato di salute delle capre attraverso l’analisi on-line della conducibilità elettrica del latte. Larg. Anim. Rev. 2015, 21, 81–86. [Google Scholar]
- Jain, A.K. Fundamentals of Digital Image Processing; Kailath, T., Ed.; Prentice-Hall Inc.: Englewood Cliffs, NJ, USA, 1989. [Google Scholar]
- Klinger, T. Image Processing with LabVIEW and IMAQ Vision; Prentice Hall: Upper Saddle River, NJ, USA, 2003. [Google Scholar]
- Steen, K.A.; Villa-Henriksen, A.; Therkildsen, O.R.; Green, O. Automatic detection of animals in mowing operations using thermal cameras. Sensors 2012, 12, 7587–7597. [Google Scholar] [CrossRef] [PubMed]
- Team R Core Development. R: A Language and Environment for Statistical Computing; R Foundation for Statistical Computing: Vienna, Austria, 2008. [Google Scholar]
- Chambers, J.M.; Freeny, A.; Heiberger, R.M. Analysis of variance; designed experiments. In Statistical Models in S; Chambers, J.M., Hastie, T.J., Eds.; Wadsworth & Brooks/Cove: Pacific Grove, CA, USA, 1992. [Google Scholar]





| Shifts of the Mean Floor Temperature (∆t-°C) | Mean Values of Colored Pixels in Single Nest Occupations (Pixels) | Mean Value of Colored Pixels in Double Nest Occupations (Pixels) | Values of Significance |
|---|---|---|---|
| 1 | 11,272 | 21,439 | p < 0.01 |
| 3 | 2373 | 5172 | p < 0.01 |
| 5 | 603 | 1425 | p < 0.01 |
| Shifts of the Mean Floor Temperature (∆t-°C) | Sensitivity (%) | Specificity (%) | Cut-off Level (Pixels) |
|---|---|---|---|
| 1 | 80.1 | 87.3 | 13,509 |
| 3 | 80.0 | 90.9 | 2877 |
| 5 | 80.1 | 91.5 | 796 |
| Shifts of the Mean Floor Temperature (∆t-°C) | Template Shapes | Geometric Futures | Values of the Mean and S.E. (Pixels) | Confidence Intervals at 95% (Pixels) | Values of Significance |
|---|---|---|---|---|---|
| 1 | ellipse | major axis | 158 ± 4 | 151–166 | p < 0.01 |
| 1 | ellipse | minor axis | 83 ± 3 | 76–89 | p < 0.01 |
| 3 | triangle | height | 68 ± 1 | 65–71 | p < 0.01 |
| 3 | triangle | base | 47 ± 1 | 46–49 | p < 0.01 |
| 5 | triangle | height | 43 ± 1 | 42–44 | p < 0.01 |
| 5 | triangle | base | 33 ± 1 | 32–34 | p < 0.01 |
| Shifts of the Mean Floor Temperature (∆t-°C) | Sensitivity (%) | Specificity (%) | Image Pattern Recognition Templates (Shape and Geometric Features in Pixels) |
|---|---|---|---|
| 1 | 57.4 | 89.0 | ellipse (158 × 83) |
| 3 | 70.3 | 81.8 | triangle (68 × 47) |
| 5 | 72.3 | 90.7 | triangle (43 × 33) |
| Results Classification | Positive | Negative | Total |
|---|---|---|---|
| True | 45 | 125 | 170 |
| False | 6 | 2 | 8 |
| Total | 51 | 127 | 178 |
| Type of Occupation of the Nest | Results Classification | Positive | Negative | Total |
|---|---|---|---|---|
| Double | True | 31 | 129 | 160 |
| False | 7 | 11 | 8 | |
| Total | 38 | 140 | 178 | |
| Triple | True | 4 | 164 | 168 |
| False | 9 | 1 | 10 | |
| Total | 13 | 165 | 178 |
© 2018 by the authors. Licensee MDPI, Basel, Switzerland. This article is an open access article distributed under the terms and conditions of the Creative Commons Attribution (CC BY) license (http://creativecommons.org/licenses/by/4.0/).
Share and Cite
Zaninelli, M.; Redaelli, V.; Luzi, F.; Mitchell, M.; Bontempo, V.; Cattaneo, D.; Dell’Orto, V.; Savoini, G. Development of a Machine Vision Method for the Monitoring of Laying Hens and Detection of Multiple Nest Occupations. Sensors 2018, 18, 132. https://doi.org/10.3390/s18010132
Zaninelli M, Redaelli V, Luzi F, Mitchell M, Bontempo V, Cattaneo D, Dell’Orto V, Savoini G. Development of a Machine Vision Method for the Monitoring of Laying Hens and Detection of Multiple Nest Occupations. Sensors. 2018; 18(1):132. https://doi.org/10.3390/s18010132
Chicago/Turabian StyleZaninelli, Mauro, Veronica Redaelli, Fabio Luzi, Malcolm Mitchell, Valentino Bontempo, Donata Cattaneo, Vittorio Dell’Orto, and Giovanni Savoini. 2018. "Development of a Machine Vision Method for the Monitoring of Laying Hens and Detection of Multiple Nest Occupations" Sensors 18, no. 1: 132. https://doi.org/10.3390/s18010132
APA StyleZaninelli, M., Redaelli, V., Luzi, F., Mitchell, M., Bontempo, V., Cattaneo, D., Dell’Orto, V., & Savoini, G. (2018). Development of a Machine Vision Method for the Monitoring of Laying Hens and Detection of Multiple Nest Occupations. Sensors, 18(1), 132. https://doi.org/10.3390/s18010132

