Comprehensive Similarity Algorithm and Molecular Dynamics Simulation-Assisted Terahertz Spectroscopy for Intelligent Matching Identification of Quorum Signal Molecules (N-Acyl-Homoserine Lactones)
Abstract
1. Introduction
2. Results and Discussion
2.1. Molecular Geometric Configuration
2.2. Comparison of Experimental and Theoretical Spectra
2.3. Assignment of Absorption Peaks
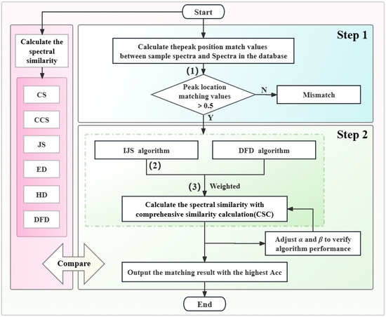
2.4. Identification of AHLs Based on Traditional Spectral Similarity Algorithm
2.5. Identification of AHLs, Based on the Proposed Two-Step Matching Method
- (1)
- Initial screening of AHLs, based on peak position similarity
- (2)
- Comprehensive similarity matching for the identification of different AHLs
3. Materials and Methods
3.1. Preparation of Sample Pellets
3.2. Acquisition of THz Spectra
3.3. DFT Theoretical Simulations
3.4. Spectral Similarity Calculations
4. Conclusions
Author Contributions
Funding
Institutional Review Board Statement
Informed Consent Statement
Data Availability Statement
Conflicts of Interest
References
- Irshath, A.A.; Rajan, A.P.; Vimal, S.; Prabhakaran, V.-S.; Ganesan, R. Bacterial Pathogenesis in Various Fish Diseases: Recent Advances and Specific Challenges in Vaccine Development. Vaccines 2023, 11, 470. [Google Scholar] [CrossRef]
- Zhang, J.; Zhang, X.; Zhou, Y.; Han, Q.; Wang, X.; Song, C.; Wang, S.; Zhao, S. Occurrence, distribution and risk assessment of antibiotics at various aquaculture stages in typical aquaculture areas surrounding the Yellow Sea. J. Environ. Sci. 2022, 126, 621–632. [Google Scholar] [CrossRef]
- Xie, Q.; Li, H.; Li, Y.; Xie, J.; Zhao, Y.; Zhang, H. Pollution characteristics and diffusion mechanism of antibiotic resistance genes in aquaculture. Desalination Water Treat. 2022, 268, 313–321. [Google Scholar] [CrossRef]
- Hossain, A.; Mamun, H.A.; Nagano, I.; Masunaga, S.; Kitazawa, D.; Matsuda, H. Antibiotics, antibiotic-resistant bacteria, and resistance genes in aquaculture: Risks, current concern, and future thinking. Environ. Sci. Pollut. Res. 2022, 29, 11054–11075. [Google Scholar] [CrossRef]
- Waters, C.M.; Bassler, B.L. QUORUM SENSING: Cell-to-Cell Communication in Bacteria. Annu. Rev. Cell Dev. Biol. 2005, 21, 319–346. [Google Scholar] [CrossRef] [PubMed]
- Priya, P.S.; Boopathi, S.; Murugan, R.; Haridevamuthu, B.; Arshad, A.; Arockiaraj, J. Quorum sensing signals: Aquaculture risk factor. Rev. Aquac. 2022, 15, 1294–1310. [Google Scholar] [CrossRef]
- Zhang, S.; Yang, Q.; Eggermont, M.; Defoirdt, T. Quorum-sensing interference in vibrios. Rev. Aquac. 2023, 15, 1452–1466. [Google Scholar] [CrossRef]
- Li, M.; Xi, B.; Qin, T.; Chen, K.; Xie, J. Isolation and characterization of AHL-degrading bacteria from fish and pond sediment. J. Oceanol. Limnol. 2018, 37, 1460–1467. [Google Scholar] [CrossRef]
- Donaldson, D.L.; Jayaweera, D. Effective solar prosumer identification using net smart meter data. Int. J. Elect. Power Energy Syst. 2020, 118, 105823. [Google Scholar] [CrossRef]
- Acet, Ö.; Erdönmez, D.; Acet, B.; Odabaşı, M. N-acyl homoserine lactone molecules assisted quorum sensing: Effects consequences and monitoring of bacteria talking in real life. Arch. Microbiol. 2021, 203, 3739–3749. [Google Scholar] [CrossRef]
- Liu, J.; Eng, C.Y.; Ho, J.S.; Chong, T.H.; Wang, L.; Zhang, P.; Zhou, Y. Quorum quenching in anaerobic membrane bioreactor for fouling control. Water Res. 2019, 156, 159–167. [Google Scholar] [CrossRef]
- Zhao, J.; Ai, G.; Yang, S.; Zhang, X.; Zhang, G. Detection, Structural Elucidation, and Biological Effects of Diverse N-Acyl-homoserine Lactone Signaling Molecules in the Plant-Promoting Endophytic Bacterium Rhizobium oryzihabitans M15. J. Agric. Food Chem. 2021, 69, 9693–9705. [Google Scholar] [CrossRef]
- Ransome, E.; Munn, C.B.; Halliday, N.; Cámara, M.; Tait, K. Diverse profiles of N-acyl-homoserine lactone molecules found in cnidarians. FEMS Microbiol. Ecol. 2013, 87, 315–329. [Google Scholar] [CrossRef]
- Chen, J.W.; Koh, C.-L.; Sam, C.-K.; Yin, W.-F.; Chan, K.-G. Short Chain N-acyl Homoserine Lactone Production by Soil Isolate Burkholderia sp. Strain A9. Sensors 2013, 13, 13217–13227. [Google Scholar] [CrossRef] [PubMed]
- Cuadrado-Silva, C.T.; Castellanos, L.; Arévalo-Ferro, C.; Osorno, O.E. Detection of quorum sensing systems of bacteria isolated from fouled marine organisms. Biochem. Syst. Ecol. 2013, 46, 101–107. [Google Scholar] [CrossRef]
- Laj, N.; Elayadeth-Meethal, M.; Huxley, V.A.J.; Hussain, R.R.; Kuruniyan, M.S.; Naseef, P.P. Quorum-sensing molecules: Sampling, identification and characterization of N-acyl-homoserine lactone in Vibrio sp. Saudi J. Biol. Sci. 2022, 29, 2733–2737. [Google Scholar] [CrossRef]
- Zhang, Z.; Zheng, Y.; Han, P.; Dong, H.; Liang, X.; Yin, G.; Wu, D.; Yang, Y.; Liu, S.; Liu, M.; et al. N-acyl-homoserine lactones (AHLs) in intertidal marsh: Diversity and potential role in nitrogen cycling. Plant Soil 2020, 454, 103–119. [Google Scholar] [CrossRef]
- Stock, F.; Cirri, E.; Nuwanthi, S.G.L.I.; Stock, W.; Ueberschaar, N.; Mangelinckx, S.; Pohnert, G.; Vyverman, W. Sampling, separation, and quantification of N-acyl homoserine lactones from marine intertidal sediments. Limnol. Oceanogr. Methods 2021, 19, 145–157. [Google Scholar] [CrossRef]
- Xue, J.; Chi, L.; Tu, P.; Lai, Y.; Liu, C.-W.; Ru, H.; Lu, K. Detection of gut microbiota and pathogen produced N-acyl homoserine in host circulation and tissues. NPJ Biofilms Microbiomes 2021, 7, 1–10. [Google Scholar] [CrossRef]
- Bao, J.; Guo, D.; Jin, L.; Li, T.; Shi, H. Accurate Identification of Diverse N-acyl Homoserine Lactones in Marine Vibrio fluvialis by UHPLC-MS/MS. Curr. Microbiol. 2022, 79, 1–11. [Google Scholar] [CrossRef]
- Acet, Ö.; Odabaşı, M. Detection of N-hexanoyl-L-homoserine lactone via MIP-based QCM sensor: Preparation and characterization. Polym. Bull. 2022, 80, 6657–6674. [Google Scholar] [CrossRef]
- Vasudevan, S.; Srinivasan, P.; Neelakantan, P.; Rayappan, J.B.B.; Solomon, A.P. Photoluminescence-Based Bioassay with Cysteamine-Capped TiO2 Nanoparticles for the Selective Recognition of N-Acyl Homoserine Lactones. Front. Bioeng. Biotechnol. 2021, 9, 750933. [Google Scholar] [CrossRef] [PubMed]
- Fu, B.; Xing, Y.; Gong, C.; Zhao, H. Sensitive detection of quorum signaling molecules (N-acyl homoserine lactones) in activated sludge based on surface molecularly imprinted polymers on CQDs@MIL-101. Environ. Sci. Water Res. Technol. 2022, 8, 1211–1222. [Google Scholar] [CrossRef]
- Afsah-Hejri, L.; Akbari, E.; Toudeshki, A.; Homayouni, T.; Alizadeh, A.; Ehsani, R. Terahertz spectroscopy and imaging: A review on agricultural applications. Comput. Electron. Agric. 2020, 177, 105628. [Google Scholar] [CrossRef]
- Lu, W.; Luo, H.; He, L.; Duan, W.; Tao, Y.; Wang, X.; Li, S. Detection of heavy metals in vegetable soil based on THz spectroscopy. Comput. Electron. Agric. 2022, 197, 106923. [Google Scholar] [CrossRef]
- Qu, F.; Lin, L.; Cai, C.; Chu, B.; Wang, Y.; He, Y.; Nie, P. Terahertz fingerprint characterization of 2,4-dichlorophenoxyacetic acid and its enhanced detection in food matrices combined with spectral baseline correction. Food Chem. 2020, 334, 127474. [Google Scholar] [CrossRef] [PubMed]
- Yang, J.; Zhao, X.; Zhang, L.; Zheng, Z. Single-cavity dual-comb fiber lasers and their applications. Front. Phys. 2023, 10, 1070284. [Google Scholar] [CrossRef]
- Wang, F.; Qi, X.; Chen, Z.; Razeghi, M.; Dhillon, S. Ultrafast Pulse Generation from Quantum Cascade Lasers. Micromachines 2022, 13, 2063. [Google Scholar] [CrossRef]
- Du, Y.; Wang, Y.; Xue, J.; Liu, J.; Qin, J.; Hong, Z. Structural insights into anhydrous and monohydrated forms of 2,4,6-trihydroxybenzoic acid based on Raman and terahertz spectroscopic characterization. Spectrochim. Acta Part A Mol. Biomol. Spectrosc. 2020, 224, 117436. [Google Scholar] [CrossRef]
- Wang, Q.; Xue, J.; Wang, Y.; Jin, S.; Zhang, Q.; Du, Y. Investigation into tautomeric polymorphism of 2-thiobarbituric acid using experimental vibrational spectroscopy combined with DFT theoretical simulation. Spectrochim. Acta Part A Mol. Biomol. Spectrosc. 2018, 204, 99–104. [Google Scholar] [CrossRef]
- Chang, T.; Liang, J.; Wei, D.; Cui, H.-L. Molecular and Crystalline Vibration Characteristics of Baicalin Investigated By Terahertz Spectroscopy and Density Functional Theory. IEEE Trans. Terahertz Sci. Technol. 2022, 12, 611–618. [Google Scholar] [CrossRef]
- Tu, S.; Wang, Z.; Zhang, W.; Li, Y.; She, Y.; Du, H.; Yi, C.; Qin, B.; Liu, Z. A new technology for rapid determination of isomers of hydroxybenzoic acid by terahertz spectroscopy. Spectrochim. Acta Part A Mol. Biomol. Spectrosc. 2022, 279, 121313. [Google Scholar] [CrossRef]
- Chen, T.; Li, Z.; Mo, W. Identification of biomolecules by terahertz spectroscopy and fuzzy pattern recognition. Spectrochim. Acta Part A Mol. Biomol. Spectrosc. 2013, 106, 48–53. [Google Scholar] [CrossRef] [PubMed]
- Cancan, Y.; Shuai, T.; Shan, T.; Zhang, W. Improved fuzzy C-means clustering algorithm based on t-SNE for terahertz spectral recognition. Infrared Phys. Technol. 2021, 117, 103856. [Google Scholar] [CrossRef]
- Qu, F.; Lin, L.; Nie, P.; Xia, Z. High-Precision Automatic Identification of Fentanyl-Related Drugs by Terahertz Spectroscopy with Molecular Dynamics Simulation and Spectral Similarity Mapping. Int. J. Mol. Sci. 2022, 23, 10321. [Google Scholar] [CrossRef] [PubMed]
- Cao, Y.; Hughes, T.; Giesen, D.; Halls, M.D.; Goldberg, A.; Vadicherla, T.R.; Sastry, M.; Patel, B.; Sherman, W.; Weisman, A.L.; et al. Highly efficient implementation of pseudospectral time-dependent density-functional theory for the calculation of excitation energies of large molecules. J. Comput. Chem. 2016, 37, 1425–1441. [Google Scholar] [CrossRef] [PubMed]
- Parr, R.G.; Yang, W. Density-Functional Theory of the Electronic Structure of Molecules. Annu. Rev. Phys. Chem. 1995, 46, 701–728. [Google Scholar] [CrossRef] [PubMed]
- Ipatov, A.; Cordova, F.; Doriol, L.J.; Casida, M.E. Excited-state spin-contamination in time-dependent density-functional theory for molecules with open-shell ground states. J. Mol. Struct. THEOCHEM 2009, 914, 60–73. [Google Scholar] [CrossRef]
- Motta, A.; Lanza, G.; Fragalà, I.L.; Marks, T.J. Energetics and Mechanism of Organolanthanide-Mediated Aminoalkene Hydroamination/Cyclization. A Density Functional Theory Analysis. Organometallics 2004, 23, 4097–4104. [Google Scholar] [CrossRef]
- Chen, J.; Guo, Z.; Hu, J. Ring-Regularized Cosine Similarity Learning for Fine-Grained Face Verification. Pattern Recognit. Lett. 2021, 148, 68–74. [Google Scholar] [CrossRef]
- Jaccard, P. The Distribution of the Flora in the Alpine Zone. New Phytol. 1912, 11, 37–50. [Google Scholar] [CrossRef]
- Bringmann, K.; Kunnemann, M.; Nusser, A. Discrete Frechet Distance under Translation: Conditional Hardness and an Improved Algorithm. ACM Trans. Algorithms 2021, 17, 25. [Google Scholar] [CrossRef]








| DFT Peaks (THz) | THz Peaks (THz) | Shift (THz) | Vibration Modes |
|---|---|---|---|
| C4-HSL | |||
| 0.92 | 0.92 | 0 | δ(C-H)oop |
| 1.58 | 1.58 | 0 | δ(C-N)ip |
| C6-HSL | |||
| 0.58 | 0.61 | 0.03 | δ(C-H)oop |
| 0.83 | 0.83 | 0 | δ(C-C)ip |
| 1.01 | 0.97 | −0.04 | υbreathing+δ(C-C)ip |
| 1.58 | 1.57 | −0.01 | υ(C-C)ip |
| 1.84 | 1.86 | 0.02 | δ(C-H)ip |
| C8-HSL | |||
| 0.68 | 0.66 | −0.02 | υbreathe |
| 0.87 | 0.87 | 0 | δ(C-C)ip |
| 1.00 | 1.03 | 0.03 | δ(C-C)ip |
| 1.54 | 1.57 | 0.03 | δ(C-C)ip |
| 1.81 | 1.78 | −0.03 | δ(C-H)opp |
| 3-oxo-C8-HSL | |||
| 0.72 | 0.72 | 0 | δ(C-C)ip |
| 1.58 | 1.58 | 0 | δ(C-N-C)ip |
| C10-HSL | |||
| 0.73 | 0.73 | 0 | δ(C-C)ip |
| 1.06 | 1.04 | −0.02 | δ(C-C)ip |
| 1.51 | 1.51 | 0 | δ(C-H)ip+δ(C-C)ip |
| C12-HSL | |||
| 0.92 | 0.92 | 0 | δ(C=N)ip |
| 1.69 | 1.69 | 0 | δ(C-H)ip |
| 3-oxo-C12-HSL | |||
| 0.68 | 0.68 | 0 | δ(C-C)ip |
| 0.85 | 0.87 | 0.02 | υ(C=O)ip+δ(C-C)ip |
| 1.11 | 1.07 | −0.04 | δ(C-H)ip |
| 1.23 | 1.25 | 0.02 | δ(C-N)ip+δ(C-H)ip |
| 1.42 | 1.46 | 0.04 | δ(C-C)ip |
| 1.64 | 1.63 | −0.01 | δ(C-C)ip |
| 1.86 | 1.84 | −0.02 | δ(C-H)ip |
| C14-HSL | |||
| 0.99 | 0.98 | −0.01 | δ(C-C)ip+δ(C-H)oop |
| 1.41 | 1.42 | 0.01 | δ(C-C)ip |
| 1.58 | 1.61 | 0.03 | δ(C=O)ip |
| 1.78 | 1.75 | −0.03 | δ(C-C)ip |
| AHL Signal Molecules | CAS Number | Molecular Formula | Molecular Mass | Molecular Structure |
|---|---|---|---|---|
| N-butanoyl-L-homoserine lactone (C4-HSL) | 67605-85-0 | C8H13NO3 | 171.19 | ![]() |
| N-hexanoyl-L-homoserine lactone (C6-HSL) | 147852-83-3 | C10H17NO3 | 199.25 | ![]() |
| N-octanoyl-L-homoserine lactone (C8-HSL) | 147852-84-4 | C12H21NO3 | 227.3 | ![]() |
| N-(3-oxo octanoyl)-L-homoserine lactone (3-oxo-C8-HSL) | 106983-27-1 | C12H19NO4 | 241.28 | ![]() |
| N-decanoyl-L-homoserine lactone (C10-HSL) | 177315-87-6 | C14H25NO3 | 255.35 | ![]() |
| N-dodecanoyl-L-homoserine lactone (C12-HSL) | 137173-46-7 | C16H29NO3 | 283.41 | ![]() |
| N-(3-oxododecanoyl)-L-homoserine lactone (3-oxo-C12-HSL) | 168982-69-2 | C16H27NO4 | 297.39 | ![]() |
| N-tetradecanoyl-L-homoserine lactone (C14-HSL) | 202284-87-5 | C18H33NO3 | 311.46 | ![]() |
Disclaimer/Publisher’s Note: The statements, opinions and data contained in all publications are solely those of the individual author(s) and contributor(s) and not of MDPI and/or the editor(s). MDPI and/or the editor(s) disclaim responsibility for any injury to people or property resulting from any ideas, methods, instructions or products referred to in the content. |
© 2024 by the authors. Licensee MDPI, Basel, Switzerland. This article is an open access article distributed under the terms and conditions of the Creative Commons Attribution (CC BY) license (https://creativecommons.org/licenses/by/4.0/).
Share and Cite
Zhang, L.; Kong, X.; Qu, F.; Chen, L.; Li, J.; Jiang, Y.; Wang, C.; Zhang, W.; Yang, Q.; Ye, D. Comprehensive Similarity Algorithm and Molecular Dynamics Simulation-Assisted Terahertz Spectroscopy for Intelligent Matching Identification of Quorum Signal Molecules (N-Acyl-Homoserine Lactones). Int. J. Mol. Sci. 2024, 25, 1901. https://doi.org/10.3390/ijms25031901
Zhang L, Kong X, Qu F, Chen L, Li J, Jiang Y, Wang C, Zhang W, Yang Q, Ye D. Comprehensive Similarity Algorithm and Molecular Dynamics Simulation-Assisted Terahertz Spectroscopy for Intelligent Matching Identification of Quorum Signal Molecules (N-Acyl-Homoserine Lactones). International Journal of Molecular Sciences. 2024; 25(3):1901. https://doi.org/10.3390/ijms25031901
Chicago/Turabian StyleZhang, Lintong, Xiangzeng Kong, Fangfang Qu, Linjie Chen, Jinglin Li, Yilun Jiang, Chuxin Wang, Wenqing Zhang, Qiuhua Yang, and Dapeng Ye. 2024. "Comprehensive Similarity Algorithm and Molecular Dynamics Simulation-Assisted Terahertz Spectroscopy for Intelligent Matching Identification of Quorum Signal Molecules (N-Acyl-Homoserine Lactones)" International Journal of Molecular Sciences 25, no. 3: 1901. https://doi.org/10.3390/ijms25031901
APA StyleZhang, L., Kong, X., Qu, F., Chen, L., Li, J., Jiang, Y., Wang, C., Zhang, W., Yang, Q., & Ye, D. (2024). Comprehensive Similarity Algorithm and Molecular Dynamics Simulation-Assisted Terahertz Spectroscopy for Intelligent Matching Identification of Quorum Signal Molecules (N-Acyl-Homoserine Lactones). International Journal of Molecular Sciences, 25(3), 1901. https://doi.org/10.3390/ijms25031901








