Melatonin Enhances Drought Tolerance in Rice Seedlings by Modulating Antioxidant Systems, Osmoregulation, and Corresponding Gene Expression
Abstract
1. Introduction
2. Results
2.1. Melatonin-Dependent Improvement in the Growth Indices of Rice Seedlings under Drought Stress
2.2. Melatonin-Dependent Improvement in the Lipid Peroxidation and ROS Content of Rice Seedling Leaves under Drought Stress
2.3. Melatonin-Dependent Improvement in the Antioxidant Enzyme Activity of Rice Seedling Leaves under Drought Stress
2.4. Melatonin-Dependent Improvement in the Content of AsA and DHA of Rice Seedling Leaves under Drought Stress
2.5. Melatonin-Dependent Improvement in the Proline, Sucrose, and Fructose Contents of Rice Seedling Leaves under Drought Stress
2.6. Melatonin-Dependent Improvement in the Expression Levels of Genes Encoding Physiological and Biochemical Substances of Rice Seedling Leaves under Drought Stress
2.7. Melatonin-Dependent Improvement in the Expression Levels of Endogenous Melatonin Biosynthesis-Related Genes of Rice Seedling Leaves under Drought Stress
2.8. Correlation Analysis between Melatonin Biosynthesis-Related Genes and Antioxidant Enzyme Synthesis Genes
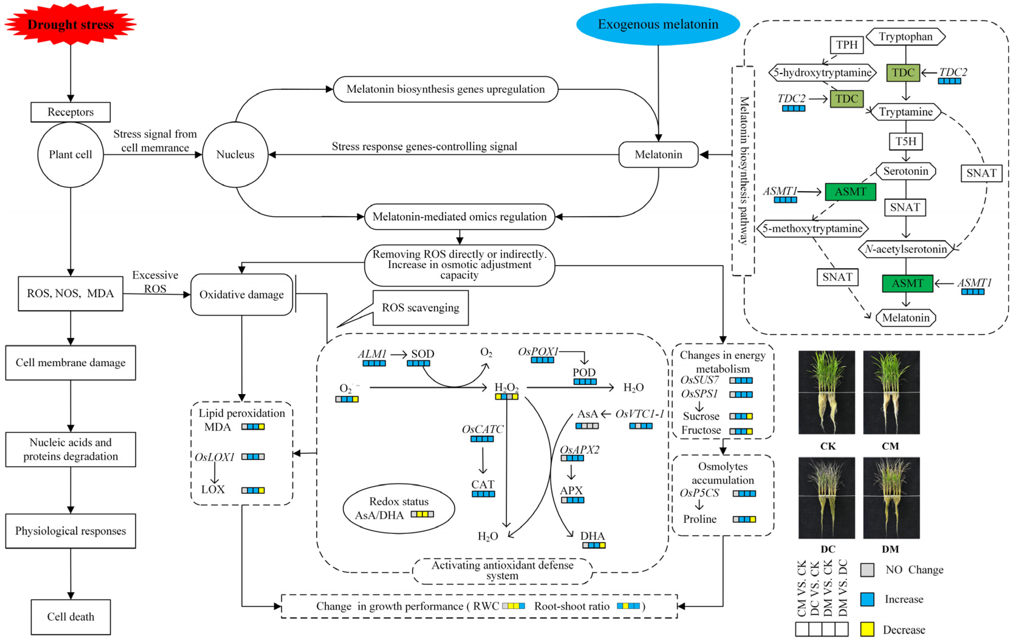
2.9. Construction of A Regulatory Model for Mitigating Effect of Exogenous Melatonin on Rice Seedlings under Drought Stress
3. Discussion
4. Materials and Methods
4.1. Plant Materials and Growth Conditions
4.2. Experimental Design of Melatonin and Drought Stress Treatments
4.3. Measurement of Morphological and Physiological Indices
4.3.1. Determination of Relative Water Content and Root–Shoot Ratio
4.3.2. Determination of Lipid Peroxidation and Reactive Oxygen Species Contents
4.3.3. Activity Assays of Antioxidant Enzyme
4.3.4. Analysis of AsA and DHA Content
4.3.5. Measurement of Free Proline, Sucrose, and Fructose Contents
4.3.6. Gene Expression Analysis
4.4. Statistical Analysis
5. Conclusions
Author Contributions
Funding
Acknowledgments
Conflicts of Interest
References
- Cui, G.; Zhao, X.; Liu, S.; Sun, F.; Zhang, C.; Xi, Y. Beneficial effects of melatonin in overcoming drought stress in wheat seedlings. Plant Physiol. Biochem. 2017, 118, 138–149. [Google Scholar] [CrossRef] [PubMed]
- Dietz, K.J.; Zorb, C.; Geilfus, C.M. Drought and crop yield. Plant Biol. 2021, 23, 881–893. [Google Scholar] [CrossRef] [PubMed]
- Demidchik, V. Mechanisms of oxidative stress in plants: From classical chemistry to cell biology. Environ. Exp. Bot. 2015, 109, 212–228. [Google Scholar] [CrossRef]
- Seleiman, M.F.; Al-Suhaibani, N.; Ali, N.; Akmal, M.; Alotaibi, M.; Refay, Y.; Dindaroglu, T.; Abdul-Wajid, H.H.; Battaglia, M.L. Drought Stress Impacts on Plants and Different Approaches to Alleviate Its Adverse Effects. Plants (Basel) 2021, 10, 259. [Google Scholar] [CrossRef]
- Hasanuzzaman, M.; Bhuyan, M.; Zulfiqar, F.; Raza, A.; Mohsin, S.M.; Mahmud, J.A.; Fujita, M.; Fotopoulos, V. Reactive Oxygen Species and Antioxidant Defense in Plants under Abiotic Stress: Revisiting the Crucial Role of a Universal Defense Regulator. Antioxidants 2020, 9, 681. [Google Scholar] [CrossRef]
- Tiwari, R.K.; Lal, M.K.; Kumar, R.; Chourasia, K.N.; Naga, K.C.; Kumar, D.; Das, S.K.; Zinta, G. Mechanistic insights on melatonin-mediated drought stress mitigation in plants. Physiol. Plant. 2021, 172, 1212–1226. [Google Scholar] [CrossRef]
- Nahar, K.; Hasanuzzaman, M.; Alam, M.M.; Fujita, M. Glutathione-induced drought stress tolerance in mung bean: Coordinated roles of the antioxidant defence and methylglyoxal detoxification systems. AoB Plants 2015, 7, plv069. [Google Scholar] [CrossRef]
- Niu, T.; Zhang, T.; Qiao, Y.; Wen, P.; Zhai, G.; Liu, E.; Al-Bakre, D.A.; Al-Harbi, M.S.; Gao, X.; Yang, X. Glycinebetaine mitigates drought stress-induced oxidative damage in pears. PLoS ONE 2021, 16, e251389. [Google Scholar] [CrossRef]
- Zhang, H.; Sun, X.; Dai, M. Improving crop drought resistance with plant growth regulators and rhizobacteria: Mechanisms, applications, and perspectives. Plant Commun. 2022, 3, 100228. [Google Scholar] [CrossRef]
- Sharma, A.; Zheng, B. Melatonin Mediated Regulation of Drought Stress: Physiological and Molecular Aspects. Plants 2019, 8, 190. [Google Scholar] [CrossRef]
- Dubbels, R.; Reiter, R.J.; Klenke, E.; Goebel, A.; Schnakenberg, E.; Ehlers, C.; Schiwara, H.W.; Schloot, W. Melatonin in edible plants identified by radioimmunoassay and by high performance liquid chromatography-mass spectrometry. J. Pineal Res. 1995, 18, 28–31. [Google Scholar] [CrossRef] [PubMed]
- Yan, F.; Wei, H.; Ding, Y.; Li, W.; Liu, Z.; Chen, L.; Tang, S.; Ding, C.; Jiang, Y.; Li, G. Melatonin regulates antioxidant strategy in response to continuous salt stress in rice seedlings. Plant Physiol. Biochem. 2021, 165, 239–250. [Google Scholar] [CrossRef] [PubMed]
- Zhang, H.; Zhang, N.; Yang, R.; Wang, L.; Sun, Q.; Li, D.; Cao, Y.; Weeda, S.; Zhao, B.; Ren, S.; et al. Melatonin promotes seed germination under high salinity by regulating antioxidant systems, ABA and GA4 interaction in cucumber (Cucumis sativus L.). J. Pineal Res. 2014, 57, 269–279. [Google Scholar] [CrossRef]
- Zhang, N.; Zhao, B.; Zhang, H.; Weeda, S.; Yang, C.; Yang, Z.; Ren, S.; Guo, Y. Melatonin promotes water-stress tolerance, lateral root formation, and seed germination in cucumber (Cucumis sativus L.). J. Pineal Res. 2013, 54, 15–23. [Google Scholar] [CrossRef] [PubMed]
- Alharby, H.F.; Fahad, S. Melatonin application enhances biochar efficiency for drought tolerance in maize varieties: Modifications in physio-biochemical machinery. Agron. J. 2020, 112, 2826–2847. [Google Scholar] [CrossRef]
- Hossain, M.S.; Li, J.; Sikdar, A.; Hasanuzzaman, M.; Uzizerimana, F.; Muhammad, I.; Yuan, Y.; Zhang, C.; Wang, C.; Feng, B. Exogenous Melatonin Modulates the Physiological and Biochemical Mechanisms of Drought Tolerance in Tartary Buckwheat (Fagopyrum tataricum L.) Gaertn. Molecules 2020, 25, 2828. [Google Scholar] [CrossRef] [PubMed]
- Bidabadi, S.S.; VanderWeide, J.; Sabbatini, P. Exogenous melatonin improves glutathione content, redox state and increases essential oil production in two Salvia species under drought stress. Sci. Rep. 2020, 10, 6883. [Google Scholar] [CrossRef]
- Khan, M.N.; Khan, Z.; Luo, T.; Liu, J.; Rizwan, M.; Zhang, J.; Xu, Z.; Wu, H.; Hu, L. Seed priming with gibberellic acid and melatonin in rapeseed: Consequences for improving yield and seed quality under drought and non-stress conditions. Ind. Crop. Prod. 2020, 156, 112850. [Google Scholar] [CrossRef]
- Sharma, A.; Wang, J.; Xu, D.; Tao, S.; Chong, S.; Yan, D.; Li, Z.; Yuan, H.; Zheng, B. Melatonin regulates the functional components of photosynthesis, antioxidant system, gene expression, and metabolic pathways to induce drought resistance in grafted Carya cathayensis plants. Sci. Total Environ. 2020, 713, 136675. [Google Scholar] [CrossRef]
- Liu, J.; Wang, W.; Wang, L.; Sun, Y. Exogenous melatonin improves seedling health index and drought tolerance in tomato. Plant Growth Regul. 2015, 77, 317–326. [Google Scholar] [CrossRef]
- Wang, P.; Sun, X.; Li, C.; Wei, Z.; Liang, D.; Ma, F. Long-term exogenous application of melatonin delays drought-induced leaf senescence in apple. J. Pineal Res. 2013, 54, 292–302. [Google Scholar] [CrossRef] [PubMed]
- Cao, L.; Jin, X.J.; Zhang, Y.X. Melatonin confers drought stress tolerance in soybean (Glycine max L.) by modulating photosynthesis, osmolytes, and reactive oxygen metabolism. Photosynthetica 2019, 57, 812–819. [Google Scholar] [CrossRef]
- Tuong, T.P.; Bouman, B.; Mortimer, M. More rice, less water—Integrated approaches for increasing water productivity in irrigated rice-based systems in Asia. Plant Prod. Sci. 2005, 8, 231–241. [Google Scholar] [CrossRef]
- Zhang, Q. Strategies for developing green super rice. Proc. Natl. Acad. Sci. USA 2007, 104, 16402–16409. [Google Scholar] [CrossRef] [PubMed]
- Zu, X.; Lu, Y.; Wang, Q.; Chu, P.; Miao, W.; Wang, H.; La, H. A new method for evaluating the drought tolerance of upland rice cultivars. Crop J. 2017, 5, 488–498. [Google Scholar] [CrossRef]
- Zargar, S.M.; Mir, R.A.; Ebinezer, L.B.; Masi, A.; Hami, A.; Manzoor, M.; Salgotra, R.K.; Sofi, N.R.; Mushtaq, R.; Rohila, J.S.; et al. Physiological and Multi-Omics Approaches for Explaining Drought Stress Tolerance and Supporting Sustainable Production of Rice. Front. Plant Sci. 2021, 12, 803603. [Google Scholar] [CrossRef]
- Imran, M.; Latif, K.A.; Shahzad, R.; Aaqil, K.M.; Bilal, S.; Khan, A.; Kang, S.M.; Lee, I.J. Exogenous melatonin induces drought stress tolerance by promoting plant growth and antioxidant defence system of soybean plants. AoB Plants 2021, 13, b26. [Google Scholar] [CrossRef]
- Hu, W.; Zhang, J.; Yan, K.; Zhou, Z.; Zhao, W.; Zhang, X.; Pu, Y.; Yu, R. Beneficial effects of abscisic acid and melatonin in overcoming drought stress in cotton (Gossypium hirsutum L.). Physiol. Plant 2021, 173, 2041–2054. [Google Scholar] [CrossRef]
- El-Yazied, A.A.; Ibrahim, M.; Ibrahim, M.; Nasef, I.N.; Al-Qahtani, S.M.; Al-Harbi, N.A.; Alzuaibr, F.M.; Alaklabi, A.; Dessoky, E.S.; Alabdallah, N.M.; et al. Melatonin Mitigates Drought Induced Oxidative Stress in Potato Plants through Modulation of Osmolytes, Sugar Metabolism, ABA Homeostasis and Antioxidant Enzymes. Plants 2022, 11, 1151. [Google Scholar] [CrossRef]
- Zhang, X.; Goatley, M.; Wu, W.; Ervin, E.; Shang, C. Drought-induced injury is associated with hormonal alteration in Kentucky bluegrass. Plant Signal. Behav. 2019, 14, e1651607. [Google Scholar] [CrossRef]
- Mahmood, T.; Khalid, S.; Abdullah, M.; Ahmed, Z.; Shah, M.; Ghafoor, A.; Du, X. Insights into Drought Stress Signaling in Plants and the Molecular Genetic Basis of Cotton Drought Tolerance. Cells 2019, 9, 105. [Google Scholar] [CrossRef]
- Qi, J.; Song, C.P.; Wang, B.; Zhou, J.; Kangasjarvi, J.; Zhu, J.K.; Gong, Z. Reactive oxygen species signaling and stomatal movement in plant responses to drought stress and pathogen attack. J. Integr. Plant Biol. 2018, 60, 805–826. [Google Scholar] [CrossRef] [PubMed]
- Laxa, M.; Liebthal, M.; Telman, W.; Chibani, K.; Dietz, K.J. The Role of the Plant Antioxidant System in Drought Tolerance. Antioxidants 2019, 8, 94. [Google Scholar] [CrossRef] [PubMed]
- Jiang, D.; Lu, B.; Liu, L.; Duan, W.; Chen, L.; Li, J.; Zhang, K.; Sun, H.; Zhang, Y.; Dong, H.; et al. Exogenous melatonin improves salt stress adaptation of cotton seedlings by regulating active oxygen metabolism. PeerJ 2020, 8, e10486. [Google Scholar] [CrossRef] [PubMed]
- Qi, X.Y.; Wang, W.L.; Hu, S.Q.; Liu, M.Y.; Zheng, C.S.; Sun, X.Z. Effects of exogenous melatonin on photosynthesis and physiological characteristics of chry-santhemum seedlings under high temperature stress. Ying Yong Sheng Tai Xue Bao 2021, 32, 2496–2504. [Google Scholar] [CrossRef]
- Nadarajah, K.K. ROS Homeostasis in Abiotic Stress Tolerance in Plants. Int. J. Mol. Sci. 2020, 21, 5208. [Google Scholar] [CrossRef]
- Zhang, P.; Liu, L.; Wang, X.; Wang, Z.; Zhang, H.; Chen, J.; Liu, X.; Wang, Y.; Li, C. Beneficial Effects of Exogenous Melatonin on Overcoming Salt Stress in Sugar Beets (Beta vulgaris L.). Plants (Basel) 2021, 10, 886. [Google Scholar] [CrossRef]
- Lu, X.; Min, W.; Shi, Y.; Tian, L.; Li, P.; Ma, T.; Zhang, Y.; Luo, C. Exogenous Melatonin Alleviates Alkaline Stress by Removing Reactive Oxygen Species and Promoting Antioxidant Defence in Rice Seedlings. Front. Plant Sci. 2022, 13, 849553. [Google Scholar] [CrossRef]
- Khaleghi, A.; Naderi, R.; Brunetti, C.; Maserti, B.E.; Salami, S.A.; Babalar, M. Morphological, physiochemical and antioxidant responses of Maclura pomifera to drought stress. Sci. Rep. 2019, 9, 19250. [Google Scholar] [CrossRef]
- Wu, H.H.; Zou, Y.N.; Rahman, M.M.; Ni, Q.D.; Wu, Q.S. Mycorrhizas alter sucrose and proline metabolism in trifoliate orange exposed to drought stress. Sci. Rep. 2017, 7, 42389. [Google Scholar] [CrossRef]
- Chen, L.; Liu, L.; Lu, B.; Ma, T.; Jiang, D.; Li, J.; Zhang, K.; Sun, H.; Zhang, Y.; Bai, Z.; et al. Exogenous melatonin promotes seed germination and osmotic regulation under salt stress in cotton (Gossypium hirsutum L.). PLoS One 2020, 15, e228241. [Google Scholar] [CrossRef] [PubMed]
- Garcia, J.J.; Lopez-Pingarron, L.; Almeida-Souza, P.; Tres, A.; Escudero, P.; Garcia-Gil, F.A.; Tan, D.; Reiter, R.J.; Ramirez, J.M.; Bernal-Perez, M. Protective effects of melatonin in reducing oxidative stress and in preserving the fluidity of biological membranes: A review. J. Pineal Res. 2014, 56, 225–237. [Google Scholar] [CrossRef] [PubMed]
- Li, R.; Yang, R.; Zheng, W.; Wu, L.; Zhang, C.; Zhang, H. Melatonin Promotes SGT1-Involved Signals to Ameliorate Drought Stress Adaption in Rice. Int. J. Mol. Sci. 2022, 23, 599. [Google Scholar] [CrossRef]
- Nawaz, M.A.; Jiao, Y.; Chen, C.; Shireen, F.; Zheng, Z.; Imtiaz, M.; Bie, Z.; Huang, Y. Melatonin pretreatment improves vanadium stress tolerance of watermelon seedlings by reducing vanadium concentration in the leaves and regulating melatonin biosynthesis and antioxidant-related gene expression. J. Plant Physiol. 2018, 220, 115–127. [Google Scholar] [CrossRef]
- Huang, F.C.; Studart-Witkowski, C.; Schwab, W. Overexpression of hydroperoxide lyase gene in Nicotiana benthamiana using a viral vector system. Plant Biotechnol. J. 2010, 8, 783–795. [Google Scholar] [CrossRef] [PubMed]
- Niu, K.; Ma, X.; Liang, G.; Ma, H.; Jia, Z.; Liu, W.; Yu, Q. 5-Aminolevulinic acid modulates antioxidant defense systems and mitigates drought-induced damage in Kentucky bluegrass seedlings. Protoplasma 2017, 254, 2083–2094. [Google Scholar] [CrossRef] [PubMed]
- Li, C.; Wang, P.; Wei, Z.; Liang, D.; Liu, C.; Yin, L.; Jia, D.; Fu, M.; Ma, F. The mitigation effects of exogenous melatonin on salinity-induced stress in Malus hupehensis. J. Pineal Res. 2012, 53, 298–306. [Google Scholar] [CrossRef]
- Rosa, M.; Hilal, M.; Gonzalez, J.A.; Prado, F.E. Low-temperature effect on enzyme activities involved in sucrose-starch partitioning in salt-stressed and salt-acclimated cotyledons of quinoa (Chenopodium quinoa Willd.) seedlings. Plant Physiol. Biochem. 2009, 47, 300–307. [Google Scholar] [CrossRef]
- Cardini, C.E.; Leloir, L.F.; Chiriboga, J. The biosynthesis of sucrose. J. Biol. Chem. 1955, 214, 149–155. [Google Scholar] [CrossRef]
- Livak, K.J.; Schmittgen, T.D. Analysis of relative gene expression data using real-time quantitative PCR and the 2(T)(-Delta Delta C) method. Methods 2001, 25, 402–408. [Google Scholar] [CrossRef]











| Gene Symbol | RGAP ID | Primer Sequence (5′-3′) (Forward/Reverse) | Product Size |
|---|---|---|---|
| ALM1 | LOC_Os06g05110 | CTGGCTGGGTTTGGCTTGT/TCGCCTGTCATCCTTGTAATC | 158 |
| OsPOX1 | LOC_Os01g15830 | TGCCTGTTGATGCTCTGCT/CCGCCTGTGCTACGATGGA | 157 |
| OsCATC | LOC_Os03g03910 | ACAACCACTACGACGGCTTCA/CCTTGGCAATCACCACCTT | 153 |
| OsAPX2 | LOC_Os07g49400 | TTGTGAGTGGCGAGAAGGA/GGCGTAATCCGCAAAGAA | 128 |
| OsVTC1-1 | LOC_Os01g62840 | CAAGGGATTACATTACAGGC/TCAGGACCAATCAGACAGC | 148 |
| OsLOX1 | LOC_Os03g49380 | CTGACCCAAATACAGAAAGCA/GGGGAACACCCTCAACAATA | 136 |
| OsP5CS | LOC_Os05g38150 | AATGACAGTTTAGCAGGAC/ACCACTATACAACCCATCC | 87 |
| OsSUS7 | LOC_Os04g17650 | TACAGGCACCAGATCCTAC/CTGCTGCTTGATTCTTTGA | 200 |
| OsSPS1 | LOC_Os01g69030 | GGCACAGCAAGACACTCCC/CGCCACGAACTAGACCATG | 134 |
| TDC2 | LOC_Os07g25590 | CAGAGTACCGACACCACCT/AACCCATAGCAAGGAACAA | 104 |
| ASMT1 | LOC_Os09g17560 | GCCAAGGCTCCCAGTAACAA/ACCTTTCCTCCAGCATCCC | 179 |
| OsActin | LOC_Os03g50885 | GACCTTCAACACCCCTGCTA/ACAGTGTGGCTGACACCATC | 114 |
Publisher’s Note: MDPI stays neutral with regard to jurisdictional claims in published maps and institutional affiliations. |
© 2022 by the authors. Licensee MDPI, Basel, Switzerland. This article is an open access article distributed under the terms and conditions of the Creative Commons Attribution (CC BY) license (https://creativecommons.org/licenses/by/4.0/).
Share and Cite
Luo, C.; Min, W.; Akhtar, M.; Lu, X.; Bai, X.; Zhang, Y.; Tian, L.; Li, P. Melatonin Enhances Drought Tolerance in Rice Seedlings by Modulating Antioxidant Systems, Osmoregulation, and Corresponding Gene Expression. Int. J. Mol. Sci. 2022, 23, 12075. https://doi.org/10.3390/ijms232012075
Luo C, Min W, Akhtar M, Lu X, Bai X, Zhang Y, Tian L, Li P. Melatonin Enhances Drought Tolerance in Rice Seedlings by Modulating Antioxidant Systems, Osmoregulation, and Corresponding Gene Expression. International Journal of Molecular Sciences. 2022; 23(20):12075. https://doi.org/10.3390/ijms232012075
Chicago/Turabian StyleLuo, Chengke, Weifang Min, Maryam Akhtar, Xuping Lu, Xiaorong Bai, Yinxia Zhang, Lei Tian, and Peifu Li. 2022. "Melatonin Enhances Drought Tolerance in Rice Seedlings by Modulating Antioxidant Systems, Osmoregulation, and Corresponding Gene Expression" International Journal of Molecular Sciences 23, no. 20: 12075. https://doi.org/10.3390/ijms232012075
APA StyleLuo, C., Min, W., Akhtar, M., Lu, X., Bai, X., Zhang, Y., Tian, L., & Li, P. (2022). Melatonin Enhances Drought Tolerance in Rice Seedlings by Modulating Antioxidant Systems, Osmoregulation, and Corresponding Gene Expression. International Journal of Molecular Sciences, 23(20), 12075. https://doi.org/10.3390/ijms232012075

