Emerging Trends in Play-to-Earn (P2E) Games
Abstract
1. Introduction
2. Materials and Methods
2.1. The New Paradigm
2.1.1. Smart Contracts and Non-Fungible Tokens
2.1.2. Automated Market Makers
2.2. Game Elements
2.2.1. Flow Theory
Rewards
Clearly Defined Goals
Loss of Self-Consciousness and Sense of Time
Immediate Feedback
Balancing Player Skills and Challenges
Player Control
Microflow vs. Macroflow
2.2.2. Player Profiling
- Achievers: These players focus on the convenience of progress and making their in-game numbers bigger through means such as acquiring unique items and speed-up enhancements. They may also buy buffs, auras, daily passes or any other metaphor that helps them further advance their in-game progress.
- Socializers: These players are driven by customization and social status. They enjoy buying cosmetics and upgrading their in-game items to get better-looking armour and other decorative items. These players value the game’s social aspect.
- Killers: These players are competitive and focus on gaining a competitive advantage. They are willing to buy power to become the top player on the leaderboards in PvP (player versus player) battles. Money is the driving force for these players, as they aim to achieve a competitive edge over others.
- Explorers: These players are driven by content. They enjoy exploring the in-game world and discovering new things. They are the weakest category from a financial viewpoint and the least well-defined, as they are largely immune to monetization. Content for these players is more expensive to create in comparison with the one created for the previous categories since game developers need to provide bigger worlds and better activities.
2.2.3. Monetization Techniques
2.3. Methodology
2.3.1. Research Objective
2.3.2. Ethnographic Research
2.3.3. Data Collection
2.3.4. Data Analysis
3. Results
3.1. Single-Token Systems
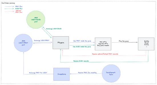
3.2. Dual-Token Systems
3.3. Hybrid Systems
4. Discussion
- Trading: Members bought and sold in-game assets or currency through official marketplaces or peer-to-peer transactions.
- Collecting: Members accumulated rare or valuable in-game items as a form of investment or to demonstrate their status within the community.
- Gaming: Members engaged in the game’s actual gameplay, using in-game currency and assets to advance their progress and gain an advantage over other players.
- Investing: Members bought and held cryptocurrency or in-game assets as a form of investment, hoping to realize gains as the value of these assets appreciated over time.
- Staking: Members held and locked up a certain amount of cryptocurrency to support the underlying blockchain and earn rewards in return.
- Speculation: Members bought and sold in-game assets or currency to profit from short-term price fluctuations.
5. Conclusions
Author Contributions
Funding
Institutional Review Board Statement
Informed Consent Statement
Data Availability Statement
Acknowledgments
Conflicts of Interest
Abbreviations
| SC | smart contract |
| B2P | buy-to-play |
| P2P | pay-to-play |
| F2P | free-to-play |
| P2E | play-to-earn |
| EVM | Ethereum Virtual Machine |
| ERC | Ethereum Request for Comments |
| AMM | automated market maker |
| DAO | decentralized autonomous organization |
| NFT | non-fungible token |
| IPFS | InterPlanetary File System |
| UI | user interface |
| ROI | return of investment |
| DEX | decentralized crypto exchange |
| PvP | player versus player |
References
- Juul, J. A Casual Revolution: Reinventing Video Games and Their Players; MIT Press: Cambridge, MA, USA, 2010. [Google Scholar]
- Rayna, T.; Striukova, L. ‘Few to Many’: Change of Business Model Paradigm in the Video Game Industry. Digiworld Econ. J. 2014, 94, 61. [Google Scholar]
- Osathanunkul, C. A classification of business models in video game industry. Int. J. Manag. Cases 2015, 17, 35–44. [Google Scholar]
- Guo, Y.U.E.; Barnes, S.J. Explaining purchasing behavior within World of Warcraft. J. Comput. Inf. Syst. 2012, 52, 18–30. [Google Scholar]
- Castro, V. The limits of imagination: Securitisation and exceptionalism in the World of Warcraft video game. Eur. J. Int. Secur. 2022, 7, 207–225. [Google Scholar] [CrossRef]
- Dai, Q.; Kauffman, R.J. Business models for internet-based B2B electronic markets. Int. J. Electron. Commer. 2002, 6, 41–72. [Google Scholar]
- Dreier, M.; Wölfling, K.; Duven, E.; Giralt, S.; Beutel, M.E.; Müller, K.W. Free-to-play: About addicted Whales, at risk Dolphins and healthy Minnows. Monetarization design and Internet Gaming Disorder. Addict. Behav. 2017, 64, 328–333. [Google Scholar] [CrossRef] [PubMed]
- Civelek, I.; Liu, Y.; Marston, S.R. Design of free-to-play mobile games for the competitive marketplace. Int. J. Electron. Commer. 2018, 22, 258–288. [Google Scholar] [CrossRef]
- Rietveld, J. Creating and capturing value from freemium business models: A demand-side perspective. Strateg. Entrep. J. 2018, 12, 171–193. [Google Scholar] [CrossRef]
- Kim, K.; Yoo, B.; Kauffman, R.J. Valuation of participation in social gaming. Int. J. Electron. Commer. 2013, 18, 11–50. [Google Scholar] [CrossRef]
- Shi, S.W.; Xia, M.; Huang, Y. From minnows to whales: An empirical study of purchase behavior in freemium social games. Int. J. Electron. Commer. 2015, 20, 177–207. [Google Scholar] [CrossRef]
- Soroush, M.; Hancock, M.; Bonns, V.K. Self-control in casual games: The relationship between Candy Crush Saga™ players’ in-app purchases and self-control. In Proceedings of the 2014 IEEE Games Media Entertainment, 22–24 October 2014; pp. 1–6. [Google Scholar]
- Activision Report. Activision Blizzard, Third-Quarter 2021 Financial Results. 2022. Available online: https://investor.activision.com/static-files/6bf51f39-0688-4764-b4e7-c18ebdb6b0e7 (accessed on 7 July 2022).
- Lehdonvirta, V.; Castronova, E. Virtual Economies: Design and Analysis; MIT Press: Cambridge, MA, USA, 2014. [Google Scholar]
- Yee, N. The labor of fun: How video games blur the boundaries of work and play. Games Cult. 2006, 1, 68–71. [Google Scholar] [CrossRef]
- Statista, DOTA 2 The International Championship Prize Pool from 2011 to 2022. Available online: https://www.statista.com/statistics/749033/dota-2-championships-prize-pool/ (accessed on 1 February 2024).
- Brown, A. The place of ethnographic methods in information systems research. Int. J. Mult. Res. Approaches 2014, 8, 166–178. [Google Scholar] [CrossRef]
- Zheng, Z.; Xie, S.; Dai, H.N.; Chen, W.; Chen, X.; Weng, J.; Imran, M. An overview on smart contracts: Challenges, advances and platforms. Future Gener. Comput. Syst. 2020, 105, 475–491. [Google Scholar] [CrossRef]
- Weking, J.; Mandalenakis, M.; Hein, A.; Hermes, S.; Böhm, M.; Krcmar, H. The impact of blockchain technology on business models–a taxonomy and archetypal patterns. Electron. Mark. 2020, 30, 285–305. [Google Scholar] [CrossRef]
- Morgan, J. Systemic stablecoin and the brave new world of digital money. Camb. J. Econ. 2023, 47, 215–260. [Google Scholar] [CrossRef]
- Wang, S.; Ding, W.; Li, J.; Yuan, Y.; Ouyang, L.; Wang, F.Y. Decentralized autonomous organizations: Concept, model, and applications. IEEE Trans. Comput. Soc. Syst. 2019, 6, 870–878. [Google Scholar] [CrossRef]
- Hirai, Y. Defining the ethereum virtual machine for interactive theorem provers. In Financial Cryptography and Data Security: FC 2017 International Workshops, WAHC, BITCOIN, VOTING, WTSC, and TA, Sliema, Malta; Revised Selected Papers 21; Springer International Publishing: Cham, Switzerland, 7 April 2017; pp. 520–535. [Google Scholar]
- Antonopoulos, A.M.; Wood, G. Mastering Ethereum: Building Smart Contracts and Dapps; O’reilly Media: Sebastopol, CA, USA, 2018. [Google Scholar]
- Alexander, C.; Heck, D.F.; Kaeck, A. The role of binance in bitcoin volatility transmission. Appl. Math. Financ. 2022, 29, 1–32. [Google Scholar] [CrossRef]
- Lo, Y.C.; Medda, F. Uniswap and the Emergence of the Decentralized Exchange. J. Financ. Mark. Infrastruct. 2021, 10, 1–25. [Google Scholar]
- Uniswap Documentation. Uniswap Protocol. 2023. Available online: https://docs.uniswap.org/protocol/V2/concepts/protocol-overview/how-uniswap-works (accessed on 1 February 2024).
- Csikszentmihalyi, M.; Montijo, M.N.; Mouton, A.R. Flow Theory: Optimizing Elite Performance in the Creative Realm. In APA Handbook of Giftedness and Talent; American Psychological Association: Washington, DC, USA, 2018; pp. 215–229. [Google Scholar]
- Cowley, B.; Charles, D.; Black, M.; Hickey, R. Toward an understanding of flow in video games. Comput. Entertain. (CIE) 2008, 6, 1–27. [Google Scholar] [CrossRef]
- Chen, J. Flow in games (and everything else). Commun. ACM 2007, 50, 31–34. [Google Scholar] [CrossRef]
- Swanson, L.R.; Whittinghill, D.M. Intrinsic or extrinsic? using videogames to motivate stroke survivors: A systematic review. Games Health J. 2015, 4, 253–258. [Google Scholar] [CrossRef] [PubMed]
- Min, T.; Wang, H.; Guo, Y.; Cai, W. Blockchain games: A survey. In Proceedings of the 2019 IEEE Conference on Games, London, UK, 20–23 August 2019; pp. 1–8. [Google Scholar]
- StepN White Paper. StepN. 2023. Available online: https://whitepaper.stepn.com/ (accessed on 1 February 2024).
- Csikszentmihalyi, M. Toward a psychology of optimal experience. In Flow and the Foundations of Positive Psychology; Springer: Dordrecht, Netherlands, 2014; pp. 209–226. [Google Scholar]
- Mäyrä, F.; Ermi, L. Fundamental components of the gameplay experience. Digarec Ser. 2011, 6, 88–115. [Google Scholar]
- Walken White Paper. Walken. 2023. Available online: https://walken.io/static/walken_lite_paper.pdf (accessed on 1 February 2024).
- Bavelier, D.; Davidson, R.J. Games to do you good. Nature 2013, 494, 425–426. [Google Scholar] [CrossRef] [PubMed]
- Sweetser, P.; Wyeth, P. GameFlow: A model for evaluating player enjoyment in games. Comput. Entertain. (CIE) 2005, 3, 3. [Google Scholar] [CrossRef]
- Engeser, S.; Rheinberg, F. Flow, performance and moderators of challenge-skill balance. Motiv. Emot. 2008, 32, 158–172. [Google Scholar] [CrossRef]
- Korhonen, H.; Montola, M.; Arrasvuori, J. Understanding playful user experience through digital games. In Proceedings of the International Conference on Designing Pleasurable Products and Interfaces, Compiegne, France, 13–16 October 2009; Volume 2009, pp. 13–16. [Google Scholar]
- Klock, A.C.T.; Gasparini, I.; Pimenta, M.S.; Hamari, J. Tailored gamification: A review of literature. Int. J. Hum. Comput. Stud. 2020, 144, 102495. [Google Scholar] [CrossRef]
- Michailidis, L.; Balaguer-Ballester, E.; He, X. Flow and immersion in video games: The aftermath of a conceptual challenge. Front. Psychol. 2018, 9, 1682. [Google Scholar] [CrossRef]
- Bavelier, D.; Green, C.S. Enhancing attentional control: Lessons from action video games. Neuron 2019, 104, 147–163. [Google Scholar] [CrossRef]
- Halim, Z.; Atif, M.; Rashid, A.; Edwin, C.A. Profiling players using real-world datasets: Clustering the data and correlating the results with the big-five personality traits. IEEE Trans. Affect. Comput. 2017, 10, 568–584. [Google Scholar] [CrossRef]
- Bakkes, S.C.; Spronck, P.H.; van Lankveld, G. Player behavioural modelling for video games. Entertain. Comput. 2012, 3, 71–79. [Google Scholar] [CrossRef]
- Bem, D.J. Self-perception theory. In Advances in Experimental Social Psychology; Academic Press: New York NY, USA, 1972; Volume 6, pp. 1–62. [Google Scholar]
- DeJong, W. An examination of self-perception mediation of the foot-in-the-door effect. J. Personal. Soc. Psychol. 1979, 37, 2221. [Google Scholar] [CrossRef][Green Version]
- Hamari, J. Why do people buy virtual goods? Attitude toward virtual good purchases versus game enjoyment. Int. J. Inf. Manag. 2015, 35, 299–308. [Google Scholar] [CrossRef]
- Nielsen, R.K.L.; Grabarczyk, P. Are Loot Boxes Gambling?: Random reward mechanisms in video games. Trans. Digit. Games Res. Assoc. 2019, 4, 171–207. [Google Scholar] [CrossRef]
- Drachen, A.; Seif El-Nasr, M.; Canossa, A. Game analytics—The basics. In Game Analytics: Maximizing Value Player Data; Springer: London, UK, 2013; pp. 13–40. [Google Scholar]
- Flunger, R.; Mladenow, A.; Strauss, C. Game analytics—Business impact, methods and tools. In Developments in Information & Knowledge Management for Business Applications; Springer: Cham, Switzerland, 2022; Volume 3, pp. 601–617. [Google Scholar]
- Kahneman, D. Thinking Fast and Slow; Macmillan: London, UK, 2000. [Google Scholar]
- Norton, M.I.; Mochon, D.; Ariely, D. The IKEA effect: When labor leads to love. J. Consum. Psychol. 2012, 22, 453–460. [Google Scholar] [CrossRef]
- Hodge, S.E.; Vykoukal, M.; McAlaney, J.; Bush-Evans, R.D.; Wang, R.; Ali, R. What’s in the box? Exploring UK players’ experiences of loot boxes in games; the conceptualisation and parallels with gambling. PLoS ONE 2022, 17, e0263567. [Google Scholar] [CrossRef] [PubMed]
- Harlam, B.A.; Krishna, A.; Lehmann, D.R.; Mela, C. Impact of bundle type, price framing and familiarity on purchase intention for the bundle. J. Bus. Res. 1995, 33, 57–66. [Google Scholar] [CrossRef]
- Fields, T.V. Game industry metrics terminology and analytics case study. In Game Analytics: Maximizing the Value of Player Data; Springer: London, UK, 2013; pp. 53–71. [Google Scholar]
- Bavelier, D.; Green, C.S.; Han, D.H.; Renshaw, P.F.; Merzenich, M.M.; Gentile, D.A. Brains on video games. Nat. Rev. Neurosci. 2011, 12, 763–768. [Google Scholar] [CrossRef]
- King, D.L.; Delfabbro, P.H.; Gainsbury, S.M.; Dreier, M.; Greer, N.; Billieux, J. Unfair play? Video games as exploitative monetized services: An examination of game patents from a consumer protection perspective. Comput. Hum. Behav. 2019, 101, 131–143. [Google Scholar] [CrossRef]
- Myers, M.D. Investigating information systems with ethnographic research. Commun. Assoc. Inf. Syst. 1999, 2, 23. [Google Scholar] [CrossRef]
- Jenson, J.; De Castell, S. Girls@ Play: An ethnographic study of gender and digital gameplay. Fem. Media Stud. 2011, 11, 167–179. [Google Scholar] [CrossRef]
- Rapp, A. Designing interactive systems through a game lens: An ethnographic approach. Comput. Hum. Behav. 2017, 71, 455–468. [Google Scholar] [CrossRef]
- Kou, Y.; Johansson, M.; Verhagen, H. Prosocial behavior in an online game community: An ethnographic study. In Proceedings of the 12th International Conference on the Foundations of Digital Games, Hyannis, MA, USA, 14–17 August 2017; pp. 1–6. [Google Scholar]
- Miles, M.B.; Huberman, A.M. Qualitative Data Analysis: An Expanded Sourcebook; Sage: Thousand Oaks, CA, USA, 1994. [Google Scholar]
- Eisenhardt, K.M.; Graebner, M.E. Theory building from cases: Opportunities and challenges. Acad. Manag. J. 2007, 50, 25–32. [Google Scholar] [CrossRef]







| Event | Location | Date |
|---|---|---|
| Romanian Cryptology Days | Bucharest | 16–18 September 2019 |
| Transylvania Crypto Conference | Cluj | 10–13 October 2019 |
| SecITC | Bucharest | 14–15 November 2019 |
| Bitcoin Romania Chess Open | Bucharest | 5–6 June 2021 |
| Bitcoin Bucharest | Bucharest | 30–31 May 2022 |
| CRYPTODATA Decentralized Connectivity Redefined | Bucharest | 19 March 2022 |
| consolid8 | Brasov | 7–9 October 2022 |
| Game | Token | Type of Micro-Economy | ATH No. of Users | ATH Transaction Count | ATH Market Cap |
|---|---|---|---|---|---|
| Axie Infinity | AXS, SLP | Dual-token | 2,700,000 | 19,740 | USD 10b |
| Crypto Kitties | - | - | 120,000 | 97,891 | - |
| The Sandbox | SAND | Single-token | 220,000 | 22,246 | USD 4.5b |
| Cryptomines | ETERNAL | Single-token | 150,000 | 2,886,095 | USD 3.8b |
| Walken | WLKN, GEMS | Hybrid | 400,000 | - | USD 0.3b |
Disclaimer/Publisher’s Note: The statements, opinions and data contained in all publications are solely those of the individual author(s) and contributor(s) and not of MDPI and/or the editor(s). MDPI and/or the editor(s) disclaim responsibility for any injury to people or property resulting from any ideas, methods, instructions or products referred to in the content. |
© 2024 by the authors. Licensee MDPI, Basel, Switzerland. This article is an open access article distributed under the terms and conditions of the Creative Commons Attribution (CC BY) license (https://creativecommons.org/licenses/by/4.0/).
Share and Cite
Duguleană, A.R.; Tănăsescu, C.R.; Duguleană, M. Emerging Trends in Play-to-Earn (P2E) Games. J. Theor. Appl. Electron. Commer. Res. 2024, 19, 486-506. https://doi.org/10.3390/jtaer19010026
Duguleană AR, Tănăsescu CR, Duguleană M. Emerging Trends in Play-to-Earn (P2E) Games. Journal of Theoretical and Applied Electronic Commerce Research. 2024; 19(1):486-506. https://doi.org/10.3390/jtaer19010026
Chicago/Turabian StyleDuguleană, Andreea Raluca, Cristina Roxana Tănăsescu, and Mihai Duguleană. 2024. "Emerging Trends in Play-to-Earn (P2E) Games" Journal of Theoretical and Applied Electronic Commerce Research 19, no. 1: 486-506. https://doi.org/10.3390/jtaer19010026
APA StyleDuguleană, A. R., Tănăsescu, C. R., & Duguleană, M. (2024). Emerging Trends in Play-to-Earn (P2E) Games. Journal of Theoretical and Applied Electronic Commerce Research, 19(1), 486-506. https://doi.org/10.3390/jtaer19010026

