Sign in to use this feature.

Years

Between: -

Subjects

remove_circle_outline
remove_circle_outline
remove_circle_outline
remove_circle_outline
remove_circle_outline
remove_circle_outline
remove_circle_outline
remove_circle_outline
remove_circle_outline

Journals

Article Types

Countries / Regions

Search Results (5)

Search Parameters:
Keywords = DNSSEC

Order results
Result details
Results per page
Select all
Export citation of selected articles as:
13 pages, 2226 KB  
Article
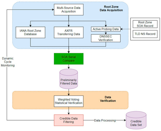
Research on the Construction of High-Trust Root Zone File Based on Multi-Source Data Verification
by Chao Li, Jiagui Xie, Yanan Cheng, Zhaoxin Zhang, Jian Chen, Haochuan Wang and Hanyu Tao
Electronics 2023, 12(10), 2264; https://doi.org/10.3390/electronics12102264 - 16 May 2023
Cited by 1 | Viewed by 1963
Abstract
The root zone is located at the top level of the DNS system’s hierarchical structure and serves as the entry point for all domain name resolutions. The accuracy of the root zone file determines whether domain names can be resolved correctly. To solve [...] Read more.
The root zone is located at the top level of the DNS system’s hierarchical structure and serves as the entry point for all domain name resolutions. The accuracy of the root zone file determines whether domain names can be resolved correctly. To solve the problems of single-source distrust and inaccurate data in the use of root zone files, this paper utilizes multi-source root zone files to build an accurate, real-time, and highly trustworthy root zone file through the validation of data accuracy and integrity. First, we propose a weighted voting statistical verification method. We select top-level domain name records with the highest confidence from the multi-source root zone data, thereby improving data accuracy. Second, through a dynamic cyclic construction process, we achieve dynamic monitoring of root zone file version changes, effectively ensuring the real-time nature of root zone data. Finally, we adopt a DNSSEC verification mechanism to address the issue of unreliable transmission paths for actively probed root zone data, ensuring data integrity by verifying the signed top-level domain name records and their ZSK, KSK keys. In addition, through the analysis of experimental data, we find that the main reason for the inaccuracy and unreliability of the root zone file is the delay in updating and synchronizing the file. We also discover the presence of redundant KSK keys in some of the source root zone data, which led to failure in the DNSSEC validation chain. The high-trust root zone file constructed in this paper provides data support for research on the root-side resolution anomaly detection and localization application of root zone files and has wide-ranging practical value. Full article
Show Figures

Figure 1

12 pages, 371 KB  
Article
IoT Group Membership Management Using Decentralized Identifiers and Verifiable Credentials
by Nikos Fotiou, Vasilios A. Siris, George Xylomenos and George C. Polyzos
Future Internet 2022, 14(6), 173; https://doi.org/10.3390/fi14060173 - 1 Jun 2022
Cited by 3 | Viewed by 2846
Abstract
Many IoT use cases can benefit from group communication, where a user requests an IoT resource and this request can be handled by multiple IoT devices, each of which may respond back to the user. IoT group communication involves one-to-many requests and many-to-one [...] Read more.
Many IoT use cases can benefit from group communication, where a user requests an IoT resource and this request can be handled by multiple IoT devices, each of which may respond back to the user. IoT group communication involves one-to-many requests and many-to-one responses, and this creates security challenges. In this paper, we focus on the provenance that has been received by an authorized device. We provide an effective and flexible solution for securing IoT group communication using CoAP, where a CoAP client sends a request to a CoAP group and receives multiple responses by many IoT devices, acting as CoAP servers. We design a solution that allows CoAP servers to digitally sign their responses in a way that clients can verify that a response has been generated by an authorized member of the CoAP group. In order to achieve our goal, we leverage Decentralized Identifiers (DIDs) and Verifiable Credentials (VCs). In particular, we consider that each group is identified by a DID, and each group member has received a VC that allows it to participate in that group. The only information a client needs to know is the DID of the group, which is learned using DNSSEC. Our solution allows group members to rotate their signing keys, it achieves group member revocation, and it has minimal communication and computational overhead. Full article
(This article belongs to the Special Issue Internet of Things (IoT) for Industry 4.0)
Show Figures

Figure 1

8 pages, 511 KB  
Article
Another Step in the Ladder of DNS-Based Covert Channels: Hiding Ill-Disposed Information in DNSKEY RRs
by Marios Anagnostopoulos and John André Seem
Information 2019, 10(9), 284; https://doi.org/10.3390/info10090284 - 12 Sep 2019
Cited by 1 | Viewed by 3812
Abstract
Covert channel communications are of vital importance for the ill-motivated purposes of cyber-crooks. Through these channels, they are capable of communicating in a stealthy way, unnoticed by the defenders and bypassing the security mechanisms of protected networks. The covert channels facilitate the hidden [...] Read more.
Covert channel communications are of vital importance for the ill-motivated purposes of cyber-crooks. Through these channels, they are capable of communicating in a stealthy way, unnoticed by the defenders and bypassing the security mechanisms of protected networks. The covert channels facilitate the hidden distribution of data to internal agents. For instance, a stealthy covert channel could be beneficial for the purposes of a botmaster that desires to send commands to their bot army, or for exfiltrating corporate and sensitive private data from an internal network of an organization. During the evolution of Internet, a plethora of network protocols has been exploited as covert channel. DNS protocol however has a prominent position in this exploitation race, as it is one of the few protocols that is rarely restricted by security policies or filtered by firewalls, and thus fulfills perfectly a covert channel’s requirements. Therefore, there are more than a few cases where the DNS protocol and infrastructure are exploited in well-known security incidents. In this context, the work at hand puts forward by investigating the feasibility of exploiting the DNS Security Extensions (DNSSEC) as a covert channel. We demonstrate that is beneficial and quite straightforward to embed the arbitrary data of an aggressor’s choice within the DNSKEY resource record, which normally provides the public key of a DNSSEC-enabled domain zone. Since DNSKEY contains the public key encoded in base64 format, it can be easily exploited for the dissemination of an encrypted or stego message, or even for the distribution of a malware’s binary encoded in base64 string. To this end, we implement a proof of concept based on two prominent nameserver software, namely BIND and NDS, and we publish in the DNS hierarchy custom data of our choice concealed as the public key of the DNS zone under our jurisdiction in order to demonstrate the effectiveness of the proposed covert channel. Full article
(This article belongs to the Special Issue Botnets)
Show Figures

Figure 1

23 pages, 1154 KB  
Article
DNS/DANE Collision-Based Distributed and Dynamic Authentication for Microservices in IoT
by Daniel Díaz-Sánchez, Andrés Marín-Lopez, Florina Almenárez Mendoza and Patricia Arias Cabarcos
Sensors 2019, 19(15), 3292; https://doi.org/10.3390/s19153292 - 26 Jul 2019
Cited by 13 | Viewed by 4870
Abstract
IoT devices provide real-time data to a rich ecosystem of services and applications. The volume of data and the involved subscribe/notify signaling will likely become a challenge also for access and core networks. To alleviate the core of the network, other technologies like [...] Read more.
IoT devices provide real-time data to a rich ecosystem of services and applications. The volume of data and the involved subscribe/notify signaling will likely become a challenge also for access and core networks. To alleviate the core of the network, other technologies like fog computing can be used. On the security side, designers of IoT low-cost devices and applications often reuse old versions of development frameworks and software components that contain vulnerabilities. Many server applications today are designed using microservice architectures where components are easier to update. Thus, IoT can benefit from deploying microservices in the fog as it offers the required flexibility for the main players of ubiquitous computing: nomadic users. In such deployments, IoT devices need the dynamic instantiation of microservices. IoT microservices require certificates so they can be accessed securely. Thus, every microservice instance may require a newly-created domain name and a certificate. The DNS-based Authentication of Named Entities (DANE) extension to Domain Name System Security Extensions (DNSSEC) allows linking a certificate to a given domain name. Thus, the combination of DNSSEC and DANE provides microservices’ clients with secure information regarding the domain name, IP address, and server certificate of a given microservice. However, IoT microservices may be short-lived since devices can move from one local fog to another, forcing DNSSEC servers to sign zones whenever new changes occur. Considering DNSSEC and DANE were designed to cope with static services, coping with IoT dynamic microservice instantiation can throttle the scalability in the fog. To overcome this limitation, this article proposes a solution that modifies the DNSSEC/DANE signature mechanism using chameleon signatures and defining a new soft delegation scheme. Chameleon signatures are signatures computed over a chameleon hash, which have a property: a secret trapdoor function can be used to compute collisions to the hash. Since the hash is maintained, the signature does not have to be computed again. In the soft delegation schema, DNS servers obtain a trapdoor that allows performing changes in a constrained zone without affecting normal DNS operation. In this way, a server can receive this soft delegation and modify the DNS zone to cope with frequent changes such as microservice dynamic instantiation. Changes in the soft delegated zone are much faster and do not require the intervention of the DNS primary servers of the zone. Full article
Show Figures

Figure 1

11 pages, 1060 KB  
Proceeding Paper
DNS-Based Dynamic Authentication for Microservices in IoT
by Daniel Díaz Sánchez, Andrés Marín López, Florina Almenares Mendoza and Patricia Arias  Cabarcos
Proceedings 2018, 2(19), 1233; https://doi.org/10.3390/proceedings2191233 - 25 Oct 2018
Viewed by 2958
Abstract
IoT devices provide with real-time data to a rich ecosystems of services and applications that will be of uttermost importance for ubiquitous computing. The volume of data and the involved subscribe/notify signaling will likely become a challenge also for access and core netkworks. [...] Read more.
IoT devices provide with real-time data to a rich ecosystems of services and applications that will be of uttermost importance for ubiquitous computing. The volume of data and the involved subscribe/notify signaling will likely become a challenge also for access and core netkworks. Designers may opt for microservice architectures and fog computing to address this challenge while offering the required flexibility for the main players of ubiquitous computing: nomadic users. Microservices require strong security support for Fog computing, to rely on nodes in the boundary of the network for secure data collection and processing. IoT low cost devices face outdated certificates and security support, due to the elapsed time from manufacture to deployment. In this paper we propose a solution based on microservice architectures and DNSSEC, DANE and chameleon signatures to overcome these difficulties. We will show how trap doors included in the certificates allow a secure and flexible delegation for off-loading data collection and processing to the fog. The main result is showing this requires minimal manufacture device configuration, thanks to DNSSEC support. Full article
(This article belongs to the Proceedings of UCAmI 2018)
Show Figures

Figure 1

Back to TopTop