High-Precision Defect Detection in Solar Cells Using YOLOv10 Deep Learning Model
Abstract
1. Introduction
2. Methodology
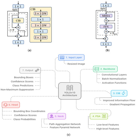
2.1. YOLOv10 Model Architecture
2.2. EL Solar Cells Dataset
- Line crack: Characterized by a long, narrow crack that traverses the solar cell.
- Star crack: A crack pattern that radiates outward in a star-like formation.
- Finger interruption: Discontinuities in the finger lines of the solar cell.
- Black core: A large, dark area indicating a severe defect.
- Vertical dislocation: Misalignment occurring along the vertical axis.
- Horizontal dislocation: Misalignment occurring along the horizontal axis.
- Thick line: An abnormally thick line on the solar cell surface.
- Scratch: Linear abrasions on the cell surface.
- Fragment: Portions of the solar cell that have broken off.
- Corner: Damage occurring at the corners of the solar cell.
- Short circuit: Indications of electrical short circuits.
- Printing error: Defects resulting from errors in the printing process.
2.3. YOLOv10 Model Training and Validation
- x vs. y: There is a uniform distribution, confirming that objects are well-distributed across both axes.
- Width vs. x and width vs. y: These plots show a triangular distribution, suggesting that larger widths are less common and more evenly spread out across different positions.
- Height vs. x and height vs. y: Similarly, these plots show a triangular distribution, indicating that larger heights are also less common and distributed across different positions.
- Width vs. height: The scatter plot shows a concentration of smaller dimensions, with fewer larger objects, indicating a prevalence of small-sized objects in the dataset.
2.4. Evaluation Metrics
3. Results
3.1. Detection Results on EL Solar Cells Dataset
- Crack Detection: The model consistently detects cracks, as shown by the blue bounding boxes labeled “crack”. The bounding boxes accurately encompass the crack regions, indicating the model’s proficiency in identifying this defect type. The presence of multiple cracks within a single image, such as in img001202.jpg, further highlights the model’s capability to handle complex defect patterns.
- Finger Interruption: The cyan bounding boxes labeled “finger” indicate the detection of finger interruptions. The model successfully identifies and localizes these interruptions across various images, such as img001265.jpg and img001194.jpg. The precision of the bounding boxes suggests the model’s effectiveness in recognizing subtle defects that might impact the solar cell’s performance.
- Star Crack: The star crack defect is detected and labeled in image img001167.jpg. The model’s ability to correctly identify this defect type, despite its intricate pattern, underscores the robustness of the YOLOv10 architecture in handling diverse defects.
- Black Core: The black core defect, identifiable by a prominent, darkened area that obscures much of the cell structure, is observed in the two images on the right side of the second row in Figure 5. The accuracy of the bounding boxes around the black core areas illustrates the model’s strength in identifying significant and easily recognizable defects.
- Table 2 provides detailed performance metrics for each defect class, highlighting the model’s robustness across various defect types. The dataset includes a total of 10,500 images, which were used for training and validation purposes. In addition, an unseen dataset consisting of 500 samples per defect class (12 classes, 6000 images total) was used to test the model’s accuracy. This unseen dataset ensures that the model’s performance is evaluated on real-world data not encountered during training, providing an accurate measure of its generalization capabilities. The model achieves high true positive rates and low false positive rates across most classes. Specifically, classes like black core, corner, fragment, and scratch achieve perfect accuracy, precision, recall, and F1 score, which are all at 100%, demonstrating the model’s exceptional ability to detect these defects. Even for more challenging defect types such as a thick line and star crack, the model maintains a high performance, with accuracy rates of 87% and 92%, respectively. The high precision values, such as 99% for a short circuit and 96% for finger interruptions, indicate the model’s reliability in identifying defects with minimal false alarms.
- The lower accuracy for certain defect types, such as thick lines and star cracks, can be attributed to their subtle visual characteristics. Thick lines are often difficult to distinguish from normal cell structures, while star cracks present irregular, less defined shapes, making them harder for the model to classify accurately. To improve detection in these cases, future work could involve integrating multi-scale feature fusion or employing more specialized attention mechanisms to better capture these intricate defect patterns.
3.2. Confusion Matrix and Precision–Recall Curve Analysis
- Crack Detection: The model shows a high accuracy of 0.94 for the “crack” class, indicating a robust performance in detecting cracks with minimal misclassification.
- Finger Interruption: The “finger” class also exhibits high accuracy with a value of 0.96, demonstrating the model’s effectiveness in identifying finger interruptions.
- Black Core: The model achieves near-perfect accuracy for the “black core” class at 0.99, underscoring its proficiency in detecting this prominent defect type.
- Thick Line and Star Crack: The “thick line” and “star crack” classes show accuracies of 0.87 and 0.92, respectively, indicating reliable detection with some room for improvement.
- Other Defects: Classes such as “corner”, “fragment”, “scratch”, “horizontal dislocation”, “vertical dislocation”, “printing error”, and “short circuit” all achieve perfect accuracies of 1.00, highlighting the model’s exceptional performance in these categories.
- High Precision and Recall for Most Classes: Classes such as “black core”, “corner”, “fragment”, “scratch”, “printing error,” and “short circuit” exhibit near-perfect precision and recall values (0.995), indicating excellent detection performance with minimal false positives and false negatives.
- Crack and Finger Interruption: The precision and recall values for “crack” and “finger” are slightly lower, at 0.962 and 0.967, respectively, which aligns with the confusion matrix results, confirming the model’s robustness in detecting these defects with high confidence.
- Thick Line: The “thick line” class shows the lowest precision at 0.957, suggesting that this defect type poses the greatest challenge for the model, consistent with the accuracy observed in the confusion matrix.
- Overall Performance: The overall mean Average Precision (mAP@0.5) across all classes is 0.985, reflecting the model’s high effectiveness in detecting a wide range of defects in the unseen EL Solar Cells dataset.
3.3. Comparative Analysis
4. Conclusions
Author Contributions
Funding
Data Availability Statement
Conflicts of Interest
Appendix A

Appendix B

References
- Kim, J.; Rabelo, M.; Padi, S.P.; Yousuf, H.; Cho, E.C.; Yi, J. A review of the degradation of photovoltaic modules for life expectancy. Energies 2021, 14, 4278. [Google Scholar] [CrossRef]
- Abubakar, A.; Almeida, C.F.M.; Gemignani, M. Review of artificial intelligence-based failure detection and diagnosis methods for solar photovoltaic systems. Machines 2021, 9, 328. [Google Scholar] [CrossRef]
- Jumaboev, S.; Jurakuziev, D.; Lee, M. Photovoltaics plant fault detection using deep learning techniques. Remote Sens. 2022, 14, 3728. [Google Scholar] [CrossRef]
- Hwang, M.H.; Kim, Y.G.; Lee, H.S.; Kim, Y.D.; Cha, H.R. A study on the improvement of efficiency by detection solar module faults in deteriorated photovoltaic power plants. Appl. Sci. 2021, 11, 727. [Google Scholar] [CrossRef]
- Hussain, M.; Khanam, R. In-Depth Review of YOLOv1 to YOLOv10 Variants for Enhanced Photovoltaic Defect Detection. Solar 2024, 4, 351–386. [Google Scholar] [CrossRef]
- Redmon, J.; Divvala, S.; Girshick, R.; Farhadi, A. You only look once: Unified, real-time object detection. In Proceedings of the IEEE Conference on Computer Vision and Pattern Recognition, Las Vegas, NV, USA, 27–30 June 2016; pp. 779–788. [Google Scholar]
- Terven, J.; Córdova-Esparza, D.M.; Romero-González, J.A. A comprehensive review of YOLO architectures in computer vision: From YOLOv1 to YOLOv8 and YOLO-NAS. Mach. Learn. Knowl. Extr. 2023, 5, 1680–1716. [Google Scholar] [CrossRef]
- Hussain, M. YOLOv1 to v8: Unveiling each variant—A comprehensive review of YOLO. IEEE Access 2024, 12, 42816–42833. [Google Scholar] [CrossRef]
- Ahmad, T.; Ma, Y.; Yahya, M.; Ahmad, B.; Nazir, S.; Haq, A.U. Object detection through modified YOLO neural network. Sci. Program. 2020, 2020, 8403262. [Google Scholar] [CrossRef]
- Redmon, J.; Farhadi, A. YOLOv3: An incremental improvement. arXiv 2018, arXiv:1804.02767. [Google Scholar]
- Sujee, R.; Shanthosh, D.; Sudharsun, L. Fabric defect detection using YOLOv2 and YOLO v3 tiny. In Computational Intelligence in Data Science, Proceedings of the Third IFIP TC 12 International Conference, ICCIDS 2020, Chennai, India, 20–22 February 2020; Revised Selected Papers; Springer International Publishing: Cham, Switzerland, 2020; pp. 196–204. [Google Scholar]
- Nepal, U.; Eslamiat, H. Comparing YOLOv3, YOLOv4 and YOLOv5 for autonomous landing spot detection in faulty UAVs. Sensors 2022, 22, 464. [Google Scholar] [CrossRef]
- Sapkota, R.; Meng, Z.; Ahmed, D.; Churuvija, M.; Du, X.; Ma, Z.; Karkee, M. Comprehensive performance evaluation of YOLOv10, YOLOv9 and YOLOv8 on detecting and counting fruitlet in complex orchard environments. arXiv 2024, arXiv:2407.12040. [Google Scholar]
- Dhimish, M.; Hu, Y. Rapid testing on the effect of cracks on solar cells output power performance and thermal operation. Sci. Rep. 2022, 12, 12168. [Google Scholar] [CrossRef] [PubMed]
- Dhimish, M.; Mather, P. Ultrafast high-resolution solar cell cracks detection process. IEEE Trans. Ind. Inform. 2019, 16, 4769–4777. [Google Scholar] [CrossRef]
- Rai, M.; Wong, L.H.; Etgar, L. Effect of perovskite thickness on electroluminescence and solar cell conversion efficiency. J. Phys. Chem. Lett. 2020, 11, 8189–8194. [Google Scholar] [CrossRef]
- Bartler, A.; Mauch, L.; Yang, B.; Reuter, M.; Stoicescu, L. Automated detection of solar cell defects with deep learning. In Proceedings of the 2018 26th European Signal Processing Conference (EUSIPCO), Rome, Italy, 3–7 September 2018; pp. 2035–2039. [Google Scholar]
- Ou, J.; Wang, J.; Xue, J.; Wang, J.; Zhou, X.; She, L.; Fan, Y. Infrared image target detection of substation electrical equipment using an improved faster R-CNN. IEEE Trans. Power Deliv. 2022, 38, 387–396. [Google Scholar] [CrossRef]
- Hassan, S.; Dhimish, M. A Survey of CNN-Based Approaches for Crack Detection in Solar PV Modules: Current Trends and Future Directions. Solar 2023, 3, 663–683. [Google Scholar] [CrossRef]
- Chen, A.; Li, X.; Jing, H.; Hong, C.; Li, M. Anomaly detection algorithm for photovoltaic cells based on lightweight Multi-Channel spatial attention mechanism. Energies 2023, 16, 1619. [Google Scholar] [CrossRef]
- Yang, J.; Li, S.; Wang, Z.; Dong, H.; Wang, J.; Tang, S. Using deep learning to detect defects in manufacturing: A comprehensive survey and current challenges. Materials 2020, 13, 5755. [Google Scholar] [CrossRef]
- Monkam, P.; Qi, S.; Xu, M.; Li, H.; Han, F.; Teng, Y.; Qian, W. Ensemble learning of multiple-view 3D-CNNs model for micro-nodules identification in CT images. IEEE Access 2018, 7, 5564–5576. [Google Scholar] [CrossRef]
- Zhang, B.; Qi, S.; Monkam, P.; Li, C.; Yang, F.; Yao, Y.D.; Qian, W. Ensemble learners of multiple deep CNNs for pulmonary nodules classification using CT images. IEEE Access 2019, 7, 110358–110371. [Google Scholar] [CrossRef]
- Zhang, M.; Yin, L. Solar cell surface defect detection based on improved YOLO v5. IEEE Access 2022, 10, 80804–80815. [Google Scholar] [CrossRef]
- Nadia, D.; Fathia, C. Automatic detection of solar cell surface defects in electroluminescence images based on YOLOv8 algorithm. Indones. J. Electr. Eng. Comput. Sci. 2023, 32, 1392–1404. [Google Scholar] [CrossRef]
- Acikgoz, H. An automatic detection model for cracks in photovoltaic cells based on electroluminescence imaging using improved YOLOv7. Signal Image Video Process. 2024, 18, 625–635. [Google Scholar] [CrossRef]
- Helland, V.; Johansen, M. Defect Detection in Solar Cells: Leveraging Deep-Learning Technology. Master’s Thesis, Norwegian University of Life Sciences, Akershus, Norway, 2024. [Google Scholar]
- Zhao, L.; Wu, Y.; Yuan, Y. PD-DETR: Towards efficient parallel hybrid matching with transformer for photovoltaic cell defects detection. Complex Intell. Syst. 2024, 10, 7421–7434. [Google Scholar] [CrossRef]
- Zhang, J.; Liu, Y.; Wu, Y.; Yuan, Y. Fast object detection of anomaly photovoltaic (PV) cells using deep neural networks. Appl. Energy 2024, 372, 123759. [Google Scholar] [CrossRef]
- Liu, Y.; Wu, Y.; Yuan, Y.; Zhao, L. Deep learning-based method for defect detection in electroluminescent images of polycrystalline silicon solar cells. Opt. Express 2024, 32, 17295–17317. [Google Scholar] [CrossRef]
- Wang, A.; Chen, H.; Liu, L.; Chen, K.; Lin, Z.; Han, J.; Ding, G. YOLOv10: Real-time end-to-end object detection. arXiv 2024, arXiv:2405.14458. [Google Scholar]
- Sapkota, R.; Qureshi, R.; Calero, M.F.; Hussain, M.; Badjugar, C.; Nepal, U.; Karkee, M. YOLOv10 to its genesis: A decadal and comprehensive review of the You Only Look Once series. arXiv 2024, arXiv:2406.19407. [Google Scholar]
- Tan, H.; Liu, X.; Yin, B.; Li, X. MHSA-Net: Multihead self-attention network for occluded person re-identification. IEEE Trans. Neural Netw. Learn. Syst. 2022, 34, 8210–8224. [Google Scholar] [CrossRef]
- Su, B.; Zhou, Z.; Chen, H. PVEL-AD: A Large-Scale Open-World Dataset for Photovoltaic Cell Anomaly Detection. IEEE Trans. Ind. Inform. 2023, 19, 404–413. [Google Scholar] [CrossRef]
- Mahasin, M.; Dewi, I.A. Comparison of CSPDarkNet53, CSPResNeXt-50, and EfficientNet-B0 backbones on YOLO v4 as object detector. Int. J. Eng. Sci. Inf. Technol. 2022, 2, 64–72. [Google Scholar] [CrossRef]
- Gouider, C.; Seddik, H. YOLOv4 enhancement with efficient channel recalibration approach in CSPdarknet53. In Proceedings of the 2022 IEEE Information Technologies & Smart Industrial Systems (ITSIS), Hammamet, Tunisia, 22–24 July 2022; pp. 1–6. [Google Scholar]
- Liu, B. YOLO-M: An Efficient YOLO Variant with MobileOne Backbone for Real-Time License Plate Detection. In Proceedings of the 2024 5th International Seminar on Artificial Intelligence, Networking and Information Technology (AINIT), Beijing, China, 1–3 March 2024; pp. 2251–2257. [Google Scholar]
- Yacouby, R.; Axman, D. Probabilistic extension of precision, recall, and f1 score for more thorough evaluation of classification models. In Proceedings of the First Workshop on Evaluation and Comparison of NLP Systems, Barcelona, Spain, 12 November 2020; pp. 79–91. [Google Scholar]
- Tian, Y.; Deng, N.; Xu, J.; Wen, Z. A fine-grained dataset for sewage outfalls objective detection in natural environments. Sci. Data 2024, 11, 724. [Google Scholar] [CrossRef] [PubMed]
- Su, B.; Chen, H.; Chen, P.; Bian, G.; Liu, K.; Liu, W. Deep Learning-Based Solar-Cell Manufacturing Defect Detection with Complementary Attention Network. IEEE Trans. Ind. Inform. 2020, 17, 4084–4095. [Google Scholar] [CrossRef]
- Su, B.; Chen, H.; Zhou, Z. BAF-Detector: An Efficient CNN-Based Detector for Photovoltaic Cell Defect Detection. IEEE Trans. Ind. Electron. 2022, 69, 3161–3171. [Google Scholar] [CrossRef]
- Wang, J.; Bi, L.; Sun, P.; Jiao, X.; Ma, X.; Lei, X.; Luo, Y. Deep-learning-based automatic detection of photovoltaic cell defects in electroluminescence images. Sensors 2023, 23, 297. [Google Scholar] [CrossRef]
- Parikh, H.R.; Buratti, Y.; Spataru, S.; Villebro, F.; Reis Benatto, G.A.D.; Poulsen, P.B.; Hameiri, Z. Solar cell cracks and finger failure detection using statistical parameters of electroluminescence images and machine learning. Appl. Sci. 2020, 10, 8834. [Google Scholar] [CrossRef]







| Parameter | Description | Value | 
|---|---|---|
| Epochs | Total number of training cycles | 750 | 
| Classes | Number of object categories | 12 | 
| Batch Size | Number of samples processed before the model is updated | 32 | 
| Learning Rate | The step size at each iteration while moving toward a minimum of a loss function | 0.001 | 
| Weight Decay | Regularization technique to prevent overfitting | 0.0005 | 
| Optimizer | Algorithm used to change the attributes of the neural network | SGD/Adam | 
| Input Image Size | The size of the input image for the network | 640 × 640 pixels | 
| Loss Function | The function that measures the difference between the output and the ground truth | Cross-Entropy/Bounding Box Loss | 
| Confidence Threshold | The minimum score for the model to consider a detection valid | 0.25 | 
| Validation Split | Proportion of the dataset to be used as validation data | 20% | 
| Anchor Boxes | Predefined sizes for bounding boxes used in detection | (10,13), (16,30), (23,33) | 
| Non-Max Suppression (NMS) | Technique to select the best bounding box for each object | 0.45 | 
| Backbone Architecture | Base network used for feature extraction | CSPDarknet53 | 
| Data Augmentation | Techniques used to enhance the dataset variability | Random flip, rotation, scale | 
| Parameter | Defect Class (1–12, Corresponding to Line Crack to Printing Error) | |||||||||||
|---|---|---|---|---|---|---|---|---|---|---|---|---|
| 1 | 2 | 3 | 4 | 5 | 6 | 7 | 8 | 9 | 10 | 11 | 12 | |
| Sample Size | 500 | 500 | 500 | 500 | 500 | 500 | 500 | 500 | 500 | 500 | 500 | 500 | 
| TP | 470 | 480 | 495 | 435 | 460 | 500 | 500 | 500 | 495 | 490 | 500 | 495 | 
| TN | 4700 | 4800 | 4950 | 4350 | 4600 | 5000 | 5000 | 5000 | 4950 | 4900 | 5000 | 4950 | 
| FN | 30 | 20 | 5 | 65 | 40 | 0 | 0 | 0 | 5 | 10 | 0 | 5 | 
| FP | 30 | 20 | 5 | 35 | 20 | 0 | 0 | 0 | 5 | 10 | 0 | 5 | 
| Accuracy (%) | 98.9 | 95.4 | 96.8 | 95.8 | 97.6 | 98.5 | 97.3 | 98 | 97.8 | 96.9 | 97.8 | 98.4 | 
| Precision (%) | 94 | 96 | 99 | 93 | 96 | 100 | 100 | 100 | 99 | 98 | 100 | 99 | 
| Recall (%) | 94 | 96 | 99 | 87 | 92 | 100 | 100 | 100 | 99 | 98 | 100 | 99 | 
| F1 Score (%) | 94 | 96 | 99 | 90 | 94 | 100 | 100 | 100 | 99 | 98 | 100 | 99 | 
| Ref. | Model | EL Dataset Used | Accuracy | Comments | 
|---|---|---|---|---|
| [40] | Faster R-CNN + Attention Mechanism | Custom dataset, 3629 images | 87.38% | Enhanced detection of fine-grained defects; real-time processing not achieved. | 
| [41] | Bidirectional Attention Feature Pyramid Network | Custom dataset, 3629 images | 72.53% to 100% | Improved detection rates for varied defect sizes; real-time processing remains challenging. | 
| [42] | Ensemble Models using ResNet152–Xception | Mixed datasets, 2223 images | 92.13% | Robust detection across multiple defect types; high computational cost. | 
| [43] | Random Forest (RF), k-NN, SVM | Custom dataset, >45,000 images | RF: 99.2%, k-NN: 98.4%, SVM: 96.7% | Method used statistical parameters from EL image histograms to classify defects with high accuracy and efficiency. | 
| [28] | PD-DETR | Public dataset (PVEL-AD), 4500 images | 64.7% | Efficient detection of small defects in complex backgrounds with parallel Faster R-CNN heads to enhance learning. | 
| [27] | Custom Deep Learning Model | Public dataset (ELPV and PVEL-AD), >15,000 images | 92.13% to 96.17% | Focused on reducing prediction errors; mixed results depending on defect types. | 
| This Paper | YOLOv10 | Custom dataset, 10,500 images | 98.5% | First use of YOLOv10 for EL PV defect detection; excellent real-time performance and high accuracy. | 
| Disclaimer/Publisher’s Note: The statements, opinions and data contained in all publications are solely those of the individual author(s) and contributor(s) and not of MDPI and/or the editor(s). MDPI and/or the editor(s) disclaim responsibility for any injury to people or property resulting from any ideas, methods, instructions or products referred to in the content. | 
© 2024 by the authors. Licensee MDPI, Basel, Switzerland. This article is an open access article distributed under the terms and conditions of the Creative Commons Attribution (CC BY) license (https://creativecommons.org/licenses/by/4.0/).
Share and Cite
Aktouf, L.; Shivanna, Y.; Dhimish, M. High-Precision Defect Detection in Solar Cells Using YOLOv10 Deep Learning Model. Solar 2024, 4, 639-659. https://doi.org/10.3390/solar4040030
Aktouf L, Shivanna Y, Dhimish M. High-Precision Defect Detection in Solar Cells Using YOLOv10 Deep Learning Model. Solar. 2024; 4(4):639-659. https://doi.org/10.3390/solar4040030
Chicago/Turabian StyleAktouf, Lotfi, Yathin Shivanna, and Mahmoud Dhimish. 2024. "High-Precision Defect Detection in Solar Cells Using YOLOv10 Deep Learning Model" Solar 4, no. 4: 639-659. https://doi.org/10.3390/solar4040030
APA StyleAktouf, L., Shivanna, Y., & Dhimish, M. (2024). High-Precision Defect Detection in Solar Cells Using YOLOv10 Deep Learning Model. Solar, 4(4), 639-659. https://doi.org/10.3390/solar4040030
 
        



 
       