Next Article in Journal
Evaluating Methods to Enhance the Taste and Health Benefits of Alternative Potable Waters
Previous Article in Journal
Water and Nitrogen Use and Agricultural Production Efficiency under Climate Change in a Mediterranean Coastal Watershed
 
 
Please note that, as of 4 December 2024, Environmental Sciences Proceedings has been renamed to Environmental and Earth Sciences Proceedings and is now published here.
Font Type:
Arial Georgia Verdana
Font Size:
Aa Aa Aa
Line Spacing:
Column Width:
Background:
Proceeding Paper

Comparison of Geomorphological Parameters Detected Using MERIT and FABDEM Products †

Indian Institute of Remote Sensing, Dehradun 248001, India
*
Author to whom correspondence should be addressed.
Presented at the 7th International Electronic Conference on Water Sciences, 15–30 March 2023; Available online: https://ecws-7.sciforum.net.
Environ. Sci. Proc. 2023, 25(1), 59; https://doi.org/10.3390/ECWS-7-14298
Published: 3 April 2023
(This article belongs to the Proceedings of The 7th International Electronic Conference on Water Sciences)

Abstract

A morphometric analysis and its comparison was carried out using two multi-resolution DEMs-MERIT and FABDEM for a region in North Eastern Himalayas. The study area includes districts of Kamrup Rural, Kamrup Metropolitan, Dhubri, Bongaigaon, Nalbari, Kokrajhar, and Goalpara, which are located in the state of Assam. The area was selected as it is highly prone to flood every year and was also recently affected by flood in the year 2022. The MERIT DEM developed by Dr. Yamazaki, University of Tokyo by removing multiple error components from existing spaceborne DEMs (SRTM and AW3D) represents the terrain elevations at a 3 sec resolution (~90 m at the equator), whereas the FABDEM is a global elevation map that removes building and tree height biases from Copernicus GLO 30 DEM with 30 m resolution. In this study, watershed delineation and morphometric parameters were computed and analyzed using Archydro tools and HecGeoHMS in Arcmap (v 10.5). The parameters classified as basic, linear, shape and relief aspects were derived and calculated by using standard methods. Some important parameters such as stream length, stream order, bifurcation ratio, drainage density, etc., derived from both the DEMs were compared. From this study, it was observed that MERIT DEM performed better in terms of the drainage delineation and morphometric analysis of the basin for our study area compared to FABDEM, thereby suggesting that MERIT DEM worked well for the study area chosen.

1. Introduction

Hydrological processes including water movement, generation of surface runoff, etc., rely upon the topography of the surface. A Digital Elevation Model (DEM) represents the bare topographic Earth surface excluding buildings, vegetation and any other objects on the surface. Some of the widely used and notable DEMs are MERIT DEM, FABDEM, etc. DEM is essential digital data for geomorphological study. Studies have been conducted for analysis of accuracy assessment of individual DEM datasets, but very limited work has been conducted wherein comparison of more than one DEM of different resolutions to analyze morphometric parameters derived from them [1]. It is, therefore, important that various openly accessible DEMs must be assessed for their suitability for morphometric analysis. Generally, it is accepted that the higher the resolution of a DEM, the more precise it is, which also indicates better accuracy and finer extraction of components of land surface and the drainage lines present [2].
A morphometric study of a watershed can be used to determine the ways in which different characteristics of an area are related. Morphometric parameter analysis is impacted by the source and resolution of DEMs [3]. Morphometric analysis of watersheds helps us to determine various aspects of linear, areal and relief parameters [4]. These parameters are used as an input for different hydrological applications, flood modelling and management of watersheds. Surface water potential, areas where land degradation occurs, and flood risk can be understood through morphometric parameter analysis [5].
In the present study, we perform comparison between two openly accessible multi-resolution DEMs for their efficiency in terms of geomorphometric parameters for the chosen study area.

2. Materials and Method

The study area, which includes Kamrup and few neighboring districts in Assam, India is shown in Figure 1. To carry out this study, we used two openly accessible multi-resolution DEM—MERIT DEM and FABDEM, for delineation of watershed using ArcHydro tools and HecGeoHMS package in ArcMap (v 10.5). The morphometric parameters computed from both the DEMs were then computed and compared to check their efficiency for the chosen study area.

2.1. Pre-Processing of DEM

The specifications of the datasets used in the present study are mentioned in Table 1. The two DEMs used are the MERIT DEM developed by Dr. Yamazaki, University of Tokyo by removing multiple error components from existing spaceborne DEMs (SRTM and AW3D), which represents the terrain elevations at a 3 sec resolution (~90 m at the equator), and the FABDEM, which is the first global DEM (30 m resolution) that used Machine Learning to remove building and tree height biases from Copernicus GLO 30 DEM. The tiles of MERIT DEM and FABDEM were downloaded from the following websites: http://hydro.iis.u-tokyo.ac.jp/~yamadai/MERIT_DEM/ (accessed on 13 August 2022), https://data.bris.ac.uk/data/dataset/25wfy0f9ukoge2gs7a5mqpq2j7 (accessed on 17 August 2022). They were then mosaiced and clipped according to the study area in ArcMap.

2.2. Watershed Delineation

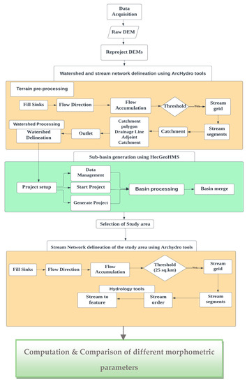
The methodology flowchart used in this study is depicted in Figure 2.
For the generation of watershed and sub-basins from both the DEMs, the procedure was carried out using ArcHydro tools and HecGeoHMS in ArcGIS (v 10.5).
The below mentioned steps were followed in sequential order for delineation of watershed and generation of sub-basins:
  • Fill Sinks—depressions, if any, present in the DEMs were eliminated using this tool;
  • Flow Direction—flow direction was determined using the D8 method;
  • Flow accumulation—flow accumulation grid was computed using this tool; for each cell in the input grid, it contains the accumulated number of cells upstream of a cell;
  • Stream definition—the total contributing area of both the DEMs was taken as 25 km2;
  • Stream segmentation—the streams created were segmented using this tool;
  • Catchment grid delineation;
  • All the created raster data were converted to vector format using the following three tools: Catchment polygon processing, Drainage line and Adjoint Catchment tool;
  • Drainage point—the cell location within each catchment having the maximum flow accumulation value was denoted by this tool;
  • Batch point generation—the outlet points for the sub-basin generated from each of the DEMs were selected at the same location;
  • Batch watershed generation—the watershed for the selected area was delineated using this tool.
After completing the above steps, a project was set up in HecGeoHMS using the results obtained from the ArcHydro tools for further computation. As the study area includes Guwahati city and its neighboring districts in Assam, which are highly flood prone and flood occurs in these regions every year; so, out of the 9 major sub-basins extracted using the Basin merging tool, the sub-basin 6 was chosen for further analysis.

2.3. Computation of Different Morphometric Parameters from Both the DEMs

The basic morphometric parameters such as basin area, basin perimeter, etc., were calculated from the attribute table of the sub-basin. Stream order for both the DEMs were computed using Hydrology tools (Spatial Analyst tools). Basin length for the sub-basin was calculated using the measure tool and ArcHydro tool. Other parameters such as stream length, drainage density, relief ratio, ruggedness ratio, form factor, etc., were derived using standard formulas.

3. Results and Discussion

Figure 3 and Figure 4 show the delineated watershed and derived drainage network from MERIT DEM and FABDEM.
Different linear, areal and relief aspects including basic parameters such as area and perimeter were computed for the study area. The values of these morphometric parameters derived from both the DEMs are shown in Figure 5. It was observed that the area delineated using MERIT DEM is larger (24,628.2 km2) compared to FABDEM (21,425.6 km2). This is likely because in the study area we have chosen, FABDEM was still determined to have random artifacts and pits which were not corrected accurately [6]. Through visual interpretation, it was observed that the streamlines delineated using MERIT DEM were more accurately aligned compared to FABDEM. The sub-basin derived using MERIT DEM showed that it is governed by highest fifth-order stream, while that derived using FABDEM is governed by sixth-order stream, both indicating a dendritic drainage pattern. Although FABDEM has higher resolution compared to MERIT DEM, the total number of streams of FABDEM (493) is smaller than that of MERIT DEM (545) as the sub-basin’s area delineated for it is smaller.
The bifurcation ratio values derived indicated that there is no disturbance from any geologic structures for the sub-basin. From the elongation and circularity ratio values, it was seen that the basin is oval to circular. The high basin relief values, low ruggedness number values and relatively low drainage density values obtained from both DEMs implies that less erosion occurs in the study area. It also indicates that the area has a coarse drainage texture and is associated with thick vegetation and high resistance or permeable soil. Low overland flow values (11.9 km from MERIT DEM and 13.1 km from FABDEM) computed from both DEMs also signifies that the study area is indicative of flooding conditions during heavy rainfall.

4. Conclusions

This study showed the comparison of the morphometric parameters classified as linear, areal and relief aspects from the two openly accessible multi-resolution DEMs, MERIT DEM and FABDEM. From the parameter values derived from two DEMs, it was concluded that the chosen study area is prone to flooding conditions during heavy rainfall with no disturbance from any geologic structures and the area is associated to thick vegetation with less occurrence of soil erosion. Variation is observed in basic parameters such as area and basin length. Among the linear aspects, parameters such as stream order, stream number and stream length showed significant variation between the two DEMs, whereas both the relief and areal aspects did not show much difference, irrespective of the DEM used. From the results, it was observed that variation among some of the parameters mainly depends on the source and resolution of DEM. It is, therefore, important to consider the type of DEM used for watershed delineation and in studies related to morphometric parameter estimation. It was visually observed from the drainage network generated from the two DEMs that drainage lines of the MERIT DEM seem more naturally close compared to FABDEM for our study area. Thus, from hydrological point of view, MERIT DEM can be used in flat regions and its drainage networks are also clearly represented for the study area. On the other hand, from the resolution point of view, FAB DEM with higher resolution (30 m) can be considered for revealing finer details in areas leading to high accuracy.

Author Contributions

Conceptualization, A.B. (Ashutosh Bhardwaj) and S.R.K.; methodology, A.B. (Ashutosh Bhardwaj); software, A.B. (Ankini Borgohain); validation, V.G., V.K. and A.B. (Ashutosh Bhardwaj); formal analysis, A.B. (Ankini Borgohain); investigation, A.B. (Ashutosh Bhardwaj); resources, A.B. (Ankini Borgohain); data curation, A.B. (Ankini Borgohain); writing—original draft preparation, A.B. (Ankini Borgohain); writing—review and editing, A.B. (Ashutosh Bhardwaj); visualization, A.B. (Ankini Borgohain); supervision, A.B. (Ashutosh Bhardwaj); project administration, A.B. (Ashutosh Bhardwaj). All authors have read and agreed to the published version of the manuscript.

Funding

This research received no external funding.

Institutional Review Board Statement

Not applicable.

Informed Consent Statement

Not applicable.

Data Availability Statement

No new data were created or analyzed in this study. Data sharing is not applicable to this article.

Conflicts of Interest

The authors declare no conflict of interest.

References

  1. Das, S.; Patel, P.P.; Sengupta, S. Evaluation of different digital elevation models for analyzing drainage morphometric parameters in a mountainous terrain: A case study of the Supin–Upper Tons Basin, Indian Himalayas. SpringerPlus 2016, 5, 1544. [Google Scholar] [CrossRef] [PubMed]
  2. Anornu, G.K.; Kabo-bah, A.; Kortatsi, B.K. Comparability Studies of High and Low Resolution Digital Elevation Models for Watershed Delineation in the Tropics: Case of Densu River Basin of Ghana. Int. J. Coop. Stud. 2012, 1, 9–14. [Google Scholar] [CrossRef]
  3. Weydahl, D.J.; Sagstuen, J.; Dick, Ø.B.; Rønning, H. SRTM DEM accuracy assessment over vegetated areas in Norway. Int. J. Remote Sens. 2007, 28, 3513–3527. [Google Scholar] [CrossRef]
  4. Abboud, I.A.; Nofal, R.A. Morphometric analysis of wadi Khumal basin, western coast of Saudi Arabia, using remote sensing and GIS techniques. J. Afr. Earth Sci. 2017, 126, 58–74. [Google Scholar] [CrossRef]
  5. Tesema, T.A. Impact of identical digital elevation model resolution and sources on morphometric parameters of Tena watershed, Ethiopia. Heliyon 2021, 7, e08345. [Google Scholar] [CrossRef] [PubMed]
  6. Hawker, L.; Uhe, P.; Paulo, L.; Sosa, J.; Savage, J.; Sampson, C.; Neal, J. A 30 m global map of elevation with forests and buildings removed. Environ. Res. Lett. 2022, 17, 024016. [Google Scholar] [CrossRef]
Figure 1. Study area map.
Figure 1. Study area map.
Environsciproc 25 00059 g001
Figure 2. Methodology Flowchart of watershed delineation and computation of morphometric parameters.
Figure 2. Methodology Flowchart of watershed delineation and computation of morphometric parameters.
Environsciproc 25 00059 g002
Figure 3. Openly accessible multi-resolution DEM. (a) MERIT DEM and (b) FABDEM.
Figure 3. Openly accessible multi-resolution DEM. (a) MERIT DEM and (b) FABDEM.
Environsciproc 25 00059 g003
Figure 4. Drainage network generated from (a) MERIT DEM and (b) FABDEM.
Figure 4. Drainage network generated from (a) MERIT DEM and (b) FABDEM.
Environsciproc 25 00059 g004
Figure 5. (ac) shows different morphometric parameter values derived from MERIT DEM and FABDEM.
Figure 5. (ac) shows different morphometric parameter values derived from MERIT DEM and FABDEM.
Environsciproc 25 00059 g005
Table 1. Specification of datasets used.
Table 1. Specification of datasets used.
TypeNameSatelliteResolution (m)Datum
Fused DEMERIT DEMFused DEM from SRTM and ASTER90WGS84
SAR InterferometryFABDEMDerived DEM from
TerraSAR-X and TanDEM-X
30WGS84
Disclaimer/Publisher’s Note: The statements, opinions and data contained in all publications are solely those of the individual author(s) and contributor(s) and not of MDPI and/or the editor(s). MDPI and/or the editor(s) disclaim responsibility for any injury to people or property resulting from any ideas, methods, instructions or products referred to in the content.

Share and Cite

MDPI and ACS Style

Borgohain, A.; Khajuria, V.; Garg, V.; Koti, S.R.; Bhardwaj, A. Comparison of Geomorphological Parameters Detected Using MERIT and FABDEM Products. Environ. Sci. Proc. 2023, 25, 59. https://doi.org/10.3390/ECWS-7-14298

AMA Style

Borgohain A, Khajuria V, Garg V, Koti SR, Bhardwaj A. Comparison of Geomorphological Parameters Detected Using MERIT and FABDEM Products. Environmental Sciences Proceedings. 2023; 25(1):59. https://doi.org/10.3390/ECWS-7-14298

Chicago/Turabian Style

Borgohain, Ankini, Varun Khajuria, Vaibhav Garg, Shiva Reddy Koti, and Ashutosh Bhardwaj. 2023. "Comparison of Geomorphological Parameters Detected Using MERIT and FABDEM Products" Environmental Sciences Proceedings 25, no. 1: 59. https://doi.org/10.3390/ECWS-7-14298

APA Style

Borgohain, A., Khajuria, V., Garg, V., Koti, S. R., & Bhardwaj, A. (2023). Comparison of Geomorphological Parameters Detected Using MERIT and FABDEM Products. Environmental Sciences Proceedings, 25(1), 59. https://doi.org/10.3390/ECWS-7-14298

Article Metrics

Back to TopTop