BIM-SPEED Inhabitant’s App: A BIM-Based Application for Crowdsourcing of Inhabitants’ Input in Renovation Projects †
Abstract
:1. Introduction
2. Conceptual Framework
- spatial questions—such questions are pertained to a specific space (e.g., a room). In this case, all the collected responses relate to a global unique identifier (GUID) of that specific room for further analyses. This is achieved by implementing a BIM model in the app, which enables inhabitants to select a specific room or a component while replying to the set of questions;
- non-spatial questions—such questions are not pertained to a specific space. An upload functionality enables a user to provide additional material.
3. BIM-SPEED Inhabitants App
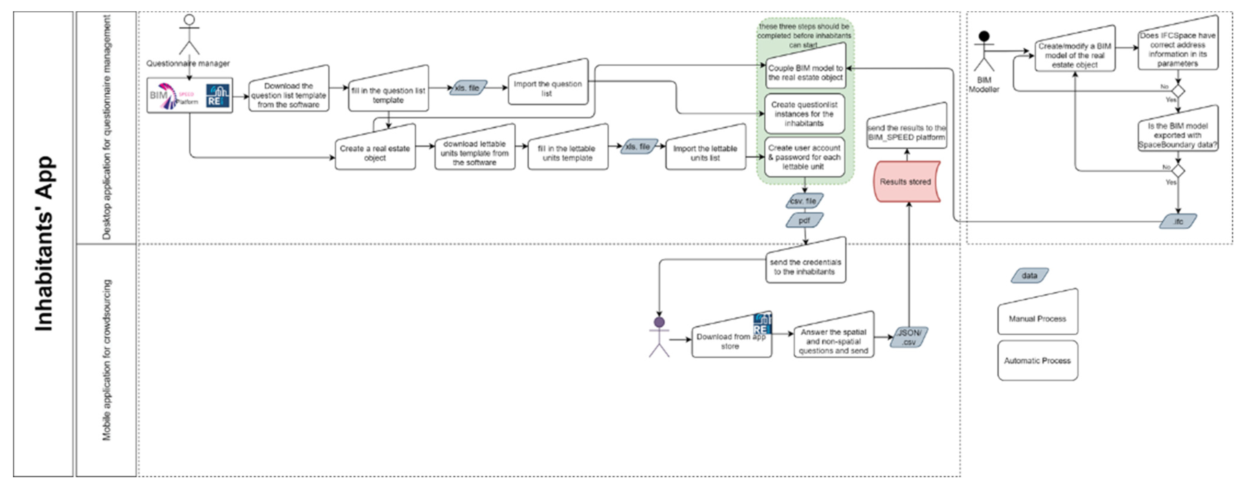
3.1. Conceptual IT Architecture and Workflow of BIM-SPEED Inhabitants App
3.2. Existing Tool and BIM-SPEED Adaptations
3.3. Functionalities of the App
- Translation to other languages: The framework of the app uses a multilingual system by which the translation of all UI elements can be arranged automatically.
- Installation and configuration: The app can be downloaded from generic application stores such as the Apple AppStore.
- User identification: Users log in with their unique username based on postal code and unit number. This both uniquely identifies users and their apartments.
- User consent: Informing participants about how their data are collected and being used by the project is a basic requirement via a consent form.
- Navigating questions: The questionnaire is ordered in logical groups, which are displayed in summary using a (collapsed) tree-like structure.
- Answering questions: The user is guided to provide an appropriate answer for each question. For open questions, a text entry field allows any textual input. For multiple-choice questions, the available options are shown in a list. The app also allows users to take photos through a native device camera as an addition to textual answers. For questions that relate to the BIM-Model, the 3D model of the building, which can be rotated and zoomed in or out, is shown by clicking the 3D viewer button.
- Exhaustive questioning for room types: The question list contains questions relevant for room types, of which there may be multiple instances. A user will be led through a group of questions and finish with the question whether there is another instance. If answered yes, the user will be asked another group of question. This iteration repeats until the user indicates that there are no more instances.
- Completing the questionnaire: At the end, the user returns to the questionnaire summary, where he can review the answers and correct them if desired. Once satisfied, the user can choose to hand in the questionnaire.
3.4. Storing the Result in the BIM_SPEED Platform
4. Compliance with Privacy and Ethical Considerations
- Inhabitant-informed consent informs participants about how their data are collected and used by the project. This indicates that data will be kept confidential and stored securely and that no personally identifiable information will be included in project reports or outcomes.
- Privacy and purpose specification is a critical aspect within the General Data Protection Regulation (GDPR) which requires assurances on safe handling of privacy-sensitive data. The tools and workflows used within the BIM SPEED project, in particular, the use of the inhabitants app, is fully GDPR-compliant.
- Data security is ensured and transferred between relevant databases within Europe. No inhabitant can view another inhabitant’s answers or even the questions they were asked. Server-side data are protected by both firewalls, encryption, and authentication mechanisms, allowing access only to (a specified subset of) BIM-SPEED consortium members.
Funding
Conflicts of Interest
References
- Artola, I.; Rademaekers, K.; Williams, R.; Yearwood, J. Boosting Building Renovation: What Potential and Value for Europe?: Study; European Parliament: Strasbourg, France, 2016. [Google Scholar]
- European Standard. UNI EN 15251:2008 Indoor Environmental Input Parameters for Design and Assessment of Energy Performance of Buildings Addressing Indoor Air Quality, Thermal Environment, Lighting and Acoustics; European Standard: Brussel, Belgium, 2008. [Google Scholar]
- International Standard. UNI ISO/TS 15666: Assessment of Noise Annoyance by Means of Social and Socio-Acoustic Surveys; European Standard: Brussel, Belgium, 2010. [Google Scholar]
- Estellés-Arolas, E.; González-Ladrón-De-Guevara, F. Towards an integrated crowdsourcing definition. Artic. J. Inf. Sci. 2012, 38, 189–200. [Google Scholar] [CrossRef] [Green Version]



Publisher’s Note: MDPI stays neutral with regard to jurisdictional claims in published maps and institutional affiliations. |
© 2021 by the authors. Licensee MDPI, Basel, Switzerland. This article is an open access article distributed under the terms and conditions of the Creative Commons Attribution (CC BY) license (https://creativecommons.org/licenses/by/4.0/).
Share and Cite
Rezvani, S.; Neumann, M.; Noordzij, J.; Sušnik, M.; Elagiry, M.; Pridmore, J. BIM-SPEED Inhabitant’s App: A BIM-Based Application for Crowdsourcing of Inhabitants’ Input in Renovation Projects. Environ. Sci. Proc. 2021, 11, 28. https://doi.org/10.3390/environsciproc2021011028
Rezvani S, Neumann M, Noordzij J, Sušnik M, Elagiry M, Pridmore J. BIM-SPEED Inhabitant’s App: A BIM-Based Application for Crowdsourcing of Inhabitants’ Input in Renovation Projects. Environmental Sciences Proceedings. 2021; 11(1):28. https://doi.org/10.3390/environsciproc2021011028
Chicago/Turabian StyleRezvani, Samaneh, Maurijn Neumann, Jos Noordzij, Mija Sušnik, Mohamed Elagiry, and Jason Pridmore. 2021. "BIM-SPEED Inhabitant’s App: A BIM-Based Application for Crowdsourcing of Inhabitants’ Input in Renovation Projects" Environmental Sciences Proceedings 11, no. 1: 28. https://doi.org/10.3390/environsciproc2021011028
APA StyleRezvani, S., Neumann, M., Noordzij, J., Sušnik, M., Elagiry, M., & Pridmore, J. (2021). BIM-SPEED Inhabitant’s App: A BIM-Based Application for Crowdsourcing of Inhabitants’ Input in Renovation Projects. Environmental Sciences Proceedings, 11(1), 28. https://doi.org/10.3390/environsciproc2021011028

