Bibliometric Analysis of Hydrogen-Powered Vehicle Safety and Reliability Research: Trends, Impact, and Future Directions
Abstract
1. Introduction
- To develop a novel methodology for the bibliometric analysis of the “safety and reliability of hydrogen-powered vehicles”.
- To identify qualitative metrics for assessing published work, the top journals, organizations, and researchers contributing to hydrogen-powered vehicle reliability research.
- To analyze citation networks, co-authorship patterns, research collaborations, and trending keywords.
- To evaluate the research trends, knowledge gaps, and emerging themes and provide a systematic research assessment that will guide future studies and policy recommendations.
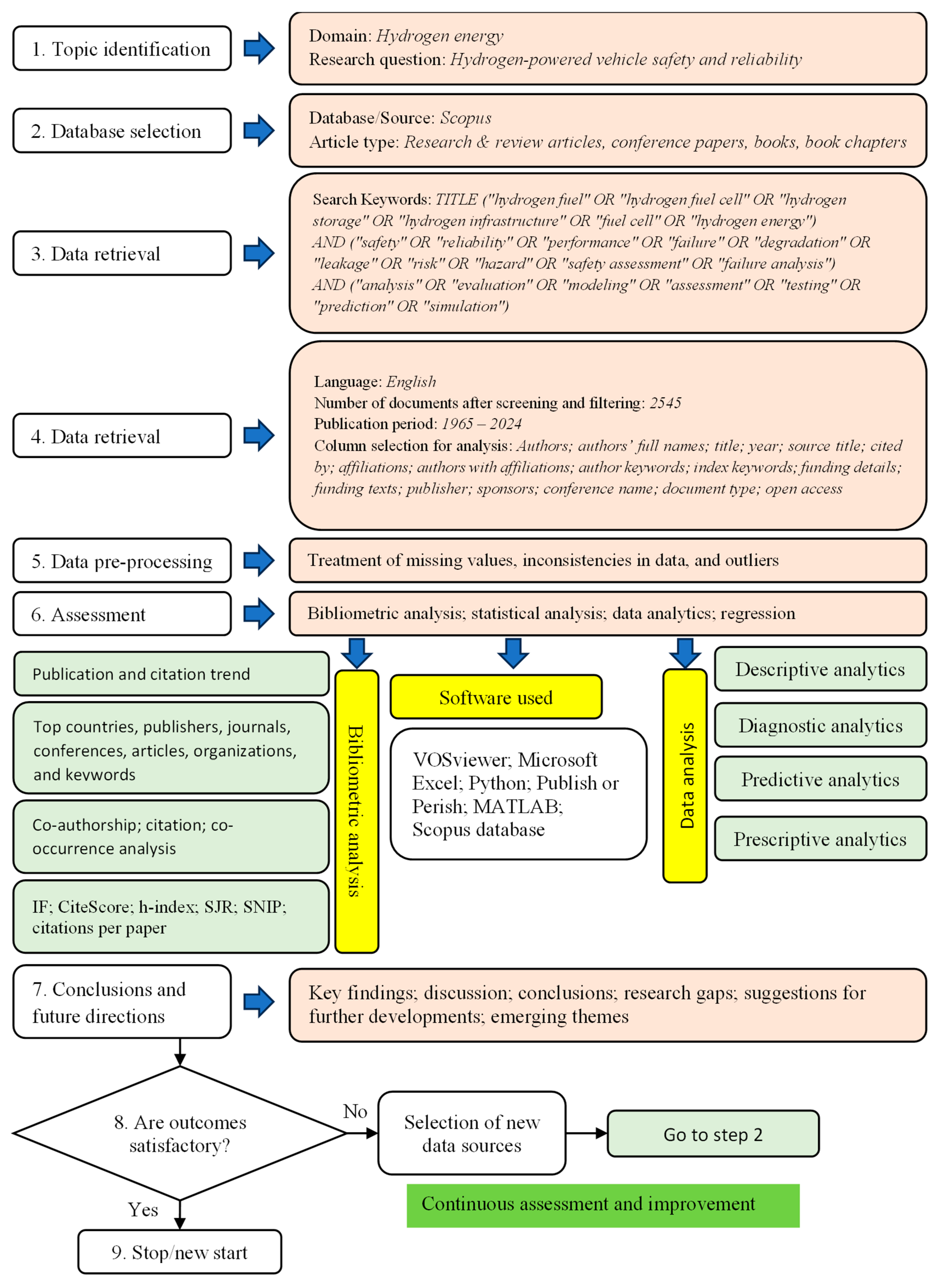
2. Methodology
3. Results and Discussion
3.1. Quality Metrics
3.2. Assessment Based on Document Type
3.3. Publication Trend Analysis
3.4. Assessment of Publications by Publishers, Journals, and Conferences
3.5. Publications in Various Subject Areas
3.6. Sponsored and Non-Sponsored Research
3.7. Country-Wise Assessment of Publications
3.8. Co-Occurrence of Indexed Keywords
3.9. Citation Analysis
3.10. Journal Citation Network Analysis
3.11. Highly Cited Organizations
4. Conclusions and Future Directions
- The top contributors in terms of the publication count were China (733 papers, 28.8%), the United States (337 papers, 13.2%), and India (230 papers, 9.0%), while the highest research impact was reported for Canada (44.30 citations/paper) and Germany (37.74 citations/paper).
- A total of 72% of research was non-sponsored, showing a reliance on institutional or personal resources, but funded research (28%) had a larger effect, averaging 28.67 citations per publication versus 8.76 for non-sponsored studies.
- The “International Journal of Hydrogen Energy” (311 papers, 11,888 citations) and the “Journal of Power Sources” (226 papers, 10,820 citations) were the most significant publishing platforms.
- According to the keyword analysis, the most common study subjects were “proton exchange membrane fuel” (943 occurrences), “fuel cells” (903), and “solid oxide fuel cells” (470), with machine learning and AI-driven predictive maintenance gaining popularity as new trends.
- Only 22% of articles were open-access, which limited the research’s accessibility and necessitates additional efforts to encourage open-access research.
- Strong institutional connections were evident, with Tongji University, Ningbo University, and the Shanghai University of Science & Technology spearheading worldwide research initiatives.
- The most referenced publications addressed hydrogen storage, fuel cell degradation, and system optimization, emphasizing major issues in hydrogen-powered vehicle development.
- The findings from the keyword and co-occurrence analysis highlighted the growing interest in terms such as hydrogen leakage, explosion risk, hazard assessment, and safety monitoring, particularly since 2020.
- Hydrogen research is extending beyond transportation, with more studies looking at its potential uses in aviation, maritime transport, and microgrid energy systems.
4.1. The Limitations of the Study
4.2. Future Directions
Author Contributions
Funding
Data Availability Statement
Conflicts of Interest
References
- Kurtz, J.; Sprik, S.; Peters, M.; Bradley, T.H. Retail Hydrogen Station Reliability Status and Advances. Reliab. Eng. Syst. Saf. 2020, 106823. [Google Scholar] [CrossRef]
- Camacho, M.d.l.N.; Jurburg, D.; Tanco, M. Hydrogen fuel cell heavy-duty trucks: Review of main research topics. Int. J. Hydrog. Energy 2022, 47, 29505–29525. [Google Scholar] [CrossRef]
- Dincer, I.; Acar, C. A review on potential use of hydrogen in aviation applications. Int. J. Sustain. Aviat. 2016, 2, 74. [Google Scholar] [CrossRef]
- Rodionov, A.; Wilkening, H.; Moretto, P. Risk assessment of hydrogen explosion for private car with hydrogen-driven engine. Int. J. Hydrog. Energy 2011, 36, 2398–2406. [Google Scholar] [CrossRef]
- Kasai, N.; Fujimoto, Y.; Yamashita, I.; Nagaoka, H. The qualitative risk assessment of an electrolytic hydrogen generation system. Int. J. Hydrog. Energy 2016, 41, 13308–13314. [Google Scholar] [CrossRef]
- Aslani, M.; Imanloozadeh, A.; Hashemi-Dezaki, H.; Hejazi, M.A.; Nazififard, M.; Ketabi, A. Optimal probabilistic reliability-oriented planning of islanded microgrids considering hydrogen-based storage systems, hydrogen vehicles, and electric vehicles under various climatic conditions. J. Power Sources 2022, 525, 231100. [Google Scholar] [CrossRef]
- Hosseini, S.E.; Butler, B. An overview of development and challenges in hydrogen powered vehicles. Int. J. Green Energy 2020, 17, 13–37. [Google Scholar] [CrossRef]
- Hassan, Q.; Azzawi, I.D.J.; Sameen, A.Z.; Salman, H.M. Hydrogen Fuel Cell Vehicles: Opportunities and Challenges. Sustainability 2023, 15, 11501. [Google Scholar] [CrossRef]
- Usman, M.R. Hydrogen storage methods: Review and current status. Renew. Sustain. Energy Rev. 2022, 167, 112743. [Google Scholar] [CrossRef]
- Dash, S.K.; Chakraborty, S.; Roccotelli, M.; Sahu, U.K. Hydrogen Fuel for Future Mobility: Challenges and Future Aspects. Sustainability 2022, 14, 8285. [Google Scholar] [CrossRef]
- Pourrahmani, H.; Huo, R.; Li, M.; Zheng, W.; Ming, P.; Li, B.; Zhang, C.; Li, Z. A Review on the Long-Term Performance of Proton Exchange Membrane Fuel Cells: From Degradation Modeling to the Effects of Bipolar Plates, Sealings, and Contaminants. Energies 2022, 15, 5081. [Google Scholar] [CrossRef]
- Huo, R.; Li, M.; Zheng, W.; Ming, P.; Li, B.; Zhang, C.; Li, Z. Feasibility of new energy hybrid vehicles that use ammonia as the primary source of energy. Energy Convers. Manag. 2024, 317, 118819. [Google Scholar] [CrossRef]
- Qasem, N.A.A.; Abdulrahman, G.A.Q. A Recent Comprehensive Review of Fuel Cells: History, Types, and Applications. Int. J. Energy Res. 2024, 2024, 36. [Google Scholar] [CrossRef]
- Sharma, P.; Cirrincione, M.; Mohammadi, A.; Cirrincione, G.; Kumar, R.R. An Overview of Artificial Intelligence-Based Techniques for PEMFC System Diagnosis. IEEE Access 2024, 12, 165708–165735. [Google Scholar] [CrossRef]
- He, W.; King, M.; Luo, X.; Dooner, M.; Li, D.; Wang, J. Technologies and economics of electric energy storages in power systems: Review and perspective. Adv. Appl. Energy 2021, 4, 100060. [Google Scholar] [CrossRef]
- Yue, M.; Lambert, H.; Pahon, E.; Roche, R.; Jemei, S.; Hissel, D. Hydrogen energy systems: A critical review of technologies, applications, trends and challenges. Renew. Sustain. Energy Rev. 2021, 146, 111180. [Google Scholar] [CrossRef]
- Kiasari, M.; Ghaffari, M.; Aly, H. A Comprehensive Review of the Current Status of Smart Grid Technologies for Renewable Energies Integration and Future Trends: The Role of Machine Learning and Energy Storage Systems. Energies 2024, 17, 4128. [Google Scholar] [CrossRef]
- Magliano, A.; Perez Carrera, C.; Pappalardo, C.M.; Guida, D.; Berardi, V.P. A Comprehensive Literature Review on Hydrogen Tanks: Storage, Safety, and Structural Integrity. Appl. Sci. 2024, 14, 9348. [Google Scholar] [CrossRef]
- De Carne, G.S.; Maroufi, S.M.; Beiranvand, H.; De Angelis, V.; D’Arco, S.; Gevorgian, V.; Waczowicz, S.; Mather, B.; Liserre, M.; Hagenmeyer, V. The role of energy storage systems for a secure energy supply: A comprehensive review of system needs and technology solutions. Electr. Power Syst. Res. 2024, 236, 110963. [Google Scholar] [CrossRef]
- Oladosu, T.L.; Pasupuleti, J.; Kiong, T.S.; Koh, S.P.J.; Yusaf, T. Energy management strategies, control systems, and artificial intelligence-based algorithms development for hydrogen fuel cell-powered vehicles: A review. Int. J. Hydrog. Energy 2024, 61, 1380–1404. [Google Scholar] [CrossRef]
- Agyekum, E.B.; Odoi-Yorke, F.; Abbey, A.A.; Ayetor, G.K. A review of the trends, evolution, and future research prospects of hydrogen fuel cells—A focus on vehicles. Int. J. Hydrog. Energy 2024, 72, 918–939. [Google Scholar] [CrossRef]
- Rolo, I.; Costa, V.A.F.; Brito, F.P. Hydrogen-Based Energy Systems: Current Technology Development Status, Opportunities and Challenges. Energies 2023, 17, 180. [Google Scholar] [CrossRef]
- Zhang, C.; Zhang, Y.; Wang, L.; Deng, X.; Liu, Y.; Zhang, J. A health management review of proton exchange membrane fuel cell for electric vehicles: Failure mechanisms, diagnosis techniques and mitigation measures. Renew. Sustain. Energy Rev. 2023, 182, 113369. [Google Scholar] [CrossRef]
- Hong, J.; Yang, J.; Weng, Z.; Ma, F.; Liang, F.; Zhang, C. Review on proton exchange membrane fuel cells: Safety analysis and fault diagnosis. J. Power Sources 2024, 617, 235118. [Google Scholar] [CrossRef]
- Yao, Z.; Shao, R.; Zhan, S.; Mo, R.; Wu, Z. Energy management strategy for fuel cell hybrid electric vehicles using Pontryagin’s minimum principle and dynamic SoC planning. Energy Sources Part A Recover. Util. Environ. Eff. 2024, 46, 5112–5132. [Google Scholar] [CrossRef]
- Sun, Z.; Shi, Y.; Wang, Y.; Chen, Z. System modeling and temperature control for a fuel cell system based on local model networks. Int. J. Green Energy 2024, 21, 1776–1792. [Google Scholar] [CrossRef]
- Amphlett, J.C.; Baumert, R.M.; Mann, R.F.; Peppley, B.A.; Roberge, P.R.; Rodrigues, A. Parametric modelling of the performance of a 5-kW proton-exchange membrane fuel cell stack. J. Power Sources 1994, 49, 349–356. [Google Scholar] [CrossRef]
- Küver, A.; Vogel, I.; Vielstich, W. Distinct performance evaluation of a direct methanol SPE fuel cell. A new method using a dynamic hydrogen reference electrode. J. Power Sources 1994, 52, 77–80. [Google Scholar] [CrossRef]
- Daim, T.U.; Rueda, G.; Martin, H.; Gerdsri, P. Forecasting emerging technologies: Use of bibliometrics and patent analysis. Technol. Forecast. Soc. Change 2006, 73, 981–1012. [Google Scholar] [CrossRef]
- Segal, L.; Wallace, J.; Keffer, J. Safety considerations in the design of a gaseous hydrogen fuel supply for engine testing. Int. J. Hydrog. Energy 1986, 11, 737–743. [Google Scholar] [CrossRef]
- Yoshiba, F.; Abe, T.; Watanabe, T. Numerical analysis of molten carbonate fuel cell stack performance: Diagnosis of internal conditions using cell voltage profiles. J. Power Sources 2000, 87, 21–27. [Google Scholar] [CrossRef]
- Ampah, J.D.; Jin, C.; Fattah, I.M.R.; Appiah-Otoo, I.; Afrane, S.; Geng, Z.; Yusuf, A.A.; Li, T.; Mahlia, T.M.I.; Liu, H. Investigating the evolutionary trends and key enablers of hydrogen production technologies: A patent-life cycle and econometric analysis. Int. J. Hydrog. Energy 2023, 48, 37674–37707. [Google Scholar] [CrossRef]
- Tsay, M.-Y. A bibliometric analysis of hydrogen energy literature, 1965–2005. Scientometrics 2008, 75, 421–438. [Google Scholar] [CrossRef]
- Mao, G.; Zou, H.; Chen, G.; Du, H.; Zuo, J. Past, current and future of biomass energy research: A bibliometric analysis. Renew. Sustain. Energy Rev. 2015, 52, 1823–1833. [Google Scholar] [CrossRef]
- Wu, C.-C.; Leu, H.-J. Examining the trends of technological development in hydrogen energy using patent co-word map analysis. Int. J. Hydrog. Energy 2014, 39, 19262–19269. [Google Scholar] [CrossRef]
- Klitkou, A.; Nygaard, S.; Meyer, M. Tracking techno-science networks: A case study of fuel cells and related hydrogen technology R&D in Norway. Scientometrics 2007, 70, 491–518. [Google Scholar] [CrossRef]
- Kostoff, R.N.; Tshiteya, R.; Pfeil, K.M.; Humenik, J.A. Electrochemical power text mining using bibliometrics and database tomography. J. Power Sources 2002, 110, 163–176. [Google Scholar] [CrossRef]
- Liu, H.; Ma, J. Models and Methods for Planning Hydrogen Supply Chain Systems. CSEE J. Power Energy Syst. 2020, 10, 2517–2527. [Google Scholar] [CrossRef]
- Alanne, K.; Cao, S. Zero-energy hydrogen economy (ZEH2E) for buildings and communities including personal mobility. Renew. Sustain. Energy Rev. 2017, 71, 697–711. [Google Scholar] [CrossRef]
- Staffell, I.; Scamman, D.; Abad, A.V.; Balcombe, P.; Dodds, P.E.; Ekins, P.; Shah, N.; Ward, K.R. The role of hydrogen and fuel cells in the global energy system. Energy Environ. Sci. 2019, 12, 463–491. [Google Scholar] [CrossRef]
- Abdullaev, I.; Lin, N.; Rashidov, J. Electric Vehicles: Manuscript of a Bibliometric Analysis Unveiling Trends, Innovations and Future Pathways. Int. J. Automot. Sci. Technol. 2024, 8, 212–224. [Google Scholar] [CrossRef]
- Bethoux, O. Hydrogen Fuel Cell Road Vehicles: State of the Art and Perspectives. Energies 2020, 13, 5843. [Google Scholar] [CrossRef]
- Rahman, T.; Miah, M.S.; Karim, T.F.; Lipu, M.S.H.; Fuad, A.M.; Islam, Z.U.; Ali, M.M.N.; Shakib, M.N.; Sahrani, S.; Sarker, M.R. Empowering Fuel Cell Electric Vehicles Towards Sustainable Transportation: An Analytical Assessment, Emerging Energy Management, Key Issues, and Future Research Opportunities. World Electr. Veh. J. 2024, 15, 484. [Google Scholar] [CrossRef]
- Zhang, D.; Jiang, M.; Li, G.; Tang, Y. An advanced bibliometric analysis and future research insights on safety of hydrogen energy. J. Energy Storage 2024, 77, 109833. [Google Scholar] [CrossRef]
- Rodríguez-Aburto, C.; Poma-García, J.; Montaño-Pisfil, J.; Morcillo-Valdivia, P.; Oyanguren-Ramirez, F.; Santos-Mejia, C.; Rodriguez-Flores, R.; Virú-Vasquez, P.; Pilco-Nuñez, A. Bibliometric Analysis of Global Publications on Management, Trends, Energy, and the Innovation Impact of Green Hydrogen Production. Sustainability 2024, 16, 11048. [Google Scholar] [CrossRef]
- Kumar, R. Bibliometric Analysis: Comprehensive Insights into Tools, Techniques, Applications, and Solutions for Research Excellence. Spectr. Eng. Manag. Sci. 2025, 3, 45–62. [Google Scholar] [CrossRef]
- Kar, S.K.; Harichandan, S.; Roy, B. Bibliometric analysis of the research on hydrogen economy: An analysis of current findings and roadmap ahead. Int. J. Hydrog. Energy 2022, 47, 10803–10824. [Google Scholar] [CrossRef]
- Kut, P.; Pietrucha-Urbanik, K.; Zeleňáková, M. Assessing the Role of Hydrogen in Sustainable Energy Futures: A Comprehensive Bibliometric Analysis of Research and International Collaborations in Energy and Environmental Engineering. Energies 2024, 17, 1862. [Google Scholar] [CrossRef]
- Zhu, J.; Liu, H.; Kong, J.; Wang, J.; Ji, W.; Wei, Z.; Yao, X.; Wang, X. Exploring hydrogen storage safety research by bibliometric analysis. Int. J. Hydrog. Energy 2024, 81, 27–39. [Google Scholar] [CrossRef]
- Lim, W.M.; Kumar, S. Guidelines for interpreting the results of bibliometric analysis: A sensemaking approach. Glob. Bus. Organ. Excell. 2024, 43, 17–26. [Google Scholar] [CrossRef]
- Donthu, N.; Kumar, S.; Mukherjee, D.; Pandey, N.; Lim, W.M. How to conduct a bibliometric analysis: An overview and guidelines. J. Bus. Res. 2021, 133, 285–296. [Google Scholar] [CrossRef]
- Roldan-Valadez, E.; Salazar-Ruiz, S.Y.; Ibarra-Contreras, R.; Rios, C. Current concepts on bibliometrics: A brief review about impact factor, Eigenfactor score, CiteScore, SCImago Journal Rank, Source-Normalised Impact per Paper, H-index, and alternative metrics. Irish. J. Med. Sci. 2019, 188, 939–951. [Google Scholar] [CrossRef] [PubMed]
- Walters, W.H. Citation-Based Journal Rankings: Key Questions, Metrics, and Data Sources. IEEE Access 2017, 5, 22036–22053. [Google Scholar] [CrossRef]
- Tang, D.; Tan, G.-L.; Li, G.-W.; Liang, J.-G.; Ahmad, S.M.; Bahadur, A.; Humayun, M.; Ullah, H.; Abbas Khan, M. Bououdina state-of-the-art hydrogen generation techniques and storage methods: A critical review. J. Energy Storage 2023, 64, 107196. [Google Scholar] [CrossRef]
- Ball, M.; Wietschel, M. The future of hydrogen—Opportunities and challenges. Int. J. Hydrog. Energy 2009, 34, 615–627. [Google Scholar] [CrossRef]
- Emodi, N.V.; Lovell, H.; Levitt, C.; Franklin, E. A systematic literature review of societal acceptance and stakeholders’ perception of hydrogen technologies. Int. J. Hydrog. Energy 2021, 46, 30669–30697. [Google Scholar] [CrossRef]
- Abdin, Z. Empowering the hydrogen economy: The transformative potential of blockchain technology. Renew. Sustain. Energy Rev. 2024, 200, 114572. [Google Scholar] [CrossRef]
- Zhou, C.; Ren, Y.; Yan, X.; Zheng, Y.; Liu, B. A Bibliometric and Visualized Overview of Hydrogen Embrittlement from 1997 to 2022. Energies 2022, 15, 9218. [Google Scholar] [CrossRef]
- Yap, J.; McLellan, B. A Historical Analysis of Hydrogen Economy Research, Development, and Expectations, 1972 to 2020. Environments 2023, 10, 11. [Google Scholar] [CrossRef]
- Frankowska, M.; Błoński, K. Mapping the research landscape of hydrogen supply chains: A bibliometric analysis of citations and co-citations. J. Sustain. Dev. Transp. Logist. 2024, 8, 360–374. [Google Scholar] [CrossRef]
- Wei, R.; Chang, H.; Huang, S.; Huang, L. A bibliometric analysis on safety of fuel cells: Research trends and perspectives. Int. J. Hydrog. Energy 2023, 48, 12861–12876. [Google Scholar] [CrossRef]
- Arsad, S.R.; Arsad, A.Z.; Ker, P.J.; Hannan, M.A.; Tang, S.G.H.; Goh, S.M.; Mahlia, T.M.I. Recent advancement in water electrolysis for hydrogen production: A comprehensive bibliometric analysis and technology updates. Int. J. Hydrog. Energy 2024, 60, 780–801. [Google Scholar] [CrossRef]
- Elçiçek, H. Bibliometric analysis on hydrogen and ammonia: A comparative evaluation for achieving IMO’s decarbonization targets. Int. J. Environ. Sci. Technol. 2024, 21, 7039–7060. [Google Scholar] [CrossRef]
- Zhao, N.; Liang, D.; Meng, S.; Li, X. Bibliometric and content analysis on emerging technologies of hydrogen production using microbial electrolysis cells. Int. J. Hydrog. Energy 2020, 45, 33310–33324. [Google Scholar] [CrossRef]
- Li, H.; Ma, H.-Y.; Hua, W.-L.; Zhang, Y.-X.; Zhang, L.; Xing, P.-F.; Yang, P.-F.; Liu, J.-M. Trend of research on the medical use of molecular hydrogen. Med. Gas Res. 2023, 13, 212–218. [Google Scholar] [CrossRef]
- Abubakar, S.; Said, M.F.M.; Abas, M.A.; Ismail, N.A.; Khalid, A.H.; Roslan, M.F.; Kaisan, M.U. Hydrogen-fuelled internal combustion engines—Bibliometric analysis on research trends, hotspots, and challenges. Int. J. Hydrog. Energy 2024, 61, 623–638. [Google Scholar] [CrossRef]
- Uliasz-Misiak, B.; Misiak, J.; Lewandowska-Śmierzchalska, J. Hydrogen Storage in Porous Rocks: A Bibliometric Analysis of Research Trends. Energies 2024, 17, 805. [Google Scholar] [CrossRef]
- Sridhar, A.; Ponnuchamy, M.; Senthil Kumar, P.; Kapoor, A.; Xiao, L. Progress in the production of hydrogen energy from food waste: A bibliometric analysis. Int. J. Hydrog. Energy 2022, 47, 26326–26354. [Google Scholar] [CrossRef]
- He, M.; Zhang, Y.; Gong, L.; Zhou, Y.; Song, X.; Zhu, W.; Zhang, M.; Zhang, Z. Bibliometrical analysis of hydrogen storage. Int. J. Hydrog. Energy 2019, 44, 28206–28226. [Google Scholar] [CrossRef]
- Camargo, L.; Comas, D.; Escorcia, Y.C.; Alviz-Meza, A.; Carrillo Caballero, G.; Portnoy, I. Bibliometric Analysis of Global Trends around Hydrogen Production Based on the Scopus Database in the Period 2011–2021. Energies 2022, 16, 87. [Google Scholar] [CrossRef]
- Sillero, L.; Sganzerla, W.G.; Forster-Carneiro, T.; Solera, R.; Perez, M. A bibliometric analysis of the hydrogen production from dark fermentation. Int. J. Hydrog. Energy 2022, 47, 27397–27420. [Google Scholar] [CrossRef]
- Arsad, A.Z.; Hannan, M.A.; Al-Shetwi, A.Q.; Hossain, M.J.; Begum, R.A.; Ker, P.J.; Salehi, F.; Muttaqi, K.M. Hydrogen electrolyser for sustainable energy production: A bibliometric analysis and future directions. Int. J. Hydrog. Energy 2023, 48, 4960–4983. [Google Scholar] [CrossRef]
- Irham, A.; Roslan, M.F.; Jern, K.P.; Hannan, M.A.; Mahlia, T.M.I. Hydrogen energy storage integrated grid: A bibliometric analysis for sustainable energy production. Int. J. Hydrog. Energy 2024, 63, 1044–1087. [Google Scholar] [CrossRef]
- Catumba, B.D.; Sales, M.B.; Borges, P.T.; Filho, M.N.R.; Lopes, A.A.S.; de Sousa Rios, M.A.; Desai, A.S.; Bilal, M.; Santos, J.C.S.D. Sustainability and challenges in hydrogen production: An advanced bibliometric analysis. Int. J. Hydrog. Energy 2023, 48, 7975–7992. [Google Scholar] [CrossRef]
- Agyekum, E.B.; Ampah, J.D.; Wilberforce, T.; Afrane, S.; Nutakor, C. Research Progress, Trends, and Current State of Development on PEMFC-New Insights from a Bibliometric Analysis and Characteristics of Two Decades of Research Output. Membranes 2022, 12, 1103. [Google Scholar] [CrossRef]
- Nabgan, W.; Alqaraghuli, H.; Owgi, A.H.K.; Ikram, M.; Vo, D.-V.N.; Jalil, A.A.; Djellabi, R.; Nordin, A.H.; Medina, F. A review on the design of nanostructure-based materials for photoelectrochemical hydrogen generation from wastewater: Bibliometric analysis, mechanisms, prospective, and challenges. Int. J. Hydrog. Energy 2024, 52, 622–663. [Google Scholar] [CrossRef]
- Chen, X.; Zhang, Y.; Xu, S.; Dong, F. Bibliometric analysis for research trends and hotspots in heat and mass transfer and its management of proton exchange membrane fuel cells. Appl. Energy 2023, 333, 120611. [Google Scholar] [CrossRef]
- Cavalcante, I.O.; Neto, F.S.; da Silva Sousa, P.; da Silva Aires, F.I.; Dari, D.N.; de Lima, R.K.C.; Santos, J.C.S.D. Evolving sustainable energy technologies and assessments through global research networks: Advancing the role of blue hydrogen for a cleaner future. RSC Sustain. 2024, 2, 348–368. [Google Scholar] [CrossRef]
- Arimbrathodi, S.P.; Javed, M.A.; Hamouda, M.A.; Aly Hassan, A.; Ahmed, M.E. BioH2 Production Using Microalgae: Highlights on Recent Advancements from a Bibliometric Analysis. Water 2023, 15, 185. [Google Scholar] [CrossRef]
- Feng, Y.; Wu, C.; Song, B.; Zhang, Y.; Jiang, M.; Qi, Z.; Chen, L.; Li, A.; Ye, H.; Liu, B.; et al. Investigation of neuroprotective effects of H2 by CiteSpace-based bibliometric analysis. Brain Circ. 2024, 10, 229–239. [Google Scholar] [CrossRef]
- Sakthi, P.; Ghahremanlou, D. A Systematic Review and Bibliometric Analysis of Sustainable Hydrogen Production and Distribution in Canada. J. Green Econ. Low-Carbon Dev. 2024, 3, 132–160. [Google Scholar] [CrossRef]
- Vergara, D.; Fernández-Arias, P.; Lampropoulos, G.; Antón-Sancho, Á. Hydrogen Revolution in Europe: Bibliometric Review of Industrial Hydrogen Applications for a Sustainable Future. Energies 2024, 17, 3658. [Google Scholar] [CrossRef]
- Chen, H.-Q.; Wang, X.; He, L.; Chen, P.; Wan, Y.; Yang, L.; Jiang, S. Chinese energy and fuels research priorities and trend: A bibliometric analysis. Renew. Sustain. Energy Rev. 2016, 58, 966–975. [Google Scholar] [CrossRef]
- Simões, J.C.T.; Júnior, S.V. Industrial symbiosis concept applied to green hydrogen production: A critical review based on bibliometric analysis. Discov. Sustain. 2024, 5, 504. [Google Scholar] [CrossRef]
- Wang, J.; Liu, H.; Wei, Z.; Pan, K.; Ji, W.; Jiang, Y.; Ye, D.; Wang, H. Mapping the research on the spontaneous combustion of high-pressure hydrogen leakage: A bibliometric analysis. Int. J. Hydrog. Energy 2024, 50, 1006–1028. [Google Scholar] [CrossRef]
- Frankowska, M.; Cheba, K. Exploring the research landscape of Hydrogen Valleys: A bibliometric analysis. J. Sustain. Dev. Transp. Logist. 2023, 8, 348–359. [Google Scholar] [CrossRef]
- Saeid, M.F.; Abdulkadir, B.A.; Ismail, M.; Setiabudi, H.D. A Bibliometric Analysis of Metal-Based Catalysts for Efficient Hydrogen Production. Environ. Qual. Manag. 2025, 34, e70046. [Google Scholar] [CrossRef]
- Başhan, V.; Üst, Y. A Bibliometric Analysis and Evaluation of Hydrogen Energy: The Top 100 Most Cited Studies. El-Cezeri 2022, 9, 748–759. [Google Scholar] [CrossRef]
- Ye, W.; Yang, W. Exploring metal-organic frameworks in electrochemistry by a bibliometric analysis. J. Ind. Eng. Chem. 2022, 109, 68–78. [Google Scholar] [CrossRef]
- Liu, X.; Chen, G.; Wen, S.; Han, X. Analysis and Prediction of QS World University Rankings based on Data Mining Technology. In Proceedings of the 6th International Conference on Education and Multimedia Technology, Guangzhou China, 13–15 July 2022; ACM: New York, NY, USA, 2022; pp. 60–64. [Google Scholar] [CrossRef]
- Durmuş Şenyapar, H.N. A bibliometric analysis on renewable energy’s public health benefits. J. Energy Syst. 2023, 7, 132–157. [Google Scholar] [CrossRef]
- Du, H.; Wei, L.; Brown, M.A.; Wang, Y.; Shi, Z. A bibliometric analysis of recent energy efficiency literatures: An expanding and shifting focus. Energy Effic. 2013, 6, 177–190. [Google Scholar] [CrossRef]
- Calandra, D.; Wang, T.; Cane, M.; Alfiero, S. Management of hydrogen mobility challenges: A systematic literature review. J. Clean. Prod. 2023, 410, 137305. [Google Scholar] [CrossRef]
- Seminario-Córdova, R.; Rojas-Ortega, R. Renewable Energy Sources and Energy Production: A Bibliometric Analysis of the Last Five Years. Sustainability 2023, 15, 10499. [Google Scholar] [CrossRef]
- Xue, D.; Shao, Z. Patent text mining based hydrogen energy technology evolution path identification. Int. J. Hydrog. Energy 2024, 49, 699–710. [Google Scholar] [CrossRef]
- Obaideen, K.; Olabi, A.G.; Al Swailmeen, Y.; Shehata, N.; Abdelkareem, M.A.; Alami, A.H.; Rodriguez, C.; Sayed, E.T. Solar Energy: Applications, Trends Analysis, Bibliometric Analysis and Research Contribution to Sustainable Development Goals (SDGs). Sustainability 2023, 15, 1418. [Google Scholar] [CrossRef]
- Zou, L.; Xu, L.; Jiang, Z.; Liao, J.; Gao, P.; Yang, G.; Li, S.; Shen, Q. A bibliometric study on the research trends and hotspots of proton exchange membrane electrolyzer. Int. J. Electrochem. Sci. 2024, 19, 100482. [Google Scholar] [CrossRef]
- Espina-Romero, L.; Sánchez, J.G.N.; Hurtado, H.G.; Conde, H.D.; Castro, Y.S.; Cajo, L.E.C.; Corredoira, J.R. Which Industrial Sectors Are Affected by Artificial Intelligence? A Bibliometric Analysis of Trends and Perspectives. Sustainability 2023, 15, 12176. [Google Scholar] [CrossRef]
- Yang, G.; Wu, L. Trend in H2S Biology and Medicine Research—A Bibliometric Analysis. Molecules 2017, 22, 2087. [Google Scholar] [CrossRef]
- Borges, P.T.; Sales, M.B.; Guimarães, C.E.C.; de França Serpa, J.; de Lima, R.K.C.; Lopes, A.A.S.; de Sousa Rios, M.A.; Desai, A.S.; da Silva Lima, A.M.; Lora, E.E.S.; et al. Photosynthetic green hydrogen: Advances, challenges, opportunities, and prospects. Int. J. Hydrog. Energy 2024, 49, 433–458. [Google Scholar] [CrossRef]
- He, Y.; Guo, S.; Dong, P.; Zhang, Y.; Huang, J.; Zhou, J. A state-of-the-art review and bibliometric analysis on the sizing optimization of off-grid hybrid renewable energy systems. Renew. Sustain. Energy Rev. 2023, 183, 113476. [Google Scholar] [CrossRef]
- Wang, L.; Zhao, L.; Mao, G.; Zuo, J.; Du, H. Way to accomplish low carbon development transformation: A bibliometric analysis during 1995–2014. Renew. Sustain. Energy Rev. 2017, 68, 57–69. [Google Scholar] [CrossRef]
- Castillo-Gracia, L.Á.; Urbina-Suarez, N.A.; González-Delgado, Á.D. Bibliometric and Co-Occurrence Study of the Production of Bioethanol and Hydrogen from African Palm Rachis (2003–2023). Sustainability 2024, 17, 146. [Google Scholar] [CrossRef]
- Xiao, Z.; Zhang, Z.; Yu, Y.; Ran, M. Analysis of the Development Trend of China’s Electricity-Hydrogen Energy Technology Research Based on Bibliometrics. In Proceedings of the 2023 6th International Conference on Energy, Electrical and Power Engineering (CEEPE), Guangzhou, China, 12–14 May 2023; IEEE: Piscataway, NJ, USA, 2023; pp. 1511–1516. [Google Scholar] [CrossRef]
- Mao, G.; Liu, X.; Du, H.; Zuo, J.; Wang, L. Way forward for alternative energy research: A bibliometric analysis during 1994–2013. Renew. Sustain. Energy Rev. 2015, 48, 276–286. [Google Scholar] [CrossRef]
- Geng, Y.; Xiang, Q.; Gao, J.; Yan, Y.; Li, J. Progress and framework of clean energy production: Bibliometric analysis from 2002 to 2022. Energy Strateg. Rev. 2024, 52, 101270. [Google Scholar] [CrossRef]
- Wang, L.; Wei, Y.-M.; Brown, M.A. Global transition to low-carbon electricity: A bibliometric analysis. Appl. Energy 2017, 205, 57–68. [Google Scholar] [CrossRef]
- Lardhi, M.; Haq, B.; Al Shehri, D.; Muhammed, N.S. Hydrogen storage in depleted oil reservoirs: Insight into bibliometric analysis, influencing factors, selection of cushion gas and potential sites. Int. J. Hydrog. Energy 2025, 101, 1329–1361. [Google Scholar] [CrossRef]
- Safronova, A.; Barisa, A. Hydrogen Horizons: A Bibliometric Review of Trends in Diverse Emission Sectors. Sustainability 2023, 15, 14355. [Google Scholar] [CrossRef]
- Liu, W.; Sun, L.; Li, Z.; Fujii, M.; Geng, Y.; Dong, L. Trends and future challenges in hydrogen production and storage research. Environ. Sci. Pollut. Res. 2020, 27, 31092–31104. [Google Scholar] [CrossRef]
- Berrezueta, E.; Kovács, T.; Herrera-Franco, G.; Caicedo-Potosí, J.; Jaya-Montalvo, M.; Ordóñez-Casado, B.; Carrión-Mero, P.; Carneiro, J. Laboratory Studies on Underground H2 Storage: Bibliometric Analysis and Review of Current Knowledge. Appl. Sci. 2024, 14, 11286. [Google Scholar] [CrossRef]
- Purwono, P.; Hadiyanto, H.; Arief Budihardjo, M.; Sila Puspita, A. Bibliometric Analysis of HHO Gas Production by Electrolysis from 2013 to 2023. J. Presipitasi Media Komun. dan Pengemb. Tek. Lingkung. 2023, 20, 704–712. [Google Scholar] [CrossRef]
- Hadiyawarman, H.; Aji, D.; Timuda, G.E.; Darsono, N.; Rahayu, S.; Budiman, A.H. Bibliometric review of carbonaceous-based sorbent for hydrogen storage. Clean Technol. Environ. Policy 2024, 27, 861–885. [Google Scholar] [CrossRef]
- Iqbal, S.; Aftab, K.; Jannat, F.t.; Ali Baig, M.; Kalsoom, U. A bibliographic analysis of optimization of hydrogen production via electrochemical method using machine learning. Fuel 2024, 372, 132126. [Google Scholar] [CrossRef]
- Gong, H.; Guan, W.; Dong, C.; Ren, C. Analysis of research trends on hydrogen explosion by bibliometric approach. Environ. Sci. Pollut. Res. 2023, 30, 102653–102672. [Google Scholar] [CrossRef]
- Nabgan, W.; Nabgan, B.; Jalil, A.A.; Ikram, M.; Hussain, I.; Bahari, M.B.; Tran, T.V.; Alhassan, M.; Owgi, A.H.K.; Parashuram, L.; et al. A bibliometric examination and state-of-the-art overview of hydrogen generation from photoelectrochemical water splitting. Int. J. Hydrog. Energy 2024, 52, 358–380. [Google Scholar] [CrossRef]
- de Andrade, C.F.; de Andrade, C.V.; Alegre, J.A.A.V.; Bezerra, D.A. A Bibliometric Study on Research Trends in Hydrogen Production from Solar Sources Based on Scopus. Rev. Gestão Soc. e Ambient. 2022, 16, e03091. [Google Scholar] [CrossRef]
- Alhassan, M.; Jalil, A.A.; Nabgan, W.; Hamid, M.Y.S.; Bahari, M.B.; Ikram, M. Bibliometric studies and impediments to valorization of dry reforming of methane for hydrogen production. Fuel 2022, 328, 125240. [Google Scholar] [CrossRef]
- Arsad, A.Z.; Hannan, M.A.; Al-Shetwi, A.Q.; Mansur, M.; Muttaqi, K.M.; Dong, Z.Y.; Blaabjerg, A.F. Hydrogen energy storage integrated hybrid renewable energy systems: A review analysis for future research directions. Int. J. Hydrog. Energy 2023, 47, 17285–17312. [Google Scholar] [CrossRef]
- Ogarek, P.; Wojtoń, M.; Słyś, D. Hydrogen as a Renewable Energy Carrier in a Hybrid Configuration of Distributed Energy Systems: Bibliometric Mapping of Current Knowledge and Strategies. Energies 2023, 16, 5495. [Google Scholar] [CrossRef]
- Chanchetti, L.F.; Leiva, D.R.; Lopes de Faria, L.I.; Ishikawa, T.T. A scientometric review of research in hydrogen storage materials. Int. J. Hydrog. Energy 2020, 45, 5356–5366. [Google Scholar] [CrossRef]
- Pan, Y.; Tao, J.; Yang, S.; Cui, J.; Xiong, J.; Lu, X. Research trends and prospects for hydrogen production from sludge fermentation: Based on bibliometric analysis. Waste Dispos. Sustain. Energy 2024, 6, 451–471. [Google Scholar] [CrossRef]
- Moreno-Vargas, J.M.; Echeverry-Cardona, L.M.; Torres-Ceron, D.A.; Amaya-Roncancio, S.; Restrepo-Parra, E.; Castillo-Delgado, K.J. Photocatalysis as an Alternative for the Remediation of Wastewater: A Scientometric Review. ChemEngineering 2024, 8, 95. [Google Scholar] [CrossRef]
- Konur, O. The scientometric evaluation of the research on the production of bioenergy from biomass. Biomass Bioenergy 2012, 47, 504–515. [Google Scholar] [CrossRef]
- Jahanshahi, A.; Lopes, M.; Brandão, M.; De Castro, E.A. Development of bioenergy technologies: A scientometric analysis. Heliyon 2023, 9, e20000. [Google Scholar] [CrossRef]
- Kang, S.; Pan, Z.; Guo, J.; Zhou, Y.; Wang, J.; Fan, L.; Zheng, C.; Cha, S.W. Scientometric analysis of research trends on solid oxide electrolysis cells for green hydrogen and syngas production. Front. Energy 2024, 18, 583–611. [Google Scholar] [CrossRef]
- Goltsova, L. Scientometric studies of the problem of ‘hydrogen energy and technology’ in the world. Int. J. Hydrog. Energy 1990, 15, 655–661. [Google Scholar] [CrossRef]
- Bello, I.T.; Zhai, S.; He, Q.; Xu, Q.; Ni, M. Scientometric review of advancements in the development of high-performance cathode for low and intermediate temperature solid oxide fuel cells: Three decades in retrospect. Int. J. Hydrog. Energy 2021, 46, 26518–26536. [Google Scholar] [CrossRef]
- Rodríguez-Aburto, C.; Poma-García, J.; Montaño-Pisfil, J.; Morcillo-Valdivia, P.; Solís-Farfán, R.; Curay-Tribeño, J.; Pilco-Nuñez, A.; Flores-Salinas, J.; Tineo-Cordova, F.; Virú-Vasquez, P.; et al. Applications of Renewable Energies in Low-Temperature Regions: A Scientometric Analysis of Recent Advancements and Future Research Directions. Energies 2025, 18, 904. [Google Scholar] [CrossRef]
- Bello, I.T.; Zhai, S.; Zhao, S.; Li, Z.; Yu, N.; Ni, M. Scientometric review of proton-conducting solid oxide fuel cells. Int. J. Hydrog. Energy 2021, 46, 37406–37428. [Google Scholar] [CrossRef]
- Kaur, P.J.; Mandal, M.M. Green Hydrogen: A Scientometric-Based Mapping of Research and Development. In Advances in Clean Energy Technologies. ICET 2023. Springer Proceedings in Energy; Springer: Singapore, 2025; pp. 131–143. [Google Scholar] [CrossRef]
- Song, M.; Long, Y. Scientometric review of transition metal oxides for hydrogen energy production. Energy Sources Part A Recover. Util. Environ. Eff. 2022, 44, 3720–3734. [Google Scholar] [CrossRef]
- Al-Janabi, S.K.; Barron, A.R.; Shabbani, H.J.K.; Othman, M.R.; Kim, J. Advances in hydrogen production from sustainable resources through biological and thermochemical pathways: Review and bibliometric analysis. Int. J. Hydrog. Energy 2024, 60, 28–45. [Google Scholar] [CrossRef]
- Wang, L.; Li, X.; Guo, P.; Guo, S.; Yang, Z.; Pei, P. Bibliometric analysis of prognostics and health management (PHM) in hydrogen fuel cell engines. Int. J. Hydrog. Energy 2022, 47, 34216–34243. [Google Scholar] [CrossRef]
- Raman, R.; Nair, V.K.; Prakash, V.; Patwardhan, A.; Nedungadi, P. Green-hydrogen research: What have we achieved, and where are we going? Bibliometrics analysis. Energy Rep. 2022, 8, 9242–9260. [Google Scholar] [CrossRef]
- Agyekum, E.B.; Nutakor, C.; Khan, T.; Adegboye, O.R.; Odoi-Yorke, F.; Okonkwo, P.C. Analyzing the research trends in the direction of hydrogen storage—A look into the past, present and future for the various technologies. Int. J. Hydrog. Energy 2024, 74, 259–275. [Google Scholar] [CrossRef]
- Fernández-Arias, P.; Antón-Sancho, Á.; Lampropoulos, G.; Vergara, D. On Green Hydrogen Generation Technologies: A Bibliometric Review. Appl. Sci. 2024, 14, 2524. [Google Scholar] [CrossRef]
- Nabgan, W.; Abdullah, T.A.T.; Nabgan, B.; Jalil, A.A.; Nordin, A.H.; Ul-Hamid, A.; Hassan, N.S.; Hussain, I.; Coelho, A.; Amin, A.; et al. Catalytic biohydrogen production from organic waste materials: A literature review and bibliometric analysis. Int. J. Hydrog. Energy 2021, 46, 30903–30925. [Google Scholar] [CrossRef]
- Artiyasa, M.; Mardiyana, D.; Islami, L.A. Bibliometric green and hidrogen. BIO Web Conf. 2024, 148, 02032. [Google Scholar] [CrossRef]
- Wu, L.; Li, M.; Zhou, Y.; Hu, H. Transition Metal Oxides as Hydrogen Evolution Electrocatalyst: Scientometric Analysis. Curr. Nanosci. 2023, 19, 484–492. [Google Scholar] [CrossRef]
- Agyekum, E.B. Evaluating the linkages between hydrogen production and nuclear power plants—A systematic review of two decades of research. Int. J. Hydrog. Energy 2024, 65, 606–625. [Google Scholar] [CrossRef]
- Borges, P.T.; Lora, E.E.S.; Venturini, O.J.; Errera, M.R.; Maya, D.M.Y.; Isa, Y.M.; Kozlov, A.; Zhang, S. A Comprehensive Technical, Environmental, Economic, and Bibliometric Assessment of Hydrogen Production Through Biomass Gasification, Including Global and Brazilian Potentials. Sustainability 2024, 16, 9213. [Google Scholar] [CrossRef]
- Röper, K.; Kunz, N.; Gast, L. Renewable hydrogen in industrial production: A bibliometric analysis of current and future applications. Int. J. Hydrog. Energy 2025, 98, 687–696. [Google Scholar] [CrossRef]
- Moradi, R.; Groth, K.M. Hydrogen storage and delivery: Review of the state of the art technologies and risk and reliability analysis. Int. J. Hydrog. Energy 2019, 44, 12254–12269. [Google Scholar] [CrossRef]
- Kim, J.; Lee, S.; Srinivasan, S.; Chamberlin, C.E. Modeling of Proton Exchange Membrane Fuel Cell Performance with an Empirical Equation. J. Electrochem. Soc. 1995, 142, 2670–2674. [Google Scholar] [CrossRef]
- Amphlett, J.C.; Baumert, R.M.; Mann, R.F.; Peppley, B.A.; Roberge, P.R.; Harris, T.J. Performance Modeling of the Ballard Mark IV Solid Polymer Electrolyte Fuel Cell: I. Mechanistic Model Development. J. Electrochem. Soc. 1995, 142, 1–8. [Google Scholar] [CrossRef]
- Amphlett, J.C.; Baumert, R.M.; Mann, R.F.; Peppley, B.A.; Roberge, P.R.; Harris, T.J. Performance Modeling of the Ballard Mark IV Solid Polymer Electrolyte Fuel Cell: II. Empirical Model Development. J. Electrochem. Soc. 1995, 142, 9–15. [Google Scholar] [CrossRef]
- Fleig, J. Solid Oxide Fuel Cell Cathodes: Polarization Mechanisms and Modeling of the Electrochemical Performance. Annu. Rev. Mater. Res. 2003, 33, 361–382. [Google Scholar] [CrossRef]
- Tanner, C.W.; Fung, K.; Virkar, A.V. The Effect of Porous Composite Electrode Structure on Solid Oxide Fuel Cell Performance: I. Theoretical Analysis. J. Electrochem. Soc. 1997, 144, 21–30. [Google Scholar] [CrossRef]
- Wu, H.-W. A review of recent development: Transport and performance modeling of PEM fuel cells. Appl. Energy 2016, 165, 81–106. [Google Scholar] [CrossRef]
- Yadav, A.K.; Dash, P.; Mohanty, A.; Abbassi, R.; Mishra, B.K. Performance assessment of innovative constructed wetland-microbial fuel cell for electricity production and dye removal. Ecol. Eng. 2012, 47, 126–131. [Google Scholar] [CrossRef]
- Velu, S.; Suzuki, K.; Okazaki, M.; Kapoor, M.P.; Osaki, T.; Ohashi, F. Oxidative Steam Reforming of Methanol over CuZnAl(Zr)-Oxide Catalysts for the Selective Production of Hydrogen for Fuel Cells: Catalyst Characterization and Performance Evaluation. J. Catal. 2000, 194, 373–384. [Google Scholar] [CrossRef]
- Yakabe, H.; Hishinuma, M.; Uratani, M.; Matsuzaki, Y.; Yasuda, I. Evaluation and modeling of performance of anode-supported solid oxide fuel cell. J. Power Sources 2000, 86, 423–431. [Google Scholar] [CrossRef]














| Years | Key Milestone | Impact on Bibliometric Studies |
|---|---|---|
| 1990s | Early bibliometric studies on hydrogen energy research | Focused on hydrogen production and storage rather than reliability |
| 2000s | Initial citation-based analyses of fuel cell technology | Tracked growth of research on hydrogen-powered vehicles |
| 2010s | Introduction of bibliometric tools like VOSviewer and CiteSpace | Enabled visualization of citation networks and co-authorship collaborations |
| 2015–2020 | Growing interest in reliability-focused bibliometric studies | Identified key research areas in hydrogen-powered vehicle reliability |
| 2020s | Integration of AI and machine learning in bibliometric analysis | Enhanced predictive modeling of future research trends |
| Sr. No. | Variable/Parameter | Ref. | Count |
|---|---|---|---|
| 1 | Year-wise publication trend | [44,45,47,48,49,58,59,60,61,62,63,64,65,66,67,68,69,70,71,72,73,74,75,76,77,78,79,80,81,82,83,84,85,86,87,88,89,90,91,92,93,94,95,96,97,98,99,100,101,102,103,104,105,106,107,108,109,110,111,112,113,114,115,116,117,118,119,120,121,122,123,124,125,126,127,128,129,130,131,132,133,134] | 82 |
| 2 | Keyword analysis | [45,47,48,49,58,59,61,62,63,65,66,67,68,69,70,71,72,73,74,75,76,77,78,79,80,81,82,83,85,89,90,91,92,94,96,97,98,100,104,105,106,109,110,111,113,115,116,117,118,119,120,125,127,128,130,133,134,135,136,137,138,139,140,141] | 64 |
| 3 | Top journals according to publications and citations | [44,45,47,48,49,58,61,62,65,66,69,70,74,75,77,78,79,81,82,83,85,89,90,92,93,94,97,98,100,101,102,105,106,107,108,109,110,112,114,116,119,123,125,128,129,130,135,137,139,141] | 50 |
| 4 | Top countries according to publications and citations | [44,45,48,67,68,73,74,75,77,78,79,80,82,84,85,89,91,92,93,94,96,97,98,99,100,101,102,103,105,106,107,108,109,110,114,115,117,121,123,124,125,130,133,134,135,139,141] | 47 |
| 5 | Network analysis of countries | [44,48,49,58,61,62,63,64,66,68,69,70,71,72,74,78,79,80,84,85,86,88,90,94,97,100,102,105,107,109,114,115,116,118,123,125,128,130,135,136,137,141,142] | 43 |
| 6 | Article classification according to the number of publications and citations | [44,45,49,60,62,65,66,67,68,69,70,72,73,74,75,77,80,82,85,86,89,92,93,94,99,100,105,106,107,114,117,118,119,124,125,128,129,130,136,141] | 40 |
| 7 | Keyword network and cluster analysis | [76,78,79,80,82,84,85,86,88,89,91,93,94,97,98,100,101,103,104,106,107,108,109,110,111,112,114,116,118,120,123,125,128,129,130,134,137,138,141,142] | 40 |
| 8 | Top authors according to publications and citations | [44,47,48,60,61,62,69,71,73,75,77,78,79,80,82,84,85,88,90,92,93,97,98,99,106,107,109,114,116,118,123,124,128,130,135,139] | 36 |
| 9 | Network analysis of organizations/institutions | [44,48,49,58,61,66,68,69,70,71,74,78,81,82,83,85,88,89,90,92,94,97,99,100,102,105,106,107,110,117,120,124,135] | 33 |
| 10 | Network analysis of authors’ and co-authors’ citations and co-citations | [44,45,47,48,49,58,61,65,66,68,70,74,77,78,79,80,81,84,85,90,97,106,107,115,116,128,130,137,139] | 31 |
| 11 | Research/subject areas | [44,58,63,64,66,69,71,72,73,74,77,79,82,83,88,94,96,97,102,105,107,110,114,119,125,128,134,135,137,143] | 30 |
| 12 | Year-wise citation trend | [44,47,49,67,69,70,72,73,76,77,78,79,85,116,118,123] | 16 |
| 13 | Classification by document type | [49,58,66,83,88,89,91,93,94,103,125,137] | 12 |
| 14 | Network analysis of journals | [47,71,77,97,106,130,135] | 07 |
| 15 | Publication count; citation count; impact factor (IF); CiteScore; quartile; h-index; SJR; SNIP | [72,107,110,119,121,129] | 06 |
| 16 | Publication classification according to the language | [44,69,94] | 03 |
| 17 | Funding agencies | [78,99,130] | 03 |
| 18 | Top publishers | [72,73] | 02 |
| 19 | Sponsored vs. non-sponsored research | 0 | |
| 20 | Subscription vs. open-access publications | 0 | |
| 21 | Top 10 conference proceedings | 0 |
| Sr. No. | Variable/Parameter | Measure/Indicator | Description | Scope of Work/Significance | Key Findings/Strengths | Limitations |
|---|---|---|---|---|---|---|
| 1 | Publication Count | Number of papers published | Measures research output in the domain | Identifies growth trends | Highlights increasing interest and publication trends | It does not account for the quality or impact of publications |
| 2 | Citation Count | Total citations received | Measures the influence of published research | Determines key papers shaping the field | Highlights most influential work | High citations do not always indicate research quality |
| 3 | Citations per Paper | Average citations per publication | Evaluates the impact of individual studies | Identifies highly referenced studies | Provides insight into research significance | Biased towards older publications |
| 4 | Impact Factor (IF) | Journal IF | Measures the average citation impact of a journal | Helps in selecting reputable journals for publishing | Identifies leading journals in the field | Varies significantly across disciplines |
| 5 | CiteScore | Scopus CiteScore | Another measure of journal quality based on citations | Alternative to IF, covering a wider citation window | Identifies high-impact journals | Differences in calculation methods across sources |
| 6 | Quartile | Q1, Q2, Q3, Q4 | Ranks journals based on impact metrics | Identifies top-tier journals | Useful for journal selection | Quartile ranking varies across databases |
| 7 | h-Index | Researcher h-index | Measures productivity and impact of a researcher | Evaluate the researcher’s contribution | Helps in author impact assessment | Favors senior researchers with long publication history |
| 8 | SJR | SCImago Journal Rank | Weighted citation metric considering journal prestige | Identifies top-ranking journals | Helps in journal selection | Influenced by self-citation |
| 9 | SNIP | Source-Normalized Impact per Paper | Adjusts for field-specific citation behavior | Ensures fair comparison across disciplines | Balances citation variations | Less intuitive than IF or CiteScore |
| 10 | Year-Wise Publication Trend | Publications vs. time | Tracks research growth over time | Identifies periods of high research activity | Shows emerging trends | It may not reflect impact of quality |
| 11 | Top 10 Journals | List of most-published journals | Highlights primary publication sources | Assists researchers in targeting journals | Shows domain-specific publication hubs | Limited to dataset scope |
| 12 | Top 10 Publishers | Leading publishers in the field | Identifies key publishing bodies | Helps in understanding research dissemination | Highlights publication preferences | May exclude emerging publishers |
| 13 | Top 10 Conference Proceedings | Major conferences publishing hydrogen vehicle research | Recognizes influential conferences | Assists researchers in conference selection | Shows active research forums | Limited by indexing restrictions |
| 14 | Top 10 Most Highly Cited Articles | Most-referenced papers | Identifies seminal work in the field | Recognizes highly influential research | Guides literature review | Older papers have a citation advantage |
| 15 | Research Areas | Publications by domain | Maps contributions across disciplines | Identifies multidisciplinary research impact | Highlights domain overlap | May exclude niche research areas |
| 16 | Keyword Analysis | Keyword co-occurrence network | Identifies research trends and themes | Helps in trend analysis | Shows emerging topics | This may be influenced by indexing variations |
| 17 | Collaboration Data | Co-authorship and institutional ties | Tracks research partnerships | Maps international and institutional collaborations | Shows influential research networks | Data availability constraints |
| 18 | Research Collaboration | Country-wise collaboration analysis | Highlights global research efforts | Identifies leading research nations | Shows cross-border partnerships | Skewed by regional research funding |
| 19 | Network Analysis | Citation and co-authorship networks | Maps influential connections in research | Highlights interconnected researchers | Visualizes research impact | Limited by dataset coverage |
| 20 | Co-Citation and Co-Authorship Analysis | Citation linkages | Reveals patterns in scholarly influence | Identifies influential research clusters | Shows knowledge dissemination | Older papers may dominate |
| 21 | Classification by Document Type | Journals, conference papers, books, book chapters, review articles | Categorizes research output | Highlights preferred publication types | Shows academic dissemination preferences | May be database-specific |
| 22 | Sponsored vs. Non-Sponsored Research | Funding acknowledgment in publications | Distinguishes industry-funded vs. independent research | Assesses funding impact on research output | Shows the role of funding agencies | Data availability issues |
| 23 | Subscription vs. Open-Access Publications | Open- vs. closed-access papers | Identifies accessibility trends | It helps in understanding knowledge dissemination | Highlights open-access distribution | Some OA journals have a lower impact |
| 24 | Co-Authorship Network of Countries | Country collaboration network | Maps international research linkages | Identifies global research leaders | Shows regional collaborations | Data bias in indexing systems |
| 25 | Network Analysis of Highly Cited Countries | Citation-based country ranking | Highlights top-contributing nations | Recognizes leading research hubs | Maps country-wise impact | Citation disparity between regions |
| 26 | Network Analysis of Highly Cited Journals | Journal impact network | Identifies influential journals | Assists in journal selection | Highlights research dissemination patterns | Limited by citation indexing scope |
| 27 | Network Analysis of Highly Cited Organizations | Institutional citation impact | Ranks top institutions contributing to research | Identifies research leaders in academia and industry | Helps in institutional benchmarking | Bias towards well-funded institutions |
| Sr. No. | Source Type | No. of Documents (% of Total) | No. of Citations | Citations per Document |
|---|---|---|---|---|
| 1 | Journal papers | 1870 (73.48%) | 50,697 (86.84%) | 27.11 |
| 2 | Conference papers | 566 (22.24%) | 3076 (5.27%) | 5.43 |
| 3 | Reviews | 61 (2.40%) | 4450 (7.62%) | 72.95 |
| 4 | Book chapters | 25 (0.98%) | 29 (0.05%) | 1.16 |
| 5 | Books | 2 (0.08%) | 69 (0.12%) | 34.50 |
| 6 | Other | 21 (0.83%) | 62 (0.11%) | 2.95 |
| Total | 2545 | 58,383 | 22.94 | |
| Sr. No. | Journal Name | Documents | Citations | Citations per Document | CiteScore | Impact Factor | h-Index | SJR | Quartile | SNIP |
|---|---|---|---|---|---|---|---|---|---|---|
| 1 | International Journal of Hydrogen Energy | 311 | 11,888 | 38.23 | 13.5 | 8.1 | 263 | 1.513 | 1 | 1.38 |
| 2 | Journal of Power Sources | 226 | 10,820 | 47.88 | 16.4 | 8.1 | 357 | 1.857 | 1 | 1.399 |
| 3 | Energy Conversion and Management | 80 | 2737 | 34.21 | 19 | 9.9 | 250 | 2.553 | 1 | 2.124 |
| 4 | Energy | 65 | 3313 | 50.97 | 15.3 | 9.0 | 251 | 2.110 | 1 | 2.052 |
| 5 | Journal of the Electrochemical Society | 57 | 3852 | 67.58 | 7.2 | 3.1 | 310 | 0.868 | 1 | 0.773 |
| 6 | Applied Energy | 52 | 2550 | 49.04 | 21.2 | 10.1 | 292 | 2.820 | 1 | 2.411 |
| 7 | Energies | 50 | 735 | 14.70 | 6.2 | 3.0 | 152 | 0.651 | 1 | 0.947 |
| 8 | Electrochimica Acta | 39 | 1764 | 45.23 | 11.3 | 5.5 | 276 | 1.159 | 1 | 0.943 |
| 9 | Renewable Energy | 32 | 760 | 23.75 | 18.4 | 9.0 | 250 | 1.923 | 1 | 1.934 |
| 10 | International Journal of Energy Research | 28 | 453 | 16.18 | 9.1 | 4.3 | 123 | 0.826 | 1 | 0.915 |
| Sr. No. | Conference Proceedings | Papers | Citations | Citations per Paper |
|---|---|---|---|---|
| 1 | ECS Transactions | 59 | 341 | 5.78 |
| 2 | SAE Technical Papers | 23 | 43 | 1.87 |
| 3 | Proceedings of the ASME Turbo Expo | 13 | 54 | 4.15 |
| 4 | International Journal of Hydrogen Energy | 12 | 492 | 41.00 |
| 5 | Lecture Notes in Electrical Engineering | 11 | 18 | 1.64 |
| 6 | Energy Procedia | 10 | 125 | 12.50 |
| 7 | E3S Web of Conferences | 09 | 24 | 2.67 |
| 8 | Advanced Materials Research | 08 | 06 | 0.75 |
| 9 | AIChE Annual Meeting, Conference Proceedings | 08 | 04 | 0.50 |
| 10 | Journal of Physics: Conference Series | 08 | 12 | 1.50 |
| Sr. No. | Names of the Publishers | Number of Journal Papers | No. of Citations | Citations per Paper |
|---|---|---|---|---|
| 1 | Elsevier | 853 | 27,473 | 32.21 |
| 2 | MDPI | 112 | 1498 | 13.38 |
| 3 | John Wiley and Sons Ltd. | 57 | 539 | 9.46 |
| 4 | Springer | 55 | 542 | 9.85 |
| 5 | Electrochemical Society Inc. | 31 | 1759 | 56.74 |
| 6 | Taylor and Francis Ltd. | 30 | 202 | 6.73 |
| 7 | Royal Society of Chemistry | 17 | 325 | 19.12 |
| 8 | American Society of Mechanical Engineers (ASME) | 14 | 151 | 10.79 |
| 9 | Italian Association of Chemical Engineering—AIDIC | 14 | 57 | 4.07 |
| 10 | Science Press | 14 | 46 | 3.29 |
| Sr. No. | Subject Area | No. of Publications | Percentage Contributed (%) |
|---|---|---|---|
| 1 | Energy | 1486 | 58.39 |
| 2 | Engineering | 1236 | 48.57 |
| 3 | Chemistry | 556 | 21.85 |
| 4 | Physics and astronomy | 490 | 19.25 |
| 5 | Chemical engineering | 333 | 13.08 |
| 6 | Environmental science | 323 | 12.69 |
| 7 | Materials science | 286 | 11.24 |
| 8 | Mathematics | 175 | 6.88 |
| 9 | Computer science | 143 | 5.62 |
| 10 | Other: (1) social science; (2) biochemistry, genetics, and molecular biology; (3) multidisciplinary; (4) Earth and planetary sciences; (5) agricultural and biological sciences; (6) decision sciences; (7) business, management, and accounting; (8) medicine; (9) economics, econometrics, and finance; (10) immunology and microbiology; (11) pharmacology, toxicology, and pharmaceutics; (12) arts and humanities | 281 | 11.04 |
| Total publications | 2545 |
| Sr. No. | Article Type | Number of Papers | Number of Citations | Citations per Paper |
|---|---|---|---|---|
| 1 | Open access | 555 | 10,665 | 19.22 |
| 2 | Subscription | 1990 | 47,810 | 24.03 |
| 3 | Sponsored research | 1132 | 32,453 | 28.67 |
| 4 | Non-sponsored research | 2969 | 26,022 | 8.76 |
| Sr. No. | Country | Documents | Citations | Citations per Paper |
|---|---|---|---|---|
| 1 | China | 733 | 12,412 | 16.93 |
| 2 | United States | 337 | 11,022 | 32.71 |
| 3 | India | 230 | 3766 | 16.37 |
| 4 | South Korea | 175 | 3533 | 20.19 |
| 5 | Italy | 159 | 3284 | 20.65 |
| 6 | United Kingdom | 129 | 4420 | 34.26 |
| 7 | Japan | 126 | 3160 | 25.08 |
| 8 | Iran | 121 | 3528 | 29.16 |
| 9 | Canada | 111 | 4917 | 44.30 |
| 10 | Germany | 102 | 3849 | 37.74 |
| 10 | Turkey | 80 | 1773 | 22.16 |
| 11 | Taiwan | 80 | 1688 | 21.10 |
| 12 | France | 76 | 2450 | 32.24 |
| 13 | Spain | 52 | 1879 | 36.13 |
| 14 | Denmark | 37 | 1128 | 30.49 |
| 15 | Malaysia | 35 | 449 | 12.83 |
| 16 | Thailand | 32 | 449 | 14.03 |
| 17 | Australia | 30 | 866 | 28.87 |
| 18 | Saudi Arabia | 27 | 538 | 19.93 |
| 19 | Singapore | 27 | 882 | 32.67 |
| 20 | Russian Federation | 26 | 290 | 11.15 |
| Sr. No. | Title | Year | Source Title | Publisher | Cited by |
|---|---|---|---|---|---|
| 1 | Hydrogen storage and delivery: Review of the state of the art technologies and risk and reliability analysis [144] | 2019 | International Journal of Hydrogen Energy | Elsevier, Amsterdam, Netherlands Electrochemical Society, Pennington, NJ, USA | 912 |
| 2 | Modeling of Proton Exchange Membrane Fuel Cell Performance with an Empirical Equation [145] | 1995 | Journal of the Electrochemical Society | -- | 614 |
| 3 | Performance modeling of the Ballard Mark IV solid polymer electrolyte fuel cell I. Mechanistic model development [146] | 1995 | Journal of the Electrochemical Society | Electrochemical Soc Inc. | 548 |
| 4 | Performance Modeling of the Ballard Mark IV Solid Polymer Electrolyte Fuel Cell II. Empirical Model Development [147] | 1995 | Journal of the Electrochemical Society | -- | 452 |
| 5 | Solid Oxide Fuel Cell Cathodes: Polarization Mechanisms and Modeling of the Electrochemical Performance [148] | 2003 | Annual Review of Materials Research | -- | 432 |
| 6 | The effect of porous composite electrode structure on solid oxide fuel cell performance I. Theoretical analysis [149] | 1997 | Journal of the Electrochemical Society | Electrochemical Society Inc. | 403 |
| 7 | A review of recent development: Transport and performance modeling of PEM fuel cells [150] | 2016 | Applied Energy | Elsevier Ltd. | 380 |
| 8 | Performance assessment of innovative constructed wetland-microbial fuel cell for electricity production and dye removal [151] | 2012 | Ecological Engineering | -- | 380 |
| 9 | Oxidative steam reforming of methanol over CuZnAl(Zr)-oxide catalysts for the selective production of hydrogen for fuel cells: Catalyst characterization and performance evaluation [152] | 2000 | Journal of Catalysis | Academic Press Inc. | 367 |
| 10 | Evaluation and modeling of performance of anode-supported solid oxide fuel cell [153] | 2000 | Journal of Power Sources | Elsevier Ltd. | 342 |
Disclaimer/Publisher’s Note: The statements, opinions and data contained in all publications are solely those of the individual author(s) and contributor(s) and not of MDPI and/or the editor(s). MDPI and/or the editor(s) disclaim responsibility for any injury to people or property resulting from any ideas, methods, instructions or products referred to in the content. |
© 2025 by the authors. Licensee MDPI, Basel, Switzerland. This article is an open access article distributed under the terms and conditions of the Creative Commons Attribution (CC BY) license (https://creativecommons.org/licenses/by/4.0/).
Share and Cite
Patil, R.B.; Roy, A.; Al-Dahidi, S.; Mane, S.; Birajdar, D.; Chaurasia, R.; Auti, S. Bibliometric Analysis of Hydrogen-Powered Vehicle Safety and Reliability Research: Trends, Impact, and Future Directions. Hydrogen 2025, 6, 42. https://doi.org/10.3390/hydrogen6020042
Patil RB, Roy A, Al-Dahidi S, Mane S, Birajdar D, Chaurasia R, Auti S. Bibliometric Analysis of Hydrogen-Powered Vehicle Safety and Reliability Research: Trends, Impact, and Future Directions. Hydrogen. 2025; 6(2):42. https://doi.org/10.3390/hydrogen6020042
Chicago/Turabian StylePatil, Rajkumar Bhimgonda, Anindita Roy, Sameer Al-Dahidi, Sandip Mane, Dhaval Birajdar, Rohitkumar Chaurasia, and Shashikant Auti. 2025. "Bibliometric Analysis of Hydrogen-Powered Vehicle Safety and Reliability Research: Trends, Impact, and Future Directions" Hydrogen 6, no. 2: 42. https://doi.org/10.3390/hydrogen6020042
APA StylePatil, R. B., Roy, A., Al-Dahidi, S., Mane, S., Birajdar, D., Chaurasia, R., & Auti, S. (2025). Bibliometric Analysis of Hydrogen-Powered Vehicle Safety and Reliability Research: Trends, Impact, and Future Directions. Hydrogen, 6(2), 42. https://doi.org/10.3390/hydrogen6020042

