Abstract
Introduction: Peripheral arterial disease (PAD) impedes the ability to recover from lower extremity arthroplasties (LEA) while simultaneously increasing risks of peri- and postoperative complications, morbidity, and mortality. Despite the known risks that PAD presents, there are currently no standards outlining how practitioners should screen patients prior to undergoing LEA. The purpose of this manuscript is to facilitate the improved diagnosis of PAD, leading to appropriate vascular surgery consultation prior to undergoing orthopedic surgeries. Recommendations for Preoperative Assessment: Screening begins with a succinct history and physical exam, looking for signs and symptoms of diminished vascular integrity. A heightened suspicion for PAD should prompt the immediate enactment of an ankle brachial index, or alternatively, a pressure volume recording or the skin perfusion pressure technique.
1. Introduction
Total joint arthroplasty is one of the most common and successful orthopedic procedures in modern medicine [1]. The number of lower extremity surgeries (LES), specifically lower extremity arthroplasties (LEA), in the U.S. and worldwide is projected to increase substantially in the next few decades. Primary total hip and knee arthroplasties are projected to grow by 71% and 85%, to 635,000 and 1.26 million procedures, respectively, by 2030 [2]. Additionally, the overall demand for total ankle arthroplasty is expected to increase by 174% to 12,161 procedures by 2045 [3].
Peripheral arterial disease (PAD), a subcategory of atherosclerotic cardiovascular disease (ASCVD), is an obstructive arterial disease of the lower extremities which diminishes arterial flow [4]. While an estimated 200 million patients are affected by PAD worldwide, the disease continues to remain largely under-diagnosed [5]. PAD affects up to 8.5 million Americans, and as many as 20% of Americans aged 66–72 years [4,6]. Each summative decade of life increases the likelihood for the development of PAD, which puts the primary population undergoing LEA at particular risk.
Unique to those with PAD is the development of arterial ulcers, which occur as a result of reduced arterial blood flow and subsequent tissue perfusion. They are a cause for delayed hospital stay, postoperative complications, and significant medical expenses [7]. Arterial ulcers are a subset of chronic lower extremity ulcers and can occur in patients over 80 years old, affecting up to 5% of the general population. Baker et al. [7] revealed that 24% of arterial ulcers persisted for one year, while 35% of patients had problems as a result of the ulcer for 5 years [8]. Once chronic, leg ulcers impact virtually all aspects of life: pain is common, sleep is impaired, mobility and work capacity are restricted, and personal finances are often negatively affected [4].
The healing process after LEA is a complex process affected by local factors (growth factors, edema and ischemia, low oxygen tension, and infection), regional factors (arterial insufficiency, venous insufficiency, and neuropathy), systemic factors (inadequate perfusion and metabolic disease), and other factors such as nutritional state, preexisting illnesses, exposure to radiation therapy, and smoking [5]. Vascular comorbidities which alter blood flow integrity pose potent risks to operative success. Total hip arthroplasty (THA) poses a twenty-five-fold increased risk of myocardial infarction postoperatively in those with some form of ASCVD [9]. Effective cardiovascular assessment is therefore a crucial component of preoperative medical assessments by orthopedic specialists in deeming candidates safe for LEA. Proper screening can reduce surgical and anesthetic morbidity and mortality, as well as optimizing patients to return to desirable function as quickly as possible following surgery [10].
The American College of Cardiology (ACC) and American Heart Association (AHA) have identified several groups that have a higher risk of undiagnosed PAD, necessitating evaluation prior to undergoing a non-vascular surgery (Table 1). Data suggest that PAD detection and treatment rates are lower than for other forms of atherosclerotic arterial disease [11,12,13,14]. It is estimated that 50% of PAD patients are undiagnosed or clinically asymptomatic [15,16]. Therefore, the preoperative evaluation of Lower Extremity Vascular Integrity (LEVI) is essential in determining if a patient can withstand the risks of LEA, particularly in patients who present with risk factors or signs and symptoms of vascular pathology [17,18].
Table 1.
Groups at high risk for PAD. The American College of Cardiology/American Heart Association (ACC/AHA) guidelines on PAD identified the following groups with a higher risk for the development of PAD [12].
An effective LEA preoperative evaluation must begin with the acknowledgement and understanding of any risk factors associated with PAD [19]. Therefore, the purpose of this comprehensive review is to highlight the most important risk factors for those with PAD and to propose a standardized approach toward preoperative evaluation for safely undergoing LEA. Early disease identification, a structured treatment plan, and close patient monitoring can aid in avoiding complex surgical procedures, critical limb ischemia, and amputation.
2. Peripheral Arterial Disease: Complications and Lower Extremity Arthroplasty
Patients with preexisting PAD have an increased risk for complications such as infection following LEA [6]. These patients were also found to have longer inpatient stays, higher 90-day readmission rates, and higher rates of implant failure [7]. Some studies have shown that wound healing was delayed in patients who underwent total knee arthroplasty, and these patients were subsequently found to have reduced perfusion secondary to undiagnosed peripheral arterial disease [20,21]. Other complications such as the need for blood transfusion and the development of urinary tract infections have been found to affect PAD patients more often than patients without PAD [7].
Cardiovascular comorbidities pose significant threats to symptomatic PAD patients. The hazard ratios for death, myocardial infarction, congestive heart failure, stroke/transient ischemic attack, and the need for a revascularization procedure in those undergoing surgical interventions with underlying PAD is significantly higher than those without PAD [22]. The odds ratio for in-hospital deaths secondary to PAD is 1.84 compared to those without it [23]. Figure 1 highlights prevalence of limb and cardiovascular outcomes in a five-year period in those with PAD. They frequently have concomitant cerebrovascular or coronary artery disease (CAD), which places them at a high risk for adverse cardiovascular outcomes after orthopedic surgery [24]. The prevalence of CAD in those with PAD was found to be as high as 49.2% [25].
Figure 1.
(A) Estimated rates of limb and cardiovascular outcomes in five years in those with PAD according to the American College of Cardiology/American Heart Association (ACC/AHA) guidelines 75% due to cardiovascular disease. (B) Surgical hazard ratios associated with underlying PAD compared to those without it. (C) Prevalence of PAD per age Group. Results are based off an ABI ≤ 0.9, as illustrated by the National Health and Nutrition Examination Survey (NHANES) study [26,27]. (D) Risk factors for the progression of PAD. The Framingham Heart Study demonstrated that there was an increased risk of intermittent claudication in asymptomatic patients with various comorbidities. Mild HTN > (159/99); moderate HTN > (140/90) [21].
3. Peripheral Arterial Disease: Costs
PAD poses detrimental costs and consequences to surgical outcomes. Scully et al. estimated the average annual expenditures per patient with PAD to be USD 11,553 as compared to only USD 4219 in those without it [25]. Infection is the most common indication for revision THA, occurring in 4.6% of cases and necessitating 1.6% of all procedures to be revised, with an estimated cost of USD 30,000–USD 40,000 per infection [26,27]. Reoperations due to infection dramatically increase the length of hospital stay (LOHS) of those undergoing LEA [28]. Following primary THA, the LOHS was an average of 7.5 +/− 1.8 days compared to 30.6 +/− 14.9 days in those undergoing a secondary revision to compromised septic prosthesis [29]. The development of arterial ulcers also translates to significant costs. Chronic wounds affect an estimated 6.5 million patients in the United States annually, translating to over USD 25 billion dollars in medical costs per year [30]. Each additional day of stay is associated with a mean cost of USD 22,743 [31]. Table 2 provides a summary of the direct and indirect costs that may incur if a patient at risk for PAD is not properly screened and assessed prior to undergoing an orthopedic surgery.
Table 2.
Direct and indirect costs associated with PAD [16,26,27,28].
4. Recommendations for Preoperative Screening Assessment
Given the PAD’s detrimental effects on wound healing, it becomes imperative to screen patients’ LEVI prior to undergoing LEA. A comprehensive assessment including a cardiovascular and PAD work-up on patients who exhibit signs and symptoms or present with risk factors for PAD is necessary [32]. Complications, such as limb-threatening ischemia, may result from a failure to perform such a preoperative assessment, and although rare, these complications can be challenging to orthopedic specialists not familiar with its management. This is evident by high rates of limb loss (70%) after acute arterial thrombosis associated with total knee replacement [32]. Postoperatively, PAD patients risk developing severe claudication and experiencing significantly impaired rehabilitation following LEA [21]. Therefore, it is essential for orthopedic specialists to recognize the clinical features and associated risk factors of those with symptomatic and asymptomatic PAD who are hoping to undergo LEA.
4.1. STAGE I: Recognizing Risk Factors and Symptoms
Several factors place individuals at an increased risk of PAD. These include things such as an increasing age, male gender, non-white race/ethnicity, hypertension, diabetes, chronic kidney disease, and smoking [33]. Furthermore, compounding risk factors disproportionately increase the probabilities of a future PAD diagnosis, as demonstrated in Table 1 [33]. Individuals with three or more risk factors are at ten-times greater risk for the development of PAD, with smoking being the number one single risk factor. Previous LEA is independently linked to an increased risk of developing PAD. This risk is also higher in women and patients 65 years of age and younger and within the first year of follow up [34].
As it pertains to symptoms, intermittent claudication is the most common finding in PAD patients, presenting most often with pain, aching or cramping with use in the buttock, hip, thigh, or calf. Lacroix et al. demonstrated that overall PAD prevalence is 29%, and of these patients, three quarters are unaware of their diagnosis. This is thought to be due to intermittent claudication being present in only 3% of patients with PAD [35]. The severity of claudication can range from pain with activity to pain at rest. The location of claudication can play an important role in determining the site of stenotic vessels (Table 3). PAD commonly affects medium- and large-sized vessels, most commonly the abdominal and iliac arteries (30% of symptomatic patients), the femoral and popliteal arteries (80–90% of patients), and the tibial and peroneal arteries (40–50% of patients). These lesions most commonly occur at arterial branch points (e.g., common iliac arteries off aorta), which are sites of increased flow turbulence, altered shear force, and intimal injury [36].
Table 3.
Claudication location [35]. The femoral and popliteal arteries are most affected (80–90% of patients) [33].
Obesity is independently associated with poor hemodynamic control intraoperatively, likely due to the autonomic dysfunction associated with obese individuals [25]. As such, patients should be screened by orthopedic specialists for safety in undergoing surgery. Those who deem high risk for prior or undiagnosed PAD (symptoms, history) and the complications associated with surgery should be passed on to stage II of these guidelines for the utilization of an ankle brachial index (ABI) measurement. Those absent of any risk factors may proceed with LEA.
4.2. STAGE II: Physical Exam Findings and Ankle Brachial Index (ABI)
Although asymptomatic PAD is common, there are several key physical exam findings secondary to arterial compromise which necessitate investigation for possible underlying PAD [37]. Characteristics include diminished or absent pulses distal to the site of occlusion, hair loss, ulceration, smooth and shiny skin, muscle atrophy, cyanosis with elevation, and rubor with dependence of the extremities. Notably, following the elevation of the limbs, the time necessary for the veins of the legs to fill and produce a reactive hyperemia in tissues, displaying rubor of the limbs, is directly related to the severity of the ischemia secondary to PAD [38]. The physical exam findings of PAD are outlined in Table 4.
Table 4.
Physical exam signs of PAD [38].
4.2.1. General Examination
Evaluating a patient’s general appearance, vital sign measurements, and blood work as part of the standard preoperative screening, a key component in initially determining whether the patient can safely undergo LEA. Basic vital signs provide strong insight to any underlying medical derangements. These include body temperature (98.6 F), pulse rate (60–100 beats per minute), respiratory rate (12–20 respirations per minute), and blood pressure (below 120/80 mmHg). The aberration of these constitutes the possibility of uncontrolled chronic conditions, or an acute process, therefore increasing the risk for undergoing an unsafe LEA.
4.2.2. Regional Examination
The physical exam should include a thorough dermatologic assessment to look for arterial ulcers or other skin changes secondary to PAD. Early referral to vascular services for preoperative angiography and revascularization can reduce the recurrence rates of ulcers, as well as diminish the incidence of critical limb ischemia during subsequent LEA [38,39]. The reconsideration of LEA candidacy is warranted in those with current lower extremity ulcers.
4.2.3. Arterial Brachial Index (ABI)
Perhaps the most reliable and accurate screening test for PAD is the Arterial Brachial Index (ABI). An ABI is a ratio of the systolic blood pressure of the ankle to that of the arm. The ABI serves as a powerful clinical utility, indicating atherosclerotic disease. The ABI is used to diagnose and screen for PAD as a surrogate marker of atherosclerosis and as a predictor of cardiovascular events [40]. The ABI is calculated as following:
An ABI between 1 and 1.4 is considered normal. A borderline risk of PAD is indicated by an ABI between 0.9 and 1. PAD is indicated by a value below 0.9, with disease severity increasing with lower values [40]. Absent or asymmetrical pulses alone are another indication for vascular referral prior to LEA [41,42]. Smith et al. proposed that any patient with intermittent claudication, rest pain, or previous arterial ulcers indicating PAD should be considered at risk for arterial compromise with an LEA [43]. Orthopedic surgical candidates which also demonstrate adequate peripheral circulation by way of a routine ABI should be enabled to proceed with LEA. Those with an ABI < 0.9 may be eligible fpr preemptive vascular surgery referral to guarantee adequate vascular integrity prior to LEA.
However, the ABI is not exempted from limitations. Bonham et al. remarked that the ABI is an indirect examination that infers the anatomical location of an occlusion or stenosis. The exact location of the stenosis or occlusion cannot be determined by ABI alone [40]. Additionally, ABI values may be falsely normal in asymptomatic patients with moderate aortoiliac stenosis (e.g., diabetics) [42]. Aerden et al. and Smith et al. have both documented how medial calcinosis, present in the arteries of diabetics, can contribute to needing higher cuff pressures to impede arterial flow during ABI measurements, thus resulting in artificially normal or high values (>1.3) [43,44]. Therefore, abnormal ABIs in these populations should also prompt vascular consultation prior to pursuing LEA.
4.2.4. Contraindications of ABI [45]
- (1)
- Patients with suspected or known acute (DVT) or superficial thrombophlebitis.
- (2)
- Those who have had recent surgery, ulcers, casts, or bandages that cannot or should not be compressed by pressure cuffs.
- (3)
- Patients with incompressible arteries due to medial calcification.
- (4)
- Patients who have had an interventional procedure (i.e., stent placement, arterial bypass graft).
- (5)
- Patients who have had a lower extremity (ankle-level) interventional procedure (i.e., ankle level arterial bypass graft).
With these limitations, patients with compounding risk factors may require other more sensitive tools to accurately diagnose PAD.
(1) Air or volume plethysmography (also called pulse volume recording or PVR)
The normal pulse volume recording is composed of a systolic upstroke with a sharp systolic peak followed by a downstroke that contains a prominent dicrotic notch. Changes in the pulse volume contour such as the disappearance of the dicrotic notch and the loss of a sharp systolic peak indicate proximal arterial obstruction and are due to the dissipated energy that occurs on account of arterial narrowing. These changes can be a sign of PAD [46].
(2) The skin perfusion pressure (SPP) test
SPP is a measurement of reactive hyperemia, a provocative test of the capillaries and their ability to vasodilate [47]. In normal, healthy adults, skin perfusion ranges are 70–110 mm Hg. Perfusion pressures associated with PAD are typically in the range of 30 to 60 mmHg, while critical limb ischemia is defined as a perfusion pressure below 30 mmHg [48,49].
4.3. STAGE III: Classification of PAD Using Risk Factors, Symptoms, and Signs
Historically, the classification of limb ischemia has been based primarily on tissue perfusion [24]. The Fontaine and Rutherford classification systems were the most widely used classification systems for decades [50]. However, the focus of both the Fontaine and Rutherford classification systems on tissue perfusion alone make it unable to effectively show limb ischemia due to other etiologies such as diabetes [50,51,52,53]. The increasing prevalence of diabetes globally necessitated an updated classification system that can incorporate other elements, namely wound depth and infection, to better characterize the limb ischemia and stratify patients towards management [54]. The Wound, Ischemia, and Foot Infection (WIfI) system has since been published to provide more accurate limb ischemia assessment and hence provide clinically actionable data [54].
The WIfI system (Figure 2) still utilizes tissue perfusion as part of its classification, but also incorporates two other elements that impact limb ischemia: wound depth and infection [55]. Each of these elements are graded on a progressive scale of severity ranging from 0 to 3. The ischemia assessment consists of the following grades: Grade 0 (ABI 0.8), Grade 1 (ABI 0.6–0.79), Grade 2 (ABI 0.4–0.59), and Grade 3 (ABI . Wound depth assessment consists of the following grades: Grade 0 (no wound/ulcer), Grade 1 (small/shallow ulcer(s)), Grade 2 (deeper ulcer with exposed structures), and Grade 3 (extensive/deep ulcer of fore/midfoot or full-thickness heel ulcer). The infection assessment grading is meant to combine local and systemic inflammatory markers to assess complication risk due to infection: Grade 0 (no signs of infection), Grade 1 (local infection with 2 physical signs present within 2 cm), Grade 2 (local infection with involvement of skin > 2 cm away or deeper than subcutaneous tissue), Grade 3 (local infection with clinical signs of systemic inflammatory response). These classifications can be visualized in Figure 2.
Figure 2.
(A) WIfI classification of PAD wound. (B) WIfI classification of PAD-ischemia. (C) WIfI Classification of PAD-foot infection. (D) Categorization of ABP levels based on severity.
The WIfI systems’ three categories with four possible scores each produce a grid of 64 possible outcomes. These outcomes are individually categorized into one of four stages and help to stratify patients based on risk for amputation, as well as benefit revascularization: Stage 1 (very low), Stage 2 (low), Stage 3 (moderate), and Stage 4 (high). The graded outcomes and their assigned score can be visualized with more detailed information in Figure 3. Generally, higher grades (Stage 3 and 4) of ischemia correlate strongly to amputation risk and the benefit of revascularization prior to LEA [54].
Figure 3.
WIfI estimated risk for amputation and revascularization.
The WIfI scoring system provides clinically actionable information regarding a patient’s risk for undergoing amputation, and perhaps more importantly, provides insight into whether a patient would benefit from undergoing a revascularization procedure (Figure 3) to achieve Lower Extremity Vascular Optimization (LEVO) prior to LEA. This may be beneficial to orthopedic specialists when deeming patients safe for surgical intervention during the preoperative assessment of a patient with PAD.
4.4. STAGE IV: Surgical Intervention
A history of previous vascular surgery (i.e., coronary artery bypass, carotid endarterectomy, abdominal aortic aneurysm repair) or those whose ABI values that fall ≤ 0.9 are indicative of PAD necessitating vascular consultation prior to LEA [38,39,43,49]. Several treatment modalities are available as methods for restoring perfusion pressures prior to surgery, as seen in Table 5. These include Percutaneous Transluminal Angioplasty (PTA); atherectomy, by which there is removal of an atheromatous plaque; endarterectomy, involving the incisional removal of the stenotic vessel segment; and bypass grafting, as seen most commonly in the heart, in which a detour is made around a narrowed or blocked peripheral vessel [54]. Revascularization procedures typically require 3–5 days of hospitalization, with an overall recovery lasting between 2 and 6 weeks [55]. The restoration of distal pulses following revascularization serves as an important indicator of vascular sufficiency in undergoing a subsequent LEA. Notably, among 533 limbs with ulceration in 462 patients, 167 had no detectable dorsalis pedis or posterior tibial pulses [39].
Table 5.
ACC/AHA evidence-based medical interventions in PAD.
To date, there currently are no guidelines regulating the return to orthopedic surgery following revascularization procedures. It is suggested that clearance is attained by a vascular surgeon prior to undergoing orthopedic surgery in regard to a patient’s LEVI.
5. Summary of Recommendations
Based on the aforementioned risk factors, current standards of practice, and current wound classification systems, we propose the following considerations when assessing a patient with risk factors for PAD prior to orthopedic surgery. We should begin by taking a thorough history followed by a focused assessment specifically for risk factors that would lend towards the development of PAD (diabetes, hypertension, CKD, and smoking activity). If the patient exhibits positive risk factors or symptoms that suggest vascular pathology, a focused physical exam assessment is required to gauge whether the patient would tolerate surgical intervention. The physical exam consists of a thorough dermatologic inspection, looking for ulceration, skin color or thickness changes, and lower extremity cyanosis or rubor. Pulses are auscultated for bruits, palpated for strength, and an ABI is performed to assess for stenosis severity.
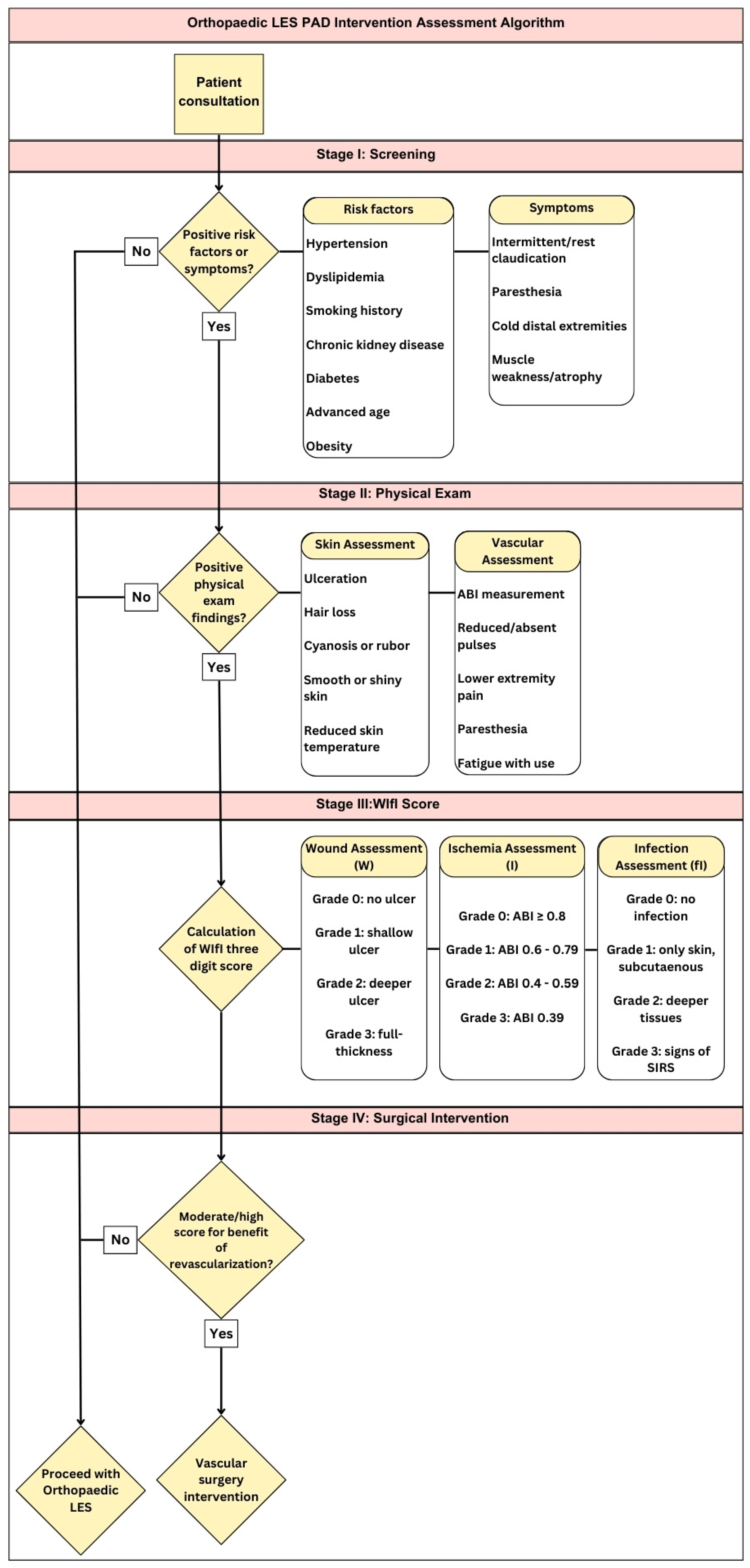
Given the patient’s historical information and physical exam findings including ABI, the patient should be stratified by risk of amputation and whether they would benefit from revascularization using the WIfI classification system. Then, they should have grades assigned for wounds, ischemia, and foot infections (Figure 2) to create a three-digit score. For example, a patient who demonstrated no ulceration, rest pain, and no foot infection would yield a WIfI score of 030. This score should be used to reference the legend (Figure 3), which will suggest whether there would be a benefit (very low, low, moderate, high) to surgical intervention. If necessary, refer the patient for a vascular surgery consultation. Following which, the patient should be reassessed again at a later date to determine the patient’s candidacy to safely tolerate an LEA procedure. Figure 4 provides a proposed algorithm for orthopedic specialists in determining LEVI, the potential necessity for a revascularization procedure to achieve LEVO prior to LEA.
Figure 4.
Orthopedic LEA-LE PAD intervention algorithm.
For the busy orthopedic surgeon, relying on ABI alone to evaluate PAD preoperatively may seem convenient. ABI < 0.9 generally suggests a vascular surgery referral; however, it is important to remember that ABIs are not without limitations, and in some instances are contraindicated. For this reason, the proposed stepwise algorithm in Figure 4 seeks to provide a more comprehensive approach towards PAD in the setting of preoperative lower extremity arthroplasty patient evaluation.
6. Conclusions
Postoperative healing is a consequence of adequate blood flow. The need for adequate blood flow is amplified both peri- and postoperatively in those undergoing LEA. Comorbidities such as diabetes mellitus, hypertension, dyslipidemias, smoking, gender, race, and obesity are potent risk factors for the development of PAD and inadequate LEVI, raising the risk of detrimental complications.
Following a stepwise guide as the one depicted in this study could provide strong clinical utility to aid in determining which patients may safely undergo LEA given their ASCVD history. A preoperative history and physical for ASCVD (e.g., PAD) looking for signs such as intermittent claudication, previous or current ulceration, or diminished or unequal pulses can confer further investigation by obtaining an ABI measurement for possible chronic or undiagnosed PAD. Those with ABI measurements < 0.9 indicate occult PAD and prompt further evaluation by a vascular surgeon prior to continuing with LEA. If vascular consultation necessitates a LEVO procedure (i.e., endarterectomy, bypass, angioplasty), a prerequisite for LEA consideration is the adequate recuperative time from LEVO and clearance by the vascular surgeon based on the patient’s LEVI. This guide could help to stratify patients based on risks related to undergoing major orthopedic surgical procedures. Implementation into clinical practice could aid in navigating decisions as to which patients require vascular intervention prior to LEA. There is hope that this would help to mitigate complication rates, minimize reoperations, truncate medical spending, and most importantly, improve patient satisfaction, safety, and well-being in those undergoing an LEA with diagnosed or underlying PAD.
Funding
This research received no external funding.
Conflicts of Interest
All authors declare no conflicts of interest.
References
- Illingworth, K.D.; Mihalko, W.M.; Parvizi, J.; Sculco, T.; McArthur, B.; Bitar, Y.; Saleh, K. How to minimize infection and thereby maximize patient outcomes in total joint arthroplasty: A multicenter approach. J. Am. Assoc. Orthop. Surg. 2013, 95, e50. [Google Scholar] [CrossRef] [PubMed]
- Sloan, M.; Premkumar, A.; Sheth, N.P. Projected volume of primary total joint arthroplasty in the US, 2014–2020. J. Bone Jt. Surg. Am. 2018, 100, 1455–1460. [Google Scholar] [CrossRef] [PubMed]
- Gross, C.; Rabinowitz, J.; Durante, E. Projections for total ankle arthroplasty based upon the National Inpatient Sample. Foot Ankle Orthop. 2018, 3. [Google Scholar] [CrossRef]
- Agale, S.V. Chronic leg ulcers: Epidemiology, aetiopathogenesis and management. In Ulcers; Wiley: Hoboken, NJ, USA, 2013. [Google Scholar]
- Hunt, T.K.; Hopf, H.; Hussain, Z. Physiology of Wound Healing. Adv. Ski. Wound Care 2000, 13, 6. [Google Scholar] [CrossRef]
- Bozic, K.; Lau, E.; Kurtz, S. Patient-related Risk Factors for Postoperative Mortality and Periprosthetic Joint Infection in Medicare Patients Undergoing TKA. Clin. Orthop. Relat. Res. 2012, 470, 130–137. [Google Scholar] [CrossRef]
- Baker, S.R.; Stacey, M.C. Epidemiology of chronic leg ulcers in Australia. Aust. N. Z. J. Surg. 1994, 64, 258–261. [Google Scholar] [CrossRef]
- Jones, R.E.; Russell, R.D.; Huo, M.H. Wound healing in total joint replacement. J. Bone Jt. Surg. 2013, 95, 144–147. [Google Scholar] [CrossRef]
- Summers, S.; Yakkanti, R.; Haziza, S.; Vakharia, R.; Roche, M.W.; Hernandez, V.H. Nationwide analysis on the impact of peripheral vascular disease following primary total knee arthroplasty: A matched-control analysis. Knee 2021, 31, 158–163. [Google Scholar] [CrossRef]
- Zolper, E.; Kotha, V.; Walters, E.; Nigam, M.; Lakhiana, C.; Fortman, E.; Janhofer, D.; Steinberg, J.; Attinger, C.; Evans, K. Incidence of Major Arterial Abnormality in Patients with Wound Dehiscence after Lower Extremity Orthopedic Procedures. Plast. Reconstr. Surg. 2020, 146, 1382–1390. [Google Scholar] [CrossRef]
- Fuiijkschot, W.W.; Martine, C.M.; van der Linden, R.; Krijnen, P.A.; Zethof, I.P.; Theyse, L.F.; Kleemann, R.; Niessen, H.W.; Smulder, Y.M. Orthopedic surgery increases artherosclerotic lesions and necrotic core area in ApeE−/− mice. Atherosclerosis 2016, 255, 164–170. [Google Scholar] [CrossRef]
- Rosendorff, C.; Lackland, D.T.; Allison, M.; Aronow, W.S.; Black, H.R.; Blumenthal, R.S.; Cannon, C.P.; Lemos, J.A.; Elliott, W.J.; Findeiss, L.; et al. Treatment of hypertension in patients with coronary artery disease: A scientific statement from the AHA, ACC, and ASH. J. Am. Coll. Cardiol. 2015, 65, 1998–2038. [Google Scholar] [CrossRef] [PubMed]
- Zambouri, A. Preoperative evaluation and preparation for anesthesia and surgery. Hippokratia 2007, 11, 13–21. [Google Scholar] [PubMed]
- Shamoun, D.; Sural, N.; Abela, G. Peripheral artery disease: Therapeutic advances. Expert. Rev. Cardiovasc. Ther. 2008, 6, 539–553. [Google Scholar] [CrossRef]
- Shu, J.; Santulli, G. Update on peripheral artery disease: Epidemiology and evidence-based facts. Atherosclerosis 2018, 275, 379–381. [Google Scholar] [CrossRef]
- Sen, C.K.; Gordillo, G.M.; Roy, S.; Kirsner, R.; Lambert, L.; Hunt, T.K.; Gottrup, F.; Gurtner, G.C.; Longaker, M.T. Human skin wounds: A major and snowballing threat to public health and the economy. Wound Repair. Regen. 2009, 17, 763–771. [Google Scholar] [CrossRef]
- McDermott, M.M.; Mandapat, A.L.; Moates, A.; Albay, M.; Chiou, E.; Celic, L.; Greenland, P. Knowledge and attributes regarding cardiovascular disease risk and prevention in patients with coronary or peripheral artery disease. Arch. Intern. Med. 2003, 163, 2157–2162. [Google Scholar] [CrossRef]
- Ismail, H.M.; Jackson, K.; Smith, D. Diagnosis and treatment of peripheral arterial disease compared with other atherosclerotic vascular disease in a university primary care clinic. J. Investig. Med. 2006, 54, 255–261. [Google Scholar] [CrossRef]
- Hirsch, A.T.; Halverson, S.L.; Treat-Jacobson, D.; Hotvedt, P.S.; Lunzer, M.M.; Krook, S.; Rajala, S.; Hunninghake, D.B. The Minnesota regional peripheral arterial disease screening program: Toward a definition of community standards of care. Vasc. Med. 2001, 6, 87–96. [Google Scholar] [CrossRef]
- Hisch, A.T.; Criqui, M.H.; Treat-Jacobson, D.; Regensteiner, J.G.; Creager, M.A.; Olin, J.W.; Krook, S.H.; Hunninghake, D.B.; Comerota, A.J.; Walsh, M.E.; et al. Peripheral arterial disease detection, awareness, and treatment in primary care. JAMA 2001, 286, 1317–1324. [Google Scholar] [CrossRef]
- Grenon, S.M.; Vittinghoff, E.; Owens, C.D.; Conte, M.S.; Whooley, M.; Cohen, B.E. Peripheral artery disease and risk of cardiovascular events in patients with coronary artery disease: Insights from the heart and soul study. Vasc. Med. 2013, 18, 176–184. [Google Scholar] [CrossRef]
- Hoyer, C.; Sandermann, J.; Petersen, L.H. The toe-brachial index is the diagnosis of peripheral arterial disease. J. Vasc. Surg. 2013, 58, 231–238. [Google Scholar] [CrossRef] [PubMed]
- Hozack, P.F.; Cole, P.A.; Gardner, R.; Corces, A. Popliteal aneurysm after total knee arthroplasty: Case reports and review of the literature. J Arthroplast. 1990, 5, 301–305. [Google Scholar] [CrossRef] [PubMed]
- Klenerman, L. The tourniquet is operations on the knee: A review. J. R. Soc. Med. 1982, 75, 31–32. [Google Scholar] [CrossRef] [PubMed]
- Eraso, L.H.; Fukaya, E.; Mohler, E.R.; Xie, D.; Sha, D.; Berger, J.S. Peripheral arterial disease, prevalence and cumulative risk factor profile analysis. Eur. J. Prev. Cardiol. 2014, 21, 704–711. [Google Scholar] [CrossRef] [PubMed]
- Lacroix, P.; Aboyans, V.; Voronin, D.; Guyader, A.L.; Cautres, M.; Laskar, M. High prevalence of undiagnosed patients with peripheral arterial disease in patients hospitalized for non-vascular disorders. Int. J. Clin. Pract. 2008, 62, 59–64. [Google Scholar] [CrossRef]
- Scully, R.E.; Arnaoutaskis, D.J.; DeBoard, S.A.; Semel, M.; Nguyen, L.L. Estimated annual health care expenditures in individuals with peripheral arterial disease. J. Vasc. Surg. 2018, 67, 558–567. [Google Scholar] [CrossRef]
- Jewett, B.A.; Collinks, D.K. High complication rate with anterior total hip arthroplasties on a fracture table. Clin. Orthop. Relat. Res. 2011, 469, 503–507. [Google Scholar] [CrossRef]
- Klouche, S.; Sariali, E.; Mamoudy, P. Total hip arthroplasty revision due to infection: A cost analysis approach. Orthop. Traumatol. Surg. Res. 2010, 96, 124–132. [Google Scholar] [CrossRef]
- McDaniel, J.C.; Browning, K.K. Smoking, chronic wound healing, and implications for evidence-based practice. J. Wound Ostomy Cont. Nurs. 2014, 41, 415–423. [Google Scholar] [CrossRef]
- Bernstein, J.; Esterhai, J.L.; Staska, M.; Reinhardt, S.; Mitchell, M.E. The prevalence of occult peripheral arterial disease among patients referred for orthopedic evaluaton of leg pain. Vasc. Med. 2008, 13, 235–238. [Google Scholar] [CrossRef]
- Singh, M.; Lennon, R.J.; Darbar, D.; Gersh, B.; Holmes, D.R.; Rihal, C.S. Effects of peripheral arterial disease in patients undergoing percutaneous coronary intervention with intracoronary stents. Mayo Clin. Proc. 2004, 79, 1113–1118. [Google Scholar] [CrossRef] [PubMed]
- Creager, M.A.; Loscalzo, J. 302: Arterial diseases of the extremities. In Harrison’s Principles of Internal Medicine, 19th ed.; Hauser, F., Jameson, L., Kasper, L., Eds.; McGraw-Hill Professional Publishing: New York, NY, USA, 2015; Volume I–II. [Google Scholar]
- Slovut, D.P.; Lipsitz, E.C. Surgical technique and peripheral artery disease. Circulation 2012, 126, 1113–1118. [Google Scholar] [CrossRef] [PubMed]
- Feringa, H.H.; Bax, J.J.; Hoeks, S.; van Waning, V.H.; Elhendy, A.; Karagiannis, S.; Vidakovic, R.; Schouten, O.; Boersma, E.; Poldermans, D. A prognostic risk index for long-term mortality in patients with PAD. JAMA 2007, 167, 2482–2489. [Google Scholar]
- Moffatt, C. Leg ulcers. In Vascular Disease; Whurr Publishers: London, UK, 2001; pp. 200–237. [Google Scholar]
- Ko, S.H.; Bandynk, D.F. Interpretation and significance of ankle-brachial systolic pressure index. Semin. Vasc. Surg. 2013, 26, 86–94. [Google Scholar] [CrossRef] [PubMed]
- Bonham, P.A.; Cappaccuio, M.; Husley, T.; Michel, Y.; Kelechi, T.; Jenkins, C.; Robison, J. Are ankle and toe brachial indices (ABI-TBI) obtained by a pocket doppler interchangeable with those obtained by standard laboratory equipment? J. Wound Ostomy Cont. Nurs. 2007, 34, 35–44. [Google Scholar] [CrossRef]
- Moffatt, C.J.; Oldroyd, M.I.; Greenhalgh, R.M. Palpating ankle pulses is insufficient in detecting arterial insufficiency in patients with leg ulceration. J. Vasc. Surg. 1994, 9, 170–172. [Google Scholar] [CrossRef]
- Smith, D.C.; Bilmen, G.J.; Igbal, S.; Robey, S.; Pereira, M. Medial artery calcification as an indicator of diabetic peripheral vascular disease. Foot Ankle Int. 2008, 29, 85–90. [Google Scholar] [CrossRef]
- Singh, N.; Armstrong, D.G.; Lipsky, B.A. Preventing foot ulcers in patients with diabetes. JAMA 2005, 293, 217–228. [Google Scholar] [CrossRef]
- Brownrigg, J.R.W.; Apelqvist, J.; Bakker, K.; Schaper, N.C.; Hinchliffe, R.J. Evidence-based management of PAD and Diabetic Foot. Eur. J. Vasc. Endovasc. Surg. 2013, 45, 673–681. [Google Scholar] [CrossRef]
- Aerden, D.; Massasad, D.; von Kemp, K.; van Tussenbroek, F.; Debing, E.; Keymeulen, B.; Van den Brande, P. The ankle-brachial index and the diabetic foot: A troublesome marriage. Ann. Vasc. Surg. 2011, 25, 770–777. [Google Scholar] [CrossRef]
- Kempczinski, R.F. Segmental volume plethysmography in the diagnosis of lower extremity arterial occlusive disease. J. Cardiovasc. Surg. 1982, 23, 125–129. [Google Scholar]
- Jatakeyama, S.; Saito, M.; Ishigaki, Y.; Yamamoto, H.; Okamoto, A.; Ishibashi, Y.; Murasawa, H.; Imanishi, K.; Tokui, N.; Okamoto, T.; et al. Skin perfusion pressure is a prognostic factor in hemodialysis patients. Int. J. Nephrol. 2012, 2012, 385274. [Google Scholar]
- Kaanetaka, T.; Komiyama, T.; Onozuka, A.; Miyata, T.; Shigematsu, H. Laser doppler skin perfusion pressure in the assessment of Raynaud’s phenomenon. Eur. J. Vasc. Endovasc. Surg. 2004, 27, 414–416. [Google Scholar] [CrossRef] [PubMed]
- Grenon, S.M.; Gagnon, J.; Hslang, J. Ankle-brachial index for assessment of peripheral arterial disease. N. Engl. J. Med. 2009, 361, e40. [Google Scholar] [CrossRef]
- Marso, S.P.; Hiatt, W.R. Peripheral arterial disease in patients with diabetes. J. Am. Coll. Cardiol. 2006, 47, 921–929. [Google Scholar] [CrossRef]
- Bulugahapitiya, U.; Siyambalapitiya, S.; Sithole, J. Is diabetes a coronary risk equivalent? Systematic review and meta-analysis. Diabet. Med. 2009, 26, 142–148. [Google Scholar] [CrossRef]
- Ramirez, S.P.B.; McCullough, K.P.; Thumma, J.R.; Nelson, R.G.; Morgenstern, H.; Gillespie, B.W.; Inaba, M.; Jacobson, S.H.; Vanholder, R.; Pisoni, R.L.; et al. Hemoglobin A1c levels and mortality in the diabetic hemodialysis population. Diabetes Care 2012, 35, 2527–2532. [Google Scholar] [CrossRef]
- Stryker, L.S.; Abdel, M.P.; Mark, E.M.; Morrow, M.M.; Kor, D.J.; Morrey, B.F. Elevated postoperative blood glucose and preoperative hemoglobin A1c are associated with increased wound complications following total joint arthroplasty. J. Bone Jt. Surg. 2013, 95, 808–814. [Google Scholar] [CrossRef]
- Mills, J.L.; Conte, M.S.; Armstrong, D.G.; Pompeselli, F.B.; Schanzer, A.; Sidawy, A.N.; Andros, G. The society for vascular surgery lower extremity threatened limb classification system: Risk stratification based on wound, ischemia, and foot infection (WIfI). J. Vasc. Surg. 2014, 59, 220. [Google Scholar] [CrossRef]
- Darling, J.D. Predictive ability of the society for vascular surgery wound, ischemia, and foot infection (WIfI) classification system after first-time lower extremity revascularization. J. Vasc. Surg. 2017, 65, 695–704. [Google Scholar] [CrossRef]
- Ontario Health Technology Advisory Committee. Stenting for peripheral artery disease of the lower extremity: An evidence-based analysis. Ont. Health Technol. Assess. Ser. 2010, 10, 1–88. [Google Scholar]
- Medicine, Stanford School of Direct Revascularization. Stanford Health Care. Available online: https://stanfordhealthcare.org/medical-conditions/brain-and-nerves/moyamoya/treatments/direct-revascularization.html (accessed on 12 August 2019).
Disclaimer/Publisher’s Note: The statements, opinions and data contained in all publications are solely those of the individual author(s) and contributor(s) and not of MDPI and/or the editor(s). MDPI and/or the editor(s) disclaim responsibility for any injury to people or property resulting from any ideas, methods, instructions or products referred to in the content. |
© 2024 by the authors. Licensee MDPI, Basel, Switzerland. This article is an open access article distributed under the terms and conditions of the Creative Commons Attribution (CC BY) license (https://creativecommons.org/licenses/by/4.0/).



