Modeling and Evaluation of a Dynamic Channel Selection Framework for Multi-Channel Operation in ITS-G5
Abstract
1. Introduction
2. Background
2.1. Evolution of V2X Communication Systems
2.2. Multi-Channel Operation
2.2.1. The European MCO Standard
- Sequential filling: Sorts the channels in order of priority and uses the higher-priority channels first. When they are full, it uses the next channel in sequence.
- Load balancing: In this case, it tries to distribute packets uniformly across all available channels so that each channel is nearly saturated, but more than one channel can be used simultaneously [17].
- Elastic: In this mechanism, conditions dictate how packets are distributed between channels. Hence, channel occupancy can vary across the board.
2.2.2. The USA MCO Standard
2.2.3. Open Issues
3. Related Work
4. The Used Simulation Environment and Our Model Extensions
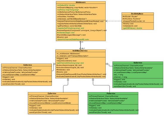
4.1. Static MCO Implementation in Artery
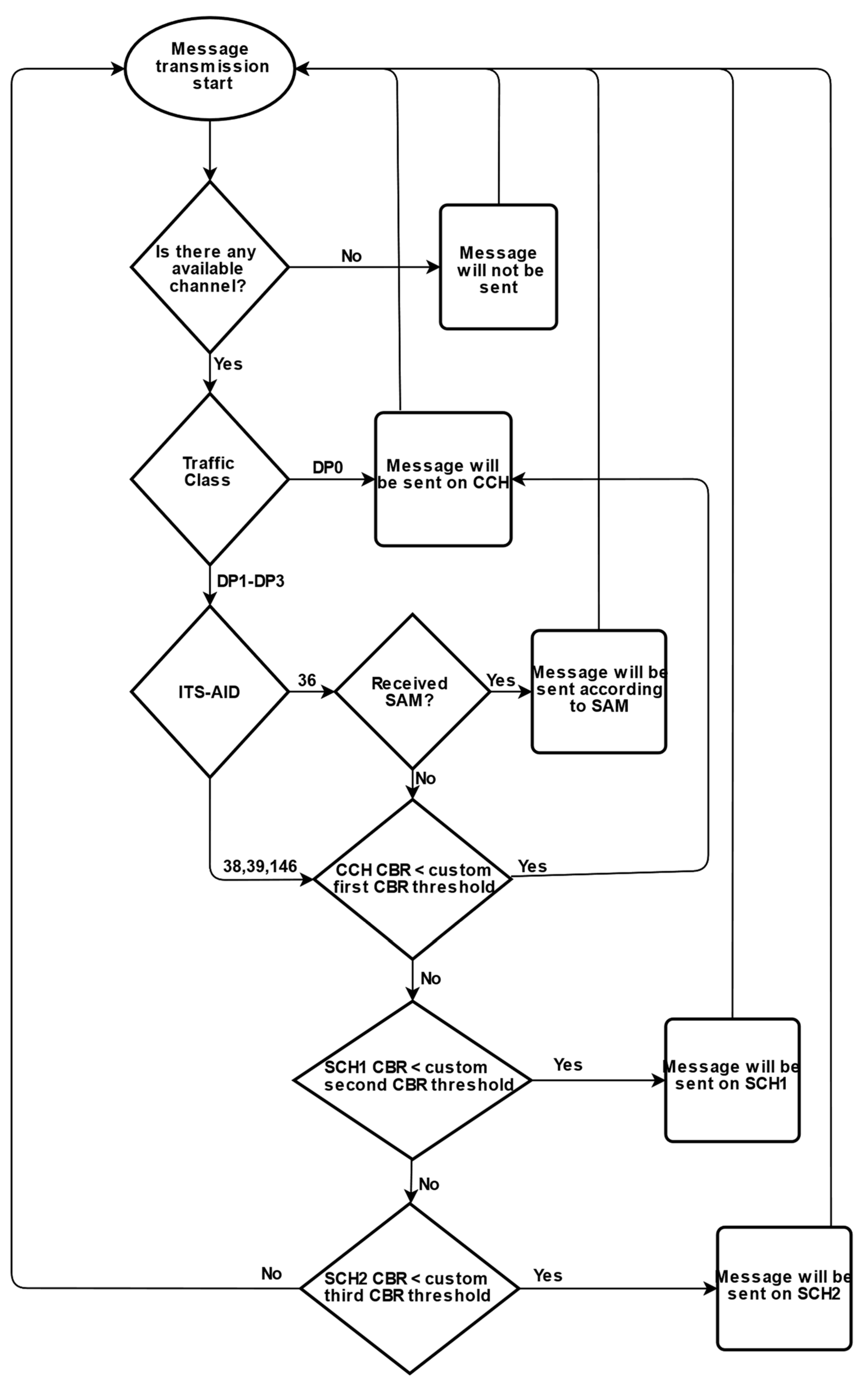
4.2. Our Proposal: A Novel, CBR-Based Dynamic Channel Selection Model
4.3. Implemented Use Cases and Configurations Details
5. Results
5.1. Statically Configured Single Channel for All V2X Communications
5.2. Statically Configured Two Channels
5.3. Using Three Channels of Dynamic V2X Traffic Assignment with Different CBR Thresholds
5.3.1. High CBR Threshold: Every Application Remains on One Single Channel
5.3.2. Low Threshold: All Three Available Channels Will Be Used
5.4. Dropped Messages over Time
5.4.1. Statically Configured Single Channel for All V2X Communications
5.4.2. Low Threshold: All Three Available Channels Will Be Used
6. Conclusions
Author Contributions
Funding
Data Availability Statement
Acknowledgments
Conflicts of Interest
Abbreviations
| AID | Application ID |
| CAM | Cooperative Awareness Message |
| CBR | Channel Busy Ratio |
| CCH | Control Channel |
| C-ITS | Cooperative Intelligent Transport Systems and Services |
| CPM | Cooperative Perception Message |
| C-V2X | Cellular V2X |
| DCC | Decentralized Congestion Control |
| DENM | Decentralized Environmental Notification Message |
| DP | DCC Profile |
| DSRC | Dedicated Short-Range Communication |
| ITS | Intelligent Transport System |
| ITS-G5 | access technology to be used in frequency bands dedicated for European Intelligent Transport System (ITS) |
| IVIM | Infrastructure to Vehicle Information Message |
| MCM | Maneuver Coordination Message |
| MCO | Multi-Channel Operation |
| NED | Network Description |
| PAM | Precise Awareness Message |
| PDU | Protocol Data Unit |
| QoS | Quality of Service |
| RSU | Roadside Unit |
| SAM | Service Announcement Message |
| SCH | service channel |
| SP | service provider |
| SPATEM | Signal Phase and Timing Extended Message |
| SRD | short-range device |
| SU | service user |
| SUMO | Simulation of Urban Mobility |
| V2X | Vehicle-to-Everything |
| VAM | Vulnerable Road User Awareness Message |
| WAVE | IEEE Wireless Access in Vehicular Environments |
| WSA | WAVE Service Advertisement |
References
- Araniti, G.; Campolo, C.; Condoluci, M.; Iera, A.; Molinaro, A. LTE for vehicular networking: A survey. IEEE Commun. Mag. 2013, 51, 148–157. [Google Scholar] [CrossRef]
- Campolo, C.; Molinaro, A. Multichannel communications in vehicular Ad Hoc networks: A survey. IEEE Commun. Mag. 2013, 51, 158–169. [Google Scholar] [CrossRef]
- Chen, S.; Hu, J.; Shi, Y.; Zhao, L.; Li, W. A vision of C-V2X: Technologies, field testing, and challenges with chinese development. IEEE Internet Things J. 2020, 7, 3872–3881. [Google Scholar] [CrossRef]
- László, B.; András, C.; András, V.; Károly, F. A V2X-Kommunikáció Alkalmazási Területei. Available online: https://www.hte.hu/documents/4652308/4695917/HT2021-ksz1_3-Bokor-etal.pdf (accessed on 5 April 2023).
- Car 2 Car Communication Consortium. Guidance for Day 2 and beyond Roadmap. 2019, C2C-CC Roadmap, C2C-CC White Paper Number 2072, p 42. Available online: https://www.car-2-car.org/fileadmin/documents/General_Documents/C2CCC_WP_2072_RoadmapDay2AndBeyond_V1.2.pdf (accessed on 21 April 2023).
- ETSI. Intelligent Transport Systems (ITS); Vehicular Communications; Basic Set of Applications; Part 2: Specification of Cooperative Awareness Basic Service. January 2019. Available online: https://www.etsi.org/deliver/etsi_en/302600_302699/30263702/01.04.01_30/en_30263702v010401v.pdf (accessed on 5 May 2023).
- ETSI. Intelligent Transport Systems (ITS); Vehicular Communications; Basic Set of Applications; Part 3: Specifications of Decentralized Environmental Notification Basic Service. April 2019. Available online: https://www.etsi.org/deliver/etsi_en/302600_302699/30263703/01.03.01_60/en_30263703v010301p.pdf (accessed on 5 May 2023).
- Lyamin, N.; Vinel, A.; Jonsson, M.; Bellalta, B. Cooperative Awareness in VANETs: On ETSI EN 302 637-2 Performance. IEEE Trans. Veh. Technol. 2018, 67, 17–28. [Google Scholar] [CrossRef]
- ETSI. Intelligent Transport Systems (ITS); Vehicular Communications; Basic Set of Applications; Facilities Layer Protocols and Communication Requirements for Infrastructure Services 2020. February 2020. Available online: https://www.etsi.org/deliver/etsi_ts/103300_103399/103301/01.03.01_60/ts_103301v010301p.pdf (accessed on 24 April 2023).
- ETSI. Intelligent Transport Systems (ITS); Vehicular Communications; Basic Set of Applications; Analysis of the Collective Perception Service (CPS); Release 2. December 2019. Available online: https://www.etsi.org/deliver/etsi_tr/103500_103599/103562/02.01.01_60/tr_103562v020101p.pdf (accessed on 21 April 2023).
- Pereira, G.; d’Orey, P.M.; Aguiar, A. Poster: Cooperative perception platform for intelligent transportation systems. In Proceedings of the 2020 IEEE Vehicular Networking Conference (VNC), New York, NY, USA, 16–18 December 2020; pp. 1–2. [Google Scholar]
- ETSI. Intelligent Transport Systems (ITS); Facilities Layer Function; Part 1: Services Announcement (SA) Specification. May 2017. Available online: https://www.etsi.org/deliver/etsi_ts/102800_102899/10289001/01.01.01_60/ts_10289001v010101p.pdf (accessed on 5 May 2023).
- Whyte, W.; Petit, J.; Kumar, V.; Moring, J.; Roy, R. Threat and Countermeasures Analysis for WAVE Service Advertisement. In Proceedings of the 2015 IEEE 18th International Conference on Intelligent Transportation Systems, Gran Canaria, Spain, 15–18 September 2015; pp. 1061–1068. [Google Scholar] [CrossRef]
- Khan, I.; Hoang, G.M.; Härri, J. Rethinking cooperative awareness for future V2X safety-critical applications. In Proceedings of the 2017 IEEE Vehicular Networking Conference (VNC), Turin, Italy, 27–29 November 2017; pp. 73–76. [Google Scholar] [CrossRef]
- Brakemeier, A.; Schmidt, R.K. Multi-channel Usage in Day 2 and beyond EU V2X Systems 22nd ITS World Congress, Bordeaux, France, 5–9 October 2015. Available online: http://leinmueller.de/lib/exe/fetch.php/publications/lsbbs15mco.pdf (accessed on 23 April 2023).
- Spaanderman, P. Multi Channel Operaton. 2016. Available online: https://docbox.etsi.org/Workshop/2016/201603_ITS_WORKSHOP/S02_ITS_NEXT_CHALLENGES/MULTI_CHANNEL_OPERATION_spaanderman_paulsconsultancy.pdf (accessed on 5 April 2023).
- ETSI TR 103 439; Intelligent Transport Systems (ITS); Multi-Channel Operation Study; Release 2. ETSI: Sophia Antipolis, France, October 2021.
- CAR 2 CAR Communication Consortium. Multi-Channel Operation (MCO); Part 1; Functional Requirements. 2020. Available online: https://www.car-2-car.org/fileadmin/documents/General_Documents/C2CCC_WP_2082_MCO-Requirements_V1.1.pdf (accessed on 5 May 2023).
- CAR 2 CAR Communication Consortium. Multi-Channel Operation (MCO); Part 2; Technical Capabilities and Limits. 2020. Available online: https://www.car-2-car.org/fileadmin/documents/General_Documents/C2CCC_WP_2084_MCO-TechnicalCapabilies_V1.0.pdf (accessed on 5 May 2023).
- Härri, J.; Kenney, J. Multi-channel operations, coexistence and spectrum sharing for vehicular communications. In Vehicular Ad Hoc Networks; Springer: Berlin/Heidelberg, Germany, 2015; pp. 193–218. [Google Scholar]
- Leinmüller, T.; Spaanderman, P.; Festag, A. Next steps for Multi-Channel Operation in EU V2X Systems. 23rd ITS World Congress, Melbourne, Australia, 10–14 October 2016. Available online: http://leinmueller.de/lib/exe/fetch.php/publications/lsf16mco.pdf (accessed on 3 May 2023).
- Khan, I.; Härri, J. Integration Challenges of Facilities-Layer DCC for Heterogeneous V2X Services. In Proceedings of the 2018 IEEE Intelligent Vehicles Symposium (IV), Changshu, China, 26–30 June 2018; pp. 1131–1136. [Google Scholar] [CrossRef]
- Intelligent Transport Systems (ITS); Decentralized Congestion Control Mechanisms for Intelligent Transport Systems Operating in the 5 GHz Range; Access Layer Part. April 2018. Available online: https://www.etsi.org/deliver/etsi_ts/102600_102699/102687/01.02.01_60/ts_102687v010201p.pdf (accessed on 2 June 2023).
- Chen, Q.; Jiang, D.; Delgrossi, L. IEEE 1609.4 DSRC multi-channel operations and its implications on vehicle safety communications. In Proceedings of the 2009 IEEE Vehicular Networking Conference (VNC), Tokyo, Japan, 28–30 October 2009; pp. 1–8. [Google Scholar] [CrossRef]
- IEEE Std 1609.4-2016; IEEE Standard for Wireless Access in Vehicular Environments (WAVE)-Multi-Channel Operation. Revision of IEEE Std 1609.4-2010. IEEE: New York, NY, USA, 21 March 2016; pp. 1–94. [CrossRef]
- Lee, D.; Ahmed, S.H.; Kim, D.; Copeland, J.; Chang, Y. An efficient SCH utilization scheme for IEEE 1609.4 multi-channel environments in VANETs. In Proceedings of the 2016 IEEE International Conference on Communications (ICC), Kuala Lumpur, Malaysia, 22–27 May 2016; pp. 1–6. [Google Scholar] [CrossRef]
- Song, C. Performance Analysis of the IEEE 802.11p Multichannel MAC Protocol in Vehicular Ad Hoc Networks. Sensors 2017, 17, 2890. [Google Scholar] [CrossRef] [PubMed]
- CAR 2 CAR Communication Consortium Multi-Channel Operation (MCO); Part 3; MCO Concept. October 2022. Available online: https://www.car-2-car.org/fileadmin/documents/General_Documents/C2CCC_WP_2085_MCO-Concept_V1.0.pdf (accessed on 5 May 2023).
- Wang, Q.; Leng, S.; Fu, H.; Zhang, Y. An IEEE 802.11p-Based Multichannel MAC Scheme with Channel Coordination for Vehicular Ad Hoc Networks. IEEE Trans. Intell. Transp. Syst. 2012, 13, 449–458. [Google Scholar] [CrossRef]
- Justin Gopinath, A.; Nithya, B. An optimal multi-channel coordination scheme for IEEE 802.11p based Vehicular Adhoc Networks (VANETs). In Proceedings of the 2019 11th International Conference on Communication Systems Networks (COMSNETS), Bengaluru, India, 7–11 January 2019; pp. 38–43. [Google Scholar] [CrossRef]
- Priandono, R.R. Design and Evaluation of Multi-Channel Operation Implementation of ETSI GeoNetworking Protocol for ITS-G 5. Master’s Thesis, Eindhoven University of Technology, Eindhoven, The Netherlands, August 2015. Available online: https://pure.tue.nl/ws/files/47037031/799532-1.pdf (accessed on 3 April 2023).
- Boban, M.; Festag, A. Service-actuated multi-channel operation for vehicular communications. Comput. Commun. 2016, 93, 17–26. [Google Scholar] [CrossRef]
- Mak, T.K.; Laberteaux, K.P.; Sengupta, R. A Multi-channel VANET Providing Concurrent Safety and Commercial Services. March 2005. Available online: https://escholarship.org/content/qt9ms1897t/qt9ms1897t_noSplash_07b8b26b50d1dfeca0dda863e25b6dbf.pdf?t=krnjfz (accessed on 16 April 2023).
- NS3 Discrete-Event Network Simulator. Available online: https://www.nsnam.org/docs/models/html/wave.html (accessed on 5 May 2023).
- ETSI. Intelligent Transport Systems (ITS); Communication Architecture for Multi-Channel Operation (MCO); Release 2. November 2021. Available online: https://www.etsi.org/deliver/etsi_ts/103600_103699/103696/02.01.01_60/ts_103696v020101p.pdf (accessed on 16 April 2023).
- Riebl, R. Artery-OMNeT++ V2X Simulation Framework for ETSI ITS-G5. Available online: https://github.com/riebl/artery (accessed on 5 May 2023).
- Wippelhauser, A.; Turi-Kováts, S.; Ognjanović, I.; Bokor, L. Modeling and evaluation of Service Announcement in V2X networks. In Proceedings of the 2022 26th International Conference on Information Technology (IT), Vienna, Austria, 19–22 July 2022; pp. 1–4. [Google Scholar] [CrossRef]




















| Message | CAM | DENM | CPM | VAM | MCM |
|---|---|---|---|---|---|
| Transmission type | Periodic | Event-driven | Periodic | Periodic | Event-driven |
| Release | Release 1 | Release 1 | Release 2 | Release 2 | Release 2 |
| Transmission Rate | 10 Hz–1 Hz | 10 Hz after trigger effect | 10 Hz–1 Hz | 10 Hz–0.2 Hz | 10 Hz–1 Hz after trigger effect |
| Hop Count | Single Hop GeoBroadcast | Multi-hop GeoBroadcast | Single Hop GeoBroadcast | Single Hop GeoBroadcast | Single Hop GeoBroadcast |
| Data | Vehicle’s position, speed, etc. | Relevance area, cause description | Detected object’s description | Pedestrian’s and cyclist’s position, speed, etc. | Trajectories Speed, heading |
| Importance | Basic status and attribute information | Safety-related situations (e.g., hazardous locations) | Advertise nearby object’s information | Information about vulnerable road users | Planned trajectory to nearby vehicles |
Disclaimer/Publisher’s Note: The statements, opinions and data contained in all publications are solely those of the individual author(s) and contributor(s) and not of MDPI and/or the editor(s). MDPI and/or the editor(s) disclaim responsibility for any injury to people or property resulting from any ideas, methods, instructions or products referred to in the content. |
© 2023 by the authors. Licensee MDPI, Basel, Switzerland. This article is an open access article distributed under the terms and conditions of the Creative Commons Attribution (CC BY) license (https://creativecommons.org/licenses/by/4.0/).
Share and Cite
Váczi, O.; Bokor, L. Modeling and Evaluation of a Dynamic Channel Selection Framework for Multi-Channel Operation in ITS-G5. Telecom 2023, 4, 313-333. https://doi.org/10.3390/telecom4020019
Váczi O, Bokor L. Modeling and Evaluation of a Dynamic Channel Selection Framework for Multi-Channel Operation in ITS-G5. Telecom. 2023; 4(2):313-333. https://doi.org/10.3390/telecom4020019
Chicago/Turabian StyleVáczi, Ottó, and László Bokor. 2023. "Modeling and Evaluation of a Dynamic Channel Selection Framework for Multi-Channel Operation in ITS-G5" Telecom 4, no. 2: 313-333. https://doi.org/10.3390/telecom4020019
APA StyleVáczi, O., & Bokor, L. (2023). Modeling and Evaluation of a Dynamic Channel Selection Framework for Multi-Channel Operation in ITS-G5. Telecom, 4(2), 313-333. https://doi.org/10.3390/telecom4020019

