Sen2Grass: A Cloud-Based Solution to Generate Field-Specific Grassland Information Derived from Sentinel-2 Imagery
Abstract
1. Introduction
2. Materials and Methods
2.1. Geographical Focus
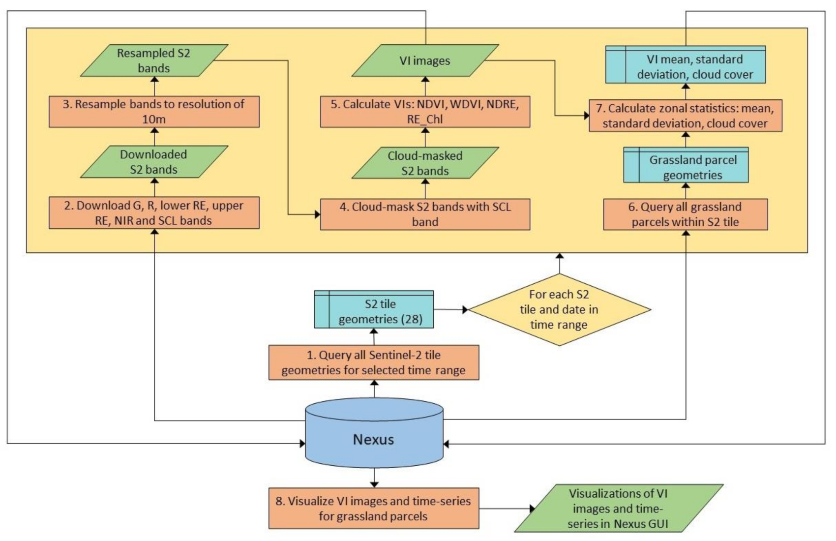
2.2. Development of the Sen2Grass Processing Chain
2.3. Haus Riswick’s Case Study: Field-Specific Analyses to Test the Sen2Grass Algorithm
3. Results
3.1. Visualizations in StellaSpark’s Nexus Platform
3.2. Haus Riswick’s Case Study: Field-Specific Results as Outcome of the Sen2Grass Algorithm
4. Discussion
5. Conclusions
Author Contributions
Funding
Informed Consent Statement
Data Availability Statement
Acknowledgments
Conflicts of Interest
References
- Lemaire, G.; Hodgson, J.; Chabbi, A. Grassland Productivity and Ecosystem Services; CAB International: Oxfordshire, UK, 2011; ISBN 9781845938093. [Google Scholar]
- Bengtsson, J.; Bullock, J.M.; Egoh, B.; Everson, C.; Everson, T.; O’Connor, T.; O’Farrell, P.J.; Smith, H.G.; Lindborg, R. Grasslands—More important for ecosystem services than you might think. Ecosphere 2019, 10, e02582. [Google Scholar] [CrossRef]
- Habel, J.C.; Dengler, J.; Janišová, M.; Török, P.; Wellstein, C.; Wiezik, M. European grassland ecosystems: Threatened hotspots of biodiversity. Biodivers. Conserv. 2013, 22, 2131–2138. [Google Scholar] [CrossRef]
- Gibon, A. Managing grassland for production, the environment and the landscape. Challenges at the farm and the landscape level. Livest. Prod. Sci. 2005, 96, 11–31. [Google Scholar] [CrossRef]
- Escarcha, J.; Lassa, J.; Zander, K. Livestock Under Climate Change: A Systematic Review of Impacts and Adaptation. Climate 2018, 6, 54. [Google Scholar] [CrossRef]
- Godfray, H.C.J.; Beddington, J.R.; Crute, I.R.; Haddad, L.; Lawrence, D.; Muir, J.F.; Pretty, J.; Robinson, S.; Thomas, S.M.; Toulmin, C. Food Security: The Challenge of Feeding 9 Billion People. Science 2010, 327, 812 LP–818 LP. Available online: http://science.sciencemag.org/content/327/5967/812.abstract (accessed on 17 December 2020). [CrossRef]
- Zarei, A.; Asadi, E.; Ebrahimi, A.; Jafari, M.; Malekian, A.; Mohammadi Nasrabadi, H.; Chemura, A.; Maskell, G. Prediction of future grassland vegetation cover fluctuation under climate change scenarios. Ecol. Indic. 2020, 119, 106858. Available online: http://www.sciencedirect.com/science/article/pii/S1470160X20307962 (accessed on 17 December 2020). [CrossRef]
- Franke, J.; Keuck, V.; Siegert, F. Assessment of grassland use intensity by remote sensing to support conservation schemes. J. Nat. Conserv. 2012, 20, 125–134. [Google Scholar] [CrossRef]
- Bullock, J.M.; Jefferson, R.G.; Blackstock, T.H.; Pakeman, R.; Emmett, B.A.; Pywell, R.F.; Grime, J.P.; Silvertown, J. Semi-natural grasslands. UK Natl. Ecosyst. Assess. Tech. Rep. 2011, 1, 161–196. [Google Scholar]
- Queiroz, C.; Beilin, R.; Folke, C.; Lindborg, R. Farmland Abandonment: Threat or Opportunity for Biodiversity Conservation? A Global Review. Front. Ecol. Environ. 2014, 12, 288–296. [Google Scholar] [CrossRef]
- Suttie, J.; Reynolds, S.; Batello, C. Grasslands of the World; CRC Press: Boca Raton, FL, USA, 2005. [Google Scholar]
- Peer, G.; Dicks, L.; Visconti, P.; Arlettaz, R.; Báldi, A.; Benton, T.; Collins, S.; Dieterich, M.; Gregory, R.; Hartig, F.; et al. Agriculture policy. EU agricultural reform fails on biodiversity. Science 2014, 344, 1090–1092. [Google Scholar] [CrossRef] [PubMed]
- Lamarque, P.; Tappeiner, U.; Turner, C.; Steinbacher, M.; Bardgett, R.; Szukics, U.; Schermer, M.; Lavorel, S. Stakeholder perceptions of grassland ecosystem services in relation to knowledge on soil fertility and biodiversity. Reg. Environ. Chang. 2011, 11, 791–804. [Google Scholar] [CrossRef]
- Fauvel, M.; Lopes, M.; Dubo, T.; Rivers-Moore, J.; Frison, P.-L.; Gross, N.; Ouin, A. Prediction of plant diversity in grasslands using Sentinel-1 and -2 satellite image time series. Remote Sens. Environ. 2020, 237, 111536. Available online: http://www.sciencedirect.com/science/article/pii/S0034425719305553 (accessed on 17 December 2020). [CrossRef]
- Capolupo, A.; Kooistra, L.; Berendonk, C.; Boccia, L.; Suomalainen, J. Estimating plant traits of grasslands from UAV-acquired hyperspectral images: A comparison of statistical approaches. ISPRS Int. J. Geo Inf. 2015, 4, 2792–2820. [Google Scholar] [CrossRef]
- Mulla, D.J. Twenty five years of remote sensing in precision agriculture: Key advances and remaining knowledge gaps. Biosyst. Eng. 2013, 114, 358–371. Available online: http://www.sciencedirect.com/science/article/pii/S1537511012001419 (accessed on 26 October 2020). [CrossRef]
- Rezaei, M.; Saey, T.; Seuntjens, P.; Joris, I.; Boënne, W.; Van Meirvenne, M.; Cornelis, W. Predicting saturated hydraulic conductivity in a sandy grassland using proximally sensed apparent electrical conductivity. J. Appl. Geophys. 2016, 126, 35–41. Available online: http://www.sciencedirect.com/science/article/pii/S0926985116300143 (accessed on 17 December 2020). [CrossRef]
- Ali, I.; Cawkwell, F.; Dwyer, N.; Barrett, B.; Green, S. Satellite remote sensing of grasslands: From observation to management–a review. J. Plant Ecol. 2016, 9. [Google Scholar] [CrossRef]
- Gómez-Giménez, M.; Jong, R.; Della Peruta, R.; Keller, A.; Schaepman, M. Determination of grassland use intensity based on multi-temporal remote sensing data and ecological indicators. Remote Sens. Environ. 2017, 198, 126–139. [Google Scholar] [CrossRef]
- Stenzel, S.; Fassnacht, F.; Mack, B.; Schmidtlein, S. Identification of high nature value grassland with remote sensing and minimal field data. Ecol. Indic. 2017, 74, 28–38. [Google Scholar] [CrossRef]
- Weber, D.; Schaepman-Strub, G.; Ecker, K. Predicting habitat quality of protected dry grasslands using Landsat NDVI phenology. Ecol. Indic. 2018, 91, 447–460. Available online: http://www.sciencedirect.com/science/article/pii/S1470160X1830236X (accessed on 17 December 2020). [CrossRef]
- European Space Agency. ESA Copernicus Sentinel-2 Mission 2020. Available online: https://sentinel.esa.int/web/sentinel/missions/sentinel-2 (accessed on 26 October 2020).
- Main-Knorn, M.; Pflug, B.; Louis, J.; Debaecker, V.; Müller-Wilm, U.; Gascon, F. Sen2Cor for Sentinel-2. Proc. SPIE 2017, 3, 10427. [Google Scholar]
- European Space Agency. ESA Copernicus Scihub 2020. Available online: https://scihub.copernicus.eu (accessed on 17 December 2020).
- Kolecka, N.; Ginzler, C.; Pazur, R.; Price, B.; Verburg, P. Regional Scale Mapping of Grassland Mowing Frequency with Sentinel-2 Time Series. Remote Sens. 2018, 10, 1221. [Google Scholar] [CrossRef]
- Griffiths, P.; Nendel, C.; Pickert, J.; Hostert, P. Towards national-scale characterization of grassland use intensity from integrated Sentinel-2 and Landsat time series. Remote Sens. Environ. 2019, 238, 111124. Available online: http://www.sciencedirect.com/science/article/pii/S0034425719301087 (accessed on 17 December 2020). [CrossRef]
- Amani, M.; Ghorbanian, A.; Ahmadi, S.A.; Kakooei, M.; Moghimi, A.; Mirmazloumi, S.M.; Alizadeh Moghaddam, S.; Mahdavi, S.; Ghahremanloo, M.; Parsian, S.; et al. Google Earth Engine Cloud Computing Platform for Remote Sensing Big Data Applications: A Comprehensive Review. IEEE J. Sel. Top. Appl. Earth Obs. Remote Sens. 2020, 13, 5326–5350. [Google Scholar] [CrossRef]
- Knapen, M.J.R.; Lokers, R.M.; Candela, L.; Janssen, S. AGINFRA PLUS: Running Crop Simulations on the D4Science Distributed e-Infrastructure BT Environmental Software Systems. Data Science in Action; Athanasiadis, I.N., Frysinger, S.P., Schimak, G., Knibbe, W.J., Eds.; Springer International Publishing: Cham, Switzerland, 2020; pp. 81–89. [Google Scholar]
- Ma, Y.; Wu, H.; Wang, L.; Huang, B.; Ranjan, R.; Zomaya, A.; Jie, W. Remote sensing Big Data computing: Challenges and opportunities. Futur. Gener. Comput. Syst. 2014, 51, 47–60. [Google Scholar] [CrossRef]
- Tamiminia, H.; Salehi, B.; Mahdianpari, M.; Quackenbush, L.; Adeli, S.; Brisco, B. Google Earth Engine for geo-big data applications: A meta-analysis and systematic review. ISPRS J. Photogramm. Remote Sens. 2020, 164, 152–170. [Google Scholar] [CrossRef]
- Gorelick, N.; Hancher, M.; Dixon, M.; Ilyushchenko, S.; Thau, D.; Moore, R. Google Earth Engine: Planetary-scale geospatial analysis for everyone. Remote Sens. Environ. 2017, 202, 18–27. Available online: http://www.sciencedirect.com/science/article/pii/S0034425717302900 (accessed on 17 December 2020). [CrossRef]
- Spectors Project Partners. SPECTORS Project 2021. Available online: https://spectors.eu/wordpress (accessed on 1 March 2021).
- Hardy, T.; Franceschini, M.D.; Kooistra, L.; Novani, M.; Richter, S. Automated Processing of Sentinel-2 Products for Time-Series Analysis in Grassland Monitoring—Environmental Software Systems. Data Science in Action; Athanasiadis, I.N., Frysinger, S.P., Schimak, G., Knibbe, W.J., Eds.; Springer International Publishing: Cham, Switzerland, 2020; pp. 48–56. [Google Scholar]
- Hardy, T. GitHub Tom Hardy 2020. Available online: www.github.com/tomhardy084 (accessed on 1 March 2021).
- StellaSpark. StellaSpark Nexus 2020. Available online: https://www.stellaspark.com (accessed on 1 March 2021).
- Bereta, K.; Xiao, G.; Koubarakis, M. Ontop-spatial: Ontop of geospatial databases. J. Web Semant. 2019, 58, 100514. Available online: http://www.sciencedirect.com/science/article/pii/S1570826819300447 (accessed on 17 December 2020). [CrossRef]
- Zhang, T.; Su, J.; Liu, C.; Chen, W.; Liu, H.; Liu, G. Band selection in sentinel-2 satellite for agriculture applications. In Proceedings of the 2017 23rd International Conference on Automation and Computing (ICAC), Huddersfield, UK, 7–8 September 2017; pp. 1–6. [Google Scholar]
- De Vos, J.A.; Van Bakel, P.J.T.; Hoving, I.E.; Smidt, R.A. Raising surface water levels in peat areas with dairy farming: Upscaling hydrological, agronomical and economic effects from farm-scale to local scale. Agric. Water Manag. 2010, 97, 1887–1897. [Google Scholar] [CrossRef]
- Kadaster. Publieke Dienstverlening op de Kaart. Ministerie van Infrastructuur en Milieu; Ministerie van Economische Zaken; Rijkswaterstaat; GeoNovum. 2020. Available online: https://www.pdok.nl (accessed on 1 March 2021).
- Ranghetti, L.; Boschetti, M.; Nutini, F.; Busetto, L. “sen2r”: An R toolbox for automatically downloading and preprocessing Sentinel-2 satellite data. Comput. Geosci. 2020, 139, 104473. Available online: http://www.sciencedirect.com/science/article/pii/S0098300419304893 (accessed on 17 December 2020). [CrossRef]
- Tarrio, K.; Tang, X.; Masek, J.G.; Claverie, M.; Ju, J.; Qiu, S.; Zhu, Z.; Woodcock, C.E. Comparison of cloud detection algorithms for Sentinel-2 imagery. Sci. Remote Sens. 2020, 2, 100010. Available online: http://www.sciencedirect.com/science/article/pii/S2666017220300092 (accessed on 17 December 2020). [CrossRef]
- Schowengerdt, R.A. CHAPTER 7—Correction and Calibration. In Schowengerdt RABT-RS; Third, E., Ed.; Academic Press: Burlington, NJ, USA, 2007; p. 285–XXIII. ISBN 978-0-12-369407-2. Available online: http://www.sciencedirect.com/science/article/pii/B9780123694072500103 (accessed on 17 December 2020).
- Tucker, C.J. Red and photographic infrared linear combinations for monitoring vegetation. Remote Sens. Environ. 1979, 8, 127–150. Available online: http://www.sciencedirect.com/science/article/pii/0034425779900130 (accessed on 17 December 2020). [CrossRef]
- Pettorelli, N.; Vik, J.O.; Mysterud, A.; Gaillard, J.-M.; Tucker, C.J.; Stenseth, N.C. Using the satellite-derived NDVI to assess ecological responses to environmental change. Trends Ecol. Evol. 2005, 20, 503–510. Available online: http://www.sciencedirect.com/science/article/pii/S016953470500162X (accessed on 17 December 2020). [CrossRef]
- Clevers, J.G.P.W. Application of the WDVI in estimating LAI at the generative stage of barley. ISPRS J. Photogramm. Remote Sens. 1991, 46, 37–47. Available online: http://www.sciencedirect.com/science/article/pii/092427169190005G (accessed on 26 October 2020). [CrossRef]
- Heidarian Dehkordi, R.; Denis, A.; Fouche, J.; Burgeon, V.; Cornelis, J.T.; Tychon, B.; Placencia Gomez, E.; Meersmans, J. Remotely-sensed assessment of the impact of century-old biochar on chicory crop growth using high-resolution UAV-based imagery. Int. J. Appl. Earth Obs. Geoinf. 2020, 91, 102147. Available online: http://www.sciencedirect.com/science/article/pii/S0303243419310633 (accessed on 17 December 2020). [CrossRef]
- Gitelson, A.; Merzlyak, M.N. Spectral Reflectance Changes Associated with Autumn Senescence of Aesculus hippocastanum L. and Acer platanoides L. Leaves. Spectral Features and Relation to Chlorophyll Estimation. J. Plant Physiol. 1994, 143, 286–292. Available online: http://www.sciencedirect.com/science/article/pii/S0176161711816330 (accessed on 26 October 2020). [CrossRef]
- Gitelson, A.A.; Viña, A.; Arkebauer, T.J.; Rundquist, D.C.; Keydan, G.; Leavitt, B. Remote estimation of leaf area index and green leaf biomass in maize canopies. Geophys. Res. Lett. 2003, 30. [Google Scholar] [CrossRef]
- Clevers, J.G.P.W.; Gitelson, A.A. Remote estimation of crop and grass chlorophyll and nitrogen content using red-edge bands on Sentinel-2 and -3. Int. J. Appl. Earth Obs. Geoinf. 2013, 23, 344–351. Available online: http://www.sciencedirect.com/science/article/pii/S0303243412002097 (accessed on 26 October 2020). [CrossRef]
- Gitelson, A.A.; Viña, A.; Ciganda, V.; Rundquist, D.C.; Arkebauer, T.J. Remote estimation of canopy chlorophyll content in crops. Geophys. Res. Lett. 2005, 32, 1–4. [Google Scholar] [CrossRef]
- NRW’s Landwirtschaftskammer. Haus Riswick 2020. Available online: https://www.landwirtschaftskammer.de/riswick (accessed on 1 March 2021).
- National Aeronautics and Space Administration. NASA Open Data Portal. NASA 2021. Available online: https://open.nasa.gov/open-data (accessed on 1 March 2021).
- Akinci, H.; Cömert, Ç. Geoportals and Their Role in Spatial Data Infrastructures. In Proceedings of the 5th International Conference on Geographic Information Systems, Park City, UT, USA, 23–26 September 2008. [Google Scholar]
- European Commission. INSPIRE 2020. Available online: https://inspire.ec.europa.eu (accessed on 1 March 2021).
- United States Geological Survey. USGS Data Portal 2020. Available online: https://www.usgs.gov (accessed on 1 March 2021).
- Garioud, A.; Giordano, S.; Valero, S.; Mallet, C. Challenges in grasslands mowing event detection with multimodal Sentinel images. HAL 2019. [Google Scholar] [CrossRef]
- Tamm, T.; Zalite, K.; Voormansik, K.; Talgre, L. Relating Sentinel-1 Interferometric Coherence to Mowing Events on Grasslands. Remote. Sens. 2016, 8, 802. [Google Scholar] [CrossRef]
- Taravat, A.; Wagner, M.; Oppelt, N. Automatic Grassland Cutting Status Detection in the Context of Spatiotemporal Sentinel-1 Imagery Analysis and Artificial Neural Networks. Remote Sens. 2019, 11, 711. [Google Scholar] [CrossRef]









| Raster Table | Plant_Cover Table | ||
|---|---|---|---|
| attribute | data type | attribute | data type |
| id | integer | id | integer |
| dc_id | integer | dc_id | integer |
| id_src | text | id_src | text |
| polygon | geometry | polygon | geometry |
| vegetation type | text | parameter | text |
| start_date | date | timestamp | datetime |
| end_date | date | location | text |
| Parcels_New Table | |||||
|---|---|---|---|---|---|
| attribute | data type | attribute | data type | attribute | data type |
| id | integer | cloud_cover_perc | double | ndre_mean | double |
| id_src | text | NDVI_mean | double | ndre_std | double |
| tile_id | integer | NDVI_std | double | ci_red-edge_mean | double |
| time_stamp | datetime | wdvi_mean | double | ci_red-edge_std | double |
| vegetation type | text | wdvi_std | double | ||
| Parcel | 2016 | Dry Matter Yield [t/ha] | 2018 | Dry Matter Yield [t/ha] |
|---|---|---|---|---|
| Hortmann grosse Weide | 5 May | 19.78 | 27 Apr | 23.31 |
| 6 Jun | 34.14 | 26 May | 18.99 | |
| 20 Jul | 29.30 | 11 Jul | 9.23 | |
| 25 Aug | 26.93 | 9 Oct | 7.58 | |
| Riswick Intensiv A-trakt | 4 May | 38.91 | 26 Apr | 29.67 |
| 5 Jun | 22.76 | 26 May | 19.94 | |
| 19 Jul | 29.01 | 12 Jul | 18.47 | |
| 26 Aug | 25.42 | 9 Oct | 4.52 | |
| Lenzen grosse Weide | 4 May | 31.16 | 26 Apr | 24.90 |
| 5 Jun | 32.51 | 26 May | 24.03 | |
| 19 Jul | 25.25 | 12 Jul | 13.53 | |
| 26 Aug | 27.98 | 9 Oct | 8.62 |
Publisher’s Note: MDPI stays neutral with regard to jurisdictional claims in published maps and institutional affiliations. |
© 2021 by the authors. Licensee MDPI, Basel, Switzerland. This article is an open access article distributed under the terms and conditions of the Creative Commons Attribution (CC BY) license (http://creativecommons.org/licenses/by/4.0/).
Share and Cite
Hardy, T.; Kooistra, L.; Domingues Franceschini, M.; Richter, S.; Vonk, E.; van den Eertwegh, G.; van Deijl, D. Sen2Grass: A Cloud-Based Solution to Generate Field-Specific Grassland Information Derived from Sentinel-2 Imagery. AgriEngineering 2021, 3, 118-137. https://doi.org/10.3390/agriengineering3010008
Hardy T, Kooistra L, Domingues Franceschini M, Richter S, Vonk E, van den Eertwegh G, van Deijl D. Sen2Grass: A Cloud-Based Solution to Generate Field-Specific Grassland Information Derived from Sentinel-2 Imagery. AgriEngineering. 2021; 3(1):118-137. https://doi.org/10.3390/agriengineering3010008
Chicago/Turabian StyleHardy, Tom, Lammert Kooistra, Marston Domingues Franceschini, Sebastiaan Richter, Erwin Vonk, Gé van den Eertwegh, and Dion van Deijl. 2021. "Sen2Grass: A Cloud-Based Solution to Generate Field-Specific Grassland Information Derived from Sentinel-2 Imagery" AgriEngineering 3, no. 1: 118-137. https://doi.org/10.3390/agriengineering3010008
APA StyleHardy, T., Kooistra, L., Domingues Franceschini, M., Richter, S., Vonk, E., van den Eertwegh, G., & van Deijl, D. (2021). Sen2Grass: A Cloud-Based Solution to Generate Field-Specific Grassland Information Derived from Sentinel-2 Imagery. AgriEngineering, 3(1), 118-137. https://doi.org/10.3390/agriengineering3010008

