Comparative ANN-TLBO and RSM Optimisation Approach for Bioactive Potential of Microwave Convective Dried Mango (Mangifera indica) †
Abstract
:1. Introduction
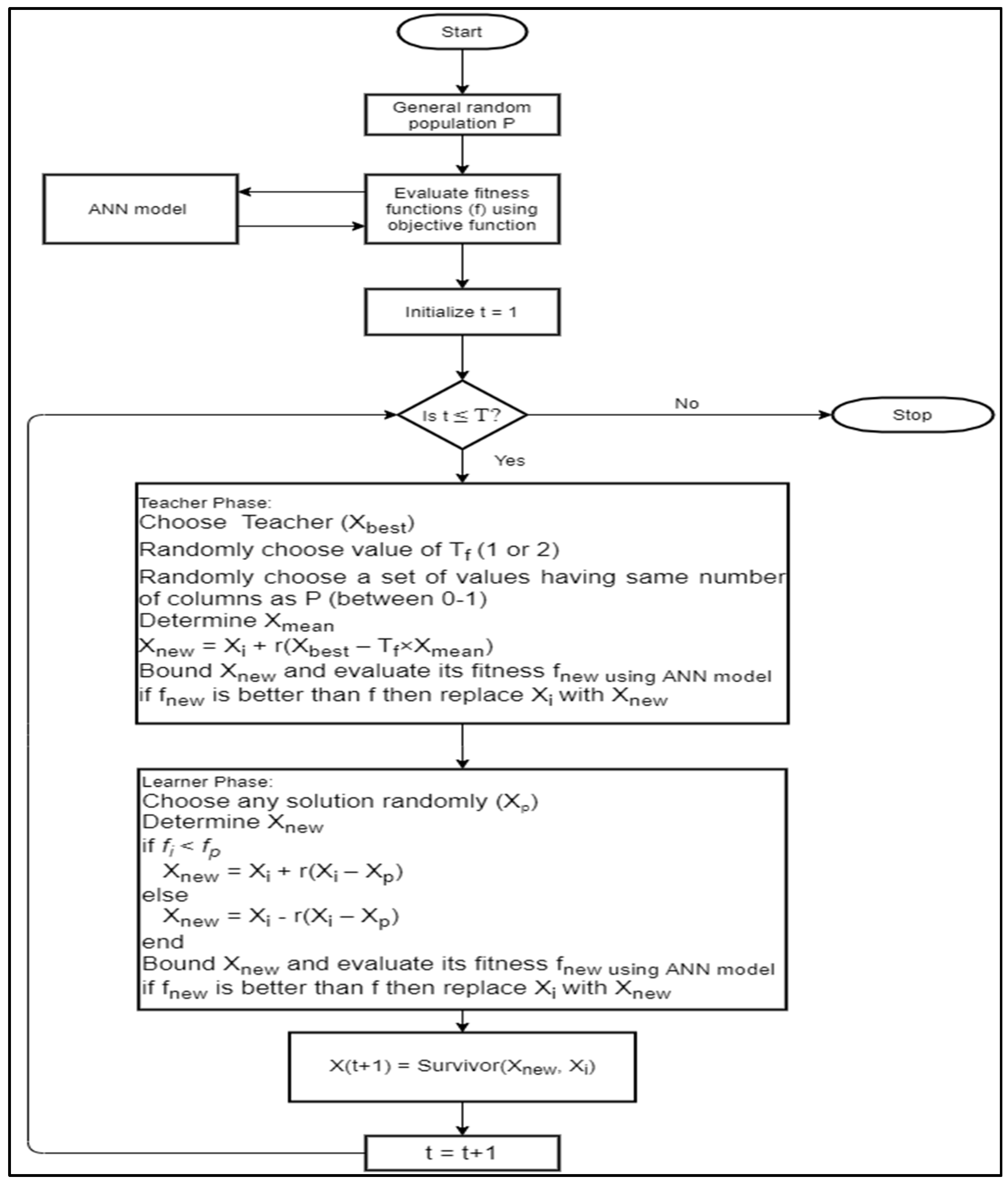
2. Materials and Methods
3. Results and Discussion
4. Conclusions
Funding
Conflicts of Interest
References
- Sarkar, T.; Chakraborty, R. Formulation, Physicochemical Analysis, Sustainable Packaging-Storage Provision, Environment Friendly Drying Techniques and Energy Consumption Characteristics of Mango Leather Production: A Review. Asian J. Water Environ. Pollut. 2018, 15, 79–92. [Google Scholar] [CrossRef]
- Sarkar, T.; Nayak, P.; Chakraborty, R. Storage Study of Mango Leather in Sustainable Packaging Condition. Mater. Today Proc. 2020, 22, 2001–2007. [Google Scholar] [CrossRef]
- Sarkar, T.; Salauddin, M.; Hazra, S.K.; Chakraborty, R. A Novel Data Science Application Approach for Classification of Nutritional Composition, Instrumental Colour, Texture and Sensory Analysis of Bael Fruit (Aegle Marmelos (L) Correa). Int. J. Intell. Netw. 2020, 1, 59–66. [Google Scholar] [CrossRef]
- Stalin, B.; Kumar, P.; Ravichandran, M.; Kumar, M.; Meiyanathan, M. Optimization of Wear Parameters Using Taguchi Grey Relational Analysis and ANN-TLBO Algorithm for Silicon Nitride Filled AA6063 Matrix Composites. Mater. Res. Express 2019, 6. [Google Scholar] [CrossRef]
- Sarkar, T.; Salauddin, M.; Hazra, S.K.; Chakraborty, R. Artificial neural network modelling approach of drying kinetics evolution for hot air oven, microwave, microwave convective and freeze dried pineapple. SN Appl. Sci. 2020, 2, 1621. [Google Scholar] [CrossRef]


| Parameters | −1 Level | +1 Level | −alpha | +alpha |
|---|---|---|---|---|
| Temperature (°C) | 40 | 80 | 20 | 100 |
| Puree load (g/cm3) | 0.4 | 0.6 | 0.3 | 0.7 |
| Brix (°B) | 20 | 30 | 15 | 35 |
| Power level (W) | 100 | 300 | 0 | 400 |
Publisher’s Note: MDPI stays neutral with regard to jurisdictional claims in published maps and institutional affiliations. |
© 2022 by the authors. Licensee MDPI, Basel, Switzerland. This article is an open access article distributed under the terms and conditions of the Creative Commons Attribution (CC BY) license (https://creativecommons.org/licenses/by/4.0/).
Share and Cite
Sarkar, T.; Salauddin, M.; Hazra, S.K.; Chakraborty, R. Comparative ANN-TLBO and RSM Optimisation Approach for Bioactive Potential of Microwave Convective Dried Mango (Mangifera indica). Proceedings 2021, 70, 1. https://doi.org/10.3390/foods_2020-07608
Sarkar T, Salauddin M, Hazra SK, Chakraborty R. Comparative ANN-TLBO and RSM Optimisation Approach for Bioactive Potential of Microwave Convective Dried Mango (Mangifera indica). Proceedings. 2021; 70(1):1. https://doi.org/10.3390/foods_2020-07608
Chicago/Turabian StyleSarkar, Tanmay, Molla Salauddin, Sudipta Kumar Hazra, and Runu Chakraborty. 2021. "Comparative ANN-TLBO and RSM Optimisation Approach for Bioactive Potential of Microwave Convective Dried Mango (Mangifera indica)" Proceedings 70, no. 1: 1. https://doi.org/10.3390/foods_2020-07608
APA StyleSarkar, T., Salauddin, M., Hazra, S. K., & Chakraborty, R. (2021). Comparative ANN-TLBO and RSM Optimisation Approach for Bioactive Potential of Microwave Convective Dried Mango (Mangifera indica). Proceedings, 70(1), 1. https://doi.org/10.3390/foods_2020-07608

