Development of Space Traffic Management System: ZIRCON †
Abstract
1. Introduction
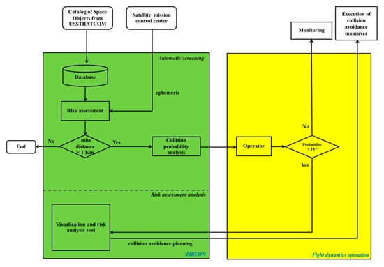
2. Space Traffic Management System Process
3. Risk Assessment Algorithm and Validation
3.1. Orbital Dynamics
3.2. Collision Proability
3.3. Validation
4. Conclusions and Future Work
Acknowledgments
References
- Space Policy Directive-3, National Space Traffic Management Policy. The White House News, 18 June 2018.
- Aorpimai, M.; Malayavej, V.; Navakitkanok, P. High-Fidelity Orbit Propagator for Precise Antenna Pointing in LEO Satellite Operation. In Proceedings of the 20th Asia-Pacific Conference on Communications, Pattaya, Thailand, 1–3 October 2014. [Google Scholar]
- Aorpimai, M.; Navakitkanok, P. Orbit Control Manoeuvre Strategy for Post-Mission De-Orbiting of a Low-Earth-Orbit Satellite. Appl. Mech. Mater. 2015, 781, 495–499. [Google Scholar] [CrossRef]
- Aorpimai, M.; Navakitkanok, P.; Jantarang, S. Automated Flight Dynamics System for Thaichotes Satellite Operation. In Proceedings of the 2nd IAA Conference on Dynamics and Control of Space System, Rome, Italy, 24–26 March 2014. [Google Scholar]
- Channumsin, S.; Udomthanatheera, P.; Kositratpatcharasuk, C.; Aorpimai, M. Development of an Orbital Trajectory Analysis Tool. Eng. J. 2017, 21, 123–139. [Google Scholar] [CrossRef][Green Version]
- Udomthanatheera, P.; Navakitkanok, P.; Aorpimai, M. The development of satellite orbit analysis and determination process system: EMERALD. In Proceedings of the 37th Electrical Engineering Conference, Khon Kaen, Thailand, 19–21 November 2014. [Google Scholar]
- Channumsin, S.; Udomthanatheera, P.; Kositratpatcharasuk, C.; Aorpimai, M. Design and Validation of flight dynamics system. Eng. J. 2019, 23, 97–117. [Google Scholar] [CrossRef]
- Channumsin, S.; Jaturut, S. Analysis of coupled attitude and orbit dynamics for uncontrolled re-entry satellite. In Proceedings of the 2019 International Electrical Engineering Congress, Cha-Am, Thailand, 6–8 March 2019. [Google Scholar]
- Channumsin, S.; Udomthanatheera, P.; Kositratpatcharasuk, C.; Aorpimai, M. Autonomous systems of real-time monitoring and satellite mission analysis too. In Proceedings of the 69th International Astronautical Congress, Bremen, Germany, 1–5 October 2018. [Google Scholar]
- Alfano, S. Relating Position Uncertainty to Maximum Conjunction Probability. J. Astronaut. Sci. 2004, 53, 193–205. [Google Scholar] [CrossRef]


| Primary/Secondary | Time of Close Approach (UTC) | Miss Distance (km) | ||
|---|---|---|---|---|
| SDA | ZIRCON | SDA | ZIRCON | |
| THEOS (33396)/FENGYUN 1C DEB (30116) | 01/05/2019 15:35:40:806 | 01/05/2019 15:35:40:807 | 8.7527 | 8.7526 |
| THEOS (33396)/COSMOS1275DEB (18592) | 10/05/2019 07:13:36:168 | 10/05/2019 07:13:36:168 | 5.8118 | 5.8118 |
| THEOS (33396)/METEOR1-27 DEB (31890) | 04/06/2019 19:23:07:280 | 04/06/2019 19:23:06:281 | 1.2225 | 1.2225 |
| THEOS (33396)/NOAA 16 DEB (41214) | 06/06/2019 01:49:17:035 | 06/06/2019 01:49:17:051 | 0.6022 | 0.6023 |
© 2020 by the authors. Licensee MDPI, Basel, Switzerland. This article is an open access article distributed under the terms and conditions of the Creative Commons Attribution (CC BY) license (http://creativecommons.org/licenses/by/4.0/).
Share and Cite
Channumsin, S.; Sreesawet, S.; Saroj, T.; Saingyen, P.; Puttasuwan, K.; Udomthanatheera, P.; Jaturut, S. Development of Space Traffic Management System: ZIRCON. Proceedings 2019, 39, 12. https://doi.org/10.3390/proceedings2019039012
Channumsin S, Sreesawet S, Saroj T, Saingyen P, Puttasuwan K, Udomthanatheera P, Jaturut S. Development of Space Traffic Management System: ZIRCON. Proceedings. 2019; 39(1):12. https://doi.org/10.3390/proceedings2019039012
Chicago/Turabian StyleChannumsin, Sittiporn, Suwat Sreesawet, Tanin Saroj, Phasawee Saingyen, Keerati Puttasuwan, Prakasit Udomthanatheera, and Seksan Jaturut. 2019. "Development of Space Traffic Management System: ZIRCON" Proceedings 39, no. 1: 12. https://doi.org/10.3390/proceedings2019039012
APA StyleChannumsin, S., Sreesawet, S., Saroj, T., Saingyen, P., Puttasuwan, K., Udomthanatheera, P., & Jaturut, S. (2019). Development of Space Traffic Management System: ZIRCON. Proceedings, 39(1), 12. https://doi.org/10.3390/proceedings2019039012
