Three-Dimensional Path Planning for UAV Based on Multi-Strategy Dream Optimization Algorithm
Abstract
1. Introduction
- A population initialization method using the Bernoulli chaotic map is employed to initialize the population, enhancing the diversity of the initial population, promoting a more even distribution across the entire search space, and expanding the coverage range.
- The proposed adaptive hybrid perturbation mechanism dynamically adjusts disturbance parameters by combining Cauchy variation and Lévy flight strategies during the forgetting and supplementing phases of the dream process. This approach enhances the ability to explore the solution space while preserving high local search accuracy, thereby accelerating convergence.
- To evade local optima, a lens-imaging learning strategy is employed during the exploration phase. This approach simulates the symmetric mapping of individuals in the search space to produce “mirror image” solutions, thereby improving the ability to escape local traps.
- This study presents a new global perturbation mechanism, Adaptive Individual-level Mixed Strategy (AIMIS), aimed at improving global optimization performance. AIMIS combines two individual-level perturbation strategies: a global perturbation that utilizes boundary information to expand the search space and a local perturbation that leverages variances among individuals to enhance precision.
2. Problem Description of UAV Path Planning
2.1. Flight Path Length Cost
2.2. Threat Cost
2.3. Flight Altitude Cost
2.4. Smoothing Cost
2.5. Total Cost Function
3. Standard Dream Optimization Algorithm
3.1. Initialization
3.2. Exploration Phase
3.2.1. Memory Strategies
3.2.2. Forgetting and Supplementation Strategy
3.2.3. Dream-Sharing Strategies
3.3. Exploitation Phase
3.3.1. Memory Strategies
3.3.2. Forgetting and Supplementation Strategy
4. Multi-Strategy Dream Optimization Algorithm
4.1. Improved Algorithm Based on Bernoulli Chaotic Map
4.2. Adaptive Hybrid Perturbation Strategy
- A basic uniform random perturbation to enhance population diversity;
- A Cauchy mutation [41] factor Cy to leverage its heavy-tailed distribution and improve local escape capabilities, Cy as shown in Equation (19);
- 3.
- The incorporation of a Lévy flight-based perturbation RL [42], which enables long-distance jumps and improves global exploration. The mathematical expression for RL is given in Equation (20), as follows:
4.3. Lens Imaging Learning Strategy for Population Update
4.4. Adaptive Individual-Level Mixed Strategy
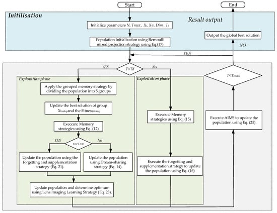
4.5. The MSDOA Algorithm Flow
| Algorithm 1: Pseudo-code of MSDOA |
| Input: Initialize parameters N, Tmax, Xl, Xu, Dim, Td. |
| Output: The global best solution Xgbest and f(Xgbest) |
|
5. Simulation and Results Analysis
5.1. Comparison of Algorithms in the CEC2017 Test Set
5.2. Performance Test and Analysis of UAV Track Planning Under Different Algorithms
5.2.1. Performance Analysis Under Different Obstacles
5.2.2. Performance Analysis with Different Numbers of Waypoints
6. Conclusions
Author Contributions
Funding
Institutional Review Board Statement
Data Availability Statement
Acknowledgments
Conflicts of Interest
References
- Mohsan, S.A.; Khan, M.A.; Noor, F.; Ullah, I.; Alsharif, M.H. Towards the unmanned aerial vehicles (UAVs): A comprehensive review. Drones 2022, 6, 147. [Google Scholar] [CrossRef]
- Javed, S.; Hassan, A.; Ahmad, R.; Ahmed, W.; Ahmed, R.; Saadat, A.; Guizani, M. State-of-the-Art and Future Research Challenges in UAV Swarms. IEEE Internet Things J. 2024, 11, 19023–19045. [Google Scholar] [CrossRef]
- Zhang, X.; Zheng, J.; Su, T.; Ding, M.; Liu, H. An effective dynamic constrained two-archive evolutionary algorithm for cooperative search-track mission planning by UAV swarms in air intelligent transportation. IEEE Trans. Intell. Transp. Syst. 2023, 25, 944–958. [Google Scholar] [CrossRef]
- Zhang, X.; Fu, Q.Y.; Li, J.; Zhao, W.J. Cooperative Search-Track Mission Planning for Multi-UAV Based on a Distributed Approach in Uncertain Environment. In Proceedings of 2021 5th Chinese Conference on Swarm Intelligence and Cooperative Control; Springer Nature: Singapore, 2022; pp. 526–535. [Google Scholar]
- Qu, C.; Boubin, J.; Gafurov, D.; Zhou, J.; Aloysius, N.; Nguyen, H.; Calyam, P. UAV Swarms in Smart Agriculture: Experiences and Opportunities. In Proceedings of the 2022 IEEE 18th International Conference on e-Science (e-Science), Salt Lake City, UT, USA, 11–14 October 2022; pp. 148–158. [Google Scholar]
- Lu, J.; Liu, Y.; Jiang, C.; Wu, W. Truck-drone joint delivery network for rural area: Optimization and implications. Transp. Policy 2025, 163, 273–284. [Google Scholar] [CrossRef]
- Baniasadi, P.; Foumani, M.; Smith-Miles, K.; Ejov, V. A transformation technique for the clustered generalized traveling salesman problem with applications to logistics. Eur. J. Oper. Res. 2020, 285, 444–457. [Google Scholar] [CrossRef]
- Katkuri, A.V.R.; Madan, H.; Khatri, N.; Abdul-Qawy, A.S.H.; Patnaik, K.S. Autonomous UAV navigation using deep learning-based computer vision frameworks: A systematic literature review. Array 2024, 23, 100361. [Google Scholar] [CrossRef]
- Meng, W.; Zhang, X.; Zhou, L.; Guo, H.; Hu, X. Advances in UAV Path Planning: A Comprehensive Review of Methods, Challenges, and Future Directions. Drones 2025, 9, 376. [Google Scholar] [CrossRef]
- Zhang, D.; Xuan, Z.; Zhang, Y.; Yao, J.; Li, X.; Li, X. Path planning of unmanned aerial vehicle in complex environments based on state-detection twin delayed deep deterministic policy gradient. Machines 2023, 11, 108. [Google Scholar] [CrossRef]
- Gómez Arnaldo, C.; Zamarreño Suárez, M.; Pérez Moreno, F.; Delgado-Aguilera Jurado, R. Path Planning for Unmanned Aerial Vehicles in Complex Environments. Drones 2024, 8, 288. [Google Scholar] [CrossRef]
- Liu, J.; Luo, W.; Zhang, G.; Li, R. Unmanned Aerial Vehicle Path Planning in Complex Dynamic Environments Based on Deep Reinforcement Learning. Machines 2025, 13, 162. [Google Scholar] [CrossRef]
- He, Y.; Hou, T.; Wang, M. A new method for unmanned aerial vehicle path planning in complex environments. Sci. Rep. 2024, 14, 9257. [Google Scholar] [CrossRef]
- Wang, J.; Li, Y.; Li, R.; Chen, H.; Chu, K. Trajectory planning for UAV navigation in dynamic environments with matrix alignment Dijkstra. Soft Comput. 2022, 26, 12599–12610. [Google Scholar] [CrossRef]
- Fan, J.; Chen, X.; Liang, X. UAV trajectory planning based on bi-directional APF-RRT* algorithm with goal-biased. Expert. Syst. Appl. 2023, 213, 119137. [Google Scholar] [CrossRef]
- Zhu, X.; Gao, Y.; Li, Y.; Li, B. Fast Dynamic P-RRT*-Based UAV Path Planning and Trajectory Tracking Control Under Dense Obstacles. Actuators 2025, 14, 211. [Google Scholar] [CrossRef]
- Hooshyar, M.; Huang, Y.M. Meta-heuristic algorithms in UAV path planning optimization: A systematic review (2018–2022). Drones 2023, 7, 687. [Google Scholar] [CrossRef]
- Debnath, D.; Vanegas, F.; Sandino, J.; Hawary, A.F.; Gonzalez, F. A Review of UAV Path-Planning Algorithms and Obstacle Avoidance Methods for Remote Sensing Applications. Remote Sens. 2024, 16, 4019. [Google Scholar] [CrossRef]
- Ma, Y.; Zhang, Z.; Yao, M.; Fan, G. A Self-Adaptive Improved Slime Mold Algorithm for Multi-UAV Path Planning. Drones 2025, 9, 219. [Google Scholar] [CrossRef]
- Vinod Chandra, S.S.; Anand, H.S. Nature inspired meta heuristic algorithms for optimization problems. Computing 2022, 104, 251–269. [Google Scholar]
- Jiang, Y.; Xu, X.-X.; Zheng, M.-Y.; Zhan, Z.-H. Evolutionary Computation for Unmanned Aerial Vehicle Path Planning: A Survey. Artif. Intell. Rev. 2024, 57, 267. [Google Scholar] [CrossRef]
- Ait Saadi, A.; Soukane, A.; Meraihi, Y.; Benmessaoud Gabis, A.; Mirjalili, S.; Ramdane-Cherif, A. UAV path planning using optimization approaches: A survey. Arch. Comput. Methods Eng. 2022, 29, 4233–4284. [Google Scholar] [CrossRef]
- Sonny, A.; Yeduri, S.R.; Cenkeramaddi, L.R. Autonomous UAV path planning using modified PSO for UAV-assisted wireless networks. IEEE Access 2023, 11, 70353–70367. [Google Scholar] [CrossRef]
- Meng, Q.; Chen, K.; Qu, Q. Ppswarm: Multi-uav path planning based on hybrid pso in complex scenarios. Drones 2024, 8, 192. [Google Scholar] [CrossRef]
- Zhang, Y.; Yu, H. Application of Hybrid Swarming Algorithm on a UAV Regional Logistics Distribution. Biomimetics 2023, 8, 96. [Google Scholar] [CrossRef]
- Bui, D.N.; Duong, T.N.; Phung, M.D. Ant colony optimization for cooperative inspection path planning using multiple unmanned aerial vehicles. In Proceedings of the 2024 IEEE/SICE International Symposium on System Integration (SII), Ha Long, Vietnam, 8–11 January 2024; pp. 675–680. [Google Scholar]
- Teng, Z.; Dong, Q.; Zhang, Z.; Huang, S.; Zhang, W.; Wang, J.; Chen, X. An Improved Grey Wolf Optimizer Inspired by Advanced Cooperative Predation for UAV Shortest Path Planning. arXiv 2025, arXiv:2506.03663. [Google Scholar] [CrossRef]
- Zhang, C.; Liu, Y.; Hu, C. Path planning with time windows for multiple UAVs based on gray wolf algorithm. Biomimetics 2022, 7, 225. [Google Scholar] [CrossRef] [PubMed]
- Zhang, J.; Zhu, X.; Li, J. Intelligent path planning with an improved sparrow search algorithm for workshop UAV inspection. Sensors 2024, 24, 1104. [Google Scholar] [CrossRef]
- Liu, G.; Shu, C.; Liang, Z.; Peng, B.; Cheng, L. A modified sparrow search algorithm with applcation in 3d route planning for UAV. Sensors 2021, 21, 1224. [Google Scholar] [CrossRef] [PubMed]
- You, G.; Hu, Y.; Lian, C.; Yang, Z. Mixed-strategy Harris Hawk optimization algorithm for UAV path planning and engineering applications. Appl. Sci. 2024, 14, 10581. [Google Scholar] [CrossRef]
- Shi, H.; Lu, F.; Wu, L.; Yang, G. Optimal trajectories of multi-UAVs with approaching formation for target tracking using improved Harris Hawks optimizer. Appl. Intell. 2022, 52, 14313–14335. [Google Scholar] [CrossRef]
- Chang, X.; Yang, H.; Zhang, B. Multi-Unmanned aerial vehicle path planning based on improved nutcracker optimization algorithm. Drones 2025, 9, 116. [Google Scholar] [CrossRef]
- Wang, S.; Xu, B.; Zheng, Y.; Yue, Y.; Xiong, M. Path Optimization Strategy for Unmanned Aerial Vehicles Based on Improved Black Winged Kite Optimization Algorithm. Biomimetics 2025, 10, 310. [Google Scholar] [CrossRef]
- Zhou, X.; Shi, G.; Zhang, J. Improved grey wolf algorithm: A method for uav path planning. Drones 2024, 8, 675. [Google Scholar] [CrossRef]
- Hu, G.; Cheng, M.; Houssein, E.H.; Jia, H. CMPSO: A novel co-evolutionary multigroup particle swarm optimization for multi-mission UAVs path planning. Adv. Eng. Inform. 2025, 63, 102923. [Google Scholar] [CrossRef]
- Zhang, R.; Li, S.; Ding, Y.; Qin, X.; Xia, Q. UAV path planning algorithm based on improved Harris Hawks optimization. Sensors 2022, 22, 5232. [Google Scholar] [CrossRef]
- Xu, T.; Chen, C. DBO-AWOA: An Adaptive Whale Optimization Algorithm for Global Optimization and UAV 3D Path Planning. Sensors 2025, 25, 2336. [Google Scholar] [CrossRef] [PubMed]
- Lang, Y.; Gao, Y. Dream Optimization Algorithm(DOA):A novel metaheuristic optimization algorithm inspired by human dreams and its applications to real-world engi- neering problems. Comput. Methods Appl. Mech. Eng. 2025, 436, 117718. [Google Scholar] [CrossRef]
- Du, X.; Zhou, Y. A Novel Hybrid Differential Evolutionary Algorithm for Solving Multi-objective Distributed Permutation Flow-Shop Scheduling Problem. Int. J. Comput. Intell. Syst. 2025, 18, 1–22. [Google Scholar] [CrossRef]
- Shan, W.; He, X.; Liu, H.; Heidari, A.A.; Wang, M.; Cai, Z.; Chen, H. Cauchy mutation boosted Harris hawk algorithm: Optimal performance design and engineering applications. J. Comput. Des. Eng. 2023, 10, 503–526. [Google Scholar] [CrossRef]
- Yu, X.; Duan, Y.; Cai, Z. Sub-population improved grey wolf optimizer with Gaussian mutation and Lévy flight for parameters identification of photovoltaic models. Expert. Syst. Appl. 2023, 232, 120827. [Google Scholar] [CrossRef]
- Kennedy, J.; Eberhart, R. Particle swarm optimization. In Proceedings of the ICNN’95-International Conference on Neural Networks, Perth, Australia, 27 November–1 December 1995; IEEE: Piscataway, NJ, USA, 1995; Volume 4, pp. 1942–1948. [Google Scholar]
- Mirjalili, S.; Mirjalili, S.M.; Lewis, A. Grey wolf optimizer. Adv. Eng. Softw. 2014, 69, 46–61. [Google Scholar] [CrossRef]
- Heidari, A.A.; Mirjalili, S.; Faris, H.; Aljarah, I.; Mafarja, M.; Chen, H. Harris hawks optimization: Algorithm and applications. Future Gener. Comput. Syst. 2019, 97, 849–872. [Google Scholar] [CrossRef]
- Abdel-Basset, M.; Mohamed, R.; Abouhawwash, M. Crested Porcupine Optimizer: A new nature-inspired metaheuristic. Knowl.-Based Syst. 2024, 284, 111257. [Google Scholar] [CrossRef]
- Wang, J.; Wang, W.C.; Hu, X.X.; Qiu, L.; Zang, H.F. Black-winged kite algorithm: A nature-inspired meta-heuristic for solving benchmark functions and engineering problems. Artif. Intell. Rev. 2024, 57, 98. [Google Scholar] [CrossRef]
- Seyyedabbasi, A.; Kiani, F. Sand Cat swarm optimization: A nature-inspired algorithm to solve global optimization problems. Eng. Comput. 2023, 39, 2627–2651. [Google Scholar] [CrossRef]
















| Function | Index | MSDOA | DOA | PSO | HHO | GWO | CPO | BKA | SCSO |
|---|---|---|---|---|---|---|---|---|---|
| F1 | Best | 2.31 × 103 | 3.54 × 105 | 9.53 × 109 | 1.16 × 108 | 5.88 × 107 | 2.44 × 108 | 1.39 × 109 | 4.81 × 109 |
| Mean | 1.83 × 104 | 1.03 × 106 | 1.98 × 1010 | 4.44 × 108 | 2.63 × 109 | 2.94 × 109 | 6.71 × 109 | 9.52 × 109 | |
| Std | 1.61 × 108 | 1.56 × 1011 | 4.43 × 1019 | 9.14 × 1016 | 2.62 × 1018 | 5.87 × 1018 | 1.05 × 1019 | 1.32 × 1019 | |
| F3 | Best | 2.14 × 103 | 5.14 × 104 | 2.49 × 104 | 4.71 × 104 | 4.03 × 104 | 1.21 × 105 | 1.45 × 104 | 1.15 × 105 |
| Mean | 8.71 × 103 | 1.15 × 105 | 5.54 × 104 | 5.79 × 104 | 6.32 × 104 | 2.21 × 105 | 2.91 × 104 | 1.81 × 105 | |
| Std | 1.78 × 107 | 8.78 × 108 | 2.98 × 108 | 5.22 × 107 | l.17 × 108 | 4.39 × 109 | 7.24 × 107 | 8.51 × 108 | |
| F4 | Best | 4.03 × 102 | 4.72 × 102 | 1.50 × 103 | 5.84 × 102 | 5.39 × 102 | 5.59 × 102 | 5.31 × 102 | 8.8 × 102 |
| Mean | 4.38 × 102 | 5.01 × 102 | 4.55 × 103 | 7.27 × 102 | 6.63 × 102 | 6.56 × 102 | 9.64 × 102 | l.65 × 103 | |
| Std | 4.67 × 102 | 2.14 × 103 | 3.54 × 106 | 1.28 × 104 | 1.14 × 104 | 7.45 × 103 | 1.28 × 105 | 5.49 × 105 | |
| F5 | Best | 5.31 × 102 | 5.55 × 102 | 7.15 × 102 | 6.97 × 102 | 5.88 × 102 | 6.67 × 102 | 6.96 × 102 | 6.97 × 102 |
| Mean | 5.60 × 102 | 5.81 × 102 | 7.89 × 102 | 7.7 × 102 | 6.27 × 102 | 7.57 × 102 | 7.83 × 102 | 7.98 × 102 | |
| Std | 2.37 × 102 | 2.63 × 102 | 2.78 × 103 | 7.91 × 102 | 1.82 × 103 | 2.54 × 103 | 2.77 × 105 | 3.02 × 102 | |
| F6 | Best | 6 × 102 | 6.32 × 102 | 6.5 × 102 | 6.61 × 102 | 6.06 × 102 | 6.47 × 102 | 6.47 × 102 | 6.14 × 102 |
| Mean | 6 × 102 | 6.43 × 102 | 6.72 × 102 | 6.66 × 102 | 6.13 × 102 | 6.67 × 102 | 6.61 × 102 | 6.3 × 102 | |
| Std | 4.54 × 10−3 | 4.54 × 101 | 1.13 × 102 | 6.18 × 101 | 3.08 × 101 | 1.62 × 102 | 5.82 × 101 | 1.19 × 102 | |
| F7 | Best | 7.66 × 102 | 7.91 × 102 | 1.07 × 103 | 1.17 × 103 | 8.24 × 102 | 1.04 × 103 | 1.07 × 103 | 1.16 × 103 |
| Mean | 7.99 × 102 | 8.27 × 102 | 1.24 × 103 | 1.32 × 103 | 9.08 × 102 | 1.17 × 103 | 1.24 × 103 | 1.34 × 103 | |
| Std | 2.83 × 102 | 3.03 × 102 | 7.56 × 103 | 3.35 × 103 | 3.1 × 103 | 8.59 × 103 | 2.72 × 104 | 2 × 104 | |
| F8 | Best | 8.38 × 102 | 8.84 × 102 | 9.31 × 102 | 9.36 × 102 | 8.62 × 102 | 9.26 × 102 | 9.42 × 102 | 9.67 × 102 |
| Mean | 8.65 × 102 | 9.12 × 102 | 1.03 × 103 | 9.85 × 102 | 9.15 × 102 | 9.96 × 102 | 1.01 × 103 | 1.08 × 102 | |
| Std | 2.39 × 102 | 2.73 × 102 | 2.96 × 103 | 6.45 × 102 | 1.27 × 103 | 1.65 × 102 | 1.16 × 102 | 1.82 × 102 | |
| Function | Index | MSDOA | DOA | PSO | HHO | GWO | CPO | BKA | SCSO |
| F9 | Best | 9.17 × 102 | 1.12 × 103 | 3.89 × 103 | 7.14 × 103 | 1.34 × 103 | 4.27 × 103 | 3.67 × 103 | 4.11 × 103 |
| Mean | l.18 × 103 | l.81 × 103 | 7.85 × 103 | 8.8 × 103 | 2.58 × 103 | 7.51 × 103 | 5.53 × 103 | 1.06 × 104 | |
| Std | 1.56 × 105 | 2.13 × 105 | 5.75 × 106 | 7.89 × 105 | 1.48 × 106 | 5.05 × 105 | 5.56 × 105 | l.6 × 107 | |
| F10 | Best | 2.52 × 103 | 2.9 × 103 | 7.69 × 103 | 4.74 × 103 | 3.41 × 103 | 4.41 × 103 | 4.45 × 103 | 7.15 × 103 |
| Mean | 3.24 × 103 | 3.71 × 103 | 9.17 × 103 | 6.32 × 103 | 4.68 × 103 | 6.48 × 103 | 5.47 × 103 | 8.61 × 103 | |
| Std | 8.93 × 104 | 1.51 × 105 | 4.74 × 105 | 2.96 × 105 | 8.1 × 105 | 5.51 × 105 | 3.19 × 105 | 4.29 × 105 | |
| F11 | Best | 1.11 × 103 | 1.17 × 103 | 1.37 × 103 | 1.31 × 103 | 1.31 × 103 | 1.43 × 103 | 1.29 × 103 | 2.87 × 103 |
| Mean | 1.16 × 103 | 2.53 × 103 | 3.84 × 103 | 1.58 × 103 | 2.59 × 103 | 1.72 × 103 | 1.66 × 103 | 1.02 × 104 | |
| Std | 1.09 × 103 | 4.16 × 105 | 9.68 × 106 | 1.86 × 104 | 1.09 × 106 | 1.46 × 105 | 2.66 × 105 | 1.87 × 107 | |
| F12 | Best | 1.41 × 105 | 2.91 × 105 | 5.77 × 108 | 4.47 × 106 | 9.77 × 105 | 6.81 × 106 | 2.29 × 106 | 3.77 × 107 |
| Mean | 2.02 × 106 | 2.9 × 106 | 3.13 × 109 | 7.64 × 107 | l.2 × 108 | 4.56 × 107 | 8.05 × 107 | 2.16 × 108 | |
| Std | l.06 × 1012 | 2.76 × 1012 | 5.25 × 1018 | 5.36 × 1015 | 2.52 × 1016 | 6.57 × 1014 | 1.95 × 1016 | 3.91 × 1016 | |
| F13 | Best | 2.16 × 103 | 9.32 × 103 | 1.33 × 105 | 3.98 × 105 | 5.15 × 104 | 1.36 × 105 | 6.72 × 104 | 2.28 × 104 |
| Mean | l.45 × 104 | 2.46 × 104 | 4.14 × 108 | 4.2 × 106 | l.74 × 107 | 1.21 × 107 | 5.33 × 105 | 2.05 × 107 | |
| Std | l.4 × 108 | 2.25 × 108 | 9.83 × 1017 | 3.06 × 1014 | 2.95 × 1015 | 2.57 × 1015 | 2.84 × 1011 | 2.02 × 1015 | |
| F14 | Best | 4.61 × 103 | 2.61 × 104 | 3.09 × 103 | 2.82 × 104 | 5.71 × 103 | 4.63 × 104 | 1.94 × 103 | 3.2 × 104 |
| Mean | 1.64 × 105 | 3.64 × 105 | 3.89 × 105 | 1.28 × 106 | 5.11 × 105 | 8.93 × 105 | 2.83 × 104 | 9.98 × 105 | |
| Std | 2.61 × 1010 | 1.52 × 1011 | 1.12 × 1012 | 1.36 × 1012 | 3.92 × 1011 | 8.61 × 1011 | 7.23 × 108 | 1.92 × 1012 | |
| F15 | Best | 1.55 × 103 | 2.29 × 103 | 6.42 × 103 | 2.93 × 104 | 1.48 × 104 | 1.18 × 104 | 1.71 × 104 | 1.82 × 104 |
| Mean | 5.14 × 103 | 6.87 × 103 | 2 × 104 | l.24 × 105 | 1.01 × 106 | 2.07 × 105 | 5.57 × 104 | 3.6 × 105 | |
| Std | 1.14 × 107 | 3.62 × 107 | 9.35 × 107 | 7.39 × 109 | 2.35 × 1012 | 2.44 × 1011 | 1.29 × 109 | 1.24 × 1012 | |
| F16 | Best | 1.75 × 103 | 1.96 × 103 | 3.25 × 103 | 2.85 × 103 | 2.21 × 103 | 2.59 × 103 | 2.49 × 103 | 2.72 × 103 |
| Mean | 2.36 × 103 | 2.41 × 103 | 4.23 × 103 | 3.64 × 103 | 2.62 × 103 | 3.43 × 103 | 3.16 × 103 | 3.44 × 103 | |
| Std | 4.22 × 104 | 5.46 × 104 | 7.6 × 105 | 3.29 × 105 | 8.06 × 104 | 1.35 × 105 | 2.17 × 105 | 1.81 × 105 | |
| F17 | Best | 1.64 × 103 | 1.76 × 103 | 2.31 × 103 | 2.15 × 103 | 1.82 × 103 | 2.03 × 103 | 1.81 × 103 | 1.98 × 103 |
| Mean | 1.96 × 103 | 2.04 × 103 | 3.23 × 103 | 2.75 × 103 | 2.06 × 103 | 2.56 × 103 | 2.51 × 103 | 2.59 × 103 | |
| Std | 1.92 × 104 | 2.02 × 104 | 6.62 × 105 | 1.02 × 105 | 3.29 × 104 | 6.91 × 104 | 7.81 × 104 | 8.08 × 104 | |
| F18 | Best | 2.97 × 104 | 1.75 × 105 | 1.01 × 105 | 2.45 × 105 | 6.88 × 104 | 8.95 × 104 | 4.23 × 104 | 7.75 × 105 |
| Mean | 4.38 × 105 | 7.22 × 105 | 5.17 × 106 | 5.08 × 106 | 2.44 × 106 | 3.11 × 106 | 2.31 × 106 | 1.24 × 107 | |
| Std | 1.03 × 1011 | 2.95 × 1011 | 8.93 × 1013 | 4.23 × 1013 | 7.73 × 1012 | 1.15 × 1013 | 5.89 × 1010 | 3.06 × 1014 | |
| F19 | Best | 1.72 × 103 | 2.09 × 103 | 4.73 × 103 | 1.43 × 105 | 1.65 × 104 | 2.69 × 104 | 6.11 × 104 | 4.92 × 104 |
| Mean | 4.84 × 103 | 6.86 × 103 | 2.49 × 105 | 1.47 × 106 | 2.4 × 106 | 9.88 × 105 | 4.67 × 105 | 3.8 × 106 | |
| Std | 8.25 × 106 | 1.6 × 107 | 1.11 × 1011 | 1.21 × 1012 | 1.77 × 1013 | 1.22 × 1012 | 1.94 × 1013 | 5.24 × 1013 | |
| F20 | Best | 1.93 × 103 | 2.17 × 103 | 2.45 × 103 | 2.33 × 103 | 2.23 × 103 | 2.43 × 103 | 2.18 × 103 | 2.41 × 103 |
| Mean | 2.12 × 103 | 2.37 × 103 | 3.19 × 103 | 2.84 × 103 | 2.5 × 103 | 2.81 × 103 | 2.62 × 103 | 2.96 × 103 | |
| Std | 1.84 × 104 | 2.08 × 104 | 7.84 × 104 | 5.37 × 104 | 3.52 × 104 | 3.98 × 104 | 4.57 × 104 | 2.63 × 104 | |
| F21 | Best | 2.27 × 103 | 2.35 × 103 | 2.49 × 103 | 2.52 × 103 | 2.35 × 103 | 2.46 × 103 | 2.51 × 103 | 2.45 × 103 |
| Mean | 2.34 × 103 | 2.6 × 103 | 2.69 × 103 | 2.6 × 103 | 2.4 × 103 | 2.54 × 103 | 2.58 × 103 | 2.56 × 103 | |
| Std | 2.25 × 102 | 2.52 × 102 | 3.57 × 103 | 1.93 × 103 | 1.68 × 103 | 2.36 × 103 | 2.35 × 103 | 1.69 × 103 | |
| F22 | Best | 2.31 × 103 | 2.45 × 103 | 6.25 × 103 | 3.07 × 103 | 2.51 × 103 | 2.46 × 103 | 3.01 × 103 | 3.23 × 103 |
| Mean | 3.65 × 103 | 4.82 × 103 | 9.49 × 103 | 6.88 × 103 | 6.19 × 103 | 7.41 × 103 | 6.52 × 103 | 7.85 × 103 | |
| Std | 1.55 × 106 | 2.55 × 106 | 2.59 × 106 | 2.49 × 106 | 6.9 × 106 | 3.82 × 106 | 1.15 × 106 | 6.06 × 106 | |
| F23 | Best | 2.43 × 103 | 2.69 × 103 | 3.26 × 103 | 3.11 × 103 | 2.78 × 103 | 2.84 × 103 | 2.96 × 103 | 2.83 × 103 |
| Mean | 2.53 × 103 | 2.72 × 103 | 3.76 × 103 | 3.31 × 103 | 2.8 × 103 | 2.96 × 103 | 3.16 × 103 | 2.9 × 103 | |
| Std | 2.43 × 103 | 2.98 × 103 | 9.42 × 103 | 1.43 × 104 | 4.65 × 103 | 6.26 × 104 | 2.14 × 103 | 1.87 × 103 | |
| F24 | Best | 2.85 × 103 | 2.92 × 103 | 3.51 × 103 | 3.26 × 103 | 2.96 × 103 | 2.97 × 103 | 3.02 × 103 | 3.02 × 103 |
| Mean | 2.93 × 103 | 2.98 × 103 | 3.86 × 103 | 3.51 × 103 | 3.06 × 103 | 3.11 × 103 | 3.31 × 103 | 3.08 × 103 | |
| Std | 1.01 × 103 | 1.53 × 103 | 6.35 × 104 | 2.75 × 104 | 5.17 × 103 | 5.93 × 103 | 1.38 × 104 | 1.66 × 103 | |
| Function | Index | MSDOA | DOA | PSO | HHO | GWO | CPO | BKA | SCSO |
| F25 | Best | 2.67 × 103 | 2.99 × 103 | 3.13 × 103 | 2.92 × 103 | 2.95 × 103 | 2.94 × 103 | 2.95 × 103 | 3.1 × 103 |
| Mean | 2.88 × 103 | 3.05 × 103 | 3.5 × 103 | 3.02 × 103 | 3.04 × 103 | 3.01 × 103 | 3.08 × 103 | 3.65 × 103 | |
| Std | 6.1 × 101 | 1.21 × 103 | 8.6 × 104 | 1.27 × 103 | 5.73 × 103 | 3.22 × 103 | 5.86 × 104 | 1.82 × 105 | |
| F26 | Best | 2.8 × 103 | 3.43 × 103 | 6.68 × 103 | 3.13 × 103 | 3.42 × 103 | 3.35 × 103 | 3.65 × 103 | 5.87 × 103 |
| Mean | 3.28 × 103 | 3.85 × 103 | 9.47 × 103 | 7.79 × 103 | 5.02 × 103 | 6.68 × 103 | 7.63 × 103 | 6.47 × 103 | |
| Std | 2.71 × 105 | 6.06 × 105 | 1.06 × 106 | 2.61 × 106 | 3.09 × 105 | 1.29 × 106 | 2.85 × 106 | 1.93 × 105 | |
| F27 | Best | 3.09 × 103 | 3.28 × 103 | 3.81 × 103 | 3.33 × 103 | 3.23 × 103 | 3.25 × 103 | 3.25 × 103 | 3.22 × 103 |
| Mean | 3.21 × 103 | 3.32 × 103 | 4.73 × 103 | 3.59 × 103 | 3.27 × 103 | 3.36 × 103 | 3.44 × 103 | 3.26 × 103 | |
| Std | 4.72 × 10−8 | 8.96 × 101 | 2.84 × 105 | 4.01 × 104 | 9.43 × 102 | 7.28 × 103 | 3.14 × 104 | 5.65 × 102 | |
| F28 | Best | 3.18 × 103 | 3.34 × 103 | 3.89 × 103 | 3.31 × 103 | 3.34 × 103 | 6.32 × 103 | 5.88 × 103 | 3.63 × 103 |
| Mean | 3.29 × 103 | 3.42 × 103 | 4.74 × 103 | 3.49 × 103 | 3.51 × 103 | 7.67 × 103 | 6.53 × 103 | 4.61 × 103 | |
| Std | 1.14 × 101 | 2.44 × 102 | 2.43 × 105 | 9.62 × 103 | 2.75 × 104 | 3.99 × 105 | 8.87 × 104 | 5.49 × 105 | |
| F29 | Best | 3.08 × 103 | 3.44 × 103 | 4.77 × 103 | 4.08 × 103 | 3.54 × 104 | 4.08 × 103 | 3.85 × 103 | 3.82 × 103 |
| Mean | 3.46 × 103 | 3.62 × 103 | 6.05 × 103 | 5.04 × 103 | 3.99 × 103 | 4.96 × 103 | 4.75 × 103 | 4.53 × 103 | |
| Std | 1.57 × 104 | 2.16 × 104 | 7.67 × 105 | 2.92 × 105 | 3.13 × 104 | 2.23 × 105 | 2.77 × 105 | 7.6 × 106 | |
| F30 | Best | 3.23 × 103 | 1.05 × 104 | 3.43 × 106 | 1.23 × 106 | 1.98 × 106 | 5.35 × 105 | 7.06 × 105 | 2.23 × 104 |
| Mean | 4.69 × 103 | 4.13 × 104 | 1.43 × 108 | 1.46 × 107 | 1.49 × 107 | 4.74 × 106 | 3.81 × 106 | 1.05 × 106 | |
| Std | 1.2 × 106 | 1.66 × 109 | 4.24 × 106 | 1.08 × 1015 | 1.23 × 1014 | 1.47 × 1013 | 6.26 × 1012 | 1.85 × 1012 |
| Scenario Number | Threat Center | Threat Radius | Threat Height |
|---|---|---|---|
| 1 | (300, 300) | 50 | 230 |
| (700, 300) | 50 | 230 | |
| (500, 600) | 60 | 250 | |
| 2 | (300, 280) | 50 | 220 |
| (700, 280) | 45 | 230 | |
| (300, 520) | 50 | 240 | |
| (700, 520) | 45 | 250 | |
| (500, 400) | 60 | 260 | |
| (500, 580) | 50 | 240 | |
| 3 | (320, 280) | 40 | 130 |
| (480, 300) | 45 | 135 | |
| (620, 260) | 40 | 125 | |
| (350, 420) | 50 | 140 | |
| (520, 480) | 60 | 300 | |
| (660, 420) | 50 | 140 | |
| (370, 600) | 45 | 200 | |
| (500, 640) | 45 | 135 | |
| (620, 590) | 40 | 200 |
| Scenario | Index | MSDOA | DOA | PSO | HHO | GWO | CPO | BKA | SCSO |
|---|---|---|---|---|---|---|---|---|---|
| Scenario 1 | Best | 5.82 × 103 | 6.29 × 103 | 5.93 × 103 | 5.91 × 103 | 6.11 × 103 | 5.98 × 103 | 6.03 × 103 | 5.98 × 103 |
| Mean | 5.91 × 103 | 7.01 × 103 | 7.47 × 103 | 7.26 × 103 | 6.89 × 103 | 7.48 × 103 | 7.24 × 104 | 6.21 × 103 | |
| Std | 4.4 × 101 | 3.72 × 102 | 1.06 × 103 | 1.53 × 102 | 4.76 × 102 | 8.31 × 102 | 7.91 × 102 | 1.2 × 102 | |
| Scenario 2 | Best | 5.94 × 103 | 6.41 × 103 | 6.74 × 103 | 6.68 × 103 | 6.55 × 103 | 6.39 × 103 | 6.47 × 103 | 6.19 × 103 |
| Mean | 5.99 × 103 | 7.21 × 103 | 7.87 × 103 | 7.78 × 104 | 7.01 × 103 | 7.87 × 103 | 7.37 × 103 | 6.53 × 104 | |
| Std | 1.02 × 102 | 6.12 × 102 | 1.84 × 103 | 1.76 × 103 | 7.12 × 102 | 8.75 × 102 | 8.87 × 102 | 4.53 × 102 | |
| Scenario 3 | Best | 6.37 × 103 | 6.91 × 103 | 7.35 × 103 | 7.13 × 103 | 7.21 × 103 | 7.25 × 103 | 7.51 × 103 | 6.96 × 103 |
| Mean | 6.52 × 103 | 7.65 × 103 | 8.96 × 103 | 9.35 × 103 | 8.39 × 103 | 8.41 × 103 | 8.37 × 104 | 7.77 × 103 | |
| Std | 1.63 × 102 | 4.28 × 102 | 2.14 × 103 | 1.84 × 103 | 1.04 × 103 | 1.09 × 102 | 9.53 × 103 | 5.11 × 102 |
| Scenario | Index | MSDOA | DOA | PSO | HHO | GWO | CPO | BKA | SCSO |
|---|---|---|---|---|---|---|---|---|---|
| Scenario 1 | Best | 5.95 × 103 | 6.58 × 103 | 6.78 × 103 | 6.48 × 103 | 6.64 × 103 | 6.99 × 103 | 6.83 × 103 | 6.17 × 103 |
| Mean | 6.12 × 103 | 7.76 × 103 | 8.38 × 103 | 8.44 × 103 | 7.43 × 103 | 8.2 × 103 | 8.35 × 104 | 6.76 × 103 | |
| Std | 1.37 × 102 | 5.95 × 102 | 1.46 × 103 | 1.41 × 102 | 5.82 × 102 | 8.21 × 102 | 9.14 × 102 | 3.57 × 102 | |
| Scenario 2 | Best | 5.91 × 103 | 6.83 × 103 | 6.81 × 103 | 6.57 × 103 | 6.96 × 103 | 6.87 × 103 | 7.02 × 103 | 6.38 × 103 |
| Mean | 6.11 × 103 | 7.89 × 103 | 8.15 × 104 | 9.06 × 103 | 7.51 × 103 | 8.48 × 103 | 8.56 × 103 | 7.04 × 104 | |
| Std | 1.59 × 102 | 5.38 × 102 | 2.84 × 103 | 2.21 × 103 | 9.85 × 102 | 1.18 × 10 | 9.12 × 102 | 6.59 × 103 | |
| Scenario 3 | Best | 6.39 × 103 | 6.97 × 103 | 8.25 × 103 | 7.48 × 103 | 7.51 × 103 | 7.85 × 103 | 8.25 × 103 | 6.81 × 103 |
| Mean | 6.68 × 103 | 8.05 × 103 | 1.06 × 103 | 1.05 × 104 | 1.09 × 103 | 9.22 × 103 | 9.59 × 104 | 8.34 × 103 | |
| Std | 2.25 × 102 | 6.06 × 102 | 3.14 × 103 | 3.66 × 103 | 4.04 × 103 | 1.33 × 102 | 1.23 × 102 | 8.37 × 102 |
Disclaimer/Publisher’s Note: The statements, opinions and data contained in all publications are solely those of the individual author(s) and contributor(s) and not of MDPI and/or the editor(s). MDPI and/or the editor(s) disclaim responsibility for any injury to people or property resulting from any ideas, methods, instructions or products referred to in the content. |
© 2025 by the authors. Licensee MDPI, Basel, Switzerland. This article is an open access article distributed under the terms and conditions of the Creative Commons Attribution (CC BY) license (https://creativecommons.org/licenses/by/4.0/).
Share and Cite
Yang, X.; Zhao, S.; Gao, W.; Li, P.; Feng, Z.; Li, L.; Jia, T.; Wang, X. Three-Dimensional Path Planning for UAV Based on Multi-Strategy Dream Optimization Algorithm. Biomimetics 2025, 10, 551. https://doi.org/10.3390/biomimetics10080551
Yang X, Zhao S, Gao W, Li P, Feng Z, Li L, Jia T, Wang X. Three-Dimensional Path Planning for UAV Based on Multi-Strategy Dream Optimization Algorithm. Biomimetics. 2025; 10(8):551. https://doi.org/10.3390/biomimetics10080551
Chicago/Turabian StyleYang, Xingyu, Shiwei Zhao, Wei Gao, Peifeng Li, Zhe Feng, Lijing Li, Tongyao Jia, and Xuejun Wang. 2025. "Three-Dimensional Path Planning for UAV Based on Multi-Strategy Dream Optimization Algorithm" Biomimetics 10, no. 8: 551. https://doi.org/10.3390/biomimetics10080551
APA StyleYang, X., Zhao, S., Gao, W., Li, P., Feng, Z., Li, L., Jia, T., & Wang, X. (2025). Three-Dimensional Path Planning for UAV Based on Multi-Strategy Dream Optimization Algorithm. Biomimetics, 10(8), 551. https://doi.org/10.3390/biomimetics10080551
