Multi-State Load Demand Forecasting Using Hybridized Support Vector Regression Integrated with Optimal Design of Off-Grid Energy Systems—A Metaheuristic Approach
Abstract
:1. Introduction
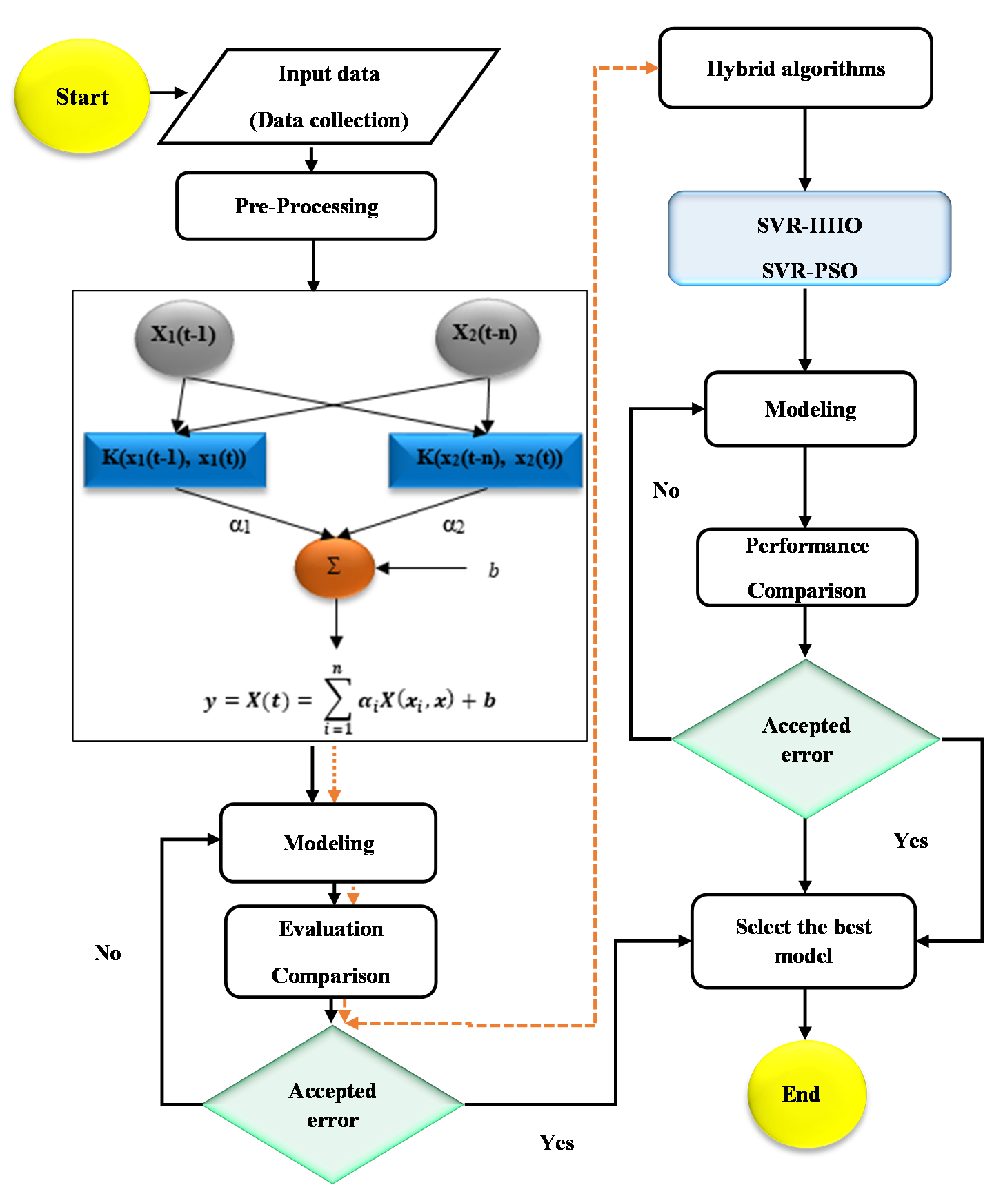
2. Methods
2.1. Support Vector Regression
2.2. Harris Hawks Optimization
2.3. Particle Swarm Optimization
2.4. Hybrid SVR Algorithms
2.5. Evaluation Criteria of the Models
3. Sizing Formulation
3.1. Modeling the System Components
3.1.1. Photovoltaic System
3.1.2. Wind Turbine
3.1.3. Battery
3.1.4. Converters/Inverters
3.1.5. Reliability
4. Problem Formulation
4.1. Objective Function
4.2. Constraints
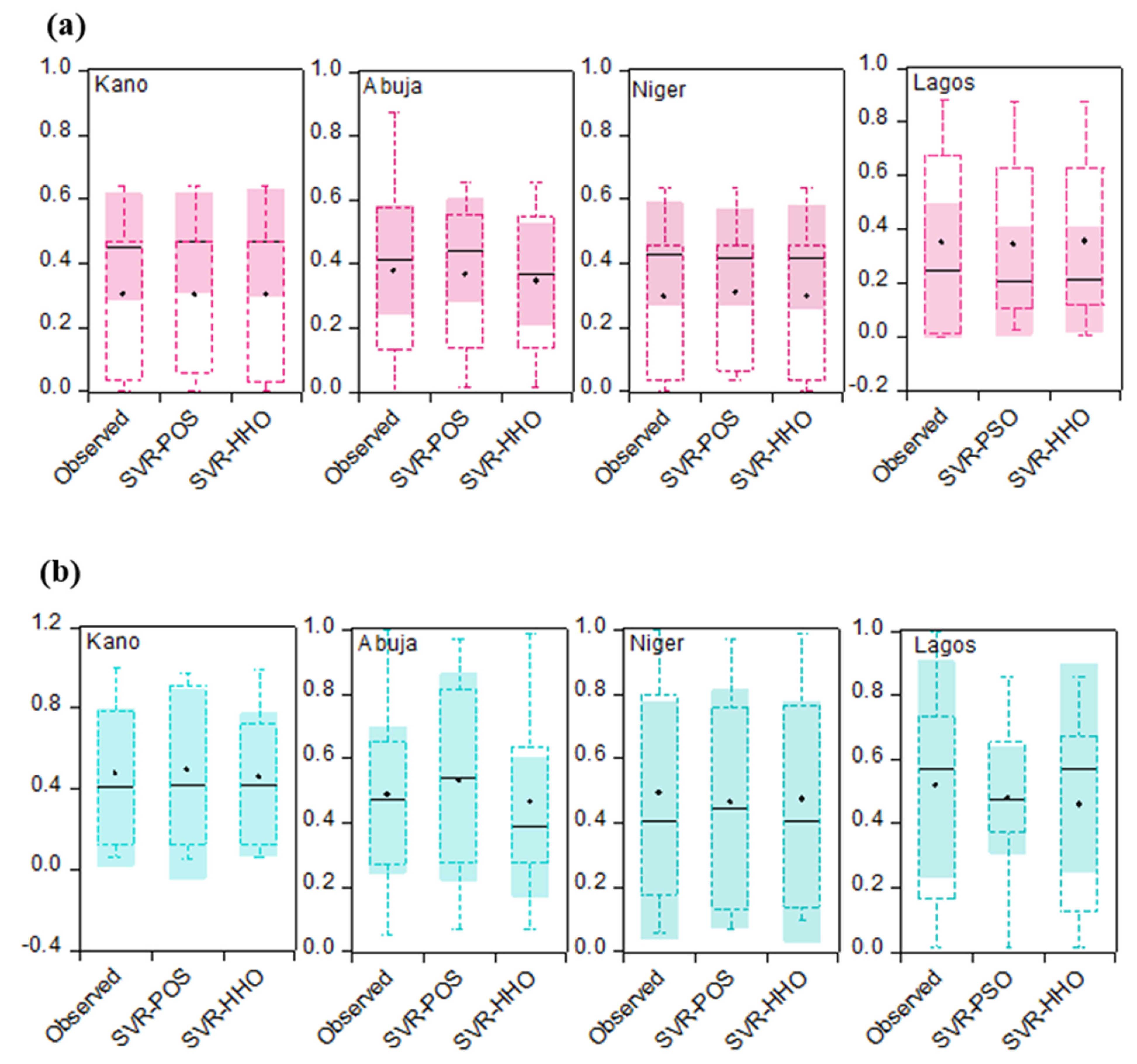
5. Results and Discussion
5.1. Results of Machine Learning and Metaheuristic Algorithms
5.2. Results and Cost Analysis for Optimal Sizing
6. Conclusions
Author Contributions
Funding
Institutional Review Board Statement
Informed Consent Statement
Data Availability Statement
Conflicts of Interest
References
- Aliyu, A.K.; Modu, B.; Tan, C.W. A review of renewable energy development in Africa: A focus in South Africa, Egypt and Nigeria. Renew. Sustain. Energy Rev. 2018, 81, 2502–2518. [Google Scholar] [CrossRef]
- International Energy Agency. Energy Access Outlook 2017: From Poverty to Prosperity; IEA: Paris, France, 2017. [Google Scholar]
- Yimen, N.; Hamandjoda, O.; Meva’a, L.; Ndzana, B.; Nganhou, J. Analyzing of a photovoltaic/wind/biogas/pumped-hydro off-grid hybrid system for rural electrification in sub-Saharan Africa—Case study of Djoundé in Northern Cameroon. Energies 2018, 11, 2644. [Google Scholar] [CrossRef] [Green Version]
- Aliyu, A.; Tekbiyik-Ersoy, N. A novel framework for cost optimization of renewable energy installations: A case study of Nigeria. Energies 2019, 12, 4311. [Google Scholar] [CrossRef] [Green Version]
- Arowolo, W.; Blechinger, P.; Cader, C.; Perez, Y. Seeking workable solutions to the electrification challenge in Nigeria: Minigrid, reverse auctions and institutional adaptation. Energy Strat. Rev. 2019, 23, 114–141. [Google Scholar] [CrossRef]
- Yimen, N.; Tchotang, T.; Kanmogne, A.; Idriss, I.A.; Musa, B.; Aliyu, A.; Okonkwo, E.; Abba, S.; Tata, D.; Meva’a, L.; et al. Optimal sizing and techno-economic analysis of hybrid renewable energy systems—A case study of a photovoltaic/wind/battery/diesel system in Fanisau, Northern Nigeria. Processes 2020, 8, 1381. [Google Scholar] [CrossRef]
- Yimen, N.; Dagbasi, M. Multi-attribute decision-making: Applying a modified Brown–Gibson model and RETScreen software to the optimal location process of utility-scale photovoltaic plants. Processes 2019, 7, 505. [Google Scholar] [CrossRef] [Green Version]
- Gungah, A.; Emodi, N.V.; Dioha, M.O. Improving Nigeria’s renewable energy policy design: A case study approach. Energy Policy 2019, 130, 89–100. [Google Scholar] [CrossRef]
- Whiteman, Z.S.; Bubna, P.; Prasad, A.K.; Ogunnaike, B.A. Design, operation, control, and economics of a photovoltaic/fuel cell/battery hybrid renewable energy system for automotive applications. Processes 2015, 3, 452–470. [Google Scholar] [CrossRef]
- Rezk, H.; Alghassab, M.; Ziedan, H.A. An optimal sizing of stand-alone hybrid PV-Fuel cell-battery to desalinate seawater at Saudi NEOM city. Processes 2020, 8, 382. [Google Scholar] [CrossRef] [Green Version]
- Sawle, Y.; Gupta, S.; Bohre, A.K. Optimal sizing of stand-alone PV/wind/biomass hybrid energy system using GA and PSO optimization technique. Energy Procedia 2017, 117, 690–698. [Google Scholar] [CrossRef]
- Dufo-Lopez, R.; Bernal-Agustin, J.L. Multi-objective design of PV-wind-diesel-hydrogen-battery systems. Renew. Energy 2008, 33, 2559–2572. [Google Scholar] [CrossRef]
- Traoré, A.; Elgothamy, H.; Zohdy, M.A. Optimal sizing of solar/wind hybrid off-grid microgrids using an enhanced genetic algorithm. J. Power Energy Eng. 2018, 06, 64–77. [Google Scholar] [CrossRef] [Green Version]
- Askarzadeh, A.; Coelho, L.D.S. A novel framework for optimization of a grid independent hybrid renewable energy system: A case study of Iran. Sol. Energy 2015, 112, 383–396. [Google Scholar] [CrossRef]
- Maleki, A.; Khajeh, M.G.; Ameri, M. Optimal sizing of a grid independent hybrid renewable energy system incorporating resource uncertainty, and load uncertainty. Int. J. Electr. Power Energy Syst. 2016, 83, 514–524. [Google Scholar] [CrossRef]
- Zhu, W.; Guo, J.; Zhao, G.; Zeng, B. Optimal sizing of an island hybrid microgrid based on improved multi-objective Grey Wolf optimizer. Processes 2020, 8, 1581. [Google Scholar] [CrossRef]
- Gurubel, K.J.; Osuna-Enciso, V.; Cardenas, J.J.; Coronado-Mendoza, A.; Perez-Cisneros, M.A.; Sanchez, E.N. Neural fore-casting and optimal sizing for hybrid renewable energy systems with grid-connected storage system. J. Renew. Sustain. Energy 2016, 8, 045303. [Google Scholar] [CrossRef]
- Ringwood, J.V.; Bofelli, D. Forecasting electricity demand on short, medium, and long-term scale using neural networks. J. Intell. Robot. Syst. 2001, 31, 129–147. [Google Scholar] [CrossRef]
- Raza, M.Q.; Khosravi, A. A review on artificial intelligence based load demand forecasting techniques for smart grid and buildings. Renew. Sustain. Energy Rev. 2015, 50, 1352–1372. [Google Scholar] [CrossRef]
- Muncharaz, J.O. Comparing classic time series models and the LSTM recurrent neural network: An application to S&P 500 stocks. Financ. Mark. Valuat. 2020, 6, 137–148. [Google Scholar] [CrossRef]
- Abbasimehr, H.; Shabani, M.; Yousefi, M. An optimized model using LSTM network for demand forecasting. Comput. Ind. Eng. 2020, 143, 106435. [Google Scholar] [CrossRef]
- Azadeh, A.; Babazadeh, R.; Asadzadeh, S.M. Optimum estimation and forecasting of renewable energy consump-tion by artificial neural networks. Renew. Sustain. Energy Rev. 2013, 27, 605–612. [Google Scholar] [CrossRef]
- Hayati, M.; Shirvany, Y. Artificial neural network approach for short term load forecasting for Illam region. Int. J. Electr. Comput. Syst. Eng. 2007, 1, 28. [Google Scholar]
- Vapnik, V.N. The Nature of Statistical Learning Theory; Springer: New York, NY, USA, 1995. [Google Scholar]
- Dibike, Y.; Velickov, S.; Solomatine, D.; Abbott, M.B. Model induction with support vector machines: Introduction and applications. J. Comput. Civ. Eng. 2001, 15, 208–216. [Google Scholar] [CrossRef]
- Han, D.; Chan, L.; Zhu, N. Flood forecasting using support vector machines. J. Hydroinform. 2007, 9, 267–276. [Google Scholar] [CrossRef]
- Hong, H.; Pradhan, B.; Bui, D.T.; Xu, C.; Youssef, A.M.; Chen, W. Comparison of four kernel functions used in support vector machines for landslide susceptibility mapping: A case study at Suichuan area (China). Geomat. Nat. Hazards Risk 2017, 8, 544–569. [Google Scholar] [CrossRef]
- Gunn, S.R. Support vector machines for classification and regression. ISIS Tech. Rep. 1998, 14, 5–16. [Google Scholar]
- Heidari, A.A.; Mirjalili, S.; Faris, H.; Aljarah, I.; Mafarja, M.; Chen, H. Harris hawks optimization: Algorithm and applications. Futur. Gener. Comput. Syst. 2019, 97, 849–872. [Google Scholar] [CrossRef]
- Bui, D.T.; Moayedi, H.; Kalantar, B.; Osouli, A.; Gör, M.; Pradhan, B.; Nguyen, H.; Rashid, A.S.A. Harris Hawks optimization: A novel swarm intelligence technique for spatial assessment of landslide susceptibility. Sensors 2019, 19, 3590. [Google Scholar] [CrossRef] [Green Version]
- Islam, M.Z.; Wahab, N.I.A.; Veerasamy, V.; Hizam, H.; Mailah, N.F.; Guerrero, J.M.; Nasir, M.N.M. A Harris Hawks optimization based single- and multi-objective optimal power flow considering environmental emission. Sustainability 2020, 12, 5248. [Google Scholar] [CrossRef]
- Kennedy, J.; Eberhart, R. Particle swarm optimization. In Proceedings of the ICNN’95 International Conference on Neural Networks, Perth, Australia, 27 November–1 December 1995; Volume 4, pp. 1942–1948. [Google Scholar]
- Malik, A.; Tikhamarine, Y.; Sammen, S.S.; Abba, S.I.; Shahid, S. Prediction of meteorological drought by using hybrid support vector regression optimized with HHO versus PSO algorithms. Environ. Sci. Pollut. Res. 2021, 1–20. [Google Scholar] [CrossRef]
- Hyndman, R.; Koehler, A.B. Another look at measures of forecast accuracy. Int. J. Forecast. 2006, 22, 679–688. [Google Scholar] [CrossRef] [Green Version]
- Haque, T.; Iqbal, D.M.T. A comparison of AC and DC coupled remote hybrid power systems. In Proceedings of the 29th Annual Newfoundland Electrical and Computer Engineering Conference, St. John’s, NL, Canada, 19 November 2020; Available online: https://www.researchgate.net/publication/347441716 (accessed on 23 April 2021).
- Abba, S.; Pham, Q.B.; Usman, A.; Linh, N.T.T.; Aliyu, D.; Nguyen, Q.; Bach, Q.-V. Emerging evolutionary algorithm integrated with kernel principal component analysis for modeling the performance of a water treatment plant. J. Water Process Eng. 2020, 33, 101081. [Google Scholar] [CrossRef]
- Hair, J.; Black, W.; Babin, B.; Anderson, R. Multivariate Data Analysis, 7th ed.; Pearson Education: Harlow, UK, 2010. [Google Scholar]
- Dickey, D.A.; Fuller, W.A. Distribution of the estimators for autoregressive time series with a unit root. J. Am. Stat. Assoc. 1979, 74, 427–431. [Google Scholar] [CrossRef]
- Nourani, V. An Emotional ANN (EANN) approach to modeling rainfall-runoff process. J. Hydrol. 2017, 544, 267–277. [Google Scholar] [CrossRef]
- Elkiran, G.; Nourani, V.; Abba, S. Multi-step ahead modelling of river water quality parameters using ensemble artificial intelligence-based approach. J. Hydrol. 2019, 577, 123962. [Google Scholar] [CrossRef]
- Hadi, S.J.; Abba, S.I.; Sammen, S.S.; Salih, S.Q.; Al-Ansari, N.; Yaseen, Z.M. Non-linear input variable selection approach integrated with non-tuned data intelligence model for streamflow pattern simulation. IEEE Access 2019, 7, 141533–141548. [Google Scholar] [CrossRef]
- Nourani, V.; Elkiran, G.; Abba, S.I. Wastewater treatment plant performance analysis using artificial intelligence—An ensemble approach. Water Sci. Technol. 2018, 78, 2064–2076. [Google Scholar] [CrossRef]
- Abba, S.; Hadi, S.J.; Abdullahi, J. River water modelling prediction using multi-linear regression, artificial neural network and adaptive neuro-fuzzy inference system techniques. Procedia Comput. Sci. 2017, 120, 75–82. [Google Scholar] [CrossRef]
- Abba, S.I.; Gaya, M.S.; Yakubu, M.L.; Zango, M.U.; Abdulkadir, R.A.; Saleh, M.A.; Hamza, A.N.; Abubakar, U.; Tukur, A.I.; Wahab, N.A. Modelling of uncertain system: A comparison study of linear and non-linear approaches. In Proceedings of the 2019 IEEE International Conference on Automatic Control and Intelligent Systems (I2CACIS), Selangor, Malaysia, 29 June 2019; pp. 1–6. [Google Scholar] [CrossRef]
- Choubin, B.; Khalighi-Sigaroodi, S.; Malekian, A.; Kişi, Ö. Multiple linear regression, multi-layer perceptron network and adaptive neuro-fuzzy inference system for forecasting precipitation based on large-scale climate signals. Hydrol. Sci. J. 2016, 61, 1001–1009. [Google Scholar] [CrossRef]
- Tomić, A.Š.; Antanasijević, D.; Ristić, M.; Perić-Grujić, A.; Pocajt, V. A linear and non-linear polynomial neural network modeling of dissolved oxygen content in surface water: Inter- and extrapolation performance with inputs’ significance analysis. Sci. Total Environ. 2018, 610-611, 1038–1046. [Google Scholar] [CrossRef]
- Abba, S.I.; Linh, N.T.T.; Abdullahi, J.; Ali, S.I.A.; Pham, Q.B.; Abdulkadir, R.A.; Costache, R.; Nam, V.T.; Anh, D.T. Hybrid machine learning ensemble techniques for modeling dissolved oxygen concentration. IEEE Access 2020, 8, 157218–157237. [Google Scholar] [CrossRef]
- Abdullahi, H.U.; Usman, A.G.; Abba, S.I. Modelling the absorbance of a bioactive compound in HPLC method using artificial neural network and multilinear regression methods. Dutse J. Pure Appl. Sci. 2020, 6, 362–371. [Google Scholar]
- Pham, Q.B.; Abba, S.I.; Usman, A.G.; Linh, N.T.T.; Gupta, V.; Malik, A.; Costache, R.; Vo, N.D.; Tri, D.Q. Potential of hybrid data-intelligence algorithms for multi-station modelling of rainfall. Water Resour. Manag. 2019, 33, 5067–5087. [Google Scholar] [CrossRef]
- Usman, A.G.; Işik, S.; Abba, S.I. A novel multi-model data-driven ensemble technique for the prediction of retention factor in HPLC method development. Chromatographia 2020, 83, 933–945. [Google Scholar] [CrossRef]
- Du, J.; Liu, Y.; Yu, Y.; Yan, W. A prediction of precipitation data based on support vector machine and particle swarm optimization (PSO-SVM) algorithms. Algorithms 2017, 10, 57. [Google Scholar] [CrossRef]
- Jain, A.; Kumar, A.M. Hybrid neural network models for hydrologic time series forecasting. Appl. Soft Comput. 2007, 7, 585–592. [Google Scholar] [CrossRef]
- Shamshirband, S.; Esmaeilbeiki, F.; Zarehaghi, D.; Neyshabouri, M.; Samadianfard, S.; Ghorbani, M.A.; Mosavi, A.; Nabipour, N.; Chau, K.-W. Comparative analysis of hybrid models of firefly optimization algorithm with support vector machines and multilayer perceptron for predicting soil temperature at different depths. Eng. Appl. Comput. Fluid Mech. 2020, 14, 939–953. [Google Scholar] [CrossRef]
- Koziel, S.; Yang, X.-S. Computational Optimization, Methods and Algorithms; Springer: Berlin, Germany, 2011. [Google Scholar]
- Yaseen, Z.M.; Faris, H.; Al-Ansari, N. Hybridized extreme learning machine model with salp swarm algorithm: A novel predictive model for hydrological application. Complexity 2020, 2020, 1–14. [Google Scholar] [CrossRef] [Green Version]
- Yu, J.; Kim, C.-H.; Rhee, S.-B. The comparison of lately proposed Harris Hawks optimization and Jaya optimization in solving directional overcurrent relays coordination problem. Complexity 2020, 2020, 1–22. [Google Scholar] [CrossRef] [Green Version]
- LeGates, D.R.; McCabe, G.J., Jr. Evaluating the use of “goodness-of-fit” Measures in hydrologic and hydroclimatic model validation. Water Resour. Res. 1999, 35, 233–241. [Google Scholar] [CrossRef]
- Moriasi, D.N.; Arnold, J.G.; Van Liew, M.W.; Bingner, R.L.; Harmel, R.D.; Veith, T.L. Model evaluation guidelines for systematic quantification of accuracy in watershed simulations. Trans. ASABE 2007, 50, 885–900. [Google Scholar] [CrossRef]
- Zhu, S.; Heddam, S. Prediction of dissolved oxygen in urban rivers at the Three Gorges Reservoir, China: Extreme Learning Machines (ELM) versus Artificial Neural Network (ANN). Water Qual. Res. J. 2019, 55, 106–118. [Google Scholar] [CrossRef]
- Ghorbani, M.A.; Deo, R.C.; Yaseen, Z.M.; Kashani, M.H.; Mohammadi, B. Pan evaporation prediction using a hybrid multilayer perceptron-firefly algorithm (MLP-FFA) model: Case study in North Iran. Theor. Appl. Clim. 2018, 133, 1119–1131. [Google Scholar] [CrossRef]
- Taylor, K.E. Summarizing multiple aspects of model performance in a single diagram. J. Geophys. Res. Atmos. 2001, 106, 7183–7192. [Google Scholar] [CrossRef]
- Chau, K. Particle swarm optimization training algorithm for ANNs in stage prediction of Shing Mun River. J. Hydrol. 2006, 329, 363–367. [Google Scholar] [CrossRef] [Green Version]
- Mirjalili, S.; Dong, J.S.; Lewis, A.; Sadiq, A.S. Particle swarm optimization: Theory, literature review, and application in airfoil design. In Econometrics for Financial Applications; Anh, L.H., Dong, L.S., Kreinovich, V., Thach, N.N., Eds.; Springer: Berlin, Germany, 2020; pp. 167–184. [Google Scholar]
- Nieto, P.G.; Garcia-Gonzalo, E.; Fernández, J.A.; Muñiz, C.D. Hybrid PSO–SVM-based method for long-term forecasting of turbidity in the Nalón river basin: A case study in Northern Spain. Ecol. Eng. 2014, 73, 192–200. [Google Scholar] [CrossRef]
- Kuntoji, G.; Rao, M.; Rao, S. Prediction of wave transmission over submerged reef of tandem breakwater using PSO-SVM and PSO-ANN techniques. ISH J. Hydraul. Eng. 2018, 26, 283–290. [Google Scholar] [CrossRef]
- Sudheer, C.; Maheswaran, R.; Panigrahi, B.K.; Mathur, S. A hybrid SVM-PSO model for forecasting monthly streamflow. Neural Comput. Appl. 2013, 24, 1381–1389. [Google Scholar] [CrossRef]
- Zhang, F.; Dai, H.; Tang, D. A conjunction method of wavelet transform-particle swarm optimization-support vector machine for streamflow forecasting. J. Appl. Math. 2014, 2014, 1–10. [Google Scholar] [CrossRef]
- Moayedi, H.; Gör, M.; Lyu, Z.; Bui, D.T. Herding behaviors of grasshopper and Harris Hawk for hybridizing the neural network in predicting the soil compression coefficient. Measurement 2020, 152, 107389. [Google Scholar] [CrossRef]
- Moayedi, H.; Osouli, A.; Nguyen, H.; Rashid, A.S.A. A novel Harris Hawks’ optimization and k-fold cross-validation predicting slope stability. Eng. Comput. 2021, 37, 369–379. [Google Scholar] [CrossRef]

















| Calibration Phase | Verification Phase | ||||||||||
|---|---|---|---|---|---|---|---|---|---|---|---|
| States | Models | R2 | MSE | RMSE | R | MAPE | R2 | MSE | RMSE | R | MAPE |
| Kano | SVR-M1 | 0.6895 | 0.0150 | 0.1223 | 0.8303 | 1.8064 | 0.5081 | 0.0589 | 0.2427 | 0.7128 | 1.8564 |
| SVR-M2 | 0.9173 | 0.0040 | 0.0631 | 0.9577 | 0.8436 | 0.6789 | 0.0384 | 0.1961 | 0.8240 | 0.8936 | |
| SVR-M3 | 0.9678 | 0.0016 | 0.0394 | 0.9838 | 0.6492 | 0.9569 | 0.0052 | 0.0718 | 0.9782 | 0.6992 | |
| Abuja | SVR-M1 | 0.4390 | 0.0381 | 0.1951 | 0.6626 | 3.4502 | 0.2739 | 0.0599 | 0.2448 | 0.5234 | 3.5002 |
| SVR-M2 | 0.4554 | 0.0369 | 0.1922 | 0.6748 | 4.4545 | 0.3209 | 0.0560 | 0.2367 | 0.5665 | 4.5045 | |
| SVR-M3 | 0.7917 | 0.0141 | 0.1189 | 0.8898 | 1.5837 | 0.6186 | 0.0315 | 0.1774 | 0.7865 | 1.6337 | |
| Niger | SVR-M1 | 0.8112 | 0.0088 | 0.0937 | 0.9007 | 1.8776 | 0.5230 | 0.0557 | 0.2361 | 0.7232 | 1.9276 |
| SVR-M2 | 0.6297 | 0.0172 | 0.1312 | 0.7936 | 0.7319 | 0.6892 | 0.0363 | 0.1905 | 0.8302 | 0.7819 | |
| SVR-M3 | 0.9813 | 0.0009 | 0.0295 | 0.9906 | 1.0518 | 0.9639 | 0.0042 | 0.0649 | 0.9818 | 1.1018 | |
| Lagos | SVR-M1 | 0.6167 | 0.0409 | 0.2023 | 0.7853 | 2.0895 | 0.6339 | 0.2238 | 0.4730 | 0.7961 | 2.1395 |
| SVR-M2 | 0.7298 | 0.0288 | 0.1698 | 0.8543 | 2.0959 | 0.6207 | 0.0442 | 0.2104 | 0.7879 | 2.1459 | |
| SVR-M3 | 0.7312 | 0.0287 | 0.1694 | 0.8551 | 2.6675 | 0.6274 | 0.0435 | 0.2085 | 0.7921 | 2.7175 | |
| Calibration Phase | Verification Phase | ||||||||||
|---|---|---|---|---|---|---|---|---|---|---|---|
| States | Models | R2 | MSE | RMSE | R | MAPE | R2 | MSE | RMSE | R | MAPE |
| Kano | SVR-PSO | 0.9725 | 0.0013 | 0.0364 | 0.9861 | 0.3751 | 0.9628 | 0.0044 | 0.0667 | 0.9812 | 0.4051 |
| Abuja | SVR-PSO | 0.8298 | 0.0115 | 0.1075 | 0.9109 | 0.1480 | 0.7188 | 0.0232 | 0.1523 | 0.8478 | 0.1780 |
| Niger | SVR-PSO | 0.9813 | 0.0009 | 0.0295 | 0.9906 | 0.1929 | 0.9639 | 0.0042 | 0.0649 | 0.9818 | 0.2229 |
| Lagos | SVR-PSO | 0.8701 | 0.0136 | 0.1166 | 0.9328 | 0.2041 | 0.7238 | 0.0322 | 0.1795 | 0.8507 | 0.2341 |
| Kano | SVR-HHO | 0.9951 | 0.0002 | 0.0154 | 0.9975 | 0.1311 | 0.9872 | 0.0015 | 0.0392 | 0.9936 | 0.1611 |
| Abuja | SVR-HHO | 0.8963 | 0.0070 | 0.0839 | 0.9467 | 0.1452 | 0.9755 | 0.0020 | 0.0450 | 0.9877 | 0.1752 |
| Niger | SVR-HHO | 0.9951 | 0.0002 | 0.0151 | 0.9976 | 0.0599 | 0.9835 | 0.0019 | 0.0439 | 0.9917 | 0.0899 |
| Lagos | SVR-HHO | 0.9313 | 0.0080 | 0.0895 | 0.9650 | 0.1817 | 0.8904 | 0.0115 | 0.1071 | 0.9436 | 0.2117 |
| Component | Specifications |
|---|---|
| Financial | Interest rate (i) = 5%, system life span (n) = 20 years |
| PV Panel | PV rated power = 260 W, 𝛼 = −0.25%/°C, Gref = 1000 W/m2, Tref = 25 °C, PVCost = USD 585, CPV-Mtn = USD 21, life span = 20 years |
| Wind Turbine | Pr = 1 kW, Vci = 2.5 m/s, Vco = 13 m/s, Vr = 11 m/s, WTCost = USD 2312.5, CWT-Mtn = USD 40, life span = 20 years |
| Battery | Voltage = 12 V, SBat = 2.4 kWh, ȠBC = 85%, ȠBF = 100%, PBat = USD 170, DOD = 0.8, σ = 0.0002, life span = 5 years |
| Power Conv/Inv | Rated power = 3 kW, ȠInv = 95%, PConv/Inv = USD 2000, life span = 10 years |
| Hybrid Systems Algorithms | PV/Wind/Battery | PV/Battery | Wind/Battery | |||
|---|---|---|---|---|---|---|
| PSO | GA | PSO | GA | PSO | GA | |
| NPV | 51 | 43 | 172 | 175 | - | - |
| NWT | 43 | 47 | - | - | 40 | 41 |
| NBat | 44 | 66 | 44 | 41 | 42 | 42 |
| NConv/Inv | 4 | 4 | 3 | 3 | 3 | 3 |
| PV cost (USD) | 3465.0 | 2921.50 | 11,686.0 | 11,890.0 | - | - |
| WT cost (USD) | 9699.1 | 10,601.0 | - | - | 9022.40 | 9248.0 |
| Battery cost (USD) | 1727.7 | 2591.50 | 1727.70 | 1609.90 | 1649.20 | 1649.20 |
| Conv/Inv cost (USD) | 1036.0 | 1036.0 | 777.03 | 777.03 | 777.03 | 777.03 |
| Total annual cost (USD) | 15,927.8 | 17,150.0 | 14,190.73 | 14,276.93 | 11,448.63 | 11,674.23 |
| Hybrid Systems Algorithms | PV/Wind/Battery | PV/Battery | Wind/Battery | |||
|---|---|---|---|---|---|---|
| PSO | GA | PSO | GA | PSO | GA | |
| NPV | 78 | 54 | 134 | 136 | - | - |
| NWT | 41 | 52 | - | - | 546 | 546 |
| NBat | 73 | 55 | 36 | 36 | 58 | 59 |
| NConv/Inv | 4 | 4 | 3 | 3 | 3 | 3 |
| PV cost (USD) | 5299.50 | 3668.90 | 9104.20 | 9240.10 | - | - |
| WT cost (USD) | 9248.00 | 11,729.0 | - | - | 123,160.0 | 123,160.0 |
| Battery cost (USD) | 2866.40 | 2159.60 | 1413.60 | 1413.60 | 2277.40 | 2316.70 |
| Conv/Inv cost (USD) | 1036.0 | 1036.0 | 777.03 | 777.03 | 777.03 | 777.03 |
| Total annual cost (USD) | 18,449.9 | 18,593.5 | 11,294.83 | 11,430.73 | 126,214.43 | 126,253.73 |
| Hybrid Systems Algorithms | PV/Wind/Battery | PV/Battery | Wind/Battery | |||
|---|---|---|---|---|---|---|
| PSO | GA | PSO | GA | PSO | GA | |
| NPV | 54 | 49 | 71 | 74 | - | - |
| NWT | 52 | 58 | - | - | 9317 | 9326 |
| NBat | 55 | 46 | 26 | 27 | 152 | 174 |
| NConv/Inv | 4 | 4 | 3 | 3 | 3 | 3 |
| PV cost (USD) | 3668.90 | 3329.20 | 4823.90 | 5027.70 | - | - |
| WT cost (USD) | 11,729.00 | 13,083.0 | - | - | 2,101,600.0 | 2,103,600.0 |
| Battery cost (USD) | 2159.60 | 1806.20 | 1020.90 | 1060.20 | 5968.40 | 6832.20 |
| Conv/Inv cost (USD) | 1036.0 | 1036.0 | 777.03 | 777.03 | 777.03 | 777.03 |
| Total annual cost (USD) | 18,593.5 | 19,254.4 | 6621.80 | 6864.93 | 2,108,345.43 | 2,111,209.23 |
| Hybrid Systems Algorithms | PV/Wind/Battery | PV/Battery | Wind/Battery | |||
|---|---|---|---|---|---|---|
| PSO | GA | PSO | GA | PSO | GA | |
| NPV | 56 | 79 | 299 | 300 | - | - |
| NWT | 42 | 41 | - | - | 262 | 262 |
| NBat | 57 | 42 | 68 | 70 | 41 | 43 |
| NConv/Inv | 4 | 4 | 3 | 3 | 3 | 3 |
| PV cost (USD) | 3804.70 | 5367.40 | 20,315.00 | 20,383.0 | - | - |
| WT cost (USD) | 9473.60 | 9248.0 | - | - | 59,097.0 | 59,097.0 |
| Battery cost (USD) | 2238.10 | 1649.20 | 2670.10 | 2748.60 | 1609.90 | 1688.40 |
| Conv/Inv cost (USD) | 1036.0 | 1036.0 | 777.03 | 777.03 | 777.03 | 777.03 |
| Total annual cost (USD) | 16,552.4 | 17,300.6 | 23,762.13 | 23,908.63 | 61,483.93 | 61,562.43 |
Publisher’s Note: MDPI stays neutral with regard to jurisdictional claims in published maps and institutional affiliations. |
© 2021 by the authors. Licensee MDPI, Basel, Switzerland. This article is an open access article distributed under the terms and conditions of the Creative Commons Attribution (CC BY) license (https://creativecommons.org/licenses/by/4.0/).
Share and Cite
Musa, B.; Yimen, N.; Abba, S.I.; Adun, H.H.; Dagbasi, M. Multi-State Load Demand Forecasting Using Hybridized Support Vector Regression Integrated with Optimal Design of Off-Grid Energy Systems—A Metaheuristic Approach. Processes 2021, 9, 1166. https://doi.org/10.3390/pr9071166
Musa B, Yimen N, Abba SI, Adun HH, Dagbasi M. Multi-State Load Demand Forecasting Using Hybridized Support Vector Regression Integrated with Optimal Design of Off-Grid Energy Systems—A Metaheuristic Approach. Processes. 2021; 9(7):1166. https://doi.org/10.3390/pr9071166
Chicago/Turabian StyleMusa, Bashir, Nasser Yimen, Sani Isah Abba, Humphrey Hugh Adun, and Mustafa Dagbasi. 2021. "Multi-State Load Demand Forecasting Using Hybridized Support Vector Regression Integrated with Optimal Design of Off-Grid Energy Systems—A Metaheuristic Approach" Processes 9, no. 7: 1166. https://doi.org/10.3390/pr9071166
APA StyleMusa, B., Yimen, N., Abba, S. I., Adun, H. H., & Dagbasi, M. (2021). Multi-State Load Demand Forecasting Using Hybridized Support Vector Regression Integrated with Optimal Design of Off-Grid Energy Systems—A Metaheuristic Approach. Processes, 9(7), 1166. https://doi.org/10.3390/pr9071166

