Resilient, Adaptive Industrial Self-X AI Pipeline with External AI Services: A Case Study on Electric Steelmaking
Abstract
1. Introduction
1.1. Aims and Scope
The research question is,What kind of software system design can realize a Self-X-capable AI Pipeline to offer optimization and resilience for industrial control, involving an HITL and external supporting Self-X AI services, considering the special requirements of electric steelmaking?
1.2. Related Work
- A Self-X optimization scheme for resilience;
- Supportive external AI-based web services to maintain the performance of optimization models;
- Steelmaking as the domain, even in the process industry; and
- Software system architecture considerations.
1.3. Outline
2. Research Method
- Rigor cycle has two viewpoints: the application of knowledge realizes from the development of AI-based methods to improve the resilience of the steelmaking process, whereas the contribution comes from the novelty of the approaches within this particular scope, including the novelty of the concept in general. These applications of knowledge for novel contributions occur in Section 3; however, the contributions are elaborated more thoroughly in Section 4;
- Design cycle includes the development of the results, that is, the design of the Self-X AI Pipeline. It receives both support and restrictions from the other two cycles, as no research is valuable without relevance and rigor. The workflow from requirements to design and prototype is described in Section 3.
3. Self-X AI Data Pipeline
- Recognize the detailed requirements (see Section 3.1);
- Deliver a software system design (i.e., artefact) to conform to the requirements (see Section 3.2 for the concept and Section 3.3 for the component-level design);
- Instantiate the design with prototypes and evaluate (or prove) the designed concept with experiments (see Section 3.4).
3.1. Requirements: Difficulty in Scrap Mixing
3.2. Self-X Optimization Scheme
3.3. AI Pipeline Architecture
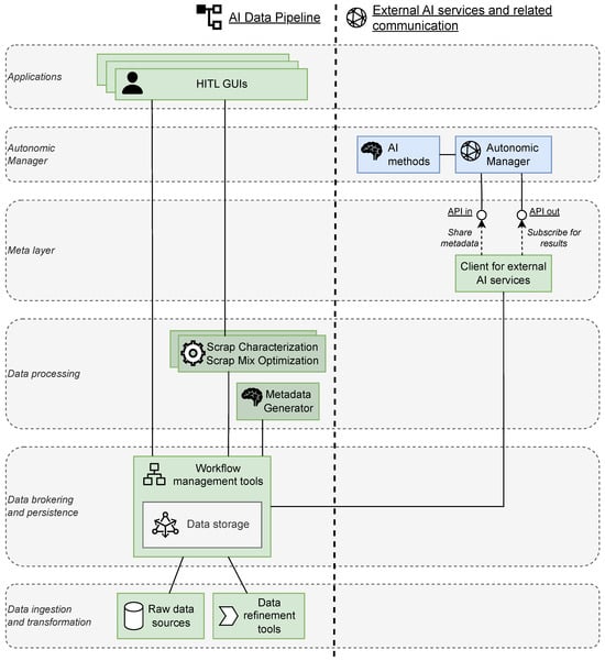
3.3.1. Reference Architecture
- Data ingestion and transformation are the tasks necessary to retrieve and refine data for exploitation in other components, such as optimization and metadata generation;
- Data brokering and persistence includes the components to either deliver or store the data;
- Data processing comprises the activities where added value is generated from the data;
- Meta layer includes the metadata to be communicated between the plant and the Autonomic Manager;
- Autonomic Manager offers external AI services to the plant to support the Self-X scheme and connect to the external world;
- Applications include any applications or Graphical User Interfaces (GUIs) for the end users.
3.3.2. Components
3.3.3. Interaction with External AI Services
3.4. Prototype and Experiments
3.4.1. Architecture Implemented
3.4.2. Experimental Evaluation
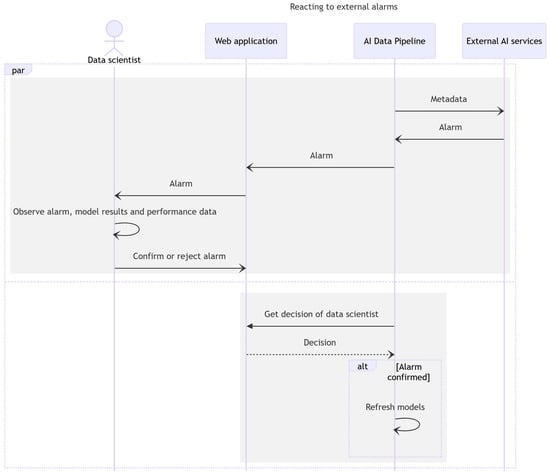
- As an alarm occurs, the data scientist runs scrap characterization to check if the new characterization results seem to provide a better performance in the future (Figure 10);
- Based on scrap characterization results, the data scientist runs another scrap mix optimization to assist in operating the EAF (Figure 11).
4. Discussion
4.1. Assessment of Results
4.2. Limitations
4.3. Implications of Open Source
4.4. Further Research
5. Conclusions
Author Contributions
Funding
Data Availability Statement
Acknowledgments
Conflicts of Interest
Abbreviations
| 5C | 5C architecture for Cyber-Physical Systems |
| AI | Artificial Intelligence |
| API | Application Programming Interface |
| BSD | Berkeley Software Distribution |
| CAP | Cognitive Automation Platform |
| CPS | Cyber-Physical System |
| DSR | Design Science Research |
| DT | Digital Twin |
| EAF | Electric Arc Furnace |
| EIF | European Interoperability Framework |
| GNU GPL | GNU’s Not Unix General Public License |
| GUI | Graphical User Interface |
| HITL | Human in the Loop |
| HTML | Hypertext Markup Language |
| HTTP | Hypertext Transfer Protocol |
| IDS | International Data Spaces |
| IoT | Internet of Things |
| JS | JavaScript |
| JSON | JavaScript Object Notation |
| MAE | Mean Absolute Error |
| MAPE-K | Monitor, Analyze, Plan, and Execute; Knowledge |
| MIT | Massachusetts Institute of Technology |
| NGSI-LD | Next-Generation Service Interfaces Linked Data |
| OPC UA | Open Platform Communications Unified Architecture |
| SQL | Structured Query Language |
References
- Napoleone, A.; Macchi, M.; Pozzetti, A. A review on the characteristics of cyber-physical systems for the future smart factories. J. Manuf. Syst. 2020, 54, 305–335. [Google Scholar] [CrossRef]
- Lee, J.; Bagheri, B.; Kao, H.A. A Cyber-Physical Systems architecture for Industry 4.0-based manufacturing systems. Manuf. Lett. 2015, 3, 18–23. [Google Scholar] [CrossRef]
- Xu, X.; Lu, Y.; Vogel-Heuser, B.; Wang, L. Industry 4.0 and Industry 5.0—Inception, conception and perception. J. Manuf. Syst. 2021, 61, 530–535. [Google Scholar] [CrossRef]
- Metal Recycling Factsheet. 2020. Available online: https://circulareconomy.europa.eu/platform/sites/default/files/euric_metal_recycling_factsheet.pdf (accessed on 23 October 2024).
- Bartos, R.; Brockmann, S.; Fandrich, R.; Endemann, G.; Heinzel, S.; Keul, C. Steel Manual; Stahlinstitut VDEh: Dusseldorf, Germany, 2015. [Google Scholar]
- Kleimt, B.; Krieger, W.; Mier Vasallo, D.; Arteaga Ayarza, A.; Unamuno Iriondo, I. Model-Based Decision Support System for Electric Arc Furnace (EAF) Online Monitoring and Control. Metals 2023, 13, 1332. [Google Scholar] [CrossRef]
- Kephart, J.; Chess, D. The vision of autonomic computing. Computer 2003, 36, 41–50. [Google Scholar] [CrossRef]
- Roblek, M.; Kern, T.; Andrašec, E.K.; Brezavšček, A. Comparative Analysis of Human and Artificial Intelligence Planning in Production Processes. Processes 2024, 12, 2300. [Google Scholar] [CrossRef]
- Sanz, R.; López, I.; Bermejo, J.; Chinchilla, R.; Conde, R. Self-X: The Control Within. IFAC Proc. Vol. 2005, 38, 179–184. [Google Scholar] [CrossRef]
- Barari, A.; de Sales Guerra Tsuzuki, M.; Cohen, Y.; Macchi, M. Editorial: Intelligent manufacturing systems towards industry 4.0 era. J. Intell. Manuf. 2021, 32, 1793–1796. [Google Scholar] [CrossRef]
- Al Haj Ali, J.; Gaffinet, B.; Panetto, H.; Naudet, Y. Cognitive systems and interoperability in the enterprise: A systematic literature review. Annu. Rev. Control 2024, 57, 100954. [Google Scholar] [CrossRef]
- Vega, C.; Gómez, D.; Reñones, A. Cognitive Solutions in Process Industry: H2020 CAPRI Project. In Proceedings of the 3rd International Conference on Innovative Intelligent Industrial Production and Logistics—ETCIIM, Valletta, Malta, 24–26 October 2022; pp. 267–278. [Google Scholar] [CrossRef]
- Nölle, C.; Arteaga, A.; Egia, J.; Salis, A.; De Luca, G.; Holzknecht, N. Digital Twin-enabled Application Architecture for the Process Industry. In Proceedings of the 3rd International Conference on Innovative Intelligent Industrial Production and Logistics—ETCIIM, Valletta, Malta, 24–26 October 2022; pp. 255–266. [Google Scholar] [CrossRef]
- Salis, A.; Marguglio, A.; De Luca, G.; Razzetti, S.; Quadrini, W.; Gusmeroli, S. An Edge-Cloud based Reference Architecture to support cognitive solutions in Process Industry. Procedia Comput. Sci. 2023, 217, 20–30. [Google Scholar] [CrossRef]
- Johansen, S.T.; Unal, P.; Albayrak, Ö.; Ikonen, E.; Linnestad, K.J.; Jawahery, S.; Srivastava, A.K.; Løvfall, B.T. Hybrid and cognitive digital twins for the process industry. Open Eng. 2023, 13, 20220418. [Google Scholar] [CrossRef]
- Unal, P.; Albayrak, Ö.; Jomâa, M.; Berre, A.J. Data-Driven Artificial Intelligence and Predictive Analytics for the Maintenance of Industrial Machinery with Hybrid and Cognitive Digital Twins. In Technologies and Applications for Big Data Value; Curry, E., Auer, S., Berre, A.J., Metzger, A., Perez, M.S., Zillner, S., Eds.; Springer International Publishing: Cham, Switzerland, 2022; pp. 299–319. [Google Scholar] [CrossRef]
- Luftensteiner, S.; Mayr, M.; Chasparis, G.; Pichler, M. AVUBDI: A Versatile Usable Big Data Infrastructure and Its Monitoring Approaches for Process Industry. Front. Chem. Eng. 2021, 3, 665545. [Google Scholar] [CrossRef]
- Huertos, F.J.; Masenlle, M.; Chicote, B.; Ayuso, M. Hyperconnected Architecture for High Cognitive Production Plants. Procedia CIRP 2021, 104, 1692–1697. [Google Scholar] [CrossRef]
- Quadrini, W.; Cuzzola, F.A.; Fumagalli, L.; Taisch, M.; De Luca, G.; Calderaro, M.; Marzano, M.G.; Marguglio, A. A reference architecture to implement Self-X capability in an industrial software architecture. Procedia Comput. Sci. 2024, 232, 446–455. [Google Scholar] [CrossRef]
- Angosto Artigues, R.; Gregores Coto, A.; Torrez Herrera, J.; Lou Tomás, F.; Verardi, S.; Marzano, M.; Fernandez Martinez, A. An AI-Driven User-Centric Framework reinforced by Autonomic Computing: A case study in the Aluminium sector. In Human Interaction and Emerging Technologies (IHIET 2024); AHFE International: Orlando, FL, USA, 2024; pp. 196–206. [Google Scholar] [CrossRef]
- Hevner, A.R. A three cycle view of design science research. Scand. J. Inf. Syst. 2007, 19, 87–92. [Google Scholar]
- International Society of Automation. ANSI/ISA-95.00.01 Enterprise-Control System Integration: Part 1: Models and Terminology; International Society of Automation: Research Triangle Park, NC, USA, 2010. [Google Scholar]
- Adolphs, P.; Bedenbender, H.; Dirzus, D.; Ehlich, M.; Epple, U.; Hankel, M.; Heidel, R.; Hoffmeister, M.; Huhle, H.; Kärcher, B.; et al. Reference Architecture Model Industrie 4.0 (RAMI4.0). VDI Verein Deutscher Ingenieure e.V./ZVEI—German Electrical and Electronic Manufacturers’ Association. 2015. Available online: https://www.zvei.org/fileadmin/user_upload/Presse_und_Medien/Publikationen/2016/januar/GMA_Status_Report__Reference_Archtitecture_Model_Industrie_4.0__RAMI_4.0_/GMA-Status-Report-RAMI-40-July-2015.pdf (accessed on 14 August 2024).
- Wiesmayr, B.; Zoitl, A.; Hästbacka, D. Modeling Service Choreographies and Collaborative Tasks for Autonomous Mixed-Fleet Systems. In Proceedings of the ACM/IEEE 27th International Conference on Model Driven Engineering Languages and Systems, MODELS Companion ’24, Linz, Austria, 22–27 September 2024; pp. 234–244. [Google Scholar] [CrossRef]
- Grafana. 2024. Available online: https://grafana.com/ (accessed on 3 December 2024).
- Angular. 2024. Available online: https://angular.dev/ (accessed on 3 December 2024).
- Chart.js. 2024. Available online: https://www.chartjs.org/ (accessed on 3 December 2024).
- Apache Airflow. 2024. Available online: https://airflow.apache.org/ (accessed on 3 December 2024).
- D2Lab. 2024. Available online: https://d2lab.nissatech.com/ (accessed on 3 December 2024).
- Orion Context Broker. 2024. Available online: https://fiware-orion.readthedocs.io/en/master/ (accessed on 3 December 2024).
- Apache Kafka. 2024. Available online: https://kafka.apache.org/ (accessed on 3 December 2024).
- Node-RED. 2024. Available online: https://nodered.org/ (accessed on 3 December 2024).
- Python. 2024. Available online: https://python.org/ (accessed on 3 December 2024).
- Flask Documentation. 2024. Available online: https://flask.palletsprojects.com/ (accessed on 3 December 2024).
- MySQL. 2024. Available online: https://www.mysql.com/ (accessed on 3 December 2024).
- InfluxDB Time Series Data Platform. 2024. Available online: https://www.influxdata.com/ (accessed on 3 December 2024).
- Calderaro, M.; De Luca, G.; Marzano, M.; Fernandez Martinez, A.; Fink, E.; Gomez, D.; Galende, M.; Mier, D.; Kargar, Z.; Egia, J.; et al. D4.1 Autonomic Managers for Data in Motion and Humans Support in AI Solutions—Initial Version. 2023. Available online: https://s-x-aipi-project.eu/s/D41-Autonomic-Managers-for-Data-in-Motion.pdf (accessed on 23 October 2024).
- MongoDB. 2024. Available online: https://www.mongodb.com/ (accessed on 5 December 2024).
- Johnson, O.W.; Mete, G.; Sanchez, F.; Shawoo, Z.; Talebian, S. Toward Climate-Neutral Heavy Industry: An Analysis of Industry Transition Roadmaps. Appl. Sci. 2021, 11, 5375. [Google Scholar] [CrossRef]
- Peres, R.S.; Jia, X.; Lee, J.; Sun, K.; Colombo, A.W.; Barata, J. Industrial Artificial Intelligence in Industry 4.0—Systematic Review, Challenges and Outlook. IEEE Access 2020, 8, 220121–220139. [Google Scholar] [CrossRef]
- Maddikunta, P.K.R.; Pham, Q.V.; B, P.; Deepa, N.; Dev, K.; Gadekallu, T.R.; Ruby, R.; Liyanage, M. Industry 5.0: A survey on enabling technologies and potential applications. J. Ind. Inf. Integr. 2022, 26, 100257. [Google Scholar] [CrossRef]
- Akyazi, T.; Goti, A.; Alberdi, E.; Behrend, C.; Schröder, A.J.; Colla, V.; Stroud, D.; Antonazzo, L.; Weinel, M. Conclusion: Recasting the Future of the European Steel Industry. In Industry 4.0 and the Road to Sustainable Steelmaking in Europe: Recasting the Future; Stroud, D., Schröder, A.J., Antonazzo, L., Behrend, C., Colla, V., Goti, A., Weinel, M., Eds.; Springer International Publishing: Cham, Switzerland, 2024; pp. 219–227. [Google Scholar] [CrossRef]
- Domínguez-Bolaño, T.; Campos, O.; Barral, V.; Escudero, C.J.; García-Naya, J.A. An overview of IoT architectures, technologies, and existing open-source projects. Internet Things 2022, 20, 100626. [Google Scholar] [CrossRef]
- Fortoul-Diaz, J.A.; Carrillo-Martinez, L.A.; Centeno-Tellez, A.; Cortes-Santacruz, F.; Olmos-Pineda, I.; Flores-Quintero, R.R. A Smart Factory Architecture Based on Industry 4.0 Technologies: Open-Source Software Implementation. IEEE Access 2023, 11, 101727–101749. [Google Scholar] [CrossRef]
- Folgado, F.J.; Calderón, D.; González, I.; Calderón, A.J. Review of Industry 4.0 from the Perspective of Automation and Supervision Systems: Definitions, Architectures and Recent Trends. Electronics 2024, 13, 782. [Google Scholar] [CrossRef]
- GNU General Public License Version 3. 2024. Available online: https://opensource.org/license/gpl-3-0 (accessed on 6 December 2024).
- The MIT License. 2024. Available online: https://opensource.org/license/mit (accessed on 6 December 2024).
- The 3-Clause BSD License. 2024. Available online: https://opensource.org/license/bsd-3-clause (accessed on 6 December 2024).
- Stroud, D.; Antonazzo, L.; Weinel, M. The Technological and Social Transformation of the European Steel Industry: Towards Decarbonisation and Digitalisation. In Industry 4.0 and the Road to Sustainable Steelmaking in Europe: Recasting the Future; Stroud, D., Schröder, A.J., Antonazzo, L., Behrend, C., Colla, V., Goti, A., Weinel, M., Eds.; Springer International Publishing: Cham, Switzerland, 2024; pp. 17–34. [Google Scholar] [CrossRef]
- Kouroubali, A.; Katehakis, D.G. The new European interoperability framework as a facilitator of digital transformation for citizen empowerment. J. Biomed. Inform. 2019, 94, 103166. [Google Scholar] [CrossRef]
- Kannisto, P.; Hästbacka, D. Digitalized Cross-organizational Interoperability in Industrial Business Ecosystems: Implications and Models for Process Industry. In Proceedings of the 3rd International Conference on Innovative Intelligent Industrial Production and Logistics—Volume 1: EI2N (IN4PL/EI2N), Valletta, Malta, 24–26 October 2022; pp. 233–241. [Google Scholar] [CrossRef]
- Ameri, F.; Sormaz, D.; Psarommatis, F.; Kiritsis, D. Industrial ontologies for interoperability in agile and resilient manufacturing. Int. J. Prod. Res. 2022, 60, 420–441. [Google Scholar] [CrossRef]
- Kannisto, P.; Gümrükcü, E.; Ponci, F.; Monti, A.; Repo, S.; Hästbacka, D. Distributed Service Choreography Framework for Interoperability Among Prosumers and Electric Power System. IEEE Access 2023, 11, 137969–137989. [Google Scholar] [CrossRef]
- Baškarada, S.; Nguyen, V.; Koronios, A. Architecting Microservices: Practical Opportunities and Challenges. J. Comput. Inf. Syst. 2020, 60, 428–436. [Google Scholar] [CrossRef]
- Kannisto, P.; Hästbacka, D.; Marttinen, A. Information Exchange Architecture for Collaborative Industrial Ecosystem. Inf. Syst. Front. 2020, 22, 655–670. [Google Scholar] [CrossRef]
- Magas, M.; Kiritsis, D. Industry Commons: An ecosystem approach to horizontal enablers for sustainable cross-domain industrial innovation (a positioning paper). Int. J. Prod. Res. 2022, 60, 479–492. [Google Scholar] [CrossRef]
- OPC 10000-1; OPC Unified Architecture Part 1: Overview and Concepts, Release 1.05.02. OPC Foundation: Scottsdale, AZ, USA, 2022.
- ETSI GS CIM 009 NGSI-LD API V1.8.1. 2024. Available online: https://www.etsi.org/deliver/etsi_gs/CIM/001_099/009/01.08.01_60/gs_CIM009v010801p.pdf (accessed on 15 August 2024).
- Kannisto, P.; Hästbacka, D.; Gutiérrez, T.; Suominen, O.; Vilkko, M.; Craamer, P. Plant-wide interoperability and decoupled, data-driven process control with message bus communication. J. Ind. Inf. Integr. 2022, 26, 100253. [Google Scholar] [CrossRef]
- Pettenpohl, H.; Spiekermann, M.; Both, J.R. International Data Spaces in a Nutshell. In Designing Data Spaces: The Ecosystem Approach to Competitive Advantage; Otto, B., ten Hompel, M., Wrobel, S., Eds.; Springer International Publishing: Cham, Switzerland, 2022; pp. 29–40. [Google Scholar] [CrossRef]
- Tardieu, H. Role of Gaia-X in the European Data Space Ecosystem. In Designing Data Spaces: The Ecosystem Approach to Competitive Advantage; Otto, B., ten Hompel, M., Wrobel, S., Eds.; Springer International Publishing: Cham, Switzerland, 2022; pp. 41–59. [Google Scholar] [CrossRef]











| Layer | Component | Technology |
|---|---|---|
| Applications | HITL GUIs | HTML, JavaScript and related tools, e.g., Grafana [25], Angular [26], and ChartJS [27] |
| Autonomic Manager | Autonomic Manager | Apache Airflow [28] |
| AI methods | Data Diagnostic Laboratory (D2Lab) [29] | |
| API in | FIWARE Orion context broker [30] | |
| Meta | API out | Apache Kafka [31] |
| Client for external services | FIWARE and Kafka clients in Node-RED environment [32] | |
| Scrap characterization | Python [33] and Flask [34] | |
| Data processing | Scrap mix optimization | Python [33] and Flask [34] |
| Metadata Generator | Python [33] | |
| Data brokering and persistence | Workflow management | Node-RED [32] |
| Data storage | MySQL relational database [35], InFluxDB timeseries database [36] | |
| Data ingestion and transformation | Data refinement | Node-RED [32] |
| Raw data sources | MySQL relational database [35] |
Disclaimer/Publisher’s Note: The statements, opinions and data contained in all publications are solely those of the individual author(s) and contributor(s) and not of MDPI and/or the editor(s). MDPI and/or the editor(s) disclaim responsibility for any injury to people or property resulting from any ideas, methods, instructions or products referred to in the content. |
© 2024 by the authors. Licensee MDPI, Basel, Switzerland. This article is an open access article distributed under the terms and conditions of the Creative Commons Attribution (CC BY) license (https://creativecommons.org/licenses/by/4.0/).
Share and Cite
Kannisto, P.; Kargar, Z.; Alvarez, G.; Kleimt, B.; Arteaga, A. Resilient, Adaptive Industrial Self-X AI Pipeline with External AI Services: A Case Study on Electric Steelmaking. Processes 2024, 12, 2877. https://doi.org/10.3390/pr12122877
Kannisto P, Kargar Z, Alvarez G, Kleimt B, Arteaga A. Resilient, Adaptive Industrial Self-X AI Pipeline with External AI Services: A Case Study on Electric Steelmaking. Processes. 2024; 12(12):2877. https://doi.org/10.3390/pr12122877
Chicago/Turabian StyleKannisto, Petri, Zeinab Kargar, Gorka Alvarez, Bernd Kleimt, and Asier Arteaga. 2024. "Resilient, Adaptive Industrial Self-X AI Pipeline with External AI Services: A Case Study on Electric Steelmaking" Processes 12, no. 12: 2877. https://doi.org/10.3390/pr12122877
APA StyleKannisto, P., Kargar, Z., Alvarez, G., Kleimt, B., & Arteaga, A. (2024). Resilient, Adaptive Industrial Self-X AI Pipeline with External AI Services: A Case Study on Electric Steelmaking. Processes, 12(12), 2877. https://doi.org/10.3390/pr12122877

