A Review of Intelligent Depth Distance Perception Research for Power Transmission Line Corridor Scenarios
Abstract
1. Introduction
2. Demand Analysis of Transmission Line Corridor Distance Measurement
2.1. Transmission Line Corridor Protection Area
2.2. Defect Types in Transmission Line Corridor Distances
2.3. Demand Analysis for Transmission Line Corridor Distance Identification
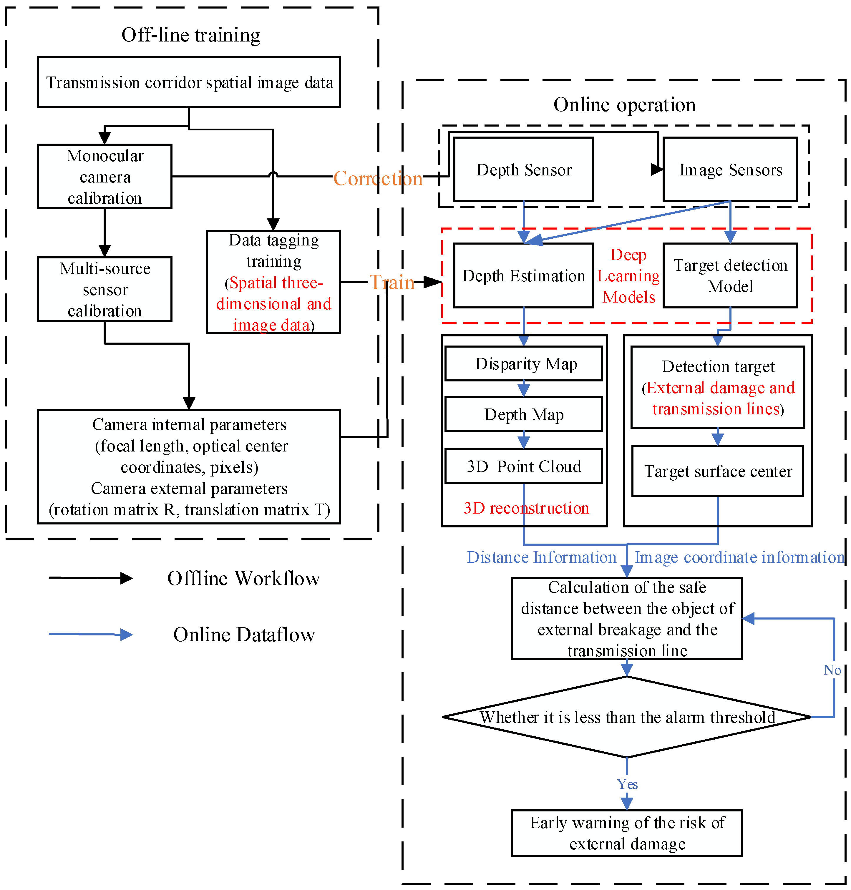
3. Transmission Line Corridor External Breach Monitoring Means
3.1. Depth Data Acquisition Method for Transmission Line Corridor Scenarios
- (A)
- Manual patrol
- (B)
- Airborne radar patrol
- (C)
- Image-based ranging
3.2. Characteristics of Transmission Line Corridor Depth Data
4. Research and Development of Key Technologies for Distance Measurement
4.1. Active Distance Measurement Technology
4.1.1. Basic Principle of Active Distance Measurement Technology
- (A)
- Ultrasonic ranging technology
- (B)
- Radar ranging technology
- (C)
- RGB-D camera
4.1.2. Application of Active Distance Measurement Technology in Transmission Line Corridor Scenarios
4.2. Passive Distance Measurement Technology
4.2.1. Current Status of Passive Distance Measurement Technology Research
4.2.2. Application of Passive Distance Measurement Technology in Transmission Line Corridor Scenario
4.3. Exploration of Distance Measurement Based on Deep Learning
4.3.1. Three-Dimensional Point Cloud Perception Technology Based on Deep Learning
4.3.2. Monocular Depth Estimation Based on Deep Learning
4.3.3. Stereo Matching Technique Based on Deep Learning
5. Challenges and Solutions
5.1. Challenges and Solutions for Active Distance Measurement Technology
- (A)
- Oblique photography technology
- (B)
- Deep learning technology
- (C)
- Multi-sensor Fusion
5.2. Challenges and Solutions for Passive Distance Measurement Technology
- (A)
- Utilize high-performance optical systems and image sensors
- (B)
- Utilize advanced deep learning techniques
- (C)
- Construct a better algorithm training dataset:
6. Conclusions
- (A)
- A more intelligent framework for joint monitoring of safe distances against external damage: Both active and passive distance measurement methods have their limitations. By constructing a joint distance recognition algorithm that integrates visible light images and LiDAR point cloud data, we can deepen the fusion of multi-source information, effectively expanding the range and accuracy of distance recognition. This will also promote a deeper integration with transmission line corridor external damage monitoring algorithms, transitioning from a semi-intelligent model of joint monitoring by multiple algorithms to a fully intelligent monitoring model where a single algorithm performs external damage object monitoring and safe distance recognition in a collaborative, three-dimensional, multi-source manner.
- (B)
- Large-scale spatial depth datasets: Utilizing existing three-dimensional models of transmission line corridors to construct a large-scale spatial depth database will greatly facilitate the development of deep learning-based distance recognition technology. Additionally, the process of building this database can improve the standard system for distance recognition in power systems and deepen the integration of multi-system and multi-source information data, laying a solid foundation for the construction of IoT systems in smart power systems.
- (C)
- High-resolution distance recognition: Most existing deep learning-based distance recognition methods and products can only obtain lower-resolution (less than 1920×1080) disparity or depth maps, which limits the ability to perceive small or distant objects. Furthermore, acquiring high-resolution disparity maps often incurs more time costs, making efficient acquisition of high-resolution disparity maps a challenge for future development.
- (D)
- Distance recognition in complex and variable environments: Poor lighting conditions (e.g., rain, snow, fog) and complex object materials (e.g., reflective lake surfaces, construction vehicles) can lead to the loss of key features, reducing model accuracy. Addressing how models can resist interference when environmental changes occur is a significant challenge faced by existing distance recognition methods. Research is needed on how to enhance image quality from the perspectives of hardware design or image processing. Additionally, improving network performance, enhancing the network’s understanding of object semantics, and constructing a framework based on multi-task learning to share and complement information could enhance model performance and increase generalization capability.
- (E)
- Large-scale application of deep learning-based distance recognition solutions at the edge: With the maturity of NPU and mobile GPU computing platforms and the continuous improvement in computing power, implementing deep learning-based stereo matching methods on edge monitoring devices in transmission line corridors becomes feasible. This raises higher requirements for model lightweighting. Moreover, since deep learning models are trained on specific datasets, they are prone to overfitting, making it essential to explore ways to enhance the models’ generalization capabilities.
Author Contributions
Funding
Data Availability Statement
Conflicts of Interest
References
- Luo, P.; Wang, B.; Wang, H.; Ma, F.; Ma, H.; Wang, L. An Ultrasmall Bolt Defect Detection Method for Transmission Line Inspection. IEEE Trans. Instrum. Meas. 2023, 72, 1–12. [Google Scholar] [CrossRef]
- Yu, C.; Liu, Y.; Zhang, W.; Zhang, X.; Zhang, Y.; Jiang, X. Foreign objects identification of transmission line based on improved YOLOv7. IEEE Access. 2023, 11, 51997–52008. [Google Scholar] [CrossRef]
- Yuan, T.; Wang, X.; Si, W.; Yang, M.; Sun, P.; Zhou, F. Space Charge Criterion of the Initial Streamer for the Stable Inception of Positive Upward Leader Under Lightning Strikes. Proc. CSEE 2023, 43, 5663–5674. [Google Scholar]
- Huang, Y.; Chen, Y.; Yang, X.; Jiang, X.; Fan, C. Study on Icing Characteristics and Rapid Calculating Method of Bundled Conductor of Transmission Line. Trans. China Electrotech. Soc. 2024, 1–13. [Google Scholar] [CrossRef]
- Shu, S.; Zhang, S.; Xu, j.; Xie, W.; Fang, C. Study on Automatic Identification Algorithm of Wild Fire Near Transmission Lines Based on CINRAD-net Monitoring. Proc. CSEE 2020, 40, 4200–4210. [Google Scholar]
- Zhu, K.; Xu, H. Analysis on Wind-induced Responses of High Voltage Tower-line System Considering the Spatial-temporal Distribution Characteristics of Wind Speed. Proc. CSEE 2019, 39, 2348–2356+17. [Google Scholar]
- Safety Supervision Department of State Grid Corporation of China. Analysis Report on Production Safety Accident Events of State Grid Corporation of China 2021; China Electric Power Press: Beijing, China, 2022. [Google Scholar]
- Zhao, A.; Lv, H.; Wang, Y.; Li, H.; Li, Y.; Zou, G. Research on External Damage Detection of Transmission Line in Complex Background. In Proceedings of the 2023 2nd International Conference on Robotics, Artificial Intelligence and Intelligent Control (RAIIC), Chengdu, China, 11–13 August 2023; pp. 171–174. [Google Scholar]
- Zhang, J.; Yu, J.; Wang, J.; Tan, S. Image Recognition Technology for Transmission Line External Damage Based on Depth Learning. Comput. Syst. Appl. 2018, 27, 176–179. [Google Scholar]
- Yang, J.; Qin, Z.; Pang, X.; He, Z.; Cui, C. Foreign body intrusion monitoring and recognition method based onDense-YOLOv3 deep learning network. Power Syst. Prot. Control 2021, 49, 37–44. [Google Scholar]
- Liu, Z.; Miao, X.; Chen, J.; Jiang, H. Review of Visible Image Intelligent Processing for Transmission Line Inspection. Power Syst. Technol. 2020, 44, 1057–1069. (In Chinese) [Google Scholar] [CrossRef]
- Tian, X.; Zhang, Y.; Zhang, M.; Zhong, J. Height estimation and the number of trees in transmission line corridors based on multi-source data fusion. In Proceedings of the 2023 IEEE International Symposium on Product Compliance Engineering-Asia (ISPCE-ASIA), Shanghai, China, 3–5 November 2023; pp. 1–5. [Google Scholar]
- Zhao, X.; Jiao, Y. Research on key technology and engineering application of laser anti-burst system for transmission lines. High Volt. Eng. 2023, 49, 72–77. [Google Scholar]
- DL/T 741-2010; Operating Code for Overhead Transmission Line. China Standards: Beijing, China, 2010.
- China Electric Power Press. Manual on Inspection and Protection of Overhead Transmission Lines; China Electric Power Press: Beijing, China, 2015. [Google Scholar]
- GB 50545-2010[S/OL]; Code for Designing of 110~750 kV Overhead Transmission Line. China Standards Press: Beijing, China, 2010.
- Wang, S.; Huang, X.; Tu, Y. Research on Remote Elevation Measure of Arbitrary Lines Based on Theodolite. J. State Grid Technol. Coll. 2017, 20, 29–31. [Google Scholar]
- Han, X. Research on Measurement Method of The Distance for Crisscross Span of Overhead Transmission Line Based on Machine Vision; North China Electric Power University: Beijing, China, 2016. [Google Scholar]
- Zhang, X.; Cai, W.; Wu, W.; Du, W. Research on three-dimensional modeling of transmission lines based on massive point cloud data. Inf. Technol. 2023, 143–147. [Google Scholar]
- Ruan, J.; Tao, X.; Wei, X.; Li, H. 3D Modeling and Tree Barrier Analysis of Transmission Lines Based on LIDAR Point Cloud Data of Fixed Wing UAV. South. Energy Constr. 2019, 6, 114–118. [Google Scholar]
- Zhang, L.; Ban, G.; Liu, B.; Sha, X.; Ji, J. Optimization technology of transmission line 3D modeling based on photogrammetry. Electr. Equip. Econ. 2023, 8, 72–74+77. [Google Scholar]
- Lin, Z.; Liu, B. Three-dimensional real modeling of overhead transmission lines based on image feature analysis. Chin. J. Electron Devices 2022, 45, 172–177. [Google Scholar]
- Wang, L.; Wang, B.; Wang, S.; Ma, F.; Dong, X.; Yao, L.; Ma, H. An Effective Method for Sensing Power Safety Distance Based on Monocular Vision Depth Estimation. Int. Trans. Electr. Energy Syst. 2023, 2023, 8480342. [Google Scholar] [CrossRef]
- Hom, B.; Schunck, B. Determining optical flow. Artif. Intell. 1981, 17, 185–203. [Google Scholar]
- Simoneelli, E.; Adelson, E.; Heeger, D. Probability distribution of optical flow. In Proceedings of the 1991 IEEE Conference of Computer Vision and Pattern Recognition (CVPR), Maui, HI, USA, 3–6 June 1991; pp. 310–315. [Google Scholar]
- Yang, W.; Wei, L.; Gong, J.; Zhang, Q. Research on Detection of Longitudinal Vehicle Spacing Based on Monocular Vision. Comput. Meas. Control 2012, 20, 2039–2041+2044. [Google Scholar]
- Chu, X. Research on Technologies of Cooperative Radio Localization and Environmental Sensing towards Intelligent Connected Vehicles; Beijing University of Posts and Telecommunications: Beijing, China, 2022. [Google Scholar]
- Liang, H.; Xu, Y. Transmission Line Route Tree Ranging System Based on Millimeter Wave Radar. Electr. Equip. Econ. 2019, 16–18. [Google Scholar]
- Jiang, J.; Zhang, X. Depth Estimation Methods Based on Computer Vision. Electro-Opt. Technol. Appl. 2011, 26, 51–55. [Google Scholar]
- Jones, D.; Earp, G. Camera sightline pointing requirements for aerial inspection of overhead power lines. Electr. Power Syst. Res. 2001, 57, 73–82. [Google Scholar] [CrossRef]
- IEEE. Guide for Unmanned Aerial Vehicle-Based Patrol Inspection System for Transmission Lines. In IEEE Std 2821-2020; IEEE: New York, NY, USA, 2020. [Google Scholar]
- Li, H.; Wang, C.; Chen, S.; Liao, Y. Design and Implementation of Early Warning System of Preventing External Damage for Transmission Line. Meas. Control Technol. 2015, 34, 142–145. [Google Scholar]
- Fang, S.; Li, L.; Zheng, Y.; Wang, X. Protection Technology for Transmission Lines Based on Laser Range Imaging and Image Processing. Electr. Autom. 2017, 39, 6–8. [Google Scholar]
- Luo, Y.; Jiang, T.; Wang, X.; Zhang, R. A New Filtering Method for LiDAR Data Based on Mathematic Morphological Approach. Bull. Surv. Mapp. 2011, 3, 15–19. [Google Scholar]
- Jia, J.; Liang, J.; Lv, S. Development of Power Line Extraction from Airborne LiDAR Data. Henan Sci. 2013, 31, 1671–1674. [Google Scholar]
- Chen, C.; Peng, X.; Song, S.; Wang, K. Transmission line corridor Safety Distance Diagnosis Based on Point Cloud and Unmanned Aerial Vehicle Loaded Airborne Laser Scanning. Power Syst. Technol. 2014, 38, 3262–3267. [Google Scholar]
- Saxena, A.; Chung, S.; Ng, A. Learning depth from single monocular images. In Proceedings of the 18th International Conference on Neural Information Processing Systems Conference (NIPS), Vancouver, BC, Canada, 5–10 December 2005; pp. 1161–1168. [Google Scholar]
- Zhang, R.; Tsai, P.; Cryer, J.; Shah, M. Shape from shading: A survey. IEEE Trans. Pattern Anal. Mach. Intell. 1999, 21, 690–706. [Google Scholar] [CrossRef]
- Tomasi, C.; Kanade, T. Shape and motion from image streams under orthography: A factorization method. Int. J. Comput. Vis. 1992, 9, 137–154. [Google Scholar] [CrossRef]
- Nayar, S.; Nakagawa, Y. Shape from focus. IEEE Trans. Pattern Anal. Mach. Intell. 1994, 16, 824–831. [Google Scholar] [CrossRef]
- Favaro, P.; Soatto, S. A geometric approach to shape from defocus. IEEE Trans. Pattern Anal. Mach. Intell. 2005, 27, 406–417. [Google Scholar] [CrossRef]
- Bi, T.; Liu, Y. Survey on Supervised Learning Based Depth Estimation from a Single Image. J. Comput. Aided Des. Comput. Graph. 2018, 030, 1383–1393. [Google Scholar] [CrossRef]
- Sui, J.; Jin, W. Realization and Progress of Binocular Stereo Vision Technology. Appl. Electron. Tech. 2004, 10, 4–6+12. [Google Scholar]
- Zhang, Y. Study on Real-Time Vision Based Calibration and Trajectory Tracking Technology of Ping Pong Robot; Zhe Jiang University: Hangzhou, China, 2009. [Google Scholar]
- Huang, Y.; Huang, J.; Xiao, C.; Jiang, W.; Sun, Y. Ship Trajectory Tracking Based on Binocular Vision. Comput. Sci. 2017, 44, 308–313. [Google Scholar]
- Li, M. Research on Safe Distance Detection Method of Substation Equipment Based on Machine Vision; North China Electric Power University: Beijing, China, 2019. [Google Scholar]
- Ahmad, J.; Malik, A.; Abdullah, M.; Kamel, N.; Xia, L. A novel method for vegetation encroachment monitoring of transmission lines using a single 2D camera. Pattern Anal. Appl. 2015, 18, 419–440. [Google Scholar] [CrossRef]
- Kobayashi, Y.; Karady, G.; Heydt, G.; Olsen, R. The utilization of satellite images to identify trees endangering transmission lines. IEEE Trans. Power Deliv. 2009, 24, 1703–1709. [Google Scholar] [CrossRef]
- Fu, Y.; Rong, S.; Zhao, W.; Shen, H. Research on monitoring device for indicating external damage risk of overhead line based on image recognition technology with binocular vision cameras. In Proceedings of the 2016 International Conference on Condition Monitoring and Diagnosis (CMD), Xi’an, China, 25–28 September 2016; pp. 156–159. [Google Scholar]
- Zheng, Y. Research on Key Technologies of On-Line Monitoring of Overhead Transmission Line Corridor Tree Barriers. Mech. Electr. Inf. 2014, 24, 150–151. [Google Scholar]
- Shen, M.; Zeng, S.; Liao, Z. Risk Prediction System of Tree Barrier Growth in Transmission Line. Identif. Model. Simul. 2022, 41, 99–103. [Google Scholar]
- Yuan, C.; Chen, Q.; Chen, L. Transmission Line Safety Distance Measurement and Data Online Fusion Processing Technology Based on Multi Physical Quantity Sensing. Chin. J. Electron Devices 2023, 46, 548–556. [Google Scholar]
- Du, N.; Li, L.; Zhao, D. Real-time Monitoring Scheme of Transmission Corridor Based on LiDAR Point Cloud and Monocular Camera Images. Electr. Eng. 2023, 143–146. [Google Scholar]
- Wang, Z.; Wu, G.; He, Y. Location of the Obstacle of High Voltage Transmission Lines Based on Monocular Machine Vision. Mach. Des. Manuf. 2015, 4, 85–87. [Google Scholar]
- Xiao, Y.; Gao, F.; Hua, g. Design of transmission line anti-external breakage system based on binocular vision. Electron. Meas. Technol. 2023, 46, 1–9. [Google Scholar]
- Qi, C.; Su, H.; Mo, K.; Leonidas, J. PointNet: Deep Learning on Point Sets for 3D Classification and Segmentation. In Proceedings of the 2017 IEEE Conference on Computer Vision and Pattern Recognition, Honolulu, HI, USA, 21–26 July 2017; pp. 652–660. [Google Scholar]
- He, B.; Zeng, X.; Li, Z.; Wan, S. 3D Reconstruction Algorithm Based on Sparse Laser Point-cloud and Single frame Image. Metrol. Meas. Technol. 2017, 37, 13–19. [Google Scholar]
- Qian, J.; Wei, L.; Li, Y.; Wang, W.; Li, X. Research on the Classification and Outlier Removal Algorithm of Transmission Lines Based on 3D Point Cloud. Appl. Laser 2022, 42, 104–112. [Google Scholar]
- Que, B.; Liu, W.; Jiang, W.; Wang, H.; Zou, B. Research on 3D Reconstruction Method of Power Wire Arc Sag Based on Triocular Vision. J. Geomat. 2022, 47, 67–72. [Google Scholar]
- Ji, A.; Chew, A.; Xue, X.; Zhang, L. An encoder-decoder deep learning method for multi-class object segmentation from 3D tunnel point clouds. Autom. Constr. 2022, 137, 104187. [Google Scholar] [CrossRef]
- Ming, Y.; Meng, X.; Fan, C.; Yu, H. Deep learning for monocular depth estimation: A review. Neurocomputing 2021, 438, 14–33. [Google Scholar] [CrossRef]
- Eigen, D.; Puhrsch, C.; Fergus, R. Depth map prediction from a single image using a multi-scale deep network. In Proceedings of the 27th International Conference on Neural Information Processing Systems (NIPS), Montreal, BC, Canada, 8–13 December 2014; pp. 2366–2374. [Google Scholar]
- Liu, X.; Liu, L.; Wang, M.; Kong, X. Hr-depth: High resolution self-supervised monocular depth estimation. Proc. AAAI Conf. Artif. Intell. 2021, 35, 2294–2301. [Google Scholar] [CrossRef]
- Ranftl, R.; Bochkovskiy, A.; Koltun, V. Vision transformers for dense prediction. In Proceedings of the IEEE/CVF International Conference on Computer Vision, Montreal, BC, Canada, 11–17 October 2021; pp. 12179–12188. [Google Scholar]
- Kim, D.; Ka, W.; Ahn, P.; Joo, D.; Chun, S.; Kim, J. Global-local path networks for monocular depth estimation with vertical cutdepth. arXiv 2022, arXiv:2201.07436. [Google Scholar]
- Hu, G.; Han, J.; Ni, Y.; Wang, W. A Method for Foreign Object Detection on Transmission Lines Using Monocular Depth Estimation. Comput. Eng. Appl. 2024, 1–14. Available online: http://kns.cnki.net/kcms/detail/11.2127.TP.20240923.1434.002.html (accessed on 23 October 2024).
- Yang, X.; Xu, Y.; Ye, L.; Zhao, X. Research Progress on Binocular Stereo Vision Applications. Laser Optoelectron. Prog. 2023, 60, 180–196. [Google Scholar]
- Wang, J.; Su, C.; Meng, F.; Che, Z. Stereo Matching Network Based on Asymmetric Spatial Pyramid Pooling. Comput. Eng. 2020, 46, 228–234+242. [Google Scholar]
- Dosovitskiy, A.; Beyer, L.; Kolesnikov, A.; Weissenborn, D.; Zhai, X.; Unterthiner, T.; Dehghani, M.; Minderer, M. An image is worth 16x16 words: Transformers for image recognition at scale. arXiv 2022, arXiv:2010.11929. [Google Scholar]
- Zhao, C.; Zhang, Y.; Poggi, M.; Tosi, F.; Guo, X.; Zhu, Z.; Huang, G. MonoViT: Self-Supervised Monocular Depth Estimation with a Vision Transformer. In Proceedings of the 2022 International Conference on 3D Vision (3DV), Prague, Czech Republic, 12–15 September 2022; pp. 668–678. [Google Scholar]
- Poggi, M.; Tosi, F.; Aleotti, F.; Mattoccia, S. Real-Time Self-Supervised Monocular Depth Estimation Without GPU. IEEE Trans. Intell. Transp. Syst. 2022, 23, 17342–17353. [Google Scholar] [CrossRef]
- Zhang, F.; Prisacariu, V.; Yang, R.; Torr, P. GA-Net: Guided aggregation net for end-to-end stereo matching. In Proceedings of the IEEE/CVF Conference on Computer Vision and Pattern Recognition, Washington, DC, USA, 15–20 June 2019; IEEE Press: Piscataway, NJ, USA; pp. 185–194. [Google Scholar]
- Xu, G.; Cheng, J.; Guo, P.; Yang, X. Attention concatenation volume for accurate and efficient stereo matching. In Proceedings of the 2022 IEEE/CVF Conference on Computer Vision and Pattern Recognition, New Orleans, LA, USA, 18–24 June 2022; IEEE Press: Piscataway, NJ, USA; pp. 12971–12980. [Google Scholar]
- Yin, T.; Zhou, X.; Krähenbühl, P. Center-based 3D Object Detection and Tracking. In Proceedings of the 2021 IEEE/CVF Conference on Computer Vision and Pattern Recognition (CVPR), Nashville, TN, USA, 19–25 June 2021; pp. 11779–11788. [Google Scholar]
- Wang, C.; Ma, C.; Zhu, M.; Yang, X. Point Augmenting: Cross-Modal Augmentation for 3D Object Detection. In Proceedings of the 2021 IEEE/CVF Conference on Computer Vision and Pattern Recognition (CVPR), Nashville, TN, USA, 19–25 June 2021; pp. 11789–11798. [Google Scholar]
- Sun, Y.; Zhang, L.; Ai, H.; Du, Q. Overview of Key Technologies in Image Matching and 3D Reconstruction for Oblique Photogrammetry. Remote Sens. Inf. 2018, 33, 1–8. [Google Scholar]
- Long, X.; Cheng, X.; Zhu, H.; Zhang, P.; Liu, M. Recent progress in 3D vision. J. Image Graph. 2021, 26, 1389–1428. [Google Scholar] [CrossRef]
- Ma, Z.; Zhao, Y.; Liu, C.; Liu, G.; Zhu, L. Survey of SLAM with Laser-Camera Fusion Sensor. Comput. Meas. Control 2019, 27, 1–6. [Google Scholar]
- Jiang, J.; Li, Z.; Liu, X. Deep Learning Based Monocular Depth Estimation: A Survey. Chin. J. Comput. 2022, 45, 1276–1307. [Google Scholar]
- Yin, C.; Zhi, H.; Li, H. Survey of Binocular Stereo-matching Methods Based on Deep Learning. Comput. Eng. 2022, 48, 1–12. [Google Scholar]








| Voltage Level (kV) | Horizontal Distance from Outermost Conductor (m) |
|---|---|
| 66~110 | 10 |
| 220~330 | 15 |
| 500 | 20 |
| 750 | 25 |
| Defect Types | Key Information | Depth Distance Data Requirements |
|---|---|---|
| Foreign object attachment | Whether there are targets such as bird nests and plastic in the transmission line corridor. | No requirement. |
| Insufficient line sag | The height difference between corridor wire and ground, hillside, river, traffic, or other facilities. | The height of transmission line. |
| Environmental defects | The linear distance between the corridor and tree barriers, tower cranes, cement pump trucks, buildings, etc. | Three-dimensional spatial information of transmission line corridor wires and its protected areas. |
| Millimeter-Wave Radar | Ultrasonic Radar | Laser Radar | RGB-D Camera | |
|---|---|---|---|---|
| Maximum Measurement Range | 1000 m | 5 m | 300 m | 35 m |
| Difficulty in Static Measurement | High | Low | Low | Low |
| Penetration Ability | High | Relatively high | Relatively low | Low |
| Advantages | All-weather operation, long detection range, can be used with cameras | Low cost, simple data processing, compact size | High accuracy, strong directionality, high sampling rate, strong anti-interference | Low cost, not affected by night work |
| Disadvantages | Relatively high cost, difficult to identify | Poor long-range ranging performance due to large ultrasonic scattering angle, poor directionality | Very high cost, affected by thick fog, rain, snow, etc. | Unable to ensure accuracy at long distances, severely affected by temperature, cannot work outdoors |
| Cost | Medium | Low | High | Relatively low |
| Monocular Distance Identification | Binocular Distance Identification | |
|---|---|---|
| Advantages | Low cost, low technical difficulty | Can be performed at any time, longer measurement distance with longer baseline distance, can be applied indoors and outdoors |
| Disadvantages | Requires special initialization, cannot be used in cases with large lighting changes, lack of texture features, blurring due to fast motion | Relatively complex calibration, calculation of depth from parallax is large, cannot be used in cases with large lighting changes, lack of texture features, blurring due to fast motion |
| Measurement Range | 0.1 m–20 m | 0.1 m–50 m |
| Measurement Accuracy | Measurement accuracy within 10 m is less than 10% | Measurement accuracy within 50 m is less than 25% |
| Classic Open-source Simultaneous Localization and Mapping (SLAM) Methods | ORBSLAM2, mono SLAM, etc. | ORBSLAM2, etc. |
| Calibration Methods | OpenCV, various camera calibration packages | OpenCV, various camera calibration packages |
| Algorithm Classification | Algorithm Description | Advantages and Disadvantages | ||
|---|---|---|---|---|
| Advantages | Disadvantages | |||
| Local Method: Constrain Pixel Domain | Region Matching | Find the center point with the maximum correlation or minimum deviation in the specified region. | Simple | Easily affected by noise interference, and has high sensitivity to weakly textured areas |
| Feature Matching | Find the similarity between features. | Fast speed, high accuracy, and low sensitivity to weakly textured areas | Poor effect when features are not obvious | |
| Phase Matching | Process the phase information of the bandpass-filtered signal to obtain the corresponding points with local phase equality. | High accuracy and less high-frequency noise | Low robustness | |
| Global Method: Extract Image Features for Constraint | Dynamic Programming | Find the minimum matching cost path on the scan lines of the left and right images. | High matching accuracy in non-textured areas | Easily produces stripe defects |
| Graph Cut | Construct a graph based on the energy function and obtain its minimum cut (maximum flow). | Can effectively remove stripe defects | High computational complexity | |
| Belief Propagation | Model it as a Markov random field and seek its optimal solution to obtain the best disparity map. | High accuracy | Large computation | |
| Semi-Global Method | Improvements on global matching algorithms. | High real-time performance and dense disparity map | Relatively high sensitivity to weak texture | |
| Method | Technology Type | Literature | Ranging Cost | Ranging Distance/m | Ranging Density | Application Effect | Compatibility |
|---|---|---|---|---|---|---|---|
| External Damage Monitoring Based on Ultrasonic Ranging | Active | [51] | Low | 15 | Sparse | Affected significantly by ambient temperature in transmission line corridors; insufficient types of damage detection; cannot achieve real-time monitoring | Requires installation of ranging sensors on transmission towers |
| External Damage Monitoring Based on Millimeter-Wave Ranging | Active | [52] | Moderate | 40 | Relatively dense | Numerous interference points and jumps in millimeter waves; not conducive to early warning of safety distance for transmission lines; cannot achieve real-time monitoring | Requires installation of ranging sensors on transmission towers |
| External Damage Monitoring Based on LiDAR | Active | [53] | Extremely high | 300 | Dense | High detection accuracy, but some objects may have certain errors; cannot achieve real-time monitoring | Requires the use of drones for modeling the transmission line corridor; high cost |
| External Damage Monitoring Based on Monocular Image Ranging | Passive | [54] | Extremely low | 5 | Sparse | Real-time detection; detection range is too small to realize common external damage distance perception in transmission line corridors | Compatible with existing online monitoring systems for transmission line corridors |
| External Damage Monitoring Based on Binocular Image Ranging | Passive | [55] | Low | 50 | Dense | Real-time detection; clear line contours in complex environments such as strong light and electromagnetic interference; detection range is relatively small | Compatible with existing online monitoring systems for transmission line corridors |
| Method | Distance Measurement Technology Type | Literature | Intelligent Detection Category | Detection in Real Time | Measuring Range/m | Measurement Error/% | Application Effect |
|---|---|---|---|---|---|---|---|
| Monocular Geometric Ranging | Traditional Passive | [51] | Foreign objects in fixed sections of transmission line corridors | Real-time | 5 | 4.5 | Detection range is too small; cannot achieve common distance perception for external damage in transmission line corridors |
| Stereo Matching SGBM Algorithm | Traditional Passive | [55] | Transmission line | Real-time | 2.5 | 2.4 | Can intelligently monitor the contours of transmission lines in complex environments, but the measuring range is limited |
| Monocular Depth Estimation Network (MFFDepth) + Object Detection Network (YOLOX) | Deep Learning-Based Passive | [66] | Foreign objects, such as birds, nests, cloth strips, plastic bags, along the entire transmission line | Real-time | 50 | 2.31 | Can intelligently detect foreign objects on transmission lines with high accuracy, but the detection field is small; insufficient for external damage monitoring |
| Monocular Depth Estimation Network (SFMlearner) + Manually Selected External Damage Areas | Deep Learning-Based Passive | [23] | None | Non-real-time | 150 | 11.067 | Capable of detecting and warning about the distance to external damage and transmission lines, but requires manual selection of external damage objects |
| Model | Technology Category | FPS | Detection Performance | Computing Platform | Computing Resources /TFLOPS | ||
|---|---|---|---|---|---|---|---|
| RMSE/m | Error Rate/% | Spatial Detection Error/% | |||||
| Reference [70] | Monocular Depth Estimation | 19.00 | 4.372 | None | None | GPU (Nvidia RTX 3090) | 23.10 |
| Reference [71] | Monocular Depth Estimation | 46.73 | 8.551 | None | None | Edge Chip (Nvidia Jetson TX2) | 1.330 |
| Reference [72] | Binocular Stereo Matching | 15.00 | None | 3.210 | None | GPU (Nvidia TESLA P40) | 12.00 |
| Reference [73] | Binocular Stereo Matching | 20.83 | None | 2.480 | None | GPU (Nvidia RTX 3090) | 23.10 |
| Reference [74] | Laser Point Cloud | 16.12 | None | None | 65.54 | GPU (Nvidia Titan RTX) | 16.31 |
| Reference [75] | Laser Point Cloud | 5.618 | None | None | 71.00 | GPU (Nvidia RTX 1080Ti) | 11.5 |
Disclaimer/Publisher’s Note: The statements, opinions and data contained in all publications are solely those of the individual author(s) and contributor(s) and not of MDPI and/or the editor(s). MDPI and/or the editor(s) disclaim responsibility for any injury to people or property resulting from any ideas, methods, instructions or products referred to in the content. |
© 2024 by the authors. Licensee MDPI, Basel, Switzerland. This article is an open access article distributed under the terms and conditions of the Creative Commons Attribution (CC BY) license (https://creativecommons.org/licenses/by/4.0/).
Share and Cite
Zhang, J.; Wang, B.; Ma, H.; Wang, L.; Wang, H.; Ma, F.; Luo, P. A Review of Intelligent Depth Distance Perception Research for Power Transmission Line Corridor Scenarios. Processes 2024, 12, 2392. https://doi.org/10.3390/pr12112392
Zhang J, Wang B, Ma H, Wang L, Wang H, Ma F, Luo P. A Review of Intelligent Depth Distance Perception Research for Power Transmission Line Corridor Scenarios. Processes. 2024; 12(11):2392. https://doi.org/10.3390/pr12112392
Chicago/Turabian StyleZhang, Jiaxin, Bo Wang, Hengrui Ma, Leixiong Wang, Hongxia Wang, Fuqi Ma, and Peng Luo. 2024. "A Review of Intelligent Depth Distance Perception Research for Power Transmission Line Corridor Scenarios" Processes 12, no. 11: 2392. https://doi.org/10.3390/pr12112392
APA StyleZhang, J., Wang, B., Ma, H., Wang, L., Wang, H., Ma, F., & Luo, P. (2024). A Review of Intelligent Depth Distance Perception Research for Power Transmission Line Corridor Scenarios. Processes, 12(11), 2392. https://doi.org/10.3390/pr12112392
