IFRA: A Machine Learning-Based Instrumented Fall Risk Assessment Scale Derived from an Instrumented Timed Up and Go Test in Stroke Patients
Abstract
1. Introduction
2. Data
2.1. Participants Selection
2.2. Participants Assessment
2.2.1. Clinical Assessment
2.2.2. Instrumented Assessment
2.3. Fall Monitoring
2.4. Dataset Composition and Augmentation
- Clinical assessment (8 features): It includes the averaged data collected from five repetitions of both the TTD of the TUG tests and the 10 MWT, along with the results from the MB, POMA-B, the Conley Scale, the Falls Efficacy Scale International (FES-I) and the FIM (total score and motor domain).
- ITUG assessment (100 features): Data were obtained from the validated and commercialized ITUG test. A complete list of all features is provided in the Supplementary Materials.
3. Methods
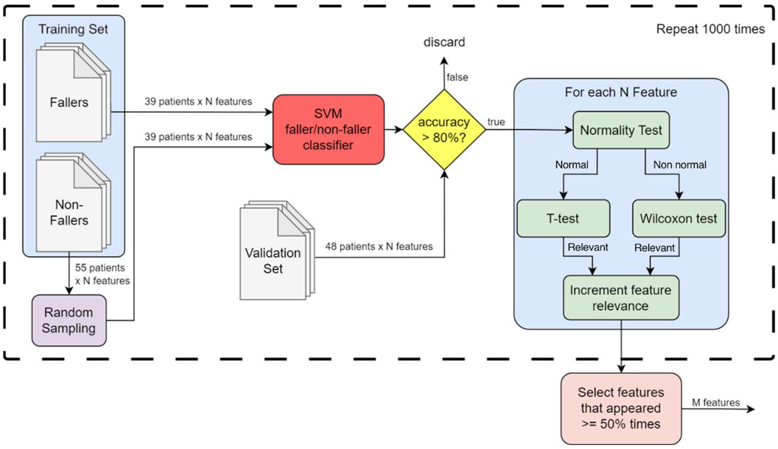
3.1. Scale Definition
3.1.1. Feature Selection
3.1.2. Thresholds Identification
3.2. Fall Risk Assessment
- Feature-based stratification. For each feature of a new patient, we compare its value to the 31st and 62nd percentile values stored from the training data. Based on this comparison, a preliminary stratum (low, medium, or high) is assigned to the new patient for that specific feature.
- Combining Rankings. Since we have M features, the previous process results in M distinct preliminary strata assignments (one for each feature). To obtain a single fall risk classification, we employ the mode (most frequent value) of these M assignments. In case two strata have the same highest frequency (a tie), we assign the higher risk stratum (medium over low, high over medium).
4. Results
4.1. Defining Fall Risk Scales
4.2. Fall Risk Evaluation
5. Discussion
5.1. Analysis of the Results
5.2. Future Perspectives
5.3. Limitations
6. Conclusions
Supplementary Materials
Author Contributions
Funding
Institutional Review Board Statement
Data Availability Statement
Conflicts of Interest
References
- Chandran, A.; Hyder, A.A.; Peek-Asa, C. The global burden of unintentional injuries and an agenda for progress. Epidemiol. Rev. 2010, 32, 110–120. [Google Scholar] [CrossRef]
- Langhorne, P.; Stott, D.; Robertson, L.; MacDonald, J.; Jones, L.; McAlpine, C.; Dick, F.; Taylor, G.; Murray, G. Medical complications after stroke: A multicenter study. Stroke 2000, 31, 1223–1229. [Google Scholar] [CrossRef]
- Weerdesteijn, V.; Niet, M.D.; Van Duijnhoven, H.; Geurts, A.C. Falls in individuals with stroke. J. Rehabil. Res. Dev. 2008, 45, 1195–1214. [Google Scholar] [CrossRef]
- Melillo, P.; Orrico, A.; Scala, P.; Crispino, F.; Pecchia, L. Cloud-based smart health monitoring system for automatic cardiovascular and fall risk assessment in hypertensive patients. J. Med. Syst. 2015, 39, 109. [Google Scholar] [CrossRef] [PubMed]
- Wei, T.-S.; Liu, P.-T.; Chang, L.-W.; Liu, S.-Y. Gait asymmetry, ankle spasticity, and depression as independent predictors of falls in ambulatory stroke patients. PLoS ONE 2017, 12, e0177136. [Google Scholar] [CrossRef] [PubMed]
- Mackintosh, S.F.; Hill, K.D.; Dodd, K.J.; Goldie, P.A.; Culham, E.G. Balance score and a history of falls in hospital predict recurrent falls in the 6 months following stroke rehabilitation. Arch. Phys. Med. Rehabil. 2006, 87, 1583–1589. [Google Scholar] [CrossRef]
- Holloway, R.G.; Tuttle, D.; Baird, T.; Skelton, W.K. The safety of hospital stroke care. Neurology 2007, 68, 550–555. [Google Scholar] [CrossRef]
- Dennis, M.; Lo, K.; McDowall, M.; West, T. Fractures after stroke: Frequency, types, and associations. Stroke 2002, 33, 728–734. [Google Scholar] [CrossRef]
- Pouwels, S.; Lalmohamed, A.; Leufkens, B.; de Boer, A.; Cooper, C.; van Staa, T.; de Vries, F. Risk of hip/femur fracture after stroke: A population-based case-control study. Stroke 2009, 40, 3281–3285. [Google Scholar] [CrossRef]
- Caronni, A.; Picardi, M.; Redaelli, V.; Antoniotti, P.; Pintavalle, G.; Aristidou, E.; Gilardone, G.; Carpinella, I.; Lencioni, T.; Arcuri, P.; et al. The Falls Efficacy Scale International is a valid measure to assess the concern about falling and its changes induced by treatments. Clin. Rehabil. 2022, 36, 558–570. [Google Scholar] [CrossRef]
- Walsh, M.E.; Horgan, N.F.; Walsh, C.D.; Galvin, R. Systematic review of risk prediction models for falls after stroke. J. Epidemiol. Community Health 2016, 70, 513–519. [Google Scholar] [CrossRef] [PubMed]
- Tan, K.M.; Tan, M.P. Stroke and falls—Clash of the two titans in geriatrics. Geriatrics 2016, 1, 31. [Google Scholar] [CrossRef] [PubMed]
- Xu, T.; Clemson, L.; O’Loughlin, K.; Lannin, N.A.; Dean, C.; Koh, G. Risk factors for falls in community stroke survivors: A systematic review and meta-analysis. Arch. Phys. Med. Rehabil. 2018, 99, 563–573. [Google Scholar] [CrossRef] [PubMed]
- Rogers, M.E.; Rogers, N.L.; Takeshima, N.; Islam, M.M. Methods to assess and improve the physical parameters associated with fall risk in older adults. Prev. Med. 2003, 36, 255–264. [Google Scholar] [CrossRef]
- Davis, E.; Periassamy, M.; Stock, B.; Altenburger, P.; Ambike, S.; Haddad, J. Using inertial measurement units (IMUs) to detect mobility declines in middle-aged individuals. Innov. Aging 2023, 7, 671. [Google Scholar] [CrossRef]
- Alexander, B.H.; Rivara, F.P.; Wolf, M.E. The cost and frequency of hospitalization for fall-related injuries in older adult. Am. J. Public Health 1992, 82, 1020–1023. [Google Scholar] [CrossRef]
- American Geriatrics Society; British Geriatrics Society; American Academy of Orthopaedic Surgeons Panel on Fall Prevention. Guideline for the prevention of falls in older persons. J. Am. Geriatr. Soc. 2001, 49, 664–672. [Google Scholar] [CrossRef]
- Panel on Prevention of Falls in Older Persons; American Geriatrics Society and British Geriatrics Society. Summary of the updated American geriatrics Society/British geriatrics society clinical practice guideline for prevention of falls in older persons. J. Am. Geriatr. Soc. 2011, 59, 148–157. [Google Scholar] [CrossRef]
- Shumway-Cook, A.; Brauer, S.; Woollacott, M. Predicting the probability for falls in community-dwelling older adults using the Timed Up& Go Test. Phys. Ther. 2000, 80, 896. [Google Scholar]
- Schoene, D.; Wu, S.M.-S.; Mikolaizak, A.S.; Menant, J.C.; Smith, S.T.; Delbaere, K.; Lord, S.R. Discriminative ability and predictive validity of the timed Up and Go test in identifying older people who fall: Systematic review and meta-analysis. J. Am. Geriatr. Soc. 2013, 61, 202–208. [Google Scholar] [CrossRef]
- Podsiadlo, D.; Richardson, S. The timed Up& Go: A test of basic functional mobility for frail elderly persons. J. Am. Geriatr. Soc. 1991, 39, 142–148. [Google Scholar] [PubMed]
- Wu, X.; Yeoh, H.T.; Lockhart, T. Fall risks assessment and fall prediction among community dwelling elderly using wearable wireless sensors. Proc. Hum. Factors Ergon. Soc. Annu. Meet. 2013, 57, 109–113. [Google Scholar] [CrossRef]
- Viccaro, L.J.; Perera, S.; Studenski, S.A. Is timed up and go better than gait speed in predicting health, function, and falls in older adults? J. Am. Geriatr. Soc. 2011, 59, 887–892. [Google Scholar] [CrossRef] [PubMed]
- Okumiya, K.; Matsubayashi, K.; Nakamura, T.; Fujisawa, M.; Osaki, Y.; Doi, Y.; Ozawa, T. The Timed Up& Go test is a useful predictor of falls in community-dwelling older people. J. Am. Geriatr. Soc. 1998, 46, 928–929. [Google Scholar]
- Salarian, A.; Horak, F.B.; Zampieri, C.; Carlson-Kuhta, P.; Nutt, J.G.; Aminian, K. iTUG, a sensitive and reliable measure of mobility. IEEE Trans. Neural Syst. Rehabil. Eng. 2010, 18, 303–310. [Google Scholar] [CrossRef]
- Patel, M.; Pavic, A.; Goodwin, V.A. Wearable inertial sensors to measure gait and posture characteristic differences in older adult fallers and non-fallers: A scoping review. Gait Posture 2020, 76, 110–121. [Google Scholar] [CrossRef]
- Petraglia, F.; Scarcella, L.; Pedrazzi, G.; Brancato, L.; Puers, R.; Costantino, C. Inertial sensors versus standard systems in gait analysis: A systematic review and meta-analysis. Eur. J. Phys. Rehabil. Med. 2019, 55, 265–280. [Google Scholar] [CrossRef]
- Ortega-Bastidas, P.; Gomez, B.; Aqueveque, P.; Luarte-Martínez, S.; Cano-de-la-Cuerda, R. Instrumented Timed Up and Go Test (ITUG)-more than assessing time to predict falls: A systematic review. Sensors 2023, 23, 3426. [Google Scholar] [CrossRef]
- Mellone, S.; Tacconi, C.; Chiari, L. Validity of a Smartphone-based instrumented Timed Up and Go. Gait Posture 2012, 36, 163–165. [Google Scholar] [CrossRef]
- Caronni, A.; Sterpi, I.; Antoniotti, P.; Aristidou, E.; Nicolaci, F.; Picardi, M.; Pintavalle, G.; Redaelli, V.; Achille, G.; Sciumè, L.; et al. Criterion validity of the instrumented Timed Up and Go test: A partial least square regression study. Gait Posture 2018, 61, 287–293. [Google Scholar] [CrossRef]
- Caronni, A.; Picardi, M.; Aristidou, E.; Antoniotti, P.; Pintavalle, G.; Redaelli, V.; Sterpi, I.; Corbo, M. How do patients improve their timed up and go test? Responsiveness to rehabilitation of the TUG test in elderly neurological patients. Gait Posture 2019, 70, 33–38. [Google Scholar] [CrossRef]
- Picardi, M.; Redaelli, V.; Antoniotti, P.; Pintavalle, G.; Aristidou, E.; Sterpi, I.; Meloni, M.; Corbo, M.; Caronni, A. Turning and sit-to-walk measures from the instrumented Timed Up and Go test return valid and responsive measures of dynamic balance in Parkinson’s disease. Clin. Biomech. 2020, 80, 105177. [Google Scholar] [CrossRef] [PubMed]
- Caronni, A.; Picardi, M.; Scarano, S.; Malloggi, C.; Tropea, P.; Gilardone, G.; Aristidou, E.; Pintavalle, G.; Redaelli, V.; Antoniotti, P.; et al. Pay attention: You can fall! The Mini-BESTest scale and the turning duration of the TUG test provide valid balance measures in neurological patients: A prospective study with falls as the balance criterion. Front. Neurol. 2023, 14, 1228302. [Google Scholar] [CrossRef] [PubMed]
- Studenski, S.; Perera, S.; Patel, K.; Rosano, C.; Faulkner, K.; Inzitari, M.; Brach, J.; Chandler, J.; Cawthon, P.; Connor, E.B.; et al. Gait speed and survival in older adults. JAMA 2011, 305, 50–58. [Google Scholar] [CrossRef] [PubMed] [PubMed Central]
- Tesio, L.; Scarano, S.; Hassan, S.; Kumbhare, D.; Caronni, A. Why Questionnaire Scores are not Measures: A question-raising article. Am. J. Phys. Med. Rehabil. 2023, 102, 75. [Google Scholar] [CrossRef]
- Franchignoni, F.; Horak, F.; Godi, M.; Nardone, A.; Giordano, A. Using psychometric techniques to improve the Balance Evaluation System’s Test: The mini-BESTest. J. Rehabil. Med. 2010, 42, 323. [Google Scholar] [CrossRef]
- Caronni, A.; Picardi, M.; Scarano, S.; Tropea, P.; Gilardone, G.; Bolognini, N.; Redaelli, V.; Pintavalle, G.; Aristidou, E.; Antoniotti, P.; et al. Differential item functioning of the mini-BESTest balance measure: A Rasch analysis study. Int. J. Environ. Res. Public Health 2023, 20, 5166. [Google Scholar] [CrossRef]
- Linacre, J.M.; Heinemann, A.W.; Wright, B.D.; Granger, C.V.; Hamilton, B.B. The structure and stability of the Functional Independence Measure. Arch. Phys. Med. Rehabil. 1994, 75, 127–132. [Google Scholar] [CrossRef]
- Tinetti, M.E. Performance-oriented assessment of mobility problems in elderly patients. J. Am. Geriatr. Soc. 1986, 34, 119–126. [Google Scholar] [CrossRef]
- Conley, D.; Schultz, A.A.; Selvin, R. The challenge of predicting patients at risk for falling: Development of the Conley Scale. Medsurg Nurs. 1999, 8, 348–354. [Google Scholar]
- Yardley, L.; Beyer, N.; Hauer, K.; Kempen, G.; Piot-Ziegler, C.; Todd, C. Development and initial validation of the falls efficacy scale-international (FES-I). Age Ageing 2005, 34, 614–619. [Google Scholar] [CrossRef] [PubMed]
- Wilcoxon, F. Individual comparisons by ranking methods. In Breakthroughs in Statistics: Methodology and Distribution; Springer: New York, NY, USA, 1992; pp. 196–202. [Google Scholar]
- Wilcoxon, F. Probability tables for individual comparisons by ranking methods. Biometrics 1947, 3, 119–122. [Google Scholar] [CrossRef]
- Mathias, S.; Nayak, U.S.; Isaacs, B. Balance in elderly patients: The “get-up and go” test. Arch. Phys. Med. Rehabil. 1986, 67, 387–389. [Google Scholar] [PubMed]
- Inouye, M.; Hashimoto, H.; Mio, T.; Sumino, K. Influence of admission functional status on functional change after stroke rehabilitation. Am. J. Phys. Med. Rehabil. 2001, 80, 121–125. [Google Scholar] [CrossRef]
- Kwon, S.; Hartzema, A.G.; Duncan, P.W.; Min-Lai, S. Disability measures in stroke: Relationship among the Barthel Index, the Functional Independence Measure, and the Modified Rankin Scale. Stroke 2004, 35, 918–923. [Google Scholar] [CrossRef]
- Verghese, J.; Buschke, H.; Viola, L.; Katz, M.; Hall, C.; Kuslansky, G.; Lipton, R. Validity of divided attention tasks in predicting falls in older individuals: A preliminary study. J. Am. Geriatr. Soc. 2002, 50, 1572–1576. [Google Scholar] [CrossRef]
- Vieira, E.R.; Palmer, R.C.; Chaves, P.H. Prevention of falls in older people living in the community. BMJ 2016, 353, i1419. [Google Scholar] [CrossRef]
- Delbaere, K.; Close, J.C.; Mikolaizak, A.S.; Sachdev, P.S.; Brodaty, H.; Lord, S.R. The falls efficacy scale international (FES-I). A comprehensive longitudinal validation study. Age Ageing 2010, 39, 210–216. [Google Scholar] [CrossRef]
- Lovallo, C.; Rolandi, S.; Rossetti, A.M.; Lusignani, M. Accidental falls in hospital inpatients: Evaluation of sensitivity and specificity of two risk assessment tools. J. Adv. Nurs. 2010, 66, 690–696. [Google Scholar] [CrossRef]
- Quach, L.; Galica, A.M.; Jones, R.N.; Procter-Gray, E.; Manor, B.; Hannan, M.T.; Lipsitz, L.A. The nonlinear relationship between gait speed and falls: The maintenance of balance, independent living, intellect, and zest in the elderly of Boston study. J. Am. Geriatr. Soc. 2011, 59, 1069–1073. [Google Scholar] [CrossRef]
- Fisher, R.A. On the interpretation of χ 2 from contingency tables, and the calculation of P. J. R. Stat. Soc. 1922, 85, 87–94. [Google Scholar] [CrossRef]
- Zakaria, N.A.; Kuwae, Y.; Tamura, T.; Minato, K.; Kanaya, S. Quantitative analysis of fall risk using TUG test. Comput. Methods Biomech. Biomed. Eng. 2015, 18, 426–437. [Google Scholar] [CrossRef]
- Higashi, Y.; Yamakoshi, K.; Fujimoto, T.; Sekine, M.; Tamura, T. Quantitative evaluation of movement using the timed up-and-go test. IEEE Eng. Med. Biol. Mag. 2008, 27, 38–46. [Google Scholar] [CrossRef]
- Spina, S.; Facciorusso, S.; D’Ascanio, M.C.; Morone, G.; Baricich, A.; Fiore, P.; Santamato, A. Sensor based assessment of turning during instrumented Timed Up and Go Test for quantifying mobility in chronic stroke patients. Eur. J. Phys. Rehabil. Med. 2022, 59, 6. [Google Scholar] [CrossRef] [PubMed]
- Zampieri, C.; Salarian, A.; Carlson-Kuhta, P.; Aminian, K.; Nutt, J.G.; Horak, F.B. The instrumented timed up and go test: Potential outcome measure for disease modifying therapies in Parkinson’s disease. J. Neurol. Neurosurg. Psychiatry 2010, 81, 171–176. [Google Scholar] [CrossRef]
- Voisard, C.; de L’escalopier, N.; Ricard, D.; Oudre, L. Automatic gait events detection with inertial measurement units: Healthy subjects and moderate to severe impaired patients. J. Neuroeng. Rehabil. 2024, 21, 104. [Google Scholar] [CrossRef]
- Weiss, A.; Brozgol, M.; Dorfman, M.; Herman, T.; Shema, S.; Giladi, N.; Hausdorff, J.M. Does the evaluation of gait quality during daily life provide insight into fall risk? A novel approach using 3-day accelerometer recordings. Neurorehabil. Neural Repair 2013, 27, 742–752. [Google Scholar] [CrossRef]
- Suffoletto, B.; Kim, D.; Toth, C.; Mayer, W.; Glaister, S.; Cinkowski, C.; Ashenburg, N.; Lin, M.; Losak, M. Feasibility of Measuring Smartphone Accelerometry Data During a Weekly Instrumented Timed Up-and-Go Test After Emergency Department Discharge: Prospective Observational Cohort Study. JMIR Aging 2024, 7, e57601. [Google Scholar] [CrossRef]
- Mancini, M.; Horak, F.B. Potential of APDM mobility lab for the monitoring of the progression of Parkinson’s disease. Expert Rev. Med. Devices 2016, 13, 455–462. [Google Scholar] [CrossRef]
- Manor, B.; Yu, W.; Zhu, H.; Harrison, R.; Lo, O.-Y.; Lipsitz, L.; Travison, T.; Pascual-Leone, A.; Zhou, J. Smartphone app-based assessment of gait during normal and dual-task walking: Demonstration of validity and reliability. JMIR mHealth uHealth 2018, 6, e36. [Google Scholar] [CrossRef]
- Kobsar, D.; Charlton, J.M.; Tse, C.T.F.; Esculier, J.-F.; Graffos, A.; Krowchuk, N.M.; Thatcher, D.; Hunt, M.A. Validity and reliability of wearable inertial sensors in healthy adult walking: A systematic review and meta-analysis. J. Neuroeng. Rehabil. 2020, 17, 62. [Google Scholar] [CrossRef]
- Kristoffersson, A.; Du, J.; Ehn, M. Performance and characteristics of wearable sensor systems discriminating and classifying older adults according to fall risk: A systematic review. Sensors 2021, 21, 5863. [Google Scholar] [CrossRef]
- Minet, L.R.; Peterson, E.; Von Koch, L.; Ytterberg, C. Occurrence and predictors of falls in people with stroke: Six-year prospective study. Stroke 2015, 46, 2688–2690. [Google Scholar] [CrossRef]
- Lim, Z.K.; Connie, T.; Ong Michael Goh, K.; Saedon, N.I. Fall Risk Prediction Using Temporal Gait Features and Machine Learning Approaches. Front. Artif. Intell. 2024, 7, 1425713. [Google Scholar] [CrossRef]
- Chubak, J.; Pocobelli, G.; Weiss, N.S. Tradeoffs between accuracy measures for electronic health care data algorithms. J. Clin. Epidemiol. 2012, 65, 343–349. [Google Scholar] [CrossRef]


| Total Number of Patients | 166 |
|---|---|
| Age, year | 72 (13) |
| Number of elderly over 65 (%) | 125 (73%) |
| Male/female | 97/69 |
| Ischemic/hemorrhagic stroke | 131/35 |
| TUG test, s | 16.55 (9.05) |
| 10 MWT, m/s | 0.96 (0.34) |
| MB, score | 20 (14–23) |
| FIM (total), score | 111 (102–120) |
| FIM motor domain, score | 13.31 (10.94–18.87) |
| FIM cognitive domain, score | 0.96 (0.74–1.17) |
| Feature | Low Risk Threshold | Medium Risk Threshold | High Risk Threshold | % of Selections | |
|---|---|---|---|---|---|
| 1 | Root Mean Square of the Vertical Acceleration during the Walk Phase [m/s2] | x ≥ 1.91 | 1.28 < x < 1.91 | x ≤ 1.28 | 94% |
| 2 | Range Vertical Acceleration during the Walk Phase [m/s2] | x ≥ 10.58 | 7.54 < x < 10.58 | x ≤ 7.54 | 92% |
| 3 | Root Mean Square of the Angular Velocity about Vertical Axis during the Sit-to-Walk [deg/s] | x ≥ 8.02 | 5.97 < x < 8.02 | x ≤ 5.97 | 86% |
| 4 | Root Mean Square of the Medio-Lateral Acceleration during the Walk Phase [m/s2] | x ≥ 1.28 | 0.99 < x < 1.28 | x ≤ 0.99 | 85% |
| 5 | Range of the Angular Velocity about Vertical Axis during the Sit-to-Walk [deg/s] | x ≥ 32.97 | 24.92 < x < 32.97 | x ≤ 24.92 | 81% |
| 6 | Range Vertical Acceleration during the Sit-to-Walk [m/s2] | x ≥ 5.04 | 3.23 < x < 5.04 | x ≤ 3.23 | 80% |
| 7 | Root Mean Square of the Vertical Acceleration during the Sit-to-Walk [m/s2] | x ≥ 1.23 | 0.88 < x < 1.23 | x ≤ 0.88 | 74% |
| 8 | Gait Speed of ITUG [m/s] | x ≥ 1.13 | 0.72 < x < 1.13 | x ≤ 0.72 | 70% |
| 9 | Peak Angular Velocity of the 180 Turn [deg/s] | x ≥ 120.79 | 89.26 < x < 120.79 | x ≤ 89.26 | 70% |
| 10 | Mean Step Length [m] | x ≥ 0.68 | 0.48 < x < 0.68 | x ≤ 0.48 | 65% |
| 11 | Range Anterior–Posterior Acceleration during the Walk Phase [m/s2] | x ≥ 7.41 | 5.35 < x < 7.41 | x ≤ 5.35 | 63% |
| 12 | Turning Angle of the Turn-to-Sit [deg] | x ≥ 143.55 | 130.87 < x < 143.55 | x ≤ 130.87 | 60% |
| 13 | Peak Angular Velocity of the Turn-to-Sit [deg/s] | x ≥ 142.14 | 94.52 < x < 142.14 | x ≤ 94.52 | 60% |
| 14 | Cadence [steps/min] | x ≥ 109.99 | 92.51 < x < 109.99 | x ≤ 92.51 | 60% |
| 15 | Mean Angular Velocity of the 180 Turn [deg/s] | x ≥ 68.51 | 48.99 < x < 68.51 | x ≤ 48.99 | 58% |
| 16 | Stride Regularity in the Anterior–Posterior Direction [%] | x ≤ 0.39 | 0.39 < x < 0.47 | x ≥ 0.47 | 55% |
| 17 | Normalized Jerk Score in the Anterior–Posterior direction | x ≤ 1.23 | 1.23 < x < 1.6 | x ≥ 1.6 | 55% |
| 18 | Walk/Turn Ratio Return | x ≤ 0.95 | 0.95 < x < 1.3 | x ≥ 1.3 | 52% |
| 19 | Walk Duration [s] | x ≤ 5.54 | 5.54 < x < 8.71 | x ≥ 8.71 | 50% |
| 20 | Walk/Turn Ratio Overall | x ≤ 3.19 | 3.19 < x < 3.9 | x ≥ 3.9 | 50% |
| 21 | Phase Differences Standard Deviation [deg] | x ≤ 11.41 | 11.41 < x < 15.3 | x ≥ 15.3 | 50% |
| 22 | Walk Duration including the 180° Turn [s] | x ≤ 7.89 | 7.89 < x < 11.34 | x ≥ 11.34 | 50% |
| Feature | Low Risk Threshold | Medium Risk Threshold | High Risk Threshold | Reference |
|---|---|---|---|---|
| MB (score) | x ≥ 24.0 | 11.0 < x < 24.0 | x ≤ 11.0 | [36] |
| FIM (total score) | x ≥ 72.0 | 37.0 < x < 72.0 | x ≤ 37.0 | [45] |
| FIM (motor domain, score) | x ≥ 65.0 | 26.0 < x < 65.0 | x ≤ 26.0 | [46] |
| POMA-B (score) | x ≥ 14.0 | 7.0 < x < 14.0 | x ≤ 7.0 | [47] |
| TUG Test (TTD, s) | x ≤ 12.0 | 12.0 < x < 22.0 | x ≥ 22.0 | [48] |
| FES-I (score) | x ≤ 19.0 | 19.0 < x < 28.0 | x ≥ 28.0 | [49] |
| Conley scale (score) | x ≤ 2.0 | 2.0 < x < 7.0 | x ≥ 7.0 | [50] |
| 10 MWT (m/s) | ≥1.0 | 0.6 < x < 1.0 | ≤0.6 | [51] |
| Feature | Non-Fallers | Fallers | |||||
|---|---|---|---|---|---|---|---|
| Low | Medium | High | Low | Medium | High | p-Value | |
| MB | 27.3% | 72.7% | 0.0% | 10.0% | 70.0% | 20.0% | 0.119 |
| FIM (total) | 95.4% | 4.6% | 0.0% | 90.0% | 10.0% | 0.0% | 0.534 |
| FIM (motor domain) | 95.4% | 4.6% | 0.0% | 80.0% | 20.0% | 0.0% | 0.224 |
| POMA-B | 59.1% | 40.9% | 0.0% | 50.0% | 40.0% | 10.0% | 0.228 |
| TUG Test (TTD) | 45.4% | 45.4% | 9.2% | 20.0% | 60.0% | 20.0% | 0.379 |
| FES-I | 31.8% | 40.9% | 27.3% | 20.0% | 50.0% | 30.0% | 0.890 |
| Conley Scale | 72.7% | 27.3% | 0.0% | 60.0% | 30.0% | 10.0% | 0.454 |
| 10 MWT | 68.1% | 27.3% | 4.6% | 50.0% | 20.0% | 30.0% | 0.625 |
Disclaimer/Publisher’s Note: The statements, opinions and data contained in all publications are solely those of the individual author(s) and contributor(s) and not of MDPI and/or the editor(s). MDPI and/or the editor(s) disclaim responsibility for any injury to people or property resulting from any ideas, methods, instructions or products referred to in the content. |
© 2026 by the authors. Licensee MDPI, Basel, Switzerland. This article is an open access article distributed under the terms and conditions of the Creative Commons Attribution (CC BY) license.
Share and Cite
Macciò, S.; Carfì, A.; Capitanelli, A.; Tropea, P.; Corbo, M.; Mastrogiovanni, F.; Picardi, M. IFRA: A Machine Learning-Based Instrumented Fall Risk Assessment Scale Derived from an Instrumented Timed Up and Go Test in Stroke Patients. Healthcare 2026, 14, 228. https://doi.org/10.3390/healthcare14020228
Macciò S, Carfì A, Capitanelli A, Tropea P, Corbo M, Mastrogiovanni F, Picardi M. IFRA: A Machine Learning-Based Instrumented Fall Risk Assessment Scale Derived from an Instrumented Timed Up and Go Test in Stroke Patients. Healthcare. 2026; 14(2):228. https://doi.org/10.3390/healthcare14020228
Chicago/Turabian StyleMacciò, Simone, Alessandro Carfì, Alessio Capitanelli, Peppino Tropea, Massimo Corbo, Fulvio Mastrogiovanni, and Michela Picardi. 2026. "IFRA: A Machine Learning-Based Instrumented Fall Risk Assessment Scale Derived from an Instrumented Timed Up and Go Test in Stroke Patients" Healthcare 14, no. 2: 228. https://doi.org/10.3390/healthcare14020228
APA StyleMacciò, S., Carfì, A., Capitanelli, A., Tropea, P., Corbo, M., Mastrogiovanni, F., & Picardi, M. (2026). IFRA: A Machine Learning-Based Instrumented Fall Risk Assessment Scale Derived from an Instrumented Timed Up and Go Test in Stroke Patients. Healthcare, 14(2), 228. https://doi.org/10.3390/healthcare14020228

